- Tổng quan
- Nội dung
- VB gốc
- Tiếng Anh
- Hiệu lực
- VB liên quan
- Lược đồ
-
Nội dung hợp nhất
Tính năng này chỉ có tại LuatVietnam.vn. Nội dung hợp nhất tổng hợp lại tất cả các quy định còn hiệu lực của văn bản gốc và các văn bản sửa đổi, bổ sung, đính chính... trên một trang. Việc hợp nhất văn bản gốc và những văn bản, Thông tư, Nghị định hướng dẫn khác không làm thay đổi thứ tự điều khoản, nội dung.
Khách hàng chỉ cần xem Nội dung hợp nhất là có thể nắm bắt toàn bộ quy định hiện hành đang áp dụng, cho dù văn bản gốc đã qua nhiều lần chỉnh sửa, bổ sung.
- Tải về
Thông tư 59/2025/TT-BNNMT về quy chuẩn kỹ thuật cơ sở dữ liệu nền địa lý quốc gia
| Cơ quan ban hành: | Bộ Nông nghiệp và Môi trường |
Số công báo:
Số công báo là mã số ấn phẩm được đăng chính thức trên ấn phẩm thông tin của Nhà nước. Mã số này do Chính phủ thống nhất quản lý.
|
Đã biết
|
| Số hiệu: | 59/2025/TT-BNNMT | Ngày đăng công báo: |
Đã biết
|
| Loại văn bản: | Thông tư | Người ký: | Nguyễn Thị Phương Hoa |
|
Ngày ban hành:
Ngày ban hành là ngày, tháng, năm văn bản được thông qua hoặc ký ban hành.
|
18/09/2025 |
Ngày hết hiệu lực:
Ngày hết hiệu lực là ngày, tháng, năm văn bản chính thức không còn hiệu lực (áp dụng).
|
Đang cập nhật |
|
Áp dụng:
Ngày áp dụng là ngày, tháng, năm văn bản chính thức có hiệu lực (áp dụng).
|
Đã biết
|
Tình trạng hiệu lực:
Cho biết trạng thái hiệu lực của văn bản đang tra cứu: Chưa áp dụng, Còn hiệu lực, Hết hiệu lực, Hết hiệu lực 1 phần; Đã sửa đổi, Đính chính hay Không còn phù hợp,...
|
Đã biết
|
| Lĩnh vực: | Tài nguyên-Môi trường, Khoa học-Công nghệ |
TÓM TẮT THÔNG TƯ 59/2025/TT-BNNMT
Ban hành Quy chuẩn kỹ thuật quốc gia về cơ sở dữ liệu nền địa lý quốc gia
Ngày 18/09/2025, Bộ Nông nghiệp và Môi trường đã ban hành Thông tư số 59/2025/TT-BNNMT về Quy chuẩn kỹ thuật quốc gia liên quan đến cơ sở dữ liệu nền địa lý quốc gia với các tỷ lệ 1:25.000, 1:50.000, 1:100.000. Thông tư này sẽ có hiệu lực từ ngày 18/03/2026.
Thông tư này áp dụng cho các bộ, cơ quan ngang bộ, cơ quan thuộc Chính phủ, Ủy ban nhân dân các tỉnh, thành phố và các tổ chức, cá nhân có liên quan đến việc thực hiện và quản lý cơ sở dữ liệu nền địa lý quốc gia.
- Quy chuẩn kỹ thuật quốc gia mới
Thông tư ban hành kèm theo Quy chuẩn kỹ thuật quốc gia về cơ sở dữ liệu nền địa lý quốc gia, ký hiệu QCVN 88:2025/BNNMT.
Quy chuẩn này quy định các tiêu chuẩn kỹ thuật cần thiết cho việc xây dựng và quản lý cơ sở dữ liệu nền địa lý quốc gia ở các tỷ lệ 1:25.000, 1:50.000, và 1:100.000.
- Hiệu lực và thay thế
Thông tư này sẽ thay thế Thông tư số 15/2020/TT-BTNMT và Thông tư số 07/2022/TT-BTNMT.
Cụ thể, Thông tư số 15/2020/TT-BTNMT quy định về mô hình cấu trúc và nội dung cơ sở dữ liệu nền địa lý quốc gia tỷ lệ 1:10.000, 1:25.000, và Thông tư số 07/2022/TT-BTNMT ban hành Quy chuẩn kỹ thuật quốc gia về cơ sở dữ liệu nền địa lý quốc gia tỷ lệ 1:50.000, 1:100.000.
- Trách nhiệm thực hiện
Cục Đo đạc, Bản đồ và Thông tin địa lý Việt Nam có trách nhiệm phổ biến và kiểm tra việc thực hiện Thông tư này.
Các cơ quan, tổ chức, cá nhân có liên quan cần tuân thủ và thực hiện theo các quy định trong Thông tư.
Trong quá trình thực hiện, nếu có khó khăn, vướng mắc, các bên liên quan cần phản ánh về Bộ Nông nghiệp và Môi trường để được xem xét và giải quyết.
Xem chi tiết Thông tư 59/2025/TT-BNNMT có hiệu lực kể từ ngày 18/03/2026
Tải Thông tư 59/2025/TT-BNNMT
|
BỘ NÔNG NGHIỆP VÀ MÔI TRƯỜNG |
CỘNG HÒA XÃ HỘI CHỦ NGHĨA VIỆT NAM |
THÔNG TƯ
Ban hành Quy chuẩn kỹ thuật quốc gia về cơ sở dữ liệu nền địa lý quốc gia tỷ lệ
1:25.000, 1:50.000, 1:100.000
_____________
Căn cứ Luật Tiêu chuẩn và Quy chuẩn kỹ thuật số 68/2006/QH11 được sửa đổi, bổ sung bởi Luật số 35/2018/QH14 và Luật số 70/2025/QH15;
Căn cứ Luật Đo đạc và bản đồ số 27/2018/QH14;
Căn cứ Nghị định số 127/2007/NĐ-CP ngày 01 tháng 8 năm 2007 của Chính phủ quy định chi tiết thi hành một số điều của Luật Tiêu chuẩn và Quy chuẩn kỹ thuật được sửa đổi, bổ sung bởi Nghị định số 67/2009/NĐ-CP và Nghị định số 78/2018/NĐ-CP;
Căn cứ Nghị định số 27/2019/NĐ-CP ngày 13 tháng 3 năm 2019 của Chính phủ quy định chi tiết một số điều của Luật Đo đạc và bản đồ được sửa đổi, bổ sung bởi Nghị định số 136/2021/NĐ-CP; Căn cứ Nghị định số 22/2023/NĐ-CP ngày 12 tháng 5 năm 2023 của Chính phủ sửa đổi, bổ sung một số điều của các Nghị định liên quan đến hoạt động kinh doanh trong lĩnh vực tài nguyên và môi trường;
Căn cứ Nghị định số 35/2025/NĐ-CP ngày 25 tháng 02 năm 2025 của Chính phủ quy định chức năng, nhiệm vụ, quyền hạn và cơ cấu tổ chức của Bộ Nông nghiệp và Môi trường;
Theo đề nghị của Cục trưởng Cục Đo đạc, Bản đồ và Thông tin địa lý Việt Nam;
Bộ trưởng Bộ Nông nghiệp và Môi trường ban hành Thông tư ban hành Quy chuẩn kỹ thuật quốc gia về cơ sở dữ liệu nền địa lý quốc gia tỷ lệ 1:25.000, 1:50.000, 1:100.000.
Điều 1. Ban hành kèm theo Thông tư này Quy chuẩn kỹ thuật quốc gia về Cơ sở dữ liệu nền địa lý quốc gia tỷ lệ 1:25.000, 1:50.000, 1:100.000, ký hiệu QCVN 88:2025/BNNMT.
Điều 2. Hiệu lực thi hành
1. Thông tư này có hiệu lực thi hành kể từ ngày 18 tháng 3 năm 2026
2. Các Thông tư sau đây hết hiệu lực kể từ ngày Thông tư này có hiệu lực thi hành:
a) Thông tư số 15/2020/TT-BTNMT ngày 30 tháng 11 năm 2020 của Bộ trưởng Bộ Tài nguyên và Môi trường quy định kỹ thuật về mô hình cấu trúc, nội dung cơ sở dữ liệu nền địa lý quốc gia tỷ lệ 1:10.000, 1:25.000;
b) Thông tư số 07/2022/TT-BTNMT ngày 30 tháng 6 năm 2022 của Bộ trưởng Bộ Tài nguyên và Môi trường ban hành Quy chuẩn kỹ thuật quốc gia về cơ sở dữ liệu nền địa lý quốc gia tỷ lệ 1:50.000, 1:100.000.
Điều 3. Tổ chức thực hiện
1. Bộ, cơ quan ngang Bộ, cơ quan thuộc Chính phủ, Ủy ban nhân dân các tỉnh, thành phố và các tổ chức, cá nhân có liên quan chịu trách nhiệm thi hành Thông tư này.
2. Cục Đo đạc, Bản đồ và Thông tin địa lý Việt Nam có trách nhiệm phổ biến, kiểm tra việc thực hiện Thông tư này.
3. Trong quá trình thực hiện, nếu có khó khăn, vướng mắc, các cơ quan, tổ chức, cá nhân phản ánh về Bộ Nông nghiệp và Môi trường để xem xét, quyết định./.
|
Nơi nhận: |
KT. BỘ TRƯỞNG |

CỘNG HÒA XÃ HỘI CHỦ NGHĨA VIỆT NAM
QCVN 88:2025/BNNMT
QUY CHUẨN KỸ THUẬT QUỐC GIA VỀ CƠ SỞ DỮ LIỆU
NỀN ĐỊA LÝ QUỐC GIA TỶ LỆ 1:25.000, 1:50.000, 1:100.000
National technical regulation on the national fundamental
geographic database at scales 1:25 000, 1:50 000,1:100 000
HÀ NỘI - 2025
MỤC LỤC
I. QUY ĐỊNH CHUNG
1 Phạm vi điều chỉnh
2 Đối tượng áp dụng
3 Tài liệu viện dẫn
4 Giải thích từ ngữ
II. QUY ĐỊNH KỸ THUẬT
1 Các yêu cầu kỹ thuật cơ bản
2 Quy định mô hình cấu trúc và nội dung cơ sở dữ liệu nền địa lý quốc gia tỷ lệ 1:25.000, 1:50.000, 1:100.000 theo các chủ đề dữ liệu thành phần
3 Quy định về thu nhận dữ liệu nền địa lý quốc gia tỷ lệ 1:25.000, 1:50.000, 1:100.000
4 Quy định về chất lượng cơ sở dữ liệu nền địa lý quốc gia tỷ lệ 1:25.000, 1:50.000, 1:100.000
4.1 Độ chính xác thu nhận vị trí không gian của các đối tượng địa lý trên đất liền, đảo, quần đảo
4.2 Yêu cầu độ chính xác khi thu nhận vị trí không gian của các đối tượng địa lý trên biển và đáy biển
4.3 Yêu cầu tiếp biên các đối tượng địa lý với các khu đo liền kề khi thu nhận dữ liệu các đối tượng địa lý
5 Quy định về trình bày cơ sở dữ liệu nền địa lý quốc gia tỷ lệ 1:25.000, 1:50.000, 1:100.000
III. QUY ĐỊNH VỀ QUẢN LÝ
1 Phương thức đánh giá sự phù hợp
2 Quy định về công bố hợp quy
3 Phương pháp thử
IV. TRÁCH NHIỆM CỦA TỔ CHỨC, CÁ NHÂN
V. TỔ CHỨC THỰC HIỆN
Phụ lục A (Quy định) Danh mục đối tượng địa lý cơ sở dữ liệu nền địa lý quốc gia tỷ lệ 1:25.000/ 1:50.000, 1:100.000
Phụ lục B (Quy định) Thu nhận dữ liệu nền địa lý quốc gia tỷ lệ 1:25.000, 1:50.000, 1:100.000
Phụ lục C (Quy định) Chất lượng cơ sở dữ liệu nền địa lý quốc gia tỷ lệ 1:25.000, 1:50.000.1.100.000
Phụ lục D (Quy định) Trình bày cơ sở dữ liệu nền địa lý quốc gia tỷ lệ 1:25.000
Phụ lục E (Quy định) Trình bày cơ sở dữ liệu nền địa lý quốc gia tỷ lệ 1:50.000, 1:100.000
Lời nói đầu
QCVN 88:2025/BNNMT do Cục Đo đạc, Bản đồ và Thông tin địa lý Việt Nam biên soạn, Vụ Khoa học và Công nghệ trình duyệt, Bộ Khoa học và Công nghệ thẩm định, Bộ trưởng Bộ Nông nghiệp và Môi trường ban hành theo Thông tư số /2025/TT-BNNMT ngày tháng năm 2025.
QUY CHUẨN KỸ THUẬT QUỐC GIA VỀ CƠ SỞ DỮ LIỆU NỀN ĐỊA LÝ QUỐC GIA
TỶ LỆ 1:25.000, 1:50.000, 1:100.000
National technical regulation on the national fundamental geographic database
at scales 1:25 000, 1:50 000,1:100 000
I. QUY ĐỊNH CHUNG
1 Phạm vi điều chỉnh
Quy chuẩn này quy định kỹ thuật về mô hình cấu trúc, nội dung, chất lượng và trình bày cơ sở dữ liệu nền địa lý quốc gia tỷ lệ 1:25.000, 1:50.000, 1:100.000.
2 Đối tượng áp dụng
Quy chuẩn kỹ thuật quốc gia này áp dụng đối với các cơ quan quản lý, tổ chức, cá nhân có liên quan đến việc xây dựng, vận hành, cập nhật, lưu trữ, cung cấp, sử dụng cơ sở dữ liệu nền địa lý quốc gia tỷ lệ 1:25.000, 1:50.000, 1:100.000.
3 Tài liệu viện dẫn
QCVN 42:2020/BTNMT, Quy chuẩn kỹ thuật quốc gia về chuẩn thông tin địa lý cơ sở ban hành kèm theo Thông tư số 06/2020/TT-BTNMT ngày 31 tháng 8 năm 2020 của Bộ trưởng Bộ Tài nguyên và Môi trường.
QCVN 37:2011/BTNMT, Quy chuẩn kỹ thuật quốc gia về chuẩn hóa địa danh phục vụ công tác thành lập bản đồ ban hành kèm theo Thông tư số 23/2011/TT-BTNMT ngày 06 tháng 7 năm 2011 của Bộ trưởng Bộ Tài nguyên và Môi trường.
Thông tư số 28/2012/TT-BKHCN ngày 12 tháng 12 năm 2012 của Bộ trưởng Bộ Khoa học và Công nghệ, Quy định về công bố hợp chuẩn, công bố hợp quy và phương thức đánh giá sự phù hợp với tiêu chuẩn, quy chuẩn kỹ thuật.
Thông tư số 02/2017/TT-BKHCN ngày 31 tháng 3 năm 2017 của Bộ trưởng Bộ Khoa học và Công nghệ, Sửa đổi, bổ sung một số điều của Thông tư số 28/2012/TT-BKHCN ngày 12 tháng 12 năm 2012 của Bộ trưởng Bộ Khoa học và Công nghệ quy định về công bố hợp chuẩn, công bố hợp quy và phương thức đánh giá sự phù hợp với tiêu chuẩn, quy chuẩn kỹ thuật.
4 Giải thích từ ngữ
Trong quy chuẩn kỹ thuật quốc gia này, các từ ngữ dưới đây được hiểu như sau:
4.1 GML (Geography Markup Language) là ngôn ngữ đánh dấu địa lý mở rộng dùng để mô tả, lưu trữ và trao đổi dữ liệu nền địa lý quốc gia.
4.2 GDB (Geodatabase) là một định dạng lưu trữ dữ liệu của cơ sở dữ liệu nền địa lý quốc gia.
4.3 SHP (Shape file) là một định dạng lưu trữ dữ liệu đơn giản theo lớp đối tượng của cơ sở dữ liệu nền địa lý quốc gia.
4.4 Vùng bằng phẳng là vùng có độ cao nhỏ hơn 50 m hoặc độ dốc nhỏ hơn 60 .
4.5 Vùng đồi núi thấp là vùng có độ cao từ 50 m đến 600 m hoặc độ dốc từ 60 đến 150
4.6 Vùng núi cao là vùng có độ cao từ 600 m trở lên, độ dốc lớn hơn 150 .
4.7 Vùng ẩn khuất là vùng có độ che phủ của rừng già chiếm 2/3 diện tích.
5 Chữ viết tắt
5.1 P: Kiểu dữ liệu GM_Point hay còn gọi là dữ liệu dạng điểm.
5.2 C: Kiểu dữ liệu GM_Curve hay còn gọi là dữ liệu dạng đường.
5.3 S: Kiểu dữ liệu GM_Surface hay còn gọi là dữ liệu dạng vùng.
II. QUY ĐỊNH KỸ THUẬT
1 Các yêu cầu kỹ thuật cơ bản
1.1 Hệ quy chiếu tọa độ thực hiện theo Điều 5 của QCVN 42:2020/BTNMT. Hệ quy chiếu thời gian thực hiện theo Phụ lục D của QCVN 42:2020/BTNMT.
1.2 Siêu dữ liệu của cơ sở dữ liệu nền địa lý quốc gia tỷ lệ 1:25.000, 1:50.000, 1:100.000 thực hiện theo quy định về siêu dữ liệu tại Phụ lục I của QCVN 42:2020/BTNMT.
1.3 Định dạng dữ liệu
1.3.1 Cơ sở dữ liệu nền địa lý quốc gia tỷ lệ 1:25.000, 1:50.000, 1:100.000 phải được xây dựng, vận hành, cập nhật, lưu trữ, cung cấp ở định dạng GML và các định dạng bổ sung GDB, SHP.
1.3.2 Phạm vi đóng gói giao nộp cơ sở dữ liệu nền địa lý quốc gia tỷ lệ 1:25.000, 1:50.000, 1:100.000 theo phạm vi thành lập cơ sở dữ liệu nền địa lý quốc gia.
1.4 Quy định về định dạng GML
1.4.1 Tên định dạng: GML v3.3 trở lên.
1.4.2 Ngôn ngữ: vi (Việt Nam).
1.4.3 Bảng mã ký tự: 004 - UTF8.
1.5 Quy định về định dạng GDB
1.5.1 Tên định dạng: GDB - ESRI™.
1.5.2 Ngôn ngữ: vi (Việt Nam).
1.5.3 Bảng mã ký tự: 004 - UTF8.
1.6 Quy định về định dạng SHP
1.6.1 Tên định dạng: Shape - ESRI™.
1.6.2 Ngôn ngữ: vi (Việt Nam).
1.6.3 Bảng mã ký tự: 004 - UTF8.
1.7 Tổ chức các chủ đề dữ liệu địa lý.
Mô hình cấu trúc cơ sở dữ liệu nền địa lý quốc gia tỷ lệ 1:25.000, 1:50.000 và 1:100.000 được tổ chức theo 07 gói UML theo 07 chủ đề dữ liệu địa lý như hình dưới đây:

Hình 1. Mô hình cấu trúc cơ sở dữ liệu nền địa lý quốc gia tỷ lệ 1:25.000, 1:50.000, 1:100.000
Bảng 1 - Các gói dữ liệu trong cơ sở dữ liệu nền địa lý quốc gia tỷ lệ 1:25.000, 1:50.000, 1:100.000
|
Tên gói dữ liệu |
Mô tả |
Yêu cầu dữ liệu |
|
NenDiaLy25N50N100N |
Quy định kiểu đối tượng nền địa lý trừu tượng 1:25.000, 1:50.000 và 1:100.000 được định nghĩa với các thuộc tính chung cho tất cả các kiểu đối tượng nền địa lý. |
|
|
BienGioiDiaGioi |
Quy định cấu trúc dữ liệu của gói dữ liệu biên giới, địa giới gồm các đối tượng địa lý liên quan đến việc thể hiện đường biên giới quốc gia, đường địa giới đơn vị hành chính các cấp trên đất liền, trên biển và các đối tượng địa lý liên quan đến việc thể hiện đường địa giới đơn vị hành chính các cấp. |
2D |
|
CoSoDoDac |
Quy định cấu trúc dữ liệu của gói dữ liệu cơ sở đo đạc gồm các điểm tọa độ, độ cao. |
2D |
|
DanCu |
Quy định cấu trúc dữ liệu của gói dữ liệu dân cư gồm dữ liệu về dân cư và các công trình liên quan đến dân cư. |
2D |
|
DiaHinh |
Quy định cấu trúc dữ liệu của gói dữ liệu địa hình bao gồm điểm độ cao, điểm độ sâu, đường bình độ, đường bình độ sâu, đường mô tả đặc trưng địa hình và các dạng địa hình đặc biệt. |
2D |
|
GiaoThong |
Quy định cấu trúc dữ liệu của gói dữ liệu giao thông gồm hệ thống đường bộ, đường sắt và các công trình giao thông. |
2D |
|
PhuBeMat |
Quy định cấu trúc dữ liệu của gói dữ liệu phủ bề mặt gồm lớp phủ thực vật, lớp nước mặt, lớp phủ công trình và đất trống. |
2D |
|
ThuyVan |
Quy định cấu trúc dữ liệu của gói dữ liệu thủy văn bao gồm hệ thống sông, suối, kênh, mương, biển, hồ, ao, đầm, phá, nguồn nước, đường bờ nước và các công trình thủy lợi. |
2D |
Các thuộc tính chung của cơ sở dữ liệu nền địa lý quốc gia tỷ lệ 1:25.000, 1:50.000, 1:100.000 được quy định tại Hình 2 và mô tả cụ thể tại Bảng 2 dưới đây:

Hình 2. Lược đồ lớp UML về thuộc tính chung của cơ sở dữ liệu nền địa lý
quốc gia tỷ lệ 1:25.000, 1:50.000, 1: 100.000
Bảng 2 - Quy định về gói dữ liệu NenDiaLy25N50N100N
|
Kiểu đối tượng: |
|
|
Tên |
NenDiaLy25N50N100N |
|
Mô tả |
NenDiaLy25N50N100N là lớp UML trừu tượng mô tả các đặc tính chung của tất cả các đối tượng địa lý thuộc dữ liệu nền địa lý tỷ lệ 1:25.000, 1:50.000 và tỷ lệ 1:100.000. |
|
Tên các thuộc tính |
maNhanDang, phienBan, ngayPhienBan, giaTriDoChinhXacMatPhang, nguyenNhanThayDoi |
|
Thuộc tính đối tượng: |
|
|
Tên |
maNhanDang |
|
Mô tả |
Là mã nhận dạng duy nhất đối với mỗi đối tượng địa lý thuộc dữ liệu nền địa lý tỷ lệ 1:25.000 hoặc 1:50.000 hoặc 1:100.000, gồm bốn (04) phần, 18 chữ số được đặt liên tiếp nhau, trong đó: + Phần thứ nhất gồm năm (05) ký tự là mã cơ sở dữ liệu (0025N đối với dữ liệu tỷ lệ 1:25.000, 0050N đối với dữ liệu tỷ lệ 1:50.000, 0100N đối với dữ liệu tỷ lệ 1:100.000); + Phần thứ hai gồm bốn (04) ký tự là mã đối tượng trong danh mục đối tượng địa lý cơ sở; + Phần thứ ba gồm hai (02) ký tự là mã cấp tỉnh theo quy định của cơ quan nhà nước có thẩm quyền; + Phần thứ tư gồm bảy (07) chữ số là số thứ tự của đối tượng cùng kiểu trong tập dữ liệu. Đối với các đối tượng trên biển không xác định được thuộc tỉnh nào thì phần thứ ba nhận giá trị 00. Ví dụ: 0025NAC02010000001 + 0025N là mã cơ sở dữ liệu nền địa lý quốc gia tỷ lệ 1:25.000; + AC02 là mã đối tượng trong danh mục đối tượng cơ sở (mã của kiểu đối tượng MocQuocGioi); + 01 là mã cấp tỉnh (mã của thành phố Hà Nội); + 0000001 là số thứ tự của đối tượng trong tập dữ liệu. |
|
Kiểu dữ liệu |
CharacterString |
|
Tên |
phienBan |
|
Mô tả |
Số phiên bản của đối tượng địa lý. |
|
Kiểu dữ liệu |
Integer |
|
Tên |
ngayPhienBan |
|
Mô tả |
Ngày phiên bản của đối tượng địa lý trở thành phiên bản chính thức sử dụng. |
|
Kiểu dữ liệu |
DateTime |
|
Tên |
giaTriDoChinhXacMatPhang |
|
Mô tả |
Giá trị độ chính xác mặt phẳng của đối tượng địa lý. |
|
Kiểu dữ liệu |
Real |
|
Tên |
nguyenNhanThayDoi |
|
Mô tả |
Các nguyên nhân dẫn đến sự thay đổi của các đối tượng địa lý cập nhật. |
|
Kiểu dữ liệu |
CharacterString |
1.8 Danh mục đối tượng địa lý cơ sở dữ liệu nền địa lý quốc gia tỷ lệ 1:25.000, 1:50.000, 1:100.000.
1.8.1 Các quy định mã, mô tả, các thuộc tính của các đối tượng địa lý tuân theo QCVN 42:2020/BTNMT.
1.8.2 Danh mục đối tượng địa lý cơ sở dữ liệu nền địa lý quốc gia tỷ lệ 1:25.000, 1:50.000, 1:100.000 theo quy định tại Phụ lục A của Quy chuẩn kỹ thuật này.
1.9 Quy định về đơn vị đo sử dụng để xác định giá trị thuộc tính các đối tượng địa lý.
1.9.1 Các đơn vị đo chiều cao, chiều dài, chiều rộng, độ cao, độ sâu: mét (m).
1.9.2 Đơn vị đo điện áp: ki lô vôn (kV).
1.9.3 Đơn vị đo diện tích: đềximét vuông (dm2 ); mét vuông (m2 ); hécta (ha); kilômét vuông (km2 ).
1.9.4 Đơn vị đo trọng tải: tấn (t).
1.9.5 Đơn vị đo tỷ cao tỷ sâu: mét (m).
1.9.6 Đơn vị đo tọa độ địa lý (vĩ độ, kinh độ): độ thập phân.
2 Quy định mô hình cấu trúc và nội dung cơ sở dữ liệu nền địa lý quốc gia tỷ lệ 1:25.000, 1:50.000, 1:100.000 theo các chủ đề dữ liệu thành phần
2.1 Biên giới, địa giới
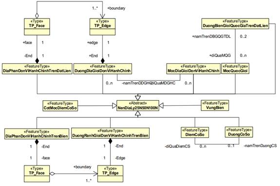
Mô hình cấu trúc và nội dung gói dữ liệu Biên giới, địa giới được mô tả tại Hình 3, Hình 4.

Hình 3. Mô hình đối tượng địa lý tổng quát gói dữ liệu biên giới, địa giới

Hình 4. Lược đồ ứng dụng mô tả các lớp đối tượng địa lý trong gói dữ liệu
biên giới, địa giới

Hình 4. Lược đồ ứng dụng mô tả các lớp đối tượng địa lý trong gói dữ liệu
biên giới, địa giới (kết thúc)
2.2 Cơ sở đo đạc
Mô hình cấu trúc và nội dung gói dữ liệu Cơ sở đo đạc được mô tả tại Hình 5.

Hình 5. Lược đồ ứng dụng mô tả các lớp đối tượng địa lý trong gói dữ liệu
cơ sở đo đạc
2.3 Dân cư
Mô hình cấu trúc và nội dung gói dữ liệu Dân cư được mô tả tại Hình 6, Hình 7.

Hình 6. Mô hình đối tượng địa lý tổng quát gói dữ liệu dân cư


Hình 7. Lược đồ ứng dụng mô tả các lớp đối tượng địa lý trong gói dữ liệu
dân cư


Hình 7. Lược đồ ứng dụng mô tả các lớp đối tượng địa lý trong gói dữ liệu dân cư
(tiếp theo)

Hình 7. Lược đồ ứng dụng mô tả các lớp đối tượng địa lý trong gói dữ liệu dân cư
(kết thúc)
2.4 Địa hình
Mô hình cấu trúc và nội dung gói dữ liệu Địa hình được mô tả tại Hình 8.

Hình 8. Lược đồ ứng dụng mô tả các lớp đối tượng địa lý trong gói dữ liệu địa hình
2.5 Giao thông
Mô hình cấu trúc và nội dung gói dữ liệu Giao thông được mô tả tại Hình 9, Hình 10.

Hình 9. Mô hình đối tượng dữ liệu địa lý tổng quát gói dữ liệu giao thông


Hình 10. Lược đồ ứng dụng mô tả các lớp đối tượng địa lý trong gói dữ liệu
giao thông


Hình 10. Lược đồ ứng dụng mô tả các lớp đối tượng địa lý trong gói dữ liệu giao thông
(tiếp theo)


Hình 10. Lược đồ ứng dụng mô tả các lớp đối tượng địa lý trong gói dữ liệu giao thông
(tiếp theo)


Hình 10. Lược đồ ứng dụng mô tả các lớp đối tượng địa lý trong gói dữ liệu giao thông
(kết thúc)
2.6. Phủ bề mặt
Mô hình cấu trúc và nội dung gói dữ liệu Phủ bề mặt được mô tả tại Hình 11.


Hình 11. Lược đồ ứng dụng mô tả các lớp đối tượng địa lý trong gói dữ liệu phủ bề mặt
2.7. Thủy văn
Mô hình cấu trúc và nội dung gói dữ liệu Thủy văn được mô tả tại Hình 12, Hình 13.

Hình 12. Mô hình đối tượng địa lý tổng quát gói dữ liệu thủy văn

Hình 13. Lược đồ ứng dụng mô tả các lớp đối tượng địa lý trong gói dữ liệu thủy văn

Hình 13. Lược đồ ứng dụng mô tả các lớp đối tượng địa lý trong gói dữ liệu thủy văn
(tiếp theo)

Hình 13. Lược đồ ứng dụng mô tả các lớp đối tượng địa lý trong gói dữ liệu thủy văn (kết thúc)
3 Quy định về thu nhận dữ liệu nền địa lý quốc gia tỷ lệ 1:25.000, 1:50.000, 1:100.000
3.1 Quy định chung.
3.1.1 Thu nhận dữ liệu về vị trí không gian của đối tượng địa lý.
3.1.1.1 Kiểu dữ liệu hình học (geo) của từng đối tượng địa lý tuân theo mô hình cấu trúc và nội dung cơ sở dữ liệu nền địa lý quốc gia tỷ lệ 1:25.000, 1:50.000, 1:100.000 theo các chủ đề dữ liệu thành phần quy định tại Điều 2 Phần II của Quy chuẩn kỹ thuật quốc gia này. Mỗi đối tượng địa lý chỉ được nhận một trong ba kiểu dữ liệu GM_Surface, GM_Curve, GM_Point với tiêu chí thu nhận chung tại Bảng 3 dưới đây. Các trường hợp đặc biệt thì kiểu dữ liệu của đối tượng địa lý được thu nhận theo quy định chi tiết cho từng đối tượng địa lý cụ thể được quy định tại Phụ lục B của Quy chuẩn kỹ thuật quốc gia này.
Bảng 3 - Quy định chung về tiêu chí thu nhận đối với từng kiểu dữ liệu hình học
của đối tượng địa lý
|
Kiểu dữ liệu |
Tỷ lệ 1:25.000 |
Tỷ lệ 1:50.000 |
Tỷ lệ 1:100.000 |
|||
|
Diện tích |
Chiều rộng |
Diện tích |
Chiều rộng |
Diện tích |
Chiều rộng |
|
|
GM_Surface |
≥ 2500 m2 |
≥ 12,5 m |
≥ 10.000 m2 |
≥ 25,0 m |
≥ 40.000 m2 |
≥ 50 m |
|
GM_Curve |
|
< 12,5 m |
|
< 25,0 m |
|
< 50 m |
|
GM_Point |
< 2500 m2 |
|
< 10.000 m2 |
|
< 40.000 m2 |
|
3.1.1.2 Kiểu GM_Surface áp dụng để thu nhận các đối tượng dạng vùng có thể nhận dạng rõ ràng thông qua ranh giới trên thực địa.
3.1.1.3 Kiểu GM_Curve áp dụng để thu nhận các đối tượng địa lý dạng tuyến, vị trí của đối tượng địa lý dạng tuyến là đường tâm đồ hình của đối tượng.
3.1.1.4 Kiểu GM_Point: áp dụng để thu nhận các đối tượng địa lý dạng điểm, vị trí của đối tượng là trọng tâm của đối tượng đó.
3.1.2 Thu nhận dữ liệu thuộc tính của đối tượng địa lý.
3.1.2.1 Mỗi kiểu đối tượng địa lý được gán thuộc tính với kiểu dữ liệu và miền giá trị thuộc tính theo quy định chỉ ra trong mô hình cấu trúc dữ liệu.
3.1.2.2 Giá trị thuộc tính được thu nhận từ cơ sở dữ liệu nền địa lý tỷ lệ lớn hơn. Trường hợp đối tượng địa lý mới xuất hiện thì giá trị thuộc tính được thu nhận từ các tài liệu thu thập, phân tích trong phòng và kết quả điều tra thực địa hoặc.
3.1.2.3 Các đối tượng DiaDanhDanCu, DiaDanhSonVan, DiaDanhThuyVan và thuộc tính tên của đối tượng địa lý (bao gồm cả danh từ chung) được thu nhận như sau:
3.1.2.3.1 Trường hợp tên đã có trong cơ sở dữ liệu địa danh quốc gia thì sử dụng trực tiếp từ cơ sở dữ liệu địa danh quốc gia.
3.1.2.3.2 Khi tên gọi chưa có hoặc có thay đổi so với cơ sở dữ liệu địa danh phải điều tra, thu thập theo các văn bản có tính pháp lý của cơ quan có thẩm quyền và xác minh tại thực địa theo các nguyên tắc quy định tại QCVN 37:2011/BTNMT. Trong tệp siêu dữ liệu ghi nhận lại các địa danh này là địa danh chưa được chuẩn hóa.
3.2 Quy định thu nhận dữ liệu nền địa lý quốc gia tỷ lệ 1:25.000, 1:50.000, 1:100.000 theo quy định tại Phụ lục B của Quy chuẩn kỹ thuật quốc gia này.
4 Quy định về chất lượng cơ sở dữ liệu nền địa lý quốc gia tỷ lệ 1:25.000, 1:50.000, 1:100.000
4.1 Độ chính xác thu nhận vị trí không gian của các đối tượng địa lý trên đất liền, đảo, quần đảo.
4.1.1 Sai số trung phương về mặt phẳng của các đối tượng địa lý không được vượt quá các giá trị quy định tại Bảng 4.
Bảng 4 - Sai số trung phương về mặt phẳng của các đối tượng địa lý trên đất liền, đảo, quần đảo
|
Đối tượng địa lý |
Sai số trung phương về mặt phẳng (m) |
||
|
CSDLNĐLQG tỷ lệ 1:25.000 |
CSDLNĐLQG tỷ lệ 1:50.000 |
CSDLNĐLQG tỷ lệ 1:100.000 |
|
|
Thuộc vùng bằng phẳng, vùng đồi, núi thấp |
10 |
20 |
40 |
|
Thuộc vùng núi cao và vùng ẩn khuất |
15 |
30 |
60 |
4.1.2 Sai số trung phương về độ cao của các đối tượng địa lý không được vượt quá 1/3 khoảng cao đều đường bình độ cơ bản. Đối với khu vực ẩn khuất và đặc biệt khó khăn các sai số được phép tăng lên 1,5 lần.
4.1.3 Khi kiểm tra, sai số giới hạn về mặt phẳng và độ cao của các đối tượng địa lý không được phép vượt quá 2,5 lần sai số trung phương. Sai số lớn nhất không vượt quá sai số giới hạn. Số lượng các trường hợp có sai số lớn hơn 2,0 lần sai số trung phương không vượt quá 5% tổng số các trường hợp kiểm tra. Trong mọi trường hợp các sai số đều không được mang tính hệ thống.
4.2 Yêu cầu độ chính xác khi thu nhận vị trí không gian của các đối tượng địa lý trên biển và đáy biển.
4.2.1 Sai số trung phương về mặt phẳng của các đối tượng địa lý không được vượt quá các giá trị theo quy định tại Bảng 5 dưới đây:
Bảng 5 - Sai số trung phương về mặt phẳng của các đối tượng địa lý trên biển và đáy biển trong cơ sở dữ liệu nền địa lý quốc gia
|
Đối tượng địa lý |
Sai số trung phương về mặt phẳng (m) |
Ghi chú |
||
|
CSDLNĐLQG tỷ lệ 1:25.000 |
CSDLNĐLQG tỷ lệ 1:50.000 |
CSDLNĐLQG tỷ lệ 1:100.000 |
|
|
|
Các điểm ghi chú độ sâu, các điểm ghi chú chất đáy |
10 |
20 |
40 |
|
|
Các đối tượng địa lý nổi có tính chất cố định trên mặt biển; |
12,5 |
25 |
50 |
Các đối tượng địa lý nổi có tính chất di động trên mặt biển như phao tiêu, đèn luồng thì được cộng thêm phạm vi di động của địa vật đó |
|
Các đối tượng địa lý chìm dưới đáy biển |
15 |
50 |
100 |
|
4.2.2 Sai số trung phương độ sâu của điểm đo sâu được xác định theo công thức
không được vượt quá các giá trị dưới đây:
a) ± 0,3 m khi độ sâu đến 30 m;
b) 1.5% độ sâu khi độ sâu từ trên 30 m đến 100 m;
c) 2.5% độ sâu khi độ sâu lớn hơn 100 m.
Trong đó: D là số chênh độ sâu giữa tuyến đo sâu và tuyến đo kiểm tra tại giao điểm của 2 tuyến đo; độ sâu tại giao điểm này được nội suy từ 2 điểm đo sâu gần nhất trước và sau giao điểm trên từng tuyến đo; n là số lượng giao điểm.
4.2.3 Sai số trung phương về độ sâu của địa hình đáy biển được xác định theo công thức
không được vượt quá các giá trị dưới đây:
a) 2/3 khoảng cao đều đường bình độ sâu cơ bản đối với vùng địa hình có độ dốc nhỏ hơn 6°;
b) Bằng khoảng cao đều đường bình độ sâu cơ bản đối với vùng địa hình có độ dốc lớn hơn 6°
Trong đó: D là số chênh độ sâu giữa điểm đo kiểm tra và điểm độ sâu cùng vị trí được nội suy từ 2 đường bình độ liền kề nhau trên bản đồ địa hình đáy biển; n là số lượng điểm kiểm tra.
4.2.4 Khi kiểm tra, sai số giới hạn về mặt phẳng và độ sâu của các đối tượng địa lý không được phép vượt quá 2,5 lần sai số trung phương. Sai số lớn nhất không vượt quá sai số giới hạn. Số lượng các trường hợp có sai số lớn hơn 2,0 lần sai số trung phương không vượt quá 5% tổng số các trường hợp kiểm tra. Trong mọi trường hợp các sai số đều không được mang tính hệ thống.
4.3 Yêu cầu tiếp biên các đối tượng địa lý với các khu đo liền kề khi thu nhận dữ liệu các đối tượng địa lý.
4.3.1 Tiếp biên về vị trí mặt phẳng
a) Khi tiếp biên các đối tượng địa lý cùng mã đối tượng ở các khu đo liền kề cùng tỷ lệ, sai số tiếp biên không được vượt quá quy định tại Bảng 6 dưới đây.
Bảng 6 - Sai số tiếp biên các đối tượng địa lý cùng mã đối tượng ở các khu đo liền kề cùng tỷ lệ
|
Đối tượng địa lý cùng mã đối tượng liền kề ở cùng tỷ lệ |
Sai số tiếp biên về vị trí (m) |
||
|
CSDLNĐLQG tỷ lệ 1:25.000 |
CSDLNĐLQG tỷ lệ 1:50.000 |
CSDLNĐLQG tỷ lệ 1:100.000 |
|
|
Thuộc vùng bằng phẳng, vùng đồi, núi thấp |
15 |
30 |
60 |
|
Thuộc vùng núi cao và vùng ẩn khuất |
22.5 |
45 |
90 |
b) Khi tiếp biên các đối tượng địa lý cùng mã đối tượng ở các khu đo liền kề có tỷ lệ lớn hơn, sau khi đã quy về tỷ lệ cơ sở dữ liệu nền địa lý quốc gia đang làm, sai số tiếp biên không được vượt quá quy định tại Bảng 7 dưới đây.
Bảng 7 - Sai số tiếp biên các đối tượng địa lý cùng mã đối tượng ở ở các khu đo liền kề có tỷ lệ lớn hơn
|
Đối tượng địa lý cùng mã đối tượng liền kề có tỷ lệ lớn hơn |
Sai số tiếp biên về vị trí (m) |
||
|
CSDLNĐLQG tỷ lệ 1:25.000 |
CSDLNĐLQG tỷ lệ 1:50.000 |
CSDLNĐLQG tỷ lệ 1:100.000 |
|
|
Thuộc vùng bằng phẳng, vùng đồi, núi thấp |
10 |
20 |
40 |
|
Thuộc vùng núi cao và vùng ẩn khuất |
15 |
30 |
60 |
4.3.2 Tiếp biên đối tượng đường bình độ
a) Khi tiếp biên đường bình độ có cùng khoảng cao đều cơ bản, vị trí của các đường bình độ cùng giá trị độ cao không lệch quá 1/2 khoảng cao đều đối với vùng bằng phẳng và 1 khoảng cao đều đối với vùng đồi, núi và núi cao.
b) Khi tiếp biên với đường bình độ khác khoảng cao đều cơ bản thì vị trí của các đường bình độ cùng giá trị độ cao không được lệch nhau quá 2/3 khoảng cao đều đối với vùng bằng phẳng và 1,5 khoảng cao đều đối với vùng đồi, núi và núi cao.
4.3.3 Nguyên tắc xử lý tiếp biên
a) Khi các sai số tiếp biên nêu trên trong hạn sai được xử lý theo nguyên tắc phân đều cho 2 bên nếu tiếp biên với cơ sở dữ liệu nền địa lý quốc gia đang thành lập; nếu tiếp biên với cơ sở dữ liệu nền địa lý quốc gia đã thành lập thì chỉ được xử lý trên cơ sở dữ liệu nền địa lý quốc gia đang thành lập.
f) Trường hợp sai số tiếp biên vượt hạn sai phải tìm nguyên nhân để xử lý. Khi không thể tiếp biên được thì phải ghi nhận cụ thể các đối tượng địa lý tiếp không khớp trong metadata của cơ sở dữ liệu nền địa lý quốc gia.
4.3.4 Sai số tiếp biên của các đối tượng địa lý trên biển và đáy biển không được vượt quá 1,5 lần các sai số quy định tại Mục 4.3.1 và Mục 4.3.2 Phần này.
4.4 Các quy định về chất lượng cơ sở dữ liệu nền địa lý quốc gia tỷ lệ 1:25.000, 1:50.000, 1:100.000 gồm các tiêu chí chất lượng áp dụng để đánh giá chất lượng; Các phép đo chất lượng; Phương pháp đánh giá chất lượng; Chỉ tiêu chất lượng được cụ thể hóa cho sản phẩm cơ sở dữ liệu nền địa lý quốc gia tỷ lệ 1:25.000, 1:50.000, 1:100.000 trên cơ sở các quy định về Chuẩn chất lượng dữ liệu địa lý được quy định tại Quy chuẩn kỹ thuật quốc gia về chuẩn thông tin địa lý cơ sở mã số QCVN 42: 2020/BTNMT ban hành kèm theo Thông tư số 06/2020/TT-BTNMT ngày 31 tháng 8 năm 2020 của Bộ trưởng Bộ Tài nguyên và Môi trường.
4.5 Quy định chi tiết về chất lượng cơ sở dữ liệu nền địa lý quốc gia tỷ lệ 1:25.000, 1:50.000, 1: 100.000 quy định tại Phụ lục C của Quy chuẩn kỹ thuật quốc gia này.
5 Quy định về trình bày cơ sở dữ liệu nền địa lý quốc gia tỷ lệ 1:25.000, 1:50.000, 1:100.000
5.1 Cơ sở dữ liệu nền địa lý quốc gia tỷ lệ 1:25.000, 1:50.000, 1: 100.000 được trình bày theo Danh mục trình bày. Mỗi đối tượng trình bày thông qua một chỉ thị trình bày và tuân theo quy tắc trình bày.
5.2 Để hỗ trợ trình bày tự động các đối tượng địa lý cần có các hàm xử lý thao tác trình bày, danh sách các thuộc tính được sử dụng bởi các hàm xử lý các thao tác trình bày.
5.3 Trình bày cơ sở dữ liệu nền địa lý quốc gia tỷ lệ 1:25.000 theo quy định tại Phụ lục D và trình bày cơ sở dữ liệu nền địa lý quốc gia tỷ lệ 1:50.000, 1:100.000 quy định tại Phụ lục E của Quy chuẩn kỹ thuật quốc gia này.
III. QUY ĐỊNH VỀ QUẢN LÝ
1 Phương thức đánh giá sự phù hợp
Sử dụng Phương thức 1: Thử nghiệm mẫu điển hình để đánh giá sự phù hợp. Nội dung và trình tự thực hiện các hoạt động chính trong Phương thức 1 thực hiện theo mục I Phụ lục II ban hành kèm theo Thông tư số 28/2012/TT-BKHCN.
2 Quy định về công bố hợp quy
2.1 Việc công bố hợp quy dựa trên kết quả tự đánh giá sự phù hợp của tổ chức, cá nhân công bố hợp quy.
2.2 Kết quả đo kiểm/thử nghiệm phục vụ công bố hợp quy phải thực hiện tại phòng thử nghiệm được chỉ định hoặc công nhận theo quy định tại Thông tư số 28/2012/TT-BKHCN và Thông tư số 02/2017/TT-BKHCN.
3 Phương pháp thử
3.1 Sử dụng các phương pháp, công cụ để trích xuất cơ sở dữ liệu nền địa lý quốc gia theo các định dạng quy định để phục vụ kiểm tra.
3.2 Kiểm tra mô hình cấu trúc cơ sở dữ liệu, danh mục đối tượng địa lý, tệp trình bày dữ liệu, chất lượng dữ liệu, siêu dữ liệu, định dạng trao đổi dữ liệu XML, GML theo các chỉ tiêu kỹ thuật như quy định tại Phần II của Quy chuẩn kỹ thuật quốc gia này.
3.3 Trường hợp khi kiểm tra các chỉ tiêu kỹ thuật tại Phần II của Quy chuẩn kỹ thuật quốc gia này không đáp ứng, kết luận không phù hợp với quy chuẩn.
IV. TRÁCH NHIỆM CỦA TỔ CHỨC, CÁ NHÂN
1 Các tổ chức, doanh nghiệp, cá nhân thuộc đối tượng phải áp dụng quy chuẩn kỹ thuật quốc gia này có trách nhiệm công bố hợp quy đối với sản phẩm cơ sở dữ liệu nền địa lý quốc gia tỷ lệ 1:25.000, 1:50.000, 1:100.000 do mình tự đầu tư.
2 Các cơ quan chủ quản có trách nhiệm công bố hợp quy đối với sản phẩm cơ sở dữ liệu nền địa lý quốc gia tỷ lệ 1:25.000, 1:50.000, 1:100.000 do mình quản lý xây dựng.
3 Tổ chức, cá nhân công bố hợp quy phải đăng ký bản công bố hợp quy tại cơ quan nhà nước có thẩm quyền.
V. TỔ CHỨC THỰC HIỆN
1. Bộ, cơ quan ngang Bộ, cơ quan thuộc Chính phủ, Ủy ban nhân dân các tỉnh, thành phố trực thuộc Trung ương và các tổ chức, cá nhân có liên quan chịu trách nhiệm thi hành Quy chuẩn kỹ thuật quốc gia này.
2. Cục Đo đạc, Bản đồ và Thông tin địa lý Việt Nam có trách nhiệm tổ chức phổ biến, kiểm tra việc thực hiện Quy chuẩn kỹ thuật quốc gia này.
3. Trong quá trình thực hiện, nếu có khó khăn, vướng mắc thì các cơ quan, tổ chức, cá nhân phản ánh kịp thời về Bộ Nông nghiệp và Môi trường để xem xét, quyết định./.
Phụ lục A
(Quy định)
Danh mục đối tượng địa lý cơ sở dữ liệu nền địa lý quốc gia tỷ lệ 1:25.000, 1:50.000, 1:100.000
|
TT |
Nhóm lớp đối tượng/lớp |
Kiểu dữ liệu hình học |
Trường thuộc tính |
Kiểu dữ liệu thuộc tính |
Yêu cầu |
Danh sách giá trị thuộc tính |
|
|
Mã |
Tên (Nhãn) |
||||||
|
I |
Gói Dữ liệu BienGioiDiaGioi (Biên giới, địa giới) |
||||||
|
1 |
DuongBienGioi QuocGiaTrenDatLien |
GM_Curve |
maDoiTuong |
CharacterString |
Bắt buộc |
AC01 |
|
|
loaiHienTrangPhapLy |
Short Integer |
Bắt buộc |
|
|
|||
|
|
|
|
1 |
Xác định |
|||
|
|
|
|
2 |
Chưa xác định |
|||
|
quocGiaLienKe |
CharacterString |
Bắt buộc |
|
|
|||
|
chieuDai |
Real |
Bắt buộc |
|
|
|||
|
2 |
MocQuocGioi |
GM_Point |
maDoiTuong |
CharacterString |
Bắt buộc |
AC02 |
|
|
soHieuMoc |
CharacterString |
Bắt buộc |
|
|
|||
|
viDo |
Real |
Bắt buộc |
|
|
|||
|
kinhDo |
Real |
Bắt buộc |
|
|
|||
|
3 |
DiaPhanHanhChinh TrenDatLien |
GM_Surface |
maDoiTuong |
CharacterString |
Bắt buộc |
|
|
|
|
|
|
AD02 |
Địa phận đơn vị hành chính cấp tỉnh |
|||
|
|
|
|
AD03 |
Địa phận đơn vị hành chính cấp xã |
|||
|
maDonViHanhChinh |
CharacterString |
Bắt buộc |
|
|
|||
|
ten |
CharacterString |
Bắt buộc |
|
|
|||
|
dienTich |
Real |
Bắt buộc |
|
|
|||
|
soDan |
Integer |
Bắt buộc |
|
|
|||
|
4 |
Duong |
GM_Curve |
maDoiTuong |
CharacterString |
Bắt buộc |
|
|
|
|
|
|
AD05 |
Đường địa giới đơn vị hành chính cấp tỉnh |
|||
|
|
|
|
AD06 |
Đường địa giới đơn vị hành chính cấp xã |
|||
|
loaiHienTrangPhapLy |
Short Integer |
Bắt buộc |
|
|
|||
|
|
|
|
1 |
Xác định |
|||
|
|
|
|
2 |
Chưa xác định |
|||
|
chieuDai |
Real |
Bắt buộc |
|
|
|||
|
5 |
Moc |
GM_point |
maDoiTuong |
CharacterString |
Bắt buộc |
|
|
|
|
|
|
AD08 |
Mốc địa giới đơn vị hành chính cấp tỉnh |
|||
|
|
|
|
AD09 |
Mốc địa giới đơn vị hành chính cấp xã |
|||
|
|
|
|
soHieuMoc |
CharacterString |
Bắt buộc |
|
|
|
toaDoX |
Real |
Bắt buộc |
|
|
|||
|
toaDoY |
Real |
Bắt buộc |
|
|
|||
|
6 |
CotMocDiemCoSo |
GM_point |
maDoiTuong |
CharacterString |
Bắt buộc |
AB01 |
|
|
|
|
|
soHieuDiem |
CharacterString |
Bắt buộc |
|
|
|
ten |
CharacterString |
Bắt buộc |
|
|
|||
|
7 |
DiemCoSo |
GM_point |
maDoiTuong |
CharacterString |
Bắt buộc |
AB02 |
|
|
soHieuDiem |
CharacterString |
Bắt buộc |
|
|
|||
|
viDo |
Real |
Bắt buộc |
|
|
|||
|
kinhDo |
Real |
Bắt buộc |
|
|
|||
|
doCao |
Real |
Có thể Null |
|
|
|||
|
8 |
DuongCoSo |
GM_Curve |
maDoiTuong |
CharacterString |
Bắt buộc |
AB04 |
|
|
9 |
VungBien |
GM_surface |
maDoiTuong |
CharacterString |
Bắt buộc |
|
|
|
|
|
|
AB07 |
Lãnh hải |
|||
|
|
|
|
|
|
|
AB11 |
Vùng nội thủy |
|
|
|
|
AB12 |
Vùng nước lịch sử |
|||
|
|
|
|
AB13 |
Vùng tiếp giáp lãnh hải |
|||
|
10 |
DiaPhan |
GM_surface |
maDoiTuong |
CharacterString |
Bắt buộc |
|
|
|
|
|
|
AE02 |
Địa phận đơn vị hành chính cấp tỉnh trên biển |
|||
|
|
|
|
AE03 |
Địa phận đơn vị hành chính cấp xã trên biển |
|||
|
maDonViHanhChinh |
CharacterString |
Bắt buộc |
|
|
|||
|
ten |
CharacterString |
Bắt buộc |
|
|
|||
|
dienTich |
Real |
Bắt buộc |
|
|
|||
|
11 |
DuongRanhGioi |
GM_curve |
maDoiTuong |
CharacterString |
Bắt buộc |
|
|
|
|
|
|
AE05 |
Đường ranh giới đơn vị hành chính cấp tỉnh trên biển |
|||
|
|
|
|
AE06 |
Đường ranh giới đơn vị hành chính cấp xã trên biển |
|||
|
|
loaiHienTrangPhapLy |
Short Integer |
Bắt buộc |
|
|
||
|
|
|
|
|
|
|
1 |
Xác định |
|
|
|
|
2 |
Chưa xác định |
|||
|
chieuDai |
Real |
Bắt buộc |
|
|
|||
|
II |
Gói dữ liệu CoSoDoDac (Cơ sở đo đạc) |
||||||
|
1 |
DiemGocDoDac QuocGia |
GM_Point |
maDoiTuong |
CharacterString |
Bắt buộc |
|
|
|
|
|
|
|
|
|
BA01 |
Điểm gốc độ cao quốc gia |
|
|
|
|
BA02 |
Điểm gốc toạ độ quốc gia |
|||
|
|
|
|
BA03 |
Điểm gốc trọng lực quốc gia |
|||
|
soHieuDiem |
CharacterString |
Bắt buộc |
|
|
|||
|
doCao |
CharacterString |
Bắt buộc |
|
|
|||
|
2 |
DiemDoDacQuocGia |
GM_Point |
maDoiTuong |
CharacterString |
Bắt buộc |
|
|
|
|
|
|
|
|
|
BC01 |
Điểm độ cao quốc gia. |
|
|
|
|
BC02 |
Điểm tọa độ quốc gia. |
|||
|
|
|
|
BC03 |
Điểm tọa độ và độ cao quốc gia. |
|||
|
|
|
|
BC04 |
Điểm trọng lực quốc gia. |
|||
|
soHieuDiem |
CharacterString |
Bắt buộc |
|
|
|||
|
|
|
|
doCao |
Real |
Bắt buộc |
|
|
|
loaiMoc |
Short Integer |
Bắt buộc |
|
|
|||
|
|
|
|
1 |
Chôn |
|||
|
|
|
|
2 |
Gắn |
|||
|
|
|
|
3 |
Khác |
|||
|
loaiCapHang |
Integer |
Bắt buộc |
|
|
|||
|
|
|
|
1 |
Cấp cơ sở |
|||
|
|
|
|
2 |
Cấp 0 |
|||
|
|
|
|
3 |
Hạng I |
|||
|
|
|
|
4 |
Hạng II |
|||
|
|
|
|
5 |
Hạng III |
|||
|
3 |
TramDinhViVeTinh QuocGia |
GM_Point |
maDoiTuong |
CharacterString |
Bắt buộc |
BD02 |
|
|
ten |
CharacterString |
Bắt buộc |
|
|
|||
|
soHieu |
CharacterString |
Bắt buộc |
|
|
|||
|
loaiTramDinhVi |
CharacterString |
Bắt buộc |
|
|
|||
|
|
|
|
|
|
|
1 |
Trạm tham chiếu cơ sở hoạt động liên tục |
|
|
|
|
2 |
Trạm tham chiếu hoạt động liên tục |
|||
|
III |
Gói dữ liệu DanCu (Dân Cư) |
||||||
|
1 |
KhoiNha |
GM_Surface |
maDoiTuong |
CharacterString |
bắt buộc |
CA01 |
Khối nhà |
|
|
|
GM_Point |
|
|
|
|
|
|
2 |
KhuDanCu |
GM_Surface |
maDoiTuong |
CharacterString |
bắt buộc |
CA02 |
Khu dân cư |
|
loaiKhuDanCu |
Short Integer |
bắt buộc |
|
|
|||
|
|
|
|
1 |
Đô thị |
|||
|
|
|
|
2 |
Nông thôn |
|||
|
3 |
KhuPho |
GM_Surface |
maDoiTuong |
CharacterString |
bắt buộc |
CA03 |
Khu phố |
|
4 |
Nha |
GM_Surface GM_Curve GM_Point |
maDoiTuong |
CharacterString |
bắt buộc |
CA04 |
|
|
ten |
CharacterString |
Có thể nhận giá trị Null |
|
|
|||
|
5 |
DiaDanhDanCu |
GM_Point |
maDoiTuong |
CharacterString |
bắt buộc |
DA02 |
|
|
danhTuChung |
Short Integer |
bắt buộc |
|
|
|||
|
|
|
|
1 |
ấp |
|||
|
|
|
|
2 |
bản |
|||
|
|
|
|
3 |
buôn |
|||
|
|
|
|
4 |
chòm |
|||
|
|
|
|
5 |
khu dân cư |
|||
|
|
|
|
6 |
khu tập thể |
|||
|
|
|
|
7 |
khu đô thị |
|||
|
|
|
|
8 |
làng |
|||
|
|
|
|
9 |
lũng |
|||
|
|
|
|
10 |
plei |
|||
|
|
|
|
11 |
tổ dân phố |
|||
|
|
|
|
12 |
trại |
|||
|
|
|
|
13 |
xóm |
|||
|
|
|
|
|
|
|
27 |
thôn |
|
|
|
|
28 |
cụm dân cư |
|||
|
|
|
|
29 |
khóm |
|||
|
|
|
|
30 |
khối phố |
|||
|
|
|
|
31 |
khu phố |
|||
|
|
|
|
32 |
tổ dân cư |
|||
|
|
|
|
36 |
đội |
|||
|
|
|
|
37 |
tiểu khu |
|||
|
|
|
|
38 |
nhóm |
|||
|
|
|
|
51 |
khu vực |
|||
|
ten |
CharacterString |
bắt buộc |
|
|
|||
|
6 |
HaTangKyThuatKhac |
GM_Surface GM_Point |
maDoiTuong |
CharacterString |
Bắt buộc |
|
|
|
|
|
|
CR01 |
Cơ sở hỏa táng |
|||
|
|
|
|
CR02 |
Công trình đang xây dựng |
|||
|
|
|
|
|
|
|
CR15 |
Nghĩa trang |
|
|
|
|
CR16 |
Nghĩa trang liệt sỹ |
|||
|
|
|
|
CR17 |
Nhà máy nước |
|||
|
|
|
|
CR18 |
Nhà tang lễ |
|||
|
|
|
|
CR19 |
Tháp nước, bể nước |
|||
|
|
|
|
CR23 |
Trạm thu phát sóng |
|||
|
ten |
CharacterString |
Có thể nhận giá trị Null |
|
|
|||
|
chieuCao |
Real |
Có thể nhận giá trị Null |
|
|
|||
|
7 |
CotDien |
GM_Point |
maDoiTuong |
CharacterString |
bắt buộc |
CR06 |
|
|
8 |
DuongDayTaiDien |
GM_Curve |
maDoiTuong |
CharacterString |
bắt buộc |
CR09 |
|
|
dienAp |
Real |
bắt buộc |
|
|
|||
|
9 |
DuongOngDan |
GM_Curve |
maDoiTuong |
CharacterString |
bắt buộc |
CR11 |
|
|
loaiOngDan |
CharacterString |
bắt buộc |
|
|
|||
|
|
|
|
1 |
Nước |
|||
|
|
|
|
2 |
Khí |
|||
|
|
|
|
3 |
Dầu |
|||
|
10 |
TramKhiTuongThuy VanQuocGia |
GM_Surface GM_Point |
maDoiTuong |
CharacterString |
Bắt buộc |
CR20 |
|
|
loaiTramKhiTuong |
Short Integer |
Bắt buộc |
|
|
|||
|
|
|
|
1 |
Trạm khí tượng bề mặt |
|||
|
|
|
|
2 |
Trạm khí tượng trên cao |
|||
|
|
|
|
3 |
Trạm ra đa thời tiết |
|||
|
|
|
|
4 |
Trạm khí tượng nông nghiệp |
|||
|
|
|
|
|
|
|
5 |
Trạm thủy văn |
|
|
|
|
6 |
Trạm hải văn |
|||
|
|
|
|
7 |
Trạm đo mưa |
|||
|
|
|
|
8 |
Trạm định vị sét |
|||
|
|
|
|
9 |
Trạm giám sát biến đổi khí hậu |
|||
|
|
|
|
10 |
Trạm chuyên đề |
|||
|
|
|
|
11 |
Trạm tổng hợp |
|||
|
ten |
CharacterString |
Có thể nhận giá trị Null |
|
|
|||
|
11 |
TramQuanTrac MoiTruong |
GM_Surface GM_Point |
maDoiTuong |
CharacterString |
Bắt buộc |
CR21 |
|
|
ten |
CharacterString |
Có thể nhận giá trị Null |
|
|
|||
|
12 |
TramQuanTrac TaiNguyenNuoc |
GM_Surface GM_Point |
maDoiTuong |
CharacterString |
Bắt buộc |
CR22 |
|
|
ten |
CharacterString |
Có thể nhận giá trị Null |
|
|
|||
|
13 |
HaTangKyThuat TrenBien |
GM_Curve |
maDoiTuong |
CharacterString |
Bắt buộc |
|
|
|
|
|
|
CS01 |
Cáp tải điện |
|||
|
|
|
|
CS02 |
Cáp viễn thông |
|||
|
|
|
|
CS03 |
Đường ống dẫn dầu dưới biển |
|||
|
|
|
|
CS04 |
Đường ống dẫn khí dưới biển |
|||
|
chieuDai |
Real |
Có thể nhận giá trị Null |
|
|
|||
|
14 |
RanhGioi |
GM_Curve |
maDoiTuong |
CharacterString |
bắt buộc |
|
|
|
|
|
|
CU01 |
Hàng rào |
|||
|
|
|
|
|
|
|
CU03 |
Ranh giới sử dụng đất |
|
|
|
|
CU04 |
Thành lũy |
|||
|
|
|
|
CU05 |
Tường vây |
|||
|
15 |
CongTrinhYTe |
GM_Surface GM_Point |
maDoiTuong |
CharacterString |
Bắt buộc |
|
|
|
|
|
|
CP01 |
Bệnh viện |
|||
|
|
|
|
CP03 |
Cơ sở y tế khác |
|||
|
|
|
|
CP06 |
Trạm y tế |
|||
|
|
|
|
CP07 |
Trung tâm điều dưỡng |
|||
|
|
|
|
CP08 |
Trung tâm y tế |
|||
|
ten |
CharacterString |
Có thể nhận giá trị Null |
|
|
|||
|
16 |
CongTrinhGiaoDuc |
GM_Surface GM Point |
maDoiTuong |
CharacterString |
Bắt buộc |
|
|
|
|
|
|
|
|
|
CE01 |
Trung tâm giáo dục thường xuyên |
|
|
|
|
|
|
|
CE02 |
Trung tâm kỹ thuật tổng hợp - hướng nghiệp |
|
|
|
|
CE03 |
Trường cao đẳng |
|||
|
|
|
|
CE04 |
Trường đại học |
|||
|
|
|
|
CE05 |
Trường dân tộc nội trú |
|||
|
|
|
|
CE06 |
Trường dạy nghề |
|||
|
|
|
|
CE08 |
Trường mầm non |
|||
|
|
|
|
CE07 |
Trường giáo dưỡng |
|||
|
|
|
|
CE09 |
Trường phổ thông có nhiều cấp học |
|||
|
|
|
|
|
|
|
CE10 |
Trường phổ thông năng khiếu |
|
|
|
|
|
|
|
CE11 |
Trường tiểu học |
|
|
|
|
CE12 |
Trường trung học cơ sở |
|||
|
|
|
|
CE13 |
Trường trung học phổ thông |
|||
|
ten |
CharacterString |
Có thể nhận giá trị Null |
|
|
|||
|
16 |
CongTrinhTheThao |
GM_Surface GM_Point |
maDoiTuong |
CharacterString |
Bắt buộc |
|
|
|
|
|
|
CK02 |
Nhà thi đấu |
|||
|
|
|
|
CK03 |
Sân gôn |
|||
|
|
|
|
CK05 |
Sân vận động |
|||
|
|
|
|
CK06 |
Trung tâm thể dục thể thao |
|||
|
|
|
|
|
|
|
CK07 |
Trường đua, trường bắn |
|
|
|
|
ten |
CharacterString |
Có thể nhận giá trị Null |
|
|
|
17 |
CongTrinhVanHoa |
GM_Surface GM_Point |
maDoiTuong |
CharacterString |
Bắt buộc |
|
|
|
|
|
|
CN01 |
Bảo tàng |
|||
|
|
|
|
CN02 |
Chòi cao, tháp cao |
|||
|
|
|
|
CN04 |
Công trình di tích |
|||
|
|
|
|
CN05 |
Công trình vui chơi, giải trí |
|||
|
|
|
|
CN06 |
Công viên |
|||
|
|
|
|
CN07 |
Cột cờ |
|||
|
|
|
|
CN10 |
Đài tưởng niệm |
|||
|
|
|
|
CN11 |
Lăng tẩm |
|||
|
|
|
|
|
|
|
CN12 |
Lô cốt |
|
|
|
|
|
|
|
CN13 |
Nhà hát |
|
|
|
|
CN14 |
Nhà văn hóa |
|||
|
|
|
|
CN15 |
Quảng trường |
|||
|
|
|
|
CN18 |
Tháp cổ |
|||
|
|
|
|
CN20 |
Triển lãm |
|||
|
|
|
|
CN21 |
Trung tâm hội nghị |
|||
|
|
|
|
CN22 |
Tượng đài |
|||
|
xepHangDiTich |
Short Integer |
Bắt buộc |
|
|
|||
|
|
|
|
1 |
Di tích cấp quốc gia đặc biệt |
|||
|
|
|
|
2 |
Di tích cấp quốc gia |
|||
|
|
|
|
3 |
Di tích cấp tỉnh |
|||
|
|
|
|
|
|
|
4 |
Chưa xếp hạng di tích |
|
|
|
|
ten |
CharacterString |
Có thể nhận giá trị Null |
|
|
|
chieuCao |
Real |
Lựa chọn đối tượng |
|
|
|||
|
18 |
CongTrinh ThuongMaiDichVu |
GM_Surface GM_Point |
maDoiTuong |
CharacterString |
Bắt buộc |
|
|
|
|
|
|
CL01 |
Bãi tắm |
|||
|
|
|
|
CL03 |
Bưu điện |
|||
|
|
|
|
CL04 |
Các công trình dịch vụ khác |
|||
|
|
|
|
CL05 |
Chợ |
|||
|
|
|
|
CL07 |
Điểm bưu điện - văn hóa xã |
|||
|
|
|
|
CL08 |
Khách sạn |
|||
|
|
|
|
CL09 |
Ngân hàng |
|||
|
|
|
|
|
|
|
CL13 |
Siêu thị |
|
|
|
|
CL15 |
Trạm xăng, dầu |
|||
|
|
|
|
CL16 |
Trung tâm thương mại |
|||
|
ten |
CharacterString |
Có thể nhận giá trị Null |
|
|
|||
|
19 |
TruSoLamViec |
GM_Surface GM_Point |
maDoiTuong |
CharacterString |
Bắt buộc |
|
|
|
|
|
|
CX01 |
Cơ quan đại diện nước ngoài |
|||
|
|
|
|
CX02 |
Cơ sở thực nghiệm |
|||
|
|
|
|
CX03 |
Trụ sở làm việc của doanh nghiệp |
|||
|
|
|
|
CX04 |
Trụ sở làm việc của đơn vị sự nghiệp |
|||
|
|
|
|
|
|
|
CX05 |
Trụ sở làm việc của tổ chức xã hội - nghề nghiệp |
|
|
|
|
|
|
|
CX06 |
Trụ sở làm việc viện nghiên cứu |
|
ten |
CharacterString |
Có thể nhận giá trị Null |
|
|
|||
|
20 |
CongTrinh TonGiaoTinNguong |
GM_Surface GM_Point |
maDoiTuong |
CharacterString |
Bắt buộc |
|
|
|
|
|
|
CM01 |
Chùa |
|||
|
|
|
|
CM02 |
Cơ sở đào tạo tôn giáo |
|||
|
|
|
|
CM03 |
Công trình tôn giáo khác |
|||
|
|
|
|
CM04 |
Đền |
|||
|
|
|
|
CM05 |
Đình |
|||
|
|
|
|
CM07 |
Miếu |
|||
|
|
|
|
|
|
|
CM09 |
Nhà thờ |
|
|
|
|
CM13 |
Trụ sở của tổ chức tôn giáo |
|||
|
xepHangDiTich |
Short Integer |
Bắt buộc |
|
|
|||
|
|
|
|
1 |
Di tích cấp quốc gia đặc biệt |
|||
|
|
|
|
2 |
Di tích cấp quốc gia |
|||
|
|
|
|
3 |
Di tích cấp tỉnh |
|||
|
|
|
|
4 |
Chưa xếp hạng di tích |
|||
|
ten |
CharacterString |
Có thể nhận giá trị Null |
|
|
|||
|
21 |
TruSoCoQuanNhaNuoc |
GM_Surface GM_Point |
maDoiTuong |
CharacterString |
Bắt buộc |
|
|
|
|
|
|
|
|
|
CV01 |
Cơ quan chuyên môn |
|
|
|
|
CV02 |
Cơ quan Đảng |
|||
|
|
|
|
CV03 |
Toà án |
|||
|
|
|
|
CV04 |
Trụ sở các Bộ |
|||
|
|
|
|
CV05 |
Trụ sở Chính Phủ |
|||
|
|
|
|
CV06 |
Trụ sở tổ chức chính trị - xã hội |
|||
|
|
|
|
CV08 |
Trụ sở UBND cấp Tỉnh |
|||
|
|
|
|
CV09 |
Trụ sở UBND cấp xã |
|||
|
|
|
|
CV10 |
Viện kiểm sát |
|||
|
ten |
CharacterString |
Có thể nhận giá trị Null |
|
|
|||
|
22 |
CongTrinh |
GM_Point |
maDoiTuong |
CharacterString |
Bắt buộc |
|
|
|
|
|
|
CD01 |
Bể chứa nhiên liệu |
|||
|
|
|
|
CD02 |
Công trình thủy điện |
|||
|
|
|
|
CD03 |
Cột tháp điện gió |
|||
|
|
|
|
CD04 |
Cửa hầm lò của mỏ |
|||
|
|
|
|
CD05 |
Giàn khoan, tháp khai thác |
|||
|
|
|
|
CD06 |
Kho |
|||
|
|
|
|
CD07 |
Khu khai thác |
|||
|
|
|
|
CD08 |
Lò nung |
|||
|
|
|
|
CD09 |
Nhà máy |
|||
|
|
|
|
CD11 |
Trạm biến áp |
|||
|
ten |
CharacterString |
Có thể nhận giá trị Null |
|
|
|||
|
23 |
CoSoSanXuat |
GM_Surface GM_Point |
maDoiTuong |
CharacterString |
Bắt buộc |
|
|
|
|
|
|
CB01 |
Cơ sở sản xuất giống cây, con |
|||
|
|
|
|
CB03 |
Khu nuôi trồng thủy sản |
|||
|
|
|
|
CB04 |
Lâm trường |
|||
|
|
|
|
CB05 |
Nông trường |
|||
|
|
|
|
CB06 |
Ruộng muối |
|||
|
|
|
|
CB07 |
Trang trại |
|||
|
ten |
CharacterString |
Có thể nhận giá trị Null |
|
|
|||
|
24 |
KhuChucNang |
GM_Surface GM_Point |
maDoiTuong |
CharacterString |
Bắt buộc |
|
|
|
|
|
|
CT01 |
Khu chế xuất |
|||
|
|
|
|
CT02 |
Khu công nghệ cao |
|||
|
|
|
|
|
|
|
CT03 |
Khu công nghiệp |
|
|
|
|
CT04 |
Khu du lịch |
|||
|
|
|
|
CT05 |
Khu kinh tế |
|||
|
|
|
|
CT06 |
Khu nghiên cứu đào tạo |
|||
|
|
|
|
CT07 |
Khu thể dục thể thao |
|||
|
ten |
CharacterString |
Có thể nhận giá trị Null |
|
|
|||
|
25 |
CongTrinhXuLyChat Thai |
GM_Surface GM_Point |
maDoiTuong |
CharacterString |
Bắt buộc |
|
|
|
|
|
|
CO01 |
Bãi chôn lấp rác |
|||
|
|
|
|
CO02 |
Cơ sở xử lý chất thải nguy hại |
|||
|
|
|
|
CO03 |
Cơ sở xử lý chất thải rắn |
|||
|
|
|
|
|
|
|
CO04 |
Cơ sở xử lý nước thải |
|
|
|
|
CO05 |
Khu xử lý chất thải |
|||
|
|
|
|
CO06 |
Trạm trung chuyển chất thải rắn |
|||
|
ten |
CharacterString |
Có thể nhận giá trị Null |
|
|
|||
|
26 |
CongTrinhAnNinh |
GM_Surface GM_Point |
maDoiTuong |
CharacterString |
Bắt buộc |
|
|
|
|
|
|
CC01 |
Đồn công an |
|||
|
|
|
|
CC02 |
Trụ sở công an |
|||
|
|
|
|
CC03 |
Trại cải tạo |
|||
|
|
|
|
CC04 |
Trung tâm phòng cháy chữa cháy |
|||
|
ten |
CharacterString |
Có thể nhận giá trị Null |
|
|
|||
|
27 |
CongTrinh |
GM_Surface GM_Point |
maDoiTuong |
CharacterString |
Bắt buộc |
|
|
|
|
|
|
CH01 |
Cửa khẩu |
|||
|
ten |
CharacterString |
Có thể |
|
|
|||
|
|
|
nhận giá trị Null |
|
|
|||
|
IV |
Gói dữ liệu DiaHinh (Địa hình) |
||||||
|
1 |
DiaDanhSonVan |
GM_Point |
maDoiTuong |
CharacterString |
Bắt buộc |
DA03 |
|
|
danhTuChung |
Short Integer |
Bắt buộc |
|
|
|||
|
|
|
|
19 |
cánh đồng |
|||
|
|
|
|
20 |
cao nguyên |
|||
|
|
|
|
21 |
dãy núi |
|||
|
|
|
|
22 |
đồng bằng |
|||
|
|
|
|
23 |
đồi |
|||
|
|
|
|
25 |
núi |
|||
|
|
|
|
26 |
thung lũng |
|||
|
|
|
|
49 |
đỉnh |
|||
|
|
|
|
54 |
gò |
|||
|
|
|
|
58 |
khau |
|||
|
ten |
CharacterString |
Bắt buộc |
|
|
|||
|
2 |
DiemDoCao |
GM_Point |
maDoiTuong |
CharacterString |
Bắt buộc |
EA01 |
|
|
doCao |
Real |
Bắt buộc |
|
|
|||
|
3 |
DuongBinhDo |
GM_Curve |
maDoiTuong |
CharacterString |
Bắt buộc |
EA02 |
|
|
loaiDuongBinhDo |
Short Interger |
Bắt buộc |
|
|
|||
|
|
|
|
1 |
Cơ bản |
|||
|
|
|
|
2 |
Nửa khoảng cao đều |
|||
|
|
|
|
3 |
Phụ |
|||
|
|
|
|
4 |
Nháp |
|||
|
|
|
|
loaiKhoangCaoDeu |
Short Interger |
Bắt buộc |
|
|
|
|
|
|
1 |
0,5 m |
|||
|
|
|
|
2 |
1 m |
|||
|
|
|
|
3 |
2 m |
|||
|
|
|
|
4 |
2,5 m |
|||
|
|
|
|
5 |
5 m |
|||
|
|
|
|
6 |
10 m |
|||
|
|
|
|
7 |
20 m |
|||
|
|
|
|
8 |
40 m |
|||
|
doCao |
Real |
Bắt buộc |
|
|
|||
|
4 |
DiaHinhDacBiet |
GM_Point |
maDoiTuong |
CharacterString |
Bắt buộc |
|
|
|
|
|
|
EB01 |
Bãi đá trên cạn |
|||
|
|
|
|
EB02 |
Cửa hang động |
|||
|
|
|
|
EB03 |
Các loại hố nhân tạo |
|||
|
|
|
|
|
|
|
EB04 |
Đá độc lập, khối đá, lũy đá |
|
|
|
|
EB05 |
Địa hình cát |
|||
|
|
|
|
EB06 |
Gò đống |
|||
|
|
|
|
EB07 |
Hố, phễu |
|||
|
|
|
|
|
Cacstơ |
|||
|
|
|
|
EB08 |
Khu vực đào đắp |
|||
|
|
|
|
EB09 |
Miệng núi lửa |
|||
|
|
|
|
EB10 |
Vùng núi đá |
|||
|
ten |
CharacterString |
Có thể nhận giá trị Null |
|
|
|||
|
tyCaoTySau |
Real |
Có thể nhận giá trị Null |
|
|
|||
|
5 |
DuongDacTrung DiaHinhDacTrungTren DatLien |
GM_Curve |
maDoiTuong |
CharacterString |
Bắt buộc |
|
|
|
|
|
|
|
|
|
EC01 |
Bờ dốc tự nhiên |
|
|
|
|
EC02 |
Dòng đá |
|||
|
|
|
|
EC03 |
Địa hình bậc thang |
|||
|
|
|
|
EC04 |
Địa hình cắt xẻ nhân tạo |
|||
|
|
|
|
EC05 |
Khe rãnh xói mòn |
|||
|
|
|
|
EC06 |
Sườn đứt gãy |
|||
|
|
|
|
EC07 |
Sườn sụt lở |
|||
|
|
|
|
EC08 |
Vách đứng |
|||
|
loaiThanhPhan |
Short Integer |
Bắt buộc |
|
|
|||
|
|
|
|
1 |
Chân |
|||
|
|
|
|
2 |
Đỉnh |
|||
|
tyCaoTySau |
Real |
Có thể nhận giá trị Null |
|
|
|||
|
6 |
ChatDay |
GM_Point |
maDoiTuong |
CharacterString |
Bắt buộc |
ED01 |
|
|
loaiChatDay |
Short Interger |
Bắt buộc |
|
|
|||
|
|
|
|
1 |
Bùn |
|||
|
|
|
|
2 |
Cát |
|||
|
|
|
|
3 |
San hô |
|||
|
|
|
|
4 |
Đá |
|||
|
|
|
|
5 |
Bùn, cát |
|||
|
|
|
|
6 |
Cát, san hô |
|||
|
|
|
|
7 |
Cát, sỏi |
|||
|
|
|
|
8 |
Đá, san hô |
|||
|
|
|
|
9 |
Đá, sỏi |
|||
|
|
|
|
10 |
Vỏ sò, ốc |
|||
|
|
|
|
11 |
Loại khác |
|||
|
7 |
DiemDoSau |
GM_Point |
maDoiTuong |
CharacterString |
Bắt buộc |
ED02 |
|
|
doSau |
Real |
Bắt buộc |
|
|
|||
|
8 |
DuongBinhDoSau |
GM_Curve |
maDoiTuong |
CharacterString |
Bắt buộc |
ED03 |
|
|
loaiDuongBinhDo |
Short Interger |
Bắt buộc |
|
|
|||
|
|
|
|
1 |
Cơ bản |
|||
|
|
|
|
2 |
Nửa khoảng cao đều |
|||
|
|
|
|
|
|
|
3 |
Phụ |
|
|
|
|
4 |
Nháp |
|||
|
loaiKhoangCaoDeu |
Short Interger |
Bắt buộc |
|
|
|||
|
|
|
|
1 |
0,5 m |
|||
|
|
|
|
2 |
1 m |
|||
|
|
|
|
3 |
2 m |
|||
|
|
|
|
4 |
2,5 m |
|||
|
|
|
|
5 |
5 m |
|||
|
|
|
|
6 |
10 m |
|||
|
|
|
|
7 |
20 m |
|||
|
|
|
|
8 |
40 m |
|||
|
doSau |
Real |
Bắt buộc |
|
|
|||
|
9 |
DiaHinh |
GM_Point GM_Curve GM_Surface |
maDoiTuong |
CharacterString |
Bắt buộc |
|
|
|
|
|
|
ED04 |
Khe rãnh máng ngầm |
|||
|
|
|
|
ED05 |
Núi lửa dưới biển |
|||
|
|
|
|
ED06 |
Sườn đất ngầm dốc đứng |
|||
|
V |
Gói dữ liệu GiaoThong (Giao Thông) |
||||||
|
1 |
DuongBo |
GM_Curve |
maDoiTuong |
CharacterString |
Bắt buộc |
|
|
|
|
|
|
GK01 |
Đường chuyên dùng |
|||
|
|
|
|
GK02 |
Đường đô thị |
|||
|
|
|
|
|
|
|
GK04 |
Đường quốc lộ |
|
|
|
|
GK05 |
Đường tỉnh |
|||
|
|
|
|
GK06 |
Đường xã |
|||
|
loaiDuongBo |
Short interger |
Bắt buộc |
1 |
Đường chính |
|||
|
|
|
|
2 |
Đường dẫn |
|||
|
|
|
|
3 |
Đường gom |
|||
|
|
|
|
4 |
Đường nhánh |
|||
|
capKyThuat |
Short Integer |
Bắt buộc |
1 |
Cao tốc |
|||
|
|
|
|
2 |
Cấp khác |
|||
|
loaiChatLieuTraiMat |
Short Integer |
Bắt buộc |
1 |
Bê tông |
|||
|
|
|
|
2 |
Nhựa |
|||
|
|
|
|
3 |
Đá, sỏi |
|||
|
|
|
|
4 |
Gạch |
|||
|
|
|
|
5 |
Đất |
|||
|
|
|
|
|
|
|
6 |
Khác |
|
loaiHienTrangSuDung |
Short Integer |
Bắt buộc |
1 |
Đang sử dụng |
|||
|
|
|
|
2 |
Đang xây dựng |
|||
|
|
|
|
3 |
Không sử dụng |
|||
|
chieuXeChay |
Integer |
Bắt buộc |
|
|
|||
|
|
|
|
1 |
Hai chiều |
|||
|
|
|
|
2 |
Một chiều |
|||
|
viTri |
Short Integer |
Bắt buộc |
1 |
Trên mặt đất |
|||
|
|
|
|
2 |
Trên cao mức 1 |
|||
|
|
|
|
3 |
Trên cao mức 2 |
|||
|
|
|
|
4 |
Trên cao mức 3 |
|||
|
|
|
|
|
|
|
5 |
Trên cao mức 4 |
|
|
|
|
|
|
|
6 |
Trên cao mức 5 |
|
|
|
|
7 |
Ngầm mức 1 |
|||
|
|
|
|
8 |
Ngầm mức 2 |
|||
|
chieuRong |
Real |
Bắt buộc |
|
|
|||
|
lienKetGiaoThong |
Short Integer |
Bắt buộc |
1 |
Qua cầu |
|||
|
|
|
|
2 |
Qua hầm |
|||
|
|
|
|
3 |
Trên đê |
|||
|
|
|
|
4 |
Qua ngầm |
|||
|
|
|
|
5 |
Qua phà đường bộ |
|||
|
|
|
|
6 |
Qua đò |
|||
|
|
|
|
7 |
Qua bến lội |
|||
|
|
|
|
8 |
Qua đập |
|||
|
|
|
|
|
|
|
9 |
Khác |
|
|
|
|
tenTuyenGiaoThong |
CharacterString |
Có thể nhận giá trị Null |
|
|
|
tenQuocLo |
CharacterString |
Có thể nhận giá trị Null |
|
|
|||
|
tenDuongTinh |
CharacterString |
Có thể nhận giá trị Null |
|
|
|||
|
tenDuongXa |
CharacterString |
Có thể nhận giá trị Null |
|
|
|||
|
tenDuongDoThi |
CharacterString |
Có thể nhận giá trị Null |
|
|
|||
|
2 |
CauGiaoThong |
GM_Surface GM_Curve GM_Point |
maDoiTuong |
CharacterString |
Bắt buộc |
GG05 |
|
|
ten |
CharacterString |
Có thể nhận giá trị Null |
|
|
|||
|
|
|
|
loaiCauGiaoThong |
Short Integer |
Bắt buộc |
1 |
Cầu thường |
|
|
|
|
2 |
Cầu phao |
|||
|
|
|
|
3 |
Cầu treo |
|||
|
|
|
|
4 |
Cầu tầng |
|||
|
|
|
|
5 |
Cầu quay |
|||
|
|
|
|
6 |
Khác |
|||
|
chatLieuCau |
Short Integer |
Bắt buộc |
1 |
Bê tông |
|||
|
|
|
|
2 |
Sắt |
|||
|
|
|
|
3 |
Gỗ |
|||
|
taiTrong |
Real |
Có thể nhận giá trị Null |
|
|
|||
|
chieuDai |
Real |
Bắt buộc |
|
|
|||
|
chieuRong |
Real |
Bắt buộc |
|
|
|||
|
3 |
HamGiaoThong |
GM_Surface GM_Curve |
maDoiTuong |
CharacterString |
Bắt buộc |
GG12 |
|
|
|
|
|
ten |
CharacterString |
Có thể nhận giá trị Null |
|
|
|
|
|
|
chieuCao |
Real |
Bắt buộc |
|
|
|
chieuRong |
Real |
Bắt buộc |
|
|
|||
|
chieuDai |
Real |
Bắt buộc |
|
|
|||
|
4 |
NgamOToQuaDuoc |
GM_Point GM_Curve GM_Surface |
maDoiTuong |
CharacterString |
Bắt buộc |
GG13 |
|
|
ten |
CharacterString |
Có thể nhận giá trị Null |
|
|
|||
|
chieuRong |
Real |
Bắt buộc |
|
|
|||
|
chieuDai |
Real |
Bắt buộc |
|
|
|||
|
doSau |
Real |
Bắt buộc |
|
|
|||
|
5 |
CongGiaoThong |
GM_Point |
maDoiTuong |
CharacterString |
Bắt buộc |
GG06 |
|
|
Tên |
CharacterString |
Có thể nhận giá trị Null |
|
|
|||
|
6 |
Deo |
GM_Point |
maDoiTuong |
CharacterString |
Bắt buộc |
GG07 |
|
|
|
|
|
Tên |
CharacterString |
Có thể nhận giá trị Null |
|
|
|
7 |
CongTrinh GiaoThongDuongBo |
GM_Surface GM_Point GM_Curve |
maDoiTuong |
CharacterString |
Bắt buộc |
|
|
|
|
|
|
GG01 |
Bãi đỗ xe |
|||
|
|
|
|
GG02 |
Bến ôtô |
|||
|
|
|
|
GG03 |
Bến phà đường bộ |
|||
|
|
|
|
GG15 |
Trạm dừng nghỉ |
|||
|
|
|
|
GG16 |
Trạm kiểm tra tải trọng xe |
|||
|
|
|
|
GG17 |
Trạm thu phí giao thông |
|||
|
|
|
|
ten |
CharacterString |
Có thể nhận giá trị Null |
|
|
|
8 |
TaLuyDuong GiaoThong |
GM_Curve |
maDoiTuong |
CharacterString |
Bắt buộc |
GG14 |
|
|
loaiHinhThai |
Short Integer |
Bắt buộc |
1 |
Đắp cao |
|||
|
|
|
|
2 |
Xẻ sâu |
|||
|
loaiTaLuy |
Short Integer |
Bắt buộc |
1 |
Đường bộ |
|||
|
|
|
|
2 |
Đường sắt |
|||
|
tyCaoTySau |
Real |
Có thể nhận giá trị Null |
|
|
|||
|
9 |
CacDoiTuongMatDuo ngBo |
GM_Surface GM_Curve |
maDoiTuong |
CharacterString |
Bắt buộc |
|
|
|
|
|
|
GD01 |
Dải phân cách |
|||
|
|
|
|
GD02 |
Đảo giao thông |
|||
|
|
|
|
GD05 |
Lòng đường chuyên dùng |
|||
|
|
|
|
GD06 |
Lòng đường đô thị |
|||
|
|
|
|
|
|
|
GD08 |
Lòng đường Quốc lộ |
|
|
|
|
GD09 |
Lòng đường Tỉnh |
|||
|
|
|
|
GD10 |
Lòng đường Xã |
|||
|
capKyThuat |
Short Integer |
Bắt buộc |
1 |
Cao tốc |
|||
|
|
|
|
2 |
Cấp khác |
|||
|
loạiDuongBo |
Short Integer |
Bắt buộc |
1 |
Đường chính |
|||
|
|
|
|
2 |
Đường dẫn |
|||
|
|
|
|
3 |
Đường gom |
|||
|
|
|
|
4 |
Đường nhánh |
|||
|
10 |
MepDuong |
GM_Curve |
maDoiTuong |
CharacterString |
Bắt buộc |
GE01 |
|
|
loaiHienTrangSuDung |
Short Integer |
Bắt buộc |
1 |
Đang sử dụng |
|||
|
|
|
|
2 |
Đang xây dựng |
|||
|
|
|
|
|
|
|
3 |
Không sử dụng |
|
lienKetGiaoThong |
Short Integer |
Bắt buộc |
1 |
Qua cầu |
|||
|
|
|
|
2 |
Qua hầm |
|||
|
|
|
|
3 |
Trên đê |
|||
|
|
|
|
4 |
Qua ngầm |
|||
|
|
|
|
5 |
Qua phà đường bộ |
|||
|
|
|
|
6 |
Qua đò |
|||
|
|
|
|
7 |
Qua bến lội |
|||
|
|
|
|
8 |
Qua đập |
|||
|
|
|
|
9 |
Khác |
|||
|
11 |
MepLongDuong |
GM_Curve |
maDoiTuong |
CharacterString |
Bắt buộc |
GE02 |
|
|
12 |
CacDoiTuong DuongBoKhac |
GM_Curve |
maDoiTuong |
CharacterString |
Bắt buộc |
|
|
|
|
|
|
GB01 |
Đường bờ vùng, bờ thửa |
|||
|
|
|
|
|
|
|
GB03 |
Đường mòn |
|
13 |
DuongSat |
GM_Curve |
maDoiTuong |
CharacterString |
Bắt buộc |
|
|
|
|
|
|
GL01 |
Đường sắt chuyên dùng |
|||
|
|
|
|
GL02 |
Đường sắt đô thị |
|||
|
|
|
|
GL03 |
Đường sắt quốc gia |
|||
|
loaiHienTrangSuDung |
Short Integer |
Bắt buộc |
1 |
Đang sử dụng |
|||
|
|
|
|
2 |
Đang xây dựng |
|||
|
|
|
|
3 |
Không sử dụng |
|||
|
loaiKhoDuongSat |
Short Integer |
Bắt buộc |
1 |
Tiêu chuẩn |
|||
|
|
|
|
2 |
Hẹp |
|||
|
|
|
|
3 |
Khác |
|||
|
|
|
|
viTri |
Short Integer |
Bắt buộc |
1 |
Trên mặt đất |
|
|
|
|
2 |
Trên cao mức 1 |
|||
|
|
|
|
3 |
Trên cao mức 2 |
|||
|
|
|
|
4 |
Trên cao mức 3 |
|||
|
|
|
|
5 |
Trên cao mức 4 |
|||
|
|
|
|
6 |
Trên cao mức 5 |
|||
|
|
|
|
7 |
Ngầm mức 1 |
|||
|
|
|
|
8 |
Ngầm mức 2 |
|||
|
lienKetGiaoThong |
Short Integer |
Bắt buộc |
1 |
Qua cầu |
|||
|
|
|
|
2 |
Qua hầm |
|||
|
|
|
|
3 |
Trên đê |
|||
|
|
|
|
|
|
|
4 |
Qua ngầm |
|
|
|
|
5 |
Qua phà đường bộ |
|||
|
|
|
|
6 |
Qua đò |
|||
|
|
|
|
7 |
Qua bến lội |
|||
|
|
|
|
8 |
Qua đập |
|||
|
|
|
|
9 |
Khác |
|||
|
ten |
CharacterString |
Có thể nhận giá trị Null |
|
|
|||
|
14 |
CongTrinh GiaoThongDuongSat |
GM_Point |
maDoiTuong |
CharacterString |
Bắt buộc |
|
|
|
|
|
|
GH01 |
Ga đường sắt |
|||
|
|
|
|
GH02 |
Ga tàu điện |
|||
|
ten |
CharacterString |
Có thể nhận giá trị Null |
|
|
|||
|
15 |
BaiDapTrucThang |
GM_Point |
maDoiTuong |
CharacterString |
|
GN01 |
Bãi đáp trực thăng |
|
|
|
|
viTriBaiDap |
Short Integer |
|
1 |
Trên mặt đất |
|
|
|
|
2 |
Trên nóc nhà |
|||
|
ten |
|
Có thể nhận giá trị Null |
|
|
|||
|
16 |
DuongBang |
GM_Curve GM_Surface |
maDoiTuong |
CharacterString |
Bắt buộc |
GN04 |
|
|
|
|
|
|
|
|||
|
17 |
NhaGaHangKhong |
GM_Surface |
maDoiTuong |
CharacterString |
Bắt buộc |
GN06 |
|
|
chucNangGahangKhong |
Integer |
Bắt buộc |
|
|
|||
|
|
|
|
1 |
Nhà ga hành khách |
|||
|
|
|
|
2 |
Nhà ga hàng hóa |
|||
|
18 |
CangHangKhong |
GM_Surface GM_Point |
maDoiTuong |
CharacterString |
Bắt buộc |
GN02 |
|
|
loaiCangHangKhong |
Short Integer |
Bắt buộc |
1 |
Nội địa |
|||
|
|
|
|
2 |
Quốc tế |
|||
|
|
|
|
chucNangCang HangKhong |
Short Integer |
Bắt buộc |
1 |
Dân dụng |
|
|
|
|
|
|
|
2 |
Chung |
|
|
|
|
3 |
Chuyên dụng |
|||
|
ten |
CharacterString |
Bắt buộc |
|
|
|||
|
16 |
DuongCapTreo |
GM_Curve |
maDoiTuong |
CharacterString |
Bắt buộc |
GO01 |
|
|
ten |
CharacterString |
Có thể nhận giá trị Null |
|
|
|||
|
chieuDai |
Real |
Bắt buộc |
|
|
|||
|
17 |
GaCapTreo |
GM_point |
maDoiTuong |
CharacterString |
Bắt buộc |
GO02 |
|
|
ten |
CharacterString |
Có thể nhận giá trị Null |
|
|
|||
|
18 |
TruDuongCapTreo |
GM_Point |
maDoiTuong |
CharacterString |
Bắt buộc |
GO03 |
|
|
19 |
AuTau |
GM_Curve GM_Point |
maDoiTuong |
CharacterString |
Bắt buộc |
GM01 |
Âu tàu |
|
|
|
|
GM05 |
Bờ xây âu tàu |
|||
|
|
|
|
GM09 |
Cửa âu tàu |
|||
|
20 |
BaoHieuHangHaiAIS |
GM_Point |
maDoiTuong |
CharacterString |
Bắt buộc |
GM02 |
Báo hiệu hàng hải AIS |
|
|
|
|
ten |
CharacterString |
Có thể nhận giá trị Null |
|
|
|
21 |
BenCang |
GM_Surface GM_Point |
maDoiTuong |
CharacterString |
Bắt buộc |
GM03 |
Bến cảng |
|
ten |
CharacterString |
Có thể nhận giá trị Null |
|
|
|||
|
22 |
BenThuyNoiDia |
GM_Surface GM_Point |
maDoiTuong |
CharacterString |
Bắt buộc |
GM04 |
Bến thủy nội địa |
|
loaiBenThuyNoiDia |
Short Integer |
Bắt buộc |
1 |
Bến hàng hóa |
|||
|
|
|
|
2 |
Bến hành khách |
|||
|
|
|
|
3 |
Bến tổng hợp |
|||
|
|
|
|
4 |
Bến khách ngang sông |
|||
|
|
|
|
5 |
Bến chuyên dùng |
|||
|
ten |
CharacterString |
Có thể nhận giá trị Null |
|
|
|||
|
23 |
CangBien |
GM_Surface |
maDoiTuong |
CharacterString |
Bắt buộc |
GM06 |
Cảng biển |
|
loaiCangBien |
Short Integer |
Bắt buộc |
1 |
Loại I |
|||
|
|
|
|
2 |
Loại II |
|||
|
|
|
|
3 |
Loại III |
|||
|
ten |
CharacterString |
Có thể nhận giá trị Null |
|
|
|||
|
24 |
CangThuyNoiDia |
GM_Surface GM_Point |
maDoiTuong |
CharacterString |
Bắt buộc |
GM07 |
Cảng thủy nội địa |
|
loaiCangThuyNoiDia |
Short Integer |
Bắt buộc |
1 |
Cảng hàng hóa |
|||
|
|
|
|
2 |
Cảng hành khách |
|||
|
|
|
|
3 |
Cảng chuyên dùng |
|||
|
|
|
|
4 |
Cảng tổng hợp |
|||
|
|
|
|
capCangThuyNoiDia |
Short Integer |
Bắt buộc |
1 |
Cấp I |
|
|
|
|
2 |
Cấp II |
|||
|
|
|
|
3 |
Cấp III |
|||
|
ten |
CharacterString |
Có thể nhận giá trị Null |
|
|
|||
|
25 |
CauTau |
GM_Curve GM_Surface |
maDoiTuong |
CharacterString |
Bắt buộc |
GM08 |
Cầu tàu |
|
loaiCauTau |
Short Integer |
Bắt buộc |
1 |
Kết cấu cố định |
|||
|
|
|
|
2 |
Kết cấu nổi |
|||
|
26 |
BaoHieuDanLuong HangHaiDuongThuy |
GM_Point |
maDoiTuong |
CharacterString |
Bắt buộc |
|
|
|
|
|
|
GA01 |
Chập tiêu |
|||
|
|
|
|
GA02 |
Đăng tiêu |
|||
|
|
|
|
GA03 |
Phao báo hiệu |
|||
|
|
|
|
GA04 |
Tiêu báo hiệu |
|||
|
coDen |
Short interger |
Bắt buộc |
1 |
Có đèn |
|||
|
|
|
|
|
|
|
2 |
Không có đèn |
|
huongBaoHieu |
Short interger |
Bắt buộc |
1 |
Trái |
|||
|
|
|
|
2 |
Phải |
|||
|
|
|
|
3 |
Chuyển hướng trái |
|||
|
|
|
|
4 |
Chuyển hướng phải |
|||
|
|
|
|
5 |
Khác |
|||
|
hinhDang |
Short interger |
Bắt buộc |
1 |
Hình tháp |
|||
|
|
|
|
2 |
Hình trụ |
|||
|
|
|
|
3 |
Hình cầu |
|||
|
|
|
|
4 |
Hình cột |
|||
|
|
|
|
5 |
Hình trục quay |
|||
|
|
|
|
6 |
Hình thùng |
|||
|
|
|
|
7 |
Hình tháp lưới |
|||
|
|
|
|
8 |
Hình khác |
|||
|
|
|
|
|
|
|
9 |
Không xác định |
|
mauSac |
Short interger |
Bắt buộc |
1 |
Trắng |
|||
|
|
|
|
2 |
Đen |
|||
|
|
|
|
3 |
Đỏ |
|||
|
|
|
|
4 |
Xanh lá cây |
|||
|
|
|
|
5 |
Xanh da trời |
|||
|
|
|
|
6 |
Vàng |
|||
|
|
|
|
7 |
Xám |
|||
|
|
|
|
8 |
Nâu |
|||
|
|
|
|
9 |
Hổ phách |
|||
|
|
|
|
10 |
Tím |
|||
|
|
|
|
11 |
Cam |
|||
|
|
|
|
12 |
Đỏ tươi |
|||
|
|
|
|
13 |
Hồng |
|||
|
|
|
|
|
|
|
14 |
Đỏ, xanh, đỏ |
|
|
|
|
15 |
Xanh, đỏ, xanh |
|||
|
|
|
|
16 |
Đỏ, xanh, trắng |
|||
|
|
|
|
17 |
Đỏ trắng |
|||
|
|
|
|
18 |
Không xác định |
|||
|
phoiHopMauSac |
Short interger |
Bắt buộc |
1 |
Kẻ ngang |
|||
|
|
|
|
2 |
Kẻ dọc |
|||
|
|
|
|
3 |
Kẻ chéo |
|||
|
|
|
|
4 |
Kẻ ô vuông |
|||
|
|
|
|
5 |
Kẻ không rõ hướng |
|||
|
|
|
|
6 |
Kẻ viền |
|||
|
|
|
|
7 |
Không xác định |
|||
|
27 |
CacDoiTuong HangHaiHaiVan |
GM_Surface GM_Point GM_Curve |
maDoiTuong |
CharacterString |
Bắt buộc |
|
|
|
|
|
|
GC01 |
Cảng dầu khí ngoài khơi |
|||
|
|
|
|
GC02 |
Cọc buộc tàu thuyền |
|||
|
|
|
|
GC03 |
Đăng, chắn đánh bắt cá ổn định |
|||
|
|
|
|
GC04 |
Đèn biển |
|||
|
|
|
|
GC05 |
Khu neo đậu |
|||
|
|
|
|
GC06 |
Khu tránh bão |
|||
|
|
|
|
GC07 |
Khu vực an toàn viện trợ hàng hải |
|||
|
|
|
|
GC08 |
Khu vực bảo tồn thiên nhiên trên biển |
|||
|
|
|
|
GC09 |
Khu vực đánh cá |
|||
|
|
|
|
|
|
|
GC10 |
Khu vực đợi hoa tiêu |
|
|
|
|
GC11 |
Khu vực nạo vét |
|||
|
|
|
|
GC12 |
Khu vực nghiên cứu, khảo sát |
|||
|
|
|
|
GC13 |
Khu vực nguy hiểm |
|||
|
|
|
|
GC14 |
Khu vực quản lý cảng |
|||
|
|
|
|
GC15 |
Khu vực quân sự |
|||
|
|
|
|
GC16 |
Khu vực trung chuyển hàng hóa |
|||
|
|
|
|
GC17 |
Khu vực vùng nước an toàn |
|||
|
|
|
|
|
|
|
GC18 |
Khu vực xác tàu lịch sử |
|
|
|
|
GC19 |
Lồng bè nuôi trồng thủy hải sản |
|||
|
|
|
|
GC20 |
Nhà giàn |
|||
|
|
|
|
GC21 |
Nhà trên biển |
|||
|
|
|
|
GC22 |
Trạm cứu nạn |
|||
|
|
|
|
GC23 |
Trạm nghiệm triều |
|||
|
|
|
|
GC24 |
Tuyến hàng hải |
|||
|
|
|
|
GC25 |
Vùng cấm |
|||
|
|
|
|
GC26 |
Xác tàu đắm |
|||
|
ten |
CharacterString |
Có thể nhận giá trị Null |
|
|
|||
|
VI |
Gói dữ liệu PhuBeMat (Phủ Bề Mặt) |
||||||
|
1 |
RanhGioiPhuBeMat |
GM_Curve |
|
|
|
|
|
|
TP_Edge |
|
|
|
|
|
||
|
|
maDoiTuong |
CharacterString |
Bắt buộc |
HG01 |
Ranh giới phủ bề mặt |
||
|
loaiRanhGioi |
Short Interger |
Bắt buộc |
|
|
|||
|
|
|
|
1 |
Thực vật |
|||
|
|
|
|
2 |
Khác |
|||
|
|
|
|
3 |
Ranh giới khu bảo tồn thiên nhiên |
|||
|
2 |
Rung |
GM_Surface |
maDoiTuong |
CharacterString |
Bắt buộc |
|
|
|
|
|
|
HH01 |
Rừng trồng |
|||
|
|
|
|
HH02 |
Rừng tự nhiên |
|||
|
loaiCayRung |
Short Interger |
Bắt buộc |
|
|
|||
|
|
|
|
1 |
Cây lá rộng |
|||
|
|
|
|
|
|
|
2 |
Cây lá kim |
|
|
|
|
3 |
Cây hỗn hợp |
|||
|
|
|
|
4 |
Cây tre nứa |
|||
|
|
|
|
5 |
Cây cau dừa |
|||
|
|
|
|
6 |
Cây ưa mặn chua phèn |
|||
|
ten |
CharacterString |
Có thể nhận giá trị Null |
|
|
|||
|
doTanChe |
Short Interger |
Bắt buộc |
|
|
|||
|
|
|
|
1 |
Độ tàn che từ 0,3 trở lên |
|||
|
|
|
|
2 |
Độ tàn che dưới 0,3 |
|||
|
3 |
PhuThucVatKhac |
GM_Surface |
|
|
|
|
|
|
maDoiTuong |
CharacterString |
Bắt buộc |
|
|
|||
|
|
|
|
HE01 |
Cây bụi |
|||
|
|
|
|
|
|
|
HE02 |
Cây bụi ưa mặn chua phèn |
|
4 |
CayHangNam |
GM_Surface |
maDoiTuong |
CharacterString |
Bắt buộc |
HB01 |
|
|
loaiCayTrong |
Short Interger |
Bắt buộc |
|
|
|||
|
|
|
|
1 |
Cây lúa |
|||
|
|
|
|
2 |
Cây lương thực |
|||
|
|
|
|
|
khác |
|||
|
|
|
|
3 |
Cây mía |
|||
|
|
|
|
4 |
Cây thuốc lá, thuốc lào, |
|||
|
|
|
|
5 |
Cây lấy sợi |
|||
|
|
|
|
6 |
Rau, cây gia vị |
|||
|
|
|
|
7 |
Hoa, cây cảnh |
|||
|
|
|
|
8 |
Sen, ấu, súng, niễng |
|||
|
|
|
|
9 |
Cây hàng năm khác |
|||
|
|
|
|
ten |
CharacterString |
Có thể nhận giá trị Null |
|
|
|
5 |
CayLauNam |
GM_Surface |
maDoiTuong |
CharacterString |
Bắt buộc |
HB02 |
Cây lâu năm |
|
loaiCayTrong |
Short Interger |
Bắt buộc |
|
|
|||
|
|
|
|
10 |
Cây ăn quả |
|||
|
|
|
|
11 |
Cây dừa cọ |
|||
|
|
|
|
12 |
Cây công nghiệp |
|||
|
|
|
|
13 |
Cây dược liệu |
|||
|
|
|
|
14 |
Cây bóng mát, cây cảnh quan,... |
|||
|
|
|
|
15 |
Cây lâu năm khác |
|||
|
ten |
CharacterString |
Có thể nhận giá trị Null |
|
|
|||
|
6 |
BeMatLaCongTrinh |
GM_Surface |
maDoiTuong |
CharacterString |
Bắt buộc |
HA01 |
Bề mặt công trình |
|
thucVat |
Short Interger |
Bắt buộc |
|
|
|||
|
|
|
|
1 |
Có thực vật che phủ |
|||
|
|
|
|
2 |
Không có thực vật che phủ |
|||
|
7 |
BeMatLaKhuDanCu |
GM_Surface |
maDoiTuong |
CharacterString |
Bắt buộc |
HA02 |
|
|
thucVat |
Short Interger |
Bắt buộc |
|
|
|||
|
|
|
|
1 |
Có thực vật che phủ |
|||
|
|
|
|
2 |
Không có thực vật che phủ |
|||
|
8 |
DatTrong |
GM_Surface |
maDoiTuong |
CharacterString |
Bắt buộc |
HC01 |
Đất trống |
|
ten |
CharacterString |
Bắt buộc |
|
|
|||
|
9 |
NuocMat |
GM_Surface |
maDoiTuong |
CharacterString |
Bắt buộc |
HD01 |
Nước mặt |
|
10 |
ThucVatDayBien |
GM_Surface |
|
|
|
HK01 |
Cỏ biển |
|
|
|
|
|
|
|
HK02 |
Rong, tảo |
|
|
|
|
HK03 |
Thực vật khác |
|||
|
VII |
Gói Dữ liệu ThuyVan (Thủy Văn) |
||||||
|
1 |
BienDao |
GM_Surface GM_Point |
maDoiTuong |
CharacterString |
Bắt buộc |
|
|
|
|
|
|
KA01 |
Biển |
|||
|
|
|
|
KA02 |
Đảo, quần đảo |
|||
|
|
|
|
KA03 |
Phá |
|||
|
|
|
|
KA04 |
Vịnh, vũng |
|||
|
ten |
CharacterString |
Có thể nhận giá trị Null |
|
|
|||
|
2 |
BaiBoi |
GM_Surface GM_Point |
maDoiTuong |
CharacterString |
Bắt buộc |
KB01 |
|
|
ten |
CharacterString |
Có thể nhận giá trị Null |
|
|
|||
|
loaiBaiBoi |
Short Integer |
|
1 |
Cát |
|||
|
|
|
|
2 |
Bùn |
|||
|
|
|
|
|
|
|
3 |
Loại khác |
|
trangThaiXuatLo |
Short Integer |
Bắt buộc |
1 |
Chìm |
|||
|
|
|
|
2 |
Nổi |
|||
|
|
|
|
3 |
Lúc nổi, lúc chìm |
|||
|
|
|
|
4 |
Không xác định |
|||
|
3 |
DamLay |
GM_Surface |
maDoiTuong |
CharacterString |
Bắt buộc |
KB02 |
Đầm lầy |
|
4 |
BaiDaDuoiNuoc |
GM_Surface GM_Point |
maDoiTuong |
CharacterString |
Bắt buộc |
|
|
|
|
|
|
KC01 |
Bãi đá dưới nước |
|||
|
|
|
|
KC02 |
Đá trên biển |
|||
|
|
|
|
KC03 |
San hô |
|||
|
ten |
CharacterString |
Có thể nhận giá trị Null |
|
|
|||
|
|
|
|
trangThaiXuatLo |
Short Integer |
Bắt buộc |
1 |
Chìm |
|
|
|
|
2 |
Nổi |
|||
|
|
|
|
3 |
Lúc nổi, lúc chìm |
|||
|
|
|
|
4 |
Không xác định |
|||
|
5 |
Ghenh |
GM_Curve |
maDoiTuong |
CharacterString |
Bắt buộc |
KD01 |
Ghềnh |
|
|
|
GM_Point |
ten |
CharacterString |
Có thể nhận giá trị Null |
|
|
|
6 |
Thac |
GM_Curve GM_Point |
maDoiTuong |
CharacterString |
Bắt buộc |
KD02 |
Thác |
|
ten |
CharacterString |
Có thể nhận giá trị Null |
|
|
|||
|
chieuCao |
Real |
Bắt buộc |
|
|
|||
|
7 |
NguonNuoc |
GM_Point |
maDoiTuong |
CharacterString |
Bắt buộc |
|
|
|
doiTuongNguonNuoc |
CharacterString |
Bắt buộc |
KM01 |
Giếng nước |
|||
|
|
|
|
|
|
|
KM02 |
Mạch nước |
|
ten |
CharacterString |
Có thể nhận giá trị Null |
|
|
|||
|
loaiNguonNuoc |
Short Integer |
Bắt buộc |
1 |
Khoáng |
|||
|
|
|
|
2 |
Nóng |
|||
|
|
|
|
3 |
Thường |
|||
|
8 |
MangDongChay |
GM_Curve |
maDoiTuong |
CharacterString |
Bắt buộc |
KK01 |
|
|
loaiDongChay |
Short Integer |
Bắt buộc |
1 |
Sông suối |
|||
|
|
|
|
2 |
Mặt nước tĩnh |
|||
|
|
|
|
3 |
Kênh Mương |
|||
|
ten |
CharacterString |
Có thể nhận giá trị Null |
|
|
|||
|
chieuRong |
Real |
Bắt buộc |
|
|
|||
|
capHangDongChay |
Short Integer |
Bắt buộc |
1 |
Chính |
|||
|
|
|
|
2 |
Cấp I |
|||
|
|
|
|
|
|
|
3 |
Cấp II |
|
|
|
|
4 |
Cấp III |
|||
|
|
|
|
5 |
Cấp IV |
|||
|
|
|
|
6 |
Cấp V |
|||
|
|
|
|
7 |
Cấp VI |
|||
|
|
|
|
8 |
Khác |
|||
|
loaiTrangThaiNuocMat |
Short Integer |
Bắt buộc |
1 |
Thường xuyên |
|||
|
|
|
|
2 |
Theo mùa |
|||
|
9 |
Điemdo CaoMucNuoc |
GM_Point |
|
|
|
|
|
|
maDoiTuong |
CharacterString |
Bắt buộc |
KE01 |
Điểm độ cao mực nước |
|||
|
doCao |
Real |
Bắt buộc |
|
|
|||
|
10 |
DiemSongSuoi MatTich |
GM_Point |
maDoiTuong |
CharacterString |
Bắt buộc |
KE02 |
Điểm sông suối mất tích |
|
11 |
DuongBoNuoc |
GM_Curve |
maDoiTuong |
CharacterString |
Bắt buộc |
KE03 |
Đường bờ nước |
|
|
|
|
loaiTrangThai |
Short Integer |
Bắt buộc |
1 |
Rõ ràng |
|
|
|
|
2 |
Khó xác định |
|||
|
|
|
|
3 |
Đường bờ sông suối có nước theo mùa |
|||
|
loaiDuongBoNuoc |
Short Integer |
Bắt buộc |
1 |
Ao, hồ, đầm |
|||
|
|
|
|
2 |
Phá |
|||
|
|
|
|
3 |
Kênh, mương |
|||
|
|
|
|
4 |
Hồ chứa |
|||
|
|
|
|
5 |
Sông, suối |
|||
|
|
|
|
6 |
Biển |
|||
|
13 |
DuongMepNuoc |
GM_Curve |
maDoiTuong |
CharacterString |
Bắt buộc |
KE05 |
Đường mép nước |
|
loaiDuongMepNuoc |
Short Integer |
Bắt buộc |
1 |
Ao, hồ, đầm |
|||
|
|
|
|
2 |
Phá |
|||
|
|
|
|
3 |
Kênh, mương |
|||
|
|
|
|
4 |
Hồ chứa |
|||
|
|
|
|
|
|
|
5 |
Sông, suối |
|
|
|
|
6 |
Biển |
|||
|
|
|
|
7 |
Triều kiệt |
|||
|
14 |
RanhGioi |
GM_Curve |
maDoiTuong |
CharacterString |
Bắt buộc |
KE06 |
Ranh giới nước mặt quy ước |
|
loaiRanhGioi |
Short Integer |
Bắt buộc |
1 |
Phân chia loại nước mặt |
|||
|
|
|
|
2 |
Khép vùng nước mặt |
|||
|
15 |
MatNuocSongSuoi |
GM_Surface |
maDoiTuong |
CharacterString |
Bắt buộc |
KL01 |
Mặt nước sông suối |
|
loaiTrang ThaiNuocMat |
Short Integer |
Bắt buộc |
1 |
Thường xuyên |
|||
|
2 |
Theo mùa |
||||||
|
16 |
MatNuocTinh |
GM_Surface |
maDoiTuong |
CharacterString |
Bắt buộc |
|
|
|
|
|
|
KL02 |
Ao, hồ, đầm |
|||
|
|
|
|
KL03 |
Hồ chứa |
|||
|
ten |
CharacterString |
Có thể nhận giá trị Null |
|
|
|||
|
17 |
BoKeBoCap |
GM_Curve |
maDoiTuong |
CharacterString |
Bắt buộc |
KG01 |
Bờ kè, bờ cạp |
|
|
|
|
ten |
CharacterString |
Có thể nhận giá trị Null |
|
|
|
chatLieuKe |
Short Integer |
Bắt buộc |
1 |
Bê tông |
|||
|
|
|
|
2 |
Đá sỏi |
|||
|
|
|
|
3 |
Khác |
|||
|
18 |
CongThuyLoi |
GM_Curve GM_Point |
maDoiTuong |
CharacterString |
Bắt buộc |
KG02 |
Cống thủy lợi |
|
ten |
CharacterString |
Có thể nhận giá trị Null |
|
|
|||
|
loaiCong |
Short interger |
Bắt buộc |
1 |
Có thiết bị |
|||
|
|
|
|
2 |
Không có thiết bị |
|||
|
|
|
|
|
|
|
3 |
Cống dưới đê, đập |
|
19 |
Dap |
GM_Curve GM_Surface |
maDoiTuong |
CharacterString |
Bắt buộc |
KG03 |
Đập |
|
ten |
CharacterString |
Có thể nhận giá trị Null |
|
|
|||
|
loaiDap |
Short Integer |
Bắt buộc |
1 |
Chắn sóng |
|||
|
|
|
|
2 |
Dâng |
|||
|
|
|
|
3 |
Tràn |
|||
|
20 |
De |
GM_Surface GM_Curve |
maDoiTuong |
CharacterString |
Bắt buộc |
KG04 |
Đê |
|
ten |
CharacterString |
Có thể nhận giá trị Null |
|
|
|||
|
loaiDe |
Short Integer |
Bắt buộc |
|
|
|||
|
|
|
|
1 |
Đê bao |
|||
|
|
|
|
2 |
Đê biển |
|||
|
|
|
|
3 |
Đê bối |
|||
|
|
|
|
4 |
Đê chuyên dụng |
|||
|
|
|
|
5 |
Đê sông |
|||
|
21 |
CongTrinhTrenDe |
GM_Surface GM_Curve |
maDoiTuong |
CharacterString |
Bắt buộc |
|
|
|
|
|
KH01 |
Cửa khẩu qua đê |
||||
|
|
|
KH02 |
Điếm canh đê |
||||
|
ten |
CharacterString |
Có thể nhận giá trị Null |
|
|
|||
|
22 |
KenhMuong |
GM_Surface GM_Curve |
maDoiTuong |
CharacterString |
Bắt buộc |
KG05 |
|
|
ten |
CharacterString |
Có thể nhận giá trị Null |
|
|
|||
|
loaiHienTrangSuDung |
Short Integer |
Bắt buộc |
1 |
Đang sử dụng |
|||
|
|
|
|
2 |
Đang xây dựng |
|||
|
|
|
|
3 |
Không sử dụng |
|||
|
chieuRong |
Real |
Bắt buộc |
|
|
|||
|
23 |
MangDanNuoc |
GM_Curve |
maDoiTuong |
CharacterString |
Bắt buộc |
KG06 |
Máng dẫn nước |
|
loaiMangDanNuoc |
Short Interger |
Bắt buộc |
1 |
Mặt đất |
|||
|
|
|
|
2 |
Nổi |
|||
|
24 |
MatBoKenhMuong |
GM_Surface |
maDoiTuong |
CharacterString |
Bắt buộc |
KG07 |
|
|
25 |
TaLuy CongT rinhThuyLoi |
GM_Curve |
maDoiTuong |
CharacterString |
Bắt buộc |
KG08 |
|
|
loaiTaLuy |
Integer |
Bắt buộc |
|
|
|||
|
|
|
|
1 |
Đường bộ |
|||
|
|
|
|
2 |
Đường sắt |
|||
|
|
|
|
3 |
Đê |
|||
|
|
|
|
4 |
Đập |
|||
|
|
|
|
5 |
Bờ kênh, mương |
|||
|
loaiHinhThai |
Integer |
Bắt buộc |
|
|
|||
|
|
|
|
1 |
Đắp cao |
|||
|
|
|
|
2 |
Xẻ sâu |
|||
|
loaiThanhPhan |
Integer |
Bắt buộc |
|
|
|||
|
|
|
|
1 |
Chân |
|||
|
|
|
|
2 |
Đỉnh |
|||
|
tyCaoTySau |
Real |
Có thể nhận giá trị Null |
|
|
|||
|
26 |
TramBom |
GM_Point GM_Surface |
maDoiTuong |
CharacterString |
Bắt buộc |
KG09 |
|
|
ten |
CharacterString |
Có thể nhận giá trị Null |
|
|
|||
|
27 |
DiaDanhBienDao |
|
maDoiTuong |
CharacterString |
Bắt buộc |
DA01 |
Địa danh biển đảo |
|
danhTuChung |
Short interger |
Bắt buộc |
14 |
cửa |
|||
|
|
|
|
15 |
bán đảo |
|||
|
|
|
|
16 |
quần đảo |
|||
|
|
|
|
17 |
vịnh |
|||
|
|
|
|
18 |
vũng |
|||
|
|
|
|
24 |
mũi đất |
|||
|
|
|
|
43 |
vụng |
|||
|
|
|
|
44 |
eo |
|||
|
|
|
|
45 |
lạch |
|||
|
|
|
|
46 |
luồng |
|||
|
|
|
|
47 |
mỏm |
|||
|
|
|
|
48 |
cù lao |
|||
|
|
|
|
50 |
hòn |
|||
|
|
|
|
52 |
gành |
|||
|
|
|
|
53 |
ghềnh |
|||
|
|
|
|
55 |
áng |
|||
|
|
|
|
56 |
giếng |
|||
|
|
|
|
57 |
đường |
|||
|
|
|
|
59 |
tùng |
|||
|
|
|
|
60 |
cống |
|||
|
|
|
|
61 |
hẹn |
|||
|
|
|
|
62 |
bãi ngầm |
|||
|
ten |
CharacterString |
Bắt buộc |
|
|
|||
Phụ lục B
(Quy định)
Thu nhận dữ liệu nền địa lý quốc gia tỷ lệ 1:25.000, 1:50.000, 1:100.000
B.1 Thu nhận các thuộc tính cơ sở của tất cả các đối tượng địa lý trong cơ sở dữ liệu nền địa lý quốc gia tỷ lệ 1:25.000, 1:50.000, 1:100.000
B.1.1 Mã nhận dạng
Mã nhận dạng được thiết lập ở bước cuối cùng sau khi dữ liệu nền địa lý quốc gia tỷ lệ 1:25.000, 1:50.000, 1:100.000 được chuẩn hóa, hoàn thiện.
B.1.2 Phiên bản
Thu nhận số phiên bản theo kiểu số nguyên. Phiên bản đầu tiên là “1”. Phiên bản sau lấy số liền sau số phiên bản hiện tại.
B.1.3 Ngày phiên bản
Là ngày đối tượng địa lý đã được thay đổi trong cơ sở dữ liệu và trở thành phiên bản hiện tại (Ngày ký ban hành). Ngày này không liên quan đến ngày đối tượng địa lý thay đổi ở thực địa.
B.1.4 Nguyên nhân thay đổi
Các nguyên nhân thay đổi đối tượng địa lý trong cơ sở dữ liệu gồm: thay đổi thuộc tính, thay đổi vị trí, đối tượng mới xuất hiện, đối tượng được sửa đổi, phân loại lại, thay đổi mô hình cấu trúc, do thay đổi quy định kỹ thuật.
B.2 BienGioiDiaGioi
|
Kiểu đối tượng |
Mã đối tượng |
Thu nhận |
||
|
1:25.000 |
1:50.000 |
1:100.000 |
||
|
Đường biên giới quốc gia trên đất liền |
AC01 |
Đường biên giới quốc gia trên đất liền thu nhận từ nguồn cơ sở dữ liệu biên giới quốc gia trên đất liền, trường hợp chưa có cơ sở dữ liệu biên giới quốc gia trên đất liền thì chuyển vẽ từ các văn kiện, tài liệu, bản đồ biên giới do cơ quan có thẩm quyền cung cấp. |
||
|
Mốc quốc giới |
AC02 |
Mốc quốc giới được thu nhận cùng với đường biên giới quốc gia trên đất liền theo nguyên tắc thu nhận của đường biên giới quốc gia trên đất liền. Giá trị thuộc tính tọa độ điểm mốc quốc giới nhập chính xác theo tài liệu được cung cấp. |
||
|
Địa phận đơn vị hành chính trên đất liền |
|
|||
|
Địa phận đơn vị hành chính cấp tỉnh |
AD02 |
Đối tượng dạng vùng mô tả hình dạng của đơn vị hành chính các cấp được tạo bởi đường địa giới đơn vị hành chính tương ứng. Số liệu diện tích theo số liệu kiểm kê đất đai công bố kỳ gần nhất hoặc theo Nghị định của Chính phủ, Nghị quyết quốc hội trong trường hợp có thay đổi địa giới đơn vị hành chính (chia tách, điều chỉnh, sáp nhập, thành lập mới đơn vị hành chính). Mã đơn vị hành chính cấp tương ứng theo quy định của cơ quan nhà nước có thẩm quyền. Đối tượng được tạo bởi quan hệ Topology giữa các đoạn địa giới đươn vị hành chính cùng cấp. |
||
|
Địa phận đơn vị hành chính cấp xã |
AD03 |
|||
|
Đường địa giới đơn vị hành chính |
|
|||
|
Đường địa giới đơn vị hành chính cấp tỉnh |
AD05 |
Đường địa giới đơn vị hành chính các cấp thu nhận từ nguồn cơ sở dữ liệu địa giới đơn vị hành chính do cơ quan có thẩm quyền cung cấp. Khu vực chưa có cơ sở dữ liệu địa giới đơn vị hành chính thì chuyển vẽ đường địa giới đơn vị hành chính các cấp theo bộ hồ sơ địa giới đơn vị hành chính do cơ quan có thẩm quyền cung cấp. Trong mọi trường hợp, đường địa giới đơn vị hành chính phải được cập nhật theo hiện trạng pháp lý của chính quyền địa phương tại thời điểm thi công. |
||
|
Đường địa giới đơn vị hành chính cấp xã |
AD06 |
|||
|
Mốc địa giới đơn vị hành chính |
|
|||
|
Mốc địa giới đơn vị hành chính cấp tỉnh |
AD08 |
Mốc địa giới đơn vị hành chính các cấp được thu nhận cùng với đường địa giới đơn vị hành chính các cấp theo nguyên tắc thu nhận đường địa giới đơn vị hành chính các cấp. Giá trị thuộc tính tọa độ điểm mốc địa giới đơn vị hành chính nhập chính xác theo tài liệu được cung cấp. |
||
|
Mốc địa giới đơn vị hành chính cấp xã |
AD09 |
|||
|
Cột mốc điểm cơ sở |
AB01 |
Thu nhận từ nguồn dữ liệu, tư liệu do Nhà nước Cộng hòa xã hội chủ nghĩa Việt Nam công bố mới nhất. |
||
|
Điểm cơ sở |
AB02 |
Thu nhận từ nguồn dữ liệu, tư liệu do Nhà nước Cộng hòa xã hội chủ nghĩa Việt Nam công bố mới nhất. |
||
|
Đường cơ sở |
AB04 |
Thu nhận từ nguồn dữ liệu, tư liệu do Nhà nước Cộng hòa xã hội chủ nghĩa Việt Nam công bố mới nhất. |
||
|
Vùng biển |
|
|||
|
Lãnh hải |
AB07 |
Thông tin từ nguồn dữ liệu, tư liệu do Nhà nước Cộng hòa xã hội chủ nghĩa Việt Nam công bố mới nhất. |
||
|
Vùng nội thủy |
AB11 |
|||
|
Vùng nước lịch sử |
AB12 |
|||
|
Vùng tiếp giáp lãnh hải |
AB13 |
|||
|
Địa phận đơn vị hành chính trên biển |
|
|||
|
Địa phận đơn vị hành chính cấp tỉnh trên biển |
AE02 |
Đối tượng dạng vùng mô tả hình dạng của đơn vị hành chính các cấp được tạo bởi đường ranh giới đơn vị hành chính trên biển tương ứng. Mã đơn vị hành chính cấp tương ứng theo quy định của cơ quan nhà nước có thẩm quyền. Đối tượng được tạo bởi quan hệ Topology giữa các đoạn ranh giới đơn vị hành chính trên biển cùng cấp. |
||
|
Địa phận đơn vị hành chính cấp xã trên biển |
AE03 |
|||
|
Đường ranh giới đơn vị hành chính trên biển |
|
|||
|
Đường ranh giới đơn vị hành chính cấp tỉnh trên biển |
AE05 |
Các đối tượng đường ranh giới đơn vị hành chính trên biển phải được chuyển vẽ từ các tài liệu, bản đồ, hồ sơ phân định ranh giới đơn vị hành chính trên biển do cơ quan có thẩm quyền cung cấp. |
||
|
Đường ranh giới đơn vị hành chính cấp xã trên biển |
AE06 |
|||
B.3 CoSoDoDac
|
Kiểu đối tượng: |
Mã đối tượng |
Thu nhận |
||
|
1:25.000 |
1:50.000 |
1:100.000 |
||
|
Điểm gốc đo đạc quốc gia |
|
Thu nhận từ số liệu do các cơ quan có thẩm quyền cung cấp theo yêu cầu của công tác đo đạc trong phạm vi khu vực xây dựng dữ liệu địa lý. |
||
|
Điểm gốc độ cao quốc gia |
BA01 |
|||
|
Điểm gốc tọa độ quốc gia |
BA02 |
|||
|
Điểm gốc trọng lực quốc gia |
BA03 |
|||
|
Điểm đo đạc quốc gia |
|
Thu nhận từ số liệu do các cơ quan có thẩm quyền cung cấp theo yêu cầu của công tác đo đạc trong phạm vi khu vực xây dựng dữ liệu địa lý. |
||
|
Điểm độ cao quốc gia |
BC01 |
|||
|
Điểm toạ độ quốc gia |
BC02 |
|||
|
Điểm tọa độ và độ cao quốc gia |
BC03 |
|||
|
Điểm trọng lực quốc gia |
BC04 |
|||
|
Trạm định vị vệ tinh quốc gia |
BD02 |
Thu nhận từ số liệu do các cơ quan có thẩm quyền cung cấp theo yêu cầu của công tác đo đạc trong phạm vi khu vực xây dựng dữ liệu địa lý. |
||
B.4 DanCu
|
Kiểu đối tượng |
Mã đối tượng |
Thu nhận |
||||
|
1:25.000 |
1:50.000 |
1:100.000 |
||||
|
Khối nhà |
CA01 |
- Đồ hình cơ bản của khối nhà được thu nhận theo chân các nhà ở riêng lẻ nằm sát nhau. Khối nhà được gộp ít nhất từ 03 nhà độc lập nằm sát nhau trở lên. - Khi thu nhận từ cơ sở dữ liệu nền địa lý tỷ lệ lớn hơn: khối nhà được tổng quát hóa từ các khối nhà đã có hoặc các nhà dạng vùng nằm sát nhau và không có đường đi qua. + Trường hợp thu nhận khối nhà từ các khối nhà đã có: gộp các khối nhà có khoảng cách không lớn hơn 5 m thành khối nhà mới. + Trường hợp thu nhận khối nhà từ các nhà riêng dạng vùng: gộp các nhà có khoảng cách không lớn hơn 6 m, không có đường đi qua. - Các khối nhà có diện tích từ 900 m2 trở lên thu nhận dạng GM_surface. - Các khối nhà có diện tích nhỏ hơn 900 m2 thu nhận dạng GM_point. - Khi thực hiện tổng quát hóa dữ liệu từ tỷ lệ lớn hơn cần lưu ý giữ đúng bản chất phân bố dân cư. |
- Đồ hình cơ bản của khối nhà được thu nhận theo chân các nhà ở riêng lẻ nằm sát nhau. Khối nhà được gộp ít nhất từ 03 nhà độc lập nằm sát nhau trở lên. - Khi thu nhận từ cơ sở dữ liệu nền địa lý tỷ lệ lớn hơn: khối nhà được tổng quát hóa từ các khối nhà đã có hoặc các nhà dạng vùng nằm sát nhau và không có đường đi qua. + Trường hợp thu nhận khối nhà từ các khối nhà đã có: gộp các khối nhà có khoảng cách không lớn hơn 10 m thành khối nhà mới. + Trường hợp thu nhận khối nhà từ các nhà riêng dạng vùng: gộp các nhà có khoảng cách không lớn hơn 6 m, không có đường đi qua. - Các khối nhà có diện tích từ 2700 m2 trở lên thu nhận dạng GM_surface. - Các khối nhà có diện tích nhỏ hơn 2700 m2 thu nhận dạng GM_point. - Khi thực hiện tổng quát hóa dữ liệu từ tỷ lệ lớn hơn cần lưu ý giữ đúng bản chất phân bố dân cư. |
- Đồ hình cơ bản của khối nhà được thu nhận theo chân các nhà ở riêng lẻ nằm sát nhau. Khối nhà được gộp ít nhất từ 03 nhà độc lập nằm sát nhau trở lên. - Khi thu nhận từ cơ sở dữ liệu nền địa lý tỷ lệ lớn hơn: khối nhà được tổng quát hóa từ các khối nhà đã có hoặc các nhà dạng vùng nằm sát nhau và không có đường đi qua. + Trường hợp thu nhận khối nhà từ các khối nhà đã có: gộp các khối nhà có khoảng cách không lớn hơn 20 m thành khối nhà mới. + Trường hợp thu nhận khối nhà từ các nhà riêng dạng vùng: gộp các nhà có khoảng cách không lớn hơn 6 m, không có đường đi qua. - Các khối nhà có diện tích từ 10.000 m2 trở lên thu nhận dạng GM_surface. - Các khối nhà có diện tích nhỏ hơn 10.000 m2 thu nhận dạng GM_point. - Khi thực hiện tổng quát hóa dữ liệu từ tỷ lệ lớn hơn cần lưu ý giữ đúng bản chất phân bố dân cư. |
||
|
Khu Dân cư |
CA02 |
- Thu nhận đường bao đồ hình các khu dân cư theo ranh giới các đối tượng giao thông, thủy văn, ranh giới thực vật bên ngoài khu dân cư có diện tích từ 9 500 m 2 đối với tỷ lệ 1:25.000; diện tích từ 40 000 m2 đối với tỷ lệ 1:50.000; diện tích từ 150 000 m2 đối với tỷ lệ 1:100.000. - Phân loại khu dân cư đô thị và khu dân cư nông thôn theo quy định. - Không thu nhận đồ hình khu dân cư đối với khu vực nhà rải rác trên nương rẫy, rải rác dọc hai bên đường giao thông, rải rác hai bên kênh rạch, sông suối; những khu vực này thu nhận thực phủ theo phân loại của gói dữ liệu Phủ bề mặt. - Những khu vực dân cư phân bố tập trung hai bên đường giao thông, tập trung dọc theo kênh rạch, sông suối thu nhận đồ hình dân cư khái quát để phản ánh đúng hiện trạng phân bố dân cư. |
||||
|
Khu phố |
CA03 |
- Chỉ thu nhận các khu phố thuộc phạm vi đô thị. Đồ hình khu phố thu nhận khi có ít nhất hai cạnh là đường phố bao xung quanh. - Trong phạm vi của khu phố, phân tách để thu nhận các khoảng đất trống, công viên, các công trình, các khu chức năng, có diện tích đủ theo quy định thu nhận kiểu dữ liệu hình học dạng GM_Surface theo quy định tại Bảng 3 - Quy định chung về thu nhận kiểu dữ liệu hình học của đối tượng địa lý. - Đối với các đô thị trực thuộc trung ương, chọn lọc thu nhận các nhà kiểu GM_Surface có chiều cao từ 17 tầng trở lên, đối với các đô thị khác, thu nhận các nhà kiểu GM_Surface có chiều cao từ 8 tầng trở lên trong phạm vi khu phố. Cho phép nhà kiểu GM_Surface chồng xếp lên khu phố |
||||
|
Nhà |
CA04 |
- Thu nhận nhà kiểu GM_Surface khi có diện tích từ 500 m2 trở lên và chiều rộng từ 20 m trở lên. - Đối với những nhà có chiều dài từ 60 m và chiều rộng nhỏ hơn 20 m thu nhận dạng GM_curve. - Đối với nhà có chiều dài nhỏ hơn 60 m và chiều rộng nhỏ hơn 20 m thì thu nhận dạng GM_Point. - Thu nhận nhà kiểu GM_Point đối với nhà có diện tích nhỏ hơn 500 m 2 và nhà có chiều rộng nhỏ hơn 20 m. Khu vực đô thị mật độ nhà dày đặc chỉ thu nhận nhà có diện tích từ 70 m 2 trở lên trừ những nhà ở các vị trí góc đường, góc các đồ hình khu dân cư phải thu nhận đầy đủ. |
- Thu nhận nhà kiểu GM_Surface khi có diện tích từ 1800 m 2 trở lên và chiều rộng từ 30 m trở lên. - Đối với những nhà có chiều dài từ 120 m và chiều rộng nhỏ hơn 30 m thu nhận dạng GM_curve. - Đối với nhà có chiều dài nhỏ hơn 120 m và chiều rộng nhỏ hơn 30 m thì thu nhận dạng GM_Point. - Những nhà lớn trong khu phố đủ chỉ tiêu thu nhận dạng GM_Surface phải thu nhận đầy đủ. - Khi thực hiện giảm mật độ nhà dạng GM_Point ưu tiên giữ các nhà có ý nghĩa tạo đồ hình chung cho khu dân cư, nhà trong các công trình xây dựng, cơ sở sản xuất, nhà chung cư. - Thu nhận nhà kiểu GM_Point ở khu vực miền núi và nông thôn cần lựa chọn vị trí các nhà đảm bảo thể hiện đúng mật độ phân bố dân cư: nhà rải rác trên nương rẫy, nhà rải rác dọc theo đường giao thông, rải rác dọc kênh mương, sông suối và ở các khu vực nuôi trồng thủy sản. Chấp nhận nhà độc lập nằm trên mặt nước nuôi trồng thủy sản. |
- Thu nhận nhà kiểu GM_Surface khi có diện tích từ 7200 m 2 trở lên và chiều rộng từ 60 m trở lên. - Đối với những nhà có chiều dài từ 240 m và chiều rộng nhỏ hơn 60 m thu nhận dạng GM_curve. - Đối với nhà có chiều dài nhỏ hơn 240 m và chiều rộng nhỏ hơn 60 m thì thu nhận dạng GM_Point. - Những nhà lớn trong khu phố đủ chỉ tiêu thu nhận dạng GM_Surface phải thu nhận đầy đủ. - Khi thực hiện giảm mật độ nhà dạng GM_Point ưu tiên giữ các nhà có ý nghĩa tạo đồ hình chung cho khu dân cư, nhà trong các công trình xây dựng, cơ sở sản xuất, nhà chung cư. - Thu nhận nhà kiểu GM_Point ở khu vực miền núi và nông thôn cần lựa chọn vị trí các nhà đảm bảo thể hiện đúng mật độ phân bố dân cư: nhà rải rác trên nương rẫy, nhà rải rác dọc theo đường giao thông, rải rác dọc kênh mương, sông suối và ở các khu vực nuôi trồng thủy sản. Chấp nhận nhà độc lập nằm trên mặt nước nuôi trồng thủy sản. |
||
|
Địa danh dân cư |
DA02 |
Thu nhận theo Mục 3.1.2.3 Phần II Quy định về thu nhận dữ liệu nền địa lý quốc gia tỷ lệ 1:25.000, 1:50.000, 1:100.000 |
||||
|
Hạ tầng kỹ thuật khác |
|
|
||||
|
Cơ sở hỏa táng |
CR01 |
Thu nhận tất cả các khu hỏa táng được phép hoạt động theo quy định của nhà nước. Kiểu dữ liệu hình học thu nhận theo quy định tại Bảng 3 - Quy định chung về thu nhận kiểu dữ liệu hình học của đối tượng địa lý. |
Thu nhận toàn bộ các khu hỏa táng có quy mô lớn, có tên riêng, được phép hoạt động theo quy định của nhà nước. Kiểu dữ liệu hình học thu nhận theo quy định tại Bảng 3 - Quy định chung về thu nhận kiểu dữ liệu hình học của đối tượng địa lý. |
|||
|
Công trình đang xây dựng |
CR02 |
Thu nhận những công trình đang xây dựng có diện tích 3500 m 2 trở lên. Chỉ áp dụng kiểu dữ liệu GM_Surface |
Thu nhận những công trình đang xây có diện tích từ 15.000 m2 trở lên. Chỉ áp dụng kiểu dữ liệu GM_Surface |
Thu nhận những công trình đang xây có diện tích từ 60.000 m2 trở lên. Chỉ áp dụng kiểu dữ liệu GM_Surface |
||
|
Nghĩa trang |
CR15 |
Thu nhận các nghĩa trang có khuôn viên độc lập, có diện tích 3500 m2 trở lên. Chỉ áp dụng kiểu dữ liệu GM_Surface |
Thu nhận các nghĩa trang có khuôn viên độc lập có diện tích từ 15.000 m 2 trỏ lên. Chỉ ápdụng kiểu dữ liệu GM_Surface |
Thu nhận các nghĩa trang có khuôn viên độc lập có diện tích từ 60.000 m 2 trỏ lên. Chỉ ápdụng kiểu dữ liệu GM_Surface |
||
|
Nghĩa trang liệt sĩ |
CR16 |
Thu nhận các nghĩa trang liệt sĩ có khuôn viên độc lập, có diện tích từ 1500 m2 trở lên. - Áp dụng kiểu dữ liệu GM_Point đối với nghĩa trang liệt sĩ có diện tích nhỏ hơn 3500 m 2 . - Áp dụng kiểu dữ liệu GM Surface đối với nghĩa trang liệt sĩ có diện tích từ 3500 m 2 trở lên. |
Thu nhận các nghĩa trang liệt sĩ có khuôn viên độc lập có diện tích từ 15.000 m 2 trở lên. Chỉ áp dụng kiểu dữ liệu GM_Surface |
Thu nhận các nghĩa trang liệt sĩ có khuôn viên độc lập có diện tích từ 60.000 m 2 trở lên. Chỉ áp dụng kiểu dữ liệu GM_surface |
||
|
Nhà máy nước |
CR17 |
Thu nhận khuôn viên toàn bộ nhà máy có diện tích 1500 m2 trở lên. Kiểu dữ liệu hình học thu nhận theo quy định tại Bảng 3 - Quy định chung về thu nhận kiểu dữ liệu hình học của đối tượng địa lý. |
Thu nhận các nhà máy nước ở khu vực ngoại thành, có ý nghĩa định hướng Kiểu dữ liệu hình học thu nhận theo quy định tại Bảng 3 - Quy định chung về thu nhận kiểu dữ liệu hình học của đối tượng địa lý |
|||
|
Nhà tang lễ |
CR18 |
Thu nhận tất cả các nhà tang lễ (kể cả các nhà tang lễ trong các bệnh viện, cơ sở y tế), có diện tích từ 1500 m2 trở lên. Kiểu dữ liệu hình học thu nhận theo quy định tại Bảng 3 - Quy định chung về thu nhận kiểu dữ liệu hình học của đối tượng địa lý. |
Không thu nhận |
Không thu nhận |
||
|
Tháp nước, bể nước |
CR19 |
Thu nhận các bể chứa nước sạch có dung tích từ 10.000 m 3 trở lên, các tháp nước cao có dung tích từ 10000 m 3 trở lên, ở nơi hiếm nước. - Áp dụng kiểu dữ liệu GM_point đối với bể nước sạch, tháp nước có chiều rộng nhỏ hơn 50 m. - Áp dụng kiểu dữ liệu GM Surface đối bể chứa nước sạch, tháp nước có chiều rộng từ 50 m trở lên. |
Không thu nhận |
Không thu nhận |
||
|
Trạm thu phát sóng |
CR23 |
Thu nhận các trạm thu phát sóng hoặc cột ăng-ten trên mặt đất có chiều cao từ 30m trở lên và tất cả các cột ăng-ten phát thanh, truyền hình của Đài phát thanh, truyền hình từ cấp tỉnh trở lên. Kiểu dữ liệu hình học thu nhận theo quy định tại Bảng 3 - Quy định chung về thu nhận kiểu dữ liệu hình học của đối tượng địa lý. |
||||
|
Cột điện |
CR06 |
Thu nhận các cột điện trên đường dây 500KV trở lên. |
Trên đường dây tải điện thu nhận sao cho khoảng cách giữa 2 cột điện liền nhau không nhỏ hơn 1.000 m đối với tỷ lệ 1:50.000 và không nhỏ hơn 2.000 m đối với tỷ lệ 1:100.000. Thu nhận đầy đủ những cột điện tại vị trí góc ngoặt thay đổi hướng đi của đường dây tải điện. Chỉ thu nhận cột điện cho đường dây tải điện 500 kV trở lên |
|||
|
Đường dây tải điện |
CR09 |
Thu nhận các đường dây điện thuộc các tuyến truyền tải điện cao, trung thế có điện áp từ 10 KV trở lên đối với tỷ lệ 1:25.000 và có điện áp từ 35 kV trở lên đối với tỷ lệ 1:50.000 và 1:100.000, được bắt đầu và kết thúc tại cột điện hoặc trạm điện. Kết quả điều tra phải được tổng hợp thành hệ thống bao gồm thông tin về mạng lưới điện kèm theo chỉ số điện áp, trạm biến áp, điểm chuyển tiếp sang hệ thống ngầm. |
||||
|
Đường ống dẫn |
CR11 |
Thu nhận các đường ống dẫn ( khí, dầu, nước) trên mặt đất, ngoài vùng dân cư có chiều dài từ 500 m trở lên đối với tỷ lệ 1:25.000; chiều dài từ 1000 m trở lên đối với tỷ lệ 1:50.000; chiều dài từ 2000 m trở lên đối với tỷ lệ 1:100.000. |
||||
|
Trạm khí tượng thủy văn quốc gia |
CR20 |
Thu nhận tất cả các trạm khí tượng thủy văn quốc gia và trạm quan trắc môi trường cố định. Kiểu dữ liệu hình học thu nhận theo quy định tại Bảng 3 - Quy định chung về thu nhận kiểu dữ liệu hình học của đối tượng địa lý. |
Thu nhận đầy đủ các trạm khí tượng thủy văn quốc gia và trạm quan trắc môi trường cố định Chỉ áp dụng kiểu dữ liệu GM_Point. |
|||
|
Trạm quan trắc môi trường |
CR21 |
|||||
|
Trạm quan trắc tài nguyên nước |
CR22 |
Thu nhận toàn bộ các trạm quan trắc tài nguyên nước do Bộ Nông nghiệp và Môi trường quản lý. Kiểu dữ liệu hình học thu nhận theo quy định tại Bảng 3 - Quy định chung về thu nhận kiểu dữ liệu hình học của đối tượng địa lý |
Không thu nhận |
Không thu nhận |
||
|
Hạ tầng kỹ thuật trên biển |
|
|
||||
|
Cáp tải điện |
CS01 |
Thu nhận tùy khu vực khi có yêu cầu |
||||
|
Cáp viễn thông |
CS02 |
Thu nhận tùy khu vực khi có yêu cầu |
||||
|
Đường ống dẫn dầu dưới biển |
CS03 |
Thu nhận tùy khu vực khi có yêu cầu |
||||
|
Đường ống dẫn khí dưới biển |
CS04 |
Thu nhận tùy khu vực khi có yêu cầu |
||||
|
Ranh giới |
|
|
||||
|
Hàng rào |
CU01 |
Thu nhận các loại hàng rào có chiều cao từ 2 m trở lên, có mối quan hệ với các công trình và có chiều dài từ 250 m trở lên đối với tỷ lệ 1:25.000; chiều dài từ 500 m trở lên đối với tỷ lệ 1:50.000; chiều dài từ 1000 m trở lên đối với tỷ lệ 1:100.000. |
||||
|
Ranh giới sử dụng đất |
CU03 |
Ranh giới sử dụng đất: Đường ranh giới thửa đất, khu vực chức năng, khu vực dành cho quân đội, công an, khu vực nông trường, lâm trường. |
||||
|
Thành lũy |
CU04 |
Thu nhận các loại thành lũy có chiều dài từ 250 m trở lên đối với tỷ lệ 1:25.000, có chiều dài từ 500 m trở lên đối với tỷ lệ 1:50.000 và 1000 m trở lên đối với tỷ lệ 1:100.000. |
||||
|
Tường vây |
CU05 |
Thu nhận tường vây có mối quan hệ với các công trình và có chiều dài từ 250 m trở lên đối với tỷ lệ 1:25.000, chiều dài từ 500 m trở lên đối với tỷ lệ 1:50.000; chiều dài từ 1000 m trở lên đối với tỷ lệ 1:100.000. |
||||
|
Công trình y tế |
Thu nhận đầy đủ tên và địa chỉ theo biển hiệu. |
|||||
|
Bệnh viện |
CP01 |
Thu nhận bệnh viện có diện tích từ 1500 m 2 trở lên, tham chiếu theo danh mục quản lý mới nhất thu thập được từ các cơ quan có thẩm quyền. Kiểu dữ liệu hình học thu nhận theo quy định tại Bảng 3 - Quy định chung về thu nhận kiểu dữ liệu hình học của đối tượng địa lý. |
Kiểu dữ liệu hình học thu nhận theo quy định tại Bảng 3 - Quy định chung về thu nhận kiểu dữ liệu hình học của đối tượng địa lý. Trong khu vực nội thành, chỉ thu nhận các Bệnh viện tuyến Trung ương và tuyến Tỉnh. |
|||
|
Cơ sở y tế khác |
CP03 |
- Khu vực thành phố thu nhận các cơ sở y tế có khuôn viên độc lập, có quy mô lớn, có diện tích từ 1500 m2 trở lên. Khu vực nông thôn thu nhận toàn bộ. Kiểu dữ liệu hình học thu nhận theo quy định tại Bảng 3 - Quy định chung về thu nhận kiểu dữ liệu hình học của đối tượng địa lý. |
Chỉ thu nhận các cơ sở y tế khác có diện tích đủ theo quy định thu nhận kiểu dữ liệu hình học dạng GM_Surface theo quy định tại Bảng 3 - Quy định chung về thu nhận kiểu dữ liệu hình học của đối tượng địa lý. |
|||
|
Trạm y tế |
CP06 |
Thu nhận các trạm y tế có khuôn viên độc lập, có diện tích từ 1500 m2 trở lên. Kiểu dữ liệu hình học thu nhận theo quy định tại Bảng 3 – Quy định chung về thu nhận kiểu dữ liệu hình học của đối tượng địa lý. |
Chỉ thu nhận ở khu vực nông thôn, miền núi phân bố dân cư thưa thớt. Kiểu dữ liệu hình học thu nhận theo quy định tại Bảng 3 - Quy định chung về thu nhận kiểu dữ liệu hình học của đối tượng địa lý. |
|||
|
Trung tâm điều dưỡng |
CP07 |
Thu nhận các trung tâm điều dưỡng có khuôn viên độc lập, có diện tích từ 1500 m 2 trở lên. Kiểu dữ liệu hình học thu nhận theo quy định tại Bảng 3 - Quy định chung về thu nhận kiểu dữ liệu hình học của đối tượng địa lý. |
Chỉ thu nhận ở khu vực nông thôn, miền núi phân bố dân cư thưa thớt. Kiểu dữ liệu hình học thu nhận theo quy định tại Bảng 3 - Quy định chung về thu nhận kiểu dữ liệu hình học của đối tượng địa lý. |
|||
|
Trung tâm y tế |
CP08 |
Thu nhận các trung tâm y tế có khuôn viên độc, có diện tích từ 1500 m2 trở lên. + Thu nhận đối tượng kiểu GM_point đối với trung tâm y tế có diện tích nhỏ hơn 1500 m2. + Thu nhận đối tượng kiểu GM_Surface đối với trung tâm y tế có diện tích từ 1500 m2 trở lên |
Chỉ thu nhận ở khu vực nông thôn, miền núi phân bố dân cư thưa thớt. Kiểu dữ liệu hình học thu nhận theo quy định tại Bảng 3 - Quy định chung về thu nhận kiểu dữ liệu hình học của đối tượng địa lý. |
|||
|
Công trình giáo dục |
|
|
|
|||
|
Trung tâm giáo dục thường xuyên |
CE01 |
Thu nhận các trung tâm giáo dục thường xuyên, có diện tích từ 1500 m2 trở lên. Kiểu dữ liệu hình học thu nhận theo quy định tại Bảng 3 - Quy định chung về thu nhận kiểu dữ liệu hình học của đối tượng địa lý. |
Chỉ thu nhận ở khu vực nông thôn, miền núi phân bố dân cư thưa thớt. Kiểu dữ liệu hình học thu nhận theo quy định tại Bảng 3 - Quy định chung về thu nhận kiểu dữ liệu hình học của đối tượng địa lý. |
|||
|
Trung tâm kỹ thuật tổng hợp - hướng nghiệp |
CE02 |
Thu nhận tất cả các trung tâm kỹ thuật tổng hợp - hướng nghiệp, có diện tích từ 1500 m 2 trở lên. Kiểu dữ liệu hình học thu nhận theo quy định tại Bảng 3 - Quy định chung về thu nhận kiểu dữ liệu hình học của đối tượng địa lý. |
Chỉ thu nhận ở khu vực nông thôn, miền núi phân bố dân cư thưa thớt. Kiểu dữ liệu hình học thu nhận theo quy định tại Bảng 3 - Quy định chung về thu nhận kiểu dữ liệu hình học của đối tượng địa lý. |
|||
|
Trường cao đẳng |
CE03 |
Thu nhận toàn bộ các trường cao đẳng, bao gồm trụ sở chính và các phân hiệu theo tài liệu chính thức do cơ quan chủ quản ban hành, có diện tích từ 1500 m2 trở lên. Kiểu dữ liệu hình học thu nhận theo quy định tại Bảng 3 - Quy định chung về thu nhận kiểu dữ liệu hình học của đối tượng địa lý. |
Thu nhận toàn bộ các trường cao đẳng, bao gồm trụ sở chính và các phân hiệu theo tài liệu chính thức do cơ quan chủ quản ban hành. Kiểu dữ liệu hình học thu nhận theo quy định tại Bảng 3 - Quy định chung về thu nhận kiểu dữ liệu hình học của đối tượng địa lý. |
|||
|
Trường đại học |
CE04 |
Thu nhận toàn bộ các trường đại học, bao gồm trụ sở chính và các phân hiệu theo tài liệu chính thức do cơ quan chủ quản ban hành, có diện tích từ 1500 m2 trở lên. Kiểu dữ liệu hình học thu nhận theo quy định tại Bảng 3 - Quy định chung về thu nhận kiểu dữ liệu hình học của đối tượng địa lý. |
Thu nhận các trường đại học, bao gồm trụ sở chính và các phân hiệu theo tài liệu chính thức do cơ quan chủ quản ban hành. Kiểu dữ liệu hình học thu nhận theo quy định tại Bảng 3 - Quy định chung về thu nhận kiểu dữ liệu hình học của đối tượng địa lý. |
|||
|
Trường dân tộc nội trú |
CE05 |
Thu nhận các trường dân tộc nội trú, có diện tích từ 1500 m 2 trở lên. Kiểu dữ liệu hình học thu nhận theo quy định tại Bảng 3 - Quy định chung về thu nhận kiểu dữ liệu hình học của đối tượng địa lý. |
Thu nhận các trường có ý nghĩa định hướng ngoài khu vực nội thành, nội thị. Kiểu dữ liệu hình học thu nhận theo quy định tại Bảng 3 - Quy định chung về thu nhận kiểu dữ liệu hình học của đối tượng địa lý. |
|||
|
Trường dạy nghề |
CE06 |
Thu nhận toàn bộ các trường dạy nghề, có diện tích từ 1500 m2 trở lên. Kiểu dữ liệu hình học thu nhận theo quy định tại Bảng 3 - Quy định chung về thu nhận kiểu dữ liệu hình học của đối tượng địa lý. |
Thu nhận các trường có ý nghĩa định hướng ngoài khu vực nội thành, nội thị. Kiểu dữ liệu hình học thu nhận theo quy định tại Bảng 3 - Quy định chung về thu nhận kiểu dữ liệu hình học của đối tượng địa lý. |
|||
|
Trường giáo dưỡng |
CE07 |
Thu nhận các trường giáo dưỡng bao gồm cả các trường nuôi dưỡng, giáo dục trẻ em khuyết tật, có diện tích từ 1500 m2 trở lên. Kiểu dữ liệu hình học thu nhận theo quy định tại Bảng 3 - Quy định chung về thu nhận kiểu dữ liệu hình học của đối tượng địa lý. |
Thu nhận các trường có ý nghĩa định hướng ngoài khu vực nội thành, nội thị. Kiểu dữ liệu hình học thu nhận theo quy định tại Bảng 3 - Quy định chung về thu nhận kiểu dữ liệu hình học của đối tượng địa lý. |
|||
|
Trường mầm non |
CE08 |
Khu vực đô thị: Thu nhận các Trường mầm non có khuôn viên ổn định, có diện tích từ 1500 m2 trở lên. Kiểu dữ liệu hình học thu nhận theo quy định tại Bảng 3 - Quy định chung về thu nhận kiểu dữ liệu hình học của đối tượng địa lý. Khu vực nông thôn: Thu nhận toàn bộ các trường, điểm trường có khuôn viên độc lập. |
Chỉ thu nhận trường ở khu vực ngoài đô thị, có khuôn viên độc lập Kiểu dữ liệu hình học thu nhận theo quy định tại Bảng 3 - Quy định chung về thu nhận kiểu dữ liệu hình học của đối tượng địa lý. |
|||
|
Trường phổ thông có nhiều cấp học |
CE09 |
Thu nhận các trường có khuôn viên độc lập, có diện tích từ 1500 m 2 trở lên. Kiểu dữ liệu hình học thu nhận theo quy định tại Bảng 3 - Quy định chung về thu nhận kiểu dữ liệu hình học của đối tượng địa lý. |
Trường phổ thông có nhiều cấp học, Trường phổ thông năng khiếu, Trường tiểu học, Trường trung học cơ sở, Trường trung học phổ thông thu nhận đầy đủ ở khu vực nông thôn, miền núi. Không thu nhận ở các đô thị trực thuộc trung ương. Các đô thị khác thu nhận ở những vị trí có ý nghĩa định hướng, không có nhiều công trình công cộng xung quanh. Trong cùng khu vực có nhiều trường gần nhau chỉ thu nhận 1 trường có diện tích lớn nhất. Kiểu dữ liệu hình học thu nhận theo quy định tại Bảng 3 - Quy định chung về thu nhận kiểu dữ liệu hình học của đối tượng địa lý. |
|||
|
Trường phổ thông năng khiếu |
CE10 |
|||||
|
Trường tiểu học |
CE11 |
Khu vực đô thị: Thu nhận các Trường tiểu học có khuôn viên ổn định, có diện tích từ 1500 m2 trở lên. Khu vực nông thôn: Thu nhận toàn bộ các trường, điểm trường có khuôn viên độc lập. Kiểu dữ liệu hình học thu nhận theo quy định tại Bảng 3 - Quy định chung về thu nhận kiểu dữ liệu hình học của đối tượng địa lý. |
||||
|
Trường trung học cơ sở |
CE12 |
Thu nhận các trường có khuôn viên độc lập, có diện tích từ 1500 m 2 trở lên. Kiểu dữ liệu hình học thu nhận theo quy định tại Bảng 3 - Quy định chung về thu nhận kiểu dữ liệu hình học của đối tượng địa lý. |
||||
|
Trường trung học phổ thông |
CE13 |
|||||
|
Công trình thể thao |
|
|
|
|||
|
Nhà thi đấu |
CK02 |
Thu nhận các nhà thi đấu có khuôn viên độc lập, theo danh mục quản lý mới nhất thu thập được từ các cơ quan có thẩm quyền, có diện tích từ 1500 m2 trở lên. Kiểu dữ liệu hình học thu nhận theo quy định tại Bảng 3 - Quy định chung về thu nhận kiểu dữ liệu hình học của đối tượng địa lý. |
Chỉ thu nhận các nhà thi đấu có khuôn viên độc lập, có diện tích đủ theo quy định thu nhận kiểu dữ liệu hình học dạng GM_Surface theo quy định tại Bảng 3 - Quy định chung về thu nhận kiểu dữ liệu hình học của đối tượng địa lý. |
|||
|
Sân gôn |
CK03 |
Chỉ thu nhận đối tượng có diện tích đủ theo quy định thu nhận kiểu dữ liệu hình học dạng GM_Surface theo quy định tại Bảng 3 - Quy định chung về thu nhận kiểu dữ liệu hình học của đối tượng địa lý, theo danh mục quản lý mới nhất thu thập được từ các cơ quan có thẩm quyền. |
Chỉ thu nhận các sân gôn có diện tích từ 15.000 m2 trở lên. Áp dụng kiểu dữ liệu GM_Surface |
Chỉ thu nhận các sân gôn có diện tích từ 60.000 m2 trở lên. Áp dụng kiểu dữ liệu GM_Surface |
||
|
Sân vận động |
CK05 |
Chỉ thu nhận đối tượng có diện tích đủ theo quy định thu nhận kiểu dữ liệu hình học dạng GM_Surface theo quy định tại Bảng 3 - Quy định chung về thu nhận kiểu dữ liệu hình học của đối tượng địa lý, có khuôn viên độc lập, theo danh mục quản lý mới nhất thu thập được từ các cơ quan có thẩm quyền. |
Chỉ thu nhận các sân vận động đạt tiêu chuẩn quốc gia, có tên riêng, có diện tích đủ theo quy định thu nhận kiểu dữ liệu hình học dạng GM_Surface theo quy định tại Bảng 3 - Quy định chung về thu nhận kiểu dữ liệu hình học của đối tượng địa lý. Thu nhận đồ hình theo giới hạn ngoài của sân vận động. |
|||
|
Trung tâm thể dục thể thao |
CK06 |
Thu nhận toàn bộ các Trung tâm thể dục thể thao, Cung thể thao theo danh mục quản lý mới nhất thu thập được từ các cơ quan có thẩm quyền, có diện tích từ 2000m 2 trở lên. - Áp dụng kiểu dữ liệu GM_point đối với với trung tâm thể dục thể thao có diện lớn hơn 2000m2 nhưng nhỏ hơn 12.500m 2 - Áp dụng kiểu dữ liệu GM_Surface đối với trung tâm thể dục thể thao có diện tích từ 12.500m2 trở lên. |
Chỉ thu nhận các Trung tâm thể dục thể thao có khuôn viên độc lập, có diện tích đủ theo quy định thu nhận kiểu dữ liệu hình học dạng GM_Surface theo quy định tại Bảng 3 - Quy định chung về thu nhận kiểu dữ liệu hình học của đối tượng địa lý. |
|||
|
Trường đua, trường bắn |
CK07 |
Thu nhận Trường đua, trường bắn có diện tích từ 2000m2 trở lên. - Áp dụng kiểu dữ liệu GM_point đối với với trung tâm thể dục thể thao có diện lớn hơn 2000m 2 nhưng nhỏ hơn 12500m 2 . - Áp dụng kiểu dữ liệu GM_Surface đối với trung tâm thể dục thể thao có diện tích từ 12500m2 trở lên. |
Chỉ thu nhận các trường đua, trường bắn có diện tích đủ theo quy định thu nhận kiểu dữ liệu hình học dạng GM_Surface theo quy định tại Bảng 3 - Quy định chung về thu nhận kiểu dữ liệu hình học của đối tượng địa lý. |
|||
|
Công trình văn hóa |
Thuộc tính chiều cao của các đối tượng không có chiều cao được phép để Null. |
|||||
|
Bảo tàng |
CN01 |
Thu nhận các bảo tàng về văn hóa, lịch sử, quân sự có khuôn viên độc lập theo danh mục quản lý mới nhất thu thập được từ các cơ quan có thẩm quyền, có diện tích từ 1500 m2 trở lên. Kiểu dữ liệu hình học thu nhận theo quy định tại Bảng 3 - Quy định chung về thu nhận kiểu dữ liệu hình học của đối tượng địa lý. |
Thu nhận các bảo tàng có ý nghĩa văn hóa, lịch sử, có khuôn viên độc lập. Kiểu dữ liệu hình học thu nhận theo quy định tại Bảng 3 - Quy định chung về thu nhận kiểu dữ liệu hình học của đối tượng địa lý. |
|||
|
Chòi cao, tháp cao |
CN02 |
Thu nhận những chòi cao, tháp cao có ý nghĩa định hướng rõ rệt, thu nhận chiều cao của chòi cao, tháp cao từ 15 m trở lên. Chỉ thu nhận đối tượng kiểu GM_Point. |
Thu nhận những chòi cao, tháp cao có ý nghĩa định hướng rõ rệt, thu nhận chiều cao của chòi cao, tháp cao từ 30 m trở lên. Chỉ Áp dụng kiểu dữ liệu GM_point. |
|||
|
Công trình di tích |
CN04 |
Thu nhận toàn bộ các công trình được xếp hạng di tích cấp tỉnh trở lên, không trùng với các công trình khác thuộc nhóm đối tượng công trình văn hóa và nhóm công trình tôn giáo tín ngưỡng, có diện tích từ 1500 m 2 trở lên. Kiểu dữ liệu hình học thu nhận theo quy định tại Bảng 3 - Quy định chung về thu nhận kiểu dữ liệu hình học của đối tượng địa lý. |
Thu nhận các công trình được xếp hạng di tích cấp tỉnh trở lên, không trùng với các công trình khác thuộc nhóm đối tượng công trình văn hóa và nhóm công trình tôn giáo tín ngưỡng, có ý nghĩa định hướng rõ rệt. Kiểu dữ liệu hình học thu nhận theo quy định tại Bảng 3 - Quy định chung về thu nhận kiểu dữ liệu hình học của đối tượng địa lý. |
|||
|
Công trình vui chơi, giải trí |
CN05 |
Chỉ thu nhận các công trình có khuôn viên độc lập và có tên gọi, có diện tích từ 1500 m2 trở lên. Kiểu dữ liệu hình học thu nhận theo quy định tại Bảng 3 - Quy định chung về thu nhận kiểu dữ liệu hình học của đối tượng địa lý. |
Chỉ thu nhận các công trình vui chơi, giải trí độc lập, ngoài khu dân cư, có tên gọi, có diện tích đủ theo quy định thu nhận kiểu dữ liệu hình học dạng GM_Surface theo quy định tại Bảng 3 - Quy định chung về thu nhận kiểu dữ liệu hình học của đối tượng địa lý. |
|||
|
Công viên |
CN06 |
Chỉ thu nhận các công viên có khuôn viên độc lập, có tên gọi, có diện tích đủ theo quy định thu nhận kiểu dữ liệu hình học dạng GM_Surface theo quy định tại Bảng 3 - Quy định chung về thu nhận kiểu dữ liệu hình học của đối tượng địa lý. |
||||
|
Cột cờ |
CN07 |
Chỉ thu nhận đối tượng kiểu GM_Point đối với các cột cờ là công trình kiến trúc có ý nghĩa lịch sử, văn hóa nổi tiếng hoặc có ý nghĩa định hướng rõ rệt, có chiều cao từ 15 m trở lên. |
||||
|
Đài tưởng niệm |
CN10 |
Thu nhận các đài tưởng niệm có ý nghĩa lịch sử, văn hóa, nổi bật được nhiều người biết đến (không bao gồm tượng đài liệt sĩ, bia tưởng niệm nằm trong khu nghĩa trang). Chỉ Áp dụng kiểu dữ liệu GM_point. |
||||
|
Lăng tẩm |
CN11 |
Thu nhận toàn bộ lăng tẩm là di tích lịch sử cấp quốc gia trở lên. Kiểu dữ liệu hình học thu nhận theo quy định tại Bảng 3 - Quy định chung về thu nhận kiểu dữ liệu hình học của đối tượng địa lý. |
||||
|
Lô cốt |
CN12 |
Thu nhận các lô cốt còn nguyên vẹn hoặc gần như nguyên vẹn, mang tính định hướng. Không thu nhận các lô cốt do quân đội xây dựng trong công tác quốc phòng. Khu vực có nhiều cụm lô cốt thu nhận chọn bỏ đảm bảo đồ hình phân bố của địa vật. |
Không thu nhận |
Không thu nhận |
||
|
Nhà hát |
CN13 |
Thu nhận các nhà hát có tên gọi theo danh mục quản lý mới nhất thu thập được từ các cơ quan có thẩm quyền, có diện tích từ 1500 m 2 trở lên. Kiểu dữ liệu hình học thu nhận theo quy định tại Bảng 3 - Quy định chung về thu nhận kiểu dữ liệu hình học của đối tượng địa lý. |
Không thu nhận |
Không thu nhận |
||
|
Nhà văn hóa |
CN14 |
Thu nhận các trung tâm văn hóa, cung văn hóa, nhà văn hóa từ cấp xã trở lên, có diện tích từ 1500 m2 trở lên. Kiểu dữ liệu hình học thu nhận theo quy định tại Bảng 3 - Quy định chung về thu nhận kiểu dữ liệu hình học của đối tượng địa lý. |
Không thu nhận |
Không thu nhận |
||
|
Quảng trường |
CN15 |
Chỉ thu nhận các quảng trường lớn có diện tích đủ theo quy định thu nhận kiểu dữ liệu hình học dạng GM_Surface theo quy định tại Bảng 3 - Quy định chung về thu nhận kiểu dữ liệu hình học của đối tượng địa lý. |
||||
|
Tháp cổ |
CN18 |
Thu nhận những tháp là di tích lịch sử, di tích kiến trúc, có ý nghĩa định hướng rõ rệt, ghi chiều cao tháp cho các tháp cao từ 15 m trở lên, Chỉ thu nhận đối tượng kiểu GM_Point. |
Thu nhận những tháp là di tích lịch sử, di tích kiến trúc, có ý nghĩa định hướng rõ rệt, ghi chiều cao tháp cho các tháp cao từ 30 m trở lên, Chỉ Áp dụng kiểu dữ liệu GM_point. |
|||
|
Triển lãm |
CN20 |
Thu nhận các triển lãm bao gồm triển lãm và nhà trưng bày có tên gọi được cơ quan có thẩm quyền quản lý, có diện tích từ 1500 m 2 trở lên. Kiểu dữ liệu hình học thu nhận theo quy định tại Bảng 3 - Quy định chung về thu nhận kiểu dữ liệu hình học của đối tượng địa lý. |
Không thu nhận |
Không thu nhận |
||
|
Trung tâm hội nghị |
CN21 |
Thu nhận các Trung tâm hội nghị lớn, có tên gọi nằm độc lập, tách rời khu dân cư. Kiểu dữ liệu hình học thu nhận theo quy định tại Bảng 3 - Quy định chung về thu nhận kiểu dữ liệu hình học của đối tượng địa lý. |
||||
|
Tượng đài |
CN22 |
Thu nhận các tượng đài nơi có công trình kiến trúc nghệ thuật để ghi nhớ nhân vật hoặc sự kiện lịch sử, có tên riêng, nổi tiếng trong khu vực, có ý nghĩa định hướng rõ rệt. Thu nhận chiều cao tượng đài với các tượng đài có chiều cao từ 15 m trở lên. Chỉ thu nhận đối tượng kiểu GM_Point. |
Thu nhận các tượng đài nơi có công trình kiến trúc nghệ thuật để ghi nhớ nhân vật hoặc sự kiện lịch sử, có tên riêng, nổi tiếng trong khu vực, có ý nghĩa định hướng rõ rệt, ghi chiều cao tượng đài cho các tượng đài cao từ 30 m trở lên. Chỉ Áp dụng kiểu dữ liệu GM_point. Khu vực đô thị có mật độ thông tin lớn, chọn lọc lấy bỏ những đối tượng tiêu biểu, nổi bật được nhiều người biết đến. |
|||
|
Công trình thương mại dịch vụ |
|
|
|
|||
|
Bãi tắm |
CL01 |
Thu nhận vị trí các bãi tắm đang được quản lý và khai thác. Thu nhận vị trí trung tâm của bãi tắm áp dụng kiểu dữ liệu GM_Point. |
Thu nhận các bãi tắm nổi tiếng. Thu nhận vị trí trung tâm của bãi tắm áp dụng kiểu dữ liệu GM_Point. |
|||
|
Bưu điện |
CL03 |
Thu nhận các bưu điện có diện tích từ 1500 m 2 trở lên. Kiểu dữ liệu hình học thu nhận theo quy định tại Bảng 3 - Quy định chung về thu nhận kiểu dữ liệu hình học của đối tượng địa lý. |
Thu nhận các bưu điện có khuôn viên độc lập, có tính định hướng ở khu vực ngoài đô thị. Trong khu vực đô thị chỉ thu nhận bưu điện trung tâm từ cấp tỉnh trở lên. Kiểu dữ liệu hình học thu nhận theo quy định tại Bảng 3 - Quy định chung về thu nhận kiểu dữ liệu hình học của đối tượng địa lý. |
|||
|
Các công trình dịch vụ khác |
CL04 |
Khu vực đô thị thu nhận các công trình dịch vụ khác có khuôn viên độc lập, nổi tiếng và có diện tích từ 2500 m2 trở lên. Khu vực nông thôn thu nhận các công trình, có khuôn viên độc lập, có diện tích từ 1500 m2 trở lên. Chỉ thu nhận đối tượng kiểu GM_Surface |
Không thu nhận |
Không thu nhận |
||
|
Chợ |
CL05 |
Thu nhận các chợ có khuôn viên độc lập tại địa phương như: chợ đầu mối, chợ nổi tiếng, chợ được quy hoạch hoặc có tính đại diện cho một khu vực dân cư, có diện tích từ 1500 m 2 trở lên. Tham chiếu theo danh mục quản lý hệ thống chợ của các cơ quan có thẩm quyền. Kiểu dữ liệu hình học thu nhận theo quy định tại Bảng 3 - Quy định chung về thu nhận kiểu dữ liệu hình học của đối tượng địa lý. |
Thu nhận các chợ có khuôn viên độc lập tại địa phương như: chợ đầu mối, chợ nổi tiếng, chợ được quy hoạch hoặc có tính đại diện cho một khu vực dân cư. Tham chiếu theo danh mục quản lý hệ thống chợ của các cơ quan có thẩm quyền. Kiểu dữ liệu hình học thu nhận theo quy định tại Bảng 3 – Quy định chung về thu nhận kiểu dữ liệu hình học của đối tượng địa lý. |
|||
|
Điểm bưu điện - văn hóa xã |
CL07 |
Thu nhận tất cả các điểm bưu điện, văn hóa xã. Kiểu dữ liệu hình học thu nhận theo quy định tại Bảng 3 - Quy định chung về thu nhận kiểu dữ liệu hình học của đối tượng địa lý. |
Không thu nhận |
Không thu nhận |
||
|
Khách sạn |
CL08 |
Khu vực đô thị thu nhận các khách sạn có khuôn viên độc lập, nổi tiếng, khách sạn từ ba sao trở lên, có diện tích từ 1500 m2 trở lên. Khu vực nông thôn thu nhận các khách sạn có trong danh mục quản lý các cơ sở dịch vụ lưu trú mới nhất thu thập được từ các cơ quan có thẩm quyền, có diện tích từ 1500 m2 trở lên. Kiểu dữ liệu hình học thu nhận theo quy định tại Bảng 3 - Quy định chung về thu nhận kiểu dữ liệu hình học của đối tượng địa lý. |
Không thu nhận |
Không thu nhận |
||
|
Ngân hàng |
CL09 |
Khu vực đô thị thu nhận các trụ sở, có diện tích từ 1500 m 2 trở lên. Khu vực nông thôn thu nhận các trụ sở, các chi nhánh, có diện tích từ 1500 m2 trở lên. Kiểu dữ liệu hình học thu nhận theo quy định tại Bảng 3 - Quy định chung về thu nhận kiểu dữ liệu hình học của đối tượng địa lý. |
Không thu nhận |
Không thu nhận |
||
|
Siêu thị |
CL13 |
Khu vực đô thị thu nhận các siêu thị hạng 1 trở lên (diện tích kinh doanh là 5000 m 2 và số lượng mặt hàng là 20.000), có khuôn viên độc lập. Khu vực nông thôn thu nhận các siêu thị có diện tích đủ theo quy định thu nhận kiểu dữ liệu hình học dạng GM_Surface theo quy định tại Bảng 3 - Quy định chung về thu nhận kiểu dữ liệu hình học của đối tượng địa lý. Chỉ tiêu thu nhận căn cứ theo Quyết định số 1371/2004/QĐ- BTM ngày 24 tháng 9 năm 2004 của Bộ trưởng Bộ Thương mại về việc ban hành quy chế siêu thị, trung tâm thương mại. |
Khu vực đô thị thu nhận các siêu thị có khuôn viên độc lập, có ý nghĩa định hướng. Chỉ thu nhận đối tượng có diện tích đủ theo quy định thu nhận kiểu dữ liệu hình học dạng GM_Surface theo quy định tại Bảng 3 - Quy định chung về thu nhận kiểu dữ liệu hình học của đối tượng địa lý. |
|||
|
Trạm xăng, dầu |
CL15 |
Khu vực đô thị chỉ thu nhận trạm xăng dầu lớn, có khuôn viên độc lập, có diện tích từ 1500 m 2 trở lên. Khu vực nông thôn thu nhận đầy đủ. Kiểu dữ liệu hình học thu nhận theo quy định tại Bảng 3 - Quy định chung về thu nhận kiểu dữ liệu hình học của đối tượng địa lý. |
Thu nhận các trạm xăng dầu lớn trên tuyến đường cao tốc, đường quốc lộ, tỉnh lộ, ngoài đô thị. Chỉ áp dụng kiểu dữ liệu GM_Point. |
Không thu nhận |
||
|
Trung tâm thương mại |
CL16 |
Thu nhận các trung tâm thương mại có vị trí độc lập, có tên gọi, có diện tích từ 1500 m2 trở lên. Kiểu dữ liệu hình học thu nhận theo quy định tại Bảng 3 - Quy định chung về thu nhận kiểu dữ liệu hình học của đối tượng địa lý. |
- Khu vực đô thị chỉ thu nhận các trung tâm thương mại có diện tích từ 10.000 m2 trở lên. - Khu vực ngoài đô thị, thu nhận các trung tâm thương mại có diện tích từ 3.000 m 2 trở lên. - Áp dụng kiểu dữ liệu GM_Point khi đối tượng địa lý có diện tích từ 3.000 m2 đến dưới 10.000 m 2 . Áp dụngkiểu dữ liệu GM_Surface khi đối tượng địa lý có diện tích từ 10.000 m2 trở lên |
- Khu vực đô thị chỉ thu nhận các trung tâm thương mại có diện tích từ 40.000 m2 trở lên. - Khu vực ngoài đô thị, thu nhận các trung tâm thương mại có diện tích từ 10.000 m 2 trở lên. - Áp dụng kiểu dữ liệu GM_Point khi đối tượng địa lý có diện tích từ 10.000 m2 đến dưới 40.000 m 2 . Áp dụng kiểu dữ liệu GM_Surface khi đối tượng địa lý có diện tích từ 40.000 m2 trơ lên |
||
|
Trụ sở làm việc |
|
|
|
|||
|
Cơ quan đại diện nước ngoài |
CX01 |
Thu nhận các trụ sở của Đại sứ quán, Lãnh sự quán, Cơ quan đại diện của các tổ chức quốc tế tại Việt Nam, không thu nhận thuộc tính cấp hạng cho đối tượng này, có diện tích từ 1500 m 2 trở lên. Kiểu dữ liệu hình học thu nhận theo quy định tại Bảng 3 - Quy định chung về thu nhận kiểu dữ liệu hình học của đối tượng địa lý. |
Chỉ thu nhận khi các trụ sở làm việc nằm độc lập tách rời khu dân cư có diện tích đủ theo quy định thu nhận kiểu dữ liệu hình học dạng GM_Surface theo quy định tại Bảng 3 - Quy định chung về thu nhận kiểu dữ liệu hình học của đối tượng địa lý. |
|||
|
Trụ sở làm việc của đơn vị sự nghiệp |
CX04 |
Thu nhận trụ sở của các của đơn vị sự nghiệp của các Bộ, Ban, ngành và của các Sở có khuôn viên độc lập, có diện tích từ 1500 m2 trở lên. Kiểu dữ liệu hình học thu nhận theo quy định tại Bảng 3 - Quy định chung về thu nhận kiểu dữ liệu hình học của đối tượng địa lý. |
||||
|
Trụ sở làm việc, viện nghiên cứu |
CX06 |
Thu nhận các viện nghiên cứu khoa học, Trung tâm nghiên cứu và phát triển không thuộc hệ thống các trường đại học, có diện tích từ 1500 m2 trở lên. Kiểu dữ liệu hình học thu nhận theo quy định tại Bảng 3 - Quy định chung về thu nhận kiểu dữ liệu hình học của đối tượng địa lý. |
||||
|
Công trình tôn giáo tín ngưỡng |
|
|
|
|||
|
Chùa |
CM01 |
Thu nhận các chùa có khuôn viên độc lập, được xếp hạng di tích và có diện tích từ 1500 m 2 trở lên. Kiểu dữ liệu hình học thu nhận theo quy định tại Bảng 3 - Quy định chung về thu nhận kiểu dữ liệu hình học của đối tượng địa lý. |
Chỉ thu nhận Chùa được xếp hạng di tích. Ở những khu vực nhiều chùa, lựa chọn các chùa là công trình có kiến trúc đặc biệt, độc đáo, xếp hạng di tích cấp quốc gia trở lên. Kiểu dữ liệu hình học thu nhận theo quy định tại Bảng 3 - Quy định chung về thu nhận kiểu dữ liệu hình học của đối tượng địa lý. |
|||
|
Cơ sở đào tạo tôn giáo |
CM02 |
Thu nhận các đối tượng có khuôn viên độc lập có diện tích từ 1500 m2 trở lên. Kiểu dữ liệu hình học thu nhận theo quy định tại Bảng 3 - Quy định chung về thu nhận kiểu dữ liệu hình học của đối tượng địa lý. |
Thu nhận các đối tượng có khuôn viên độc lập có diện tích đủ theo quy định thu nhận kiểu dữ liệu hình học dạng GM_Surface theo quy định tại Bảng 3 - Quy định chung về thu nhận kiểu dữ liệu hình học của đối tượng địa lý. |
|||
|
Công trình tôn giáo khác |
CM03 |
|||||
|
Đền |
CM04 |
Thu nhận tất cả các đối tượng được xếp hạng di tích cấp quốc gia. Chỉ thu nhận các đối tượng được xếp hạng di tích cấp tỉnh có diện tích từ 1500 m2 trở lên. Kiểu dữ liệu hình học thu nhận theo quy định tại Bảng 3 - Quy định chung về thu nhận kiểu dữ liệu hình học của đối tượng địa lý. |
Chỉ thu nhận các đối tượng được xếp hạng di tích. Ở khu vực đô thị cấp trung ương và những khu vực nhiều Đình, Đền, Miếu, Nhà thờ, lựa chọn các đối tượng là công trình có kiến trúc đặc biệt, độc đáo, xếp hạng di tích cấp quốc gia trở lên. Khu vực nông thôn, miền núi, nơi có ít công trình tôn giáo, tín ngưỡng thu nhận đầy đủ theo hiện trạng tại thời điểm thu nhận dữ liệu. Kiểu dữ liệu hình học thu nhận theo quy định tại Bảng 3 - Quy định chung về thu nhận kiểu dữ liệu hình học của đối tượng địa lý. |
|||
|
Đình |
CM05 |
|||||
|
Miếu |
CM07 |
Thu nhận các miếu là di tích lịch sử văn hóa đã xếp hạng, công trình có quy mô lớn, kiến trúc đặc biệt, độc đáo hoặc có ý nghĩa định hướng rõ rệt. Kiểu dữ liệu hình học thu nhận theo quy định tại Bảng 3 - Quy định chung về thu nhận kiểu dữ liệu hình học của đối tượng địa lý. |
||||
|
Nhà thờ |
CM09 |
Thu nhận tất cả các nhà thờ có khuôn viên độc lập, có diện tích từ 1500 m 2 trở lên. Kiểu dữ liệu hình học thu nhận theo quy định tại Bảng 3 - Quy định chung về thu nhận kiểu dữ liệu hình học của đối tượng địa lý. |
||||
|
Trụ sở của tổ chức tôn giáo |
CM13 |
Thu nhận các trụ sở của tổ chức tôn giáo có diện tích từ 1500 m2 trở lên. Kiểu dữ liệu hình học thu nhận theo quy định tại Bảng 3 - Quy định chung về thu nhận kiểu dữ liệu hình học của đối tượng địa lý. |
Không thu nhận |
Không thu nhận |
||
|
Trụ sở cơ quan nhà nước |
|
|
|
|||
|
Cơ quan chuyên môn |
CV01 |
Thu nhận trụ sở của các sở, ban, ngành cấp tỉnh và phòng ban chuyên môn cấp xã, kho bạc, sở giao dịch chứng khoán có khuôn viên độc lập, có diện tích từ 1500 m2 trở lên. Kiểu dữ liệu hình học thu nhận theo quy định tại Bảng 3 - Quy định chung về thu nhận kiểu dữ liệu hình học của đối tượng địa lý. |
Chỉ thu nhận khi các cơ quan có khuôn viên, nằm độc lập tách rời khu dân cư có diện tích đủ theo quy định thu nhận kiểu dữ liệu hình học dạng GM_Surface theo quy định tại Bảng 3 - Quy định chung về thu nhận kiểu dữ liệu hình học của đối tượng địa lý. |
|||
|
Cơ quan Đảng |
CV02 |
Thu nhận các trụ sở của cơ quan Đảng các cấp Kiểu dữ liệu hình học thu nhận theo quy định tại Bảng 3 - Quy định chung về thu nhận kiểu dữ liệu hình học của đối tượng địa lý. |
||||
|
Toà án |
CV03 |
Thu nhận trụ sở của các sở, ban, ngành cấp tỉnh và phòng ban chuyên môn cấp xã, kho bạc, sở giao dịch chứng khoán có khuôn viên độc lập, có diện tích từ 1500 m 2 trở lên. Kiểu dữ liệu hình học thu nhận theo quy định tại Bảng 3 - Quy định chung về thu nhận kiểu dữ liệu hình học của đối tượng địa lý. |
Thu nhận các trụ sở của: Tòa án nhân dân tối cao, Tòa án nhân dân cấp tỉnh, thành phố trực thuộc trung ương. Tòa án quân sự các cấp không thuộc đối tượng này. Kiểu dữ liệu hình học thu nhận theo quy định tại Bảng 3 - Quy định chung về thu nhận kiểu dữ liệu hình học của đối tượng địa lý. |
|||
|
Trụ sở các Bộ |
CV04 |
Thu nhận toàn bộ không bao gồm Bộ quốc phòng và Bộ công an. Kiểu dữ liệu hình học thu nhận theo quy định tại Bảng 3 - Quy định chung về thu nhận kiểu dữ liệu hình học của đối tượng địa lý. |
||||
|
Trụ sở Chính Phủ |
CV05 |
Thu nhận toàn bộ. Kiểu dữ liệu hình học thu nhận theo quy định tại Bảng 3 - Quy định chung về thu nhận kiểu dữ liệu hình học của đối tượng địa lý. |
||||
|
Trụ sở Tổ chức chính trị- xã hội |
CV06 |
Thu nhận các trụ sở của tổ chức chính trị xã hội (Mặt trận tổ quốc, Đoàn thanh niên cộng sản Hồ Chí Minh, Liên đoàn lao động Việt Nam, Hội Liên hiệp Phụ nữ, Hội Cựu chiến binh Việt Nam, Hội Nông dân Việt Nam) từ cấp xã trở lên theo danh mục quản lý của địa phương, có diện tích từ 1500 m 2 trở lên. Kiểu dữ liệu hình học thu nhận theo quy định tại Bảng 3 - Quy định chung về thu nhận kiểu dữ liệu hình học của đối tượng địa lý. |
Chỉ thu nhận khi có khuôn viên nằm độc lập tách rời khu dân cư, có diện tích đủ theo quy định thu nhận kiểu dữ liệu hình học dạng GM_Surface theo quy định tại Bảng 3 - Quy định chung về thu nhận kiểu dữ liệu hình học của đối tượng địa lý. |
|||
|
Trụ sở UBND cấp Tỉnh |
CV08 |
Thu nhận toàn bộ. Kiểu dữ liệu hình học thu nhận theo quy định tại Bảng 3 - Quy định chung về thu nhận kiểu dữ liệu hình học của đối tượng địa lý. |
||||
|
Trụ sở UBND cấp xã |
CV09 |
|||||
|
Viện kiểm sát |
CV10 |
Thu nhận trụ sở của: Viện Kiểm sát nhân dân Tối cao, Viện kiểm sát nhân dân cấp tỉnh và Viện Kiểm sát nhân dân cấp khu vực; Các Viện kiểm sát quân sự các cấp cũng thuộc loại đối tượng này. Kiểu dữ liệu hình học thu nhận theo quy định tại Bảng 3 - Quy định chung về thu nhận kiểu dữ liệu hình học của đối tượng địa lý. |
Thu nhận trụ sở của: Viện Kiểm sát nhân dân Tối cao; Viện kiểm sát nhân dân các cấp tỉnh. Kiểu dữ liệu hình học thu nhận theo quy định tại Bảng 3 - Quy định chung về thu nhận kiểu dữ liệu hình học của đối tượng địa lý. |
|||
|
Công trình công nghiệp |
|
|
||||
|
Bể chứa nhiên liệu |
CD01 |
Thu nhận các bể chứa nhiên liệu cố định có chiều rộng hoặc đường kính từ 25 m trở lên. - Áp dụng kiểu dữ liệu GM_point đối với bể chứa nhiên liệu có chiều rộng hoặc đường kính nhỏ hơn 50 m. - Áp dụng kiểu dữ liệu GM_Surface đối với bể chứa nhiên liệu có chiều rộng hoặc đường kính từ 50 m trở lên. |
Không thu nhận |
Không thu nhận |
||
|
Công trình thủy điện |
CD02 |
Thu nhận toàn bộ. Kiểu dữ liệu hình học thu nhận theo quy định tại Bảng 3 - Quy định chung về thu nhận kiểu dữ liệu hình học của đối tượng địa lý. |
Thu nhận các công trình thủy điện lớn, do nhà nước đầu tư và quản lý. Kiểu dữ liệu hình học thu nhận theo quy định tại Bảng 3 - Quy định chung về thu nhận kiểu dữ liệu hình học của đối tượng địa lý. |
|||
|
Cột tháp điện gió |
CD03 |
Thu nhận đầy đủ những cột tháp điện gió có chiều cao từ 30 m trở lên. Chỉ áp dụng kiểu dữ liệu GM_Point và đảm bảo giãn cách giữa các cột từ 125 m trở lên |
Thu nhận đầy đủ những cột tháp điện gió có chiều cao từ 30 m trở lên. Chỉ áp dụng kiểu dữ liệu GM_Point. Những khu vực có nhiều cột tháp thì thu nhận đảm bảo giãn cách giữa các cột là 250 m đối với tỷ lệ 1:50.000 và 500 m đối với tỷ lệ 1:100.000. |
|||
|
Cửa hầm lò của mỏ |
CD04 |
Thu nhận các cửa hầm lò của mỏ đang hoạt động, thuộc danh mục quản lý của nhà nước. Thu nhận các hầm, mỏ lớn, nổi tiếng, có tên mỏ và tên sản phẩm của mỏ. Chỉ áp dụng kiểu dữ liệu GM_Point |
||||
|
Giàn khoan, tháp khai thác |
CD05 |
Thu nhận giàn khoan, tháp khai thác lớn, ổn định có chiều cao từ 30 m trở lên. Chỉ áp dụng kiểu dữ liệu GM_Point |
||||
|
Kho |
CD06 |
Thu nhận các kho chứa (tổng kho) có tên (bao gồm cả kho xăng dầu, kho hàng), có diện tích từ 1500 m 2 trở lên. Kiểu dữ liệu hình học thu nhận theo quy định tại Bảng 3 - Quy định chung về thu nhận kiểu dữ liệu hình học của đối tượng địa lý. Các kho không có tên riêng thì thu nhận thuộc tính tên là sản phẩm chứa trong kho. Ví dụ: Kho xăng dầu |
Áp dụng kiểu dữ liệu GM_Surface với các kho chứa (tổng kho) có tên (bao gồm cả kho xăng dầu, kho hàng), có diện tích đủ theo quy định thu nhận kiểu dữ liệu hình học dạng GM_Surface theo quy định tại Bảng 3 - Quy định chung về thu nhận kiểu dữ liệu hình học của đối tượng địa lý. Các kho không có tên riêng thì thu nhận thuộc tính tên là sản phẩm chứa trong kho. Ví dụ: Kho xăng dầu |
|||
|
Khu khai thác |
CD07 |
Chỉ Áp dụng kiểu dữ liệu GM_Surface đối với các khu vực khai thác khoáng sản và vật liệu (đất, cát, đá...) có diện tích từ 9500 m2 trở lên. |
Chỉ Áp dụng kiểu dữ liệu GM_Surface đối với các khu vực khai thác khoáng sản và vật liệu (đất, cát, đá.) có diện tích từ 40.000 m2 trở lên. |
Chỉ Áp dụng kiểu dữ liệu GM_Surface đối với các khu vực khai thác khoáng sản và vật liệu (đất, cát, đá.) có diện tích từ 150.000 m2 trở lên. |
||
|
Lò nung |
CD08 |
Thu nhận các lò, cụm lò nung gạch, lò nung vôi không thuộc các cơ sở sản xuất hoặc các cơ sở tự phát nhưng có quy mô lớn gây ảnh hưởng môi trường, có diện tích từ 1500 m2 trở lên. - Áp dụng kiểu dữ liệu GM_point đối với lò nung có diện tích nhỏ hơn 9500 m 2 . - Áp dụng kiểu dữ liệu GM_Surface đối với lò nung có diện tích từ 9500 m2 trở lên |
Chỉ thu nhận những cụm lò nung có quy mô lớn ở khu vực ngoài khu dân cư có diện tích từ 40.000 m 2 trở lên đối với tỷ lệ 1:50.000, thu nhận dạng GM_Surface. Không thu nhận đối với tỷ lệ 1:100.000. |
|||
|
Nhà máy |
CD09 |
Thu nhận các nhà máy, công ty hoặc cơ sở sản xuất có quy mô nhà xưởng tương đương, kể cả trường hợp nằm trong các cụm, khu công nghiệp. Các trụ sở giao dịch, phòng giới thiệu sản phẩm của doanh nghiệp, công ty nằm tách ra khỏi cơ sở sản xuất không thuộc loại đối tượng này, có diện tích từ 1500 m 2 trở lên. Kiểu dữ liệu hình học thu nhận theo quy định tại Bảng 3 - Quy định chung về thu nhận kiểu dữ liệu hình học của đối tượng địa lý. |
Chỉ thu nhận những nhà máy có ý nghĩa định hướng ở vùng ngoài đô thị. Kiểu dữ liệu hình học thu nhận theo quy định tại Bảng 3 - Quy định chung về thu nhận kiểu dữ liệu hình học của đối tượng địa lý. |
|||
|
Trạm biến áp |
CD11 |
Thu nhận toàn bộ các trạm biến áp lớn là các trạm truyền tải, phân phối điện, các trạm biến áp có điện áp từ 10 kV trở lên. Vị trí trạm biến áp phải được tổng hợp với hệ thống đường dây tải điện trong toàn khu vực thành một hệ thống đồng thời phải đảm bảo phù hợp về quan hệ thuộc tính điện áp. Không thu nhận các trạm biến thế trong hệ thống đường dây tải điện. Kiểu dữ liệu hình học thu nhận theo quy định tại Bảng 3 - Quy định chung về thu nhận kiểu dữ liệu hình học của đối tượng địa lý. |
Thu nhận toàn bộ các trạm truyền tải, phân phối điện, các trạm biến áp có điện áp từ 35 kV trở lên. Vị trí trạm biến áp phải được tổng hợp với hệ thống đường dây tải điện trong toàn khu vực thành một hệ thống đồng thời phải đảm bảo phù hợp về quan hệ thuộc tính điện áp. Không thu nhận các trạm biến thế trong hệ thống đường dây tải điện. Kiểu dữ liệu hình học thu nhận theo quy định tại Bảng 3 - Quy định chung về thu nhận kiểu dữ liệu hình học của đối tượng địa lý. |
|||
|
Cơ sở sản xuất nông lâm nghiệp |
|
|
|
|||
|
Cơ sở sản xuất giống cây, con |
CB01 |
Thu nhận các cơ sở sản xuất giống cây trồng, con giống các loại đang hoạt động và có tên, có diện tích từ 1500 m 2 trở lên. - Áp dụng kiểu dữ liệu GM_point đối với cơ sở sản xuất giống cây, con giống có diện tích nhỏ hơn 9500 m 2 . - Áp dụng kiểu dữ liệu GM_Surface đối với cơ sở sản xuất giống cây, con giống có diện tích từ 9500 m2 trở lên |
Chỉ thu nhận những Cơ sở sản xuất có quy mô lớn ở khu vực ngoài khu dân cư có diện tích từ 40.000 m 2 trở lên đối với tỷ lệ 1:50.000, 150.000 m2 trở lên đối với tỷ lệ 1:100.000. Thu nhận dạng GM_Surface |
|||
|
Khu nuôi trồng thủy sản |
CB03 |
Thu nhận các khu vực nuôi trồng thủy sản nằm tách ra khỏi khu dân cư, có diện tích từ 9500 m2 trở lên. Chỉ thu nhận đối tượng kiểu GM_Surface. Thu nhận theo đường bờ vùng ngoài cùng của khu nuôi trồng thủy sản. Thu nhận thuộc tính ten là tên loài thủy sản |
Chỉ thu nhận đối tượng kiểu GM_Surface với các khu vực nuôi trồng thủy sản nằm tách ra khỏi khu dân cư, có diện tích từ 40.000 m2 trở lên. Thu nhận thuộc tính ten là tên loài thủy sản |
Chỉ thu nhận đối tượng kiểu GM_Surface với các khu vực nuôi trồng thủy sản nằm tách ra khỏi khu dân cư, có diện tích từ 150.000 m2 trở lên. Thu nhận thuộc tính ten là tên loài thủy sản |
||
|
Lâm trường |
CB04 |
Thu nhận tất cả các lâm trường, nông trường có diện tích từ 9500 m2 trở lên đối với tỷ lệ 1:25.000, từ 40.000 m2 trở lên đối với tỷ lệ 1:50.000 và từ 150.000 m2 trở lên đối với tỷ lệ 1:100.000, đồ hình được xác định bởi ranh giới hiện trạng sử dụng đất theo các tài liệu pháp lý thu thập được và có tên. Trường hợp lâm trường có phạm vi rộng lớn phủ qua cả sông suối nhỏ, không tách riêng phần nước mặt sông suối ra khỏi đồ hình lâm trường. Chỉ Áp dụng kiểu dữ liệu GM_Surface. |
||||
|
Nông trường |
CB05 |
|||||
|
Ruộng muối |
CB06 |
Chỉ thu nhận đối tượng kiểu GM_Surface đối với ruộng muối có diện tích từ 9500 m 2 trở lên |
Chỉ thu nhận đối tượng kiểu GM_Surface đối với ruộng muối có diện tích từ 40.000 m2 trở lên. |
Chỉ thu nhận đối tượng kiểu GM_Surface đối với ruộng muối có diện tích từ 150.000 m2 trở lên. |
||
|
Trang trại |
CB07 |
Thu nhận các trang trại có tên gọi và có khuôn viên rõ ràng, có diện tích từ 9500 m2 trở lên. Chỉ Áp dụng kiểu dữ liệu GM_Surface. |
Thu nhận các trang trại có tên gọi và có khuôn viên rõ ràng, có diện tích từ 40.000 m2 trở lên. Chỉ Áp dụng kiểu dữ liệu GM_Surface. |
Thu nhận các trang trại có tên gọi và có khuôn viên rõ ràng, có diện tích từ 150.000 m2 trở lên. Chỉ Áp dụng kiểu dữ liệu GM_Surface. |
||
|
Khu chức năng |
|
|
|
|||
|
Khu chế xuất |
CT01 |
Chỉ thu nhận kiểu dữ liệu GM_Surface với đối tượng có diện tích từ 9500 m 2 trở lên. |
Chỉ thu nhận kiểu dữ liệu GM_Surface với đối tượng có diện tích từ 40.000 m 2 trở lên. |
Chỉ thu nhận kiểu dữ liệu GM_Surface với đối tượng có diện tích từ 150.000 m 2 trở lên. |
||
|
Khu công nghệ cao |
CT02 |
|||||
|
Khu công nghiệp |
CT03 |
|||||
|
Khu du lịch |
CT04 |
|||||
|
Khu kinh tế |
CT05 |
|||||
|
Khu nghiên cứu đào tạo |
CT06 |
|||||
|
Khu thể dục thể thao |
CT07 |
|||||
|
Công trình xử lý chất thải |
|
|
|
|||
|
Bãi chôn lấp rác |
CO01 |
Thu nhận các bãi chôn lấp rác, chất thải được quy hoạch tách khỏi các khu dân cư, cơ sở sản xuất. Tham chiếu theo danh mục quản lý mới nhất thu thập được từ các cơ quan có thẩm quyền, có diện tích từ 1500 m 2 trở lên. Kiểu dữ liệu hình học thu nhận theo quy định tại Bảng 3 - Quy định chung về thu nhận kiểu dữ liệu hình học của đối tượng địa lý. |
Thu nhận các công trình xử lý chất thải có quy mô lớn, có diện tích đủ theo quy định thu nhận kiểu dữ liệu hình học dạng GM_Surface theo quy định tại Bảng 3 - Quy định chung về thu nhận kiểu dữ liệu hình học của đối tượng địa lý, nằm tách biệt ngoài khu dân cư. |
|||
|
Cơ sở xử lý chất thải nguy hại |
CO02 |
Thu nhận các cơ sở xử lý chất thải nguy hại có quy mô và tên gọi, có diện tích từ 1500 m2 trở lên. Kiểu dữ liệu hình học thu nhận theo quy định tại Bảng 3 - Quy định chung về thu nhận kiểu dữ liệu hình học của đối tượng địa lý. |
||||
|
Cơ sở xử lý chất thải rắn |
CO03 |
Thu nhận các cơ sở xử lý chất thải rắn có quy mô và tên gọi, có diện tích từ 1500 m2 trở lên. Kiểu dữ liệu hình học thu nhận theo quy định tại Bảng 3 - Quy định chung về thu nhận kiểu dữ liệu hình học của đối tượng địa lý. |
||||
|
Cơ sở xử lý nước thải |
CO04 |
Thu nhận toàn bộ khu liên hợp xử lý và khu xử lý nước thải, có diện tích từ 1500 m 2 trở lên. Kiểu dữ liệu hình học thu nhận theo quy định tại Bảng 3 - Quy định chung về thu nhận kiểu dữ liệu hình học của đối tượng địa lý. |
||||
|
Khu xử lý chất thải |
CO05 |
Thu nhận toàn bộ khu liên hợp xử lý và khu xử lý chất thải các loại không phải chất thải rắn, có diện tích từ 1500 m2 trở lên. Kiểu dữ liệu hình học thu nhận theo quy định tại Bảng 3 - Quy định chung về thu nhận kiểu dữ liệu hình học của đối tượng địa lý. |
||||
|
Trạm trung chuyển chất thải rắn |
CO06 |
Thu nhận các trạm trung chuyển chất thải rắn có quy mô và tên gọi, có diện tích từ 1500 m2 trở lên. Kiểu dữ liệu hình học thu nhận theo quy định tại Bảng 3 - Quy định chung về thu nhận kiểu dữ liệu hình học của đối tượng địa lý. |
Không thu nhận |
Không thu nhận |
||
|
Công trình an ninh |
|
|
|
|||
|
Đồn công an |
CC01 |
Thu nhận các đồn công an độc lập, đội cảnh sát giao thông trực thuộc sở công an, có diện tích từ 1500 m 2 trở lên. Trụ sở công an tỉnh, xã không thuộc loại đối tượng này. Kiểu dữ liệu hình học thu nhận theo quy định tại Bảng 3 - Quy định chung về thu nhận kiểu dữ liệu hình học của đối tượng địa lý. |
Không thu nhận |
Không thu nhận |
||
|
Trụ sở công an |
CC02 |
- Thu nhận tất cả các trụ sở làm việc Bộ công an, công an tỉnh, thành phố trực thuộc trung ương, công an phường, xã, thị trấn, có diện tích từ 1500 m2 trở lên. Kiểu dữ liệu hình học thu nhận theo quy định tại Bảng 3 - Quy định chung về thu nhận kiểu dữ liệu hình học của đối tượng địa lý. |
- Thu nhận tất cả các trụ sở làm việc Bộ công an, công an tỉnh, thành phố trực thuộc trung ương. Kiểu dữ liệu hình học thu nhận theo quy định tại Bảng 3 - Quy định chung về thu nhận kiểu dữ liệu hình học của đối tượng địa lý. |
|||
|
Trại cải tạo |
CC03 |
Thu nhận các trại cải tạo, trung tâm phục hồi nhân phẩm có tên, có diện tích từ 1500 m2 trở lên. Kiểu dữ liệu hình học thu nhận theo quy định tại Bảng 3 - Quy định chung về thu nhận kiểu dữ liệu hình học của đối tượng địa lý. |
Thu nhận các trại cải tạo, trung tâm phục hồi nhân phẩm có tên Kiểu dữ liệu hình học thu nhận theo quy định tại Bảng 3 - Quy định chung về thu nhận kiểu dữ liệu hình học của đối tượng địa lý. |
|||
|
Trung tâm phòng cháy chữa cháy |
CC04 |
Thu nhận trụ sở làm việc của trung tâm cảnh sát phòng cháy chữa cháy của các xã, phường, đặc khu trực thuộc sở công an hoặc sở cảnh sát phòng cháy chữa cháy, có diện tích từ 1500 m 2 trở lên. Kiểu dữ liệu hình học thu nhận theo quy định tại Bảng 3 - Quy định chung về thu nhận kiểu dữ liệu hình học của đối tượng địa lý. |
Thu nhận trụ sở làm việc của trung tâm cảnh sát phòng cháy chữa cháy của các xã, phường, đặc khu trực thuộc sở công an hoặc sở cảnh sát phòng cháy chữa cháy. Kiểu dữ liệu hình học thu nhận theo quy định tại Bảng 3 - Quy định chung về thu nhận kiểu dữ liệu hình học của đối tượng địa lý. |
|||
|
Công trình quốc phòng |
|
|||||
|
Cửa khẩu |
CH01 |
Thu nhận tất cả các cửa khẩu theo danh mục quản lý của cơ quan có thẩm quyền. Kiểu dữ liệu hình học thu nhận theo quy định tại Bảng 3 - Quy định chung về thu nhận kiểu dữ liệu hình học của đối tượng địa lý. |
||||
B.5 DiaHinh
|
Kiểu đối tượng |
Mã đối tượng |
Thu nhận |
||||||||||||||||||||||||
|
1:50.000 |
1:100.000 |
|||||||||||||||||||||||||
|
Địa danh sơn văn |
DA03 |
Chuẩn hoá vị trí của toàn bộ các địa danh sơn văn trong khu vực xây dựng dữ liệu theo tài liệu địa danh do cơ quan nhà nước có thẩm quyền công bố, trường hợp khác lấy theo kết quả điều tra thực tế tại địa phương. |
||||||||||||||||||||||||
|
Điểm độ cao |
EA01 |
Ưu tiên thu nhận điểm độ cao tại những vị trí đặc trưng để thể hiện đúng bề mặt địa hình. Đối với vùng bằng phẳng: lựa chọn ở các vị trí đặc trưng như ngã ba đường, điểm ngoặt của sông, kênh, chân vật định hướng, khu vực ít địa vật - Đối với địa hình bằng phẳng thu nhận mật độ tối thiểu 20 điểm trên một đơn vị diện tích 6,25 km 2 đối với tỷ lệ 1:25.000, trên 25 km 2 đối với tỷ lệ 1:50.000 và 100 km 2 đối với tỷ lệ 1:100.000. - Đối với vùng núi: lựa chọn ở các vị trí đặc trưng như đỉnh núi, yên ngựa, lòng chảo, cửa hang, miệng hố... với mật độ tối thiểu từ 10 đến 15 điểm trên trên một đơn vị diện 6,25 km 2 với tỷ lệ 1:25.000, trên 25 km 2 đối với tỷ lệ 1:50.000 và 100 km 2 đối với tỷ lệ 1:100.000. Đối với khu vực địa hình không thể hiện được bằng đường bình độ theo quy định thì mật độ tối thiểu của điểm độ cao từ 25 đến 30 điểm trên một đơn vị diện tích 6,25 km 2 đối với tỷ lệ 1:25.000, trên 25 km 2 đối với tỷ lệ 1:50.000 và 100 km 2 đối với tỷ lệ 1:100.000. Giá trị độ cao của các điểm độ cao có độ cao lớn hơn 1 m thu nhận độ chính xác đến 1 m, các điểm độ cao có giá trị độ cao nhỏ hơn 1 m thu nhận độ chính xác đến 0,1 m. |
||||||||||||||||||||||||
|
Đường Bình độ |
EA02 |
Thu nhận bằng các phương pháp: - Nội suy từ mô hình số địa hình. - Tổng quát hóa từ cơ sở dữ liệu nền địa lý quốc gia tỉ lệ lớn hơn. - Mức độ thu nhận đường bình độ phụ thuộc vào độ chính xác của mô hình số địa hình và độ dốc địa hình được quy định theo bảng dưới đây:
Thuộc tính loaiDuongBinhDo được xác định theo các quy định sau: - Đường bình độ cơ bản được xác định ở mức chi tiết cơ bản đủ để biểu diễn dáng địa hình của khu vực có độ dốc tương ứng theo quy định mô tả bề mặt địa hình. - Đường bình độ nửa khoảng cao đều biểu thị địa hình nơi dáng địa hình thay đổi mà đường bình độ cơ bản mô tả chưa đủ chi tiết đặc trưng bề mặt địa hình. - Đường bình độ phụ biểu thị địa hình nơi dáng địa hình thay đổi mà đường bình độ cơ bản và bình độ nửa khoảng cao đều mô tả chưa đủ chi tiết đặc trưng bề mặt địa hình. - Đường bình độ nháp được thu nhận như bình độ cơ bản tại các khu vực bề mặt địa hình không ổn định (khu vực khai thác, địa hình cát, khu vực cửa sông, lạch) hoặc trong các trường hợp chưa thể hiện được chính xác địa hình do các nguyên nhân khác. |
||||||||||||||||||||||||
|
Địa hình đặc biệt trên đất liền |
Bao gồm các đối tượng thuộc về các dạng địa hình biến đổi do tự nhiên hoặc tác động nhân tạo (công trình giao thông, thủy lợi, dân sinh) làm cho bề mặt địa hình không còn tuân theo quy luật tự nhiên. Các dạng địa hình biến đổi như bờ dốc, taluy, vách xẻ thì áp dụng kiểu dữ liệu không gian GM_Curve để thể hiện đường đỉnh kèm theo thuộc tính tyCaoTySau (chỉ thể hiện khi tỷ cao tỷ sâu 2m trở lên). |
|||||||||||||||||||||||||
|
Bãi đá trên cạn |
EB01 |
Thu nhận phạm vi của vùng đất có đá lộ ra trên bề mặt, phân bố rải rác hay tập trung thành từng đống theo hiện trạng thực tế và có diện tích đủ theo quy định thu nhận kiểu dữ liệu hình học dạng GM_Surface theo quy định tại Bảng 3 - Quy định chung về thu nhận kiểu dữ liệu hình học của đối tượng địa lý. |
||||||||||||||||||||||||
|
Cửa hang động |
EB02 |
Thu nhận vị trí cửa hang của các hang động lớn có ý nghĩa quan trọng cho các hoạt động khoa học, du lịch. Áp dụng kiểu dữ liệu không gian GM_Point |
||||||||||||||||||||||||
|
Các loại hố nhân tạo |
EB03 |
Thu nhận phạm vi địa hình bị đào bới, cắt xẻ để lại hố sâu đã tồn tại lâu đời. Phân biệt với dạng địa hình hố lõm tự nhiên như khu vực hu castơ có diện tích đủ theo quy định thu nhận kiểu dữ liệu hình học dạng GM_Surface theo quy định tại Bảng 3 - Quy định chung về thu nhận kiểu dữ liệu hình học của đối tượng địa lý kèm theo thuộc tính tyCaotySau. |
Thu nhận địa hình bị đào bới, cắt xẻ để lại hố sâu đã tồn tại lâu đời. Kiểu dữ liệu hình học thu nhặn theo quy định tại Bảng 3 - Quy định chung về thu nhận kiểu dữ liệu hình học của đối tượng địa lý. Thuộc tính tyCaotySau. (chỉ thể hiện khi tỷ sâu 2m trở xuống)
|
|||||||||||||||||||||||
|
Đá độc lập, khối đá, lũy đá |
EB04 |
Thu nhận vị trí khối đá, lũy đá hoặc tảng đá độc lập không vẽ được theo tỉ lệ nhưng có tính chất định hướng. Áp dụng kiểu dữ liệu không gian GM_Point. Thuộc tính tyCaotySau nhận giá trị null |
Thu nhận vị trí khối đá, lũy đá hoặc tảng đá độc lập không vẽ được theo tỷ lệ nhưng có ý nghĩa định hướng. Áp dụng kiểu dữ liệu không gian GM_Point. Thuộc tính tyCaotySau nhận giá trị null. |
|||||||||||||||||||||||
|
Địa hình cát |
EB05 |
Thu nhận phạm vi bề mặt địa hình đặc trưng là cát có diện tích từ có diện tích từ 9500 m 2 trở lên đối với tỷ lệ 1:25.000, 40.000 m 2 trở lên đối với tỷ lệ 1:50.000, 150.000 m 2 trở lên đối với tỷ lệ 1:100.000. Áp dụng kiểu dữ liệu không gian GM_Surface. Khu vực địa hình cát thường là các đồi cát, bãi cát rộng lớn ven sông, biển. Tại đó địa hình biến đổi, khó xác định được chính xác điểm độ cao và đường bình độ, thực vật thưa thớt hoặc là các loại cây có đặc trưng riêng như thông, phi lao... |
||||||||||||||||||||||||
|
Gò đống |
EB06 |
Thu nhận phạm vi gò đống nhân tạo, không biểu thị được bằng đường bình độ, có tỷ cao từ 1 m trở lên. Kiểu dữ liệu hình học thu nhận theo quy định tại Bảng 3 - Quy định chung về thu nhận kiểu dữ liệu hình học của đối tượng địa lý. |
Thu nhận phạm vi gò đống nhân tạo, không biểu thị được bằng đường bình độ, có tỷ cao từ 3 m trở lên. Kiểu dữ liệu hình học thu nhận theo quy định tại Bảng 3 - Quy định chung về thu nhận kiểu dữ liệu hình học của đối tượng địa lý. |
|||||||||||||||||||||||
|
Hố, phễu castơ |
EB07 |
Thu nhận các hố, phễu castơ. Kiểu dữ liệu hình học thu nhận theo quy định tại Bảng 3 - Quy định chung về thu nhận kiểu dữ liệu hình học của đối tượng địa lý. |
||||||||||||||||||||||||
|
Khu vực đào đắp |
EB08 |
Thu nhận khu vực bề mặt địa hình bị biến động lớn so với dáng đất tự nhiên, do các hoạt động đào, đắp, san, ủi phục vụ công trình, dân sinh, có diện tích từ 9500 m 2 trở lên đối với tỷ lệ 1:25.000, 40.000 m 2 trở lên đối với tỷ lệ 1:50.000, 150.000 m 2 trở lên đối với tỷ lệ 1:100.000. Áp dụng kiểu dữ liệu không gian GM_Surface. Thuộc tính tyCaotySau nhận giá trị null. |
||||||||||||||||||||||||
|
Miệng núi lửa |
EB09 |
Thu nhận vị trí của miệng núi lửa có diện tích đủ theo quy định thu nhận kiểu dữ liệu hình học dạng GM_Surface theo quy định tại Bảng 3 - Quy định chung về thu nhận kiểu dữ liệu hình học của đối tượng địa lý. Trường hợp không thu nhận được dạng vùng thì thu nhận dạng GM_Point vào vị trí trung tâm miệng núi lửa. Thuộc tính tyCaotySau nhận giá trị null. |
||||||||||||||||||||||||
|
Vùng núi đá |
EB10 |
Thu nhận phạm vi bề mặt địa hình đặc trưng là núi đá có diện tích từ 9500 m 2 trở lên đối với tỷ lệ 1:25.000, từ 40.000 m 2 trở lên đối với tỷ lệ 1:50.000, từ150.000 m 2 trở lên đối với tỷ lệ 1:100.000, có thể nhận dạng thông qua hiện trạng lớp phủ, dáng địa hình và các yếu tố liên quan. Áp dụng kiểu dữ liệu không gian GM GM_Surface, thuộc tính tyCaoTySau nhận giá trị null. |
||||||||||||||||||||||||
|
Đường đặc trưng địa hình trên đất liên |
|
|
||||||||||||||||||||||||
|
Bờ dốc tự nhiên |
EC01 |
Thu nhận những bờ dốc tự nhiên có độ dốc lớn, chênh cao lớn hơn 1/2 khoảng cao đều. |
||||||||||||||||||||||||
|
Dòng đá |
EC02 |
Thu nhận các dòng đá, suối đá do dòng chảy dồn tụ lại ở các khe khi mưa có nước, có độ rộng từ 0,5 m và có chiều dài từ 500 m trở lên thì thu nhận. |
||||||||||||||||||||||||
|
Địa hình bậc thang |
EC03 |
Thu nhận đường đỉnh và đường chân của đối tượng địa hình kiểu bậc thang cao từ 1/2 khoảng cao đều trở lên và có chiều dài từ 125m trở lên đối với tỷ lệ 1:25.000, từ 500 m trở lên đối với tỷ lệ 1:50.000 và 1000 m trở lên đối với tỷ lệ 1:100.000. |
||||||||||||||||||||||||
|
Địa hình cắt xẻ nhân tạo |
EC04 |
Thu nhận địa hình bị cắt xẻ nhân tạo thành vách, tầng bậc do xây dựng các công trình dân sinh (trừ các công trình giao thông, công trình thủy lợi) có chiều dài từ 125m trở lên đối với tỷ lệ 1:25.000, từ 500 m trở lên đối với tỷ lệ 1:50.000 và 1000 m trở lên đối với tỷ lệ 1:100.000; tỷ sâu từ 2 m trở lên. |
||||||||||||||||||||||||
|
Khe rãnh xói mòn |
EC05 |
Xác định đồ hình hoặc vị trí tất cả các khe rãnh được tạo thành do biến đổi bề mặt, nước ngầm hoặc vận động kiến tạo. Thu nhận khi có chiều dài từ 125m trở lên đối với tỷ lệ 1:25.000, từ 500 m trở lên đối với tỷ lệ 1:50.000 và 1000 m trở lên đối với tỷ lệ 1:100.000; tỷ sâu từ 2 m trở lên. |
||||||||||||||||||||||||
|
Sườn đứt gãy |
EC06 |
Thu nhận khi có chiều dài từ 125m trở lên đối với tỷ lệ 1:25.000, từ 500 m trở lên đối với tỷ lệ 1:50.000 và 1000 m trở lên đối với tỷ lệ 1:100.000; tỷ sâu từ 2 m trở lên. |
||||||||||||||||||||||||
|
Sườn sụt lở |
EC07 |
Thu nhận khu vực bề mặt địa hình bị sụt lở do biến động bề mặt, nước ngầm hoặc vận động kiến tạo làm cho dáng đất thay đổi, biến động không theo quy luật. Thu nhận khi có chiều dài từ 125m trở lên đối với tỷ lệ 1:25.000, từ 500 m trở lên đối với tỷ lệ 1:50.000 và 1000 m trở lên đối với tỷ lệ 1:100.000; tỷ sâu từ 2 m trở lên. |
||||||||||||||||||||||||
|
Vách đứng |
EC08 |
Thu nhận vị trí đường đỉnh và đường chân của đoạn địa hình dựng đứng, không thể biểu thị được bằng đường bình độ. Thu nhận khi có chiều dài từ 125m trở lên đối với tỷ lệ 1:25.000, từ 500 m trở lên đối với tỷ lệ 1:50.000 và 1000 m trở lên đối với tỷ lệ 1:100.000; tỷ cao, tỷ sâu từ 2 m trở lên. |
||||||||||||||||||||||||
|
Chất đáy |
ED01 |
Thu nhận từ kết quả đo đạc địa hình đáy biển. Các điểm lấy chất đáy phân bố đều trên diện tích đo vẽ, 1 km 2 không ít hơn 4 điểm. Khu vực ven bờ số lượng điểm chất đáy từ 8 đến 10 điểm. Khu vực luồng lạch vào cảng số lượng vị trí lấy chất đáy không ít hơn 12 điểm. |
Thu nhận khi có yêu cầu. Mật độ lấy chất đáy phụ thuộc vào cấu tạo chất đáy địa hình của khu đo và phải được quy định cụ thể trong Thiết kế kỹ thuật - Dự toán. |
|||||||||||||||||||||||
|
Điểm độ sâu |
ED02 |
Thu nhận từ kết quả đo đạc địa hình đáy biển. Ưu tiên thu nhận điểm độ sâu tại những vị trí đặc trưng để thể hiện đúng bề mặt địa hình. Trong mọi trường hợp mật độ điểm độ sâu phải đạt từ 20 đến 25 điểm trên 1 km 2 đối với tỷ lệ 1:25.000, từ 20 đến 25 điểm trên 25 km 2 đối với tỷ lệ 1:50.000 và từ 20 đến 25 điểm điểm trên 100 km 2 đối với tỷ lệ 1:100.000. Đối với vùng địa hình đáy biển bằng phẳng thì mật độ điểm độ sâu không được ít hơn 25 điểm trên 1 dm 2 , phải đạt từ 25 đến 30 điểm trên 25 km 2 đối với tỷ lệ 1:50.000 và từ 25 đến 30 điểm trên 100 km 2 đối với tỷ lệ 1:100.000. Thu nhận điểm độ sâu với độ chính xác đến 0.1 m. |
||||||||||||||||||||||||
|
Đường bình độ sâu |
ED03 |
Thu nhận bằng các phương pháp: - Nội suy từ mô hình số địa hình. - Tổng quát hóa từ cơ sở dữ liệu nền địa lý quốc gia tỷ lệ lớn hơn. - Mức độ thu nhận đường bình độ sâu phụ thuộc vào độ chính xác của mô hình số địa hình và độ dốc địa hình được quy định theo bảng dưới đây:
Thuộc tính loaiDuongBinhDo được xác định theo các quy định sau: - Đường bình độ sâu cơ bản được xác định ở mức chi tiết cơ bản đủ để biểu diễn dáng địa hình đáy biển của khu vực có độ dốc tương ứng theo quy định mô tả bề mặt địa hình. - Đường bình độ sâu nửa khoảng cao đều biểu thị địa hình nơi dáng địa hình thay đổi mà đường bình độ sâu cơ bản mô tả chưa đủ chi tiết đặc trưng bề mặt địa hình hoặc khoảng cách giữa hai đường bình độ sâu cơ bản liền kề lớn hơn 1250 m đối với tỷ lệ 1:25.000, 2.500 m đối với tỷ lệ 1:50.000, lớn hơn 5.000 m đối với tỷ lệ 1:100.000. - Đường bình độ sâu phụ biểu thị địa hình nơi dáng địa hình thay đổi mà đường bình độ sâu cơ bản và bình độ sâu nửa khoảng cao đều mô tả chưa đủ chi tiết đặc trưng bề mặt địa hình. |
||||||||||||||||||||||||
|
Địa hình đặc biệt đáy biển |
|
|||||||||||||||||||||||||
|
Khe rãnh máng ngầm |
ED04 |
Xác định vị trí tất cả các khe rãnh máng ngầm dưới đáy biển theo kết quả đo sâu đáy biển. |
||||||||||||||||||||||||
|
Núi lửa dưới biển |
ED05 |
Thu nhận vị trí của miệng núi lửa dưới biển có diện tích đủ theo quy định thu nhận kiểu dữ liệu hình học dạng GM_Surface theo quy định tại Bảng 3 - Quy định chung về thu nhận kiểu dữ liệu hình học của đối tượng địa lý. Trường hợp không thu nhận được dạng vùng thì thu nhận dạng GM_Point vào vị trí trung tâm miệng núi lửa. Thuộc tính tyCaoTySau nhận giá trị null. |
||||||||||||||||||||||||
|
Sườn đất ngầm dốc đứng |
ED06 |
Xác định vị trí tất cả các sườn đất ngầm dốc đứng dưới biển theo kết quả đo sâu đáy biển. Thu nhận sườn đất ngầm dốc đứng có chiều dài từ 500 m trở lên. Chỉ áp dụng kiểu dữ liệu GM_Curve |
||||||||||||||||||||||||
B.6 GiaoThong
|
Kiểu đối tượng |
Mã đối tượng |
Thu nhận |
|||||||
|
1:25.000 |
1:50.000 |
1:100.000 |
|||||||
|
Đường bộ |
I. Thu nhận vị trí không gian các đối tượng đường bộ Thu nhận vị trí trung tuyến của lòng đường (phần đường dành cho các phương tiện giao thông lưu thông). Đối với tuyến đường có nhiều cấp thì nhận mã đối tượng cấp cao nhất. II. Thu nhận thuộc tính tên các tuyến đường 1. Nguyên tắc chung - Đường có số hiệu thì không có danh từ chung, ví dụ: 1A, 22, 279, CT.01,... - Đường có tên riêng thì có danh từ chung “đường” hoặc “đại lộ” ví dụ: đường Hồ Chí Minh, đường Pháp Vân - Cầu Giẽ, đường Hoàng Quốc Việt, đại lộ Thăng Long, đường vành đai 2, đường số 1, đường số 2,. 2. Quy định thu nhận các trường hợp cụ thể - Tên tuyến đường xuyên quốc gia: thu nhận theo các tài liệu của cơ quan có thẩm quyền hoặc thu nhận ở thực địa. - Nếu quốc lộ chỉ có số hiệu thì “tenQuocLo” chỉ nhập số hiệu, không nhập danh từ chung; ví dụ: ‘10’ - Nếu quốc lộ có tên riêng thì “tenQuocLo” nhập cả danh từ chung “đường”, ví dụ: “đường Hồ Chí Minh” - Nếu tỉnh lộ chỉ có số hiệu thì “tenTinhLo” chỉ nhập số hiệu, không nhập danh từ chung; ví dụ: “237” - Nếu tỉnh lộ có tên riêng thì “tenTinhLo” nhập cả danh từ chung “đường”, ví dụ: “đường Yên Tử - Ngọa Vân” - Nếu đoạn Quốc lộ có cấp kỹ thuật là “cao tốc” thì nhập trường “tenQuocLo” gồm số hiệu quốc lộ và tên riêng của cao tốc (nếu có) hoặc số hiệu cao tốc nếu không có tên riêng, ví dụ: “1A (đường Pháp Vân - Cầu Giẽ)” hoặc “5 (CT.09)” - Nếu đoạn Tỉnh lộ có cấp kỹ thuật là “cao tốc” thì nhập “tenTinhLo” gồm tên tỉnh lộ và tên riêng của cao tốc (nếu có) hoặc số hiệu cao tốc nếu không có tên riêng, ví dụ: “327 (đường Liêm Tuyền - Hà Nam)” hoặc “327 (CT.04)”. - Đối với các đoạn đường trùng tuyến: Nếu các đoạn đường có tuyến trùng cùng cấp thì không ngắt đối tượng tại đoạn trùng, mỗi đường sẽ là một đối tượng địa lý liên tục và gán tên cho từng đối tượng theo đúng hiện trạng. - Nếu các tuyến trùng khác cấp thì tên ở cấp nào thì nhập vào cấp đấy, ví dụ: Tỉnh lộ 124 trùng tuyến đường đô thị có tên Trường Chinh thì nhập tên ở cả hai trường “tenTinhLo” là “124” và “tenDuongDoThi” là “đường Trường Chinh”. - Riêng đường Hồ Chí Minh quy định là đường quốc lộ. Đối với các tuyến trùng với đường Hồ Chí Minh cùng cấp quốc lộ, ưu tiên nhập đường Hồ Chí Minh trước, ví dụ: “đường Hồ Chí Minh (14)”. - Tên đường đô thị “tenDuongDoThi”, nhập tên đường gồm danh từ chung “đường” và tên riêng, Ví dụ: “đường Hoàng Quốc Việt”, “đường số 1”, “đường số 2” - Đối với các đường vành đai, đại lộ nhập cả danh từ chung và tên riêng theo đúng cấp ví dụ: “đường vành đai 4”; “đại lộ Hùng Vương”,... - Đối với các đoạn quốc lộ, tỉnh lộ cũ đã có đường vòng tránh: + Nếu đoạn quốc lộ cũ hạ cấp xuống tỉnh lộ thì nhập “tenTinhLo” gồm cả tên đường tỉnh lộ và tên quốc lộ cũ, ví dụ: “327 (quốc lộ 6 cũ)”. + Nếu đoạn quốc lộ cũ hạ cấp xuống đường phố thì nhập “tenDuongDoThi” gồm cả tên đường phố và tên quốc lộ cũ, ví dụ: “đường Lê Duẩn (quốc lộ 1 cũ)”. + Nếu đoạn đường quốc lộ cũ chưa hạ cấp thì nhập “tenQuocLo” gồm cả quốc lộ cũ và cả tên đường vòng tránh, ví dụ: “9 (9E)” + Các tuyến đường tỉnh lộ cũ có đường vòng tránh cũng nhập tên tương tự như đoạn quốc lộ có đường vòng tránh ở trên. III. Thu nhận thuộc tính độ rộng đường Độ rộng đường thu nhận theo độ rộng lòng đường các phương tiện giao thông qua lại. |
||||||||
|
Đường chuyên dùng |
GK01 |
Thu nhận các đoạn đường có chiều dài từ 125 m trở lên đối với tỷ lệ 1:25.000, 250 m trở lên đối với tỷ lệ 1:50.000 và 500 m trở lên đối với tỷ lệ 1:100.000. Thu nhận đường chuyên dùng phải đảm bảo giữ được đặc trưng đồ hình, khoảng cách giữa các đường không nhỏ hơn 125 m đối với tỷ lệ 1:25.000, 250 m đối với tỷ lệ 1:50.000 và 500 m đối với tỷ lệ 1:100.000. Phân loại thuộc tính loaiDuongBo nhận giá trị đường nhánh, đoạn đường chuyên dùng nối với đường chính hoặc đường nhánh khác nhận giá trị là đường gom. |
|||||||
|
Đường đô thị |
GK02 |
Thu nhận các đường phố có phân loại thuộc tính loaiDuongBo là đường chính, chiều dài từ 125 m trở lên đối với tỷ lệ 1:25.000, 250 m trở lên đối với tỷ lệ 1:50.000 và 500 m trở lên đối với tỷ lệ 1:100.000. Thu nhận đường đô thị phải đảm bảo giữ được đặc trưng đồ hình các khu phố, khoảng cách giữa các đường phố không nhỏ hơn 100 m đối với tỷ lệ 1:25.000, 200 m đối với tỷ lệ 1:50.000 và 400 m đối với tỷ lệ 1:100.000. Thu nhận các ngõ phố có phân loại thuộc tính loaiDuongBo là đường nhánh, chiều dài từ 125 m trở lên đối với tỷ lệ 1:25.000, 250 m trở lên đối với tỷ lệ 1:50.000 và 500 m trở lên đối với tỷ lệ 1:100.000. Những đoạn đường dẫn lên cầu có phân loại thuộc tính loaiDuongBo là đường dẫn thu nhận đầy đủ. |
|||||||
|
Đường Quốc lộ |
GK04 |
Thu nhận toàn bộ đường Quốc Lộ, thuộc tính loaiDuongBo nhận giá trị là đường chính. Những đoạn đường dẫn lên cầu nhận giá trị là đường dẫn. |
|||||||
|
Đường Tỉnh |
GK05 |
Thu nhận toàn bộ đường Tỉnh, thuộc tính loaiDuongBo nhận giá trị là đường chính. Những đoạn đường dẫn lên cầu nhận giá trị là đường dẫn. |
|||||||
|
Đường Xã |
GK06 |
Thu nhận đường nối trung tâm hành chính của xã với với các xã lân cận; đường có vị trí quan trọng đối với sự phát triển kinh tế - xã hội của xã, thuộc tính loaiDuongBo nhận giá trị là đường chính. Những đoạn đường dẫn lên cầu nhận giá trị là đường dẫn. Thu nhận đường nối các thôn, làng, ấp, bản và đơn vị tương đương. Thu nhận các đường chính trong thôn, làng, ấp, bản và đơn vị tương đương có chiều dài từ 250 m trở lên đối với tỷ lệ 1:25.000, 500 m trở lên đối với tỷ lệ 1:50.000 và 1.000 m trở lên đối với tỷ lệ 1:100.000, thuộc tính loaiDuongBo nhận giá trị là đường nhánh. Thu nhận đường xã phải đảm bảo giữ được đặc trưng đồ hình, khoảng cách giữa các đường không nhỏ hơn 125 m đối với tỷ lệ 1:25.000, 250 m đối với tỷ lệ 1:50.000 và 500 m đối với tỷ lệ 1:100 000. |
|||||||
|
Cầu giao thông |
GG05 |
Thu nhận đối tượng cầu giao thông dạng GM_Point, GM_Curve và GM_Surface trên cơ sở chiều rộng và chiều dài của cầu và độ rộng của sông suối. Chỉ thu nhận các cầu trên các tuyến đường giao thông đường bộ và đường sắt đã thu nhận. |
|||||||
|
Hầm giao thông |
GG12 |
Thu nhận tất cả các hầm giao thông trên các tuyến đường bộ hoặc đường sắt đã được thu nhận. Không áp dụng đối với hầm cho người đi bộ. |
|||||||
|
Ngầm ô tô qua được |
GG13 |
Đoạn đường bộ qua sông, suối, thường ngập nước mà ô tô có thể qua được |
|||||||
|
Cống giao thông |
GG06 |
Thu nhận những cống thoát nước lớn của những kênh, sông đào, suối lớn khi cắt qua đường bộ và đường sắt, nhìn thấy hai đầu cống. Áp dụng kiểu dữ liệu GM_Curve khi cống có chiều dài từ 12,5 m trở lên đối với tỷ lệ 1:25.000, 25 m trở lên đối với tỷ lệ 1:50.000. Áp dụng kiểu dữ liệu GM Point khi cống có chiều dài nhỏ hơn 12,5 m đối với tỷ lệ 1:25.000, nhỏ hơn 25 m đối với tỷ lệ 1:50.000. Chỉ áp dụng kiểu dữ liệu GM_Point đối với tỷ lệ 1:100.000. |
|||||||
|
Đèo |
GG07 |
Thu nhận toàn bộ đỉnh đèo. Những đèo có tên thu nhận thuộc tính ten đầy đủ. |
|||||||
|
Công trình giao thông đường bộ |
|
||||||||
|
Bãi đỗ xe |
GG01 |
Thu nhận tất cả các bãi trông giữ xe có chiều rộng từ 12,5 m trở lên. Áp dụng kiểu dữ liệu GM_Point, GM_Surface |
Không thu nhận |
Không thu nhận |
|||||
|
Bến ô tô |
GG02 |
Thu nhận tất cả các bến theo danh mục quản lý mới nhất thu thập được từ các cơ quan có thẩm quyền. Kiểu dữ liệu hình học thu nhận theo quy định tại Bảng 3 - Quy định chung về thu nhận kiểu dữ liệu hình học của đối tượng địa lý. |
|||||||
|
Bến phà đường bộ |
GG03 |
Thu nhận tất cả các bến phà đường bộ nằm trên tuyến đường bộ đã thu nhận. Chỉ áp dụng kiểu dữ liệu GM_Point |
|||||||
|
Trạm dừng nghỉ |
GG15 |
Thu nhận các trạm dừng nghỉ có chiều rộng từ 12,5 m trở lên. Áp dụng kiểu dữ liệu GM_Point, GM_Surface |
Không thu nhận |
Không thu nhận |
|||||
|
Trạm kiểm tra tải trọng xe |
GG16 |
Thu nhận toàn bộ trạm kiểm tra tải trọng xe cố định, độc lập không ghép với trạm thu phí trên đường bộ. Áp dụng kiểu dữ liệu GM_Point, GM_Suiface |
Không thu nhận |
Không thu nhận |
|||||
|
Trạm thu phí giao thông |
GG17 |
Thu nhận toàn bộ trạm thu phí giao thông đang hoạt động theo danh mục quản lý mới nhất của cơ quan có thẩm quyền. |
Không thu nhận |
Không thu nhận |
|||||
|
Taluy đường giao thông |
GG14 |
Thu nhận đường đỉnh đắp cao hoặc xẻ sâu liên quan đến các công trình giao thông (đường bộ, đường sắt) có chiều dài từ 250 m trở lên đói với tỷ lệ 1:25.000, từ 500 m trở lên đối với tỷ lệ 1:50.000 và 1000 m trở lên đối với tỷ lệ 1:100.000 và có tyCaoTySau từ 2 m trở lên. Thu nhận giá trị tyCaoTySau với độ chính xác đến mét. Thu nhận cả đường đỉnh và chân khi khoảng cách từ chân đến đỉnh taluy rộng 125 m đối với tỷ lệ 1:25.000, từ 250 m đối với tỷ lệ 1:50.000 và 500 m đối với tỷ lệ 1: 100:000. Đối với đường sắt đắp cao, khi khoảng cách từ chân đến đỉnh ta luy không đủ tiêu chí rộng 125 m đối với tỷ lệ 1:25.00, 250 m đối với tỷ lệ 1:50.000 và 500 m đối với tỷ lệ 1:100:000 thì chỉ thu nhận đường đỉnh trùng với đường sắt. |
|||||||
|
Các đối tượng mặt đường bộ |
Thu nhận mặt đường bộ có độ rộng theo chỉ tiêu tại Bảng 3 - Quy định chung về thu nhận kiểu dữ liệu hình học của đối tượng địa lý. Mỗi đoạn mặt đường bộ tương ứng với các đoạn tim đường bộ liền nhau có cùng một mã đối tượng, cùng cấp kỹ thuật và cùng loại đường bộ. |
||||||||
|
Dải phân cách |
GD01 |
Thu nhận dải phân cách tương ứng với các đoạn đường bộ có các đoạn tim đường bộ tách biệt. Áp dụng kiểu dữ liệu GM_Surface khi độ rộng dải phân cách đủ chỉ tiêu thu nhận dạng vùng. Kiểu dữ liệu GM_Curve chỉ áp dụng cho trường hợp dải phân cách chạy dài cả tuyến đường nhưng không đủ độ rộng để áp dụng kiểu dữ liệu GM_Surface. Các trường hợp còn lại không tạo đối tượng dải phân cách nhưng vẫn phải ghi nhận kết quả điều tra để phục vụ chuẩn hóa mạng lưới tim đường bộ. |
Không thu nhận |
Không thu nhận |
|||||
|
Đảo giao thông |
GD02 |
Thu nhận các đảo giao thông cố định có diện tích từ 125 m 2 trở lên. |
Không thu nhận |
Không thu nhận |
|||||
|
Lòng đường chuyên dùng |
GD05 |
Thu nhận lòng đường tương ứng với đường bộ được thu nhận (bao gồm cả mặt cầu giao thông và mặt hầm giao thông). Lòng đường được tạo ra từ hai mép đường. |
|||||||
|
|
|
||||||||
|
Lòng đường đô thị |
GD06 |
||||||||
|
Lòng đường Quốc lộ |
GD08 |
||||||||
|
Lòng đường Tỉnh |
GD09 |
||||||||
|
Lòng đường Xã |
GD10 |
||||||||
|
Mép đường |
GE01 |
- Thu nhận hai mép đường cho các đoạn đường cao tốc, đường quốc lộ có độ rộng lòng đường từ 12,5 m trở lên đối với tỷ lệ 1:25.000, lớn hơn 37,5 đối với tỷ lệ 1:50.000, lớn hơn 75 m đối với tỷ lệ 1:100.000. - Thu nhận hai mép đường cho các đoạn đường tỉnh có độ rộng lòng đường từ 12,5 m trở lên lên đối với tỷ lệ 1:25.000, lớn hơn 30 m đối với tỷ lệ 1:50.000, lớn hơn 60 m đối với tỷ lệ 1:100.000. - Thu nhận hai mép đường cho các đoạn đường bộ khác có độ rộng lòng đường từ 12,5 m trở lên lên đối với tỷ lệ 1:25.000, lớn hơn 25 m đối với tỷ lệ 1:50.000, lớn hơn 50 m đối với tỷ lệ 1:100.000 . - Trường hợp đường đắp cao, mép lòng đường trùng với đường đỉnh taluy đắp cao; trường hợp đường xẻ sâu, mép lòng đường trùng với chân taluy xẻ sâu. Đối với đường trong đô thị mép đường là mép ngoài của hè phố hoặc đường ranh giới của các công trình kiến trúc hai bên đường. Khi mép đường là thành cầu, thành hầm, qua ngầm sẽ nhận giá trị thuộc tính liên kết giao thông tương ứng. Các đối tượng mép đường còn lại nhận cùng giá trị “khác”.
|
|||||||
|
Mép lòng đường |
GE02 |
Thu nhận các đối tượng là đường giới hạn để tạo vùng cho đảo giao thông, dải phân cách hoặc là đường giới hạn của lề đường với phần đường xe chạy khi lề đường có độ rộng từ 12,5m trở lên. |
Không thu nhận |
Không thu nhận |
|||||
|
Các đối tượng đường bộ khác |
|
||||||||
|
Đường bờ vùng, bờ thửa |
GB01 |
Thu nhận đường bờ vùng, bờ thửa ở các khu canh tác nông nghiệp, khu nuôi trồng thủy sản theo tiêu chí sau: - Các đường bờ vùng khu canh tác nông nghiệp, khu nuôi trồng thủy sản chiều dài từ 250 m trở lên, tạo thành vùng canh tác ở đồng bằng, khu vực canh tác trên đồi, núi hoặc vùng nuôi trồng thủy sản. - Các đường bờ thửa trong vùng canh tác thu nhận với giãn cách 500 m, các bờ thửa khu nuôi trồng thủy sản thu nhận với giãn cách 250 m. - Các đường bờ vùng, bờ thửa không đủ tiêu chí thu nhận ở trên nhưng có đường địa giới hành chính đi qua phải thu nhận đầy đủ. |
Thu nhận đường bờ vùng, bờ thửa ở các khu canh tác nông nghiệp, khu nuôi trồng thủy sản theo tiêu chí sau: - Các đường bờ vùng, bờ thửa chiều dài từ 500 m trở lên, tạo thành vùng canh tác trên đồi, núi hoặc vùng nuôi trồng thủy sản. - Các đường bờ thửa trong vùng canh tác thu nhận với giãn cách 1.000 m. - Các đường bờ vùng, bờ thửa không đủ tiêu chí thu nhận ở trên nhưng có đường địa giới hành chính đi qua phải thu nhận đầy đủ. |
Thu nhận đường bờ vùng, bờ thửa ở các khu canh tác nông nghiệp, khu nuôi trồng thủy sản theo tiêu chí sau: - Các đường bờ vùng, bờ thửa chiều dài từ 1.000 m trở lên, tạo thành vùng canh tác canh tác trên đồi, núi hoặc vùng nuôi trồng thủy sản. - Các đường bờ thửa trong vùng canh tác thu nhận với giãn cách 2.000 m. - Các đường bờ vùng, bờ thửa không đủ tiêu chí thu nhận ở trên nhưng có đường địa giới hành chính đi qua phải thu nhận đầy đủ. |
|||||
|
Đường mòn |
GB03 |
Thu nhận tất cả đường mòn có đường địa giới hành chính đi qua, các đường có kết nối với đoạn đường bộ khác, nối với khu dân cư và có ý nghĩa quan trọng tại các vùng rừng núi như là đường độc đạo. Các đường mòn khác lựa chọn thu nhận khi có chiều dài từ 375 m trở lên đối với tỷ lệ 1:25.000, từ 750 m trở lên đối với tỷ lệ 1:50.000 và 1.500 m trở lên đối với tỷ lệ 1:100.000. |
|||||||
|
Đường sắt |
Thu nhận toàn bộ các tuyến đường sắt chính có chiều dài từ 125m đối với tỷ lệ 1:25.000; từ 250 m đối với tỷ lệ 1:50.000; từ 500 m đối với tỷ lệ 1:100.000. Không thu nhận các đường sắt là đường dẫn vào các đê pô, xưởng sửa chữa và các đoạn đường nhánh. |
||||||||
|
Đường sắt chuyên dùng |
GL01 |
Thu nhận tâm của đường ray thuộc các tuyến đường sắt chuyên dụng trong các khu công nghiệp, nhà máy, khu mỏ, bến cảng. |
|||||||
|
Đường sắt đô thị |
GL02 |
Thu nhận tâm của đường ray thuộc các tuyến đường sắt đô thị. Trong các ga, thu nhận các đoạn đường sắt với giãn cách 10 m đối với tỷ lệ 1:25.000; 15 m đối với tỷ lệ 1:50.000 và giãn cách 30 m đốii với tỷ lệ 1:100.000. Không thu nhận các đường sắt không sử dụng. |
|||||||
|
Đường sắt quốc gia |
GL03 |
Thu nhận tâm của đường ray thuộc các tuyến đường sắt quốc gia. Trong các ga, thu nhận các đoạn đường sắt với giãn cách 10-15 m. Không thu nhận các đường sắt không sử dụng. |
|||||||
|
Công trình giao thông đường sắt |
|
||||||||
|
Ga đường sắt |
GH01 |
Thu nhận toàn bộ ga đường sắt. Kiểu dữ liệu hình học thu nhận theo quy định tại Bảng 3 - Quy định chung về thu nhận kiểu dữ liệu hình học của đối tượng địa lý. |
Lựa chọn thu nhận ga đường sắt nổi tiếng, quan trọng trong mạng lưới đường sắt. Kiểu dữ liệu hình học thu nhận theo quy định tại Bảng 3 - Quy định chung về thu nhận kiểu dữ liệu hình học của đối tượng địa lý. |
||||||
|
Ga tàu điện |
GH02 |
Thu nhận toàn bộ ga tàu điện. Kiểu dữ liệu hình học thu nhận theo quy định tại Bảng 3 - Quy định chung về thu nhận kiểu dữ liệu hình học của đối tượng địa lý. |
Thu nhận ga điểm đầu và điểm cuối của tuyến Kiểu dữ liệu hình học thu nhận theo quy định tại Bảng 3 - Quy định chung về thu nhận kiểu dữ liệu hình học của đối tượng địa lý. |
||||||
|
Đường băng |
GN04 |
Thu nhận đường băng có chiều dài từ 1000 m trở lên thuộc các cảng hàng không đang hoạt động. |
|||||||
|
Bãi đáp trực thăng |
GN01 |
Thu nhận toàn bộ các bãi đáp trực thăng đang hoạt động, thu nhận kiểu dữ liệu hình theo quy định tại Bảng 3 - Quy định chung về thu nhận kiểu dữ liệu hình học của đối tượng địa lý. |
|||||||
|
Cảng hàng không |
GN02 |
Chỉ thu nhận các cảng hàng không đang hoạt động, có diện tích đủ theo quy định thu nhận kiểu dữ liệu hình học dạng GM_Surface theo quy định tại Bảng 3 - Quy định chung về thu nhận kiểu dữ liệu hình học của đối tượng địa lý. |
Chỉ thu nhận các cảng hàng không đang hoạt động. Kiểu dữ liệu hình học thu nhận theo quy định tại Bảng 3 - Quy định chung về thu nhận kiểu dữ liệu hình học của đối tượng địa lý. |
||||||
|
Nhà ga hàng không |
GN06 |
Thu nhận nhà ga hàng không thuộc các cảng hàng không đang hoạt động, có diện tích đủ theo quy định thu nhận kiểu dữ liệu hình học dạng GM_Surface theo quy định tại Bảng 3 - Quy định chung về thu nhận kiểu dữ liệu hình học của đối tượng địa lý. |
Không thu nhận |
Không thu nhận |
|||||
|
Đường cáp treo |
GO01 |
Thu nhận vị trí các đường cáp treo đang được sử dụng tại thời điểm điều tra. Thu nhận các cáp treo nổi tiếng có chiều dài từ 250 m trở lên đói với tỷ lệ 1:25.000, 500 m trở lên đối với tỷ lệ 1:50.000 và 1.000 m trở lên đối với tỷ lệ 1:100.000. |
|||||||
|
Ga cáp treo |
GO02 |
Thu nhận toàn bộ ga cáp treo. Kiểu dữ liệu hình học thu nhận theo quy định tại Bảng 3 - Quy định chung về thu nhận kiểu dữ liệu hình học của đối tượng địa lý. |
|||||||
|
Nhóm Âu tàu |
|
||||||||
|
Âu tàu |
GM01 |
Thu nhận đối tượng dạng GM_Curve. Trường hợp cửa âu tàu có độ rộng nhỏ hơn 75 m đối với tỷ lệ 1:25.000, nhỏ hơn 150 m đối với tỷ lệ 1:50.000 và nhỏ hơn 300 m đối với tỷ lệ 1:100.000. Thu nhận đối tượng dạng GM_Point tại vị trí cửa âu tàu. |
|||||||
|
Bờ xây âu tàu |
GM05 |
||||||||
|
Cửa âu tàu |
GM09 |
||||||||
|
Báo hiệu hàng hải AIS |
GM02 |
Thu nhận toàn bộ theo thực tế |
|||||||
|
Bến cảng |
GM03 |
Thu nhận tất cả các bến cảng, có diện tích đủ theo quy định thu nhận kiểu dữ liệu hình học dạng GM_Surface theo quy định tại Bảng 3 - Quy định chung về thu nhận kiểu dữ liệu hình học của đối tượng địa lý. |
Thu nhận tất cả các bến cảng nổi tiếng, quan trọng có sự liên thông với hệ thống giao thông chính. Kiểu dữ liệu hình học thu nhận theo quy định tại Bảng 3 - Quy định chung về thu nhận kiểu dữ liệu hình học của đối tượng địa lý. |
||||||
|
Bến thủy nội địa |
GM04 |
Thu nhận các bến thủy nội địa theo danh mục quản lý mới nhất của các cơ quan có thẩm quyền. Không thu nhận các loại bến thủy nội địa là bến khách chuyên dùng, bến hàng hóa. Kiểu dữ liệu hình học thu nhận theo quy định tại Bảng 3 - Quy định chung về thu nhận kiểu dữ liệu hình học của đối tượng địa lý. |
|||||||
|
Cảng biển |
GM06 |
Chỉ thu nhận các cảng biển lớn đủ tiêu chí thu nhận kiểu GM_surface, diện tích từ 9500 m 2 trở lên đối với tỷ lệ 1:25.000, từ 40.000 m 2 trơ lên đối với tỷ lệ 1:50.000 và 150.000 m 2 trở lên đối với tỷ lệ 1:100.000. Áp dụng kiểu dữ liệu kiểu GM_surface |
|||||||
|
Cảng thuỷ nội địa |
GM07 |
Thu nhận các cảng thủy nội địa theo danh mục quản lý mới nhất của các cơ quan có thẩm quyền. Kiểu dữ liệu hình học thu nhận theo quy định tại Bảng 3 - Quy định chung về thu nhận kiểu dữ liệu hình học của đối tượng địa lý. |
|||||||
|
Cầu tàu |
GM08 |
Thu nhận toàn bộ cầu tàu có chiều dài từ 125m. Áp dụng kiểu GM_Curve khi đối tượng có bề rộng dưới 12,5m. Áp dụng kiểu GM_Surface khi đối tượng có bề rộng từ 12,5m trở lên. |
Thu nhận toàn bộ cầu tàu có chiều dài từ từ 250 m trở lên đối với tỷ lệ 1:50.000 và 500 m trở lên đối với tỷ lệ 1:100.000. Ở những khu vực đảo xa bờ thu nhận các cầu tàu có chiều dài từ 150 m trở lên đối với tỷ lệ 1:50.000 và 300 m trở lên đối với tỷ lệ 1:100.000. |
||||||
|
Báo hiệu dẫn luồng hàng hải và đường thủy |
|
||||||||
|
Chập tiêu |
GA01 |
Chỉ thu nhận các chập tiêu trên biển |
|||||||
|
Đăng tiêu |
GA02 |
Chỉ thu nhận các đăng tiêu trên biển |
|||||||
|
Phao báo hiệu |
GA03 |
Chỉ thu nhận các phao báo hiệu trên biển |
|||||||
|
Tiêu báo hiệu |
GA04 |
Chỉ thu nhận các tiêu báo hiệu trên biển |
|||||||
|
Các đối tượng hàng hải hải văn |
|
||||||||
|
Cảng dầu khí ngoài khơi |
GC01 |
Thu nhận toàn bộ. Kiểu dữ liệu hình học thu nhận theo quy định tại Bảng 3 - Quy định chung về thu nhận kiểu dữ liệu hình học của đối tượng địa lý. |
|||||||
|
Cọc buộc tàu thuyền |
GC02 |
Thu nhận toàn bộ, chỉ áp dụng kiểu dữ liệu kiểu GM_Point. |
|||||||
|
Đăng, chắn đánh bắt cá ổn định |
GC03 |
Thu nhận toàn bộ |
Thu nhận khi có yêu cầu |
||||||
|
Đèn biển |
GC04 |
Thu nhận toàn bộ đèn biển, chỉ áp dụng kiểu dữ liệu kiểu GM_Point. |
|||||||
|
Khu neo đậu |
GC05 |
Thu nhận toàn bộ. Kiểu dữ liệu hình học thu nhận theo quy định tại Bảng 3 - Quy định chung về thu nhận kiểu dữ liệu hình học của đối tượng địa lý. |
|||||||
|
Khu tránh bão |
GC06 |
Thu nhận toàn bộ, chỉ áp dụng kiểu dữ liệu kiểu GM_surface. |
|||||||
|
Khu vực an toàn viện trợ hàng hải |
GC07 |
Thu nhận khi có yêu cầu, chỉ áp dụng kiểu dữ liệu kiểu GM_surface. |
|||||||
|
Khu vực bảo tồn thiên nhiên trên biển |
GC08 |
Thu nhận toàn bộ theo danh sách của cơ quan quản lý có thẩm quyền, chỉ áp dụng kiểu dữ liệu kiểu GM_surface. |
|||||||
|
Khu vực đánh cá |
GC09 |
Thu nhận toàn bộ theo danh sách của cơ quan quản lý có thẩm quyền, chỉ áp dụng kiểu dữ liệu kiểu GM_surface. |
|||||||
|
Khu vực đợi hoa tiêu |
GC10 |
Thu nhận khi có yêu cầu, chỉ áp dụng kiểu dữ liệu kiểu GM_surface. |
|||||||
|
Khu vực nạo vét |
GC11 |
Thu nhận toàn bộ theo danh sách của cơ quan quản lý có thẩm quyền, chỉ áp dụng kiểu dữ liệu kiểu GM_surface. |
|||||||
|
Khu vực nghiên cứu, khảo sát |
GC12 |
Thu nhận toàn bộ theo danh sách của cơ quan quản lý có thẩm quyền, chỉ áp dụng kiểu dữ liệu kiểu GM_surface. |
|||||||
|
Khu vực nguy hiểm |
GC13 |
Thu nhận toàn bộ, chỉ áp dụng kiểu dữ liệu kiểu GM_surface. |
|||||||
|
Khu vực quản lý cảng |
GC14 |
Thu nhận toàn bộ, chỉ áp dụng kiểu dữ liệu kiểu GM_surface. |
|||||||
|
Khu vực quân sự |
GC15 |
Thu nhận toàn bộ |
Thu nhận khi có yêu cầu, chỉ áp dụng kiểu dữ liệu kiểu GM_surface. |
||||||
|
Khu vực trung chuyển hàng hóa |
GC16 |
Thu nhận toàn bộ |
Thu nhận khi có yêu cầu, chỉ áp dụng kiểu dữ liệu kiểu GM_surface. |
||||||
|
Khu vực vùng nước an toàn |
GC17 |
Thu nhận toàn bộ, chỉ áp dụng kiểu dữ liệu kiểu GM_surface. |
|||||||
|
Khu vực xác tàu lịch sử |
GC18 |
Thu nhận toàn bộ, chỉ áp dụng kiểu dữ liệu kiểu GM_surface. |
|||||||
|
Lồng bè nuôi trồng thủy hải sản |
GC19 |
Thu nhận các lồng, bè có chiều rộng từ 12,5 m trở lên |
Thu nhận toàn bộ khu vực có lồng bè nuôi trồng thủy hải sản trên biển. - Áp dụng kiểu dữ liệu kiểu GM_Point đối với khu vực có lồng bè nuôi trồng thủy hải sản có diện tích nhỏ hơn 160.000 m 2 đối với tỷ lệ 1:50.000 và nhỏ hơn 640.000 m 2 đối với tỷ lệ 1:100.000. - Áp dụng kiểu dữ liệu kiểu GM_Surface đối với khu vực có lồng bè nuôi trồng thủy hải sản có diện tích từ 160.000 m 2 trở lên đối với tỷ lệ 1:50.000 và từ 640.000 m 2 trở lên đối với tỷ lệ 1:100.000. - Thu nhận thuộc tính ten là tên loài thủy hải sản. |
||||||
|
Nhà giàn |
GC20 |
Thu nhận toàn bộ |
Thu nhận toàn bộ, chỉ Áp dụng kiểu dữ liệu kiểu GM_Point. |
||||||
|
Nhà trên biển |
GC21 |
Thu nhận toàn bộ |
Thu nhận toàn bộ, chỉ áp dụng kiểu dữ liệu kiểu GM_Point. |
||||||
|
Trạm cứu nạn |
GC22 |
Thu nhận toàn bộ |
Thu nhận toàn bộ, chỉ áp dụng kiểu dữ liệu kiểu GM_Point. |
||||||
|
Trạm nghiệm triều |
GC23 |
Thu nhận toàn bộ |
Thu nhận toàn bộ, chỉ áp dụng kiểu dữ liệu kiểu GM_Point. |
||||||
|
Tuyến hàng hải |
GC24 |
Thu nhận toàn bộ |
Không thu nhận |
||||||
|
Vùng cấm |
GC25 |
Thu nhận toàn bộ |
Thu nhận toàn bộ, chỉ áp dụng kiểu dữ liệu kiểu GM_surface. |
||||||
|
Xác tàu đắm |
GC26 |
Thu nhận toàn bộ |
Thu nhận vị trí xác tàu đắm, chỉ áp dụng kiểu dữ liệu kiểu GM_Point. |
||||||
B.7 PhuBeMat
|
Kiểu đối tượng |
Mã đối tượng |
Thu nhận |
||
|
1:25.000 |
1:50.000 |
1:100.000 |
||
|
Ranh giới phủ bề mặt |
HG01 |
1. Ranh giới phủ bề mặt gồm ranh giới theo loại cây rừng, phân chia các loại thực vật khác nhau, phân chia các loại cây trồng hàng năm và cây trồng lâu năm, ranh giới phân cách giữa các thảm thực vật với khu vực khác như dân cư, hạ tầng dân sinh, ranh giới khu bảo tồn thiên nhiên, vườn quốc gia.... 2. Trường hợp vùng phủ bề mặt được phân định bởi các đối tượng địa lý dạng tuyến đã thu nhận ở các gói dữ liệu giao thông, thủy văn thì đối tượng ranh giới phủ bề mặt ở những vị trí này trùng với các đối tượng hình tuyến. 3. Thuộc tính loaiRanhGioiPhuBeMat thu nhận cụ thể như sau: - Nhận giá trị 1 khi ranh giới phủ bề mặt là ranh giới giữa các loại cây rừng, giữa các loại cây trồng hàng năm, loại cây trồng lâu năm, ranh giới giữa thực vật và khu dân cư, bề mặt công trình không có hàng rào, tường xây, đất trống. - Nhận giá trị 2 (khác) khi ranh giới phủ bề mặt trùng với các đối tượng địa lý dạng tuyến như ranh giới đường bộ, đường bờ nước, hàng rào, tường xây. - Nhận giá trị 3 (khu bảo tồn thiên nhiên) trong trường hợp vùng thực vật được phân định bởi ranh giới khu bảo tồn thiên nhiên, vườn quốc gia trên cơ sở ranh giới quản lý của cơ quan có thẩm quyền. Các vùng thực vật này nhận cùng 1 thuộc tính loại cây rừng, không chia nhỏ các vùng thực vật theo loại cây rừng trong khu bảo tồn thiên nhiên, vườn quốc gia. 4. Phân loại đối tượng phải kế thừa tổng hợp từ phân loại của cơ sở dữ liệu nền địa lý tỷ lệ lớn hơn. Trường hợp có mâu thuẫn cần xem xét tài liệu ảnh, bản đồ hiện trạng sử dụng đất, bản đồ hiện trạng rừng hoặc điều tra thực địa để phân loại chính xác các vùng phủ bề mặt. 5. Đối tượng ranh giới phủ bề mặt phải đảm bảo quan hệ hình học (Topology) với các loại đối tượng thuộc lớp phủ bề mặt. |
||
|
Phủ bề mặt |
1. Lớp phủ bề mặt được thu nhận và phân loại dựa vào hiện trạng lớp phủ bề mặt với các đặc điểm về diện tích, mức độ ổn định và các đối tượng liên quan, cụ thể như sau: - Diện tích vùng bề mặt phải rộng từ 9500 m 2 trở lên đối với tỷ lệ 1:25.000, từ 40.000 m 2 trở lên đối với tỷ lệ 1:50.000 và 150.000 m 2 trở lên đối với tỷ lệ 1:100.000 thì mới thu nhận đối tượng phủ bề mặt riêng. - Các vùng phủ bề mặt có diện tích nhỏ hơn 9500 m 2 đối với tỷ lệ 1:25.000, nhỏ hơn 40.000 m 2 đối với tỷ lệ 1:50.000 và nhỏ hơn 150.000 m 2 đối với tỷ lệ 1:100.0000 thì phải gộp vùng vào vùng liền kề phù hợp nhất. 2. Khoanh bao chi tiết vùng phủ bề mặt theo nguyên tắc sau: - Khoanh vùng rừng với mức độ chi tiết nhất là theo ranh giới loại cây rừng. Gán mã và các thuộc tính đầy đủ cho đối tượng được phân chia ở mức nhỏ nhất từ cơ sở dữ liệu nền địa lý tỷ lệ lớn hơn và các tài liệu thu thập được. - Khu vực có nhiều loại thực vật đan xen, thuộc tính đối tượng được thu nhận theo loại thực vật chiếm đa số nhưng tối thiểu phải từ 40% diện tích trở lên. - Khu vực thực phủ chiếm ưu thế, các đối tượng địa vật khác có tính rải rác, thu nhận và phân loại theo quy định của lớp phủ bề mặt. 3. Khu vực đầm lầy thu nhận cụ thể như sau: - Nếu khu vực đầm lầy có thực vật thì sẽ phân loại vùng phủ bề mặt theo loại cây và vị trí của đầm lầy trong các vùng liên quan để lựa chọn nhận mã HE- Phủ thực vật khác hoặc mã HH- Rừng. - Nếu khu vực đầm lầy không có thực vật sẽ được phân loại vào đối tượng nước mặt, mã HD01. |
|||
|
Rừng |
|
|||
|
Rừng trồng |
HH01 |
Thu nhận thống nhất với cơ sở dữ liệu nền địa lý tỷ lệ lớn hơn theo nguyên tắc tổng quát hóa. Trường hợp đối tượng mới xuất hiện cần phân tích ảnh, thu thập dữ liệu từ cơ sở dữ liệu và bản đồ lâm nghiệp để thu nhận chính xác. |
||
|
Rừng tự nhiên |
HH02 |
Thu nhận thống nhất với cơ sở dữ liệu nền địa lý tỷ lệ lớn hơn theo nguyên tắc tổng quát hóa. Trường hợp đối tượng mới xuất hiện cần phân tích ảnh, thu thập dữ liệu từ cơ sở dữ liệu và bản đồ lâm nghiệp để thu nhận chính xác. |
||
|
Phủ thực vật khác |
|
|||
|
Cây bụi |
HE01 |
Thu nhận loại cây thuộc cây bụi có chiều cao từ 1 m trở lên. Không phân biệt tên cây. |
||
|
Cây bụi ưa mặn, chua phèn |
HE02 |
Thu nhận loại cây thuộc cây bụi ưa mặn, chua phèn có chiều cao từ 1 m trở lên. Không phân biệt tên cây. |
||
|
Cây hàng năm |
HB01 |
Thu nhận diện tích cây hàng năm trong khu vực canh tác không thu nhận các diện tích vườn, ruộng nằm lẫn trong khu vực dân cư. |
||
|
Cây lâu năm |
HB02 |
Thu nhận diện tích cây lâu năm trong khu vực canh tác không thu nhận các diện tích vườn, ruộng nằm lẫn trong khu vực dân cư. |
||
|
Bề mặt là công trình |
HA01 |
Thu nhận khu vực có các công trình nhân tạo bao gồm cả nghĩa trang nằm tách biệt với khu dân cư hoặc là ranh giới ngăn cách các khu dân cư, thu nhận thuộc tính có thực vật và không có thực vật trên bề mặt công trình. Đối với bề mặt công trình là đường bộ thì thu nhận theo nguyên tắc sau: - Trường hợp bề mặt công trình giao cắt với đối tượng nước mặt có cầu giao thông thì thực hiện thu nhận bề mặt công trình đến điểm giao cắt với nước mặt (ưu tiên nước mặt). - Trường hợp bề mặt công trình giao cắt với đối tượng nước mặt có cống dưới đường thì thực hiện thu nhận bề mặt công trình liên tục, ngắt đối tượng nước mặt tại điểm giao cắt (ưu tiên bề mặt công trình). |
||
|
Bề mặt là khu dân cư |
HA02 |
Thu nhận đối tượng khu dân cư từ gói dữ liệu Dân cư, thu nhận thuộc tính có thực vật và không có thực vật trong khu dân cư |
||
|
Đất trống |
HC01 |
Thu nhận bề mặt không có công trình xây dựng hoặc thực phủ không đáng kể chủ yếu là cỏ dại mọc hoang. Các bãi bồi, bãi cát, đồi trọc, ruộng muối cũng thuộc loại đối tượng này. |
||
|
Nước mặt |
HD01 |
Thu nhận bề mặt nước của các đối tượng thủy văn, bao gồm cả mặt nước kênh mương, khu vực nuôi trồng thủy sản, khu vực đầm lầy không có thực vật. |
||
|
Thực vật đáy biển |
|
|||
|
Cỏ biển |
HK01 |
Thu nhận khu vực có cỏ biển dưới đáy biển |
||
|
Rong, tảo |
HK02 |
Thu nhận khu vực rong, tảo dưới đáy biển |
||
|
Thực vật khác |
HK03 |
Thu nhận khu vực thực vật khác dưới đáy biển |
||
B.8 ThuyVan
|
Kiểu đối tượng |
Mã đối tượng |
Thu nhận |
|||
|
1:25.000 |
1:50.000 |
1:100.000 |
|||
|
Biển Đảo |
|
||||
|
Biển |
KA01 |
Thu nhận vùng biển từ đường mép nước biển đến phạm vi xây dựng dữ liệu được chỉ ra trong dự án. |
|||
|
Đảo, quần đảo |
KA02 |
Thu nhận tất cả các đảo thuộc phạm vi xây dựng dữ liệu được chỉ ra trong dự án. Áp dụng kiểu dữ liệu GM_Surface cho các đảo có diện tích từ 2.500 m2 trở lên. Áp dụng kiểu dữ liệu GM_Point cho các trường hợp còn lại.
|
Thu nhận tất cả các đảo thuộc phạm vi xây dựng dữ liệu được chỉ ra trong dự án. Áp dụng kiểu dữ liệu GM_Surface cho các đảo có diện tích từ 5.000 m 2 trở lên. Áp dụng kiểu dữ liệu GM_Point cho các trường hợp còn lại. |
Thu nhận tất cả các đảo thuộc phạm vi xây dựng dữ liệu được chỉ ra trong dự án. Áp dụng kiểu dữ liệu GM_Surface cho các đảo có diện tích từ 20.000 m 2 trở lên. Áp dụng kiểu dữ liệu GM_Point cho các trường hợp còn lại. |
|
|
Phá |
KA03 |
Thu nhận phần mặt nước của tất cả các phá lấy theo mực nước tại thời điểm đo đạc, thu nhận thông tin. Chỉ thu nhận các mặt nước tĩnh có diện tích từ 2500 m 2 đối với tỷ lệ 1:25.000, từ 10.000 m 2 đối với tỷ lệ 1:50.000 và 40.000 m 2 đối với tỷ lệ 1:100.000. |
|||
|
Vịnh, vũng |
KA04 |
Thu nhận từ đường mép nước biển đến phạm vi xây dựng dữ liệu được chỉ ra trong dự án. Trong trường hợp khó xác định phạm vi thu nhận kiểu dữ liệu không gian GM_Point tại vị trí trung tâm của vịnh, vũng. |
|||
|
Bãi bồi |
KB01 |
Đối với các bãi bồi ven sông, ven biển, thu nhận kiểu dữ liệu GM_Surface khi các bãi bồi có diện tích từ 5000 m 2 trở lên và chiều rộng từ 50 m trở lên đối với tỷ lệ 1:25.000; các bãi bồi có diện tích từ 20.000 m 2 trở lên và chiều rộng từ 100 m trở lên đối với tỷ lệ 1:50.000; các bãi bồi có diện tích từ 80.000 m 2 trở lên và chiều rộng từ 200 m trở lên đối với tỷ lệ 1:100.000. Đối với các bãi bồi, đồi đất, cát trong lòng sông, hồ, thu nhận kiểu dữ liệu GM_Surface khi có diện tích từ 1250 m 2 và chiều rộng từ 50 m đối với tỷ lệ 1:25.000; khi có diện tích từ 5000 m 2 và chiều rộng từ 100 m đối với tỷ lệ 1:50.000; khi có diện tích từ 20.000 m 2 và chiều rộng từ 200 m đối với tỷ lệ 1:100.000. Trường hợp bãi bồi có đường biên giới quốc gia, đường địa giới đơn vị hành chính các cấp đi qua mà không đủ tiêu chí thu nhận dạng GM_Surface thì áp dụng kiểu dữ liệu GM_Point. Không được gộp các bãi bồi liền nhau khi các bãi bồi này có liên quan đến việc phân định biên giới quốc gia và địa giới đơn vị hành chính các cấp. |
|||
|
Đầm lầy |
KB02 |
Thu nhận tất cả các đối tượng đầm lầy có trong khu vực xây dựng dữ liệu có diện tích đủ theo quy định thu nhận kiểu dữ liệu hình học dạng GM_Surface theo quy định tại Bảng 3 - Quy định chung về thu nhận kiểu dữ liệu hình học của đối tượng địa lý. |
|||
|
Bãi đá dưới nước |
|
||||
|
Bãi đá dưới nước |
KC01 |
Chỉ thu nhận trong trường hợp đối tượng gây ảnh hưởng đến giao thông đường thủy hay làm biến đổi tính chất dòng chảy. Thu nhận kiểu dữ liệu GM_Surface đối với các bãi đá dưới nước có diện tích từ 2.500 m 2 trở lên và chiều rộng từ 50m trở lên đối với tỷ lệ 1:25.000, các bãi đá có diện tích từ 10.000 m 2 trở lên và chiều rộng từ 50 m trở lên đối với tỷ lệ 1:50.000, các bãi đá có diện tích từ 40.000 m 2 trở lên và chiều rộng từ 100 m trở lên đối với tỷ lệ 1:100.000. |
|||
|
Đá trên biển |
KC02 |
Thu nhận các đối tượng đá trên biển có tên theo danh mục quản lý (đá và bãi đá ven bờ không thuộc nhóm đối tượng này). Kiểu dữ liệu hình học thu nhận theo quy định tại Bảng 3 - Quy định chung về thu nhận kiểu dữ liệu hình học của đối tượng địa lý. |
|||
|
San hô |
KC03 |
Thu nhận tất cả các đối tượng rạn san hô thuộc phạm vi xây dựng dữ liệu được chỉ ra trong dự án. Kiểu dữ liệu hình học thu nhận theo quy định tại Bảng 3 - Quy định chung về thu nhận kiểu dữ liệu hình học của đối tượng địa lý. |
|||
|
Ghềnh |
KD01 |
Xác định phạm vi của ghềnh từ điểm bắt đầu tới điểm kết thúc của đoạn sông có ghềnh. Áp dụng kiểu dữ liệu GM_Surface (phụ thuộc độ rộng của ghềnh) để biểu thị đối tượng trong trường hợp xác định được phạm vi không gian của đối tượng. Áp dụng kiểu dữ liệu GM_Curve khi ghềnh có độ rộng nhỏ hơn 13 m và độ rộng sông lớn hơn 13 m đối với tỷ lệ 1:25.000. Áp dụng kiểu dữ liệu GM_Point để biểu thị vị trí bắt đầu của đoạn sông có ghềnh tính từ thượng nguồn (mang tính cảnh báo) trong trường hợp không xác định được phạm vi của đối tượng. |
Xác định phạm vi của ghềnh từ điểm bắt đầu tới điểm kết thúc của đoạn sông có ghềnh. Áp dụng kiểu dữ liệu GM_Curve khi ghềnh có chiều rộng dưới 25 m và chiều rộng sông lớn hơn 25 m. Áp dụng kiểu dữ liệu GM_Point để biểu thị vị trí bắt đầu của đoạn sông có ghềnh tính từ thượng nguồn (mang tính cảnh báo) trong trường hợp không xác định được phạm vi của đối tượng. |
Xác định phạm vi của ghềnh từ điểm bắt đầu tới điểm kết thúc của đoạn sông có ghềnh. Áp dụng kiểu dữ liệu GM_Curve khi ghềnh có chiều rộng dưới 50 m và chiều rộng sông lớn hơn 50 m. Áp dụng kiểu dữ liệu GM_Point để biểu thị vị trí bắt đầu của đoạn sông có ghềnh tính từ thượng nguồn (mang tính cảnh báo) trong trường hợp không xác định được phạm vi của đối tượng. |
|
|
Thác |
KD02 |
Thu nhận phạm vi của thác theo đường đỉnh thác. Áp dụng kiểu dữ liệu GM_Curve để biểu thị đường đỉnh của thác trên sông suối có độ rộng từ 12 m trở lên đối với tỷ lệ 1:25.000, độ rộng từ 25 m trở lên đối với tỷ lệ 1:50.000, độ rộng từ 50 m trở lên đối với tỷ lệ 1:100.000. Đường đỉnh của thác trên sông suối không đủ độ rộng áp dụng kiểu dữ liệu GM_Curve thì Áp dụng kiểu dữ liệu GM_Point để biểu thị. |
|||
|
Nguồn nước |
|
||||
|
Giếng nước |
KM01 |
Thu nhận giếng nước, mạch nước có ý nghĩa quan trọng đang được sử dụng cho các nhu cầu sản xuất hoặc sinh hoạt của cộng đồng dân cư. Giếng nước, mạch nước áp dụng kiểu dữ liệu GM_Point. |
|||
|
Mạch nước |
KM02 |
||||
|
Mạng dòng chảy |
KK01 |
1. Yêu cầu thu nhận dữ liệu không gian đối tượng - Mạng dòng chảy mặt được thu nhận phụ thuộc vào mối quan hệ với các đối tượng nước mặt và đường bờ nước. - Thu nhận toàn bộ hệ thống mạng dòng chảy mặt ao, hồ, sông suối, kênh mương nối với dòng chảy tự nhiên đảm bảo tính liên tục cho mạng lưới thủy văn. Không thu nhận mạng dòng chảy ao, hồ trong khu dân cư, không liên thông với mạng lưới thủy văn và các kênh mương nhân tạo thuộc hệ thống công trình thủy lợi, không nối với dòng chảy tự nhiên. - Thu nhận riêng biệt đối với mỗi nhánh sông, suối, kênh mương và các nhánh liên thông với nhau sao cho hướng các nhánh dòng chảy phải tuân theo quy luật biến đổi độ dốc tự nhiên của địa hình. - Đối với sông, suối, kênh mương có độ rộng từ 12,5 m trở lên đối với tỷ lệ 1:25.000, từ 25 m trở lên đối với tỷ lệ 1:50.000 và độ rộng từ 50 m trở lên đối với tỷ lệ 1:100.000 (kiểu dữ liệu GM_Surface) thu nhận đối tượng mạng dòng chảy mặt là đường trung tuyến tính theo đường mép nước. - Đoạn sông thu nhận kiểu dữ liệu GM_Surface có một bãi bồi ở giữa, thể hiện đường mạng dòng chảy mặt rẽ nhánh đi hai bên. Khi có nhiều bãi bồi liền kề ở giữa, coi cả cụm bãi bồi như một bãi bồi lớn để thu nhận giống trường hợp có một bãi bồi. - Đối với sông suối, kênh mương dạng GM_Curve, thu nhận mạng dòng chảy mặt chính là đối tượng sông suối, kênh mương đó. Khi thu nhận, vị trí sông suối phải trùng đường tâm của dòng chảy mặt. - Mạng dòng chảy mặt sông suối một nét nối với tim sông suối hai nét thể hiện sao cho phù hợp với hướng của dòng chảy. - Thu nhận hướng dòng chảy cho từng nhánh dòng chảy mặt. - Những đối tượng là hồ, ao có liên thông với mạng lưới dòng chảy, mạng dòng chảy mặt thu nhận đường chính giữa sao cho phù hợp với hướng của dòng chảy. - Chỉ thu nhận đối với kênh nối vào dòng chảy tự nhiên và tàu thuyền di chuyển được. - Thu nhận các đoạn sông, suối có chiều dài từ 250 m trở lên đối với tỷ lệ 1:25.000, từ 500 m trở lên đối với tỷ lệ 1:50.000 và từ 1000 m trở lên đối với tỷ lệ 1:100.000. - Thu nhận sông, suối phải đảm bảo giữ được đặc trưng mạng lưới sông, suối, khoảng cách giữa các sông, suối không nhỏ hơn 250 m đối với tỷ lệ 1:25.000, 500 m đối với tỷ lệ 1:50.000 và 1000 m đối với tỷ lệ 1:100.000. - Những đối tượng là hồ có liên thông với mạng lưới dòng chảy, mạng dòng chảy mặt thu nhận đường chính giữa sao cho phù hợp với hướng của dòng chảy. Tách riêng đoạn mạng dòng chảy mặt trong hồ. Thuộc tính loại dòng chảy của đoạn này nhận giá trị 2 Mặt nước tĩnh và thuộc tính ten thu nhận tên của hồ. 2. Yêu cầu thu nhận dữ liệu thuộc tính đối tượng a) Thuộc tính chiều rộng Thu nhận thuộc tính chiều rộng của sông suối theo kích thước chiều rộng trung bình của cả tuyến dòng chảy, đảm bảo phân biệt được độ rộng từ từ 12,5 m trở lên đối với tỷ lệ 1:25.000, từ 25 m trở lên đối với tỷ lệ 1:50.000 và 50 m trở lên đối với tỷ lệ 1:100.000. b) Thuộc tính cấp hạng dòng chảy Phân cấp hạng dòng chảy phải có biên tập kỹ thuật hướng dẫn trên cơ sở các tài liệu địa lý tự nhiên về các hệ thống sông, hệ thống các lưu vực sông của Việt Nam và các văn bản quy phạm pháp luật có liên quan để hướng dẫn chung trong khu vực thành lập cơ sở dữ liệu nền địa lý quốc gia, xác định dòng chảy chính và các phụ lưu từ cấp 1 đến cấp 7 và các phụ lưu còn lại hợp vào dòng chảy chính theo các hệ thống sông của Việt Nam. Theo đó việc phân cấp hạng dòng chảy phải tham khảo các tài liệu sau: * Quyết định số 1989/QĐ-TTg ngày 01 tháng 11 năm 2010 của Thủ tướng Chính phủ về việc ban hành danh mục lưu vực sông liên tỉnh. * Quyết định số 341/QĐ-BTNMT ngày 23 tháng 03 năm 2012 của Bộ trưởng Bộ Tài nguyên và Môi trường về việc ban hành danh mục lưu vực sông nội tỉnh. * Quyết định số 1757/QĐ-BTNMT ngày 11 tháng 8 năm 2020 về việc ban hành danh mục nguồn nước liên tỉnh và danh mục nguồn nước liên quốc gia (nguồn nước mặt). - Các dòng chảy chính của các hệ thống sông lớn: sông Bằng Giang, sông Kì Cùng, sông Thái Bình, Sông Hồng, Sông Mã, Sông Cả, sông Thu Bồn, Sông Ba, sông Đồng Nai, sông Vàm Cỏ, sông Mê Kông, sông Cửu Long, sông Xrêpốk, sông Xê Băng Hiêng, sông Nậm Rốm. - Các dòng chảy chính của các hệ thống sông nhỏ gồm: + Hệ thống các sông duyên hải Quảng Ninh: sông Ka Long, sông Tiên Yên, sông Ba Chẽ, sông Hà Cối, sông Đầm Hà, sông Mông Dương, Diễn Vọng, Sông Trới, Sông Míp. + Hệ thống sông duyên hải Bắc Nghệ An: sông Hoàng Mai, sông Hữu Bằng sông Bùng), sông Khê Dua, sông Độ Ông, Sông Dứa. + Hệ thống sông duyên hải Bình -Trị -Thiên: Sông Gianh, sông Nhật Lệ, sông Bến Hải, sông Quảng Trị, Sông Hương. + Hệ thống các sông duyên hải Nam Trung Bộ: sông Trà Khúc, sông Cái Phan Rang, sông Côn sông Hà Giao, Bình Định), sông Ba Kì, sông Trà Bồng, Sông Vệ, sông An Lão, sông Kì Lộ, sông Cái Ninh Hòa, sông Cái Nha Trang, sông Lòng Sông, Sông Lũy, sông Cái Phan Thiết, Sông Phan, Sông Dinh... + Hệ thống các sông miền Tây Nam châu thổ sông Cửu Long: sông Cái Lớn, sông Cái Bé, sông Ông Đốc, sông Bẩy Hạp, sông Cửa Lớn, sông Gành Hào, sông Mĩ Thạnh,...và các kênh đào Vĩnh Tế, Tri Tôn, Ba Thê, Hà Tiên - Rạch Giá, Rạch Sỏi, Cái Bè, Ô Môn, Xã Nô, Chắc Bằng, Phụng Hiệp, Cà Mau - Bạc Liêu… - Sau khi xác định được các dòng chảy chính, phân cấp các phụ lưu của dòng chảy chính theo cấp tương ứng từ cấp 1 đến cấp 6 đối với các sông, suối có nước thường xuyên, phân biệt được lưu vực sông. Các suối nhỏ không phân biệt rõ lưu vực sông và các suối nhỏ có nước theo mùa phân loại vào cấp “khác”. |
|||
|
Điểm độ cao mực nước |
KE01 |
Thu nhận tại các vị trí đặc trưng trên đường mép nước của các sông, suối, hồ ao lớn. |
|||
|
Điểm sông suối mất tích |
KE02 |
Thu nhận vị trí mất tích và xuất hiện của hệ thống sông suối, chỉ thu nhận khi khoảng cách của 2 điểm này lớn hơn 250m đối với tỷ lệ 1:25.000, lớn hơn 500 m đối với tỷ lệ 1:50.000 và lớn hơn 1000 m đối với tỷ lệ 1:100.000. |
|||
|
Đường bờ nước |
KE03 |
Đối với các đối tượng mang tính nhân tạo (ao, hồ, kênh mương), đường bờ nước được thu nhận thông qua vết cắt xẻ địa hình (đào, đắp). Đối với các đối tượng mang tính tự nhiên sông, suối, hồ, đầm lớn), đường bờ nước phải được xác định sau khi xem xét trên cả phạm vi địa hình rộng lớn. Từ đó, tiến hành tổng hợp dựa theo các giá trị độ cao địa hình dọc theo đường bình độ thấp nhất hoặc dựa vào độ ổn định của địa hình dải ven bờ. Quá trình tổng hợp thông tin về đường bờ cần tham chiếu đến các đối tượng liên quan khác như tình trạng canh tác, thời gian sử dụng đất nhiều nhất trong năm của các dải ven bờ. Trong mọi trường hợp, đường bờ nước phải là một đối tượng liên tục, đảm bảo quan hệ hình học (Topology) với đối tượng nước mặt tương ứng. Mức độ thu nhận phụ thuộc vào Quy định thu nhận của các kiểu đối tượng MatNuocTinh, MatNuocSongSuoi, KenhMuong. Thu nhận thuộc tính loaiTrangThaiDuongBoNuoc như sau: - Rõ ràng: Trường hợp sông, suối, kênh, rạch đã được kè bờ hoặc có thể nhận dạng thông qua đường xẻ sâu, bờ lở đất hoặc bờ đắp cao để hình thành sông chứa của ao, hồ, sông, suối, kênh mương. - Khó xác định: Những khu vực bề mặt địa hình trên bờ phức tạp hoặc đã chịu tác động nhân tạo làm phá vỡ đường bờ tự nhiên, khu vực không có dấu hiệu để nhận dạng, dòng chảy qua đầm lầy. - Đường bờ sông, suối, ao, hồ có nước theo mùa. Đối với đường bờ biển: Thu nhận từ cơ sở dữ liệu nền địa lý tỷ lệ lớn hơn hoặc thu nhận đường mép nước biển cao nhất trung bình trong năm theo tài liệu của cơ quan quản lý chuyên ngành. |
|||
|
Đường mép nước |
KE05 |
Thu nhận đường mép nước tại những khu vực khoảng cách từ đường mép nước đến đường bờ nước từ 12,5 m đối với tỷ lệ 1:25.000, từ 25 m đối với tỷ lệ 1:50.000 và từ 50 m đối với tỷ lệ 1:100.000. Tổng hợp đường mép nước tại khu vực đường mép nước khác nhau về vị trí do thời điểm thu nhận khác nhau. Không thu nhận đường mép nước đối với các đối tượng ao, hồ nhỏ. |
|||
|
Ranh giới nước mặt quy ước |
KE06 |
Thu nhận để khép vùng hoặc phân chia các đối tượng nước mặt, bao gồm: - Đường phân chia tương đối giữa các phần nước mặt liền kề nhau của ao, hồ, đầm; sông, suối; kênh, mương; phá; phân chia tại các cửa sông nơi giao với biển. Trường hợp khu vực cửa sông có liên quan đến đường biên giới, địa giới phải xác định theo nguồn dữ liệu biên giới quốc gia, địa giới đơn vị hành chính mới nhất kèm theo thuộc tính ten (tên cửa sông) nếu có. - Đường khép vùng cho từng nhánh nước mặt của các dòng chảy, bao gồm cả trường hợp các đối tượng cùng loại ranh giới nước mặt nhưng khác tên. |
|||
|
Mặt nước sông suối |
KL01 |
Thu nhận bề mặt của các đối tượng sông suối hai nét. Mặt nước sông suối được xác định từ các đối tượng đường bờ nước và đường mép nước theo mực nước tại thời điểm điều tra. Trong mọi trường hợp, mặt nước sông suối phải đảm bảo quan hệ hình học (Topology) với đối tượng đường bờ nước và đường mép nước |
|||
|
Mặt nước |
|
||||
|
Ao, hồ, đầm |
KL02 |
Chỉ thu nhận các ao, hồ, đầm có chiều rộng từ 25 m trở lên và diện tích lớn hơn 1250 m 2 , Trường hợp ở khu vực hiếm nước thì thu nhận ao, hồ, đầm có chiều rộng từ 12.5 m trở lên. Trường hợp có đường biên giới quốc gia hoặc đường địa giới đơn vị hành chính đi qua thì thu nhận đầy đủ. |
Chỉ thu nhận các ao hồ có chiều rộng từ 50 m và diện tích từ 5.000 m 2 trở lên. Trường hợp ở khu vực hiếm nước thì thu nhận ao, hồ, đầm có chiều rộng từ 25 m trở lên. Trường hợp có đường biên giới quốc gia hoặc đường địa giới đơn vị hành chính đi qua thì thu nhận đầy đủ. |
Chỉ thu nhận các ao hồ có chiều rộng từ 100 m và diện tích lớn hơn 20.000 m 2 . Trường hợp ở khu vực hiếm nước thì thu nhận ao, hồ, đầm có chiều rộng từ 50 m trở lên. Trường hợp có đường biên giới quốc gia hoặc đường địa giới đơn vị hành chính đi qua thì thu nhận đầy đủ. |
|
|
Hồ chứa |
KL03 |
Biểu thị phần mặt nước hồ chứa của công trình thuỷ lợi, thuỷ điện tại thời điểm thu nhận thông tin. Chỉ thu nhận các mặt nước hồ có diện tích từ 1250 m 2 . Trường hợp có đường biên giới quốc gia hoặc đường địa giới đơn vị hành chính đi qua thì thu nhận đầy đủ. |
Biểu thị phần mặt nước hồ chứa của công trình thuỷ lợi, thuỷ điện tại thời điểm thu nhận thông tin. Chỉ thu nhận các mặt nước hồ có diện tích từ 5.000 m 2 trở lên. Trường hợp có đường biên giới quốc gia hoặc đường địa giới đơn vị hành chính đi qua thì thu nhận đầy đủ. |
Biểu thị phần mặt nước hồ chứa của công trình thuỷ lợi, thuỷ điện tại thời điểm thu nhận thông tin. Chỉ thu nhận các mặt nước hồ có diện tích từ 20.000 m 2 . Trường hợp có đường biên giới quốc gia hoặc đường địa giới đơn vị hành chính đi qua thì thu nhận đầy đủ. |
|
|
Bờ kè, bờ cạp |
KG01 |
Thu nhận các đoạn bờ kè, bờ cạp có chiều dài từ 250 m trở lên. Khoảng cách hình chiếu giữa đường đỉnh và đường chân đối tượng từ 125 m trở lên thì thu nhận cả đường chân. |
Thu nhận các đoạn bờ kè, bờ cạp có chiều dài từ 500 m trở lên. Khoảng cách hình chiếu giữa đường đỉnh và đường chân đối tượng từ 250 m trở lên thì thu nhận cả đường chân. |
Thu nhận các đoạn bờ kè, bờ cạp có chiều dài từ 1000 m trở lên. Khoảng cách hình chiếu giữa đường đỉnh và đường chân đối tượng từ 500 m trở lên thì thu nhận cả đường chân. |
|
|
Cống thuỷ lợi |
KG02 |
Thu nhận tất cả các cống có thiết bị, không có thiết bị và cống dưới đê, dưới đập khi đê, đập có độ rộng từ 12,5 m trở lên. Thu nhận kiểu GM_Curve cho cống có thiết bị trên các kênh, mương, có độ rộng từ 12,5 m trở lên. Thu nhận kiểu dữ liệu GM_Point cho các trường hợp còn lại. |
Thu nhận tất cả các cống có thiết bị, không có thiết bị và cống dưới đê, dưới đập khi đê, đập có độ rộng từ 25 m trở lên. Thu nhận kiểu GM_Curve cho cống có thiết bị trên các kênh, mương, có độ rộng từ 25 m trở lên. Áp dụng kiểu dữ liệu GM_Point cho các trường hợp còn lại. |
Thu nhận tất cả các cống có thiết bị, không có thiết bị và cống dưới đê, dưới đập khi đê, đập có độ rộng từ 50 m trở lên. Thu nhận kiểu GM_Curve cho cống có thiết bị trên các kênh, mương, có độ rộng từ 50 m trở lên. Áp dụng kiểu dữ liệu GM_Point cho các trường hợp còn lại. |
|
|
Đập |
KG03 |
Thu nhân vị trí mặt đập. Áp dụng kiểu dữ liệu GM_Surface để biểu thị mặt đập có độ rộng từ 12.5 m trở lên; Trường hợp độ rộng nhỏ hơn áp dụng kiểu dữ liệu GM_Curve. |
Thu nhận vị trí mặt đập. Chỉ áp dụng kiểu dữ liệu GM_Curve. |
Thu nhận vị trí mặt đập. Chỉ áp dụng kiểu dữ liệu GM_Curve. |
|
|
Đê |
KG04 |
Thu nhận vị trí mặt đê khi đê có chiều dài từ 250 m trở lên. Áp dụng kiểu dữ liệu GM_Surface để biểu thị mặt đê có độ rộng từ 12,5m trở lên; Trường hợp độ rộng nhỏ hơn áp dụng kiểu dữ liệu GM_Curve. |
Thu nhận vị trí mặt đê khi có chiều dài từ 500 m trở lên. Áp dụng kiểu dữ liệu GM_Surface để biểu thị mặt đê có độ rộng từ 25 m trở lên; Trường hợp độ rộng nhỏ hơn áp dụng kiểu dữ liệu GM_Curve. |
Thu nhận vị trí mặt đê khi có chiều dài từ 1000 m trở lên. Áp dụng kiểu dữ liệu GM_Surface để biểu thị mặt đê có độ rộng từ 50 m trở lên; Trường hợp độ rộng nhỏ hơn áp dụng kiểu dữ liệu GM_Curve. |
|
|
Công trình trên đê |
|
||||
|
Cửa khẩu qua đê |
KH01 |
Thu nhận tất cả các cửa khẩu qua đê và điếm canh đê. Thu nhận kiểu dữ liệu GM_Point cho điếm canh đê. |
Không thu nhận |
Không thu nhận |
|
|
Điếm canh đê |
KH02 |
||||
|
Kênh mương |
KG05 |
Thu nhận toàn bộ các tuyến kênh mương có liên quan đến đường biên giới quốc gia, địa giới hành đơn vị chính và các tuyến kênh mương có độ rộng và độ sâu từ 1 m trở lên, chiều dài từ 250m trở lên đối với tỷ lệ 1:25.000, từ 500 m trở lên đối với tỷ lệ 1:50.000 và 1000 m trở lên đối với tỷ lệ 1:100.000, có nguồn dẫn nước và các đối tượng liên quan (trạm bơm, nơi canh tác, nuôi trồng thuỷ sản...). Đối với khu vực có mật độ kênh mương dày đặc như khu vực đồng bằng sông Cửu Long, chọn lọc, bỏ bớt kênh mương nội đồng kênh cấp 5 và kênh cấp 4 sao cho khoảng cách giữa các sông, rạch, kênh mương từ 150 m trở lên đối với tỷ lệ 1:25.000, từ 300 m trở lên đối với tỷ lệ 1:50.000 và 600m trở lên đối với tỷ lệ 1:100.000. Tùy thuộc độ rộng tuyến kênh mương áp dụng kiểu dữ liệu không gian GM_Surface hoặc GM_Curve. Khi áp dụng kiểu dữ liệu không gian GM_Curve vị trí tuyến kênh mương phải trùng với đường tâm của dòng nước mặt. Mỗi nhánh kênh, mương là một đối tượng riêng biệt nhưng các nhánh phải liên thông với nhau và liên thông với nguồn dẫn. Không thu nhận các đoạn kênh mương rời rạc, không thể xác định được nguồn dẫn hoặc đã bỏ không sử dụng. |
|||
|
Máng dẫn nước |
KG06 |
Thu nhận đường tâm của các công trình thuỷ lợi kiểu máng tưới, tiêu. Trường hợp máng dẫn có vai trò liên thông các tuyến kênh mương giao nhau không cùng mức phải chuẩn hoá đối tượng theo đúng thực tế. |
Chỉ thu nhận những máng được xây dựng ổn định, chắc chắn có chiều dài từ 100 m trở lên đối với tỷ lệ 1:50.000 và 200 m trở lên đối với tỷ lệ 1:100.000 |
||
|
Mặt bờ kênh mương |
KG07 |
Thu nhận vị trí mặt bờ kênh mương ở một bên hoặc hai bên đường bờ nước. Áp dụng kiểu dữ liệu GM_Surface để biểu thị mặt bờ kênh, mương rộng từ 12,5m trở lên; Trường hợp độ rộng nhỏ hơn áp dụng kiểu dữ liệu GM_Curve. Mặt bờ kênh mương là đường giao thông nối với đường chính hoặc nối các khu dân cư với đường chính thì phân loại ở nhóm đối tượng giao thông. |
Không thu nhận |
Không thu nhận |
|
|
Taluy công trình thủy lợi |
KG08 |
Thu nhận taluy của các công trình thủy lợi như: đê, đập, kênh, mương có chiều dài từ 250m trở lên và tỉ sâu hoặc tỉ cao từ 2m trở lên. Trường hợp giá trị tỉ cao hoặc tỉ sâu giữa đường đỉnh taluy và chân taluy chênh nhau quá 2m phải tách đoạn taluy thành đối tượng riêng; Khoảng cách hình chiếu giữa đường đỉnh và đường chân đối tượng từ 38m trở lên thì thu nhận cả đường chân. |
Không thu nhận |
Không thu nhận |
|
|
Trạm bơm |
KG09 |
Thu nhận khu vực có lắp đặt thiết bị bơm nước liên quan đến các công trình thủy lợi (kênh mương, máng tưới tiêu...), không thu nhận các trạm bơm tạm thời, dã chiến. Khu vực có diện tích từ 90.000 m 2 trở lên áp dụng kiểu dữ liệu GM_Surface. Trường hợp còn lại áp dụng kiểu dữ liệu GM_Point. |
Không thu nhận |
Không thu nhận |
|
|
Địa danh BienDao |
DA01 |
Thu nhận tên gọi của các yếu tố biển, hải đảo: mũi đất, bán đảo, biển, eo biển, vịnh cửa sông và các yếu tố địa lý đáy biển. Các đối tượng không thu nhận được phạm vi không gian thì thu nhận địa danh |
|||
III. Hướng dẫn chi tiết thu nhận và chuẩn hóa mạng đường bộ Cách thu nhận đối tượng mạng đường bộ trong quan hệ Topology
|
Minh họa |
Giải thích hình vẽ |
Mô tả |
|
|
Hình minh họa bên cạnh thì đường A không bị phân đoạn tại chỗ giao với đường B mà tại vị trí đó sẽ có 1 đỉnh của đường A. Một nút được tạo ở vị trí giao là của đường B. |
Giao tại ngã ba: - Đường trung tuyến đường nhánh phải mở rộng đến vị trí giao với đường trung tuyến đường chính. - Trong trường hợp cùng cấp thì tất cả đường trung tuyến của đường phải mở rộng vào đến vị trí trung tâm ngã ba. |
|
|
||
|
|
Cả hai đường khi qua ngã tư đều không đổi thuộc tính, cho nên không phân đoạn tại vị trí giao nhau. Tại vị trí giao nhau thì phải tạo đỉnh cho hai đối tượng. |
Giao nhau tại ngã tư không có đường vòng xuyến: - Đường trung tuyến của đường bộ không bị phân đoạn nếu như không thay đổi thuộc tính. |
|
|
Có một trong số các đối tượng thay đổi thuộc tính qua ngã tư: Đối tượng nào thay đổi thuộc tính thì bị phân đoạn tại vị trí giao nhau. |
|
|
|
Đối với đường có giải phân cách cố định Các quy tắc thu nhận dữ liệu được áp dụng giống với trường hợp không có giải phân cách Tại vị trí giao nhau giữa các đường trung tuyến của đường thì phải tạo đỉnh cho các đối tượng |
|
|
|
|
Giao nhau tại ngã tư có vòng xuyến cố định. - Tạo thêm đoạn đường chạy vòng theo vòng xuyến - Các đối tượng đường trung tuyến của đường bộ phải giao với vòng xuyến (áp dụng cho mọi trường hợp) |
|
|
|
2. Cách chuẩn hóa các thuộc tính của Đường Bộ
a) Vị trí
- Đoạn đường dẫn lên đường trên cao nhận giá trị vị trí mức đường tại điểm lên.
- Đoạn đường dẫn xuống nhận giá trị vị trí mức đường tại điểm xuống.
b) Độ rộng
Độ rộng đường trung tuyến của đường bộ tương ứng với độ rộng nền, lòng đường, được lấy theo số liệu điều tra mới nhất tại cấp quản lý trực tiếp hoặc tài liệu do ngành giao thông công bố hoặc theo kết quả đo đạc thực tế.
Giá trị độ rộng có kiểu dữ liệu là số thực (real) nhưng độ chính xác đo đạc lấy chẵn đến mét. Theo đó, thuộc tính độ rộng được khái quát hóa để có thể đại diện cho tất cả các đoạn đường trên toàn tuyến khi sự thay đổi độ rộng giữa các đoạn thành phần dưới 1 m.
c) Loại chất liệu trải mặt
Thuộc tính loaiChatLieuTraiMat được xác định cho từng đoạn theo thông tin quản lý nền mặt đường của ngành giao thông hoặc số liệu điều tra.
Chất liệu trải mặt xác định theo thực tế tại thời điểm điều tra và thực hiện cho các tuyến đường đã hoàn thành và đưa vào sử dụng, không xác định cho các tuyến đường còn đang xây dựng.
III. Hướng dẫn chi tiết thu nhận và chuẩn hóa mạng dòng chảy mặt
* Cách thu nhận đối tượng mạng dòng chảy mặt trong quan hệ Topology
|
Minh họa |
Giải thích hình vẽ |
|
|
Hình minh họa thể hiện mạng dòng chảy mặt giao với đoạn cầu giao thông (đối tượng 2 nét) |
|
|
Hình minh họa thể hiện mạng dòng chảy mặt giao với đoạn cầu giao thông (đối tượng 1 nét) |
|
|
Hình minh họa thể hiện mạng dòng chảy mặt qua vùng nước mặt ổn định, nhưng mạng dòng chảy mặt qua vùng nước mặt là giả định. |
|
|
|
|
|
|
|
|
Hình minh họa thể hiện mạng dòng chảy mặt qua vùng nước mặt không ổn định, nhưng đoạn tim dòng chảy qua vùng nước mặt là xác định được. |
|
|
|
|
|
|
|
|
|
|
|
|
|
|
Trường hợp dòng chảy giao nhau giữa các đảo, bãi bồi... thì trục mạng dòng chảy mặt được thể hiện như hình bên. |
|
|
Trường hợp có nhiều đảo, bãi bồi. ở giữa dòng chảy thì trục mạng dòng chảy mặt được thể hiện như hình bên. |
|
|
Trường hợp hồ có nhiều nhánh nhỏ, chỉ thu nhận các nhánh chính tạo thành mạng dòng chảy với các sông, suối. |
Phụ lục C
(Quy định)
Chất lượng cơ sở dữ liệu nền địa lý quốc gia tỷ lệ 1:25.000, 1:50.000, 1:100.000
1 Các tiêu chí chất lượng áp dụng để đánh giá chất lượng cơ sở dữ liệu nền địa lý quốc gia tỷ lệ 1:25.000, 1:50.000, 1:100.000
|
STT |
Tiêu chí chất lượng dữ liệu địa lý |
Tiêu chí thành phần |
Nội dung đánh giá |
Phép đo chất lượng |
|
1 |
Mức độ đầy đủ của dữ liệu |
Mức độ dư thừa thông tin |
- Đối tượng - Thuộc tính đối tượng - Quan hệ đối tượng |
Xác định tỷ lệ thông tin dư thừa Xác định số phần tử thông tin dư thừa Tính phần trăm thông tin dư thừa |
|
Mức độ thiếu thông tin |
- Đối tượng - Thuộc tính đối tượng - Quan hệ đối tượng |
Xác định tỷ lệ thông tin thiếu Xác định số phần tử thông tin thiếu Tính phần trăm thông tin thiếu |
||
|
2 |
Mức độ phù hợp của dữ liệu với mô hình cấu trúc dữ liệu |
Tuân thủ lược đồ ứng dụng |
- Kiểu đối tượng - Thuộc tính đối tượng |
Xác định số phần tử thông tin không tuân thủ theo mô cấu trúc dữ liệu khái niệm |
|
Tuân thủ miền giá trị |
Thuộc tính đối tượng |
Xác định số thuộc tính của đối tượng không tuân thủ miền giá trị |
||
|
Tuân thủ định dạng |
Tập dữ liệu |
Xác định tỷ lệ đối tượng được lưu trữ không tuân thủ mô hình cấu trúc dữ liệu vật lý |
||
|
Tuân thủ quan hệ không gian |
- Kiểu đối tượng - Đối tượng |
Xác định số đối tượng trùng lặp Xác định số lỗi tự chồng đè của cung Xác định các cung tự chồng đè Xác định số lỗi tự cắt nhau của cung Xác định các cung tự cắt Xác định số lỗi đỉnh treo của cung Các cung có đỉnh treo Xác định tỷ lệ lỗi vùng nhỏ Xác định lỗi vùng nhỏ Xác định số bề mặt chồng xếp không hợp lệ Xác định lỗi chồng xếp bề mặt Xác định số khoảng hở giữa các bề mặt Xác định khoảng hở giữa các bề mặt Xác định số lỗi bề mặt tự giao không hợp lệ Xác định bề mặt tự giao Xác định điểm không nằm tại vị trí đầu, cuối cung Xác định đầu, cuối cung không trùng với vị trí của điểm Xác định cung không trùng với cung Xác định số lỗi quan hệ giữa đường biên và bề mặt |
||
|
|
|
|
|
Xác định số lỗi quan hệ giữa đường biên và bề mặt Xác định số lỗi quan hệ giữa bề mặt và đường biên Xác định số lỗi chồng xếp không hợp lệ giữa cung và bề mặt |
|
3 |
Độ chính xác vị trí của đối tượng địa lý |
Độ chính xác tuyệt đối về mặt phẳng |
Thuộc tính không gian |
Xác định sai số trung phương vị trí mặt phẳng |
|
Độ chính xác tương đối về mặt phẳng |
Thuộc tính không gian |
|
||
|
Độ chính xác tuyệt đối về độ cao |
Thuộc tính không gian |
Xác định sai số trung phương độ cao |
||
|
Độ chính xác tương đối về độ cao |
Thuộc tính không gian |
|
||
|
4 |
Độ chính xác thời gian của đối tượng địa lý |
Tính hợp lệ |
Thuộc tính thời gian |
Xác định độ chính xác thời gian Xác định phần trăm thông tin nhận giá trị đúng |
|
5 |
Mức độ chính xác của thuộc tính chủ đề |
Phân loại đúng |
- Đối tượng - Thuộc tính đối tượng |
Xác định số thông tin phân loại sai Xác định tỷ lệ thông tin phân loại sai Xác định phần trăm thông tin phân loại đúng |
|
Độ chính xác thuộc tính định tính |
Thuộc tính đối tượng |
Xác định phần trăm thuộc tính nhận giá trị đúng |
||
|
Độ chính xác thuộc tính định lượng |
Thuộc tính đối tượng |
Xác định độ chính xác thuộc tính định lượng |
2 Các phép đo chất lượng áp dụng để đánh giá chất lượng cơ sở dữ liệu nền địa lý quốc gia tỷ lệ 1:25.000, 1:50.000, 1:100.000
2.1 Các phép đo chất lượng cơ bản
|
Tên phép đo chất lượng cơ bản |
Mô tả |
Ví dụ |
Kiểu giá trị |
|
Xác định lỗi |
Xác định phần tử dữ liệu có lỗi hay không - “Đúng” là có lỗi - “Sai” là không có lỗi |
Sai |
Boolean (logic) |
|
Đếm lỗi |
Tổng số lỗi được phát hiện trong dữ liệu. |
11 |
Số nguyên |
|
Đếm phần tử đúng |
Tổng số phần tử đúng trong dữ liệu. |
189 |
Số nguyên |
|
Tính phần trăm phần tử lỗi |
Số phần tử lỗi chia cho tổng số phần tử được kiểm tra nhân với 100. |
1,89% |
Phần trăm |
|
Tính phần trăm phần tử đúng |
Số phần tử đúng chia cho tổng số phần tử được kiểm tra nhân với 100. |
95% |
Phần trăm |
|
Xác định tỷ lệ lỗi |
Là tỷ số phần tử lỗi trên số phần tử kiểm tra |
11:582 |
Tỷ lệ |
2.2 Các phép đo chất lượng cụ thể
2.2.1 Xác định tỷ lệ thông tin dư thừa
|
Tên phép đo chất lượng |
Xác định tỷ lệ thông tin dư thừa |
|
Tên phép đo chất lượng cơ bản |
Xác định tỷ lệ lỗi |
|
Định nghĩa |
Tỷ lệ giữa tổng số phần tử thông tin (đối tượng, thuộc tính đối tượng, quan hệ đối tượng) dư thừa trên tổng số thông tin phải thu nhận trong phạm vi dữ liệu được kiểm tra |
|
Kiểu giá trị |
Tỷ lệ (ví dụ, 3:1000) |
|
Đơn vị đo |
% Phần tử thông tin (đối tượng, thuộc tính đối tượng, quan hệ đối tượng) |
2.2.2 Xác định số phần tử thông tin dư thừa
|
Tên phép đo chất lượng |
Xác định số phần tử thông tin dư thừa |
|
Tên phép đo chất lượng cơ bản |
Đếm lỗi |
|
Định nghĩa |
Tổng số phần tử thông tin (đối tượng, thuộc tính đối tượng, quan hệ đối tượng) dư thừa trong phạm vi dữ liệu được kiểm tra |
|
Kiểu giá trị |
Số nguyên |
|
Đơn vị đo |
Phần tử thông tin (đối tượng, thuộc tính đối tượng, quan hệ đối tượng) |
2.2.3 Tính phần trăm thông tin dư thừa
|
Tên phép đo chất lượng |
Tính phần trăm thông tin dư thừa |
|
Tên phép đo chất lượng cơ bản |
Tính phần trăm phần tử lỗi |
|
Định nghĩa |
Số phần tử thông tin (đối tượng, thuộc tính đối tượng, quan hệ đối tượng) dư thừa chia cho tổng số phần tử thông tin trong phạm vi kiểm tra dữ liệu nhân với 100 |
|
Kiểu giá trị |
Phần trăm |
|
Đơn vị đo |
Phần tử thông tin (đối tượng, thuộc tính đối tượng, quan hệ đối tượng) |
2.2.4 Xác định tỷ lệ thông tin thiếu
|
Tên phép đo chất lượng |
Xác định tỷ lệ thông tin thiếu |
|
Tên phép đo chất lượng cơ bản |
Xác định tỷ lệ lỗi |
|
Định nghĩa |
Tỷ lệ giữa tổng số phần tử thông tin (đối tượng, thuộc tính đối tượng, quan hệ đối tượng) thiếu trên tổng số phần tử thông tin phải thu nhận trong phạm vi dữ liệu được kiểm tra |
|
Kiểu giá trị |
Tỷ lệ (ví dụ, 3:1000) |
|
Đơn vị tính |
Phần tử thông tin (đối tượng, thuộc tính đối tượng, quan hệ đối tượng) |
2.2.5 Xác định số phần tử thông tin thiếu
|
Tên phép đo chất lượng |
Xác định số phần tử thông tin thiếu |
|
Tên phép đo chất lượng cơ bản |
Đếm lỗi |
|
Định nghĩa |
Tổng số phần tử thông tin (đối tượng, thuộc tính đối tượng, quan hệ đối tượng) thiếu trong phạm vi dữ liệu được kiểm tra |
|
Kiểu giá trị |
Số nguyên |
|
Đơn vị đo |
Phần tử thông tin (đối tượng, thuộc tính đối tượng, quan hệ đối tượng) |
2.2.6 Tính phần trăm thông tin thiếu
|
Tên phép đo chất lượng |
Tính phần trăm thông tin thiếu |
|
Tên phép đo chất lượng cơ bản |
Đếm lỗi |
|
Định nghĩa |
Số phần tử thông tin (đối tượng, thuộc tính đối tượng, quan hệ đối tượng) thiếu chia cho tổng số phần tử thông tin trong phạm vi kiểm tra dữ liệu nhân với 100 |
|
Kiểu giá trị |
Phần trăm |
|
Đơn vị đo |
Phần tử thông tin (đối tượng, thuộc tính đối tượng, quan hệ đối tượng) |
2.2.7 Xác định số phần tử thông tin không tuân thủ theo mô cấu trúc dữ liệu khái niệm
|
Tên phép đo |
Xác định số phần tử thông tin không tuân thủ theo mô cấu trúc dữ liệu khái niệm |
|
Tên phép đo chất lượng cơ bản |
Đếm lỗi |
|
Định nghĩa |
Tổng số phần tử thông tin dữ liệu (đối tượng, thuộc tính đối tượng) không tuân thủ theo mô cấu trúc dữ liệu khái niệm |
|
Kiểu giá trị |
Số nguyên |
|
Đơn vị đo |
Phần tử thông tin |
2.2.8 Xác định số thuộc tính của đối tượng không tuân thủ miền giá trị
|
Tên phép đo |
Xác định số thuộc tính của đối tượng không tuân thủ miền giá trị |
|
Tên phép đo chất lượng cơ bản |
Đếm lỗi |
|
Định nghĩa |
Xác định tổng số thuộc tính của đối tượng không tuân thủ miền giá trị được quy định trong mô hình cấu trúc dữ liệu khái niệm |
|
Kiểu giá trị |
Số nguyên |
|
Đơn vị đo |
Số thuộc tính |
2.2.9 Xác định tỷ lệ đối tượng được lưu trữ không tuân thủ mô hình cấu trúc dữ liệu vật lý
|
Tên phép đo |
Xác định tỷ lệ đối tượng được lưu trữ không tuân thủ mô hình cấu trúc dữ liệu vật lý |
|
Tên phép đo chất lượng cơ bản |
Xác định tỷ lệ lỗi |
|
Định nghĩa |
Tỷ lệ giữa tổng số đối tượng có cấu trúc dữ liệu vi phạm mô hình cấu trúc dữ liệu vật lý trên tổng số đối tượng thuộc phạm vi dữ liệu kiểm tra |
|
Kiểu giá trị |
Tỷ lệ |
|
Đơn vị đo |
Số đối tượng |
2.2.10 Xác định số đối tượng trùng lặp
|
Tên phép đo |
Xác định số đối tượng trùng lặp |
|
Tên phép đo chất lượng cơ bản |
Đếm lỗi |
|
Định nghĩa |
Xác định tổng số đối tượng cùng kiểu trùng lặp hoàn toàn về không gian trong dung lượng cho phép trên tổng số đối tượng cùng kiểu trong phạm vi dữ liệu kiểm tra. |
|
Kiểu giá trị |
Số nguyên |
|
Ví dụ |
|
|
|
Dung sai tìm kiếm = 1 m |
|
Đơn vị đo |
Số lỗi |
2.2.11 Xác định số lỗi tự chồng đè của cung
|
Tên phép đo |
Xác định số lỗi tự chồng đè của cung |
|
Tên phép đo chất lượng cơ bản |
Đếm lỗi |
|
Định nghĩa |
Tổng số đối tượng tự chồng đè không hợp lệ trong phạm vi dữ liệu |
|
Kiểu giá trị |
Số nguyên |
|
Ví dụ |
|
|
Đơn vị đo |
Số lỗi |
2.2.12 Xác định các cung tự chồng đè
|
Tên phép đo |
Xác định các cung tự chồng đè |
|
Tên phép đo chất lượng cơ bản |
Xác định lỗi |
|
Định nghĩa |
Xác định có hay không có cung tự chồng đè |
|
Kiểu giá trị |
Boolean |
|
Ví dụ |
|
2.2.13 Xác định số lỗi tự cắt của cung
|
Tên phép đo |
Xác định số lỗi tự cắt của cung |
|
Tên phép đo chất lượng cơ bản |
Đếm lỗi |
|
Định nghĩa |
Xác định tổng số đối tượng tự cắt nhau không hợp lệ trong phạm vi dữ liệu |
|
Kiểu giá trị |
Số nguyên |
|
Ví dụ |
|
|
Đơn vị đo |
Số lỗi |
2.2.14 Xác định các cung tự cắt
|
Tên phép đo |
Xác định các cung tự cắt |
|
Tên phép đo chất lượng cơ bản |
Xác định lỗi |
|
Định nghĩa |
Xác định có hay không có cung tự cắt |
|
Kiểu giá trị |
Boolean |
|
Ví dụ |
|
2.2.15 Xác định số lỗi đỉnh treo của cung
|
Tên phép đo |
Xác định số lỗi đỉnh treo của cung |
|
Tên phép đo chất lượng cơ bản |
Đếm lỗi |
|
Định nghĩa |
Xác định tổng số đối tượng có đỉnh đầu, cuối là đỉnh treo. |
|
Kiểu giá trị |
Số nguyên |
|
Ví dụ |
|
|
Đơn vị đo |
Số lỗi |
2.2.16 Xác định cung có đỉnh treo
|
Tên phép đo |
Xác định cung có đỉnh treo |
|
Tên phép đo chất lượng cơ bản |
Xác định lỗi |
|
Định nghĩa |
Xác định có hay không cung có đỉnh treo |
|
Kiểu giá trị |
Boolean |
|
Ví dụ |
|
2.2.17 Xác định tỷ lệ lỗi vùng nhỏ
|
Tên phép đo |
Xác định tỷ lệ lỗi vùng nhỏ |
|
Tên phép đo chất lượng cơ bản |
Xác định tỷ lệ lỗi |
|
Định nghĩa |
Xác định tổng số lỗi vùng nhỏ trên tổng số vùng trong phạm vi dữ liệu kiểm tra. |
|
Kiểu giá trị |
Tỷ lệ |
|
Tham số |
Vùng nhỏ được xác định theo tiêu chí diện tích |
|
Ví dụ |
Là lỗi vùng nhỏ nếu có Diện tích < 50 m 2 |
|
Đơn vị đo |
Số lỗi |
2.2.18 Xác định lỗi vùng nhỏ
|
Tên phép đo |
Xác định lỗi vùng nhỏ |
|
Tên phép đo chất lượng cơ bản |
Xác định lỗi |
|
Định nghĩa |
Xác định có hay không có lỗi vùng nhỏ trong phạm vi dữ liệu kiểm tra |
|
Kiểu giá trị |
Boolean |
|
Tham số |
Vùng nhỏ được xác định theo tiêu chí diện tích |
|
Ví dụ |
Là lỗi vùng nhỏ nếu có Diện tích < 50 m 2 |
2.2.19 Xác định số bề mặt chồng xếp không hợp lệ
|
Tên phép đo |
Xác định số bề mặt chồng xếp không hợp lệ |
|
Tên phép đo chất lượng cơ bản |
Đếm lỗi |
|
Định nghĩa |
Tổng số bề mặt chồng xếp không gian sai trong phạm vi dữ liệu kiểm tra |
|
Kiểu giá trị |
Số nguyên |
|
Ví dụ |
3 - là vùng chồng xếp |
|
Đơn vị đo |
Số lỗi |
2.2.20 Xác định lỗi chồng xếp bề mặt
|
Tên phép đo |
Xác định lỗi chồng xếp bề mặt |
|
Tên phép đo chất lượng cơ bản |
Xác định lỗi |
|
Định nghĩa |
Xác định có hay không có sự chồng xếp giữa các bề mặt |
|
Kiểu giá trị |
Boolean |
|
Ví dụ |
3 - là vùng chồng xếp |
2.2.21 Xác định số khoảng hở giữa các bề mặt
|
Tên phép đo |
Xác định số khoảng hở giữa các bề mặt |
|
Tên phép đo chất lượng cơ bản |
Đếm lỗi |
|
Định nghĩa |
Là tổng số bề mặt khuyết giữa các bề mặt trong phạm vi dữ liệu kiểm tra |
|
Kiểu giá trị |
Số nguyên |
|
Ví dụ |
5 - là khoảng hở giữa các bề mặt |
2.2.22 Xác định khoảng hở giữa các bề mặt
|
Tên phép đo |
Xác định khoảng hở giữa các bề mặt |
|
Tên phép đo chất lượng cơ bản |
Xác định lỗi |
|
Định nghĩa |
Xác định có hay không có khoảng hở giữa các bề mặt |
|
Kiểu giá trị |
Boolean |
|
Ví dụ |
5 - là khoảng hở giữa các bề mặt |
2.2.23 Xác định số lỗi bề mặt tự giao không hợp lệ
|
Tên phép đo |
Xác định số lỗi bề mặt tự giao không hợp lệ |
|
Tên phép đo chất lượng cơ bản |
Đếm lỗi |
|
Định nghĩa |
Tổng số đối tượng tự giao không hợp lệ trong phạm vi dữ liệu kiểm tra |
|
Kiểu giá trị |
Số nguyên |
|
Ví dụ |
1 - Nhà 2 - Tự giao không hợp lệ |
|
Đơn vị đo |
Số lỗi |
2.2.24 Xác định bề mặt tự giao
|
Tên phép đo |
Xác định bề mặt tự giao |
|
Tên phép đo chất lượng cơ bản |
Xác định lỗi |
|
Định nghĩa |
Xác định có hay không có các bề mặt tự giao |
|
Kiểu giá trị |
Boolean |
|
Ví dụ |
1 - Nhà 2 - Tự giao không hợp lệ |
2.2.25 Xác định điểm không nằm tại vị trí đầu, cuối cung
|
Tên phép đo |
Điểm không nằm tại vị trí đầu, cuối cung |
|
Tên phép đo chất lượng cơ bản |
Xác định lỗi |
|
Định nghĩa |
Xác định xem có hay không đối tượng điểm không nằm tại đầu, cuối cung |
|
Kiểu giá trị |
Boolean (Đúng, nếu có điểm nằm độc lập; ngược lại nhận giá trị Sai) |
|
Ví dụ |
Nút không nằm đầu, cuối Tim đường |
2.2.26 Xác định đầu, cuối cung không trùng với vị trí của điểm
|
Tên phép đo |
Đầu, cuối cung không trùng với vị trí của điểm |
|
Tên phép đo chất lượng cơ bản |
Xác định lỗi |
|
Định nghĩa |
Xác định xem có hay không đối tượng cung mà tại đầu, cuối cung không trùng với đối tượng điểm |
|
Kiểu giá trị |
Boolean |
|
Ví dụ |
Đầu, cuối Tim đường không có Nút |
2.2.27 Xác định cung không trùng với cung
|
Tên phép đo |
Xác định cung không trùng với cung |
|
Tên phép đo chất lượng cơ bản |
Xác định lỗi |
|
Định nghĩa |
Xác định đối tượng dạng cung không trùng với một đối tượng dạng cung của kiểu đối tượng khác |
|
Kiểu giá trị |
Boolean |
|
Ví dụ |
Cầu trùng với tim đường |
2.2.28 Xác định số lỗi chồng xếp không hợp lệ giữa cung và bề mặt
|
Tên phép đo |
Xác định số lỗi chồng xếp không hợp lệ giữa cung và bề mặt |
|
Tên phép đo chất lượng cơ bản |
Đếm lỗi |
|
Định nghĩa |
Là tổng số lỗi chồng xếp không hợp lệ giữa cung và bề mặt |
|
Kiểu giá trị |
Số nguyên |
|
Ví dụ |
|
|
Đơn vị đo |
Số lỗi |
2.2.29 Xác định số lỗi quan hệ giữa cung và biên của bề mặt
|
Tên phép đo |
Xác định số lỗi quan hệ giữa đường biên và bề mặt |
|
Tên phép đo chất lượng cơ bản |
Đếm lỗi |
|
Định nghĩa |
Tổng số cung không trùng với biên của bề mặt. |
|
Kiểu giá trị |
Số nguyên |
|
Ví dụ |
Lỗi trong quan hệ Topo giữa mép đường bộ và Lòng đường bộ |
|
Đơn vị đo |
Số lỗi |
2.2.30 Xác định số lỗi quan hệ giữa bề mặt và đường biên
|
Tên phép đo |
Xác định số lỗi quan hệ giữa bề mặt và đường biên |
|
Tên phép đo chất lượng cơ bản |
Đếm lỗi |
|
Định nghĩa |
Tổng số bề mặt có biên không trùng với cung. |
|
Kiểu giá trị |
Số nguyên |
|
Ví dụ |
Lỗi trong quan hệ Topo giữa Lòng đường bộ và mép đường bộ |
|
Đơn vị đo |
Số lỗi |
2.2.31 Xác định sai số trung phương vị trí mặt phẳng
|
Tên phép đo |
Xác định sai số trung phương vị trí mặt phẳng |
|
Tên phép đo chất lượng cơ bản |
Không áp dụng |
|
Định nghĩa |
Xác định sai số trung phương của tập điểm trong tập dữ liệu so với tập điểm kiểm tra |
|
Mô tả |
Tính sai số trung phương vị trí mặt phẳng giữa tập điểm dữ liệu và tập điểm kiểm tra theo công thức:
Trong đó: - mmp là sai số sai số trung phương vị trí mặt phẳng - mx là sai số trung phương vị trí mặt phẳng theo thành phần x tính theo công thức:
- my là sai số trung phương vị trí mặt phẳng theo thành phần y tính theo công thức:
- xd,i, yd,i là toạ độ của điểm thứ i trong tập điểm dữ liệu - xk,i, yk,i là toạ độ của điểm thứ i trong tập điểm kiểm tra - n là số điểm được kiểm tra - i số nguyên dương từ 1 đến n |
|
Kiểu giá trị |
Số thực |
|
Đơn vị đo |
Mét |
2.2.32 Xác định sai số trung phương độ cao
|
Tên phép đo |
Xác định sai số trung phương độ cao |
|
Tên phép đo chất lượng cơ bản |
Không áp dụng |
|
Định nghĩa |
Xác định sai số trung phương độ cao của tập điểm kiểm tra với tập điểm tương ứng có độ cao có độ chính xác cao hơn |
|
Mô tả |
Tính sai số trung phương độ cao theo công thức:
Trong đó: - mz là sai số trung phương độ cao - zd,i là giá trị độ cao của điểm kiểm tra thứ i trong tập dữ liệu - zk,i là giá trị độ cao của điểm thứ i trong tập kiểm tra - n là số điểm được kiểm tra - i số nguyên dương từ 1 đến n |
|
Kiểu giá trị |
Số thực |
|
Đơn vị đo |
Mét |
2.2.33 Xác định độ chính xác thời gian
|
Tên phép đo |
Xác định độ chính xác thời gian |
|
Tên phép đo chất lượng cơ bản |
Xác định lỗi |
|
Định nghĩa |
Giá trị của thuộc tính thời gian ngày thu nhận hoặc ngày cập nhật có sai khác so với thông tin ghi nhận trong siêu dữ liệu |
|
Kiểu giá trị |
Boolean |
2.2.34 Xác định tỷ lệ thông tin phân loại sai
|
Tên phép đo |
Xác định tỷ lệ thông tin phân loại sai |
|
Tên phép đo chất lượng cơ bản |
Xác định tỷ lệ lỗi |
|
Định nghĩa |
Tổng số phần tử thông tin (đối tượng, thuộc tính đối tượng) phân loại sai trên tổng số phần tử thông tin thuộc phạm vi dữ liệu kiểm tra |
|
Kiểu giá trị |
Tỷ lệ |
|
Đơn vị đo |
Phần tử thông tin |
2.2.35 Xác định số thông tin phân loại sai
|
Tên phép đo |
Xác định số thông tin phân loại sai |
|
Tên phép đo chất lượng cơ bản |
Đếm lỗi |
|
Định nghĩa |
Xác định tổng số phần tử thông tin (đối tượng, thuộc tính đối tượng) phân loại sai so với thực tế trong phạm vi dữ liệu kiểm tra |
|
Kiểu giá trị |
Số nguyên |
|
Đơn vị đo |
Phần tử thông tin |
2.2.36 Xác định phần trăm thông tin phân loại đúng
|
Tên phép đo |
Tính phần trăm thông tin phân loại đúng |
|
Tên phép đo chất lượng cơ bản |
Tính phần trăm phần tử đúng |
|
Định nghĩa |
Số phần tử thông tin (đối tượng, thuộc tính đối tượng) phân loại đúng chia cho tổng số phần tử thông tin trong phạm vi kiểm tra dữ liệu nhân 100 |
|
Kiểu giá trị |
Phần trăm |
|
Đơn vị đo |
Phần tử thông tin |
2.2.37 Xác định phần trăm thuộc tính nhận giá trị đúng
|
Tên phép đo |
Tính phần trăm thuộc tính nhận giá trị đúng |
|
Tên phép đo chất lượng cơ bản |
Tính phần trăm phần tử đúng |
|
Định nghĩa |
Số lượng phần tử dữ liệu đúng chia cho số lượng phần tử dữ liệu trong thực tế cần thu nhận nhân với 100 |
|
Kiểu giá trị |
Phần trăm |
2.2.38 Xác định độ chính xác thuộc tính định lượng
|
Tên phép đo |
Xác định độ chính xác thuộc tính định lượng |
|
Tên phép đo chất lượng cơ bản |
Không áp dụng |
|
Định nghĩa |
Là giá trị số tuyệt đối của hiệu giá trị thuộc tính trong tập dữ liệu và giá trị thuộc tính tương ứng trong tập dữ liệu kiểm tra |
|
Mô tả |
mi = |ai – Ai| Trong đó: - mi là trị số sai số tuyệt đối - ai là giá trị thuộc tính của đối tượng thứ i trong tập dữ liệu - Ai là giá trị thuộc tính của đối tượng thứ i tương ứng trong tập dữ liệu kiểm tra |
|
Kiểu giá trị |
Số thực |
|
Đơn vị đo |
Theo đơn vị đo của thuộc tính |
3 Phương pháp đánh giá chất lượng
3.1 Tập dữ liệu kiểm tra
Chọn tập dữ liệu kiểm tra theo một trong hai cách sau:
- Sử dụng tập dữ liệu hiện thời làm tập dữ liệu kiểm tra.
- Sử dụng tập dữ liệu độc lập có độ chính xác cao hơn tập dữ liệu kiểm tra.
3.2 Phạm vi kiểm tra
Chọn phạm vi kiểm tra theo một trong hai cách sau:
- Kiểm tra toàn bộ tập dữ liệu.
- Lấy mẫu kiểm tra (xem mục phương pháp lấy mẫu)
3.3 Cách kiểm tra
- Kiểm tra thủ công: Người kiểm tra sử dụng phương pháp so sánh trực tiếp để đưa ra kết luận về chất lượng của tập dữ liệu được kiểm tra.
- Kiểm tra tự động: Người kiểm tra sử dụng các công cụ, phần mềm hỗ trợ đưa ra kết luận về chất lượng của tập dữ liệu được kiểm tra.
3.4 Các phương pháp kiểm tra
|
Tên phương pháp |
Tập dữ liệu kiểm tra |
Cách kiểm tra |
Phạm vi kiểm tra |
Mô tả phương pháp |
|
IMF |
I |
M |
F |
Kiểm tra thủ công toàn bộ tập dữ liệu. Tập dữ liệu kiểm tra chính là tập dữ liệu độc lập |
|
IMS |
I |
M |
S |
Kiểm tra thủ công toàn bộ tập dữ liệu. Tập dữ liệu kiểm tra thuộc tập dữ liệu độc lập |
|
IAF |
I |
A |
F |
Kiểm tra tự động bằng công cụ, phần mềm toàn bộ tập dữ liệu. Tập dữ liệu kiểm tra chính là tập dữ liệu độc lập |
|
IAS |
I |
A |
S |
Kiểm tra tự động bằng công cụ phần mềm toàn bộ tập dữ liệu. Tập dữ liệu kiểm tra thuộc tập dữ liệu độc lập |
|
EMF |
E |
M |
F |
Kiểm tra thủ công toàn bộ tập dữ liệu. Tập dữ liệu kiểm tra là tập dữ liệu hiện thời |
|
EMS |
E |
M |
S |
Kiểm tra thủ công toàn bộ tập dữ liệu. Tập dữ liệu kiểm tra là tập dữ liệu hiện thời |
|
EAF |
E |
A |
F |
Kiểm tra tự động bằng công cụ, phần mềm toàn bộ tập dữ liệu. Tập dữ liệu kiểm tra là tập dữ liệu hiện thời |
|
EAS |
E |
A |
S |
Kiểm tra tự động bằng công cụ phần mềm toàn bộ tập dữ liệu. Tập dữ liệu kiểm tra là tập dữ liệu hiện thời |
Trong đó:
I - Tập dữ liệu kiểm tra là (thuộc) tập dữ liệu độc lập
E - Tập dữ liệu kiểm tra là tập dữ liệu hiện thời
A - Sử dụng công cụ, phần mềm hỗ trợ kiểm tra tự động
M - Kiểm tra thủ công
F - Kiểm tra toàn bộ tập dữ liệu
S - Kiểm tra theo mẫu được chọn
4 Chỉ tiêu chất lượng
4.1 Chỉ tiêu chất lượng đối với tất cả các chủ đề dữ liệu
|
Phép đo chất lượng |
Chỉ tiêu |
Phương pháp KT |
|
Tính phần trăm thông tin dư thừa (đối tượng, thuộc tính đối tượng) |
0% |
EMS |
|
Tính phần trăm thông tin thiếu (đối tượng, thuộc tính đối tượng) |
0% |
EMS |
|
Xác định số phần tử thông tin không tuân thủ theo mô cấu trúc dữ liệu khái niệm |
0 |
IAF |
|
Xác định số thuộc tính của đối tượng không tuân thủ miền giá trị |
0 |
|
|
Xác định số đối tượng trùng lặp |
0 |
IAF |
|
Xác định phần trăm đối tượng nhận giá trị đúng về thời gian |
100% |
IAF |
|
Xác định phần trăm phần tử thông tin phân loại đúng |
100% |
IMF |
|
Xác định phần trăm phần tử thông tin nhận giá trị đúng về thuộc tính định tính |
100% |
IMF |
Ngoài các chỉ tiêu chất lượng áp dụng cho tất cả các chủ đề nêu trên, các dữ liệu chủ đề còn tuân theo các tiêu chí riêng, cụ thể như sau:
4.2 Chỉ tiêu chất lượng đối với dữ liệu thuộc chủ đề cơ sở đo đạc
|
Phép đo chất lượng |
Chỉ tiêu |
Phương pháp KT |
|
Tính phần trăm thông tin dư thừa (đối tượng, thuộc tính đối tượng) |
0% |
EMS |
|
Xác định số đối tượng trùng lặp |
0 |
IAF |
|
Tính phần trăm thông tin thiếu (đối tượng, thuộc tính đối tượng) |
0% |
EMS |
|
Tính phần trăm thông tin phân loại đúng (đối tượng, thuộc tính đối tượng) |
100% |
|
|
Tính phần trăm thuộc tính nhận giá trị đúng |
100% |
4.3 Chỉ tiêu chất lượng đối với dữ liệu thuộc chủ đề biên giới, địa giới
|
Phép đo chất lượng |
Chỉ tiêu |
Phương pháp KT |
|
Tính phần trăm thông tin dư thừa (đối tượng, thuộc tính đối tượng) |
0% |
EMS |
|
Xác định số đối tượng trùng lặp |
0 |
IAF |
|
Tính phần trăm thông tin thiếu (đối tượng, thuộc tính đối tượng) |
0% |
EMS |
|
Xác định sai số trung phương vị trí mặt phẳng |
Đối với dữ liệu 1:25.000: ≤ ±10 m đối với khu vực đồng bằng và đồi ≤ ±15 m đối với khu vực núi và núi cao với dữ liệu 1:50.000: ≤ ± 20 m đối với khu vực đồng bằng và đồi ≤ ± 30 m đối với khu vực núi và núi cao Đối với dữ liệu 1:100.000: ≤ ± 40 m đối với khu vực đồng bằng và đồi ≤ ± 60 m đối với khu vực núi và núi cao |
|
|
|
|
|
|
Tính phần trăm thông tin phân loại đúng (đối tượng, thuộc tính đối tượng) |
100% |
|
|
Tính phần trăm thuộc tính nhận giá trị đúng |
100% |
|
|
Kiểu đối tượng |
Phép đo chất lượng |
Kiểu đối tượng quan hệ |
Chỉ tiêu |
Phương pháp KT |
|
Đường địa giới |
Xác định các cung tự chồng đè |
|
Sai |
IAF |
|
Xác định các cung tự cắt |
|
Sai |
||
|
Xác định số lỗi đỉnh treo của cung |
|
Sai |
||
|
Xác định số lỗi quan hệ giữa đường biên và bề mặt |
Địa phận |
0 |
||
|
Địa phận |
Xác định số lỗi quan hệ giữa bề mặt và đường biên |
Đường địa giới |
0 |
4.4 Quy định chất lượng đối với dữ liệu thuộc chủ đề địa hình
|
Phép đo chất lượng |
Chỉ tiêu |
Phương pháp KT |
||||||||
|
Tính phần trăm thông tin dư thừa (đối tượng, thuộc tính đối tượng) |
5% |
EMS |
||||||||
|
Xác định số đối tượng trùng lặp |
0 |
IAF |
||||||||
|
Tính phần trăm thông tin thiếu (đối tượng, thuộc tính đối tượng) |
5% |
EMS |
||||||||
|
Xác định sai số trung phương vị trí mặt phẳng |
Đối với dữ liệu 1:25.000: ≤ ±10 m đối với khu vực đồng bằng và đồi ≤ ±15 m đối với khu vực núi và núi cao ≤ ±7,5 m đối với các điểm độ sâu và chất đáy với dữ liệu 1:50.000: ≤ ± 20 m đối với khu vực đồng bằng và đồi ≤ ± 30 m đối với khu vực núi và núi cao ≤ ± 15 m đối với các điểm độ sâu và chất đáy Đối với dữ liệu 1:100.000: ≤ ± 40 m đối với khu vực đồng bằng và đồi ≤ ± 60 m đối với khu vực núi và núi cao ≤ ± 30 m đối với các điểm độ sâu và chất đáy |
|||||||||
|
Xác định sai số trung phương về độ cao |
|
|||||||||
|
Xác định sai số trung phương độ sâu của các điểm độ sâu |
|
|||||||||
|
Xác định sai số trung phương độ sâu đối với đường bình độ sâu |
|
|||||||||
|
Tính phần trăm thông tin phân loại đúng (đối tượng, thuộc tính đối tượng) |
95% |
|||||||||
|
Tính phần trăm thuộc tính nhận giá trị đúng |
95% |
|||||||||
|
Xác định độ chính xác thuộc tính định lượng (áp dụng cho các đối tượng có thuộc tính định lượng, đơn vị tính theo đơn vị đo của thuộc tính định lượng tương ứng) |
0 |
|
||||||||
|
Kiểu đối tượng |
Phép đo chất lượng |
Kiểu đối tượng quan hệ |
Chỉ tiêu |
Phương pháp KT |
||||||
|
Đường bình độ |
Xác định các cung tự chồng đè |
|
Sai |
IAF |
||||||
|
Xác định các cung tự cắt |
|
Sai |
||||||||
|
Địa hình đặc biệt |
Xác định lỗi vùng nhỏ (chỉ áp dụng quy tắc về diện tích) |
|
Sai |
|||||||
4.5 Quy định chất lượng đối với dữ liệu thuộc chủ đề giao thông
|
Phép đo chất lượng |
Chỉ tiêu |
Phương pháp KT |
|
Tính phần trăm thông tin dư thừa (đối tượng, thuộc tính đối tượng) |
5% |
EMS |
|
Xác định số đối tượng trùng lặp |
0 |
IAF |
|
Tính phần trăm thông tin thiếu (đối tượng, thuộc tính đối tượng) |
5% |
EMS |
|
Xác định sai số trung phương vị trí mặt phẳng |
Đối với dữ liệu 1:25.000: ≤ ±10,0 m đối với khu vực đồng bằng và đồi ≤ ±15,0 m đối với khu vực núi và núi cao Đối với dữ liệu 1:50.000: ≤ ± 20 m đối với khu vực đồng bằng và đồi ≤ ± 30 m đối với khu vực núi và núi cao Đối với dữ liệu 1:100.000: ≤ ± 40 m đối với khu vực đồng bằng và đồi ≤ ± 60 m đối với khu vực núi và núi cao |
|
|
Tính phần trăm thông tin phân loại đúng (đối tượng, thuộc tính đối tượng) |
95% |
|
|
Tính phần trăm thuộc tính nhận giá trị đúng |
95% |
|
|
Xác định độ chính xác thuộc tính định lượng (áp dụng cho các đối tượng có thuộc tính định lượng, đơn vị tính theo đơn vị đo của thuộc tính định lượng tương ứng) |
0 |
|
|
Kiểu đối tượng |
Phép đo chất lượng |
Kiểu đối tượng quan hệ |
Chỉ tiêu |
Phương pháp KT |
|
Đường bộ |
Xác định số lỗi tự chồng đè của cung |
|
0 |
IAF |
|
Xác định số lỗi tự cắt nhau của cung |
|
0 |
||
|
Cầu giao thông |
Xác định cung không trùng với cung thuộc kiểu đối tượng khác |
Đường bộ hoặc Đường sắt |
Sai |
|
|
Hầm giao thông |
Xác định cung không trùng với cung thuộc kiểu đối tượng khác |
Đường bộ hoặc Đường sắt |
Sai |
|
|
Đoạn vượt ong suối |
Xác định cung không trùng với cung thuộc kiểu đối tượng khác |
Đường bộ |
Sai |
|
|
Các đối tượng mặt đường bộ |
Xác định lỗi vùng nhỏ (chỉ áp dụng quy tắc về diện tích) |
|
Sai |
|
|
Xác định lỗi chồng xếp bề mặt |
|
Sai |
||
|
Xác định số lỗi bề mặt tự giao không hợp lệ |
|
0 |
||
|
Xác định số lỗi quan hệ giữa bề mặt và đường biên |
Mép đường; Mép lòng đường |
0 |
||
|
Mép đường; Mép lòng đường |
Xác định số lỗi quan hệ giữa đường biên và bề mặt |
Các đối tượng mặt đường bộ |
0 |
|
|
Đường sắt |
Xác định số lỗi tự chồng đè của cung |
|
0 |
|
|
Xác định số lỗi tự cắt nhau của cung |
|
0 |
||
|
|
Xác định số lỗi đỉnh treo của cung (áp dụng với các Đường sắt có giao với đoạn khác không tại nút) |
|
0 |
|
4.6 Quy định chất lượng đối với dữ liệu thuộc chủ đề thuỷ văn
|
Phép đo chất lượng |
Chỉ tiêu |
Phương pháp KT |
|
Tính phần trăm thông tin dư thừa (đối tượng, thuộc tính đối tượng) |
5% |
EMS |
|
Xác định số đối tượng trùng lặp |
0 |
IAF |
|
Tính phần trăm thông tin thiếu (đối tượng, thuộc tính đối tượng) |
5% |
|
|
Xác định sai số trung phương vị trí mặt phẳng |
Đối với dữ liệu 1:25.000: ≤ ±10,0 m đối với khu vực đồng bằng và đồi ≤ ±15,0 m đối với khu vực núi và núi cao với dữ liệu 1:50.000: ≤ ± 20 m đối với khu vực đồng bằng và đồi ≤ ± 30 m đối với khu vực núi và núi cao Đối với dữ liệu 1:100.000: ≤ ± 40 m đối với khu vực đồng bằng và đồi ≤ ± 60 m đối với khu vực núi và núi cao |
|
|
|
||
|
EMS |
||
|
Tính phần trăm thông tin phân loại đúng (đối tượng, thuộc tính đối tượng) |
95% |
|
|
Tính phần trăm thuộc tính nhận giá trị đúng |
95% |
|
|
Xác định độ chính xác thuộc tính định lượng (áp dụng cho các đối tượng có thuộc tính định lượng, đơn vị tính theo đơn vị đo của thuộc tính định lượng tương ứng) |
0 |
|
|
Kiểu đối tượng |
Phép đo chất lượng |
Kiểu đối tượng quan hệ |
Chỉ tiêu |
Phương pháp KT |
|
Mặt nước sông suối |
Xác định số lỗi tự chồng đè của cung |
|
0 |
IAF |
|
Xác định số lỗi tự cắt nhau của cung |
|
0 |
||
|
Xác định lỗi vùng nhỏ (chỉ áp dụng quy tắc về diện tích) |
|
Sai |
||
|
Xác định lỗi chồng xếp bề mặt |
|
Sai |
||
|
Xác định khoảng hở giữa các bề mặt |
|
Sai |
||
|
Xác định số lỗi bề mặt tự giao không hợp lệ |
|
0 |
||
|
Xác định số lỗi quan hệ giữa bề mặt và đường biên |
Ranh giới nước mặt |
0 |
||
|
Kênh mương |
Xác định số lỗi tự chồng đè của cung |
|
0 |
IAF |
|
Xác định số lỗi tự cắt nhau của cung |
|
0 |
||
|
Xác định lỗi vùng nhỏ (chỉ áp dụng quy tắc về diện tích) |
|
Sai |
||
|
Xác định lỗi chồng xếp bề mặt |
|
Sai |
||
|
Xác định khoảng hở giữa các bề mặt |
|
Sai |
||
|
Xác định số lỗi bề mặt tự giao không hợp lệ |
|
0 |
||
|
Xác định số lỗi quan hệ giữa bề mặt và đường biên |
Ranh giới nước mặt |
0 |
||
|
Mặt nước tĩnh |
Xác định số lỗi tự chồng đè của cung |
|
0 |
IAF |
|
Xác định số lỗi tự cắt nhau của cung |
|
0 |
||
|
Xác định lỗi vùng nhỏ (chỉ áp dụng quy tắc về diện tích) |
|
Sai |
||
|
Xác định lỗi chồng xếp bề mặt |
|
Sai |
||
|
Xác định khoảng hở giữa các bề mặt |
|
Sai |
||
|
Xác định số lỗi bề mặt tự giao không hợp lệ |
|
0 |
||
|
Xác định số lỗi quan hệ giữa bề mặt và đường biên |
Ranh giới nước mặt |
0 |
4.7 Quy định chất lượng đối với dữ liệu thuộc chủ đề dân cư
|
Phép đo chất lượng |
Chỉ tiêu |
Phương pháp KT |
|
Tính phần trăm thông tin dư thừa (đối tượng, thuộc tính đối tượng) |
5% |
EMS |
|
Xác định số đối tượng trùng lặp |
0 |
IAF |
|
Tính phần trăm thông tin thiếu (đối tượng, thuộc tính đối tượng) |
5% |
|
|
Xác định sai số trung phương vị trí mặt phẳng |
Đối với dữ liệu 1:25.000: ≤ ±10,0 m đối với khu vực đồng bằng và đồi ≤ ±15,0 m đối với khu vực núi và núi cao với dữ liệu 1:50.000: ≤ ± 20 m đối với khu vực đồng bằng và đồi ≤ ± 30 m đối với khu vực núi và núi cao Đối với dữ liệu 1:100.000: ≤ ± 40 m đối với khu vực đồng bằng và đồi ≤ ± 60 m đối với khu vực núi và núi cao |
|
|
|
||
|
EMS |
||
|
Tính phần trăm thông tin phân loại đúng (đối tượng, thuộc tính đối tượng) |
95% |
|
|
Tính phần trăm thuộc tính nhận giá trị đúng |
95% |
|
|
Xác định độ chính xác thuộc tính định lượng (áp dụng cho các đối tượng có thuộc tính định lượng, đơn vị tính theo đơn vị đo của thuộc tính định lượng tương ứng) |
0 |
|
|
Kiểu đối tượng |
Phép đo chất lượng |
Kiểu đối tượng quan hệ |
Chỉ tiêu |
Phương pháp KT |
|
Các đối tượng dạng vùng |
Xác định lỗi vùng nhỏ (chỉ áp dụng quy tắc về diện tích) |
|
Sai |
IAF |
|
Xác định lỗi chồng xếp bề mặt |
|
Sai |
||
|
Xác định khoảng hở giữa các bề mặt |
|
Sai |
||
|
Xác định số lỗi bề mặt tự giao không hợp lệ |
|
0 |
||
|
Xác định số lỗi quan hệ giữa bề mặt và đường biên |
|
0 |
4.8 Quy định chất lượng đối với dữ liệu thuộc chủ đề phủ bề mặt
|
Phép đo chất lượng |
Chỉ tiêu |
Phương pháp KT |
|
Tính phần trăm thông tin dư thừa (đối tượng, thuộc tính đối tượng) |
5% |
EMS |
|
Xác định số đối tượng trùng lặp |
0 |
IAF |
|
Tính phần trăm thông tin thiếu (đối tượng, thuộc tính đối tượng) |
5% |
EMS |
|
Xác định sai số trung phương vị trí mặt phẳng |
Đối với dữ liệu 1:25.000: ≤ ±10,0 m đối các vùng phủ bề mặt được tạo bởi các đối tượng địa lý dạng tuyến từ chủ đề giao thông và thủy văn ≤ ±15,0 m đối với các đối tượng ranh giới phủ bề mặt và các vùng phủ bề mặt tạo từ ranh giới phủ bề mặt. Đối với dữ liệu 1:50.000: ≤ ± 20 m đối với các vùng phủ bề mặt được tạo bởi các đối tượng hình địa lý tuyến từ chủ đề giao thông và thủy văn. ≤ ± 30 m đối với các đối tượng ranh giới phủ bề mặt và các vùng phủ bề mặt tạo từ ranh giới phủ bề mặt. Đối với dữ liệu 1:100.000: ≤ ± 40 m đối với đối với các vùng phủ bề mặt được tạo bởi các đối tượng địa lý dạng tuyến từ chủ đề giao thông và thủy văn. ≤ ± 60 m đối với các đối tượng ranh giới phủ bề mặt và các vùng phủ bề mặt tạo từ ranh giới phủ bề mặt. |
|
|
Tính phần trăm thông tin phân loại đúng (đối tượng, thuộc tính đối tượng) |
95% |
|
|
Tính phần trăm thuộc tính nhận giá trị đúng |
95% |
|
|
Kiểu đối tượng |
Phép đo chất lượng |
Kiểu đối tượng quan hệ |
Chỉ tiêu |
Phương pháp KT |
|
Phủ bề mặt |
Xác định lỗi vùng nhỏ |
|
Sai |
IAF |
|
Xác định lỗi chồng xếp bề mặt |
|
Sai |
||
|
Xác định khoảng hở giữa các bề mặt |
|
Sai |
||
|
Xác định số lỗi bề mặt tự giao không hợp lệ |
|
0 |
||
|
Xác định số lỗi quan hệ giữa bề mặt và đường biên |
Ranh giới phủ bề mặt |
0 |
5 Phương pháp lấy mẫu kiểm tra
5.1 Kích thước mẫu
Để đánh giá độ chính xác của tập dữ liệu thì kích thước mẫu dữ liệu được kiểm tra phải thỏa mãn các điều kiện sau:
|
Thông tin lấy mẫu |
Kích thước tập dữ liệu |
Kích thước mẫu so với tập dữ liệu |
|
Đối tượng |
Tổng số đối tượng trong tập dữ liệu |
20% |
|
Diện tích mẫu |
Diện tích được bao phủ bởi tập dữ liệu |
20% |
|
Tổng chiều dài mẫu |
Tổng chiều dài của các đối tượng trong tập dữ liệu |
10% |
|
Số đỉnh trong mẫu |
Tổng số đỉnh của các đối tượng trong tập dữ liệu |
10% |
Đối với trường hợp lấy mẫu kiểm tra độ chính xác vị trí của tập dữ liệu thì phải thỏa mãn thêm các yêu cầu sau:
- Phạm vi không gian lấy mẫu phải tương ứng với phạm vi không gian của tập dữ liệu kiểm tra.
- Khi phạm vi của tập dữ liệu dữ liệu cần đánh giá độ chính xác có dạng hình chữ nhật thì phân bố của tập điểm kiểm tra phải thoả mãn 2 điều kiện sau:
+ Khoảng cách giữa các điểm kiểm tra không được vượt quá 1/10 khoảng cách của đường chéo hình chữ nhật
+ Mật độ của các điểm kiểm tra trong mỗi một % hình chữ nhật không được nhỏ hơn 20% tập điểm kiểm tra

5.2 Xác định mẫu
- Lấy mẫu theo các lô dữ liệu ngẫu nhiên. Chọn ngẫu nhiên một hoặc nhiều lô dữ liệu ngẫu nhiên trong phạm vi tập dữ liệu kiểm tra. Tổng hợp các lô dữ liệu trong mẫu phải thỏa mãn các yêu cầu về kích thước mẫu.

Lấy mẫu từ các lô dữ liệu ngẫu nhiên
- Lấy mẫu ngẫu nhiên từ các lô dữ liệu chia sẵn. Phân chia tập dữ liệu cần kiểm tra thành các lô dữ liệu, sau đó chọn mẫu từ một số lô dữ liệu sao cho thỏa mãn điều kiện về kích thước mẫu:

Lấy mẫu ngẫu nhiên từ những lô dữ liệu chia sẵn
Phụ lục D
(Quy định)
Trình bày cơ sở dữ liệu nền địa lý quốc gia tỷ lệ 1:25.000
1 Các kiểu đối tượng địa lý trong Cơ sở dữ liệu nền địa lý quốc gia tỷ lệ 1:25.000 được thể hiện dưới dạng đồ họa theo bộ mẫu ký hiệu theo quy định tại Thông tư số ../2025/TT-BNNMT ngày .. tháng .. năm 2025 của Bộ trưởng Bộ Nông nghiệp và môi trường Quy định kỹ thuật về nội dung và ký hiệu bản đồ địa hình quốc gia tỷ lệ 1:25.000.
2 Trong Danh mục trình bày tại mục dưới đây, kiểu dữ liệu được quy định viết tắt như sau:
P: Dữ liệu kiểu điểm (point)
C: Dữ liệu kiểu đường (Curve)
S: Dữ liệu kiểu vùng (Surface)
|
TT |
Tên đối tượng |
Mã ĐT |
Kiểu DL |
Chỉ thị trình bày |
Thuộc tính phân loại trình bày |
Giá trị (mã) |
Giá trị (nhãn) |
Mã trình bày |
Thành phần màu (CMYK) |
Ký hiệu trình bày |
||
|
I |
Biên giới địa giới |
|
|
|
|
|
|
|
|
|
||
|
1 |
Đường biên giới quốc gia trên đất liền |
AC01 |
C |
Toàn bộ |
maDoiTuong, loaiHienTrangPhapLy |
1 |
Xác định |
AC0101 |
(0, 0, 0,100) |
I-1a |
||
|
2 |
Chưa xác định |
AC0102 |
(0, 0, 0,100) |
I-1b |
||||||||
|
2 |
Mốc quốc giới |
AC02 |
P |
Toàn bộ |
maDoiTuong |
|
|
AC0201 |
(0, 0, 0,100) |
I-1c |
||
|
3 |
Địa phận đơn vị hành chính trên đất liền |
|
|
|
|
|
|
|
|
|
||
|
3.1 |
Địa phận đơn vị hành chính cấp tỉnh |
AD02 |
S |
Toàn bộ |
|
|
|
|
|
I-8, I-9, I-10 |
||
|
3.2 |
Địa phận đơn vị hành chính cấp xã |
AD03 |
S |
Toàn bộ |
|
|
|
|
|
I-11, I-12, I-13 |
||
|
4 |
Đường địa đơn vị giới hành chính |
|
|
|
|
|
|
|
|
|
||
|
4.1 |
Đường địa giới đơn vị hành chính cấp tỉnh |
AD05 |
C |
Toàn bộ |
maDoiTuong, loaiHienTrangPhapLy |
1 |
Xác định |
AD0501 |
(0, 0, 0,100) |
I-2a |
||
|
2 |
Chưa xác định |
AD0502 |
(0, 0, 0,100) |
I-2b |
||||||||
|
4.2 |
Đường địa giới đơn vị hành chính cấp xã |
AD06 |
C |
Toàn bộ |
maDoiTuong, loaiHienTrangPhapLy |
1 |
Xác định |
AD0601 |
(0, 0, 0,100) |
I-3a |
||
|
2 |
Chưa xác định |
AD0602 |
(0, 0, 0,100) |
I-3b |
||||||||
|
5 |
Mốc địa giới đơn vị hành chính |
|
|
|
|
|
|
|
|
|
||
|
5.1 |
Mốc địa giới đơn vị hành chính cấp tỉnh |
AD08 |
P |
Toàn bộ |
maDoiTuong |
|
Mốc địa giới đơn vị hành chính cấp tỉnh |
AD0801 |
(0, 0, 0,100) |
I-2c |
||
|
5.2 |
Mốc địa giới đơn vị hành chính cấp xã |
AD09 |
P |
Toàn bộ |
maDoiTuong |
|
Mốc địa giới đơn vị hành chính cấp xã. |
AD0901 |
(0, 0, 0, 100) |
I-3c |
||
|
6 |
Cột mốc điểm cơ sở |
AB01 |
P |
Toàn bộ |
|
|
|
|
|
|
||
|
7 |
Điểm cơ sở |
AB02 |
P |
Toàn bộ |
|
|
|
AB0201 |
(1,100,100, 0) |
I-7 |
||
|
8 |
Đường cơ sở |
AB04 |
C |
Toàn bộ |
|
|
|
AB0401 |
(1,100,100, 0) |
I-6 |
||
|
9 |
Vùng biển |
|
|
|
|
|
|
|
|
|
||
|
9.1 |
Vùng nội thủy |
AB11 |
S |
Toàn bộ |
maDoiTuong |
|
|
|
(0, 0, 0, 0) |
Không thể hiện |
||
|
9.2 |
Lãnh hải |
AB07 |
S |
Toàn bộ |
|
|
|
|||||
|
9.3 |
Vùng tiếp giáp lãnh hải |
AB13 |
S |
Toàn bộ |
|
|
|
|||||
|
9.4 |
Vùng nước lịch sử |
AB12 |
S |
Toàn bộ |
|
|
|
|||||
|
10 |
Địa phận đơn vị hành chính trên biển |
|
|
|
|
|
|
|
|
|
||
|
10.1 |
Địa phận đơn vị hành chính cấp tỉnh trên biển |
AE01 |
S |
Toàn bộ |
|
|
|
|
|
I-8, I-9, I-10 |
||
|
10.2 |
Địa phận đơn vị hành chính cấp xã trên biển |
AE03 |
S |
Toàn bộ |
|
|
|
|
|
I-11, I-12, I-13 |
||
|
11 |
Đường ranh giới đơn vị hành chính trên biển |
|
|
|
|
|
|
|
|
|
||
|
11.1 |
Đường ranh giới đơn vị hành chính cấp tỉnh trên biển |
AE04 |
C |
Toàn bộ |
maDoiTuong, loaiHienTrangPhapLy |
1 |
Xác định |
AE0401 |
(0, 100,100,0) |
I-4a |
||
|
2 |
Chưa xác định |
AE0402 |
(0, 100,100,0) |
I-4b |
||||||||
|
11.2 |
Đường ranh giới đơn vị hành chính cấp xã trên biển |
AE06 |
C |
Toàn bộ |
maDoiTuong, loaiHienTrangPhapLy |
1 |
Xác định |
AE0601 |
(0, 100,100,0) |
I-5a |
||
|
2 |
Chưa xác định |
AE0602 |
(0, 100,100,0) |
I-5b |
||||||||
|
II |
Cơ sở đo đạc |
|
|
|
|
|
|
|
|
|
||
|
1 |
Điểm gốc đo đạc quốc gia |
|
|
|
|
|
|
|
|
|
||
|
1.1 |
Điểm gốc toạ độ quốc gia |
BA01 |
P |
Toàn bộ |
maDoiTuong |
|
|
BA0101 |
(0, 0, 0,100) |
II-14 |
||
|
1.2 |
Điểm gốc độ cao quốc gia |
BA02 |
P |
Toàn bộ |
maDoiTuong |
|
|
BA0201 |
(0, 0, 0,100) |
II-15 |
||
|
1.3 |
Điểm gốc trọng lực quốc gia |
BA03 |
P |
Toàn bộ |
maDoiTuong |
|
|
BA0301 |
(0, 0, 0,100) |
II-17 |
||
|
2 |
Điểm đo đạc quốc gia |
|
|
|
|
|
|
|
|
|
||
|
2.1 |
Điểm toạ độ quốc gia |
BC02 |
P |
Toàn bộ |
maDoiTuong |
|
|
BC0201 |
(0, 0, 0,100) |
II-14 |
||
|
2.2 |
Điểm độ cao quốc gia |
BC01 |
P |
Toàn bộ |
maDoiTuong |
|
|
BC0101 |
(0, 0, 0,100) |
II-15 |
||
|
2.3 |
Điểm trọng lực quốc gia |
BC04 |
P |
Toàn bộ |
maDoiTuong |
|
|
BC0401 |
(0, 0, 0,100) |
II-17 |
||
|
2.4 |
Điểm tọa độ và độ cao quốc gia |
BC03 |
P |
Toàn bộ |
maDoiTuong |
|
|
BC0301 |
(0, 0, 0,100) |
II-16 |
||
|
3 |
Trạm định vị vệ tinh quốc gia |
BD02 |
P |
Toàn bộ |
maDoiTuong |
|
|
BD0201 |
(0, 0, 0,100) |
II-18 |
||
|
III |
Dân cư |
|
|
|
|
|
|
|
|
|
||
|
1 |
Khu dân cư |
CA02 |
S |
Toàn bộ |
maDoiTuong, loaiKhuDanCu |
1 |
Đô thị |
CA0201 |
(0, 0, 0,100) |
|
||
|
2 |
Nông thôn |
CA0202 |
(0, 0, 0,100) |
|
||||||||
|
2 |
Nhà |
CA04 |
S |
Toàn bộ |
maDoiTuong |
CA04 |
Nhà |
CA0401 |
Nét (0, 0, 0,60) Nền(0, 0, 0,30) |
III-20a |
||
|
C |
CA0401 |
Nét (0, 0, 0, 60) |
III-20b |
|||||||||
|
P |
CA0403 |
(0, 0, 0,30) |
III-20C |
|||||||||
|
3 |
Khối Nhà |
CA01 |
S |
Toàn bộ |
maDoiTuong |
CA01 |
Khối Nhà |
CA0101 |
Nét(0, 0, 0,60) Nền (0,10,30,0) |
III-19a |
||
|
P |
CA0102 |
Nét(0, 0, 0,60) Nền (0,10,30,0) |
III-19b |
|||||||||
|
4 |
Địa danh dân cư |
DA02 |
P |
Toàn bộ |
danhTuChung, ten |
1 |
ấp |
DA0201 |
(0, 0, 0,100) |
III-69, III-70 |
||
|
2 |
bản |
DA0202 |
(0, 0, 0,100) |
III-69, III-70 |
||||||||
|
3 |
buôn |
DA0203 |
(0, 0, 0,100) |
III-69, III-70 |
||||||||
|
4 |
chòm |
DA0204 |
(0, 0, 0,100) |
III-69, III-70 |
||||||||
|
5 |
khu dân cư |
DA0205 |
(0, 0, 0,100) |
III-69, III-70 |
||||||||
|
6 |
khu tập thể |
DA0206 |
(0, 0, 0,100) |
III-69, III-70 |
||||||||
|
7 |
khu đô thị |
DA0207 |
(0, 0, 0,100) |
III-69, III-70 |
||||||||
|
8 |
làng |
DA0208 |
(0, 0, 0,100) |
III-69, III-70 |
||||||||
|
9 |
lũng |
DA0209 |
(0, 0, 0,100) |
III-69, III-70 |
||||||||
|
10 |
plei |
DA02010 |
(0, 0, 0,100) |
III-69, III-70 |
||||||||
|
11 |
tổ dân phố |
DA02011 |
(0, 0, 0,100) |
III-69, III-70 |
||||||||
|
12 |
trại |
DA02012 |
(0, 0, 0,100) |
III-69, III-70 |
||||||||
|
13 |
xóm |
DA02013 |
(0, 0, 0,100) |
III-69, III-70 |
||||||||
|
27 |
thôn |
DA02014 |
(0, 0, 0,100) |
III-69, III-70 |
||||||||
|
28 |
cụm dân cư |
DA02015 |
(0, 0, 0,100) |
III-69, III-70 |
||||||||
|
29 |
khóm |
DA02016 |
(0, 0, 0,100) |
III-69, III-70 |
||||||||
|
30 |
khối phố |
DA02017 |
(0, 0, 0,100) |
III-69, III-70 |
||||||||
|
31 |
khu phố |
DA02018 |
(0, 0, 0,100) |
III-69, III-70 |
||||||||
|
32 |
tổ dân cư |
DA02019 |
(0, 0, 0,100) |
III-69, III-70 |
||||||||
|
36 |
đội |
DA02020 |
(0, 0, 0,100) |
III-69, III-70 |
||||||||
|
37 |
tiểu khu |
DA02021 |
(0, 0, 0,100) |
III-69, III-70 |
||||||||
|
38 |
nhóm |
DA02022 |
(0, 0, 0,100) |
III-69, III-70 |
||||||||
|
51 |
khu vực |
DA02023 |
(0, 0, 0,100) |
III-69, III-70 |
||||||||
|
5 |
Hạ tầng kỹ thuật khác |
|
|
|
|
|
|
|
|
|
||
|
5.1 |
Cơ sở hỏa táng |
CR01 |
P, S |
Toàn bộ |
maDoiTuong, ten |
|
|
CR0101 |
(0, 0, 0,100) |
III-24, III-71 |
||
|
5.2 |
Công trình đang xây dựng |
CR02 |
P, S |
Toàn bộ |
maDoiTuong |
|
|
CR0201 |
(0, 0, 0,100) |
III-72 |
||
|
5.3 |
Nghĩa trang |
CR15 |
P, S |
Toàn bộ |
maDoiTuong, ten |
|
|
CR1501 |
(0, 0, 0,100) |
III-25, III-71 |
||
|
5.4 |
Nghĩa trang liệt sỹ |
CR16 |
P, S |
Toàn bộ |
maDoiTuong, ten |
|
|
CR1601 |
(0, 0, 0,100) |
III-71, III-72 |
||
|
5.5 |
Nhà máy nước |
CR17 |
P, S |
Toàn bộ |
maDoiTuong, ten |
|
|
CR1701 |
(0, 0, 0,100) |
III-71 |
||
|
5.6 |
Nhà tang lễ |
CR18 |
P, S |
Toàn bộ |
maDoiTuong, ten |
|
|
CR1801 |
(0, 0, 0,100) |
III-71 |
||
|
5.7 |
Tháp nước, bể nước |
CR19 |
P, S |
Toàn bộ |
maDoiTuong |
|
|
CR1901 |
(0, 0, 0,100) |
III-72 |
||
|
5.8 |
Trạm thu phát sóng |
CR23 |
P, S |
Toàn bộ |
maDoiTuong, chieuCao |
|
|
CR2301 |
(0, 0, 0,100) |
III-42 |
||
|
6 |
Trạm khí tượng thủy văn quốc gia |
CR20 |
P, S |
Toàn bộ |
maDoiTuong loaiTramKhiTuong ThuyVan, ten |
1 |
Trạm khí tượng bề mặt |
CR2001 |
(0, 0, 0,100) |
III-52, III-71 |
||
|
2 |
Trạm khí tượng trên cao |
CR2002 |
(0, 0, 0,100) |
III-52, III-71 |
||||||||
|
3 |
Trạm ra đa thời tiết |
CR2003 |
(0, 0, 0,100) |
III-52, III-71 |
||||||||
|
4 |
Trạm khí tượng nông nghiệp |
CR2004 |
(0, 0, 0,100) |
III-52, III-71 |
||||||||
|
5 |
Trạm thủy văn |
CR2005 |
(0, 0, 0,100) |
III-52, III-71 |
||||||||
|
6 |
Trạm hải văn |
CR2006 |
(0, 0, 0,100) |
III-52, III-71 |
||||||||
|
7 |
Trạm đo mưa |
CR2007 |
(0, 0, 0,100) |
III-52, III-71 |
||||||||
|
8 |
Trạm định vị sét |
CR2008 |
(0, 0, 0,100) |
III-52, III-71 |
||||||||
|
9 |
Trạm giám sát biến đổi khí hậu |
CR2009 |
(0, 0, 0,100) |
III-52, III-71 |
||||||||
|
10 |
Trạm chuyên đề |
CR2010 |
(0, 0, 0,100) |
III-52, III-71 |
||||||||
|
7 |
Trạm quan trắc môi trường |
CR21 |
P,S |
Toàn bộ |
maDoiTuong, ten |
|
|
CR2101 |
(0, 0, 0,100) |
III-52, III-71 |
||
|
8 |
Trạm quan trắc tài nguyên nước |
CR22 |
P,S |
Toàn bộ |
maDoiTuong, ten |
|
|
CR2201 |
(0, 0, 0,100) |
III-52, III-71 |
||
|
9 |
Đường dây tải điện |
CR09 |
C |
Toàn bộ |
maDoiTuong, dienAp |
|
|
CR0901 |
(0, 0, 0,100) |
III-40 |
||
|
10 |
Cột điện |
CR06 |
P |
Toàn bộ |
maDoiTuong |
|
|
CR0601 |
(0, 0, 0,100) |
III-39 |
||
|
11 |
Đường ống dẫn |
CR11 |
C |
Toàn bộ |
maDoiTuong, loaiOngDan |
1 |
Nước |
CR1101 |
(0, 0, 0,100) |
III-59, III-72 |
||
|
2 |
Khí |
CR1102 |
(0, 0, 0,100) |
III-59, III-72 |
||||||||
|
3 |
Dầu |
CR1103 |
(0, 0, 0,100) |
III-59, III-72 |
||||||||
|
12 |
Hạ tầng kỹ thuật trên biển |
|
|
|
|
|
|
|
|
|
||
|
12.1 |
Cáp tải điện |
CS01 |
C |
Toàn bộ |
maDoiTuong |
|
|
CS0101 |
(30, 85, 0, 0) |
III-66 |
||
|
12.2 |
Cáp viễn thông |
CS02 |
C |
Toàn bộ |
maDoiTuong |
|
|
CS0201 |
(30, 85, 0, 0) |
III-67 |
||
|
12.3 |
Đường ống dẫn dầu dưới biển |
CS03 |
C |
Toàn bộ |
maDoiTuong |
|
|
CS0301 |
(30, 85, 0, 0) |
III-68, III-72 |
||
|
12.4 |
Đường ống dẫn khí dưới biển |
CS04 |
C |
Toàn bộ |
maDoiTuong |
|
|
CS0401 |
(30, 85, 0, 0) |
III-68, III-72 |
||
|
13 |
Ranh giới |
|
|
|
|
|
|
|
|
|
||
|
13.1 |
Hàng rào |
CU01 |
C |
Toàn bộ |
maDoiTuong |
CU01 |
Hàng rào |
CU0101 |
(0, 0, 0,100) |
III-65 |
||
|
13.3 |
Ranh giới sử dụng đất |
CU03 |
maDoiTuong |
CU03 |
Ranh giới sử dụng đất |
CU0301 |
(0, 0, 0,100) |
III-62 |
||||
|
13.4 |
Thành lũy |
CU04 |
maDoiTuong |
CU04 |
Thành lũy |
CU0401 |
(0, 0, 0,100) |
III-63 |
||||
|
13.5 |
Tường vây |
CU05 |
|
|
maDoiTuong |
CU05 |
Tường vây |
CU0501 |
(0, 0, 0,100) |
III-64 |
||
|
14 |
Công trình y tế |
|
|
|
|
|
|
|
|
|
||
|
14.1 |
Bệnh viện |
CP01 |
P,S |
Toàn bộ |
maDoiTuong, ten |
|
|
CP0101 |
(0, 0, 0,100) |
III-28, III-71 |
||
|
14.2 |
Cơ sở y tế khác |
CP03 |
Toàn bộ |
maDoiTuong |
|
|
CP0301 |
(0, 0, 0,100) |
III-28 |
|||
|
14.3 |
Trạm y tế |
CP06 |
Toàn bộ |
maDoiTuong |
|
|
CP0601 |
(0, 0, 0,100) |
III-28 |
|||
|
14.4 |
Trung tâm điều dưỡng |
CP07 |
Toàn bộ |
maDoiTuong, ten |
|
|
CP0701 |
(0, 0, 0,100) |
III-28, III-71 |
|||
|
14.5 |
Trung tâm y tế |
CP08 |
Toàn bộ |
maDoiTuong |
|
|
CP0801 |
(0, 0, 0,100) |
III-28 |
|||
|
15 |
Công trình giáo dục |
|
|
|
|
|
|
|
|
|
||
|
15.1 |
Trung tâm giáo dục thường xuyên |
CE01 |
S, P |
Toàn bộ |
maDoiTuong, ten |
|
|
CE0101 |
(0, 0, 0,100) |
III-31, III-71 |
||
|
15.2 |
Trung tâm kỹ thuật tổng hợp - hướng nghiệp |
CE02 |
|
|
CE0201 |
(0, 0, 0,100) |
III-31, III-71 |
|||||
|
15.3 |
Trường cao đẳng |
CE03 |
|
|
CE0301 |
(0, 0, 0,100) |
III-31, III-71 |
|||||
|
15.4 |
Trường đại học |
CE04 |
|
|
CE0401 |
(0, 0, 0,100) |
III-31, III-71 |
|||||
|
15.5 |
Trường dân tộc nội trú |
CE05 |
|
|
CE0501 |
(0, 0, 0,100) |
III-31, III-71 |
|||||
|
15.6 |
Trường dạy nghề |
CE06 |
|
|
CE0601 |
(0, 0, 0,100) |
III-31, III-71 |
|||||
|
15.7 |
Trường giáo dưỡng |
CE07 |
|
|
CE0701 |
(0, 0, 0,100) |
III-31, III-71 |
|||||
|
15.8 |
Trường mầm non |
CE08 |
|
|
CE0801 |
(0, 0, 0,100) |
III-31, III-71 |
|||||
|
15.9 |
Trường phổ thông có nhiều cấp. |
CE09 |
|
|
CE0901 |
(0, 0, 0,100) |
III-31, III-71 |
|||||
|
15.10 |
Trường phổ thông năng khiếu |
CE10 |
|
|
CE1001 |
(0, 0, 0,100) |
III-31, III-71 |
|||||
|
15.11 |
Trường tiểu học |
CE11 |
|
|
CE1101 |
(0, 0, 0,100) |
III-31, III-71 |
|||||
|
15.12 |
Trường trung học cơ sở |
CE12 |
|
|
CE1201 |
(0, 0, 0,100) |
III-31, III-71 |
|||||
|
15.13 |
Trường trung học phổ thông |
CE13 |
|
|
CE1301 |
(0, 0, 0,100) |
III-31, III-71 |
|||||
|
16 |
Công trình thể thao |
|
|
|
|
|
|
|
|
|
||
|
16.1 |
Nhà thi đấu |
CK02 |
S, P |
Toàn bộ |
maDoiTuong, ten |
|
|
CK0201 |
(0, 0, 0,100) |
III-71 |
||
|
16.2 |
Sân gôn |
CK03 |
|
|
CK0301 |
(0, 0, 0,100) |
III-71 |
|||||
|
16.3 |
Sân vận động |
CK05 |
|
|
CK0501 |
(0, 0, 0,100) |
III-32, III-71 |
|||||
|
16.4 |
Trung tâm thể dục thể thao |
CK06 |
|
|
|
(0, 0, 0,100) |
III-71 |
|||||
|
16.5 |
Trường đua, trường bắn |
CK07 |
|
|
|
(0, 0, 0,100) |
III-71 |
|||||
|
17 |
Công trình văn hóa |
|
|
|
|
|
|
|
|
|
||
|
17.1 |
Bảo tàng |
CN01 |
S, P |
Toàn bộ |
maDoiTuong, ten |
|
|
CN0101 |
(0, 0, 0,100) |
III-46, III-71 |
||
|
17.2 |
Chòi cao, tháp cao |
CN02 |
S, P |
Toàn bộ |
maDoiTuong, chieuCao |
|
|
CN0201 |
(0, 0, 0,100) |
III-27 |
||
|
17.3 |
Công trình di tích |
CN04 |
S, P |
Toàn bộ |
maDoiTuong, ten |
|
|
CN0401 |
(0, 100,100,0) |
III-49, III-71 |
||
|
17.4 |
Công trình vui chơi, giải trí |
CN05 |
S, P |
Toàn bộ |
maDoiTuong, ten |
|
|
CN0501 |
(0, 0, 0,100) |
III-71 |
||
|
17.5 |
Công viên |
CN06 |
S, P |
Toàn bộ |
maDoiTuong, ten |
|
|
CN0601 |
Nét(0,0,0,100) Nèn(12,0,25,0) |
III-33, III-71 |
||
|
17.6 |
Cột cờ |
CN07 |
S, P |
Toàn bộ |
maDoiTuong, chieuCao |
|
|
CN0701 |
(0, 0, 0,100) |
III-54 |
||
|
17.7 |
Đài tưởng niệm |
CN10 |
S, P |
Toàn bộ |
maDoiTuong, ten |
|
|
CN1001 |
(0, 0, 0,100) |
III-22, III-71 |
||
|
17.8 |
Lăng tẩm |
CN11 |
P,S |
Toàn bộ |
maDoiTuong, ten |
|
|
CN1101 |
(0, 0, 0,100) |
III-23, III-71 |
||
|
17.9 |
Lô cốt |
CN12 |
S, P |
Toàn bộ |
maDoiTuong |
|
|
CN1201 |
(0, 0, 0,100) |
II-26 |
||
|
17.10 |
Nhà hát |
CN13 |
S, P |
Toàn bộ |
maDoiTuong, ten |
|
|
CN1301 |
(0, 0, 0,100) |
III-47, III-71 |
||
|
17.11 |
Nhà văn hóa |
CN14 |
S, P |
Toàn bộ |
maDoiTuong, ten |
|
|
CN1401 |
(0, 0, 0,100) |
II-71, II-72 |
||
|
17.12 |
Quảng trường |
CN15 |
S, P |
Toàn bộ |
maDoiTuong, ten |
|
|
CN1501 |
(0, 0, 0,100) |
II-71, II-72 |
||
|
17.13 |
Tháp cổ |
CN18 |
S, P |
Toàn bộ |
maDoiTuong, chieucao |
|
|
CN1801 |
(0, 0, 0,100) |
III-21 |
||
|
17.14 |
Triển lãm |
CN20 |
S, P |
Toàn bộ |
maDoiTuong, ten |
|
|
CN2001 |
(0, 0, 0,100) |
II-71, II-72 |
||
|
17.15 |
Trung tâm hội nghị |
CN21 |
S, P |
Toàn bộ |
maDoiTuong, ten |
|
|
CN2101 |
(0, 0, 0,100) |
II-71, II-72 |
||
|
17.16 |
Tượng đài |
CN22 |
S, P |
Toàn bộ |
maDoiTuong, chieuCao |
|
|
CN2201 |
(0, 0, 0,100) |
III-22 |
||
|
18 |
Công trình thương mại dịch vụ |
|
|
|
|
|
|
|
|
|
||
|
18.1 |
Bãi tắm |
CL01 |
P,S |
Toàn bộ |
maDoiTuong, ten |
|
|
CL0101 |
(0,100, 100, 0) |
III-51, III-71 |
||
|
18.2 |
Bưu điện |
CL03 |
P,S |
Toàn bộ |
maDoiTuong, ten |
|
|
CL0301 |
(0, 0, 0,100) |
III-48, III-71 |
||
|
18.3 |
Các công trình dịch vụ khác |
CL04 |
P,S |
Toàn bộ |
maDoiTuong, ten |
|
|
CL0401 |
(0, 0, 0,100) |
II-71 |
||
|
18.4 |
Chợ |
CL05 |
P,S |
Toàn bộ |
maDoiTuong, ten |
|
|
CL0501 |
(0, 0, 0,100) |
II-71, II-72 |
||
|
18.5 |
Điểm bưu điện - văn hóa xã |
CL07 |
P,S |
Toàn bộ |
maDoiTuong |
|
|
CL0701 |
(0, 0, 0,100) |
III-72 |
||
|
18.6 |
Khách sạn |
CL08 |
P,S |
Toàn bộ |
maDoiTuong, ten |
|
|
CL0801 |
(0, 0, 0,100) |
III-71 |
||
|
18.7 |
Ngân hàng |
CL09 |
P,S |
Toàn bộ |
maDoiTuong, ten |
|
|
CL0901 |
(0, 0, 0,100) |
III-71 |
||
|
18.8 |
Siêu thị |
CL13 |
P,S |
Toàn bộ |
maDoiTuong, ten |
|
|
CL1301 |
(0, 0, 0,100) |
III-71 |
||
|
18.9 |
Trạm xăng, dầu |
CL15 |
P,S |
Toàn bộ |
maDoiTuong, ten |
|
|
CL1501 |
(0, 0, 0,100) |
III-57, III-71 |
||
|
18.10 |
Trung tâm thương mại |
CL16 |
P,S |
Toàn bộ |
maDoiTuong, ten |
|
|
CL1601 |
(0, 0, 0,100) |
III-71, III-72 |
||
|
19 |
Trụ sở làm việc |
|
|
|
|
|
|
|
|
|
||
|
19.1 |
Cơ quan đại diện nước ngoài |
CX01 |
P,S |
Toàn bộ |
maDoiTuong, ten |
|
|
CX0101 |
(0, 0, 0,100) |
III-71 |
||
|
19.2 |
Trụ sở làm việc của đơn vị sự nghiệp |
CX04 |
P,S |
Toàn bộ |
|
|
CX0401 |
(0, 0, 0,100) |
III-71 |
|||
|
19.3 |
Trụ sở làm việc viện nghiên cứu |
CX06 |
P,S |
Toàn bộ |
|
|
CX0601 |
(0, 0, 0,100) |
III-72 |
|||
|
20 |
Công trình tôn giáo tín ngưỡng |
|
|
|
|
|
|
|
|
|
||
|
20.1 |
Chùa |
CM01 |
P,S |
Toàn bộ |
maDoiTuong, ten |
|
|
CM0101 |
(0, 0, 0,100) |
III-29, III-71 |
||
|
20.2 |
Cơ sở đào tạo tôn giáo |
CM02 |
P,S |
Toàn bộ |
|
|
CM0201 |
(0, 0, 0,100) |
III-71 |
|||
|
20.3 |
Công trình tôn giáo khác |
CM03 |
P,S |
Toàn bộ |
|
|
CM0301 |
(0, 0, 0,100) |
III-71 |
|||
|
20.4 |
Đền |
CM04 |
P,S |
Toàn bộ |
|
|
CM0401 |
(0, 0, 0,100) |
III-29, III-71 |
|||
|
20.5 |
Đình |
CM05 |
P,S |
Toàn bộ |
|
|
CM0501 |
(0, 0, 0,100) |
III-29, III-71 |
|||
|
20.6 |
Miếu |
CM07 |
P,S |
Toàn bộ |
|
|
CM0701 |
(0, 0, 0,100) |
III-29, III-71 |
|||
|
20.7 |
Nhà thờ |
CM09 |
P,S |
Toàn bộ |
|
|
CM0901 |
(0, 0, 0,100) |
III-30, III-71 |
|||
|
20.8 |
Trụ sở của tổ chức tôn giáo |
CM13 |
P,S |
Toàn bộ |
|
|
CM1301 |
(0, 0, 0,100) |
III-71 |
|||
|
21 |
Trụ sở cơ quan nhà nước |
|
|
|
|
|
|
|
|
|
||
|
21.1 |
Cơ quan chuyên môn |
CV01 |
P,S |
|
maDoiTuong, ten |
|
|
CV0101 |
(0, 0, 0,100) |
III-71 |
||
|
21.2 |
Cơ quan Đảng |
CV02 |
P,S |
|
|
|
CV0201 |
(0, 0, 0,100) |
III-71 |
|||
|
21.3 |
Toà án |
CV03 |
P,S |
|
|
|
CV0301 |
(0, 0, 0,100) |
III-71 |
|||
|
21.4 |
Trụ sở các Bộ |
CV04 |
P,S |
|
|
|
CV0401 |
(0, 0, 0,100) |
III-71 |
|||
|
21.5 |
Trụ sở Chính Phủ |
CV05 |
P,S |
|
|
|
CV0501 |
(0, 0, 0,100) |
III-71 |
|||
|
21.6 |
Trụ sở tổ chức chính trị - xã hội |
CV06 |
P,S |
|
|
|
CV0601 |
(0, 0, 0,100) |
III-71 |
|||
|
21.7 |
Trụ sở UBND cấp Tỉnh |
CV08 |
P,S |
|
|
|
CV0801 |
(0, 0, 0,100) |
III-43, III-71 |
|||
|
21.8 |
Trụ sở UBND cấp xã |
CV09 |
P,S |
|
|
|
CV0901 |
(0, 0, 0,100) |
III-44, III-71 |
|||
|
21.9 |
Viện kiểm sát |
CV10 |
P,S |
|
|
|
CV1001 |
(0, 0, 0,100) |
III-71, III-72 |
|||
|
22 |
Công trình công nghiệp |
|
|
|
|
|
|
|
|
|
||
|
22.1 |
Bể chứa nhiên liệu |
CD01 |
P,S |
Toàn bộ |
maDoiTuong, ten |
|
|
CD0101 |
(0, 0, 0,100) |
III-72 |
||
|
22.2 |
Công trình thủy điện |
CD02 |
P,S |
Toàn bộ |
maDoiTuong, ten |
|
|
CD0201 |
(0, 0, 0,100) |
III-71 |
||
|
22.3 |
Cột tháp điện gió |
CD03 |
P,S |
Toàn bộ |
maDoiTuong, chieuCao |
|
|
CD0301 |
(0, 0, 0,100) |
III-53 |
||
|
22.4 |
Cửa hầm lò của mỏ |
CD04 |
P,S |
Toàn bộ |
maDoiTuong |
|
|
CD0401 |
(0, 0, 0,100) |
III-35 |
||
|
22.5 |
Giàn khoan, tháp khai thác |
CD05 |
P,S |
Toàn bộ |
maDoiTuong, chieuCao |
|
|
CD0501 |
(0, 0, 0,100) |
III-38 |
||
|
22.6 |
Kho |
CD06 |
P,S |
Toàn bộ |
maDoiTuong, ten |
|
|
CD0601 |
(0, 0, 0,100) |
III-71, III-72 |
||
|
22.7 |
Khu khai thác |
CD07 |
P,S |
Toàn bộ |
maDoiTuong, ten |
|
|
CD0701 |
(0, 0, 0,100) |
III-71, III-72 |
||
|
22.8 |
Lò nung |
CD08 |
P,S |
Toàn bộ |
maDoiTuong |
|
|
CD0801 |
(0, 0, 0,100) |
II-55 |
||
|
22.9 |
Nhà máy |
CD09 |
P,S |
Toàn bộ |
maDoiTuong, ten |
|
|
CD0901 |
(0, 0, 0,100) |
III-34, III-71 |
||
|
22.10 |
Trạm biến áp |
CD11 |
P,S |
Toàn bộ |
maDoiTuong |
|
|
CD1101 |
(0, 0, 0,100) |
III-41 |
||
|
23 |
Cơ sở sản xuất nông lâm nghiệp |
|
|
|
|
|
|
|
|
|
||
|
23.1 |
Cơ sở sản xuất giống cây, con |
CB01 |
P,S |
Toàn bộ |
maDoiTuong, ten |
|
|
CB0101 |
(0, 0, 0,100) |
III-71 |
||
|
23.2 |
Khu nuôi trồng thủy sản |
CB03 |
P,S |
Toàn bộ |
maDoiTuong, ten |
|
|
CB0301 |
(15, 0, 0, 0) |
III-61, III-72 |
||
|
23.3 |
Lâm trường |
CB04 |
P,S |
Toàn bộ |
maDoiTuong, ten |
|
|
CB0401 |
(0, 0, 0,100) |
III-71 |
||
|
23.4 |
Nông trường |
CB05 |
P,S |
Toàn bộ |
maDoiTuong, ten |
|
|
CB0501 |
(0, 0, 0,100) |
III-71 |
||
|
23.5 |
Ruộng muối |
CB06 |
P,S |
Toàn bộ |
maDoiTuong |
|
|
CB0601 |
(100, 0, 0, 0) |
III-60 |
||
|
23.6 |
Trang trại |
CB07 |
P,S |
Toàn bộ |
maDoiTuong, ten |
|
|
CB0701 |
(0, 0, 0,100) |
III-71 |
||
|
24 |
Khu chức năng |
|
|
|
|
|
|
|
|
|
||
|
24.1 |
Khu chế xuất |
CT01 |
P,S |
Toàn bộ |
maDoiTuong, ten |
|
|
CT0101 |
(0, 0, 0,100) |
III-71 |
||
|
24.2 |
Khu công nghệ cao |
CT02 |
P,S |
Toàn bộ |
maDoiTuong, ten |
|
|
CT0201 |
(0, 0, 0,100) |
III-71 |
||
|
24.3 |
Khu công nghiệp |
CT03 |
P,S |
Toàn bộ |
maDoiTuong, ten |
|
|
CT0301 |
(0, 0, 0,100) |
III-71 |
||
|
24.4 |
Khu du lịch |
CT04 |
P,S |
Toàn bộ |
maDoiTuong, ten |
|
|
CT0401 |
(30, 85, 0,0) |
III-50, III-71 |
||
|
24.5 |
Khu kinh tế |
CT05 |
P,S |
Toàn bộ |
maDoiTuong, ten |
|
|
CT0501 |
(0, 0, 0,100) |
III-71 |
||
|
24.6 |
Khu nghiên cứu đào tạo |
CT06 |
P,S |
Toàn bộ |
maDoiTuong, ten |
|
|
CT0601 |
(0, 0, 0,100) |
III-71 |
||
|
24.7 |
Khu thể dục thể thao |
CT07 |
P,S |
Toàn bộ |
maDoiTuong, ten |
|
|
CT0701 |
(0, 0, 0,100) |
III-71 |
||
|
25 |
Công trình xử lý chất thải |
|
|
|
|
|
|
|
|
|
||
|
25.1 |
Bãi chôn lấp rác |
CO01 |
P,S |
Toàn bộ |
maDoiTuong, ten |
|
|
CO0101 |
(0, 0, 0,100) |
III-71 |
||
|
25.2 |
Cơ sở xử lý chất thải nguy hại |
CO02 |
P,S |
Toàn bộ |
maDoiTuong, ten |
|
|
CO0201 |
(0, 0, 0,100) |
III-71 |
||
|
25.3 |
Cơ sở xử lý chất thải rắn |
CO03 |
P,S |
Toàn bộ |
maDoiTuong, ten |
|
|
CO0301 |
(0, 0, 0,100) |
III-71 |
||
|
25.4 |
Cơ sở xử lý nước thải |
CO04 |
P,S |
Toàn bộ |
maDoiTuong, ten |
|
|
CO0401 |
(0, 0, 0,100) |
III-71 |
||
|
25.5 |
Khu xử lý chất thải |
CO05 |
P,S |
Toàn bộ |
maDoiTuong, ten |
|
|
CO0501 |
(0, 0, 0,100) |
III-71 |
||
|
25.6 |
Trạm trung chuyển chất thải rắn |
CO06 |
P,S |
Toàn bộ |
maDoiTuong, ten |
|
|
CO0601 |
(0, 0, 0,100) |
III-71 |
||
|
26 |
Công trình an ninh |
|
|
|
|
|
|
|
|
|
||
|
26.1 |
Đồn công an |
CC01 |
P, S |
Toàn bộ |
maDoiTuong, ten |
|
|
CC0101 |
(0, 0, 0,100) |
III-71, III-72 |
||
|
26.2 |
Trụ sở an ninh |
CC02 |
P,S |
Toàn bộ |
maDoiTuong, ten |
|
|
CC0201 |
(0, 0, 0,100) |
III-71, III-72 |
||
|
26.3 |
Trại cải tạo |
CC03 |
P,S |
Toàn bộ |
maDoiTuong, ten |
|
|
CC0301 |
(0, 0, 0,100) |
III-71 |
||
|
26.4 |
Trung tâm phòng cháy chữa cháy |
CC04 |
P,S |
Toàn bộ |
maDoiTuong, ten |
|
|
CC0401 |
(0, 0, 0,100) |
III-71 |
||
|
26.5 |
Công trình quốc phòng |
|
|
|
|
|
|
|
|
|
||
|
26.6 |
Cửa khẩu |
CH01 |
P,S |
Toàn bộ |
maDoiTuong, ten |
|
|
CH0101 |
(0, 0, 0,100) |
III-58, III-71 |
||
|
IV |
Địa hình |
|
|
|
|
|
|
|
|
|
||
|
1 |
Địa danh sơn văn |
DA03 |
P |
Toàn bộ |
maDoiTuong , danhTuChung, ten |
19 |
Cánh đồng |
DA0301 |
(0, 0, 0,100) |
IV-99 |
||
|
20 |
Cao nguyên |
DA0302 |
(0, 0, 0,100) |
IV-99 |
||||||||
|
21 |
dãy núi |
DA0303 |
(0, 0, 0,100) |
IV-98 |
||||||||
|
22 |
Đồng bằng |
DA0304 |
(0, 0, 0,100) |
IV-99 |
||||||||
|
23 |
đồi |
DA0305 |
(0, 0, 0,100) |
IV-100 |
||||||||
|
25 |
núi |
DA0306 |
(0, 0, 0,100) |
IV-100 |
||||||||
|
26 |
Thung lũng |
DA0307 |
(0, 0, 0,100) |
IV-99 |
||||||||
|
49 |
đỉnh |
DA0308 |
(0, 0, 0,100) |
IV-100 |
||||||||
|
54 |
gò |
DA03099 |
(0, 0, 0,100) |
IV-100 |
||||||||
|
58 |
khau |
DA0310 |
(0, 0, 0,100) |
IV-100 |
||||||||
|
2 |
Điểm độ cao |
EA01 |
P |
Toàn bộ |
maDoiTuong, doCao |
|
|
EA0101 |
(0, 0, 0,100) |
IV-75 |
||
|
3 |
Đường Bình độ |
EA02 |
C |
|
maDoiTuong loaiDuongBinhDo |
1 |
Cơ bản |
EA0201 |
(10,50,100, 0) |
IV-73a, đ |
||
|
EA0202 |
(10, 50,100, 0) |
IV-73b, đ, g |
||||||||||
|
2 |
Nửa khoảng cao đều |
EA0203 |
(10, 50,100, 0) |
IV-73c |
||||||||
|
3 |
Phụ |
EA0204 |
(10, 50,100, 0) |
IV-73d |
||||||||
|
4 |
Nháp |
EA0205 |
(10, 50,100, 0) |
IV-73e |
||||||||
|
4 |
Địa hình đặc biệt trên đất liền |
|
|
|
|
|
|
|
|
|
||
|
4.1 |
Bãi đá trên cạn |
EB01 |
P,S |
Toàn bộ |
maDoiTuong |
EB01 |
Bãi đá trên cạn |
EB0101 |
(10, 50,100, 0) |
IV-86 |
||
|
4.2 |
Cửa hang động |
EB02 |
P,S |
Toàn bộ |
maDoiTuong |
EB02 |
Cửa hang động |
EB0201 |
(0, 0, 0, 100) |
IV-88 |
||
|
4.3 |
Các loại hố nhân tạo |
EB03 |
S |
Toàn bộ |
maDoiTuong |
EB03 |
Các loại hố nhân tạo |
EB0301 |
(0, 0, 0, 100) |
IV-91a |
||
|
P |
Toàn bộ |
maDoiTuong |
EB0302 |
(0, 0, 0, 100) |
IV-91b |
|||||||
|
4.4 |
Đá độc lập, khối đá, lũy đá |
EB04 |
P, S |
Toàn bộ |
maDoiTuong |
EB04 |
Đá độc lập, khối đá, lũy đá |
EB0401 |
(10, 50,100, 0) |
IV-84 IV-85 |
||
|
4.5 |
Địa hình cát |
EB05 |
P, S |
Toàn bộ |
maDoiTuong |
EB05 |
Địa hình cát |
EB0501 |
(10, 50,100, 0) |
IV-94 |
||
|
4.6 |
Gò đống |
EB06 |
S |
Toàn bộ |
maDoiTuong, tyCaoTySau |
EB06 |
Gò đống |
EB0601 |
(10, 50,100, 0) |
IV-90a |
||
|
P |
EB0602 |
(10, 50,100, 0) |
IV-90b |
|||||||||
|
4.7 |
Hố, phễu castơ |
EB07 |
S |
Toàn bộ |
maDoiTuong |
EB07 |
Hố, phễu castơ |
EB0701 |
(10, 50,100, 0) |
IV-89a |
||
|
P |
Toàn bộ |
maDoiTuong |
EB0702 |
(10, 50,100, 0) |
IV-89b |
|||||||
|
4.8 |
Khu vực đào đắp |
EB08 |
P, S |
Toàn bộ |
maDoiTuong |
EB08 |
Khu vực đào đắp |
EB0801 |
(0, 0, 0, 100) |
IV-92 |
||
|
4.9 |
Miệng núi lửa |
EB09 |
S |
Toàn bộ |
maDoiTuong |
EB09 |
Miệng núi lửa |
EB0901 |
(10, 50,100, 0) |
IV-95a |
||
|
P |
EB0902 |
(10, 50,100, 0) |
IV-95b |
|||||||||
|
4.10 |
Vùng núi đá |
EB10 |
S |
Toàn bộ |
maDoiTuong |
EB10 |
Vùng núi đá |
EB1001 |
(5, 20, 50, 0) |
IV-81 |
||
|
5 |
Đường đặc trưng địa hình trên đất liền |
|
|
|
|
|
|
|
|
|
||
|
5.1 |
Bờ dốc tự nhiên |
EC01 |
C |
Toàn bộ |
maDoiTuong, loaiThanhPhan, tyCaoTySau |
1 |
Chân |
EC0101 |
(0, 0, 0, 100) |
IV-77a |
||
|
2 |
Đỉnh |
EC0102 |
(10, 50,100, 0) |
IV-77b |
||||||||
|
5.2 |
Dòng đá |
EC02 |
C |
Toàn bộ |
maDoiTuong |
EC02 |
Dòng đá |
EC0201 |
(10, 50,100, 0) |
IV-85 |
||
|
5.3 |
Địa hình bậc thang |
EC03 |
C |
Toàn bộ |
maDoiTuong |
EC03 |
Địa hình bậc thang |
EC0301 |
(0, 0, 0, 100) |
IV-93 |
||
|
5.4 |
Địa hình cắt xẻ nhân tạo |
EC04 |
C |
Toàn bộ |
maDoiTuong, loaiThanhPhan, tyCaoTySau |
1 |
Chân |
EC0401 |
(0, 0, 0, 100) |
IV-78b |
||
|
2 |
Đỉnh |
EC0402 |
(0, 0, 0, 100) |
IV-78a |
||||||||
|
5.5 |
Khe rãnh xói mòn |
EC05 |
C |
Toàn bộ |
maDoiTuong, tyCaoTySau |
1 |
Chân |
EC0501 |
(10, 50,100, 0) |
IV-76a, b, c |
||
|
2 |
Đỉnh |
EC0502 |
(10, 50,100, 0) |
|||||||||
|
5.6 |
Sườn đứt gãy |
EC06 |
C |
Toàn bộ |
maDoiTuong, tyCaoTySau |
EC06 |
Sườn đứt gãy |
EC0601 |
(10, 50,100, 0) |
IV-79 |
||
|
5.7 |
Sườn sụt lở |
EC07 |
C |
Toàn bộ |
maDoiTuong, loaiThanhPhan |
1 |
Chân |
EC0701 |
(10, 50,100, 0) |
IV-80 |
||
|
2 |
Đỉnh |
EC0702 |
(10, 50,100, 0) |
|||||||||
|
5.8 |
Vách đứng |
EC08 |
C |
Toàn bộ |
maDoiTuong, loaiThanhPhan |
1 |
Chân |
EC0801 |
(10, 50,100, 0) |
IV-82 |
||
|
2 |
Đỉnh |
EC0802 |
(10, 50,100, 0) |
|||||||||
|
6 |
Chất đáy |
ED01 |
P |
Toàn bộ |
maDoiTuong, loaiChatDay |
1 |
Bùn |
ED0101 |
(0, 0, 0, 100) |
IV-102 |
||
|
2 |
Cát |
ED0102 |
(0, 0, 0, 100) |
IV-102 |
||||||||
|
3 |
San hô |
ED0103 |
(0, 0, 0, 100) |
IV-102 |
||||||||
|
4 |
Đá |
ED0104 |
(0, 0, 0, 100) |
IV-102 |
||||||||
|
5 |
Bùn, cát |
ED0105 |
(0, 0, 0, 100) |
IV-102 |
||||||||
|
6 |
Cát, san hô |
ED0106 |
(0, 0, 0, 100) |
IV-102 |
||||||||
|
7 |
Cát, sỏi |
ED0107 |
(0, 0, 0, 100) |
IV-102 |
||||||||
|
8 |
Đá, san hô |
ED0108 |
(0, 0, 0, 100) |
IV-102 |
||||||||
|
9 |
Đá, sỏi |
ED0109 |
(0, 0, 0, 100) |
IV-102 |
||||||||
|
10 |
Vỏ sò, ốc |
ED01110 |
(0, 0, 0, 100) |
IV-102 |
||||||||
|
11 |
Loại khác |
ED0111 |
(0, 0, 0, 100) |
IV-102 |
||||||||
|
7 |
Điểm độ sâu |
ED02 |
P |
Toàn bộ |
maDoiTuong, doSauH |
|
|
EA0201 |
(0, 0, 0,100) |
IV-75 |
||
|
8 |
Đường bình độ sâu |
ED03 |
C |
Toàn bộ |
maDoiTuong loaiDuongBinhDo |
1 |
Cơ bản |
EA0201 |
(10,50,100, 0) |
IV-74a, đ |
||
|
EA0202 |
(10, 50, 100, 0) |
IV-74b, đ, g |
||||||||||
|
2 |
Nửa khoảng cao đều |
EA0203 |
(10, 50,100, 0) |
IV-74c |
||||||||
|
3 |
Phụ |
EA0204 |
(10, 50,100, 0) |
IV-74d |
||||||||
|
4 |
Nháp |
EA0205 |
(10, 50,100, 0) |
IV-74e |
||||||||
|
9 |
Địa hình đặc biệt đáy biển |
|
|
|
|
|
|
|
|
|
||
|
9.1 |
Khe rãnh máng ngầm |
ED04 |
C, S |
Toàn bộ |
maDoiTuong |
|
|
ED0401 |
(0, 0, 0, 100) |
IV-97 |
||
|
9.2 |
Núi lửa dưới biển |
ED05 |
S |
Toàn bộ |
maDoiTuong |
|
|
ED0501 |
(0, 0, 0, 100) |
IV-95 |
||
|
9.3 |
Sườn đất ngầm dốc đứng |
ED06 |
C, S |
Toàn bộ |
maDoiTuong |
|
|
ED0601 |
(0, 0, 0, 100) |
IV-96 |
||
|
IV |
Giao thông |
|
|
|
|
|
|
|
|
|
||
|
1 |
Đường bộ |
|
|
|
|
|
|
|
|
|
||
|
1.1 |
Đường chuyên dùng |
GK01 |
C |
Toàn bộ |
maDoiTuong, loaiChatLieuTraiMat, loaiHienTrangSuDung chieuRong |
GK01 |
|
GK0101 |
Nền(0, 0, 0, 15) Nét (0,0,0,100) |
V-118, V-123i, k |
||
|
1.2 |
Đường đô thị |
GK02 |
C |
Toàn bộ |
maDoiTuong, capKyThuat, loaiChatLieuTraiMat, loaiHienTrangSuDung, chieuRong, tenDuongDoThi |
GK02 |
|
GK0201 |
Nền(0, 0, 0, 0) Nét (0,0,0,100) |
V-117, V-123g,h, V-121c. V-145 |
||
|
1.4 |
Đường Quốc lộ |
GK04 |
C |
Toàn bộ |
maDoiTuong, capKyThuat, loaiChatLieuTraiMat, loaiHienTrangSuDung, chieuRong, tenDuongQuocLo |
GK04 |
|
GK0401 |
Nền(10,50,100,0) Nét (0,0,0,100) |
V-115, V-123c,d, V-121b V-144 |
||
|
1.5 |
Đường Tỉnh |
GK05 |
C |
Toàn bộ |
maDoiTuong, capKyThuat, loaiChatLieuTraiMat, loaiHienTrangSuDung, chieuRong, tenDuongTinh |
GK05 |
|
GK0501 |
Nền(5,20,50,0) Nét(0,0,0,100) |
V-116, V-123đ,e, V-144 |
||
|
1.6 |
Đường Xã |
GK06 |
C |
Toàn bộ |
maDoiTuong, loaiChatLieuTraiMat, loaiHienTrangSuDung, chieuRong, tenDuongXa |
GK06 |
|
GK0601 |
Nền(0,0,0,15) Nét (0,0,0,100) |
V-118, V-123i, k |
||
|
2 |
Cầu giao thông |
GG05 |
C, S |
Toàn bộ |
maDoiTuong, ten, loaiCauGiaoThong, chieuDai, chieuRong, taiTrong, chatLieuCau |
GG05 |
Cầu giao thông |
GG0501 |
(0, 0, 0, 0) (0, 0, 0, 100) |
V-126, V-127, V-128, V-146 |
||
|
3 |
Hầm giao thông |
GG12 |
C,S |
Toàn bộ |
maDoiTuong, ten, chieuCao, chieuRong, chieuDai |
|
|
GG1201 |
(0, 0, 0, 100) |
V-111, V-112, V-146 |
||
|
4 |
Ngầm ô tô qua được |
GG13 |
C,S |
Toàn bộ |
maDoiTuong, ten, chieuCao, chieuRong, chieuDai, doSau |
|
|
GG1301 |
(0, 0, 0, 100) |
V-130 |
||
|
5 |
Cống giao thông |
GG06 |
C, P |
Toàn bộ |
maDoiTuong, ten |
|
Cống giao thông |
GG0601 |
(0, 0, 0, 100) |
V-128 |
||
|
6 |
Đèo |
GG07 |
P |
Toàn bộ |
maDoiTuong, ten |
|
|
GG0701 |
(0, 0, 0, 100) |
V-122,V-146 |
||
|
7 |
Công trình giao thông đường bộ |
|
|
|
|
|
|
|
|
|
||
|
8.1 |
Bãi đỗ xe |
GG01 |
P, S |
Toàn bộ |
maDoiTuong, ten |
|
|
GG0101 |
(0, 0, 0, 100) |
V-146 |
||
|
8.2 |
Bến ô tô |
GG02 |
P, S |
Toàn bộ |
maDoiTuong, ten |
|
|
GG0201 |
(0, 0, 0, 100) |
V-146 |
||
|
8.3 |
Bến phà đường bộ |
GG03 |
C |
Toàn bộ |
maDoiTuong, ten |
|
|
GG0301 |
(0, 0, 0, 100) |
V-132,V-146 |
||
|
8.4 |
Trạm dừng nghỉ |
GG15 |
P, S |
Toàn bộ |
maDoiTuong, ten |
|
|
GG1501 |
(0, 0, 0, 100) |
V-146 |
||
|
8.5 |
Trạm kiểm tra tải trọng xe |
GG16 |
P, S |
Toàn bộ |
maDoiTuong, ten |
|
|
GG1601 |
(0, 0, 0, 100) |
V-146 |
||
|
8.6 |
Trạm thu phí giao thông |
GG17 |
P, C, S |
Toàn bộ |
maDoiTuong, ten |
|
|
GG1701 |
(0, 0, 0, 100) |
V-146 |
||
|
9 |
Taluy đường giao thông |
GG14 |
C |
Toàn bộ |
maDoiTuong, loaiHinhThai, loaiTaLuy, tyCaoTySau |
|
|
GG1401 |
(0, 0, 0, 100) |
V-109, V-110, V-124, V-125 |
||
|
10 |
Các đối tượng mặt đường bộ |
|
|
|
|
|
|
|
|
|
||
|
10.1 |
Dải phân cách |
GD01 |
S, C |
|
maDoiTuong |
|
|
GD0101 |
(0, 0, 0, 0) |
V-114a.1, 2 V-115a.1, 2 V-116a.1, 2 V-117a.1,2 |
||
|
10.2 |
Đảo giao thông |
GD02 |
S, C |
|
maDoiTuong |
|
|
GD0201 |
(0, 0, 0, 0) |
V-114a.1, V-115a.1, V-116a.1, V-117a.1 |
||
|
10.3 |
Lòng đường chuyên dùng |
GD05 |
S |
Toàn bộ |
maDoiTuong |
|
|
GD0501 |
(0,0,0,15) |
V-118, V-123i |
||
|
10.4 |
Lòng đường đô thị |
GD06 |
S |
Toàn bộ |
maDoiTuong |
|
|
GD0601 |
(0, 0, 0, 0) |
V-117, V-123g |
||
|
10.5 |
Lòng đường Quốc lộ |
GD08 |
S |
Toàn bộ |
maDoiTuong |
|
|
GD0801 |
(10,50,100,0) |
V-114 V-115, V-123c |
||
|
10.6 |
Lòng đường Tỉnh |
GD09 |
S |
Toàn bộ |
maDoiTuong |
|
|
GD0901 |
(5,20,50,0) |
V-116, V-123đ |
||
|
10.7 |
Lòng đường Xã |
GD10 |
S |
Toàn bộ |
maDoiTuong |
|
|
GD1001 |
(0,0,0,15) |
V-118, V-123i |
||
|
11 |
Các đối tượng ranh giới đường bộ |
|
|
|
|
|
|
|
|
|
||
|
11.1 |
Mép đường |
GE01 |
C |
Toàn bộ |
maDoiTuong, loaiHienTrangSuDung |
1 |
Đang sử dụng |
GE0101 |
(0, 0, 0, 100) |
V-114a, V-115a, V-116a, V-117a, V-118a |
||
|
2 |
Đang xây dựng |
GE0102 |
(0, 0, 0, 100) |
V-123 (a, c, đ, g, i) |
||||||||
|
3 |
Không sử dụng |
|
|
|
||||||||
|
11.2 |
Mép lòng đường |
GE02 |
C |
Toàn bộ |
maDoiTuong, loaiHienTrangSuDung |
|
|
GE0201 |
|
V-114a, V-115a, V-116a, V-117a |
||
|
12 |
Các đối tượng đường bộ khác |
|
|
|
|
|
|
|
|
|
||
|
12.1 |
Đường bờ vùng bờ thửa |
GB01 |
C, S |
|
maDoiTuong |
|
|
GB0101 |
(0, 0, 0, 100) |
V-120 |
||
|
12.2 |
Đường mòn |
GB03 |
C |
|
maDoiTuong |
|
|
GB0301 |
(0, 0, 0, 100) |
V-119 |
||
|
13 |
Đường sắt |
|
|
|
|
|
|
|
|
|
||
|
13.1 |
Đường sắt chuyên dùng |
GL01 |
C |
Toàn bộ |
maDoiTuong, loaiHienTrangSuDung, loaiKhoDuongSat, viTri, lienKetGiaoThong |
1 |
Đang sử dụng |
GL0101 |
(0, 0, 0, 100) |
V-106a, V-107a |
||
|
2 |
Đang xây dựng |
GL0102 |
(0, 0, 0, 100) |
V-106b, V-107b |
||||||||
|
3 |
Không sử dụng |
GL0103 |
(0, 0, 0, 100) |
|
||||||||
|
13.2 |
Đường sắt đô thị |
GL02 |
C |
Toàn bộ |
maDoiTuong, loaiHienTrangSuDung, loaiKhoDuongSat, viTri, lienKetGiaoThong |
1 |
Đang sử dụng |
GL0201 |
(0, 0, 0, 100) |
V-106a, V-107a |
||
|
2 |
Đang xây dựng |
GL0202 |
(0, 0, 0, 100) |
V-106b, V-107b |
||||||||
|
3 |
Không sử dụng |
GL0203 |
(0, 0, 0, 100) |
|
||||||||
|
13.3 |
Đường sắt quốc gia |
GL03 |
C |
Toàn bộ |
maDoiTuong, loaiHienTrangSuDung, loaiKhoDuongSat, viTri, lienKetGiaoThong |
1 |
Đang sử dụng |
GL0301 |
(0, 0, 0, 100) |
V-106a, V-107a |
||
|
2 |
Đang xây dựng |
GL0302 |
(0, 0, 0, 100) |
V-106b, V-107b |
||||||||
|
3 |
Không sử dụng |
GL0303 |
(0, 0, 0, 100) |
|||||||||
|
14 |
Công trình giao thông đường sắt |
|
|
|
|
|
|
|
|
|
||
|
14.1 |
Ga đường sắt |
GH01 |
P |
Toàn bộ |
maDoiTuong,ten |
|
|
GH0101 |
(0, 0, 0, 100) |
V-108, V-146 |
||
|
14.2 |
Ga tàu điện |
GH02 |
P |
Toàn bộ |
maDoiTuong,ten |
|
|
GH0201 |
(0, 0, 0, 100) |
V-108, V-146 |
||
|
15 |
Đường băng |
GN04 |
S |
Toàn bộ |
maDoiTuong |
|
|
GN0401 |
0, 0, 0, 100) |
V-105a |
||
|
C |
|
|
GN0402 |
0, 0, 0, 100) |
V-105b |
|||||||
|
16 |
Cảng hàng không |
GN02 |
P |
Toàn bộ |
maDoiTuong, loaiCangHangKhong, chucNangCangHang Khong, ten |
1 |
Nội địa |
GN0201 |
(0, 0, 0, 100) |
V-104 |
||
|
2 |
Quốc tế |
GN0202 |
(0, 0, 0, 100) |
|||||||||
|
17 |
Nhà ga hàng không |
GN06 |
S |
|
maDoiTuong, ten |
|
|
|
|
V-146 |
||
|
18 |
Bãi đáp trực thăng |
GN01 |
S |
Toàn bộ |
maDoiTuong |
GN01 |
|
GN0101 |
(0, 0, 0, 100) |
V-103 |
||
|
19 |
Đường cáp treo |
GO01 |
C |
Toàn bộ |
maDoiTuong, ten, chieuDai |
GO01 |
|
GO0101 |
(0, 0, 0, 100) |
V-113, V-146 |
||
|
20 |
Ga cáp treo |
GO02 |
S |
Toàn bộ |
maDoiTuong, ten, |
GO02 |
|
GO0201 |
(0, 0, 0, 100) |
V-146 |
||
|
21 |
Nhóm âu tàu |
|
|
|
|
|
|
|
|
|
||
|
21.1 |
Âu tàu |
GM01 |
C, P |
Toàn bộ |
maDoiTuong |
|
|
GM0101 |
(0, 0, 0, 100) |
V-134 |
||
|
21.2 |
Bờ xây âu tàu |
GM05 |
C, S |
Toàn bộ |
maDoiTuong |
|
|
GM0501 |
(0, 0, 0, 100) |
|||
|
21.3 |
Cửa âu tàu |
GM09 |
C, P |
Toàn bộ |
maDoiTuong |
|
|
GM0901 |
(0, 0, 0, 100) |
|||
|
22 |
Báo hiệu hàng hải AIS |
GM02 |
P |
Toàn bộ |
maDoiTuong, ten |
|
|
GM0201 |
(0, 0, 0, 100) |
V-138b |
||
|
23 |
Bến cảng |
GM03 |
S |
Toàn bộ |
maDoiTuong, ten |
|
|
GM0301 |
(0, 0, 0, 100) |
V-146 |
||
|
24 |
Bến thủy nội địa |
GM04 |
S |
Toàn bộ, |
maDoiTuong, ten |
|
|
GM0401 |
|
V-146 |
||
|
25 |
Cảng biển |
GM06 |
S |
Toàn bộ |
maDoiTuong, ten |
|
|
GM0601 |
(0, 0, 0, 100) |
V-146 |
||
|
26 |
Cảng thủy nội địa |
GM07 |
S |
Toàn bộ |
maDoiTuong, ten |
|
|
GM0701 |
(0, 0, 0, 100) |
V-147 |
||
|
27 |
Cầu tàu |
GM08 |
C,S |
Toàn bộ |
maDoiTuong, loaiCauTau |
1 |
Kết cầu cố định |
GM0801 |
(0, 0, 0, 100) |
V-135b |
||
|
2 |
Kết cấu nổi |
GM0802 |
(0, 0, 0, 100) |
V-135a |
||||||||
|
28 |
Báo hiệu dẫn luồng hàng hải, đường thủy |
|
|
|
|
|
|
|
|
|
||
|
28.1 |
Chập tiêu |
GA01 |
P |
|
maDoiTuong |
|
|
GA0101 |
(0, 0, 0, 100) |
V-138c |
||
|
28.2 |
Đăng tiêu |
GA02 |
P |
|
maDoiTuong |
|
|
GA0201 |
(0, 0, 0, 100) |
V-138d |
||
|
28.3 |
Phao báo hiệu |
GA03 |
P |
|
maDoiTuong |
|
|
GA0301 |
(0, 0, 0, 100) |
V-138e |
||
|
28.4 |
Tiêu báo hiệu |
GA04 |
P |
|
maDoiTuong |
|
|
GA0401 |
(0, 0, 0, 100) |
V-138g |
||
|
29 |
Các đối tượng hàng hải, hải văn |
|
|
|
|
|
|
|
|
|
||
|
29.1 |
Cảng dầu khí ngoài khơi |
GC01 |
P, S |
Toàn bộ |
maDoiTuong |
|
|
GC0101 |
(0, 0, 0, 100) |
V-147 |
||
|
29.2 |
Cọc buộc tàu thuyền |
GC02 |
P, S |
Toàn bộ |
maDoiTuong |
|
|
GC0201 |
(0, 0, 0, 100) |
V-147 |
||
|
29.3 |
Đăng, chắn đánh bắt cá ổn định |
GC03 |
P, S |
Toàn bộ |
maDoiTuong |
|
|
GC0301 |
(0, 0, 0, 100) |
V-147 |
||
|
29.4 |
Đèn biển |
GC04 |
P, S |
Toàn bộ |
maDoiTuong, ten |
|
|
GC0401 |
(0, 0, 0, 100) |
V-138a, V-146 |
||
|
29.5 |
Khu neo đậu |
GC05 |
P, S |
Toàn bộ |
maDoiTuong |
|
|
GC0501 |
(0, 0, 0, 100) |
V-137 |
||
|
29.6 |
Khu tránh bão |
GC06 |
P, S |
Toàn bộ |
maDoiTuong |
|
|
GC0601 |
(0, 0, 0, 100) |
V-147 |
||
|
29.7 |
Khu vực an toàn viện trợ hàng hải |
GC07 |
P, S |
Toàn bộ |
maDoiTuong |
|
|
GC0601 |
(0, 0, 0, 100) |
V-147 |
||
|
29.8 |
Khu bảo tồn thiên nhiêu trên biển |
GC08 |
P, S |
Toàn bộ |
maDoiTuong |
|
|
GC0801 |
(30, 85, 0, 0) (0, 0, 0, 100) |
V-141 V-147 |
||
|
29.9 |
Khu vực đánh cá |
GC09 |
P, S |
Toàn bộ |
maDoiTuong |
|
|
GC0901 |
(0, 0, 0, 100) |
V-147 |
||
|
29.10 |
Khu vực đợi hoa tiêu |
GC10 |
P, S |
Toàn bộ |
maDoiTuong |
|
|
GC1001 |
(0, 0, 0, 100) |
V-147 |
||
|
29.11 |
Khu vực nạo vét |
GC11 |
P, S |
Toàn bộ |
maDoiTuong |
|
|
GC1101 |
(0, 0, 0, 100) |
V-147 |
||
|
29.12 |
Khu vực nghiên cứu, khảo sát |
GC12 |
P, S |
Toàn bộ |
maDoiTuong |
|
|
GC1201 |
(0, 0, 0, 100) |
V-147 |
||
|
29.13 |
Khu vực nguy hiểm |
GC13 |
P, S |
Toàn bộ |
maDoiTuong |
|
|
GC1301 |
(0, 0, 0, 100) |
V-143,V-147 |
||
|
29.14 |
Khu vực quản lý cảng |
GC14 |
P, S |
Toàn bộ |
maDoiTuong |
|
|
GC1401 |
(0, 0, 0, 100) |
V-147 |
||
|
29.15 |
Khu vực quân sự |
GC15 |
P, S |
Toàn bộ |
maDoiTuong |
|
|
GC1501 |
(0, 0, 0, 100) |
V-147 |
||
|
29.16 |
Khu vực trung chuyển hàng hóa |
GC16 |
P, S |
Toàn bộ |
maDoiTuong |
|
|
GC1601 |
(0, 0, 0, 100) |
V-147 |
||
|
29.17 |
Khu vực vùng nước an toàn |
GC17 |
P, S |
Toàn bộ |
maDoiTuong |
|
|
GC1701 |
(0, 0, 0, 100) |
V-147 |
||
|
29.18 |
Khu vực xác tàu lịch sử |
GC18 |
P, S |
Toàn bộ |
maDoiTuong |
|
|
GC1801 |
(0, 0, 0, 100) |
V-147 |
||
|
29.19 |
Lồng bè nuôi trồng thủy hải sản |
GC19 |
P, S |
Toàn bộ |
maDoiTuong, ten |
|
|
GC1901 |
(0, 0, 0, 100) |
V-141, V-147 |
||
|
29.20 |
Nhà giàn |
GC20 |
P, S |
Toàn bộ |
maDoiTuong, ten |
|
|
GC2001 |
(0, 0, 0, 100) |
V-139a, V-146 |
||
|
29.21 |
Nhà trên biển |
GC21 |
P, S |
Toàn bộ |
maDoiTuong |
|
|
GC2101 |
(0, 0, 0, 100) |
V-139b |
||
|
29.22 |
Trạm cứu nạn |
GC22 |
P, S |
Toàn bộ |
maDoiTuong |
|
|
GC2201 |
(0, 0, 0, 100) |
V-139c |
||
|
29.23 |
Trạm nghiệm triều |
GC23 |
P, S |
Toàn bộ |
maDoiTuong |
|
|
GC2301 |
(0, 0, 0, 100) |
V-139d |
||
|
29.24 |
Tuyến hàng hải |
GC24 |
P, S |
Toàn bộ |
maDoiTuong |
|
|
GC2401 |
(0, 0, 0, 100) |
V-147 |
||
|
29.25 |
Vùng cấm |
GC25 |
P, S |
Toàn bộ |
maDoiTuong |
|
|
GC2501 |
(30, 85, 0, 0) |
V-142 |
||
|
29.26 |
Xác tàu đắm |
GC26 |
P, S |
Toàn bộ |
maDoiTuong |
|
|
GC2601 |
(0, 0, 0, 100) |
V-139đ |
||
|
VI |
Phủ bề mặt |
|
|
|
|
|
|
|
|
|
||
|
1 |
Ranh giới phủ bề mặt |
HG01 |
C |
Toàn bộ |
maDoiTuong, LoaiRanhGioiPhuBeMat |
1 |
Thực vật |
HG0101 |
(0, 0, 0, 100) |
VI-156 |
||
|
2 |
Khác |
|
|
|
||||||||
|
3 |
Ranh giới khu bảo tồn thiên nhiên |
|
(0, 100, 100, 0) |
VI-155 |
||||||||
|
2 |
Rừng |
|
|
|
|
|
|
|
|
|
||
|
2.1 |
Rừng trồng |
HH01 |
S |
Toàn bộ |
maDoiTuong, ten, doTanChe=1 |
Loai Cay Rung |
1 |
Cây lá rộng |
HH0101 |
(35, 0, 50, 0) |
VI-148a |
|
|
2 |
Cây lá kim |
HH0102 |
(35, 0, 50, 0) |
VI-148b |
||||||||
|
3 |
Cây hỗn hợp |
HH0103 |
(35, 0, 50, 0) |
VI-148đ |
||||||||
|
4 |
Cây tre nứa |
HH0104 |
(35, 0, 50, 0) |
VI-148c |
||||||||
|
maDoiTuong, ten, doTanChe=1 dieuKienLapDia =3,4 |
5 |
Cây cau dừa |
HH0105 |
(35, 0, 50, 0) |
VI-148d |
|||||||
|
6 |
Cây ưa mặn chua phèn |
HH0106 |
Nét (70,0,100,0) Nền (15,0,0,0) |
VI-148e.2 |
||||||||
|
HH0107 |
(35, 0, 50, 0) |
VI-148e.1 |
||||||||||
|
2.2 |
Rừng tự nhiên |
HH02 |
S |
Toàn bộ |
maDoiTuong, ten, doTanChe=2 |
loaiCayRung |
1 |
Cây lá rộng |
HH0201 |
(12, 0, 25, 0) |
VI-149a VI-157 |
|
|
2 |
Cây lá kim |
HH0202 |
(12, 0, 25, 0) |
VI-149b VI-157 |
||||||||
|
3 |
Cây hỗn hợp |
HH0203 |
(12, 0, 25, 0) |
VI-149đ VI-157 |
||||||||
|
4 |
Cây tre nứa |
HH0204 |
(12, 0, 25, 0) |
VI-149c VI-157 |
||||||||
|
5 |
Cây cau dừa |
HH0205 |
(12, 0, 25, 0) |
VI-149d VI-157 |
||||||||
|
6 |
Cây ưa mặn chua phèn |
HH0206 |
Nét (70,0,100,0) Nền (15,0,0,0) |
VI-149e.2 |
||||||||
|
HH0207 |
(12, 0, 25, 0) |
VI-149e.1 |
||||||||||
|
3 |
Phủ thực vật khác |
|
|
|
|
|
|
|
|
|
||
|
3.1 |
Cây bụi |
HE01 |
S |
Toàn bộ |
maDoiTuong |
|
|
HE0101 |
(70,0,100,0) |
VI -150a |
||
|
3.2 |
Cây bụi ưa mặn, chua phèn |
HE02 |
S |
Toàn bộ |
maDoiTuong |
|
|
HE0201 |
(70,0,100,0) |
VI -150b |
||
|
4 |
Cây hàng năm |
HB01 |
S |
Toàn bộ |
maDoiTuong, ten |
Loai Cay Trong |
1 |
Cây lúa |
HB0101 |
Nét 70,0,100,0) |
VI -151a VI -158 |
|
|
2 |
Cây lương thực |
HB0102 |
Nét 70,0,100,0) |
VI -151b VI -158 |
||||||||
|
3 |
Cây mía |
HB0103 |
Nét 70,0,100,0) |
VI -151c VI -158 |
||||||||
|
4 |
Cây thuốc lá, thuốc lào |
HB0104 |
Nét 70,0,100,0) |
VI -151d VI -158 |
||||||||
|
5 |
Cây lấy sợi |
HB0105 |
Nét 70,0,100,0) |
VI -151e VI -158 |
||||||||
|
6 |
Rau, cây gia vị |
HB0106 |
Nét 70,0,100,0) |
VI -151g |
||||||||
|
7 |
Hoa, cây cảnh |
HB0107 |
Nét 70,0,100,0) |
VI -151h VI -158 |
||||||||
|
8 |
Sen, ấu, sung, niễng,... |
HB0108 |
Nét (70,0,100,0) Nền (15,0,0,0) |
VI -151i VI -158 |
||||||||
|
9 |
Cây hàng năm khác |
HB0109 |
Nét 70,0,100,0) |
VI -151k VI -158 |
||||||||
|
5 |
Cây lâu năm |
HB02 |
S S |
Toàn bộ |
maDoiTuong, ten |
Loai Cay Trong |
10 |
Cây ăn quả |
HB0201 |
Nét 70,0,100,0) |
VI -152a VI -158 |
|
|
11 |
Cây dừa cọ |
HB0202 |
Nét 70,0,100,0) |
VI -152b VI -158 |
||||||||
|
12 |
Cây công nghiệp |
HB0203 |
Nét 70,0,100,0) |
VI -152c VI -158 |
||||||||
|
13 |
Cây dược liệu |
HB0204 |
Nét 70,0,100,0) |
VI -152d VI -158 |
||||||||
|
14 |
Cây bóng mát, cây cảnh quan... |
HB0205 |
Nét 70,0,100,0) Nền (12,0,25,0) |
VI -152đ VI -158 |
||||||||
|
15 |
Cây lâu năm khác |
HB0206 |
|
VI -152e VI -158 |
||||||||
|
6 |
Bề mặt là công trình và khu dân cư |
|
|
|
|
|
|
|
|
|
||
|
6.1 |
Bề mặt là công trình |
HA01 |
S |
Toàn bộ |
maDoiTuong |
1 |
Có thực vật che phủ |
HA0101 |
(12, 0, 25, 0) |
VI-153 |
||
|
2 |
Không có thực vật che phủ |
HA0102 |
(0, 0, 0, 0) |
|
||||||||
|
6.2 |
Bề mặt là khu dân cư |
HA02 |
S |
Toàn bộ |
maDoiTuong |
1 |
Có thực vật che phủ |
HA0201 |
(12, 0, 25, 0) |
VI-153 |
||
|
|
|
|
|
|
|
2 |
Không có thực vật che phủ |
HA0202 |
(0, 0, 0, 0) |
|
||
|
7 |
Đất trống |
HC01 |
S |
Toàn bộ |
maDoiTuong, ten |
|
|
HC0101 |
(0,0,0,100) |
VI -158 |
||
|
8 |
Nước mặt |
HD01 |
S |
Toàn bộ |
maDoiTuong |
|
|
HD0101 |
(15, 0, 0, 0) |
|
||
|
9 |
Thực vật đáy biển |
|
|
|
|
|
|
|
|
|
||
|
9.1 |
Cỏ biển |
HK01 |
S |
Toàn bộ |
maDoiTuong |
|
|
HK0101 |
(0, 0, 0,100) |
VI-154 |
||
|
9.2 |
Rong, tảo |
HK02 |
S |
Toàn bộ |
maDoiTuong |
|
|
HK0201 |
(0, 0, 0,100) |
VI-154 |
||
|
9.3 |
Thực vật khác |
HK03 |
S |
Toàn bộ |
maDoiTuong |
|
|
HK0301 |
(0, 0, 0,100) |
VI-154 |
||
|
VII |
Thủy văn |
|
|
|
|
|
|
|
|
|
||
|
1 |
Biển đảo |
|
|
|
|
|
|
|
|
|
||
|
1.1 |
Biển |
KA01 |
P, S |
Toàn bộ |
maDoiTuong, ten |
|
|
KA0101 |
Nét(100, 0, 0,0) Nền(15, 0,0, 0) |
VII-159 VII-189 |
||
|
1.2 |
Đảo, quần đảo |
KA02 |
P,S |
Toàn bộ |
maDoiTuong, ten |
|
|
KA0201 |
(0, 0, 0,100) |
VII-193 |
||
|
1.3 |
Phá |
KA03 |
P, S |
Toàn bộ |
maDoiTuong ,ten |
|
|
KA0301 |
(100, 0, 0, 0) |
VII-189 |
||
|
1.4 |
Vịnh, vũng |
KA04 |
P, S |
|
maDoiTuong, ten |
|
|
KA0401 |
(100, 0, 0, 0) |
VII-189 |
||
|
2 |
Bãi bồi |
KB01 |
P, S |
Toàn bộ |
maDoiTuong, loaiBaiBoi |
1 |
Cát |
KB0101 |
(0, 0, 0, 100) |
VII-168b |
||
|
2 |
Bùn |
KB0102 |
(0, 0, 0, 100) |
VII-168a |
||||||||
|
3 |
Loại khác |
KB0103 |
(0, 0, 0, 100) |
VII-168c |
||||||||
|
3 |
Đầm lầy |
KB02 |
S |
Toàn bộ |
maDoiTuong |
|
|
KB0201 |
(100, 0, 0, 0) |
VII-169 |
||
|
4 |
Bãi đá dưới nước |
|
|
|
|
|
|
|
|
|
||
|
4.1 |
Bãi đá dưới nước |
KC01 |
P, S |
Toàn bộ |
maDoiTuong |
|
|
KC0101 |
(0, 0, 0, 100) |
VII-171 |
||
|
4.2 |
Đá trên biển |
KC02 |
P, S |
Toàn bộ |
maDoiTuong |
|
|
KC0201 |
(0, 0, 0, 100) |
VII-171 |
||
|
4.3 |
San hô |
KC03 |
P, S |
Toàn bộ |
maDoiTuong |
|
|
KC0301 |
(100, 0, 0, 0) |
VII-170 |
||
|
5 |
Ghềnh |
KD01 |
S |
Toàn bộ |
maDoiTuong, ten |
|
|
KD0101 |
(100, 0, 0, 0) |
VII-173a VII-194, VII-195 |
||
|
C |
maDoiTuong, ten |
|
|
KD0102 |
(100, 0, 0, 0) |
VII-173b VII-194, VII-195 |
||||||
|
P |
maDoiTuong, ten |
|
|
KD0103 |
(100, 0, 0, 0) |
VII-173c VII-194, VII-195 |
||||||
|
6 |
Thác |
KD02 |
C |
Toàn bộ |
maDoiTuong , ten, chieuCao |
|
|
KD0201 |
(100, 0, 0, 0) |
VII-172a, VII-194, VII-195 |
||
|
P |
|
|
KD0202 |
(100, 0, 0, 0) |
VII-172b, VII-194, VII-195 |
|||||||
|
7 |
Nguồn nước |
|
|
|
|
|
|
|
|
|
||
|
7.1 |
Giếng nước |
KM01 |
P, S |
Toàn bộ |
maDoiTuong |
|
|
KM0101 |
(100, 0, 0, 0) |
VII-166 |
||
|
7.2 |
Mạch nước |
KM02 |
P,S |
Toàn bộ |
maDoiTuong |
|
|
KM0201 |
(100, 0, 0, 0) |
VII-167 |
||
|
8 |
Mạng dòng chảy |
KK01 |
C |
Toàn bộ |
maDoiTuong, ten, loaiDongChay, doRong,(<12.5m) loaiTrangThaiNuoc Mat=1 |
1 |
Sông suối |
KK0101 |
(100, 0, 0, 0) |
VII-160, VII-190, |
||
|
2 |
Mặt nước tĩnh |
|
|
|
||||||||
|
maDoiTuong, ten, loaiDongChay, doRong(<12.5m), loaiTrangThaiNuocMat=2 |
1 |
Sông suối |
KK0102 |
(100, 0, 0, 0) |
VII-160, VII-190, VII-192 |
|||||||
|
2 |
Mặt nước tĩnh |
|
|
|
||||||||
|
9 |
Điểm độ cao mực nước |
KE01 |
P |
Toàn bộ |
maDoiTuong |
|
|
KE01 |
(100, 0, 0, 0) |
VII-165d |
||
|
10 |
Điểm sông suối mất tích |
KE02 |
P |
Toàn bộ |
maDoiTuong |
|
|
KE0201 |
(100, 0, 0, 0) |
VII-162 |
||
|
11 |
Đường bờ nước |
KE03 |
C |
Toàn bộ |
maDoiTuong, loaiTrangThaiDuong BoNuoc |
1 |
Rõ ràng |
KE0301 |
(100, 0, 0, 0) |
VII- 159a |
||
|
2 |
Khó xác định |
KE0302 |
(100, 0, 0, 0) |
VII-162 |
||||||||
|
3 |
Đường bờ sông suối có nước theo mùa |
KE0303 |
(100, 0, 0, 0) |
VII-161 |
||||||||
|
12 |
Đường mép nước |
KE05 |
C |
Toàn bộ |
maDoiTuong, loaiDuongMepNuoc |
1 |
Ao, hồ, đầm |
KE0501 |
(100, 0, 0, 0) |
VII-159b |
||
|
2 |
Phá |
KE0502 |
(100, 0, 0, 0) |
VII-159b |
||||||||
|
3 |
Kênh mương |
KE0503 |
(100, 0, 0, 0) |
VII-159b |
||||||||
|
4 |
Hồ chứa |
KE0504 |
(100, 0, 0, 0) |
VII-159b |
||||||||
|
5 |
Sông suối |
KE0505 |
(100, 0, 0, 0) |
VII-159b |
||||||||
|
6 |
Biển |
KE0506 |
(100, 0, 0, 0) |
VII-159b |
||||||||
|
KE0507 |
(100, 0, 0, 0) |
VII-164 |
||||||||||
|
13 |
Ranh giới nước mặt quy ước |
KE06 |
C |
|
|
|
|
|
|
|
||
|
15 |
Mặt nưóc sông suối |
KL01 |
S |
Toàn bộ |
maDoiTuong |
|
|
KL0101 |
(15, 0, 0, 0) |
VII-160 |
||
|
16 |
Mặt nước tĩnh |
|
|
|
|
|
|
|
|
|
||
|
16.1 |
Ao, hồ, đầm |
KL02 |
S |
Toàn bộ |
maDoiTuong ten |
KL02 |
Ao, hồ, đầm |
KL0201 |
(15, 0, 0, 0) |
VII-160, VII-161, VII-189, VII-192 |
||
|
16.2 |
Hồ chứa |
KL03 |
KL03 |
Hồ chứa |
KL0301 |
(100, 0, 0, 0) |
VII-160, VII-161, VII-189, VII-192 |
|||||
|
17 |
Bờ kè, bờ cạp |
KG01 |
C |
Toàn bộ |
maDoiTuong, chatLieuKe, loaiThanhPhan |
1 |
Bê tông |
KG0101 |
(0, 0, 0, 100) |
V- 174a, b |
||
|
2 |
Đá sỏi |
KG0102 |
(0, 0, 0, 100) |
V- 174c, d |
||||||||
|
3 |
Khác |
KG0103 |
(0, 0, 0, 100) |
V-174đ |
||||||||
|
18 |
Cống thủy lợi |
KG02 |
P, C |
Toàn bộ |
maDoiTuong, loaiCong |
1 |
Có thiết bị |
KG0201 |
(0, 0, 0, 100) |
VII-180a, VII-180b |
||
|
2 |
Không có thiết bị |
KG0202 |
(0, 0, 0, 100) |
VII-180c, VII-180d |
||||||||
|
3 |
Cống dưới đê, đập |
KG0203 |
(0, 0, 0, 100) |
VII-180đ |
||||||||
|
19 |
Đập |
KG03 |
C,S |
Toàn bộ |
maDoiTuong, loaiDap, ten |
1 |
Chắn sóng |
KG0301 |
(0, 0, 0, 100) |
VII-184 VII-194 |
||
|
2 |
Dâng |
KG0302 |
(0, 0, 0, 100) |
VII-182 VII-194 |
||||||||
|
3 |
Tràn |
KG0303 |
(0, 0, 0, 100) |
VII-183 VII-194 |
||||||||
|
20 |
Đê |
KG04 |
C, S |
Toàn bộ |
maDoiTuong,ten |
|
|
KG0401 |
(0, 0, 0, 100) |
VII-185 VII-186, VII-194 |
||
|
21 |
Công trình trên đê |
|
|
|
|
|
|
|
|
|
||
|
21.1 |
Cửa khẩu qua đê |
KH01 |
C,S |
Toàn bộ |
maDoiTuong |
|
|
KH0101 |
(0, 0, 0, 0) |
VII-188 |
||
|
21.2 |
Điếm canh đê |
KH02 |
P |
Toàn bộ |
maDoiTuong |
|
|
KH0201 |
(0, 0, 0, 100) |
VII-187 |
||
|
22 |
Kênh mương |
KG05 |
S |
Toàn bộ |
maDoiTuong, loaiHienTrangSuDung, ten |
1 |
Đang sử dụng |
KG0501 |
(100, 0, 0, 0) (15, 0, 0, 0) |
VII-175a VII-192 |
||
|
2 |
Đang xây dựng |
KG0502 |
(100, 0, 0, 0) (15, 0, 0, 0) |
VII- 176a VII-192 |
||||||||
|
C |
maDoiTuong, loaiHienTrangSuDung, (8m≤chieuRong≤12m; chieuRong<8m) |
1 |
Đang sử dụng |
KG0503 |
(100, 0, 0, 0) |
VII-175b VII-192 |
||||||
|
2 |
Đang xây dựng |
KG0504 |
(100, 0, 0, 0) |
VII- 176b VII-192 |
||||||||
|
23 |
Máng dẫn nước |
KG06 |
C,S |
Toàn bộ |
maDoiTuong, loaiMangDanNuoc |
1 |
Mặt đất |
KG0601 |
(100, 0, 0, 0) |
VII-177b |
||
|
2 |
Nổi |
KG0602 |
(100, 0, 0, 0) |
VII-177a |
||||||||
|
24 |
Mặt bờ kênh mương |
KG07 |
C |
Toàn bộ |
|
|
|
|
|
|
||
|
25 |
Taluy công trình thủy lợi |
KG08 |
C |
Toàn bộ |
maDoiTuong, loaiTaluy, loaiHinhThaiTaluy |
1 |
Đê |
KG0801 |
(0, 0, 0, 100) |
VII-185, |
||
|
|
|
|
|
VII-186 |
||||||||
|
2 |
Đập |
KG0802 |
(0, 0, 0, 100) |
VII-182, VII-183, VII-184 |
||||||||
|
3 |
Kênh, mương |
KG0803 |
(0, 0, 0, 100) |
VII-178, VII-179 |
||||||||
|
4 |
Khác |
|
|
|
||||||||
|
26 |
Trạm bơm |
KG09 |
P, S |
Toàn bộ |
maDoiTuong |
|
|
KG0901 |
(0, 0, 0, 100) |
VII-181, VII-194, VII-195 |
||
|
27 |
Địa danh biển đảo |
DA01 |
P |
Toàn bộ |
maDoiTuong, danhTuChung, ten |
14 |
cửa |
DA0101 |
(100, 0, 0, 0) |
VII-189 |
||
|
15 |
bán đảo |
DA0102 |
(0, 0, 0, 100) |
VII-193 |
||||||||
|
16 |
quần đảo |
DA0103 |
(0, 0, 0, 100) |
VII-193 |
||||||||
|
17 |
vịnh |
DA0104 |
(100, 0, 0, 0) |
VII-189 |
||||||||
|
18 |
vũng |
DA0105 |
(100, 0, 0, 0) |
VII-189 |
||||||||
|
24 |
mũi đất |
DA0106 |
(100, 0, 0, 0) |
VII-193 |
||||||||
|
43 |
vụng |
DA0107 |
(100, 0, 0, 0) |
VII-189 |
||||||||
|
44 |
eo |
DA0108 |
(100, 0, 0, 0) |
VII-189 |
||||||||
|
45 |
lạch |
DA0109 |
(100, 0, 0, 0) |
VII-192 |
||||||||
|
46 |
luồng |
DA0110 |
(100, 0, 0, 0) |
VII-192 |
||||||||
|
47 |
mỏm |
DA0111 |
(100, 0, 0, 0) |
VII-192 |
||||||||
|
48 |
cù lao |
DA0112 |
(100, 0, 0, 0) |
VII-193 |
||||||||
|
50 |
hòn |
DA0113 |
(100, 0, 0, 0) |
VII-193 |
||||||||
|
52 |
gành |
DA0114 |
(100, 0, 0, 0) |
VII-189 |
||||||||
|
53 |
ghềnh |
DA0115 |
(100, 0, 0, 0) |
VII-189 |
||||||||
|
55 |
áng |
DA0116 |
(100, 0, 0, 0) |
VII-189 |
||||||||
|
56 |
giếng |
DA0117 |
(100, 0, 0, 0) |
VII-189 |
||||||||
|
57 |
đường |
DA0118 |
(100, 0, 0, 0) |
VII-189 |
||||||||
|
59 |
tùng |
DA0119 |
(100, 0, 0, 0) |
VII-191 |
||||||||
|
60 |
cống |
DA0120 |
(100, 0, 0, 0) |
VII-191 |
||||||||
|
61 |
hẹn |
DA0121 |
(100, 0, 0, 0) |
VII-191 |
||||||||
|
62 |
bãi ngầm |
DA0122 |
(100, 0, 0, 0) |
VII-193 |
||||||||
Phụ lục E
(Quy định)
Trình bày cơ sở dữ liệu nền địa lý quốc gia tỷ lệ 1:50.000, 1:100.000
1 Các kiểu đối tượng địa lý trong Cơ sở dữ liệu nền địa lý quốc gia tỷ lệ 1:50.000, 1:100.000 được thể hiện dưới dạng đồ họa theo bộ mẫu ký hiệu quy định tại Thông tư số 06/2021/TT-BTNMT ngày 30 tháng 6 năm 2022 của Bộ trưởng Bộ Tài nguyên và môi trường Quy định kỹ thuật về nội dung và ký hiệu bản đồ địa hình quốc gia tỷ lệ 1:50.000 và 1:100.000.
2 Trong Danh mục trình bày tại mục dưới đây, kiểu dữ liệu được quy định viết tắt như sau:
P: Dữ liệu kiểu điểm (point)
C: Dữ liệu kiểu đường (Curve)
S: Dữ liệu kiểu vùng (Surface)
|
TT |
Tên đối tượng |
Mã ĐT |
Kiểu DL |
Chỉ thị trình bày |
Thuộc tính phân loại trình bày |
Giá trị (mã) |
Giá trị (nhãn) |
Mã trình bày |
Thành phần màu (CMYK) |
Ký hiệu trình bày |
|
|
I |
Biên giới, địa giới |
|
|
|
|
|
|
|
|
|
|
|
1 |
Đường biên giới quốc gia trên đất liền |
AC01 |
C |
Toàn bộ |
maDoiTuong, loaiHienTrangPhapLy |
1 |
Xác định |
AC0101 |
(0, 0, 0, 100) |
I-1a |
|
|
2 |
Chưa xác định |
AC0102 |
(0, 0, 0, 100) |
I-1b |
|||||||
|
2 |
Mốc quốc giới |
AC02 |
P |
Toàn bộ |
maDoiTuong |
|
|
AC0201 |
(0, 0, 0, 100) |
I-1c |
|
|
3 |
Địa phận đơn vị hành chính trên đất liền |
|
|
|
|
|
|
|
|
|
|
|
3.1 |
Địa phận đơn vị hành chính cấp tỉnh |
AD02 |
S |
Toàn bộ |
|
|
|
|
|
|
|
|
3.2 |
Địa phận đơn vị hành chính cấp xã |
AD03 |
S |
Toàn bộ |
|
|
|
|
|
|
|
|
4 |
Đường địa giới đơn vị hành chính |
|
|
|
|
|
|
|
|
|
|
|
4.1 |
Đường địa giới đơn vị hành chính cấp tỉnh |
AD05 |
C |
Toàn bộ |
maDoiTuong, loaiHienTrangPhapLy |
1 |
Xác định |
AD0501 |
(0, 0, 0, 100) |
I-2a |
|
|
|
|
|
|
|
|
2 |
Chưa xác định |
AD0502 |
(0, 0, 0, 100) |
I-2b |
|
|
4.1 |
Đường địa giới đơn vị hành chính cấp xã |
AD06 |
C |
Toàn bộ |
maDoiTuong, loaiHienTrangPhapLy |
1 |
Xác định |
AD0601 |
(0, 0, 0, 100) |
I-4a |
|
|
2 |
Chưa xác định |
AD0602 |
(0, 0, 0, 100) |
I-4b |
|||||||
|
5 |
Cột mốc điểm cơ sở |
AB01 |
P |
Toàn bộ |
|
|
|
|
|
|
|
|
6 |
Điểm cơ sở |
AB02 |
P |
Toàn bộ |
|
|
|
AB0201 |
(0,100,100,0) |
I-9 |
|
|
7 |
Đường cơ sở |
AB04 |
C |
Toàn bộ |
|
|
|
AB0401 |
(0,100,100,0) |
I-8 |
|
|
8 |
Vùng biển |
|
|
|
|
|
|
|
|
|
|
|
8.1 |
Lãnh hải |
AB07 |
S |
|
|
|
|
|
|
|
|
|
8.2 |
Vùng nội thủy |
AB11 |
S |
|
|
|
|
|
|
|
|
|
8.3 |
Vùng nước lịch sử |
AB12 |
S |
|
|
|
|
|
|
|
|
|
8.4 |
Vùng tiếp giáp lãnh hải |
AB13 |
S |
|
|
|
|
|
|
|
|
|
9 |
Địa phận đơn vị hành chính trên biển |
|
|
|
|
|
|
|
|
|
|
|
9.1 |
Địa phận đơn vị hành chính cấp tỉnh trên biển |
AE02 |
S |
|
|
|
|
|
|
|
|
|
9.2 |
Địa phận đơn vị hành chính cấp xã trên biển |
AE03 |
S |
|
|
|
|
|
|
|
|
|
10 |
Đường ranh giới đơn vị hành chính trên biển |
|
|
|
|
|
|
|
|
|
|
|
10.1 |
Đường ranh giới đơn vị hành chính cấp tỉnh trên biển |
AE05 |
C |
Toàn bộ |
maDoiTuong, loaiHienTrangPhapLy |
1 |
Xác định |
AE0501 |
(0,100,100, 0) |
I-5a |
|
|
|
|
|
|
|
|
2 |
Chưa xác định |
AE0502 |
(0,100,100, 0) |
I-5b |
|
|
10.2 |
Đường ranh giới đơn vị hành chính cấp xã trên biển |
AE06 |
C |
Toàn bộ |
maDoiTuong, loaiHienTrangPhapLy |
1 |
Xác định |
AE0601 |
(0,100,100, 0) |
I-7a |
|
|
|
|
|
|
|
|
2 |
Chưa xác định |
AE0602 |
(0,100,100, 0) |
I-7b |
|
|
II |
Cơ sở đo đạc |
|
|
|
|
|
|
|
|
|
|
|
1 |
Điểm gốc đo đạc quốc gia |
|
|
|
|
|
|
|
|
|
|
|
1.1 |
Điểm gốc độ cao quốc gia |
BA01 |
P |
Toàn bộ |
maDoiTuong, doCao |
|
|
BA0101 |
(0, 0, 0,100) |
II-11 |
|
|
1.2 |
Điểm gốc toạ độ quốc gia |
BA02 |
P |
Toàn bộ |
maDoiTuong |
|
|
BA0201 |
(0, 0, 0, 100) |
II-10 |
|
|
1.3 |
Điểm gốc trọng lực quốc gia |
BA03 |
P |
Toàn bộ |
maDoiTuong |
|
|
BA0301 |
(0, 0, 0, 100) |
II-14 |
|
|
2 |
Điểm đo đạc quốc gia |
|
|
|
|
|
|
|
|
|
|
|
2.1 |
Điểm độ cao quốc gia |
BC01 |
P |
Toàn bộ |
maDoiTuong, doCao |
|
|
BC0101 |
(0, 0, 0, 100) |
II-11 |
|
|
2.2 |
Điểm toạ độ quốc gia |
BC02 |
P |
Toàn bộ |
maDoiTuong |
|
|
BC0201 |
(0, 0, 0, 100) |
II-10 |
|
|
2.3 |
Điểm tọa độ và độ cao quốc gia |
BC03 |
P |
Toàn bộ |
maDoiTuong, doCao |
|
|
BC0301 |
(0, 0, 0, 100) |
II-12 |
|
|
2.4 |
Điểm trọng lực quốc gia |
BC04 |
P |
Toàn bộ |
maDoiTuong |
|
|
BC0401 |
(0, 0, 0, 100) |
II-14 |
|
|
3 |
Trạm định vị vệ tinh quốc gia |
BD02 |
P |
Toàn bộ |
maDoiTuong |
|
|
BD0201 |
(0, 0, 0, 100) |
II-13 |
|
|
III |
Dân cư |
|
|
|
|
|
|
|
|
|
|
|
1 |
Khối nhà |
CA01 |
S |
Toàn bộ |
maDoiTuong |
|
|
CA0101 |
Nét (0, 0, 0,60) Nền(5, 20,50,0) |
III-15a |
|
|
P |
CA0102 |
|
|
||||||||
|
2 |
Khu dân cư |
CA02 |
S |
Toàn bộ |
maDoiTuong, loaiKhuDanCu |
1 |
Đô thị |
CA0201 |
(0, 0, 0, 100 |
|
|
|
2 |
Nông thôn |
CA0202 |
(0, 0, 0, 100) |
|
|||||||
|
3 |
Khu phố |
CA03 |
S |
Toàn bộ |
maDoiTuong |
|
|
CA0301 |
Nét(0,0,0,60) Nền (0,25,35,0) |
III-16 |
|
|
4 |
Nhà |
CA04 |
S |
Toàn bộ |
maDoiTuong |
|
|
CA0401 |
Nét(0,0,0,60) Nền (0, 0, 0,15) |
III-15b |
|
|
C |
CA0402 |
Nét(0,0,0,60) |
|
||||||||
|
P |
CA0403 |
(0, 0, 0,60) |
III-15c |
||||||||
|
5 |
Địa danh dân cư |
DA02 |
P |
Toàn bộ |
danhTuChung, ten |
1 |
ấp |
DA0201 |
(0, 0, 0, 100) |
III-68 |
|
|
2 |
bản |
DA0202 |
(0, 0, 0, 100) |
III-68 |
|||||||
|
3 |
buôn |
DA0203 |
(0, 0, 0, 100) |
III-68 |
|||||||
|
4 |
chòm |
DA0204 |
(0, 0, 0, 100) |
III-68 |
|||||||
|
5 |
khu dân cư |
DA0205 |
(0, 0, 0, 100) |
III-68 |
|||||||
|
6 |
khu tập thể |
DA0206 |
(0, 0, 0, 100) |
III-72 |
|||||||
|
7 |
khu đô thị |
DA0207 |
(0, 0, 0, 100) |
III-68 |
|||||||
|
8 |
làng |
DA0208 |
(0, 0, 0, 100) |
III-68 |
|||||||
|
9 |
lũng |
DA0209 |
(0, 0, 0, 100) |
III-68 |
|||||||
|
10 |
plei |
DA02010 |
(0, 0, 0, 100) |
III-68 |
|||||||
|
11 |
tổ dân phố |
DA02011 |
(0, 0, 0, 100) |
III-68 |
|||||||
|
12 |
trại |
DA02012 |
(0, 0, 0, 100) |
III-68 |
|||||||
|
13 |
xóm |
DA02013 |
(0, 0, 0, 100) |
III-68 |
|||||||
|
27 |
thôn |
DA02027 |
(0, 0, 0, 100) |
III-68 |
|||||||
|
28 |
cụm dân cư |
DA02028 |
(0, 0, 0, 100) |
III-68 |
|||||||
|
29 |
khóm |
DA02029 |
(0, 0, 0, 100) |
III-68 |
|||||||
|
30 |
khối phố |
DA02030 |
(0, 0, 0, 100) |
III-68 |
|||||||
|
31 |
khu phố |
DA02031 |
(0, 0, 0, 100) |
III-68 |
|||||||
|
32 |
tổ dân cư |
DA02032 |
(0, 0, 0, 100) |
III-68 |
|||||||
|
36 |
đội |
DA02033 |
(0, 0, 0, 100) |
III-68 |
|||||||
|
37 |
tiểu khu |
DA02034 |
(0, 0, 0, 100) |
III-68 |
|||||||
|
38 |
nhóm |
DA02035 |
(0, 0, 0, 100) |
III-68 |
|||||||
|
51 |
khu vục |
DA02036 |
(0, 0, 0, 100) |
III-68 |
|||||||
|
6 |
Hạ tầng kỹ thuật khác |
|
|
|
|
|
|
|
|
|
|
|
6.1 |
Cơ sở hỏa táng |
CR01 |
P,S |
Toàn bộ |
maDoiTuong, ten |
|
|
CR0101 |
(0, 0, 0,100) |
III-21, III-71 |
|
|
6.2 |
Công trình đang xây dựng |
CR02 |
S |
Toàn bộ |
maDoiTuong , ten |
|
|
CR0201 |
(0, 0, 0, 100) |
III-73 |
|
|
6.3 |
Nghĩa trang |
CR15 |
S |
Toàn bộ |
maDoiTuong |
|
|
CR1501 |
(0, 0, 0,100) |
III-20, III-71 |
|
|
6.4 |
Nghĩa trang liệt sỹ |
CR16 |
S |
Toàn bộ |
maDoiTuong, ten |
|
|
CR1601 |
(0, 0, 0,100) |
III-71, III-72 |
|
|
6.5 |
Nhà máy nước |
CR17 |
P,S |
Toàn bộ |
maDoiTuong |
|
|
CR1701 |
(0, 0, 0,100) |
III-29, III-71 |
|
|
6.6 |
Trạm thu phát sóng |
CR23 |
P,S |
Toàn bộ |
maDoiTuong, chieuCao |
|
|
CR2301 |
(0, 0, 0,100) |
III-37 |
|
|
7 |
Cột điện |
CR06 |
P |
Toàn bộ |
maDoiTuong |
|
|
CR0601 |
(0, 0, 0,100) |
III-34 |
|
|
8 |
Đường dây tải điện |
CR09 |
C |
Toàn bộ |
maDoiTuong |
|
|
CR0901 |
(0, 0, 0,100) |
III-35 |
|
|
9 |
Đường ống dẫn |
CR11 |
C |
Toàn bộ |
maDoiTuong, loaiOngDan |
1 |
Nước |
CR1101 |
(30, 85, 0, 0) |
III-59, III-73 |
|
|
2 |
Khí |
CR1102 |
(30, 85, 0, 0) |
III-59, III-73 |
|||||||
|
3 |
Dầu |
CR1103 |
(30, 85, 0, 0) |
III-59, III-73 |
|||||||
|
10 |
Trạm khí tượng thủy văn quốc gia |
CR20 |
P,S |
Toàn bộ |
maDoiTuong loaiTramKhiTuong ThuyVan, ten |
1 |
Trạm khí tượng bề mặt |
CR2001 |
(0, 0, 0,100) |
III-30, III-71 |
|
|
2 |
Trạm khí tượng trên cao |
CR2002 |
(0, 0, 0,100) |
III-30, III-71 |
|||||||
|
3 |
Trạm ra đa thời tiết |
CR2003 |
(0, 0, 0,100) |
III-30, III-71 |
|||||||
|
4 |
Trạm khí tượng nông nghiệp |
CR2004 |
(0, 0, 0,100) |
III-30, III-71 |
|||||||
|
5 |
Trạm thủy văn |
CR2005 |
(0, 0, 0,100) |
III-30, III-71 |
|||||||
|
6 |
Trạm hải văn |
CR2006 |
(0, 0, 0,100) |
III-30, III-71 |
|||||||
|
7 |
Trạm đo mưa |
CR2007 |
(0, 0, 0,100) |
III-30, III-71 |
|||||||
|
8 |
Trạm định vị sét |
CR2008 |
(0, 0, 0,100) |
III-30, III-71 |
|||||||
|
9 |
Trạm giám sát biến đổi khí hậu |
CR2009 |
(0, 0, 0,100) |
III-30, III-71 |
|||||||
|
10 |
Trạm chuyên đề |
CR2010 |
(0, 0, 0,100) |
III-30, III-71 |
|||||||
|
11 |
Trạm quan trắc môi trường |
CR21 |
P,S |
Toàn bộ |
maDoiTuong, ten |
|
|
CR2101 |
(0, 0, 0,100) |
III-30, III-71 |
|
|
12 |
Hạ tầng kỹ thuật trên biển |
|
|
|
|
|
|
|
|
|
|
|
12.1 |
Cáp tải điện |
CS01 |
C |
Toàn bộ |
maDoiTuong |
|
|
CS0101 |
(30, 85, 0, 0) |
III-57 |
|
|
12.2 |
Cáp viễn thông |
CS02 |
C |
Toàn bộ |
maDoiTuong |
|
|
CS0201 |
(30, 85, 0, 0) |
III-58 |
|
|
12.3 |
Đường ống dẫn dầu dưới biển |
CS03 |
C |
Toàn bộ |
maDoiTuong |
|
|
CS0301 |
(30, 85, 0, 0) |
III-59, III-73 |
|
|
12.4 |
Đường ống dẫn khí dưới biển |
CS04 |
C |
Toàn bộ |
maDoiTuong |
|
|
CS0401 |
(30, 85, 0, 0) |
III-59, III-73 |
|
|
13 |
Ranh giới |
|
|
|
|
|
|
|
|
|
|
|
13.1 |
Hàng rào |
CU01 |
C |
Toàn bộ |
maDoiTuong |
|
|
CU0101 |
(0, 0, 0,100) |
III-56 |
|
|
13.2 |
Ranh giới sử dụng đất |
CU03 |
maDoiTuong |
|
|
CU0301 |
(0, 0, 0,100) |
III-53 |
|||
|
13.3 |
Thành lũy |
CU04 |
maDoiTuong |
|
|
CU0401 |
(0, 0, 0,100) |
III-54 |
|||
|
13.4 |
Tường vây |
CU05 |
maDoiTuong |
|
|
CU0501 |
(0, 0, 0,100) |
III-55 |
|||
|
14 |
Công trình y tế |
|
|
|
|
|
|
|
|
|
|
|
14.1 |
Bệnh viện |
CP01 |
P,S |
Toàn bộ |
maDoiTuong, ten |
|
|
CP0101 |
(0, 0, 0, 100) |
III-23,III-71 |
|
|
14.2 |
Cơ sở y tế khác |
CP03 |
S |
Toàn bộ |
maDoiTuong |
|
|
CP0301 |
(0, 0, 0, 100) |
III-23 |
|
|
14.3 |
Trạm y tế |
CP06 |
P,S |
Toàn bộ |
maDoiTuong |
|
|
CP0601 |
(0, 0, 0, 100) |
III-23 |
|
|
14.4 |
Trung tâm điều dưỡng |
CP07 |
P,S |
Toàn bộ |
maDoiTuong, ten |
|
|
CP0701 |
(0, 0, 0, 100) |
III-23, III-71 |
|
|
14.5 |
Trung tâm y tế |
CP08 |
P,S |
Toàn bộ |
maDoiTuong |
|
|
CP0801 |
(0, 0, 0, 100) |
III-23 |
|
|
15 |
Công trình giáo dục |
|
|
|
|
|
|
|
|
|
|
|
15.1 |
Trung tâm giáo dục thường xuyên |
CE01 |
S,P |
Toàn bộ |
maDoiTuong, ten |
|
|
CE0101 |
(0, 0, 0, 100) |
III-24, III-71 |
|
|
15.2 |
Trung tâm kỹ thuật tổng hợp - hướng nghiệp |
CE02 |
maDoiTuong, ten |
|
|
CE0201 |
(0, 0, 0, 100) |
III-24, III-71 |
|||
|
15.3 |
Trường cao đẳng |
CE03 |
maDoiTuong, ten |
|
|
CE0301 |
(0, 0, 0, 100) |
III-24, III-71 |
|||
|
15.4 |
Trường đại học |
CE04 |
maDoiTuong, ten |
|
|
CE0401 |
(0, 0, 0, 100) |
III-24, III-71 |
|||
|
15.5 |
Trường dân tộc nội trú |
CE05 |
maDoiTuong, ten |
|
|
CE0501 |
(0, 0, 0, 100) |
III-24, III-71 |
|||
|
15.6 |
Trường dạy nghề |
CE06 |
maDoiTuong, ten |
|
|
CE0601 |
(0, 0, 0, 100) |
III-24, III-71 |
|||
|
15.7 |
Trường giáo dưỡng |
CE07 |
maDoiTuong, ten |
|
|
CE0701 |
(0, 0, 0, 100) |
III-24, III-71 |
|||
|
15.8 |
Trường mầm non |
CE08 |
maDoiTuong, ten |
|
|
CE0801 |
(0, 0, 0, 100) |
III-24, III-71 |
|||
|
15.9 |
Trường phổ thông có nhiều cấp. |
CE09 |
maDoiTuong, ten |
|
|
CE0901 |
(0, 0, 0, 100) |
III-24, III-71 |
|||
|
15.10 |
Trường phổ thông năng khiếu |
CE10 |
maDoiTuong, ten |
|
|
CE1001 |
(0, 0, 0, 100) |
III-24, III-71 |
|||
|
15.11 |
Trường tiểu học |
CE11 |
maDoiTuong, ten |
|
|
CE01101 |
(0, 0, 0, 100) |
III-24, III-71 |
|||
|
15.12 |
Trường trung học cơ sở |
CE12 |
maDoiTuong, ten |
|
|
CE1201 |
(0, 0, 0, 100) |
III-24, III-71 |
|||
|
15.13 |
Trường trung học phổ thông |
CE13 |
maDoiTuong, ten |
|
|
CE1301 |
(0, 0, 0, 100) |
III-24, III-71 |
|||
|
16 |
Công trình thể thao |
|
|
|
|
|
|
|
|
|
|
|
16.1 |
Nhà thi đấu |
CK02 |
S |
Toàn bộ |
|
|
|
CK0201 |
(0, 0, 0, 100) |
III-71 |
|
|
16.2 |
Sân gôn |
CK03 |
|
|
|
CK0301 |
(0, 0, 0, 100) |
III-71 |
|||
|
16.3 |
Sân vận động |
CK05 |
maDoiTuong, ten |
|
|
CK0501 |
(0, 0, 0, 100) |
III-27, III-71 |
|||
|
16.4 |
Trung tâm thể dục thể thao |
CK06 |
|
|
|
CK0601 |
(0, 0, 0, 100) |
III-71 |
|||
|
16.5 |
Trường đua, trường bắn |
CK07 |
|
|
|
CK0701 |
(0, 0, 0, 100) |
III-71 |
|||
|
17 |
Công trình văn hóa |
|
|
|
|
|
|
|
|
|
|
|
17.1 |
Bảo tàng |
CN01 |
S,P |
Toàn bộ |
maDoiTuong, ten |
|
|
CN0101 |
(0, 0, 0, 100) |
III-71 |
|
|
17.2 |
Chòi cao, tháp cao |
CN02 |
P |
Toàn bộ |
maDoiTuong, ten, chieuCao |
|
|
CN0201 |
(0, 0, 0, 100) |
III-22 |
|
|
17.3 |
Công trình di tích |
CN04 |
S,P |
Toàn bộ |
maDoiTuong, ten |
|
|
CN0401 |
(0, 0, 0, 100) |
III-71 |
|
|
17.4 |
Công trình vui chơi, giải trí |
CN05 |
S |
Toàn bộ |
maDoiTuong, ten |
|
|
CN0501 |
(0, 0, 0, 100) |
III-71 |
|
|
17.5 |
Công viên |
CN06 |
S |
Toàn bộ |
maDoiTuong, ten |
|
|
CN0601 |
(0, 0, 0, 100) |
III-28, III-71 |
|
|
17.6 |
Cột cờ |
CN07 |
P |
Toàn bộ |
maDoiTuong, ten, chieuCao |
|
|
CN0701 |
(0, 0, 0, 100) |
III-46, III-71 |
|
|
17.7 |
Đài tưởng niệm |
CN10 |
P |
Toàn bộ |
maDoiTuong, ten |
|
|
CN1001 |
(0, 0, 0, 100) |
III-18, III-71 |
|
|
17.8 |
Lăng tẩm |
CN11 |
P |
Toàn bộ |
maDoiTuong, ten |
|
|
CN1101 |
(0, 0, 0,100) |
III-19, III-71 |
|
|
17.9 |
Quảng trường |
CN15 |
S |
Toàn bộ |
maDoiTuong, ten |
|
|
CN1501 |
(0, 0, 0, 100) |
III-71 |
|
|
17.10 |
Tháp cổ |
CN18 |
P |
Toàn bộ |
maDoiTuong, chieuCao |
|
|
CN1801 |
(0, 0, 0, 100) |
III-17 |
|
|
17.11 |
Trung tâm hội nghị |
CN21 |
S,P |
Toàn bộ |
maDoiTuong, ten |
|
|
CN1901 |
(0, 0, 0, 100) |
III-71 |
|
|
17.12 |
Tượng đài |
CN22 |
P |
Toàn bộ |
maDoiTuong, chieuCao |
|
|
CN2001 |
(0, 0, 0, 100) |
III-18 |
|
|
18 |
Công trình thương mại dịch vụ |
|
|
|
|
|
|
|
|
|
|
|
18.1 |
Bãi tắm |
CL01 |
P |
Toàn bộ |
maDoiTuong, ten |
|
|
CL0101 |
(0, 0, 0,100) |
III-45, III-71 |
|
|
18.2 |
Bưu điện |
CL03 |
P,S |
Toàn bộ |
maDoiTuong, ten |
|
|
CL0301 |
(0, 0, 0,100) |
III-38, III-71 |
|
|
18.3 |
Chợ |
CL05 |
P,S |
Toàn bộ |
maDoiTuong |
|
|
CL0501 |
(0, 0, 0,100) |
III-72, III-71 |
|
|
18.4 |
Siêu thị |
CL13 |
S |
Toàn bộ |
maDoiTuong, ten |
|
|
CL1301 |
(0, 0, 0,100) |
III-71 |
|
|
18.5 |
Trạm xăng, dầu |
CL15 |
P |
Toàn bộ |
maDoiTuong, ten |
|
|
CL1501 |
(0, 0, 0,100) |
III-49, III-71 |
|
|
18.6 |
Trung tâm thương mại |
CL16 |
P,S |
Toàn bộ |
maDoiTuong, ten |
|
|
CL1601 |
(0, 0, 0,100) |
III-71, III-72 |
|
|
19 |
Trụ sở làm việc |
|
|
|
|
|
|
|
|
|
|
|
19.1 |
Cơ quan đại diện nước ngoài |
CX01 |
S |
Toàn bộ |
maDoiTuong, ten |
|
|
CX0101 |
(0, 0, 0,100) |
III-71 |
|
|
19.2 |
Trụ sở làm việc của đơn vị sự nghiệp |
CX04 |
S |
Toàn bộ |
|
|
CX0401 |
(0, 0, 0,100) |
III-71 |
||
|
19.3 |
Trụ sở làm việc viện nghiên cứu |
CX06 |
S |
Toàn bộ |
|
|
CX0601 |
(0, 0, 0,100) |
III-71 |
||
|
20 |
Công trình tôn giáo tín ngưỡng |
|
|
|
|
|
|
|
|
|
|
|
20.1 |
Chùa |
CM01 |
P,S |
Toàn bộ |
maDoiTuong, ten |
|
|
CM0101 |
(0, 0, 0,100) |
III-26, III-71 |
|
|
20.2 |
Cơ sở đào tạo tôn giáo |
CM02 |
S |
Toàn bộ |
|
|
CM0201 |
(0, 0, 0,100) |
III-71 |
||
|
20.3 |
Công trình tôn giáo khác |
CM03 |
S |
Toàn bộ |
|
|
CM0301 |
(0, 0, 0,100) |
III-71 |
||
|
20.4 |
Đền |
CM04 |
P,S |
Toàn bộ |
|
|
CM0401 |
(0, 0, 0,100) |
III-26, III-71 |
||
|
20.5 |
Đình |
CM05 |
P,S |
Toàn bộ |
|
|
CM0501 |
(0, 0, 0,100) |
III-26, III-71 |
||
|
20.6 |
Miếu |
CM07 |
P,S |
Toàn bộ |
|
|
CM0701 |
(0, 0, 0,100) |
III-26, III-71 |
||
|
20.7 |
Nhà thờ |
CM09 |
P,S |
Toàn bộ |
|
|
CM0901 |
(0, 0, 0,100) |
III-25, III-71 |
||
|
21 |
Trụ sở cơ quan nhà nước |
|
|
|
|
|
|
|
|
|
|
|
21.1 |
Cơ quan chuyên môn |
CV01 |
S |
|
maDoiTuong, ten |
|
|
CV0101 |
(0, 0, 0,100) |
III-71 |
|
|
21.2 |
Cơ quan Đảng |
CV02 |
S |
|
|
|
CV0201 |
(0, 0, 0,100) |
III-71 |
||
|
21.3 |
Toà án |
CV03 |
P,S |
|
|
|
CV0301 |
(0, 0, 0,100) |
III-71 |
||
|
21.4 |
Trụ sở các Bộ |
CV04 |
P,S |
|
|
|
CV0401 |
(0, 0, 0,100) |
III-71 |
||
|
21.5 |
Trụ sở Chính Phủ |
CV05 |
P,S |
|
|
|
CV0501 |
(0, 0, 0,100) |
III-71 |
||
|
21.6 |
Trụ sở tổ chức chính trị - xã hội |
CV06 |
S |
|
|
|
CV0601 |
(0, 0, 0,100) |
III-71 |
||
|
21.8 |
Trụ sở UBND cấp Tỉnh |
CV08 |
P,S |
|
|
|
CV0801 |
(0, 0, 0,100) |
III-41, III-71 |
||
|
21.9 |
Trụ sở UBND cấp xã |
CV09 |
P,S |
|
|
|
CV0901 |
(0, 0, 0,100) |
III-43, III-71 |
||
|
21.10 |
Viện kiểm sát |
CV10 |
P,S |
|
|
|
CV1001 |
(0, 0, 0,100) |
III-71, III-72 |
||
|
22 |
Công trình công nghiệp |
|
|
|
|
|
|
|
|
|
|
|
22.1 |
Công trình thủy điện |
CD02 |
P,S |
Toàn bộ |
maDoiTuong, ten |
|
|
CD0201 |
(0, 0, 0,100) |
III-71 |
|
|
22.2 |
Cột tháp điện gió |
CD03 |
P |
Toàn bộ |
maDoiTuong, chieuCao |
|
|
CD0301 |
(0, 0, 0,100) |
III-39 |
|
|
22.3 |
Cửa hầm lò của mỏ |
CD04 |
P |
Toàn bộ |
maDoiTuong |
|
|
CD0401 |
(0, 0, 0,100) |
III-31 |
|
|
22.4 |
Giàn khoan, tháp khai thác |
CD05 |
P |
Toàn bộ |
maDoiTuong |
|
|
CD0501 |
(0, 0, 0,100) |
III-33 |
|
|
22.5 |
Kho |
CD06 |
S |
Toàn bộ |
maDoiTuong |
|
|
CD0601 |
(0, 0, 0,100) |
III-71 |
|
|
22.6 |
Khu khai thác |
CD07 |
S |
Toàn bộ |
maDoiTuong, ten |
|
|
CD0701 |
(0, 0, 0,100) |
III-32, III-73 |
|
|
22.7 |
Lò nung |
CD08 |
S |
Toàn bộ |
maDoiTuong |
|
|
CD0801 |
(0, 0, 0,100) |
III-48, III-73 |
|
|
22.8 |
Nhà máy |
CD09 |
P,S |
Toàn bộ |
maDoiTuong, ten |
|
|
CD0901 |
(0, 0, 0,100) |
III-29, III-71 |
|
|
22.9 |
Trạm biến áp |
CD11 |
P,S |
Toàn bộ |
maDoiTuong |
|
|
CD1101 |
(0, 0, 0,100) |
III-36 |
|
|
23 |
Cơ sở sản xuất nông lâm nghiệp |
|
|
|
|
|
|
|
|
|
|
|
23.1 |
Cơ sở sản xuất giống cây, con |
CB01 |
S |
Toàn bộ |
maDoiTuong, ten |
|
|
CB0101 |
(0, 0, 0, 100) |
III-71 |
|
|
23.2 |
Khu nuôi trồng thủy sản |
CB03 |
S |
Toàn bộ |
maDoiTuong, ten |
|
|
CB0301 |
(15, 0, 0, 0) |
III-52, III-73 |
|
|
23.3 |
Lâm trường |
CB04 |
S |
Toàn bộ |
maDoiTuong, ten |
|
|
CB0401 |
(0, 0, 0, 100) |
III-71 |
|
|
23.4 |
Nông trường |
CB05 |
S |
Toàn bộ |
maDoiTuong, ten |
|
|
CB0501 |
(0, 0, 0, 100) |
III-71 |
|
|
23.5 |
Ruộng muối |
CB06 |
S |
Toàn bộ |
maDoiTuong |
|
|
CB0601 |
(0, 0, 0, 100) |
III-51 |
|
|
23.6 |
Trang trại |
CB07 |
S |
Toàn bộ |
maDoiTuong, ten |
|
|
CB0701 |
(0, 0, 0, 100) |
III-71 |
|
|
24 |
Khu chức năng |
|
|
|
|
|
|
|
|
|
|
|
24.1 |
Khu chế xuất |
CT01 |
S |
Toàn bộ |
maDoiTuong, ten |
|
|
CT0101 |
(0, 0, 0, 100) |
III-71 |
|
|
24.2 |
Khu công nghệ cao |
CT02 |
S |
Toàn bộ |
maDoiTuong, ten |
|
|
CT0201 |
(0, 0, 0, 100) |
III-71 |
|
|
24.3 |
Khu công nghiệp |
CT03 |
S |
Toàn bộ |
maDoiTuong, ten |
|
|
CT0301 |
(0, 0, 0, 100) |
III-71 |
|
|
24.4 |
Khu du lịch |
CT04 |
S |
Toàn bộ |
maDoiTuong, ten |
|
|
CT0401 |
(30, 85, 0, 0) |
III-44, III-71 |
|
|
24.5 |
Khu kinh tế |
CT05 |
S |
Toàn bộ |
maDoiTuong, ten |
|
|
CT0501 |
(0, 0, 0, 100) |
III-71 |
|
|
24.6 |
Khu nghiên cứu đào tạo |
CT06 |
S |
Toàn bộ |
maDoiTuong, ten |
|
|
CT0601 |
(0, 0, 0, 100) |
III-71 |
|
|
24.7 |
Khu thể dục thể thao |
CT07 |
S |
Toàn bộ |
maDoiTuong, ten |
|
|
CT0701 |
(0, 0, 0, 100) |
III-71 |
|
|
25 |
Công trình xử lý chất thải |
|
|
|
|
|
|
|
|
|
|
|
25.1 |
Bãi chôn lấp rác |
CO01 |
S |
Toàn bộ |
maDoiTuong, ten |
|
|
CO0101 |
(0, 0, 0, 100) |
III-71 |
|
|
25.2 |
Cơ sở xử lý chất thải nguy hại |
CO02 |
S |
Toàn bộ |
maDoiTuong, ten |
|
|
CO0201 |
(0, 0, 0, 100) |
III-71 |
|
|
25.3 |
Cơ sở xử lý chất thải rắn |
CO03 |
S |
Toàn bộ |
maDoiTuong, ten |
|
|
CO0301 |
(0, 0, 0, 100) |
III-71 |
|
|
25.4 |
Cơ sở xử lý nước thải |
CO04 |
S |
Toàn bộ |
maDoiTuong, ten |
|
|
CO0401 |
(0, 0, 0, 100) |
III-71 |
|
|
25.5 |
Khu xử lý chất thải |
CO05 |
S |
Toàn bộ |
maDoiTuong, ten |
|
|
CO0501 |
(0, 0, 0, 100) |
III-71 |
|
|
26 |
Công trình an ninh |
|
|
|
|
|
|
|
|
|
|
|
26.1 |
Trụ sở an ninh |
CC02 |
P,S |
Toàn bộ |
maDoiTuong, ten |
|
|
CC0201 |
(0, 0, 0,100) |
III-71, III-72 |
|
|
26.2 |
Trại cải tạo |
CC03 |
P,S |
Toàn bộ |
maDoiTuong, ten |
|
|
CC0301 |
(0, 0, 0,100) |
III-71 |
|
|
26.3 |
Trung tâm phòng cháy chữa cháy |
CC04 |
P,S |
Toàn bộ |
maDoiTuong, ten |
|
|
CC0401 |
(0, 0, 0,100) |
III-71 |
|
|
27 |
Công trình quốc phòng |
|
|
|
|
|
|
|
|
|
|
|
27.1 |
Cửa khẩu |
CH01 |
P,S |
Toàn bộ |
maDoiTuong, ten |
|
|
CH0101 |
(0, 0, 0,100) |
III-47, III-71 |
|
|
IV |
Địa hình |
|
|
|
|
|
|
|
|
|
|
|
1 |
Địa danh sơn văn |
DA03 |
P |
Toàn bộ |
maDoiTuong , danhTuChung, ten |
19 |
cánh đồng |
DA0301 |
(0, 0, 0, 100) |
IV-101 |
|
|
20 |
cao nguyên |
DA0302 |
(0, 0, 0, 100) |
IV-101 |
|||||||
|
21 |
dãy núi |
DA0303 |
(0, 0, 0, 100) |
IV-100 |
|||||||
|
22 |
đồng bằng |
DA0304 |
(0, 0, 0, 100) |
IV-101 |
|||||||
|
23 |
đồi |
DA0305 |
(0, 0, 0, 100) |
IV-102 |
|||||||
|
25 |
núi |
DA0307 |
(0, 0, 0, 100) |
IV-102 |
|||||||
|
26 |
thung lũng |
DA0308 |
(0, 0, 0, 100) |
IV-101 |
|||||||
|
49 |
đỉnh |
DA0309 |
(0, 0, 0, 100) |
IV-102 |
|||||||
|
54 |
gò |
DA0310 |
(0, 0, 0, 100) |
IV-102 |
|||||||
|
2 |
Điểm độ cao |
EA01 |
P |
Toàn bộ |
maDoiTuong, doCao |
|
|
EA0101 |
(0, 0, 0, 100) |
IV-75 |
|
|
3 |
Đường bình độ |
EA02 |
C |
|
maDoiTuong loaiDuongBinhDo |
1 |
Cơ bản |
EA0201 |
(10,50,100, 0) |
IV-74a, IV-74đ |
|
|
EA0202 |
(10,50,100, 0) |
IV-74b, IV-74đ, IV-74g |
|||||||||
|
2 |
Nửa khoảng cao đều |
EA0203 |
(10,50,100, 0) |
IV-74c |
|||||||
|
3 |
Phụ |
EA0204 |
(10,50,100, 0) |
IV-74d |
|||||||
|
4 |
Nháp |
EA0205 |
(10,50,100, 0) |
IV-74e |
|||||||
|
4 |
Đja hình đặc biệt trên đất liền |
|
|
|
|
|
|
|
|
|
|
|
4.1 |
Bãi đá trên cạn |
EB01 |
S |
Toàn bộ |
maDoiTuong |
|
|
EB0101 |
(10,50,100, 0) |
IV-87 |
|
|
4.2 |
Cửa hang động |
EB02 |
P |
Toàn bộ |
maDoiTuong |
|
|
EB0201 |
(0, 0, 0, 100) |
IV-89 |
|
|
4.3 |
Các loại hố nhân tạo |
EB03 |
S |
Toàn bộ |
maDoiTuong |
|
|
EB0301 |
(0, 0, 0, 100) |
IV-92a |
|
|
P |
Toàn bộ |
maDoiTuong |
|
|
EB0302 |
(0, 0, 0, 100) |
IV-92b |
||||
|
4.4 |
Đá độc lập, khối đá, lũy đá |
EB04 |
P |
Toàn bộ |
maDoiTuong |
EB04 |
Đá độc lập, khối đá, lũy đá |
EB0401 |
(10,50,100, 0) |
IV-85 |
|
|
4.5 |
Địa hình cát |
EB05 |
S |
Toàn bộ |
maDoiTuong |
EB05 |
Địa hình cát |
EB0501 |
(10,50,100, 0) |
IV-95 |
|
|
4.6 |
Gò đống |
EB06 |
S |
Toàn bộ |
maDoiTuong, tyCaoTySau |
EB06 |
Gò đống |
EB0601 |
(10,50,100, 0) |
IV-91a |
|
|
P |
EB0602 |
(10,50,100, 0) |
IV-91b |
||||||||
|
4.7 |
Hố, phễu castơ |
EB07 |
S |
Toàn bộ |
maDoiTuong |
EB07 |
Hố, phễu castơ |
EB0701 |
(10,50,100, 0) |
IV-90a |
|
|
P |
Toàn bộ |
maDoiTuong |
EB0702 |
(10,50,100, 0) |
IV-90b |
||||||
|
4.8 |
Khu vực đào đắp |
EB08 |
S |
Toàn bộ |
maDoiTuong |
EB08 |
Khu vực đào đắp |
EB0801 |
(0, 0, 0, 100) |
IV-93, IV-103 |
|
|
4.9 |
Miệng núi lửa |
EB09 |
S |
Toàn bộ |
maDoiTuong |
EB09 |
Miệng núi lửa |
EB0901 |
(10,50,100, 0) |
IV-88a |
|
|
P |
EB0902 |
(10,50,100, 0) |
IV-88b |
||||||||
|
4.10 |
Vùng núi đá |
EB10 |
S |
Toàn bộ |
maDoiTuong |
EB10 |
Vùng núi đá |
EB1001 |
(5, 20, 50, 0) |
IV-83 |
|
|
5 |
Đường đặc trưng địa hình trên đất liền |
|
|
|
|
|
|
|
|
|
|
|
5.1 |
Bờ dốc tự nhiên |
EC01 |
C |
Toàn bộ |
maDoiTuong, loaiThanhPhan, tyCaoTySau |
1 |
Chân |
EC0101 |
(10,50,100, 0) |
IV-79a, |
|
|
2 |
Đỉnh |
EC0102 |
|
IV-79b |
|||||||
|
5.2 |
Dòng đá |
EC02 |
C |
Toàn bộ |
maDoiTuong |
EC02 |
Dòng đá |
EC0201 |
(10,50,100, 0) |
IV-86 |
|
|
5.3 |
Địa hình bậc thang |
EC03 |
C |
Toàn bộ |
maDoiTuong |
EC03 |
Địa hình bậc thang |
EC0301 |
(0, 0, 0, 100) |
IV-94 |
|
|
5.4 |
Địa hình cắt xẻ nhân tạo |
EC04 |
C |
Toàn bộ |
maDoiTuong |
EC04 |
Địa hình cắt xẻ nhân tạo |
EC0401 |
(0, 0, 0, 100) |
IV-80 |
|
|
5.5 |
Khe rãnh xói mòn |
EC05 |
C |
Toàn bộ |
maDoiTuong, tyCaoTySau |
EC05 |
Khe rãnh xói mòn |
EC0501 |
(10,50,100, 0) |
IV-78 |
|
|
5.6 |
Sườn đứt gãy |
EC06 |
C |
Toàn bộ |
maDoiTuong, tyCaoTySau |
EC06 |
Sườn đứt gãy |
EC0601 |
(10,50,100, 0) |
IV-81 |
|
|
5.7 |
Sườn sụt lở |
EC07 |
C |
Toàn bộ |
maDoiTuong, loaiThanhPhan |
1 |
Chân |
EC0701 |
(10,50,100, 0) |
IV-82b |
|
|
2 |
Đỉnh |
EC0702 |
(10,50,100, 0) |
IV-82a |
|||||||
|
5.8 |
Vách đứng |
EC08 |
C |
Toàn bộ |
maDoiTuong, loaiThanhPhan |
1 |
Chân |
EC0801 |
(10,50,100, 0) |
IV-84b |
|
|
2 |
Đỉnh |
EC0802 |
(10,50,100, 0) |
IV-84a |
|||||||
|
6 |
Chất đáy |
ED01 |
P |
Toàn bộ |
maDoiTuong, loaiChatDay |
1 |
Bùn |
ED0101 |
(0, 0, 0, 100) |
IV-96 |
|
|
2 |
Cát |
ED0102 |
(0, 0, 0, 100) |
IV-96 |
|||||||
|
3 |
San hô |
ED0103 |
(0, 0, 0, 100) |
|
|||||||
|
4 |
Đá |
ED0104 |
(0, 0, 0, 100) |
|
|||||||
|
5 |
Bùn, cát |
ED0105 |
(0, 0, 0, 100) |
IV-96 |
|||||||
|
6 |
Cát, san hô |
ED0106 |
(0, 0, 0, 100) |
|
|||||||
|
7 |
Cát, sỏi |
ED0107 |
(0, 0, 0, 100) |
|
|||||||
|
8 |
Đá, san hô |
ED0108 |
(0, 0, 0, 100) |
|
|||||||
|
9 |
Đá, sỏi |
ED0109 |
(0, 0, 0, 100) |
|
|||||||
|
10 |
Vỏ sò, ốc |
ED0110 |
(0, 0, 0, 100) |
|
|||||||
|
11 |
Loại khác |
ED0111 |
(0, 0, 0, 100) |
|
|||||||
|
7 |
Điểm độ sâu |
ED02 |
P |
Toàn bộ |
maDoiTuong, doSau |
|
|
ED0201 |
(0, 0, 0, 100) |
IV-77 |
|
|
8 |
Đường bình độ sâu |
ED03 |
C |
Toàn bộ |
maDoiTuong, loaiDuongBinhDo |
1 |
Cơ bản |
ED0301 |
(0, 0, 0, 100) |
IV-76a, IV-76đ |
|
|
ED0302 |
(0, 0, 0, 100) |
IV-76b, IV-76đ, IV-76e |
|||||||||
|
2 |
Nửa khoảng cao đều |
ED0303 |
(0, 0, 0, 100) |
IV-76c |
|||||||
|
3 |
Phụ |
ED0304 |
(0, 0, 0, 100) |
IV-76d |
|||||||
|
9 |
Địa hình đặc biệt đáy biển |
|
|
|
|
|
|
|
|
|
|
|
9.1 |
Khe rãnh máng ngầm |
ED04 |
C |
Toàn bộ |
maDoiTuong |
|
|
ED0401 |
(0, 0, 0, 100) |
IV-99 |
|
|
9.2 |
Núi lửa dưới biển |
ED05 |
P,S |
Toàn bộ |
maDoiTuong |
|
|
ED0501 |
(0, 0, 0, 100) |
IV-97 |
|
|
9.3 |
Sườn đất ngầm dốc đứng |
ED06 |
C |
Toàn bộ |
maDoiTuong |
|
|
ED0601 |
(0, 0, 0, 100) |
IV-98 |
|
|
IV |
Giao thông |
|
|
|
|
|
|
|
|
|
|
|
1 |
Đường bộ |
|
|
|
|
|
|
|
|
|
|
|
1.1 |
Đường chuyên dùng |
GK01 |
C |
Toàn bộ |
maDoiTuong, loaiChatLieuTraiMat, loaiHienTrangSuDung, chieuRong |
|
|
GK0101 |
(0,0,0,15) (0,0,0,100) |
V-120 |
|
|
1.2 |
Đường đô thị |
GK02 |
C |
Toàn bộ |
maDoiTuong, capKyThuat, loaiChatLieuTraiMat, loaiHienTrangSuDung, viTri, chieuRong, lienKetGiaoThong tenDuongDoThi |
|
|
GK0201 |
(0,0,0,0) (0,0,0,100) |
V-119 |
|
|
1.3 |
Đường quốc lộ |
GK04 |
C |
Toàn bộ |
maDoiTuong, capKyThuat, loaiChatLieuT raiMat, loaiHienTrangSuDung, viTri, chieuRong, lienKetGiaoThong tenDuongQuocLo |
|
|
GK0401 |
(10,50,100,0) (0,0,0,100) |
V-115, V-116 |
|
|
1.4 |
Đường Tỉnh |
GK05 |
C |
Toàn bộ |
maDoiTuong, capKyThuat, loaiChatLieuT raiMat, loaiHienTrangSuDung, viTri, chieuRong, lienKetGiaoThong tenDuongTinh |
|
|
GK0501 |
(5,20,50,0) (0,0,0,100) |
V-115, V- 116, V-117 |
|
|
1.5 |
Đường Xã |
GK06 |
C |
Toàn bộ |
maDoiTuong, loaiChatLieuTraiMat, loaiHienTrangSuDung, chieuRong, lienKetGiaoThong tenDuongXa |
|
|
GK0601 |
(0,0,0,15) (0,0,0,100) |
V-120, V-137, V-138, V-139 |
|
|
2 |
Cầu giao thông |
GG05 |
C,S,P |
Toàn bộ |
maDoiTuong, ten, loaiCauGiaoThong, chieuDai, chieuRong, taiTrong, chatLieuCau |
|
|
GG0501 |
(0, 0, 0, 0) (0, 0, 0, 100) |
V-133, V-134, V-135, V-142 |
|
|
3 |
Hầm giao thông |
GG12 |
C,S, P |
Toàn bộ |
maDoiTuong, ten, chieuCao, chieuRong, chieuDai |
|
|
GG1201 |
(0, 0, 0, 100) |
V-112, V-113, V-142 |
|
|
4 |
Ngầm ô tô qua được |
GG13 |
C,S, P |
Toàn bộ |
maDoiTuong, ten, chieuRong, chieuDai, doSau |
|
|
GG1301 |
(0, 0, 0, 100) |
V-136 |
|
|
5 |
Cống giao thông |
GG06 |
C,P |
Toàn bộ |
maDoiTuong |
|
Cống giao thông |
GG0601 |
(0, 0, 0, 100) |
V-123 |
|
|
6 |
Đèo |
GG07 |
P |
Toàn bộ |
maDoiTuong, ten |
|
|
GG0701 |
(0, 0, 0, 100) |
V-124, V-142 |
|
|
7 |
Công trình giao thông đường bộ |
|
|
|
|
|
|
|
|
|
|
|
7.1 |
Bến ô tô |
GG02 |
P,S |
Toàn bộ |
maDoiTuong, ten |
|
|
GG0201 |
(0, 0, 0, 100) |
V-142 |
|
|
7.2 |
Bến phà đường bộ |
GG03 |
p |
Toàn bộ |
maDoiTuong, ten |
|
|
GG0301 |
(0, 0, 0, 100) |
V-138, V-142 |
|
|
8 |
Taluy đường giao thông |
GG14 |
C |
Toàn bộ |
maDoiTuong, loaiHinhThai, loaiTaLuy tyCaoTySau |
|
|
GG1401 |
(0, 0, 0, 100) |
V-110, V-111, V-125, V-126 |
|
|
9 |
Các đối tượng mặt đường bộ |
|
|
|
|
|
|
|
|
|
|
|
9.1 |
Lòng đường chuyên dùng |
GD05 |
S |
Toàn bộ |
maDoiTuong |
|
|
GD0501 |
|
V-120 |
|
|
9.2 |
Lòng đường đô thị |
GD06 |
S |
Toàn bộ |
maDoiTuong |
|
|
GD0601 |
|
V-119 |
|
|
9.3 |
Lòng đường Quốc lộ |
GD08 |
S |
Toàn bộ |
maDoiTuong |
|
|
GD0801 |
(10,50,100,0) |
V-115, V-116 |
|
|
9.4 |
Lòng đường Tỉnh |
GD09 |
S |
Toàn bộ |
maDoiTuong |
|
|
GD0901 |
(5,20,50,0) |
V-115, V-116 V-117 |
|
|
9.5 |
Lòng đường Xã |
GD10 |
S |
Toàn bộ |
maDoiTuong |
|
|
GD1001 |
|
V-120 |
|
|
10 |
Mép đường |
GE01 |
C |
Toàn bộ |
maDoiTuong, loaiHienTrangSuDung lienKetGiaoThong |
1 |
Đang sử dụng |
GE0101 |
(0, 0, 0, 100) |
V-115a |
|
|
2 |
Đang xây dựng |
GE0102 |
(0, 0, 0, 100) |
V-115b |
|||||||
|
3 |
Không sử dụng |
GE0103 |
(0, 0, 0, 100) |
V-115a |
|||||||
|
11 |
Các đối tượng đường bộ khác |
|
|
|
|
|
|
|
|
|
|
|
11.1 |
Đường bờ vùng, bờ thửa |
GB01 |
C |
|
maDoiTuong |
|
|
GB0101 |
(0, 0, 0, 100) |
V-122 |
|
|
11.2 |
Đường mòn |
GB03 |
C |
|
maDoiTuong |
|
|
GB0301 |
(0, 0, 0, 100) |
V-121 |
|
|
12 |
Đường sắt |
|
|
|
|
|
|
|
|
|
|
|
12.1 |
Đường sắt chuyên dùng |
GL01 |
C |
Toàn bộ |
maDoiTuong, loaiHienTrangSuDung, loaiKhoDuongSat, viTri, lienKetGiaoThong |
1 |
Đang sử dụng |
GL0101 |
(0, 0, 0, 100) |
V-107a, V-108a |
|
|
2 |
Đang xây dựng |
GL0102 |
(0, 0, 0, 100) |
V-107b, V-108b |
|||||||
|
3 |
Không sử dụng |
GL0103 |
(0, 0, 0, 100) |
V-107a, V-108a |
|||||||
|
12.2 |
Đường sắt đô thị |
GL02 |
C |
Toàn bộ |
maDoiTuong, loaiHienTrangSuDung, loaiKhoDuongSat, viTri, lienKetGiaoThong |
1 |
Đang sử dụng |
GL0201 |
(0, 0, 0, 100) |
V-107a, V-108a |
|
|
2 |
Đang xây dựng |
GL0202 |
(0, 0, 0, 100) |
V-107b, V-108b |
|||||||
|
3 |
Không sử dụng |
GL0203 |
(0, 0, 0, 100) |
V-107a, V-108a |
|||||||
|
12.3 |
Đường sắt quốc gia |
GL03 |
C |
Toàn bộ |
maDoiTuong, loaiHienTrangSuDung, loaiKhoDuongSat, viTri, lienKetGiaoThong |
1 |
Đang sử dụng |
GL0301 |
(0, 0, 0, 100) |
V-107a, V-108a |
|
|
2 |
Đang xây dựng |
GL0302 |
(0, 0, 0, 100) |
V-107b, V-108b |
|||||||
|
3 |
Không sử dụng |
GL0303 |
(0, 0, 0, 100) |
V-107a, V-108a |
|||||||
|
13 |
Công trình giao thông đường sắt |
|
|
|
|
|
|
|
|
|
|
|
13.1 |
Ga đường sắt |
GH01 |
P,S |
Toàn bộ |
maDoiTuong,ten |
|
|
GH0101 |
(0, 0, 0, 100) |
V-109, V-142 |
|
|
13.2 |
Ga tàu điện |
GH02 |
P,S |
Toàn bộ |
maDoiTuong,ten |
|
|
GH0201 |
(0, 0, 0, 100) |
V-109, V-142 |
|
|
14 |
Bãi đáp trực thăng |
GN01 |
P,S |
Toàn bộ |
maDoiTuong, viTriBaiDap, ten |
1 |
Trên mặt đất |
GN0101 |
(0, 0, 0, 100) |
V-105, V-142 |
|
|
2 |
Trên nóc nhà |
GN0102 |
(0, 0, 0, 100) |
V-105, V-142 |
|||||||
|
15 |
Đường băng |
GN04 |
C |
Toàn bộ |
maDoiTuong |
|
|
GN0401 |
(0, 0, 0, 100) |
V-106b |
|
|
S |
|
|
GN0402 |
(0, 0, 0, 100) |
V-106a |
||||||
|
16 |
Cảng hàng không |
GN02 |
P,S |
Toàn bộ |
maDoiTuong, loaiCangHangKhong, ten |
1 |
Nội địa |
GN0201 |
(0, 0, 0, 100) |
V-104, |
|
|
2 |
Quốc tế |
GN0202 |
(0, 0, 0, 100) |
V-142 |
|||||||
|
17 |
Đường cáp treo |
GO01 |
C |
Toàn bộ |
maDoiTuong, ten |
|
|
GO0101 |
(0, 0, 0, 100) |
V-114, V-142 |
|
|
18 |
Ga cáp treo |
GO02 |
P,S |
Toàn bộ |
maDoiTuong, ten |
|
|
GO0201 |
(0, 0, 0, 100) |
V-142 |
|
|
19 |
Âu tàu |
GM01 |
P |
Toàn bộ |
maDoiTuong |
|
|
GM0101 |
(0, 0, 0, 100) |
V-140b |
|
|
C |
|
|
GM0102 |
(0, 0, 0, 100) |
V-140a |
||||||
|
20 |
Báo hiệu hàng hải AIS |
GM02 |
P |
Toàn bộ |
maDoiTuong, ten |
|
|
GM0201 |
(0, 0, 0, 100) |
|
|
|
21 |
Bến cảng |
GM03 |
S,P |
Toàn bộ |
maDoiTuong, ten |
|
|
GM0301 |
(0, 0, 0, 100) |
V-142 |
|
|
22 |
Bến thủy nội địa |
GM04 |
S,P |
Toàn bộ, |
maDoiTuong, ten |
|
|
GM0401 |
(0, 0, 0, 100) |
V-142 |
|
|
23 |
Cảng biển |
GM06 |
S |
Toàn bộ |
maDoiTuong, ten |
|
|
GM0601 |
(0, 0, 0, 100) |
V-142 |
|
|
24 |
Cảng thủy nội địa |
GM07 |
S,P |
Toàn bộ |
maDoiTuong, ten |
|
|
GM0701 |
(0, 0, 0, 100) |
V-142 |
|
|
25 |
Cầu tàu |
GM08 |
C |
Toàn bộ |
maDoiTuong, loaiCauTau |
1 |
Kết cầu cố định |
GM0801 |
(0, 0, 0, 100) |
V-141b |
|
|
2 |
Kết cấu nổi |
GM0802 |
(0, 0, 0, 100) |
V-141a |
|||||||
|
26 |
Báo hiệu dẫn luồng hàng hải, đường thủy |
|
|
|
|
|
|
|
|
|
|
|
26.1 |
Chập tiêu |
GA01 |
P |
Toàn bộ |
maDoiTuong |
|
|
GA0101 |
(0, 0, 0, 100) |
V-127a |
|
|
26.2 |
Đăng tiêu |
GA02 |
P |
Toàn bộ |
maDoiTuong |
|
|
GA0201 |
(0, 0, 0, 100) |
V-127b |
|
|
26.3 |
Phao báo hiệu |
GA03 |
P |
Toàn bộ |
maDoiTuong |
|
|
GA0301 |
(0, 0, 0, 100) |
V-127c |
|
|
26.4 |
Tiêu báo hiệu |
GA04 |
P |
Toàn bộ |
maDoiTuong |
|
|
GA0401 |
(0, 0, 0, 100) |
V-127d |
|
|
27 |
Các đối tượng hàng hải, hải văn |
|
|
|
|
|
|
|
|
|
|
|
27.1 |
Cảng dầu khí ngoài khơi |
GC01 |
P,S |
Toàn bộ |
maDoiTuong |
|
|
GC0101 |
(0, 0, 0, 100) |
V-128a, V-142 |
|
|
27.2 |
Cọc buộc tàu thuyền |
GC02 |
P |
Toàn bộ |
maDoiTuong |
|
|
GC0201 |
(0, 0, 0, 100) |
V-128d |
|
|
27.3 |
Đăng, chắn đánh bắt cá ổn định |
GC03 |
C |
Toàn bộ |
maDoiTuong |
|
|
GC0301 |
(0, 0, 0, 100) |
V-143 |
|
|
27.4 |
Đèn biển |
GC04 |
P |
Toàn bộ |
maDoiTuong, ten |
|
|
GC0401 |
(0, 0, 0, 100) |
V-128đ, V-142 |
|
|
27.5 |
Khu neo đậu |
GC05 |
P,S |
Toàn bộ |
maDoiTuong, ten |
|
|
GC0501 |
(0, 0, 0, 100) |
V-128d, V-143 |
|
|
27.6 |
Khu tránh bão |
GC06 |
S |
Toàn bộ |
maDoiTuong |
|
|
GC0601 |
(0, 0, 0, 100) |
V-143 |
|
|
27.7 |
Khu vực an toàn viện trợ hàng hải |
GC07 |
S |
Toàn bộ |
maDoiTuong |
|
|
GC0701 |
(0, 0, 0, 100) |
V-143 |
|
|
27.8 |
Khu bảo tồn thiên nhiên trên biển |
GC08 |
S |
Toàn bộ |
|
|
|
GC0801 |
(30, 85, 0, 0) (0, 0, 0, 100) |
V-129, V-142 |
|
|
27.9 |
Khu vực đánh cá |
GC09 |
S |
Toàn bộ |
maDoiTuong |
|
|
GC0901 |
(0, 0, 0, 100) |
V-143 |
|
|
27.10 |
Khu vực đợi hoa tiêu |
GC10 |
S |
Toàn bộ |
maDoiTuong |
|
|
GC1001 |
(0, 0, 0, 100) |
V-143 |
|
|
27.11 |
Khu vực nạo vét |
GC11 |
S |
Toàn bộ |
maDoiTuong |
|
|
GC1101 |
(0, 0, 0, 100) |
V-143 |
|
|
27.12 |
Khu vực nghiên cứu, khảo sát |
GC12 |
S |
Toàn bộ |
maDoiTuong |
|
|
GC1201 |
(0, 0, 0, 100) |
V-143 |
|
|
27.13 |
Khu vực nguy hiểm |
GC13 |
S |
Toàn bộ |
|
|
|
|
|
V-132, V-143 |
|
|
27.14 |
Khu vực quản lý cảng |
GC14 |
S |
Toàn bộ |
maDoiTuong |
|
|
GC1401 |
(0, 0, 0, 100) |
V-143 |
|
|
27.15 |
Khu vực quân sự |
GC15 |
S |
Toàn bộ |
maDoiTuong |
|
|
GC1501 |
(0, 0, 0, 100) |
V-143 |
|
|
27.16 |
Khu vực trung chuyển hàng hóa |
GC16 |
S |
Toàn bộ |
maDoiTuong |
|
|
GC1601 |
(0, 0, 0, 100) |
V-143 |
|
|
27.17 |
Khu vực vùng nước an toàn |
GC17 |
S |
Toàn bộ |
maDoiTuong |
|
|
GC1701 |
(0, 0, 0, 100) |
V-143 |
|
|
27.18 |
Khu vực xác tàu lịch sử |
GC18 |
S |
Toàn bộ |
maDoiTuong |
|
|
GC1801 |
(0, 0, 0, 100) |
V-143 |
|
|
27.19 |
Lồng bè nuôi trồng thủy hải sản |
GC19 |
S,P |
Toàn bộ |
|
|
|
|
|
V-130, V-143 |
|
|
27.20 |
Nhà giàn |
GC20 |
P |
Toàn bộ |
maDoiTuong, ten |
|
|
GC2001 |
(0, 0, 0, 100) |
V-128a, V-142 |
|
|
27.21 |
Nhà trên biển |
GC21 |
P |
Toàn bộ |
maDoiTuong, ten |
|
|
GC2101 |
(0, 0, 0, 100) |
V-128b, V-142 |
|
|
27.22 |
Trạm cứu nạn |
GC22 |
P |
Toàn bộ |
|
|
|
|
|
V-128c, V-142 |
|
|
27.23 |
Trạm nghiệm triều |
GC23 |
P |
Toàn bộ |
maDoiTuong, ten |
|
|
GC2301 |
(0, 0, 0, 100) |
V-128e, V-142 |
|
|
27.24 |
Vùng cấm |
GC25 |
S |
Toàn bộ |
|
|
|
|
(30, 85, 0, 0) (0, 0, 0, 100) |
V-131, V-143 |
|
|
27.25 |
Xác tàu đắm |
GC26 |
P |
Toàn bộ |
maDoiTuong, ten |
|
|
GC2601 |
(0, 0, 0, 100) |
V-128g, V-143 |
|
|
VI |
Phủ bề mặt |
|
|
|
|
|
|
|
|
|
|
|
1 |
Ranh giới phủ bề mặt |
HG01 |
C |
Toàn bộ |
maDoiTuong, loaiRanhGioiPhuBeMat |
1 |
Thực vật |
HG0101 |
(0, 0, 0, 100) |
VI-150 |
|
|
2 |
Khác |
|
|
|
|||||||
|
3 |
Ranh giới khu bảo tồn thiên nhiên |
HG0103 |
(30,85,0,0) |
VI-151 |
|||||||
|
2 |
Rừng |
|
|
|
|
|
|
|
|
|
|
|
2.1 |
Rừng trồng |
HH01 |
S |
Toàn bộ |
maDoiTuong, ten, doTanChe=1 |
loaiCayRung |
1 |
Cây lá rộng |
HH0101 |
(35,0,50,0) |
VI-144a |
|
2 |
Cây lá |
HH0102 |
(35,0,50,0) |
VI-144b |
|||||||
|
|
kim |
|
|
|
|||||||
|
3 |
Cây hỗn hợp |
HH0103 |
(35,0,50,0) |
VI-144đ |
|||||||
|
4 |
Cây tre nứa |
HH0104 |
(35,0,50,0) |
VI-144c |
|||||||
|
5 |
Cây cau dừa |
HH0105 |
(35,0,50,0) |
VI-144d |
|||||||
|
6 |
Cây ưa mặn chua phèn |
HH0106 |
(35,0,50,0) |
VI-144e |
|||||||
|
HH01 |
S |
Toàn bộ |
maDoiTuong, ten, doTanChe=2 |
loaiCay Rung |
1 |
Cây lá rộng |
HH0107 |
(12,0,25,0) |
VI-145a |
||
|
2 |
Cây lá kim |
HH0108 |
(12,0,25,0) |
VI-145b |
|||||||
|
3 |
Cây hỗn hợp |
HH0109 |
(12,0,25,0) |
VI-145đ |
|||||||
|
4 |
Cây tre nứa |
HH0110 |
(12,0,25,0) |
VI-145C |
|||||||
|
5 |
Cây cau dừa |
HH0111 |
(12,0,25,0) |
VI-145d |
|||||||
|
6 |
Cây ưa mặn chua phèn |
HH0112 |
(12,0,25,0) |
VI-145e |
|||||||
|
2.2 |
Rừng tự nhiên |
HH02 |
S |
Toàn bộ |
maDoiTuong, ten, doTanChe=1 |
loaiCayRung |
1 |
Cây lá rộng |
HH0201 |
(35,0,50,0) |
VI-144a |
|
2 |
Cây lá kim |
HH0202 |
(35,0,50,0) |
VI-144b |
|||||||
|
3 |
Cây hỗn hợp |
HH0203 |
(35,0,50,0) |
VI-144đ |
|||||||
|
4 |
Cây tre nứa |
HH0204 |
(35,0,50,0) |
VI-144c |
|||||||
|
5 |
Cây cau dừa |
HH0205 |
(35,0,50,0) |
VI-144d |
|||||||
|
6 |
Cây ưa mặn chua phèn |
HH0206 |
(35,0,50,0) |
VI-144e |
|||||||
|
HH02 |
S |
Toàn bộ |
maDoiTuong, ten, doTanCh e=2 |
loaiCay Rung |
1 |
Cây lá rộng |
HH0207 |
(12,0,25,0) |
VI-145a |
||
|
2 |
Cây lá kim |
HH0208 |
(12,0,25,0) |
VI-145b |
|||||||
|
3 |
Cây hỗn hợp |
HH0209 |
(12,0,25,0) |
VI-145đ |
|||||||
|
4 |
Cây tre nứa |
HH0210 |
(12,0,25,0) |
VI-145C |
|||||||
|
5 |
Cây cau dừa |
HH0211 |
(12,0,25,0) |
VI-145d |
|||||||
|
6 |
Cây ưa mặn chua phèn |
HH0212 |
(12,0,25,0) |
VI-145e |
|||||||
|
3 |
Phủ thực vật khác |
|
|
|
|
|
|
|
|
|
|
|
3.1 |
Cây bụi |
HE01 |
S |
Toàn bộ |
maDoiTuong |
|
|
HE0101 |
(70,0,100,0) |
VI-146a |
|
|
3.2 |
Cây bụi ưa mặn, chua phèn |
HE02 |
S |
Toàn bộ |
maDoiTuong |
|
|
HE0201 |
(70,0,100,0) |
VI - 146b |
|
|
4 |
Cây hàng năm |
HB01 |
S |
Toàn bộ |
maDoiTuong, ten |
loaiCayTrong |
1 |
Cây lúa |
HB0101 |
Nét (70,0,100,0) |
VI -147a, VI -153 |
|
2 |
Cây lương thực khác |
HB0102 |
Nét (70,0,100,0) |
VI -147b, VI -153 |
|||||||
|
3 |
Cây mía |
HB0103 |
Nét (70,0,100,0) |
VI -147c, VI -153 |
|||||||
|
4 |
Cây thuốc lá, thuốc lào |
HB0104 |
Nét (70,0,100,0) |
VI -147d, VI -153 |
|||||||
|
5 |
Cây lấy sợi |
HB0105 |
Nét (70,0,100,0) |
VI -147đ, VI -153 |
|||||||
|
6 |
Rau, cây gia vị |
HB0106 |
Nét (70,0,100,0) |
VI -147e, VI -153 |
|||||||
|
7 |
Hoa, cây cảnh |
HB0107 |
Nét (70,0,100,0) |
VI -147g, VI -153 |
|||||||
|
8 |
Sen, ấu, sung, niễng |
HB0108 |
Nét (70,0,100,0) Nền (15,0,0,0) |
VI -147h, VI -153 |
|||||||
|
9 |
Cây hàng năm khác |
HB0109 |
Nét (70,0,100,0) |
VI -147i, VI -153 |
|||||||
|
5 |
Cây lâu năm |
HB02 |
S |
Toàn bộ |
maDoiTuong, ten |
loaiCayTrong |
10 |
Cây ăn quả |
HB0201 |
Nét (70,0,100,0) |
VI -148a, VI -153 |
|
11 |
Cây dừa cọ |
HB0202 |
Nét (70,0,100,0) |
VI -148b, VI -153 |
|||||||
|
12 |
Cây công nghiệp |
HB0203 |
Nét (70,0,100,0) |
VI -148c, VI -153 |
|||||||
|
13 |
Cây dược liệu |
HB0204 |
Nét (70,0,100,0) |
VI -148d, VI -153 |
|||||||
|
14 |
Cây bóng mát, cây cảnh quan,... |
HB0205 |
Nét (70,0,100,0) |
VI -148đ, VI -153 |
|||||||
|
15 |
Cây lâu năm khác |
HB0206 |
Nét (70,0,100,0) |
VI -148e, VI -153 |
|||||||
|
6 |
Bề mặt là công trình |
HA01 |
S |
Toàn bộ |
|
1 |
Có thực vật che phủ |
HA0101 |
(12, 0, 25, 0) |
VI-149 |
|
|
2 |
Không có thực vật che phủ |
HA0102 |
(0, 0, 0, 0) |
|
|||||||
|
7 |
Bề mặt là khu dân cư |
HA02 |
S |
Toàn bộ |
|
1 |
Có thực vật che phủ |
HA0201 |
(12, 0, 25, 0) |
VI-149 |
|
|
2 |
Không có thực vật che phủ |
HA0202 |
(0, 0, 0, 0) |
|
|||||||
|
8 |
Đất trống |
HC01 |
S |
Toàn bộ |
maDoiTuong, ten |
|
|
HC0101 |
(0,0,0,100) |
VI-153 |
|
|
9 |
Nước mặt |
HD01 |
S |
Toàn bộ |
|
|
|
|
|
|
|
|
10 |
Thực vật đáy biển |
|
|
|
|
|
|
|
|
|
|
|
10.1 |
Cỏ biển |
HK01 |
S |
Toàn bộ |
|
|
|
|
|
|
|
|
10.2 |
Rong, tảo |
HK02 |
S |
Toàn bộ |
|
|
|
|
|
|
|
|
10.3 |
Thực vật khác |
HK03 |
S |
Toàn bộ |
|
|
|
|
|
|
|
|
VII |
Thủy văn |
|
|
|
|
|
|
|
|
|
|
|
1 |
Biển đảo |
|
|
|
|
|
|
|
|
|
|
|
1.1 |
Biển |
KA01 |
S |
Toàn bộ |
maDoiTuong, ten |
|
|
KA0101 |
(100, 0, 0, 0) |
VII-179 |
|
|
1.2 |
Đảo, quần đảo |
KA02 |
P,S |
Toàn bộ |
maDoiTuong, ten |
|
|
KA0201 |
(0, 0, 0,100) |
VII-182 |
|
|
1.3 |
Phá |
KA03 |
S |
Toàn bộ |
maDoiTuong ,ten |
|
|
KA0301 |
(100, 0, 0, 0) |
VII-179 |
|
|
1.4 |
Vịnh, vũng |
KA04 |
P,S |
|
maDoiTuong, ten |
|
|
KA0401 |
(100, 0, 0, 0) |
VII-179 |
|
|
2 |
Bãi bồi |
KB01 |
P,S |
Toàn bộ |
maDoiTuong, loaiBaiBoi |
1 |
Cát |
KB0101 |
(0, 0, 0, 100) |
VII-163b |
|
|
2 |
Bùn |
KB0102 |
(0, 0, 0, 100) |
VII-163a |
|||||||
|
3 |
Loại khác |
KB0103 |
(0, 0, 0, 100) |
VII-163c |
|||||||
|
3 |
Đầm lầy |
KB02 |
S |
Toàn bộ |
maDoiTuong |
|
|
KB0201 |
(100, 0, 0, 0) |
VII-164 |
|
|
4 |
Bãi đá dưới nước |
|
|
|
|
|
|
|
|
|
|
|
4.1 |
Bãi đá dưới nước |
KC01 |
P,S |
Toàn bộ |
maDoiTuong, loaiTrangThaiXuatLo |
1 |
Chìm |
KC0101 |
(0, 0, 0, 100) |
VII-167(2) |
|
|
2 |
Nổi |
KC0102 |
(0, 0, 0, 100) |
VII-167(1) |
|||||||
|
3 |
Lúc nổi, lúc chìm |
KC0103 |
(0, 0, 0, 100) |
VII-167(2) |
|||||||
|
4 |
Không xác định |
|
|
Không trình bày |
|||||||
|
4.2 |
Đá trên biển |
KC02 |
P,S |
Toàn bộ |
maDoiTuong, loaiTrangThaiXuatLo |
1 |
Chìm |
KC0201 |
(0, 0, 0, 100) |
VII-167(2) |
|
|
2 |
Nổi |
KC0202 |
(0, 0, 0, 100) |
VII-167(1) |
|||||||
|
3 |
Lúc nổi, lúc chìm |
KC0203 |
(0, 0, 0, 100) |
VII-167(2) |
|||||||
|
4 |
Không xác định |
|
|
Không trình bày |
|||||||
|
4.3 |
San hô |
KC03 |
P,S |
Toàn bộ |
maDoiTuong |
|
|
KC0301 |
(100, 0, 0, 0) |
VII-166 |
|
|
5 |
Ghềnh |
KD01 |
C |
Toàn bộ |
maDoiTuong, ten |
|
|
KD0101 |
(100, 0, 0, 0), (0, 0, 0, 100) |
VII-169a, VII-183 |
|
|
P |
maDoiTuong, ten |
|
|
KD0102 |
(100, 0, 0, 0), (0, 0, 0, 100) |
VII-169b, VII-183 |
|||||
|
6 |
Thác |
KD02 |
C |
Toàn bộ |
maDoiTuong, chieuCao, ten |
|
|
KD0201 |
(100, 0, 0, 0) |
VII-168a |
|
|
P |
maDoiTuong, chieuCao, ten |
|
|
KD0202 |
(100, 0, 0, 0) |
VII-168b |
|||||
|
7 |
Nguồn nước |
|
|
|
|
|
|
|
|
|
|
|
7.1 |
Giếng nước |
KM01 |
P |
Toàn bộ |
maDoiTuong |
|
|
KM0101 |
(100, 0, 0, 0) |
VII-161 |
|
|
7.2 |
Mạch nước |
KM02 |
P |
Toàn bộ |
maDoiTuong |
|
|
KM0201 |
(100, 0, 0, 0) |
VII-162 |
|
|
8 |
Mạng dòng chảy |
KK01 |
C |
Toàn bộ |
maDoiTuong, ten, loaiDongChay, doRong,(<25 m) |
1 |
Sông suối |
KK0101 |
(100, 0, 0, 0) |
VII-155, |
|
|
loaiTrangThaiNuocMat=1 |
2 |
Mặt nước tĩnh |
|
|
|
||||||
|
maDoiTuong, ten, loaiDongChay, doRong(<25 m), loaiTrangThaiNuocMat=2 |
1 |
Sông suối |
KK0102 |
(100, 0, 0, 0) |
VII-156, |
||||||
|
2 |
Mặt nước tĩnh |
|
|
|
|||||||
|
maDoiTuong, ten, loaiDongChay, doRong(<25 m), loaiTrangThaiNuocMat=3 |
1 |
Sông suối |
KK0103 |
(100, 0, 0, 0) |
VII-156, |
||||||
|
2 |
Mặt nước tĩnh |
|
|
|
|||||||
|
|
Điểm độ cao mực nước |
KE01 |
P |
Toàn bộ |
maDoiTuong, doCao |
|
|
KE0101 |
|
VII-159d |
|
|
9 |
Điểm sông suối mất tích |
KE02 |
P |
Toàn bộ |
maDoiTuong |
|
|
KE0201 |
(100, 0, 0, 0) |
VII-158 |
|
|
10 |
Đường bờ nước |
KE03 |
C |
Toàn bộ |
maDoiTuong, loaiTrangThaiDuong BoNuoc |
1 |
Rõ ràng |
KE0301 |
(100, 0, 0, 0) |
VII- 154a |
|
|
2 |
Khó xác định |
KE0302 |
(100, 0, 0, 0) |
VII-157 |
|||||||
|
3 |
Đường bờ sông suối có nước theo mùa |
KE0303 |
(100, 0, 0, 0) |
VII-156 |
|||||||
|
11 |
Đường mép nước |
KE05 |
C |
Toàn bộ |
maDoiTuong, loaiDuongMepNuoc |
1 |
Ao, hồ, đầm |
KE0501 |
(100, 0, 0, 0) |
VII-154b |
|
|
2 |
Phá |
KE0502 |
(100, 0, 0, 0) |
VII-154b |
|||||||
|
3 |
Kênh mương |
KE0503 |
(100, 0, 0, 0) |
VII-154b |
|||||||
|
4 |
Hồ chứa |
KE0504 |
(100, 0, 0, 0) |
VII-154b |
|||||||
|
5 |
Sông suối |
KE0505 |
(100, 0, 0, 0) |
VII-154b |
|||||||
|
6 |
Biển |
KE0506 |
(100, 0, 0, 0) |
VII-154b |
|||||||
|
KE0507 |
(100, 0, 0, 0) |
VII-159 |
|||||||||
|
12 |
Ranh giới nước mặt quy ước |
KE06 |
C |
|
|
|
|
|
|
|
|
|
13 |
Mặt nước sông suối |
KL01 |
S |
Toàn bộ |
maDoiTuong |
|
|
KL0101 |
(15, 0, 0, 0) |
VII-155 |
|
|
14 |
Mặt nước |
|
|
|
|
|
|
|
|
|
|
|
14.1 |
Ao, hồ, đầm |
KL02 |
S |
Toàn bộ |
maDoiTuong, ten |
KL02 |
Ao, hồ, đầm |
KL0201 |
(15, 0, 0, 0) |
VII-155, |
|
|
14.2 |
Hồ chứa |
KL03 |
KL03 |
Hồ chứa |
KL0301 |
(100, 0, 0, 0) |
VII-155, |
||||
|
15 |
Bờ kè, bờ cạp |
KG01 |
C |
Toàn bộ |
maDoiTuong, chatLieuKe |
1 |
Bê tông |
KG0101 |
(0, 0, 0, 100) |
V-170a,b |
|
|
2 |
Đá sỏi |
KG0102 |
(0, 0, 0, 100) |
V-170a,b |
|||||||
|
3 |
Khác |
KG0103 |
(0, 0, 0, 100) |
V-170a,b |
|||||||
|
16 |
Cống thủy lợi |
KG02 |
P,C |
Toàn bộ |
maDoiTuong, loaiCong |
1 |
Có thiết bị |
KG0201 |
(0, 0, 0, 100) |
V-174 |
|
|
2 |
Không có thiết bị |
KG0202 |
(0, 0, 0, 100) |
V-174 |
|||||||
|
3 |
Cống dưới đê, đập |
KG0203 |
(0, 0, 0, 100) |
V-175 |
|||||||
|
17 |
Đập |
KG03 |
C |
Toàn bộ |
maDoiTuong, loaiDap, ten |
1 |
Chắn sóng |
KG0301 |
(0, 0, 0, 100) |
VII-177, |
|
|
2 |
Dâng |
KG0302 |
(0, 0, 0, 100) |
VII-175, |
|||||||
|
3 |
Tràn |
KG0303 |
(0, 0, 0, 100) |
VII-176, |
|||||||
|
18 |
Đê |
KG04 |
C,S |
Toàn bộ |
maDoiTuong,ten |
|
|
KG0401 |
(0, 0, 0, 100) |
VII-178 (a,b), VII-183 |
|
|
19 |
Kênh mương |
KG05 |
C,S |
Toàn bộ |
maDoiTuong, loaiHienTrangSuDung ten |
1 |
Đang sử dụng |
KG0501 |
(100, 0, 0, 0) (15, 0, 0, 0) |
VII-171, VII-180, VII-181 |
|
|
2 |
Đang xây dựng |
KG0502 |
(100, 0, 0, 0) |
VII-172, VII-180, VII-181 |
|||||||
|
20 |
Máng dẫn nước |
KG06 |
C |
Toàn bộ |
maDoiTuong, loaiMangDanNuoc |
1 |
Mặt đất |
KG0601 |
(100, 0, 0, 0) |
VII-173 |
|
|
2 |
Nổi |
KG0602 |
(100, 0, 0, 0) |
VII-173 |
|||||||
|
21 |
Địa danh biển đảo |
DA01 |
P |
Toàn bộ |
maDoiTuong, danhTuChung, ten |
14 |
cửa |
DA0101 |
(100, 0, 0, 0) |
VII-179 |
|
|
15 |
bán đảo |
DA0102 |
(0, 0, 0, 100) |
VII-182 |
|||||||
|
16 |
quần đảo |
DA0103 |
(0, 0, 0, 100) |
VII-182 |
|||||||
|
17 |
vịnh |
DA0104 |
(100, 0, 0, 0) |
VII-179 |
|||||||
|
18 |
vũng |
DA0105 |
(100, 0, 0, 0) |
VII-179 |
|||||||
|
24 |
mũi đất |
DA0106 |
(100, 0, 0, 0) |
VII-182 |
|||||||
|
43 |
vụng |
DA0107 |
(100, 0, 0, 0) |
VII-179 |
|||||||
|
44 |
eo |
DA0108 |
(100, 0, 0, 0) |
VII-179 |
|||||||
|
45 |
lạch |
DA0109 |
(100, 0, 0, 0) |
VII-179 |
|||||||
|
46 |
luồng |
DA01010 |
(100, 0, 0, 0) |
VII-179 |
|||||||
|
47 |
mỏm |
DA01011 |
(0, 0, 0, 100) |
VII-182 |
|||||||
|
48 |
cù lao |
DA01012 |
(0, 0, 0, 100) |
VII-182 |
|||||||
|
50 |
hòn |
DA01013 |
(0, 0, 0, 100) |
VII-182 |
|||||||
|
52 |
gành |
DA01014 |
(0, 0, 0, 100) |
VII-182 |
|||||||
|
53 |
ghềnh |
DA01015 |
(0, 0, 0, 100) |
VII-181 |
|||||||
|
55 |
áng |
DA01016 |
(0, 0, 0, 100) |
VII-179 |
|||||||
|
56 |
giếng |
DA01017 |
(0, 0, 0, 100) |
VII-179 |
|||||||
|
57 |
đường |
DA01018 |
(0, 0, 0, 100) |
VII-179 |
|||||||
|
59 |
tùng |
DA01019 |
(0, 0, 0, 100) |
VII-179 |
|||||||
|
60 |
cống |
DA01020 |
(0, 0, 0, 100) |
VII-179 |
|||||||
|
61 |
hẹn |
DA01021 |
(0, 0, 0, 100) |
VII-179 |
|||||||
|
62 |
bãi ngầm |
DA01022 |
(0, 0, 0, 100) |
VII-181 |
|||||||
Bạn chưa Đăng nhập thành viên.
Đây là tiện ích dành cho tài khoản thành viên. Vui lòng Đăng nhập để xem chi tiết. Nếu chưa có tài khoản, vui lòng Đăng ký tại đây!
Bạn chưa Đăng nhập thành viên.
Đây là tiện ích dành cho tài khoản thành viên. Vui lòng Đăng nhập để xem chi tiết. Nếu chưa có tài khoản, vui lòng Đăng ký tại đây!









































