- Tổng quan
- Nội dung
- Quy chuẩn liên quan
- Lược đồ
- Tải về
Quy chuẩn kỹ thuật quốc gia QCVN 09:2025/BCA Cấu trúc thông điệp dữ liệu đối với cơ sở dữ liệu tổng hợp quốc gia
| Số hiệu: | QCVN 09:2025/BCA | Loại văn bản: | Quy chuẩn Việt Nam |
| Cơ quan ban hành: | Bộ Công an | Lĩnh vực: | Thông tin-Truyền thông |
| Trích yếu: | Cấu trúc thông điệp dữ liệu đối với cơ sở dữ liệu tổng hợp quốc gia | ||
|
Ngày ban hành:
Ngày ban hành là ngày, tháng, năm văn bản được thông qua hoặc ký ban hành.
|
05/02/2025 |
Hiệu lực:
|
Đã biết
|
| Người ký: | Đang cập nhật |
Tình trạng hiệu lực:
Cho biết trạng thái hiệu lực của văn bản đang tra cứu: Chưa áp dụng, Còn hiệu lực, Hết hiệu lực, Hết hiệu lực 1 phần; Đã sửa đổi, Đính chính hay Không còn phù hợp,...
|
Đã biết
|
TÓM TẮT QUY CHUẨN VIỆT NAM QCVN 09:2025/BCA
Quy chuẩn kỹ thuật quốc gia QCVN 09:2025/BCA: Quy định quan trọng dành cho các cơ quan, tổ chức và cá nhân liên quan đến dữ liệu
Quy chuẩn kỹ thuật quốc gia QCVN 09:2025/BCA được Bộ Công an ban hành theo Thông tư số 08/2025/TT-BCA ngày 05 tháng 02 năm 2025, có hiệu lực từ ngày 01 tháng 4 năm 2025. Văn bản này quy định các yêu cầu kỹ thuật về cấu trúc thông điệp dữ liệu được sử dụng trong việc trao đổi với Cơ sở dữ liệu tổng hợp quốc gia.
Quy định áp dụng cho:
- Trung tâm dữ liệu quốc gia: Các cơ quan, tổ chức và cá nhân có cơ sở dữ liệu quốc gia và chuyên ngành có nhiệm vụ kết nối và thu thập thông tin từ Cơ sở dữ liệu tổng hợp quốc gia.
- Các tổ chức liên quan đến kết nối và chia sẻ dữ liệu trong các lĩnh vực như giáo dục, y tế, và hành chính công.
Nội dung chính của quy chuẩn bao gồm những yêu cầu về mô hình dữ liệu, cấu trúc thông điệp dữ liệu, phương thức quản lý và các quy định về đánh giá sự phù hợp. Cụ thể:
- Mô hình dữ liệu tổng thể sẽ bao gồm dữ liệu về con người, pháp nhân, tài sản, địa chính và dữ liệu địa lý.
- Cấu trúc thông điệp dữ liệu được quy định chi tiết thông qua lược đồ XML và có thể áp dụng tương tự với ngôn ngữ JSON, với các phương thức truyền đạt dữ liệu đảm bảo chính xác và ưu việt nhất.
Ngoài ra, văn bản còn quy định rõ ràng về quy tắc chuyển đổi mô hình dữ liệu thành lược đồ dữ liệu và yêu cầu quản lý sự phù hợp với các quy định hiện hành trong lĩnh vực công nghệ thông tin. Quy chuẩn cũng đề cập đến các thuật ngữ và ký hiệu đặc biệt được sử dụng trong văn bản, nhằm tạo điều kiện tốt nhất cho việc triển khai các quy định và hiểu biết đúng về nội dung dữ liệu.
QCVN 09:2025/BCA là tài liệu quan trọng, góp phần cải thiện và chuẩn hóa hoạt động quản lý và chia sẻ thông tin giữa các cơ quan nhà nước và tổ chức, giúp nâng cao hiệu quả công tác quản lý nhà nước về dữ liệu trên toàn quốc.
Tải quy chuẩn Việt Nam QCVN 09:2025/BCA
QCVN 09:2025/BCA
QUY CHUẨN KỸ THUẬT QUỐC GIA
VỀ CẤU TRÚC THÔNG ĐIỆP DỮ LIỆU
TRAO ĐỔI VỚI CƠ SỞ DỮ LIỆU TỔNG HỢP QUỐC GIA
National technical regulation on data message structures
to exchange with the national aggregate database
Mục lục
LỜI NÓI ĐẦU
I. QUY ĐỊNH CHUNG
1. PHẠM VI ĐIỀU CHỈNH
2. ĐỐI TƯỢNG ÁP DỤNG
3. TÀI LIỆU VIỆN DẪN
4. GIẢI THÍCH TỪ NGỮ
4.1. Mô hình dữ liệu
4.2. Lược đồ dữ liệu
4.3. Lược đồ XML (XSD)
4.4. Cấu trúc (structure viết tắt là S)
4.5. Kiểu (type viết tắt là T)
4.6. Số lượng
4.7. Thời điểm chỉ định
5. CHỮ VIẾT TẮT
II. QUY ĐỊNH KỸ THUẬT
1. QUY ĐỊNH CHUNG
2. MÔ HÌNH DỮ LIỆU
2.1. Mô hình dữ liệu tổng thể
2.2. Mô hình dữ liệu về con người
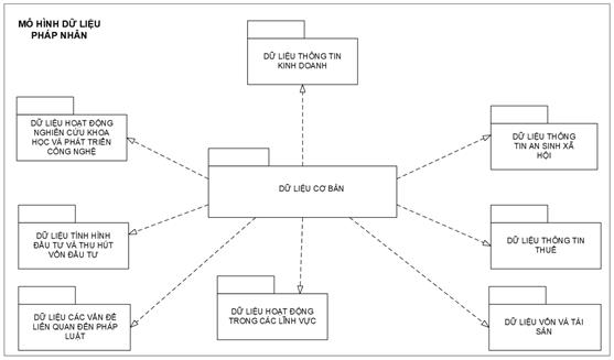
2.3. Mô hình dữ liệu về pháp nhân
2.4. Mô hình dữ liệu về tài sản
2.5. Mô hình dữ liệu về địa chỉ số, định danh địa điểm
2.6. Cấu trúc và kiểu dữ liệu tham chiếu dùng chung
3. LƯỢC ĐỒ CẤU TRÚC THÔNG ĐIỆP DỮ LIỆU
3.1. Lược đồ cấu trúc thông điệp con người
3.2. Lược đồ cấu trúc thông điệp pháp nhân
3.3. Lược đồ cấu trúc thông điệp tài sản
3.4. Lược đồ cấu trúc thông điệp về địa chỉ
III. QUY ĐỊNH VỀ QUẢN LÝ
1. PHƯƠNG THỨC ĐÁNH GIÁ SỰ PHÙ HỢP
2. QUY ĐỊNH VỀ CÔNG BỐ HỢP QUY
3. PHƯƠNG PHÁP THỬ
4. QUY ĐỊNH CHUYỂN TIẾP
IV. TỔ CHỨC THỰC HIỆN
PHỤ LỤC A (Quy định)
Mô hình dữ liệu
PHỤ LỤC B (Quy định)
Quy tắc chuyển đổi từ mô hình dữ liệu sang lược đồ dữ liệu
PHỤ LỤC C (Quy định)
Lược đồ dữ liệu
PHỤ LỤC D (Tham khảo)
Lược đồ cấu trúc thông điệp
PHỤ LỤC E (Tham khảo)
Bảng dữ liệu danh mục
Lời nói đầu
QCVN 09:2025/BCA do Cục Cảnh sát quản lý hành chính trật tự xã hội, Bộ Công an chủ trì biên soạn, Bộ Khoa học và Công nghệ thẩm định, Bộ trưởng Bộ Công an ban hành kèm theo Thông tư số 08/2025/TT-BCA ngày 05 tháng 02 năm 2025.
I. QUY ĐỊNH CHUNG
1. Phạm vi điều chỉnh
Quy chuẩn kỹ thuật quốc gia này quy định các yêu cầu kỹ thuật về cấu trúc thông điệp dữ liệu trao đổi giữa cơ sở dữ liệu quốc gia, cơ sở dữ liệu chuyên ngành, hệ thống thông tin có kết nối, trao đổi dữ liệu với Cơ sở dữ liệu tổng hợp quốc gia.
Quy chuẩn kỹ thuật này không bao gồm: các nội dung thông tin mở rộng bổ sung trong quá trình trao đổi các thông điệp dữ liệu (các tham số ngữ cảnh, dữ liệu kiểm soát truyền tin, giao thức) được sử dụng để đóng gói thông điệp dữ liệu chính cần trao đổi; dữ liệu thống kê phát sinh.
2. Đối tượng áp dụng
Quy chuẩn kỹ thuật quốc gia này áp dụng đối với:
2.1. Trung tâm dữ liệu quốc gia.
2.2. Cơ quan, tổ chức, cá nhân có cơ sở dữ liệu quốc gia, cơ sở dữ liệu chuyên ngành, hệ thống thông tin có kết nối, trao đổi dữ liệu với Cơ sở dữ liệu tổng hợp quốc gia theo quy định của pháp luật.
2.3. Các cơ quan, tổ chức, cá nhân có liên quan đến hoạt động kết nối, chia sẻ, trao đổi dữ liệu với Cơ sở dữ liệu tổng hợp quốc gia.
3. Tài liệu viện dẫn
Luật Giáo dục đại học số 08/2012/QH13 ngày 18 tháng 6 năm 2012 của Quốc hội, được sửa đổi, bổ sung bởi: Luật số 32/2013/QH13 ngày 19 tháng 6 năm 2013 của Quốc hội sửa đổi, bổ sung một số điều của Luật Thuế thu nhập doanh nghiệp; Luật Giáo dục nghề nghiệp số 74/2014/QH13 ngày 27 tháng 11 năm 2014 của Quốc hội; Luật Phí và lệ phí số 97/2015/QH13 ngày 25 tháng 11 năm 2015 của Quốc hội; Luật số 34/2018/QH14 ngày 19 tháng 11 năm 2018 của Quốc hội sửa đổi, bổ sung một số điều của Luật Giáo dục đại học;
Luật giáo dục số 43/2019/QH14 ngày 14 tháng 6 năm 2019;
Luật Nhập cảnh, xuất cảnh, quá cảnh, cư trú của người nước ngoài tại Việt Nam số 47/2014/QH13 ngày 16 tháng 6 năm 2014 của Quốc hội, được sửa đổi, bổ sung bởi: Luật số 51/2019/QH14 ngày 25 tháng 11 năm 2019 của Quốc hội sửa đổi, bổ sung một số điều của Luật Nhập cảnh, xuất cảnh, quá cảnh, cư trú của người nước ngoài tại Việt Nam; Luật số 23/2023/QH15 ngày 24 tháng 6 năm 2023 của Quốc hội sửa đổi, bổ sung một số điều của Luật Xuất cảnh, nhập cảnh của công dân Việt Nam và Luật Nhập cảnh, xuất cảnh, quá cảnh, cư trú của người nước ngoài tại Việt Nam;
Luật thi đua, khen thưởng số 06/2022/QH15 ngày 15 tháng 6 năm 2022;
Luật Sở hữu trí tuệ số 50/2005/QH11 ngày 29 tháng 11 năm 2005 của Quốc hội; được sửa đổi bổ sung bởi: Luật số 36/2009/QH12 ngày 19 tháng 6 năm 2009 của Quốc hội sửa đổi, bổ sung một số điều của Luật Sở hữu trí tuệ; Luật số 42/2019/QH14 ngày 14 tháng 6 năm 2019 của Quốc hội sửa đổi, bổ sung một số điều của Luật Kinh doanh bảo hiểm, Luật Sở hữu trí tuệ; Luật số 07/2022/QH15 ngày 16 tháng 6 năm 2022 của Quốc hội sửa đổi, bổ sung một số điều của Luật Sở hữu trí tuệ;
Luật Xử lý vi phạm hành chính số 15/2012/QH13 ngày 20 tháng 6 năm 2012 của Quốc hội, được sửa đổi, bổ sung bởi: Luật Hải quan số 54/2014/QH13 ngày 23 tháng 6 năm 2014 của Quốc hội; Luật Thủy sản số 18/2017/QH14 ngày 21 tháng 11 năm 2017 của Quốc hội; Luật số 67/2020/QH14 ngày 13 tháng 11 năm 2020 của Quốc hội sửa đổi, bổ sung một số điều của Luật Xử lý vi phạm hành chính; Luật số 09/2022/QH15 ngày 09 tháng 11 năm 2022 của Quốc hội sửa đổi, bổ sung một số điều của Luật Tần số vô tuyến điện; Luật Thanh tra số 11/2022/QH15 ngày 14 tháng 11 năm 2022 của Quốc hội;
Bộ luật Hình sự số 100/2015/QH13 ngày 27 tháng 11 năm 2015 của Quốc hội, được sửa đổi bổ sung bởi: Luật số 12/2017/QH14 ngày 20 tháng 6 năm 2017 của Quốc hội sửa đổi, bổ sung một số điều của Bộ luật Hình sự số 100/2015/QH13;
Luật trợ giúp pháp lý số 11/2017/QH14 ngày 20 tháng 6 năm 2017;
Luật Quản lý thuế số 38/2019/QH14 ngày 13 tháng 6 năm 2019;
Luật Đầu tư số 61/2020/QH14 ngày 17 tháng 6 năm 2020 của Quốc hội, được sửa đổi, bổ sung bởi: Luật Bảo vệ môi trường số 72/2020/QH14 ngày 17 tháng 11 năm 2020 của Quốc hội; Luật số 03/2022/QH15 ngày 11 tháng 01 năm 2022 của Quốc hội sửa đổi, bổ sung một số điều của Luật Đầu tư công, Luật Đầu tư theo phương thức đối tác công tư, Luật Đầu tư, Luật Nhà ở, Luật Đấu thầu, Luật Điện lực, Luật Doanh nghiệp, Luật Thuế tiêu thụ đặc biệt và Luật Thi hành án dân sự, có hiệu lực kể từ ngày 01 tháng 3 năm 2022;
Luật Khoa học và công nghệ số 29/2013/QH13 ngày 18 tháng 6 năm 2013 của Quốc hội, được sửa đổi, bổ sung bởi: Luật số 28/2018/QH14 ngày 15 tháng 6 năm 2018 của Quốc hội sửa đổi, bổ sung một số điều của 11 luật có liên quan đến quy hoạch; Luật số 07/2022/QH15 ngày 16 tháng 6 năm 2022 của Quốc hội sửa đổi, bổ sung một số điều của Luật Sở hữu trí tuệ;
Nghị định số 47/2020/NĐ-CP ngày 09 tháng 4 năm 2020 của Chính phủ về quản lý, kết nối và chia sẻ dữ liệu số của cơ quan nhà nước;
Nghị định số 42/2022/NĐ-CP ngày 24 tháng 6 năm 2022 của Chính phủ quy định về việc cung cấp thông tin và dịch vụ công trực tuyến của cơ quan nhà nước trên môi trường mạng;
Nghị định số 47/2024/NĐ-CP ngày 09 tháng 5 năm 2024 của Chính phủ quy định về danh mục cơ sở dữ liệu quốc gia; việc xây dựng, cập nhật, duy trì, khai thác và sử dụng cơ sở dữ liệu quốc gia
Nghị định số 204/2004/NĐ-CP ngày 14 tháng 12 năm 2004 của Chính phủ về chế độ tiền lương đối với cán bộ, công chức, viên chức và lực lượng vũ trang, được sửa đổi, bổ sung bởi: Nghị định số 76/2009/NĐ-CP ngày 15 tháng 9 năm 2009 của Chính phủ về sửa đổi, bổ sung một số điều của Nghị định số 204/2004/NĐ-CP ngày 14 tháng 12 năm 2004 của Chính phủ về chế độ tiền lương đối với cán bộ, công chức, viên chức và lực lượng vũ trang; Nghị định số 14/2012/NĐ-CP ngày 07 tháng 3 năm 2012 của Chính phủ về sửa đổi Điều 7 Nghị định số 204/2004/NĐ-CP ngày 14 tháng 12 năm 2004 của Chính phủ về chế độ tiền lương đối với cán bộ, công chức, viên chức và lực lượng vũ trang và Mục I Bảng phụ cấp chức vụ lãnh đạo (bầu cử, bổ nhiệm) trong các cơ quan nhà nước, đơn vị sự nghiệp của Nhà nước; cơ quan, đơn vị thuộc Quân đội nhân dân và Công an nhân dân ban hành kèm theo Nghị định số 204/2004/NĐ-CP; Nghị định số 17/2013/NĐ- CP ngày 19 tháng 02 năm 2013 của Chính phủ sửa đổi, bổ sung một số điều của Nghị định số 204/2004/NĐ-CP ngày 14 tháng 12 năm 2004 của Chính phủ về chế độ tiền lương đối với cán bộ, công chức, viên chức và lực lượng vũ trang; Nghị định số 117/2016/NĐ-CP ngày 21 tháng 7 năm 2016 của Chính phủ sửa đổi, bổ sung một số điều của Nghị định số 204/2004/NĐ-CP ngày 14 tháng 12 năm 2004 của Chính phủ về chế độ tiền lương đối với cán bộ, công chức, viên chức và lực lượng vũ trang;
Nghị định số 90/2020/NĐ-CP ngày 13 tháng 8 năm 2020 của Chính phủ về đánh giá, xếp loại chất lượng cán bộ, công chức, viên chức;
Nghị định số 112/2020/NĐ-CP ngày 18 tháng 9 năm 2020 của Chính phủ về xử lý kỷ luật cán bộ công chức viên chức; được sửa đổi, bổ sung bởi Nghị định số 71/2023/NĐ- CP ngày 20 tháng 9 năm 2023 của Chính phủ;
Nghị định số 103/2017/NĐ-CP ngày 12 tháng 9 năm 2017 của Chính phủ quy định về thành lập, tổ chức, hoạt động, giải thể và quản lý các cơ sở trợ giúp xã hội; được sửa đổi, bổ sung bởi Nghị định số 140/2018/NĐ-CP ngày 08 tháng 10 năm 2018 của Chính phủ;
Quyết định số 142/QĐ-TTg ngày 02 tháng 02 năm 2024 của Thủ tướng Chính phủ phê duyệt Chiến lược dữ liệu quốc gia đến năm 2030;
Quyết định số 124/2004/QĐ-TTg ngày 08 tháng 7 năm 2004 của Thủ tướng Chính phủ về việc ban hành Bảng danh mục và mã số các đơn vị hành chính Việt Nam;
Quyết định số 27/2018/QĐ-TTg ngày 06 tháng 7 năm 2018 của Thủ tướng Chính phủ ban hành hệ thống ngành kinh tế Việt Nam;
Quyết định số 34/2020/QĐ-TTg ngày 26 tháng 11 năm 2020 của Thủ tướng Chính phủ ban hành Danh mục nghề nghiệp Việt Nam;
Thông tư số 13/2017/TT-BTTTT ngày 23 tháng 6 năm 2017 của Bộ trưởng Bộ Thông tin và Truyền thông quy định các yêu cầu kỹ thuật về kết nối các hệ thống thông tin, cơ sở dữ liệu với cơ sở dữ liệu quốc gia;
Thông tư số 02/2017/TT-BTTTT ngày 04 tháng 4 năm 2017 của Bộ trưởng Bộ Thông tin và Truyền thông ban hành "Quy chuẩn kỹ thuật quốc gia về cấu trúc thông điệp dữ liệu công dân trao đổi với cơ sở dữ liệu Quốc gia về dân cư" (QCVN 109:2017/BTTTT);
Thông tư số 08/2023/TT-BTNMT ngày 31 tháng 7 năm 2023 của Bộ trưởng Bộ Tài nguyên và Môi trường ban hành Quy chuẩn kỹ thuật quốc gia về cơ sở dữ liệu nền địa lý quốc gia tỷ lệ 1:2.000, 1:5.000, 1:10.000 (QCVN 73:2023/BTNMT);
Thông tư số 09/2024/TT-BTNMT ngày 31 tháng 7 năm 2024 của Bộ trưởng Bộ Tài nguyên và Môi trường quy định về nội dung, cấu trúc, kiểu thông tin cơ sở dữ liệu quốc gia về đất đai và yêu cầu kỹ thuật đối với phần mềm ứng dụng của Hệ thống thông tin quốc gia về đất đai;
Thông tư số 12/2017/TT-BGTVT ngày 15 tháng 4 năm 2017 của Bộ trưởng Bộ Giao thông vận tải quy định về đào tạo, sát hạch, cấp giấy phép lái xe cơ giới đường bộ; được sửa đổi, bổ sung bởi: Thông tư số 05/2024/TT-BGTVT ngày 31 tháng 03 năm 2024 của Bộ trưởng Bộ Giao thông vận tải sửa đổi, bổ sung một số điều của các thông tư liên quan đến lĩnh vực vận tải đường bộ, dịch vụ hỗ trợ vận tải đường bộ, phương tiện và người lái;
Thông tư số 05/2021/TT-BKHCN ngày 17 tháng 6 năm 2021 của Bộ trưởng Bộ Khoa học và Công nghệ quy định yêu cầu kỹ thuật đối với dữ liệu thông tin đầu vào của cơ sở dữ liệu quốc gia về khoa học và công nghệ;
Quyết định số 06/2007/QĐ-BNV ngày 18 tháng 6 năm 2007 của Bộ trưởng Bộ Nội vụ về việc ban hành thành phần hồ sơ cán bộ, công chức và mẫu biểu quản lý hồ sơ cán bộ, công chức, trong đó có hướng dẫn việc kê khai trình độ giáo dục phổ thông; Quyết định số 02/2008/QĐ-BNV ngày 06 tháng 10 năm 2008 của Bộ trưởng Bộ Nội vụ về việc ban hành mẫu biểu quản lý hồ sơ cán bộ, công chức;
Thông tư số 80/2021/TT-BTC ngày 29 tháng 9 năm 2021 của Bộ trưởng Bộ Tài chính hướng dẫn thi hành một số điều của luật quản lý thuế và nghị định số 126/2020/NĐ- CP ngày 19 tháng 10 năm 2020 của Chính phủ quy định chi tiết một số điều của luật quản lý thuế được sửa đổi, bổ sung bởi: Thông tư số 13/2023/TT-BTC ngày 28 tháng 02 năm 2023 của Bộ Tài chính hướng dẫn thi hành Nghị định số 49/2022/NĐ-CP ngày 29 tháng 7 năm 2022 của Chính phủ sửa đổi, bổ sung một số điều của Nghị định số 209/2013/NĐ- CP ngày 18 tháng 12 năm 2013 của Chính phủ quy định chi tiết và hướng dẫn thi hành một số điều của Luật Thuế giá trị gia tăng đã được sửa đổi, bổ sung một số điều theo Nghị định số 12/2015/NĐ-CP, Nghị định số 100/2016/NĐ-CP và Nghị định số 146/2017/NĐ-CP và sửa đổi bổ sung Thông tư số 80/2021/TT-BTC ngày 29 tháng 9 năm 2021 của Bộ Tài chính; Thông tư số 43/2023/TT-BTC ngày 27 tháng 6 năm 2023 của Bộ Tài chính sửa đổi, bổ sung một số điều của các Thông tư có quy định liên quan đến việc nộp, xuất trình và khai thông tin về đăng ký sổ hộ khẩu, sổ tạm trú hoặc giấy tờ có yêu cầu xác nhận của địa phương nơi cư trú khi thực hiện các chính sách hoặc thủ tục hành chính thuộc lĩnh vực quản lý nhà nước của Bộ Tài chính;
Thông tư số 26/2020/TT-BLĐTBXH ngày 30 tháng 12 năm 2020 của Bộ trưởng Bộ Lao động - Thương binh và Xã hội ban hành danh mục nghề, nghề đào tạo cấp IV trình độ trung cấp, trình độ cao đẳng;
Thông tư số 01/2022/TT-BLĐTBXH ngày 25 tháng 01 năm 2022 của Bộ trưởng Bộ Lao động - Thương binh và Xã hội hướng dẫn thu thập, lưu trữ, tổng hợp thông tin thị trường lao động;
Thông tư số 11/2022/TT-BLĐTBXH ngày 30 tháng 6 năm 2022 của Bộ trưởng Bộ Lao động - Thương binh và Xã hội hướng dẫn một số nội dung thực hiện hỗ trợ việc làm bền vững thuộc chương trình mục tiêu quốc gia giảm nghèo bền vững giai đoạn 2021 - 2025;
Thông tư số 19/2018/TT-BGDĐT ngày 22 tháng 8 năm 2018 của Bộ trưởng Bộ Giáo dục và Đào tạo ban hành quy định về kiểm định chất lượng giáo dục và công nhận đạt chuẩn quốc gia đối với trường mầm non được sửa đổi, bổ sung bởi: Thông tư số 22/2024/TT-BGDĐT ngày 10 tháng 12 năm 2024 sửa đổi, bổ sung một số điều của Quy định ban hành kèm theo Thông tư số 17/2018/TT-BGDĐT, Thông tư số 18/2018/TT- BGDĐT và Thông tư số 19/2018/TT-BGDĐT ngày 22 tháng 8 năm 2018 của Bộ trưởng Bộ Giáo dục và Đào tạo; Thông tư số 29/2021/TT-BGDĐT ngày 20 tháng 10 năm 2021 quy định ngưng hiệu lực quy định về chuẩn trình độ đào tạo của nhà giáo tại một số Thông tư do Bộ trưởng Bộ Giáo dục và Đào tạo;
Thông tư số 22/2021/TT-BGDĐT ngày 20 tháng 7 năm 2021 của Bộ trưởng Bộ Giáo dục và Đào tạo quy định về đánh giá học sinh trung học cơ sở và học sinh trung học phổ thông;
Thông tư số 09/2022/TT-BGDĐT ngày 06 tháng 6 năm 2022 của Bộ trưởng Bộ Giáo dục và Đào tạo quy định danh mục thống kê ngành đào tạo của giáo dục đại học;
Quyết định số 384/QĐ-BYT ngày 01 tháng 02 năm 2019 của Bộ trưởng Bộ Y tế ban hành nguyên tắc cấp mã cơ sở khám bệnh, chữa bệnh;
Quyết định số 1921/QĐ-BYT ngày 12/7/2022 của Bộ trưởng Bộ Y tế ban hành hướng dẫn ghi phiếu chẩn đoán nguyên nhân tử vong tại các cơ sở khám chữa bệnh;
Quyết định số 7603/QĐ-BYT ngày 25 tháng 12 năm 2018 của Bộ trưởng Bộ Y tế về việc ban hành bộ mã danh mục dùng chung áp dụng trong quản lý khám bệnh, chữa bệnh và thanh toán bảo hiểm y tế (phiên bản số 6);
Quyết định số 4400/QĐ-BYT của Bộ trưởng Bộ Y tế ngày 23 tháng 10 năm 2020 về việc ban hành “bảng phân loại quốc tế mã hóa bệnh tật, nguyên nhân tử vong icd-10” và “hướng dẫn mã hóa bệnh tật theo icd-10” tại các cơ sở khám bệnh, chữa bệnh”
Quyết định số 4469/QĐ-BYT ngày 28 tháng 10 năm 2020 của Bộ trưởng Bộ Y tế về việc ban hành "Bảng phân loại quốc tế mã hoá bệnh tật, nguyên nhân tử vong icd-10" và "Hướng dẫn mã hoá bệnh tật theo icd-10" tại các cơ sở khám bệnh, chữa bệnh" được sửa đổi, bổ sung bởi: Quyết định số 98/QĐ-BYT ngày 14/01/2022 về việc ban hành danh mục bổ sung một số mã icd-10 liên quan đến covid-19 theo hướng dẫn của tổ chức y tế thế giới.
Quyết định số 5937/QĐ-BYT ngày 30 tháng 12 năm 2021 của Bộ trưởng Bộ Y tế ban hành bổ sung các danh mục mã dùng chung áp dụng trong quản lý và giám định, thanh toán chi phí khám bệnh, chữa bệnh bảo hiểm y tế;
Quyết định số 824/QĐ-BYT ngày 15 tháng 02 năm 2023 của Bộ trưởng Bộ Y tế ban hành bổ sung các danh mục mã dùng chung áp dụng trong quản lý và giám định, thanh toán chi phí khám bệnh, chữa bệnh bảo hiểm y tế;
Quyết định số 3176/QĐ-BYT ngày 29 tháng 10 năm 2024 của Bộ trưởng Bộ Y tế sửa đổi, bổ sung quyết định số 4750/QĐ-BYT ngày 29/12/2023 của Bộ trưởng Bộ Y tế sửa đổi, bổ sung quyết định số 130/QĐ-BYT ngày 18/01/2023 quy định chuẩn và định dạng dữ liệu đầu ra phục vụ việc quản lý, giám định, thanh toán chi phí khám bệnh, chữa bệnh và giải quyết các chế độ liên quan;
Quyết định số 1371/QĐ/LĐTBXH ngày 03 tháng 12 năm 2021 của Bộ trưởng Bộ Lao động - Thương binh và Xã hội ban hành Bộ chuẩn trao đổi dữ liệu điện tử lĩnh vực Lao động, người có công và xã hội;
Quyết định số 745/QĐ-LĐTBXH ngày 11 tháng 6 năm 2024 của Bộ trưởng Bộ Lao động - Thương binh và Xã hội ban hành bộ chuẩn trao đổi dữ liệu điện tử lĩnh vực Lao động, Người có công và Xã hội cập nhật, sửa đổi;
Quyết định số 4998/QĐ-BGDĐT ngày 31 tháng 12 năm 2021 của Bộ trưởng Bộ Giáo dục và Đào tạo về Ban hành quy định kỹ thuật về dữ liệu của cơ sở dữ liệu giáo dục;
Quyết định số 3680/QĐ-BHXH ngày 23 tháng 12 năm 2022 của Tổng giám đốc Bảo hiểm xã hội Việt Nam về việc ban hành Quy định kỹ thuật về cấu trúc thông điệp dữ liệu trao đổi với Cơ sở dữ liệu quốc gia về Bảo hiểm;
Quyết định số 2475/QĐ-BTTTT ngày 29 tháng 12 năm 2017 của Bộ trưởng Bộ Thông tin và Truyền thông ban hành mã bưu chính quốc gia; được sửa đổi, bổ sung theo Quyết định số 1820/QĐ-BTTTT ngày 08 tháng 11 năm 2018 của Bộ trưởng Bộ Thông tin và Truyền thông, Quyết định số 153/QĐ-BTTTT và Quyết định số 155/QĐ-BTTTT ngày 05 tháng 2 năm 2021 của Bộ trưởng Bộ Thông tin và Truyền thông.
4. Giải thích từ ngữ
4.1. Mô hình dữ liệu
Một bản trình diễn kỹ thuật sử dụng các ký hiệu, ngôn ngữ để thể hiện cấu trúc, nội dung của dữ liệu bao gồm các phần tử dữ liệu, thuộc tính, đặc tính, ràng buộc của dữ liệu; mối quan hệ giữa các phần tử dữ liệu.
4.2. Lược đồ dữ liệu
Cách thức mô tả dữ liệu theo mô hình dữ liệu và được thể hiện dưới một ngôn ngữ hình thức trong các hệ thống quản lý cơ sở dữ liệu hoặc mô hình dữ liệu mức vật lý.
4.3. Lược đồ XML (XSD)
Lược đồ dữ liệu sử dụng ngôn ngữ đánh dấu mở rộng XML (viết tắt là XSD). Lược đồ XSD sử dụng để các hệ thống thông tin chuyển đổi dữ liệu trong hệ thống từ/sang dữ liệu mô tả bằng ngôn ngữ XML và sử dụng mô tả mô hình dữ liệu trao đổi giữa các hệ thống thông tin.
4.4. Cấu trúc (structure viết tắt là S)
Thể hiện đặc tính của thuộc tính dữ liệu có chứa hai hoặc nhiều hơn hai thuộc tính dữ liệu con khác.
4.5. Kiểu (type viết tắt là T)
Thể hiện đặc tính của một thuộc tính dữ liệu có kiểu là dữ liệu cơ bản hoặc dữ liệu cơ bản kèm theo các điều kiện ràng buộc về dữ liệu.
4.6. Số lượng
Số lượng giá trị của thuộc tính xuất hiện trong một thông điệp dữ liệu theo cấu trúc chứa thuộc tính được định nghĩa theo mô hình dữ liệu, lược đồ dữ liệu tương ứng.
4.7. Thời điểm chỉ định
Thời điểm chỉ định: là thời điểm giá trị của dữ liệu phản ánh thực tế tại thời điểm đó. Thời điểm chỉ định được cung cấp khi yêu cầu khai thác dữ liệu bằng việc truyền tham số đầu vào. Trường hợp không truyền tham số đầu vào thì thời điểm chỉ định là thời điểm hiện tại khi yêu cầu khai thác và dữ liệu chia sẻ là mới nhất.
5. Chữ viết tắt
| CSDL | Cơ sở dữ liệu |
| CNTT | Công nghệ thông tin |
| CSDLQG | Cơ sở dữ liệu quốc gia |
| HTTT | Hệ thống thông tin |
| BHXH | Bảo hiểm xã hội |
| BHYT | Bảo hiểm y tế |
| BHTN | Bảo hiểm thất nghiệp |
| BHTNLĐ-BNN | Bảo hiểm tai nạn lao động - bệnh nghề nghiệp |
| XML (eXtensible Markup Language) | Ngôn ngữ đánh dấu mở rộng |
| XSD (XML Schema Definition) | Định nghĩa lược đồ XML |
| JSON (JavaScript Object Notation) | Ngôn ngữ mô tả đối tượng JavaScript |
| BTP | Bộ Tư pháp |
| BLĐTBXH | Bộ Lao động - Thương binh và xã hội |
| BGDĐT | Bộ Giáo dục và Đào tạo |
| BTNMT | Bộ Tài nguyên và Môi trường |
| TNCN | Thu nhập cá nhân |
| NNT | Người nộp thuế |
| NVSP | Nghiệp vụ sư phạm |
| THPT | Trung học phổ thông |
| GDNN | Giáo dục nghề nghiệp |
| CBCCVC | Cán bộ công chức viên chức |
II. QUY ĐỊNH KỸ THUẬT
1. Quy định chung
Thông điệp dữ liệu trao đổi: Ngôn ngữ định dạng XML, GML. Trong trường hợp sử dụng ngôn ngữ JSON, GeoJSON thì cấu trúc dữ liệu được mô tả tương đương như ngôn ngữ XML, GML.
Lược đồ cấu trúc thông điệp dữ liệu: được quy định chi tiết tại mục 3; phải được mô tả bằng lược đồ XML và tham chiếu đến lược đồ dữ liệu.
Lược đồ dữ liệu: phải được chuyển đổi từ mô hình dữ liệu; được mô tả bằng lược đồ XML quy định tại Phụ lục C. Việc chuyển đổi mô hình dữ liệu thành lược đồ dữ liệu được quy định tại Phụ lục B.
Mô hình dữ liệu mô tả cấu trúc dữ liệu theo quy định tại mục 2 và Phụ lục A.
2. Mô hình dữ liệu
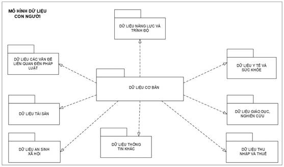
2.1. Mô hình dữ liệu tổng thể
Các thành phần dữ liệu của Cơ sở dữ liệu tổng hợp quốc gia được xác định trong Quy chuẩn kỹ thuật này gồm: Dữ liệu về con người, dữ liệu về pháp nhân, dữ liệu về tài sản, dữ liệu về địa chính, dữ liệu về nền địa lý, dữ liệu địa chỉ.

Hình 1. Mô hình dữ liệu tổng thể
Dữ liệu con người: bao gồm dữ liệu về con người, hình thành từ các cơ sở dữ liệu dân cư (Bộ Công an) và các dữ liệu về con người khác như dữ liệu sinh trắc, bảo hiểm, y tế và an sinh xã hội, giáo dục và đào tạo, lao động việc làm, hộ tịch và thu thập tối đa các thông tin lĩnh vực khác như vi phạm hành chính, thuế, thu nhập cá nhân,... Mô hình dữ liệu chi tiết nhóm dữ liệu về con người được mô tả tại mục 2.2.
Dữ liệu pháp nhân: bao gồm dữ liệu về doanh nghiệp, các cơ quan nhà nước, các tổ chức khác, dữ liệu về định danh tổ chức, dữ liệu về doanh nghiệp và các dữ liệu khác liên quan tới các pháp nhân. Mô hình dữ liệu chi tiết nhóm dữ liệu về pháp nhân được mô tả tại mục 2.3.
Dữ liệu tài sản: bao gồm dữ liệu về bất động sản, động sản, tài sản vô hình và tài sản khác. Mô hình dữ liệu chi tiết nhóm dữ liệu tài sản được mô tả tại mục 2.4.
Dữ liệu địa chính: bao gồm dữ liệu về địa chính như thông tin thuộc tính đất đai, dữ liệu không gian đất đai. Các cấu trúc, kiểu thông tin của dữ liệu địa chính được quy định tại Thông tư số 09/2024/TT-BTNMT ngày 31/7/2024 của Bộ Tài nguyên và Môi trường và không định nghĩa lại trong quy định này.
Dữ liệu nền địa lý: bao gồm các dữ liệu không gian và địa lý như vị trí, đặc điểm địa lý, và các yếu tố môi trường, địa hình. Các thông tin của nhóm dữ liệu nền địa lý theo quy định tại Thông tư số 23/2019/TT-BTNMT ngày 25/12/2019 của Bộ Tài nguyên và Môi trường về việc Quy định kỹ thuật về mô hình cấu trúc, nội dung cơ sở dữ liệu nền địa lý quốc gia tỉ lệ 1:2.000 và 1:5.000. Quy định kỹ thuật của nhóm dữ liệu nền địa lý được áp dụng theo quy định tại Quy chuẩn kỹ thuật quốc gia số QCVN 73:2023/BTNMT quy định kỹ thuật về mô hình cấu trúc, nội dung, chất lượng, thu nhận và trình bày cơ sở dữ liệu nền địa lý quốc gia tỷ lệ 1:2.000, 1:5.000, 1:10.000. Toàn bộ các quy định liên quan được kế thừa, tham chiếu và sử dụng tại QCVN 73:2023/BTNMT và không định nghĩa lại trong quy định này.
Dữ liệu địa chỉ: bao gồm các thành phần địa chỉ, định danh địa điểm của các đối tượng định danh địa điểm. Mô hình dữ liệu chi tiết nhóm dữ liệu địa chỉ được mô tả tại mục 0.
2.2. Mô hình dữ liệu về con người
2.2.1. Thông tin cơ bản
2.2.1.1. Thông tin đăng ký
2.2.1.1.1. Cấu trúc dữ liệu
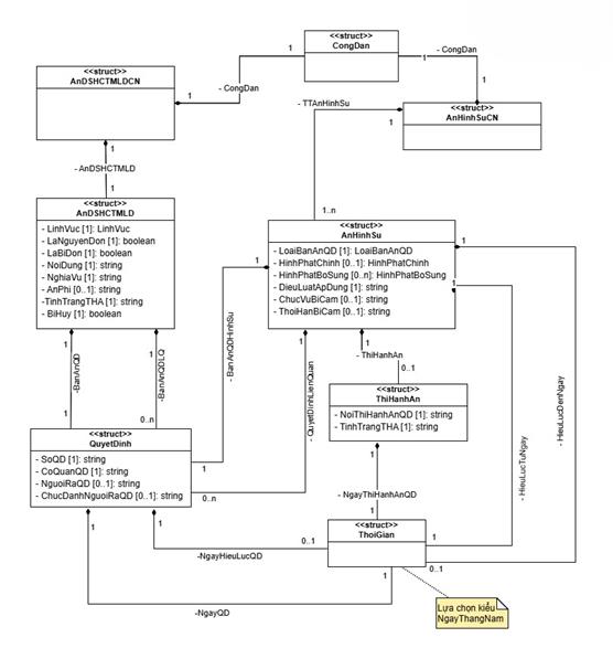
2.2.1.1.1.1. Thông tin cơ bản của công dân: CongDan
Tên cấu trúc: CongDan
Mô tả: Cấu trúc mô tả thông tin cơ bản của công dân Việt Nam, người gốc Việt Nam chưa xác định được quốc tịch được cấp giấy chứng nhận căn cước hoặc Thông tin cơ bản của công dân nước ngoài.
| Tên thuộc tính | Số lượng | Cấu trúc (S)/ kiểu (T) dữ liệu tham chiếu | Quy định tại mục | Ý nghĩa |
| NguoiVN | 1 (chỉ chọn một) | NguoiVN (S) | 2.2.1.1.1.2 | Thông tin cơ bản của công dân Việt Nam, người gốc Việt Nam chưa xác định được quốc tịch được cấp giấy chứng nhận căn cước |
| CongDanNuocNgoai | CongDanNuocNgoai (S) | 2.2.1.1.1.3 | Thông tin cơ bản của công dân nước ngoài |
2.2.1.1.1.2. Thông tin cơ bản của công dân Việt Nam, người gốc Việt Nam chưa xác định được quốc tịch được cấp giấy chứng nhận căn cước: NguoiVN
Tên cấu trúc: NguoiVN
Mô tả: Cấu trúc mô tả dữ liệu thông tin đăng ký cơ bản của công dân Việt Nam, người gốc Việt Nam chưa xác định được quốc tịch được cấp giấy chứng nhận căn cước.
| Tên thuộc tính | Số lượng | Cấu trúc (S)/ kiểu (T) dữ liệu tham chiếu | Quy định tại mục | Ý nghĩa |
| SoDinhDanh | 1 | SoDinhDanh(T) | QCVN 109:2017/BTTTT | Số định danh cá nhân |
| HoVaTen | 1 | HoVaTen(S) | QCVN 109:2017/BTTTT | Họ, chữ đệm và tên khai sinh |
| TenKhac | 0..1 | Chuỗi ký tự (T) | 0 | Tên gọi khác |
| GioiTinh | 1 | GioiTinh (T) | QCVN 109:2017/BTTTT | Giới tính |
| TonGiao | 0..1 | TonGiao (S) | QCVN 109:2017/BTTTT | Tôn giáo |
| QuocTich | 0..1 | QuocGia (T) | QCVN 109:2017/BTTTT | Quốc tịch |
| NhomMau | 0..1 | NhomMau (T) | QCVN 109:2017/BTTTT | Nhóm máu |
| NgayThangNamSinh | 1 | ThoiGian (S) | 2.6.1.1 | Ngày, tháng, năm sinh |
| NoiSinh | 0..1 | DiaChi (S) | 2.5.1.1 | Nơi sinh |
| NoiDKKhaiSinh | 0..1 | DiaChi (S) | 2.5.1.1 | Nơi đăng ký khai sinh |
| QueQuan | 0..1 | DiaChi (S) | 2.5.1.1 | Quê quán |
| DanToc | 0..1 | DanToc (S) | QCVN 109:2017/BTTTT | Dân tộc |
| NoiThuongTru | 0..1 | DiaChi (S) | 2.5.1.1 | Nơi thường trú |
| NoiTamTru | 0..1 | DiaChi (S) | 2.5.1.1 | Nơi tạm trú |
| NoiOHienTai | 0..1 | DiaChi (S) | 2.5.1.1 | Nơi ở hiện tại |
| TTKhaiBaoTamVang | 0..1 | Chuỗi ký tự (T) | 0 | Tình trạng khai báo tạm vắng |
| SoHosoCuTru | 0..1 | Chuỗi ký tự (T) | 0 | Số hồ sơ cư trú |
| TrangThai | 0..1 | TrangThai(S) | 2.2.1.1.2.3 | Thông tin về hiện trạng của công dân còn sống hay đã chết hay mất tích |
| GiayToDinhDanhCN | 0..n | GiayToDinhDan hCN (S) | 2.2.1.1.2.1 | Giấy tờ định danh của công dân |
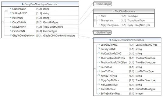
2.2.1.1.1.3. Thông tin cơ bản của công dân nước ngoài: CongDanNuocNgoai
Tên cấu trúc: CongDanNuocNgoai
Mô tả: Cấu trúc mô tả thông tin người nước ngoài. Đây là các thuộc tính cần phải có liên quan đến con người là người nước ngoài
| Tên thuộc tính | Số lượng | Cấu trúc (S)/ kiểu (T) dữ liệu tham chiếu | Quy định tại mục | Ý nghĩa |
| SoDinhDanh | 1 (Chỉ lựa chọn một) | Chuỗi ký tự (T) | 0 | Số định danh người nước ngoài |
| SoGiayToXNC | Chuỗi ký tự (T) | 0 | Số giấy tờ của người nước ngoài được sử dụng nhập cảnh vào Việt Nam | |
| HotenNN | 1 | Chuỗi ký tự (T) | 0 | Họ, chữ đệm và tên |
| QuocTichNN | 0..n | QuocGia (T) | QCVN 109:2017/BTTTT | Quốc tịch |
| NgaySinhNN | 1 | ThoiGian(S) | 2.6.1.1 | Ngày, tháng, năm sinh |
| GioiTinhNN | 0..1 | GioiTinh(T) | QCVN 109:2017/BTTTT | Giới tính |
| GiayToDinhDanhNN | 0..n | GiayToDinhDanhNN (S) | 2.2.1.1.2.2 | Giấy tờ định danh nước ngoài |
2.2.1.1.1.4. Thông tin nhân dạng: TTNhanDang
Tên cấu trúc: TTNhanDang
Mô tả: Cấu trúc mô tả thông tin nhân dạng của cá nhân.
| Tên thuộc tính | Số lượng | Cấu trúc (S)/ kiểu (T) dữ liệu tham chiếu | Quy định tại mục | Ý nghĩa |
| CongDan | 1 | CongDan (S) | 2.2.1.1.1.1 | Thông tin cơ bản của công dân |
| NhanDang | 1 | Chuỗi ký tự (T) | 0 | Là đặc điểm cá biệt và ổn định bên ngoài của một người để nhận diện, phân biệt người này với người khác |
2.2.1.1.1.5. Thông tin mất quốc tịch/ nhập/ trở lại quốc tịch: MatNhapTroLaiQuocTich
Tên cấu trúc: MatNhapTroLaiQuocTich
Mô tả: Cấu trúc mô tả dữ liệu về mất quốc tịch, nhập quốc tịch, trở lại quốc tịch Việt Nam theo quy định của pháp luật.
| Tên thuộc tính | Số lượng | Cấu trúc (S)/ kiểu (T) dữ liệu tham chiếu | Quy định tại mục | Ý nghĩa |
| CongDan | 1 | CongDan (S) | 2.2.1.1.1.1 | Thông tin định danh cá nhân |
| LoaiThayDoiQuocTich | 1 | LoaiThayDoiQuocTich (T) | 2.2.1.1.2.8 | Bị tước quốc tịch, thôi quốc tịch, nhập quốc tịch, trở lại quốc tịch Việt Nam |
| QDThayDoiQuocTich | 1 | QuyetDinh (S) | 2.6.1.4 | Quyết định thay đổi quốc tịch |
2.2.1.1.1.6. Thông tin xuất/Nhập cảnh: XuatNhapCanh
Tên cấu trúc: XuatNhapCanh
Mô tả: Cấu trúc mô tả dữ liệu về thông tin xuất cảnh, nhập cảnh của công dân Việt Nam, người nước ngoài tại Việt Nam theo quy định của pháp luật.
| Tên thuộc tính | Số lượng | Cấu trúc (S)/ kiểu (T) dữ liệu tham chiếu | Quy định tại mục | Ý nghĩa |
| CongDan | 1 | CongDan (S) | 2.2.1.1.1.1 | Thông tin cơ bản của công dân |
| LoaiXuatNhapCanh | 1 | LoaiXuatNhapCanh (T) | 2.2.1.1.2.11 | Loại xuất nhập cảnh |
| CuaKhau | 1 | CuaKhau (S) | 2.2.1.1.2.5 | Cửa khẩu |
| MucDichXNC | 0..1 | Chuỗi ký tự (T) | 0 | Mục đích nhập cảnh hoặc xuất cảnh |
| NgayGioXNC | 1 | ThoiGian (S) | 2.6.1.1 | Ngày giờ xuất nhập cảnh |
| MaHieuPhuongTien | 0..1 | Chuỗi ký tự (T) | 0 | Mã hiệu phương tiện |
| TuyenDuong | 0..1 | Chuỗi ký tự (T) | 0 | Tuyến đường gần nhất liên kết với Việt Nam |
| SoTreEmKemTheo | 0..1 | Số tự nhiên (T) | 0 | Số trẻ em kèm theo |
| SoHoChieu | 1 | Chuỗi ký tự (T) | 0 | Số hộ chiếu |
| LoaiHoChieu | 1 | LoaiHoChieu (T) | 2.2.1.1.2.9 | Loại hộ chiếu |
| ThoiHanhoChieu | 1 | ThoiGian (S) | 2.6.1.1 | Thời hạn hộ chiếu |
| NoiCapHoChieu | 1 | Chuỗi ký tự (T) | 0 | Nơi cấp hộ chiếu |
| SoThiThuc | 0..1 | Chuỗi ký tự (T) | 0 | Số thị thực |
| LoaiThiThuc | 0..1 | LoaiThiThuc (T) | 2.6.2.8 | Loại thị thực |
| KyHieuThiThuc | 0..1 | KyHieuThiThuc (T) | 2.2.1.1.2.10 | Ký hiệu thị thực |
| NgayCap | 0..1 | ThoiGian (S) | 2.6.1.1 | Ngày cấp |
| NoiCap | 0..1 | Chuỗi ký tự (T) | 0 | Nơi cấp |
| GiaTriThiThuc | 0..1 | GiaTriThiThuc (T) | 2.6.2.9 | Giá trị thị thực |
2.2.1.1.1.7. Căn cước điện tử: eCCCD
Tên cấu trúc: eCCCD
Mô tả: Cấu trúc mô tả dữ liệu về thông tin căn cước điện tử được quy định tại khoản 2 Điều 31, thông tin trạng thái căn cước điện tử được quy định tại khoản 5 Điều 15 Luật Căn cước năm 2023.
| Tên thuộc tính | Số lượng | Cấu trúc (S)/ kiểu (T) dữ liệu tham chiếu | Quy định tại mục | Ý nghĩa |
| CongDan | 1 | CongDan (S) | 2.2.1.1.1.1 | Thông tin cơ bản của công dân |
| TrangThaiECCCD | 1 | TrangThaiECCCD (T) | 2.2.1.1.2.7 | Trạng thái của căn cước điện tử |
2.2.1.1.2. Cấu trúc và kiểu dữ liệu tham chiếu
2.2.1.1.2.1. Giấy tờ định danh cá nhân: GiayToDinhDanhCN
Tên cấu trúc: GiayToDinhDanhCN
Mô tả: Cấu trúc mô tả giấy tờ định danh của công dân (thẻ căn cước, thẻ căn cước công dân).
| Tên thuộc tính | Số lượng | Cấu trúc (S)/ kiểu (T) dữ liệu tham chiếu | Quy định tại mục | Ý nghĩa |
| LoaiGiayTo | 1 | LoaiGiayToTuyThan (T) | 2.6.2.7 | Loại giấy tờ tùy thân |
| NgayCap | 0..1 | ThoiGian (S) | 2.6.1.1 | Ngày cấp giấy tờ |
| NoiCap | 0..1 | Chuỗi ký tự (T) | 0 | Nơi cấp giấy tờ |
| SoGiayTo | 1 | Chuỗi ký tự (T) | 0 | Số giấy tờ |
| NgayHetHan | 0..1 | ThoiGian (S) | 2.6.1.1 | Ngày hết hạn |
2.2.1.1.2.2. Giấy tờ định danh của người nước ngoài: GiayToDinhDanhNN
Tên cấu trúc: GiayToDinhDanhNN
Mô tả: Cấu trúc mô tả dữ liệu giấy tờ định danh của người nước ngoài theo quy định của Luật số 47/2014/QH13 ngày 16/6/2014 về nhập cảnh, xuất cảnh, quá cảnh, cư trú của người nước ngoài tại Việt Nam; được sửa đổi, bổ sung ngày 25/6/2023.
| Tên thuộc tính | Số lượng | Cấu trúc (S)/ kiểu (T) dữ liệu tham chiếu | Quy định tại mục | Ý nghĩa |
| LoaiGiayToXNC | 1 | LoaiGiayToXNC (T) | 2.6.2.5 | Loại giấy tờ xuất nhập cảnh gồm hộ chiếu hoặc giấy tờ có giá trị đi lại quốc tế |
| SoGiayToXNC | 1 | Chuỗi ký tự (T) | 0 | Số giấy tờ |
| NoiCapGiayToXNC | 1 | Chuỗi ký tự (T) | 0 | Nơi cấp giấy tờ |
| ThoiHanGiayToXNCTu | 0..1 | ThoiGian (S) | 2.6.1.1 | Ngày giấy tờ bắt đầu có hiệu lực |
| ThoiHanGiayToXNCDen | 1 | ThoiGian (S) | 2.6.1.1 | Ngày giờ tờ hết hiệu lực |
| SoThiThuc | 0..1 | Chuỗi ký tự (T) | 0 | Số thị thực |
| LoaiThiThuc | 0..1 | LoaiThiThuc (T) | 2.6.2.8 | Loại thị thực |
| KyHieuThiThuc | 0..1 | Chuỗi ký tự (T) | 0 | Ký hiệu thị thực |
| NgayCapThiThuc | 0..1 | ThoiGian (S) | 2.6.1.1 | Ngày cấp thị thực |
| NoiCapThiThuc | 0..1 | Chuỗi ký tự (T) | 0 | Nơi cấp thị thực |
| GiaTriThiThuc | 0..1 | GiaTriThiThuc (T) | 2.6.2.9 | Giá trị của thị thực |
| SoTreEmKemTheo | 0..1 | Số tự nhiên (T) | 0 | Số trẻ em kèm theo |
2.2.1.1.2.3. TrangThai
Cấu trúc mô tả dữ liệu trạng thái của công dân
| Tên thuộc tính | Số lượng | Cấu trúc (S)/ kiểu (T) dữ liệu tham chiếu | Quy định tại mục | Ý nghĩa |
|
| LoaiTrangThai | 1 | LoaiTrangThai(T) | 2.2.1.1.2.4 | Chỉ ra thông tin về hiện trạng của công dân còn sống hay đã chết hay đã mất tích | |
| ThoiGianChetMatTich | 0..1 | ThoiGian (S) | 2.6.1.1 | Chỉ xuất hiện (số lượng 1) khi thuộc tính LoaiTrangThai nhận giá trị thể hiện công dân đã chết hoặc đã mất tích |
|
2.2.1.1.2.4. LoaiTrangThai
Mô tả: Kiểu chuỗi ký tự, nhận giá trị theo danh mục trạng thái của công dân
Bảng giá trị danh mục: Tham khảo phụ lục E.1.1
2.2.1.1.2.5. CuaKhau
Cấu trúc mô tả dữ liệu cửa khẩu xuất nhập cảnh tại Việt Nam
| Tên thuộc tính | Số lượng | Cấu trúc (S)/ kiểu (T) dữ liệu tham chiếu | Quy định tại mục | Ý nghĩa |
| MaCuaKhau | 1 | Chuỗi ký tự (T) | 0 | Mã cửa khẩu |
| TenCuaKhau | 1 | Chuỗi ký tự (T) | 0 | Tên cửa khẩu |
| LoaiCuaKhau | 1 | LoaiCuaKhau(T) | 2.2.1.1.2.6 | Loại cửa khẩu |
2.2.1.1.2.6. LoaiCuaKhau
Mô tả: Kiểu chuỗi ký tự, nhận giá trị theo danh mục loại cửa khẩu
Bảng giá trị danh mục: Tham khảo phụ lục E.1.2
2.2.1.1.2.7. TrangThaiECCCD
Mô tả: Kiểu chuỗi ký tự, nhận giá trị theo danh mục trạng thái căn cước điện tử.
Bảng giá trị danh mục: Tham khảo phụ lục E.1.3
2.2.1.1.2.8. LoaiThayDoiQuocTich
Mô tả: Kiểu chuỗi ký tự, nhận giá trị theo danh mục loại thay đổi quốc tịch
Bảng giá trị danh mục: Tham khảo phụ lục E.1.4
2.2.1.1.2.9. LoaiHoChieu
Mô tả: Kiểu chuỗi ký tự, nhận giá trị theo danh mục loại hộ chiếu
Bảng giá trị danh mục: Tham khảo phụ lục E.1.5
2.2.1.1.2.10. KyHieuThiThuc
Mô tả: Kiểu chuỗi ký tự, nhận giá trị theo danh mục ký hiệu thị thực
Bảng giá trị danh mục: Tham khảo phụ lục E.1.6
2.2.1.1.2.11. LoaiXuatNhapCanh
Mô tả: Kiểu chuỗi ký tự, nhận giá trị theo danh mục loại xuất nhập cảnh
Bảng giá trị danh mục: Tham khảo phụ lục E.1.7
2.2.1.2. Thông tin gia đình
2.2.1.2.1. Cấu trúc dữ liệu
2.2.1.2.1.1. Thành viên gia đình, người đại diện: ThanhVienGiaDinh
Tên cấu trúc: ThanhVienGiaDinh
Mô tả: Cấu trúc mô tả dữ liệu về thành viên gia đình, người đại diện của công dân gồm: cha, mẹ, vợ, chồng, con, người đại diện hợp pháp, người được đại diện.
| Tên thuộc tính | Số lượng | Cấu trúc (S)/ kiểu (T) dữ liệu tham chiếu | Quy định tại mục | Ý nghĩa |
| CongDan | 1 | CongDan (S) | 2.2.1.1.1.1 | Thông tin cơ bản của công dân |
| DSThanhVienGD | 1..n | DSThanhVienGD (S) | 2.2.1.2.2.1 | Danh sách thành viên gia đình, người đại diện của công dân |
2.2.1.2.1.2. Thành viên hộ gia đình: ThanhVienHoGiaDinh
Tên cấu trúc: ThanhVienHoGiaDinh
Mô tả: Cấu trúc mô tả dữ liệu về thông tin chủ hộ và các thành viên hộ gia đình
| Tên thuộc tính | Số lượng | Cấu trúc (S)/ kiểu (T) dữ liệu tham chiếu | Quy định tại mục | Ý nghĩa |
| SoDDChuHo | 1 | CongDan (S) | 2.2.1.1.1.1 | Thông tin cơ bản của chủ hộ |
| DSThanhVienHoGD | 1..n | DSThanhVienHoGD (S) | 2.2.1.2.2.2 | Danh sách thành viên hộ gia đình (bao gồm cả chủ hộ) |
2.2.1.2.1.3. Thông tin đăng ký kết hôn: DangKyKetHon
Tên cấu trúc: DangKyKetHon
Mô tả: Cấu trúc mô tả dữ liệu về thông tin đăng ký kết hôn
| Tên thuộc tính | Số lượng | Cấu trúc (S)/ kiểu (T) dữ liệu tham chiếu | Quy định tại mục | Ý nghĩa |
| CongDan | 1 | CongDan (S) | 2.2.1.1.1.1 | Thông tin cơ bản của công dân |
| NgayDangKyKetHon | 1 | ThoiGian(S) | 2.6.1.1 | Ngày, tháng, năm đăng ký kết hôn |
| NoiDangKyKetHon | 1 | Chuỗi ký tự (T) | 0 | Nơi đăng ký kết hôn |
| SoGCN | 1 | Chuỗi ký tự (T) | 0 | Số giấy chứng nhận kết hôn |
| ThongTinVoChong | 1 | CongDan (S) | 2.2.1.1.1.1 | Thông tin của vợ hoặc chồng |
2.2.1.2.1.4. Tình trạng hôn nhân hiện tại: TinhTrangHonNhanHienTai
Tên cấu trúc: TinhTrangHonNhanHienTai
Mô tả: Cấu trúc mô tả dữ liệu về tình trạng hôn nhân hiện tại
| Tên thuộc tính | Số lượng | Cấu trúc (S)/ kiểu (T) dữ liệu tham chiếu | Quy định tại mục | Ý nghĩa |
| CongDan | 1 | CongDan (S) | 2.2.1.1.1.1 | Thông tin cơ bản của công dân |
| NgayThayDoiTinhTrangHonNhan | 0..1 | ThoiGian(S) | 2.6.1.1 | Ngày tháng năm thay đổi tình trạng hôn nhân hiện tại |
| TinhTrangHonNhan | 1 | TinhTrangHonNhan (T) | 2.6.2.6 | Tình trạng hôn nhân hiện tại |
2.2.1.2.1.5. Quyết định công nhận thuận tình ly hôn/hủy đăng ký kết hôn: QuyetDinhHonNhan
Tên cấu trúc: QuyetDinhHonNhan
Mô tả: Cấu trúc mô tả dữ liệu về quyết định công nhận thuận tình ly hôn/ hủy đăng ký kết hôn
| Tên thuộc tính | Số lượng | Cấu trúc (S)/ kiểu (T) dữ liệu tham chiếu | Quy định tại mục | Ý nghĩa |
| CongDan | 1 | CongDan (S) | 2.2.1.1.1.1 | Thông tin cơ bản của công dân |
| QuyetDinh | 1 | QuyetDinh (S) | 2.6.1.4 | Quyết định công nhận thuận tình ly hôn/hủy đăng ký kết hôn |
| SoGCN | 1 | Chuỗi ký tự (T) | 0 | Số giấy chứng nhận kết hôn |
| LoaiQDHN | 1 | LoaiQDHN (T) | 2.2.1.2.2.3 | Danh mục loại quyết định hôn nhân: ly hôn hoặc hủy đăng ký kết hôn |
| LyDo | 0..1 | Chuỗi ký tự (T) | 0 | Lý do |
2.2.1.2.2. Cấu trúc dữ liệu và kiểu dữ liệu tham chiếu
2.2.1.2.2.1. DSThanhVienGD
| Tên thuộc tính | Số lượng | Cấu trúc (S)/ kiểu (T) dữ liệu tham chiếu | Quy định tại mục | Ý nghĩa |
| SoDDThanhVienGD | 1 | SoDinhDanh (T) | QCVN 109:2017/BTTTT | Số định danh thành viên gia đình, người đại diện |
| LoaiThanhVien | 1 | Chuỗi ký tự (T) | 0 | Loại thành viên (cha, mẹ, vợ, chồng, con, người đại diện) |
2.2.1.2.2.2. DSThanhVienHoGD
| Tên thuộc tính | Số lượng | Cấu trúc (S)/ kiểu (T) dữ liệu tham chiếu | Quy định tại mục | Ý nghĩa |
| SoDDThanhVienHGD | 1 | SoDinhDanh (T) | QCVN 109:2017/BTTTT | Số định danh thành viên hộ gia đình |
| QuanHe | 1 | QuanHe (T) | 2.6.2.4 | Mối quan hệ với chủ hộ |
2.2.1.2.2.3. LoaiQDHN
Kiểu chuỗi ký tự, nhận các giá trị theo Danh mục loại quyết định hôn nhân
Bảng giá trị danh mục: Tham khảo phụ lục E.1.8.
2.2.1.3. Thông tin liên lạc
2.2.1.3.1. Cấu trúc dữ liệu
2.2.1.3.1.1. Thông tin liên lạc cá nhân: ThongTinLienHeCN
Tên cấu trúc: ThongTinLienHeCN
Mô tả: Cấu trúc mô tả dữ liệu về thông tin liên lạc cá nhân.
| Tên thuộc tính | Số lượng | Cấu trúc (S)/ kiểu (T) dữ liệu tham chiếu | Quy định tại mục | Ý nghĩa |
| CongDan | 1 | CongDan (S) | 2.2.1.1.1.1 | Thông tin cơ bản của công dân |
| ThongTinLienHe | 1 | ThongTinLienHe (S) | 2.6.1.5 | Thông tin liên hệ cá nhân |
2.2.1.4. Trạng thái sinh lý
2.2.1.4.1. Cấu trúc dữ liệu
2.2.1.4.1.1. Thông tin khai sinh: TTKhaiSinh
Tên cấu trúc: TTKhaiSinh
Mô tả: Cấu trúc mô tả dữ liệu về thông tin khai sinh của công dân theo quy định của pháp luật.
| Tên thuộc tính | Số lượng | Cấu trúc (S)/ kiểu (T) dữ liệu tham chiếu | Quy định tại mục | Ý nghĩa |
| CongDan | 1 | CongDan (S) | 2.2.1.1.1.1 | Thông tin cơ bản của công dân |
| NgayDKKhaiSinh | 1 | ThoiGian (S) | 2.6.1.1 | Ngày đăng ký khai sinh |
| SoGKS | 1 | Chuỗi ký tự (T) | 0 | Số giấy khai sinh |
| NoiCapGKS | 1 | DiaChi (S) | 2.5.1.1 | Nơi cấp giấy khai sinh |
2.2.1.4.1.2. Giấy chứng tử/Trích lục khai tử: TTChungTu
Tên cấu trúc: TTChungTu
Mô tả: Cấu trúc mô tả dữ liệu về thông tin về giấy chứng tử/ trích lục khai tử
| Tên thuộc tính | Số lượng | Cấu trúc (S)/ kiểu (T) dữ liệu tham chiếu | Quy định tại mục | Ý nghĩa |
| CongDan | 1 | CongDan (S) | 2.2.1.1.1.1 | Thông tin cơ bản của công dân |
| SoGiayChungTu | 1 | Chuỗi ký tự (T) | 0 | Số Giấy chứng tử/ Trích lục khai tử |
| NgayGiayChungTu | 1 | ThoiGian (S) | 2.6.1.1 | Ngày cấp Giấy chứng tử/ Trích lục khai tử |
| NoiCapGiayChungTu | 1 | Chuỗi ký tự (T) | 0 | Nơi cấp Giấy chứng tử/ Trích lục khai tử |
| ThoiGianChet | 1 | Ngày, giờ (T) | 2.6.2.17 | Thời gian chết giờ, phút, ngày, tháng, năm |
| NoiChet | 1 | DiaChi (S) | 2.5.1.1 | Nơi chết theo địa danh hành chính (gồm 03 cấp: xã, huyện, tỉnh) |
| NguyenNhanChet | 0..1 | NguyenNhanTuVong(T) | 2.2.1.4.2.1 | Nguyên nhân chết (chọn từ danh sách nguyên nhân/chưa rõ thì để trống) |
| SoGiayBaoTu | 1 | Chuỗi ký tự (T) | 0 | Sô giấy báo tử/Giấy tờ thay thế giấy báo tử |
| NoiCapGiayBaoTu | 1 | Chuỗi ký tự (T) | 0 | Nơi cấp giấy báo tử/giấy tờ thay thế giấy báo tử |
| NgayCapGiayBaoTu | 1 | ThoiGian (S) | 2.6.1.1 | Ngày cấp giấy báo tử/giấy tờ thay thế giấy báo tử |
2.2.1.4.1.3. Thông tin sinh trắc học: SinhTracHoc
Tên cấu trúc: SinhTracHoc
Mô tả: Cấu trúc mô tả dữ liệu về sinh trắc học của cá nhân theo quy định tại khoản 3, Điều 15 Luật căn cước năm 2023.
| Tên thuộc tính | Số lượng | Cấu trúc (S)/ kiểu (T) dữ liệu tham chiếu | Quy định tại mục | Ý nghĩa |
| CongDan | 1 | CongDan (S) | 2.2.1.1.1.1 | Thông tin cơ bản của công dân |
| AND | 0..1 | File (T) | 2.6.2.18 | ADN |
| MongMat | 0..1 | File (T) | 2.6.2.18 | Mống mắt |
| AnhKhuonMat | 0..1 | File (T) | 2.6.2.18 | Ảnh khuôn mặt |
| VanTay | 0..n | File (T) | 2.6.2.18 | Vân tay |
| GiongNoi | 0..1 | File (T) | 2.6.2.18 | File chứa giọng nói |
2.2.1.4.2. Cấu trúc dữ liệu và kiểu dữ liệu tham chiếu
2.2.1.4.2.1. NguyenNhanTuVong
Kiểu chuỗi ký tự, nhận các giá trị theo Danh mục nguyên nhân tử vong
Bảng giá trị danh mục: Tham khảo phụ lục E.1.9.
2.2.2. Thông tin tài sản
2.2.2.1. Tài sản tài chính
2.2.2.1.1. Cấu trúc dữ liệu
2.2.2.1.1.1. Vốn đầu tư: VonDauTuCN
Tên cấu trúc: VonDauTuCN
Mô tả: Cấu trúc mô tả dữ liệu vốn đầu tư của cá nhân vào doanh nghiệp, gồm: cổ phần, vốn góp bằng tài sản.
| Tên thuộc tính | Số lượng | Cấu trúc (S)/ kiểu (T) dữ liệu tham chiếu | Quy định tại mục | Ý nghĩa |
| CongDan | 1 | CongDan (S) | 2.2.1.1.1.1 | Thông tin cơ bản của công dân |
| VonDauTu | 0..n | Von (S) | 2.6.1.9 | Vốn đầu tư của cá nhân |
2.2.2.2. Thông tin tín dụng
2.2.2.2.1. Cấu trúc dữ liệu
2.2.2.2.1.1. Tình hình cấp tín dụng: TinhHinhCapTinDungCN
Tên cấu trúc: TinhHinhCapTinDungCN
Mô tả: Cấu trúc mô tả dữ liệu về tình hình cấp tín dụng của cá nhân
| Tên thuộc tính | Số lượng | Cấu trúc (S)/ kiểu (T) dữ liệu tham chiếu | Quy định tại mục | Ý nghĩa |
| CongDan | 1 | CongDan (S) | 2.2.1.1.1.1 | Thông tin cơ bản của công dân |
| MaCIC | 1 | Chuỗi ký tự (T) | 0 | Mã CIC |
| SoLuongToChucTinDungDangQH | 0..1 | Số tự nhiên (T) | 0 | Số lượng tổ chức tín dụng đang quan hệ |
2.2.3. An sinh xã hội
2.2.3.1. Bảo trợ xã hội và giảm nghèo
2.2.3.1.1. Cấu trúc dữ liệu
2.2.3.1.1.1. Hưởng trợ giúp xã hội: HuongTroGiupXH
Tên cấu trúc: HuongTroGiupXH
Mô tả: Cấu trúc mô tả dữ liệu hưởng trợ giúp xã hội của cá nhân.
| Tên thuộc tính | Số lượng | Cấu trúc (S)/ kiểu (T) dữ liệu tham chiếu | Quy định tại mục | Ý nghĩa |
| CongDan | 1 | CongDan (S) | 2.2.1.1.1.1 | Thông tin cơ bản của công dân |
| QDHuongTroCap | 1 | QuyetDinh (S) | 2.6.1.4 | Thông tin về quyết định hưởng trợ cấp xã hội, hỗ trợ kinh phí chăm sóc, nuôi dưỡng hàng tháng |
| HuongCS | 1 | HuongCSTCXH (T) | 2.2.3.1.2.1 | Danh mục hưởng chính sách trợ cấp xã hôi, hỗ trợ kinh phí chăm sóc nuôi dưỡng hàng tháng |
| TrangThaiHuongTCXH | 1 | TrangThaiHuongTCXH (T) | 2.2.3.1.2.2 | Danh mục trạng thái hưởng chính sách trợ cấp xã hôi, hỗ trợ kinh phí chăm sóc nuôi dưỡng hàng tháng |
| HinhThucQLBTXH | 1 | HinhThucQLBTX H (T) | 2.2.3.1.2.3 | Danh mục hình thức quản lý đối tượng bảo trợ xã hội |
| TTKhac | 0..1 | Chuỗi ký tự (T) | 0 | Thông tin khác |
| ThuNhap | 0..1 | Số thập phân (T) | 0 | Thu nhập của đối tượng |
2.2.3.1.1.2. Thông tin người nghèo, cận nghèo: ThanhVienHoNgheoCanNgheo
Tên cấu trúc: ThanhVienHoNgheoCanNgheo
Mô tả: Cấu trúc mô tả dữ liệu về thông tin thành viên hộ nghèo, hộ cận nghèo.
| Tên thuộc tính | Số lượng | Cấu trúc (S)/ kiểu (T) dữ liệu tham chiếu | Quy định tại mục | Ý nghĩa |
|
| HuongTroGiupXH | 1 | HuongTroGiupXH (S) | 2.2.3.1.1.1 | Thông tin hưởng trợ giúp xã hội của người nghèo, cận nghèo |
|
| QuyetDinhCongNhan | 1 | QuyetDinh (S) | 2.6.1.4 | Thông tin quyết định công nhận hộ nghèo, cận nghèo |
|
| LyDoXetDuyet | 1 | Chuỗi ký tự (T) | 0 | Lý do xét duyệt hộ nghèo, hộ cận nghèo |
|
| SoGCN | 1 | Chuỗi ký tự (T) | 0 | Số giấy chứng nhận hộ nghèo, cận nghèo |
|
| NgayGCN | 1 | ThoiGian (S) | 2.6.1.1 | Ngày chứng nhận hộ nghèo, cận nghèo | |
| KQPhanLoai | 1 | Chuỗi ký tự (T) | 0 | Kết quả phân loại hộ gia đình nghèo, cận nghèo | |
2.2.3.1.1.3. Người đơn thân: NguoiDonThanTGXH
Tên cấu trúc: NguoiDonThanTGXH
Mô tả: Cấu trúc mô tả dữ liệu về thông tin về người đơn thân nhận trợ giúp xã hội
| Tên thuộc tính | Số lượng | Cấu trúc(S)/kiểu(T) dữ liệu tham chiếu | Quy định tại mục | Ý nghĩa |
| HuongTroGiupXH | 1 | HuongTroGiupXH (S) | 2.2.3.1.1.1 | Thông tin hưởng trợ giúp xã hội của người đơh thân |
2.2.3.1.1.4. Trẻ em là đối tượng bảo trợ xã hội: TreEmTGXH
Tên cấu trúc: TreEmTGXH
Mô tả: Cấu trúc mô tả dữ liệu về thông tin về trẻ em là đối tượng bảo trợ xã hội
| Tên thuộc tính | Số lượng | Cấu trúc(S)/kiểu(T) dữ liệu tham chiếu | Quy định tại mục | Ý nghĩa |
| HuongTroGiupXH | 1 | HuongTroGiupXH (S) | 2.2.3.1.1.1 | Thông tin hưởng trợ giúp xã hội của trẻ em |
| NguoiGiamHoTE | 1 | NguoiGiamHoTGXH (S) | 2.2.3.1.2.7 | Thông tin người giám hộ trẻ em |
2.2.3.1.1.5. Người có HIV: NguoiHIVTGXH
Tên cấu trúc: NguoiHIVTGXH
Mô tả: Cấu trúc mô tả dữ liệu về thông tin về người có HIV là đối tượng nhận trợ giúp xã hội
| Tên thuộc tính | Số lượng | Cấu trúc(S)/kiểu(T) dữ liệu tham chiếu | Quy định tại mục | Ý nghĩa |
| HuongTroGiupXH | 1 | HuongTroGiupXH (S) | 2.2.3.1.1.1 | Thông tin hưởng trợ giúp xã hội của người có HIV |
| ThoiDiemPhatHienH IV | 1 | ThoiGian (S) | 2.6.1.1 | Thời điểm phát hiện nhiễm HIV |
2.2.3.1.1.6. Người cao tuổi: NguoiCaoTuoi
Tên cấu trúc: NguoiCaoTuoi
Mô tả: Cấu trúc mô tả dữ liệu về thông tin về người cao tuổi (người hết tuổi lao động theo Luật định)
| Tên thuộc tính | Số lượng | Cấu trúc(S)/kiểu(T) dữ liệu tham chiếu | Quy định tại mục | Ý nghĩa |
| HuongTroGiupXH | 1 | HuongTroGiupXH (S) | 2.2.3.1.1.1 | Thông tin hưởng trợ giúp xã hội của người cao tuổi |
| NguoiGiamHoNCT | 1 | NguoiGiamHoTGXH (S) | 2.2.3.1.2.7 | Thông tin người giám hộ của người cao tuổi |
| HoTroNha | 0..1 | Kiểu nhị phân (T) | 0 | Có hỗ trợ nhà ở không? (Có/Không) |
2.2.3.1.1.7. Thông tin về người khuyết tật: NguoiKhuyetTat
Tên cấu trúc: NguoiKhuyetTat
Mô tả: Cấu trúc mô tả dữ liệu về thông tin về Người khuyết tật
| Tên thuộc tính | Số lượng | Cấu trúc(S)/kiểu(T) dữ liệu tham chiếu | Quy định tại mục | Ý nghĩa |
| HuongTroGiupXH | 1 | HuongTroGiupXH (S) | 2.2.3.1.1.1 | Thông tin hưởng trợ giúp xã hội của người khuyết tật |
| GiayXacNhanKT | 1 | Chuỗi ký tự (T) | 0 | Số giấy xác nhận khuyết tật |
| ThoiDiemGXNKT | 1 | ThoiGian (S) | 2.6.1.1 | Ngày cấp giấy xác nhận khuyết tật |
| NoiCapGXNKT | 1 | Chuỗi ký tự (T) | 0 | Nơi cấp giấy xác nhận khuyết tật |
| HienTrangTheChat | 0..1 | Chuỗi ký tự (T) | 0 | Hiện trạng về thể chất, tinh thần,… |
| KhaNangLaoDong | 0..1 | Chuỗi ký tự (T) | 0 | Khả năng lao động |
| KhaNangTuPhucVu | 0..1 | KhaNangTuPhucVu (T) | 2.2.3.1.2.1 | Danh mục khả năng tự phục vụ |
| NhuCauHoTro | 0..1 | Chuỗi ký tự (T) | 0 | Nhu cầu hỗ trợ theo thứ tự ưu tiên của người khuyết tật |
| DangTat | 0..1 | DangTat (T) | 2.2.3.1.2.5 | Danh mục dạng tật |
| MucDoKT | 0..1 | MucDoKT (T) | 2.2.3.1.2.6 | Danh mục mức độ khuyết tật |
| NguoiKhuyetTatNGH | 0..1 | NguoiGiamHoTGXH (S) | 2.2.3.1.2.7 | Thông tin người giám hộ của người khuyết tật |
| PhuongTienTG | 0..1 | Chuỗi ký tự (T) | 0 | Thông tin loại phương tiện cần trợ giúp |
2.2.3.1.2. Cấu trúc dữ liệu và kiểu dữ liệu tham chiếu
2.2.3.1.2.1. HuongCSTCXH
Mô tả: Kiểu chuỗi ký tự, nhận giá trị theo Danh mục hưởng chính sách trợ cấp xã hội, hỗ trợ kinh phí chăm sóc nuôi dưỡng hàng tháng.
Bảng giá trị danh mục: Tham khảo phụ lục E.1.10
2.2.3.1.2.2. TrangThaiHuongTCXH
Mô tả: Kiểu chuỗi ký tự, nhận giá trị theo Danh mục trạng thái hưởng chính sách trợ cấp xã hôi, hỗ trợ kinh phí chăm sóc nuôi dưỡng hàng tháng.
Bảng giá trị danh mục: Tham khảo phụ lục E.1.11
2.2.3.1.2.3. HinhThucQLBTXH
Mô tả: Kiểu chuỗi ký tự, nhận giá trị theo Danh mục hình thức quản lý đối tượng bảo trợ xã hội.
Bảng giá trị danh mục: Tham khảo phụ lục E.1.12
2.2.3.1.2.4. KhaNangTuPhucVu
Mô tả: Kiểu chuỗi ký tự giới hạn 1 ký tự số theo các giá trị của Danh mục khả năng tự phục vụ.
Bảng giá trị danh mục: Tham khảo phụ lục E.1.13
2.2.3.1.2.5. DangTat
Mô tả: Kiểu chuỗi ký tự giới hạn 1 ký tự số theo các giá trị của Danh mục dạng tật
Bảng giá trị danh mục: Tham khảo phụ lục E.1.14
2.2.3.1.2.6. MucDoKT
Mô tả: Kiểu chuỗi ký tự giới hạn 1 ký tự số theo các giá trị của Danh mục mức độ khuyết tật.
Bảng giá trị danh mục: Tham khảo phụ lục E.1.15
2.2.3.1.2.7. NguoiGiamHoTGXH
Cấu trúc mô tả dữ liệu về thông tin người giám hộ của đối tượng trợ giúp xã hội.
| Tên thuộc tính | Số lượng | Cấu trúc(S)/kiểu(T) dữ liệu tham chiếu | Quy định tại mục | Ý nghĩa |
| NguoiGiamHo | 1 | CongDan (S) | 2.2.1.1.1.1 | Thông tin cơ bản của người giám hộ |
| QHVoiNDT | 1 | QuanHe (T) | 2.6.2.4 | Quan hệ với người đối tượng của người giám hộ |
2.2.3.2. Người có công
2.2.3.2.1. Cấu trúc dữ liệu
2.2.3.2.1.1. Hồ sơ công nhận người có công: HoSoNCC
Tên cấu trúc: HoSoNCC
Mô tả: Cấu trúc mô tả dữ liệu hồ sơ công nhận người có công
| Tên thuộc tính | Số lượng | Cấu trúc (S)/ kiểu (T) dữ liệu tham chiếu | Quy định tại mục | Ý nghĩa |
| CongDan | 1 | CongDan (S) | 2.2.1.1.1.1 | Thông tin cơ bản của công dân |
| LoaiDoiTuongNCC | 1 | DMDoiTuongNCC (T) | 2.2.3.2.2.3 | Loại đối tượng người có công |
| TTQDCN | 1 | QuyetDinh (S) | 2.6.1.4 | Thông tin quyết định công nhận người có công |
| LoaiKhenTang | 0..n | LoaiKhenTang (T) | 2.2.3.2.2.4 | Loại khen tặng đối với người có công giúp đỡ cách mạng |
| CapBacChucVuLucBiThuong | 0..1 | Chuỗi ký tự (T) | 0 | Cấp bậc/Chức vụ lúc bị thương |
| LoaiTB | 0..1 | Chuỗi ký tự (T) | 0 | Loại thương binh |
| TruongHopTBB | 0..1 | Chuỗi ký tự (T) | 0 | Trường hợp thương bệnh binh |
| SoBienBanGiamDinhThuongTat | 0..1 | TTGiamDinh (S) | 0 | Số biên bản giám định thương tật |
| SoGCNBenhTatDoNhiemCDHH | 0..1 | Chuỗi ký tự (T) | 0 | Số giấy chứng nhận bệnh tật do nhiễm chất độc hóa học |
| TruongHopNhiemCDHH | 0..1 | Chuỗi ký tự (T) | 0 | Trường hợp nhiễm chất động hóa học |
| TyLeSuyGiam | 0..1 | Số tự nhiên (T) | 0 | Tỷ lệ suy giảm |
| TyLeSuyGiamKNLD | 0..1 | Số tự nhiên (T) | 0 | Tỷ lệ suy giảm khả năng lao động |
| TyLeSuyGiamNHDKCBiNhiemCDHH | 0..1 | Số tự nhiên (T) | 0 | Tỷ lệ suy giảm của thương binh/bệnh binh/người hoạt động kháng chiến bị nhiễm chất độc hóa học |
| MaHoSo | 0..1 | Chuỗi ký tự (T) | 0 | Mã hồ sơ |
| DonViQL | 0..1 | Chuỗi ký tự (T) | 0 | Đơn vị quản lý |
| TTHuongCSNCC | 0..1 | HuongCSNCC (S) | 2.2.3.2.1.4 | Thông tin hưởng chính sách ưu đãi người có công |
2.2.3.2.1.2. Hồ sơ liệt sĩ: HoSoLietSi
Tên cấu trúc: HoSoLietSi
Mô tả: Cấu trúc mô tả dữ liệu về hồ sơ liệt sĩ.
| Tên thuộc tính | Số lượng | Cấu trúc (S)/ kiểu (T) dữ liệu tham chiếu | Quy định tại mục | Ý nghĩa |
| CongDan | 0..1 | CongDan (S) | 2.2.1.1.1.1 | Thông tin cơ bản của công dân |
| BiDanhLietSi | 0..1 | Chuỗi ký tự (T) | 0 | Bí danh của liệt sĩ |
| DonViCongTac | 0..1 | Chuỗi ký tự (T) | 0 | Đơn vị công tác của Liệt sỹ trước lúc hy sinh |
| CapBac | 0..1 | Chuỗi ký tự (T) | 0 | Cấp bậc |
| ChucVu | 0..1 | Chuỗi ký tự (T) | 0 | Chức vụ |
| DonViCapGiayBaoTu | 0..1 | Chuỗi ký tự (T) | 0 | Đơn vị cấp Giấy báo tử |
| NgayCapGiayBaoTu | 0..1 | ThoiGian (S) | 2.6.1.1 | Ngày cấp Giấy báo tử |
| TruongHopHySinh | 1 | DMTruongHopHySinh (T) | 2.2.3.2.2.5 | Danh mục Trường hợp hy sinh |
| NoiHySinh | 0..1 | Chuỗi ký tự (T) | 0 | Nơi hy sinh |
| SoBangTQGhiCong | 0..1 | Chuỗi ký tự (T) | 0 | Số bằng tổ quốc ghi công |
| MaMoLietSi | 0..1 | Chuỗi ký tự (T) | 0 | Mã mộ liệt sỹ |
2.2.3.2.1.3. Hồ sơ công nhận thân nhân người có công: HoSoThanNhanNCC
Tên cấu trúc: HoSoThanNhanNCC
Mô tả: Cấu trúc mô tả dữ liệu về hồ sơ công nhận thân nhân người có công.
| Tên thuộc tính | Số lượng | Cấu trúc (S)/ kiểu (T) dữ liệu tham chiếu | Quy định tại mục | Ý nghĩa |
| CongDan | 1 | CongDan (S) | 2.2.1.1.1.1 | Thông tin cơ bản của công dân |
| TyLeSGCon | 0..1 | Chuỗi ký tự (T) | 0 | Tỷ lệ suy giảm của con bị nhiễm chất độc hóa học |
| LoaiDoiTuongNCCLienQuan | 1 | DMDoiTuongNCC (T) | 2.2.3.2.2.3 | Loại đối tượng người có công liên quan |
| QuanHeVoiNCC | 1 | DMThanNhanNCC (T) | 2.2.3.2.2.4 | Quan hệ với người có công |
| GiayCNThanNhanNCC | 1 | QuyetDinh (S) | 2.6.1.4 | Thông tin về quyết định cấp giấy chứng nhận thân nhân người có công |
| NCCLienQuan | 0..n | HoSoNCC (S) | 2.2.3.2.1.1 | Người có công liên quan |
| LietSiLienQuan | 0..n | HoSoLietSi (S) | 2.2.3.2.1.2 | Liệt sĩ liên quan |
| TTHuongCSThanNhanNCC | 0..n | HuongCSThanNhanNCC (S) | 2.2.3.2.1.5 | Thông tin hưởng chính sách thân nhân người có công |
2.2.3.2.1.4. Thông tin hưởng chính sách ưu đãi người có công: HuongCSNCC
Tên cấu trúc: HuongCSNCC
Mô tả: Cấu trúc mô tả dữ liệu về thông tin hưởng chính sách ưu đãi người có công.
| Tên thuộc tính | Số lượng | Cấu trúc (S)/ kiểu (T) dữ liệu tham chiếu | Quy định tại mục | Ý nghĩa |
| QDCheDo | 1 | QuyetDinh (S) | 2.6.1.4 | Thông tin quyết định phụ cấp, trợ cấp |
| SoTienHuong | 1 | Số thập phân (T) | 0 | Số tiền hưởng trợ cấp, phụ cấp |
| ThoiGianBD | 1 | ThoiGian (S) | 2.6.1.1 | Thời gian bắt đầu hưởng |
| ThoiGianKT | 0..1 | ThoiGian (S) | 2.6.1.1 | Thời gian kết thúc hưởng |
2.2.3.2.1.5. Thông tin hưởng chính sách cho thân nhân người có công: HuongCSThanNhanNCC
Tên cấu trúc: HuongCSThanNhanNCC
Mô tả: Cấu trúc mô tả dữ liệu về thông tin hưởng chính sách cho thân nhân người có công.
| Tên thuộc tính | Số lượng | Cấu trúc (S)/ kiểu (T) dữ liệu tham chiếu | Quy định tại mục | Ý nghĩa |
| CheDoThanNhanNCC | 1 | Chuỗi ký tự (T) | 0 | Loại Chế độ chính sách ưu đãi cho thân nhân người có công |
| QDCheDo | 1 | QuyetDinh (S) | 2.6.1.4 | Thông tin về quyết định phụ cấp trợ cấp |
| SoTienHuong | 1 | Số thập phân (T) | 0 | Số tiền hưởng trợ cấp, phụ cấp |
| ThoiGianBD | 1 | ThoiGian (S) | 2.6.1.1 | Thời gian bắt đầu hưởng |
| ThoiGianKT | 0..1 | ThoiGian (S) | 2.6.1.1 | Thời gian kết thúc hưởng |
2.2.3.2.1.6. Quản lý phương tiện trợ giúp: QLPhuongTienTG
Tên cấu trúc: QLPhuongTienTG
Mô tả: Cấu trúc mô tả dữ liệu về quản lý phương tiện trợ giúp cho đối tượng hưởng chính sách xã hội.
| Tên thuộc tính | Số lượng | Cấu trúc (S)/ kiểu (T) dữ liệu tham chiếu | Quy định tại mục | Ý nghĩa |
| CongDan | 1 | CongDan (S) | 2.2.1.1.1.1 | Thông tin cơ bản của công dân |
| DTDieuDuong | 1 | DMDTDieuDuong (T) | 2.2.3.2.2.8 | Danh mục đối tượng được điều dưỡng phục hồi sức khỏe |
| SoTheoDoiTC | 1 | Chuỗi ký tự (T) | 0 | Số sổ theo dõi trang cấp phương tiện trợ giúp, dụng cụ chỉnh hình và vật phẩm phụ |
| TTCapDCCH | 0..1 | CapDCCH (S) | 2.2.3.2.2.2 | Thông tin về trang cấp phương tiện trợ giúp, dụng cụ chỉnh hình và vật phẩm phụ |
2.2.3.2.2. Cấu trúc dữ liệu và kiểu dữ liệu tham chiếu
2.2.3.2.2.1. TTGiamDinh
Cấu trúc mô tả dữ liệu về thông tin giám định thương tật/bệnh tật đối với thương binh/bệnh binh
| Tên thuộc tính | Số lượng | Cấu trúc (S)/ kiểu (T) dữ liệu tham chiếu | Quy định tại mục | Ý nghĩa |
| SoGiamDinh | 1 | Chuỗi ký tự (T) | 0 | Số biên bản giám định thương tật/bệnh tật |
| LoaiGiamDinh | 1 | Chuỗi ký tự (T) | 0 | Loại giám định thương tật/bệnh tật |
| NgayGiamDinh | 1 | ThoiGian (S) | 2.6.1.1 | Ngày lập biên bản giám định thương thật/bệnh tật |
| NoiGiamDinhYK | 1 | Chuỗi ký tự (T) | 0 | Nơi giám định y khoa |
2.2.3.2.2.2. CapDCCH
Cấu trúc mô tả dữ liệu về thông tin về trang cấp phương tiện trợ giúp, dụng cụ chỉnh hình và vật phẩm phụ.
| Tên thuộc tính | Số lượng | Cấu trúc (S)/ kiểu (T) dữ liệu tham chiếu | Quy định tại mục | Ý nghĩa |
| LoaiHinhDCCH | 1 | DCCH (T) | 2.2.3.2.2.7 | Loại hình phương tiện trợ giúp, dụng cụ chỉnh hình và vật phẩm phụ |
| NgayCapDCCH | 1 | ThoiGian (S) | 2.6.1.1 | Ngày cấp dụng cụ chỉnh hình |
| CQCapDCCH | 1 | Chuỗi ký tự (T) | 0 | Cơ quan cấp dụng cụ chỉnh hình |
| NienHanDCCH | 1 | Chuỗi ký tự (T) | 0 | Niên hạn dụng cụ chỉnh hình |
2.2.3.2.2.3. DMDoiTuongNCC
Mô tả: Kiểu chuỗi ký tự, nhận các giá trị theo Danh mục đối tượng người có công.
Bảng giá trị danh mục: Tham khảo phụ lục E.1.16
2.2.3.2.2.4. LoaiKhenTang
Mô tả: Kiểu chuỗi ký tự, nhận các giá trị theo Danh mục khen tặng đối với người có công giúp đỡ cách mạng.
Bảng giá trị danh mục: Tham khảo phụ lục E.1.17
2.2.3.2.2.5. DMTruongHopHySinh
Mô tả: Kiểu chuỗi ký tự, nhận các giá trị theo Danh mục trường hợp hy sinh.
Bảng giá trị danh mục: Tham khảo phụ lục E.1.18
2.2.3.2.2.6. DMThanNhanNCC
Mô tả: Kiểu chuỗi ký tự, nhận các giá trị theo Danh mục thân nhân người có công.
Bảng giá trị danh mục: Tham khảo phụ lục E.1.19
2.2.3.2.2.7. DCCH
Mô tả: Kiểu chuỗi ký tự, nhận giá trị theo danh mục dụng cụ chỉnh hình.
Bảng giá trị danh mục: Tham khảo phụ lục E.1.20
2.2.3.2.2.8. DMDTDieuDuong
Mô tả: Kiểu chuỗi ký tự, nhận giá trị theo danh mục đối tượng được điều dưỡng phục hồi sức khỏe
Bảng giá trị danh mục: Tham khảo phụ lục E.1.21
2.2.3.3. Trẻ em
2.2.3.3.1. Cấu trúc dữ liệu
2.2.3.3.1.1. Trẻ em: TreEm
Tên cấu trúc: TreEm
Mô tả: Cấu trúc mô tả dữ liệu về thông tin trẻ em.
| Tên thuộc tính | Số lượng | Cấu trúc (S)/ kiểu (T) dữ liệu tham chiếu | Quy định tại mục | Ý nghĩa |
| CongDan | 1 | CongDan (S) | 2.2.1.1.1.1 | Thông tin cơ bản của trẻ em |
| NguoiCSND | 0..1 | NguoiCSND (S) | 2.2.3.3.2.1 | Thông tin người chăm sóc, nuôi dưỡng trẻ em |
| TreEmNguyCoRoiVaoHCDB | 0..1 | TreEmNguyCoRoiVaoHCDB (T) | 2.2.3.3.2.1 | Danh mục trẻ em có nguy cơ rơi vào hoàn cảnh đặc biệt |
| TreEmHCDB | 1 | NhomTEHCDB (T) | 2.2.3.3.2.5 | Danh mục Nhóm trẻ em có hoàn cảnh đặc biệt (14 nhóm theo Luật Trẻ em) |
| TreEmHCDBKhac | 0..1 | TreEmHCDBKhac (T) | 2.2.3.3.2.3 | Trẻ em có hoàn cảnh đặc biệt khác (Danh mục) |
| HinhThucTroGiupTE | 1 | HinhThucTroGiupTE (T) | 2.2.3.3.2.6 | Hình thức trợ giúp trẻ em |
2.2.3.3.2. Cấu trúc và kiểu dữ liệu tham chiếu
2.2.3.3.2.1. NguoiCSND
| Tên thuộc tính | Số lượng | Cấu trúc (S)/ kiểu (T) dữ liệu tham chiếu | Quy định tại mục | Ý nghĩa |
| CongDan | 1 | CongDan (S) | 2.2.1.1.1.1 | Thông tin cơ bản của người chăm sóc, nuôi dưỡng trẻ em |
| QuanHeNCS | 1 | QuanHeNCS (T) | 2.2.3.3.2.4 | Quan hệ với trẻ của người chăm sóc, nuôi dưỡng trẻ em |
2.2.3.3.2.2. TreEmNguyCoRoiVaoHCDB
Mô tả: Kiểu chuỗi ký tự, nhận giá trị theo Danh mục trẻ em có nguy cơ rơi vào hoàn cảnh đặc biệt.
Bảng giá trị danh mục: Tham khảo phụ lục E.1.22
2.2.3.3.2.3. TreEmHCDBKhac
Mô tả: Kiểu chuỗi ký tự, nhận giá trị theo Danh muc trẻ em có hoàn cảnh đặc biệt khác.
Bảng giá trị danh mục: Tham khảo phụ lục E.1.23
2.2.3.3.2.4. QuanHeNCS
Mô tả: Kiểu chuỗi ký tự, nhận giá trị của danh mục người chăm sóc, nuôi dưỡng trẻ em.
Bảng giá trị danh mục: Tham khảo phụ lục E.1.24
2.2.3.3.2.5. NhomTEHCDB
Mô tả: Kiểu chuỗi ký tự, nhận các giá trị theo các Giá trị của danh mục nhóm trẻ em có hoàn cảnh đặc biệt.
Bảng giá trị danh mục: Tham khảo phụ lục E.1.25
2.2.3.3.2.6. HinhThucTroGiupTE
Mô tả: Kiểu chuỗi ký tự, nhận giá trị của Danh mục hình thức trợ giúp trẻ em.
Bảng giá trị danh mục: Tham khảo phụ lục E.1.26
2.2.3.4. Lao động và việc làm
2.2.3.4.1. Cấu trúc dữ liệu
2.2.3.4.1.1. Thông tin về người lao động: NguoiLaoDong
Tên cấu trúc: NguoiLaoDong
Mô tả: Cấu trúc mô tả dữ liệu về người lao động.
| Tên thuộc tính | Số lượng | Cấu trúc (S)/ kiểu (T) dữ liệu tham chiếu | Quy định tại mục | Ý nghĩa |
| CongDan | 1 | CongDan (S) | 2.2.1.1.1.1 | Thông tin cơ bản của công dân |
| NganhKT | 0..1 | NganhKT (T) | 2.2.3.4.2.26 | Ngành kinh tế của việc làm |
| KhuVucKT | 0..1 | KhuVucKT (T) | 2.2.3.4.2.27 | Khu vực kinh tế của việc làm |
| ViTheVL | 0..1 | ViTheVL (T) | 2.2.3.4.2.17 | Vị thế việc làm |
| ViTriVL | 0..1 | ViTriVL (T) | 2.2.3.4.2.28 | Vị trí việc làm |
| NgheNghiep | 0..1 | NgheNghiep (T) | 2.6.2.19 | Nghề nghiệp |
| NoiLamViec | 1 | NoiLamViec (S) | 2.2.3.4.2.2 | Nơi làm việc |
| LoaiHinhNoiLamViec | 1 | LoaiHinhNoiLamViec (T) | 2.2.3.4.2.20 | Loại hình nơi làm việc |
| ThoiGianLVBQ | 0..1 | Số tự nhiên (T) | 0 | Thời gian làm việc bình quân/tuần (giờ) |
| LoaiHDLD | 0..1 | LoaiHDLD (T) | 0 | Loại hợp đồng lao động |
| CVNNDHNH | 0..1 | Chuỗi ký tự (T) | 0 | Công việc nặng nhọc, độc hại, nguy hiểm |
2.2.3.4.1.2. Người lao động nước ngoài làm việc ở Việt Nam: NguoiNNLDVN
Tên cấu trúc: NguoiNNLDVN
Mô tả: Cấu trúc mô tả dữ liệu người lao động nước ngoài làm việc ở Việt Nam.
| Tên thuộc tính | Số lượng | Cấu trúc (S)/ kiểu (T) dữ liệu tham chiếu | Quy định tại mục | Ý nghĩa |
| CongDan | 1 | CongDan (S) | 2.2.1.1.1.1 | Thông tin cơ bản của công dân |
| ChucDanhCV | 0..1 | Chuỗi ký tự (T) | 0 | Chức danh công việc |
| MaDoanhNghiep | 1 | Chuỗi ký tự (T) | 0 | Mã doanh nghiệp/tổ chức |
| DiaDiemLV | 1 | Chuỗi ký tự (T) | 0 | Địa điểm làm việc |
| HinhThucLVLDNN | 1 | HinhThucLVLDNN (T) | 2.2.3.4.2.13 | Hình thức làm việc của lao động nước ngoài |
| CapGiayPhepLD | 0..1 | Kiểu nhị phân(T) | 0 | Không cần cấp giấy phép lao động |
| MucLuong | 0..1 | Số tự nhiên (T) | 0 | Mức lương |
| NgheNghiep | 0..1 | Chuỗi ký tự (T) | 0 | Nghề nghiệp |
| ThoiDiemHetHan | 0..1 | ThoiGian (S) | 2.6.1.1 | Thời hạn làm việc |
| TrinhDoChuyenMon | 0..1 | Chuỗi ký tự (T) | 0 | Trình độ chuyên môn |
| ViTriCVLDNN | 0..1 | ViTriCVLDNN (T) | 2.2.3.4.2.12 | Vị trí công việc |
2.2.3.4.1.3. Giấy phép lao động của người lao động nước ngoài: GiayPhepLaoDongNLDNuocNgoai
Tên cấu trúc: GiayPhepLaoDongNLDNuocNgoai
Mô tả: Cấu trúc mô tả dữ liệu giấy phép lao động của người lao động nước ngoài.
| Tên thuộc tính | Số lượng | Cấu trúc (S)/ kiểu (T) dữ liệu tham chiếu | Quy định tại mục | Ý nghĩa |
| CongDan | 1 | CongDan (S) | 2.2.1.1.1.1 | Thông tin cơ bản của công dân |
| SoGPLD | 1 | Chuỗi ký tự (T) | 0 | Số giấy phép lao động |
| DonViCap | 1 | Chuỗi ký tự (T) | 0 | Đơn vị cấp |
| NgayCap | 1 | ThoiGian (S) | 2.6.1.1 | Ngày cấp |
| CapLanThu | 0..1 | Số tự nhiên (T) | 0 | Cấp lần thứ |
| ThoiDiemHieuLuc | 0..1 | ThoiGian (S) | 2.6.1.1 | Có hiệu lực từ |
| ThoiDiemHetHan | 0..1 | ThoiGian (S) | 2.6.1.1 | Ngày hết hạn |
| GiaHanLanThu | 0..1 | Số tự nhiên (T) | 0 | Gia hạn lần thứ |
| TTCapGPLD | 1 | TTCapGPLD (T) | 2.2.3.4.2.15 | Tình trạng cấp giấy phép lao động |
2.2.3.4.1.4. Người lao động đi làm ở nước ngoài: NguoiVNLDNN
Tên cấu trúc: NguoiVNLDNN
Mô tả: Cấu trúc mô tả dữ liệu người lao động đi làm ở nước ngoài theo hợp đồng.
| Tên thuộc tính | Số lượng | Cấu trúc (S)/ kiểu (T) dữ liệu tham chiếu | Quy định tại mục | Ý nghĩa |
| CongDan | 1 | CongDan (S) | 2.2.1.1.1.1 | Thông tin cơ bản của công dân |
| HuongCSLVNNTheoHD | 1 | DMHuongCSLVNN (T) | 2.2.3.4.2.23 | Hưởng chính sách của lao động đi làm việc ở nước ngoài |
| TenDoanhNghiep | 0..1 | Chuỗi ký tự (T) | 0 | Tên doanh nghiệp/tổ chức đưa lao động đi |
| MaDoanhNghiep | 0..1 | Chuỗi ký tự (T) | 0 | Mã doanh nghiệp/tổ chức đưa lao động đi |
| TenDNMoiGioi | 0..1 | Chuỗi ký tự (T) | 0 | Tên công ty môi giới |
| MaSoThueDNMoiGioi | 0..1 | Chuỗi ký tự (T) | 0 | Mã số thuế công ty môi giới |
| MaHD | 1 | Chuỗi ký tự (T) | 0 | Mã hợp đồng |
| ThoiDiemKyHD | 1 | ThoiGian (S) | 2.2.3.1.1 | Thời điểm ký hợp đồng |
| HinhThucLVNN | 1 | DMHinhThucLVNN (T) | 2.2.3.4.2.21 | Hình thức người lao động Việt Nam đi làm việc ở nước ngoài theo hợp đồng |
| NuocTiepNhan | 1 | QuocGia (T) | QCVN 109:2017/BTTTT | Nước tiếp nhận |
| TenDNNN | 1 | Chuỗi ký tự (T) | 0 | Tên doanh nghiệp/chủ sử dụng người nước ngoài |
| DiaChiDNNN | 0..1 | Chuỗi ký tự (T) | 0 | Địa chỉ doanh nghiệp/chủ sử dụng |
| DiaChiLVNN | 0..1 | Chuỗi ký tự (T) | 0 | Địa chỉ nơi làm việc |
| ThoiDiemHDHieuLuc | 1 | ThoiGian (S) | 2.2.3.1.1 | Thời điểm hợp đồng có hiệu lực |
| ThoiDiemHDHetHan | 1 | ThoiGian (S) | 2.2.3.1.1 | Thời điểm hợp đồng hết hạn |
| ThoiGianLVTuan | 0..1 | Số tự nhiên (T) | 2.2.3.3.18 | Thời gian làm việc trong tuần (ngày) |
| LuongCoBan | 0..1 | Số tự nhiên (T) | 2.2.3.3.18 | Mức lương cơ bản (VNĐ) |
| HinhThucTraLuong | 0..1 | DMHinhThucTraLuong (T) | 2.2.3.4.2.22 | Hình thức trả lương |
| KhauTruLuong | 0..1 | Số tự nhiên (T) | 2.2.3.3.18 | Các khoản khấu trừ từ lương (VNĐ) |
| TienLamThem | 0..1 | Số tự nhiên (T) | 2.2.3.3.18 | Tiền làm thêm giờ (VNĐ) |
| PhuCap | 0..1 | Kiểu nhị phân(T) | 0 | Phụ cấp được hưởng |
| LamThemVaoNgayNghi | 0..1 | Kiểu nhị phân(T) | 0 | Chế độ làm thêm giờ, làm thêm vào ngày nghỉ, ngày lễ |
| NghiPhep | 0..1 | Số tự nhiên (T) | 2.2.3.3.18 | Nghỉ phép (ngày) |
| HotroSH | 0..1 | Kiểu nhị phân(T) | 0 | Hỗ trợ về điều kiện ăn, ở |
| HoTroKCB | 0..1 | Kiểu nhị phân(T) | 0 | Hỗ trợ khám bệnh, chữa bệnh |
| HoTroBHXH | 0..1 | Kiểu nhị phân(T) | 0 | Chế độ bảo hiểm (ốm đau, thương tật, tử vong) theo quy định |
| ChiPhiDiLai | 0..1 | Kiểu nhị phân(T) | 0 | Hỗ trợ chi phí đi lại |
| HuongCSLVNNTheoHD | 0..1 | DMHuongCSLVNN (T) | 2.2.3.4.2.23 | Hưởng chính sách của lao động đi làm việc ở nước ngoài |
| TinhTrangLDNN | 0..1 | DMTinhTrangLDNN (T) | 2.2.3.4.2.24 | Tình trạng lao động ở nước ngoài |
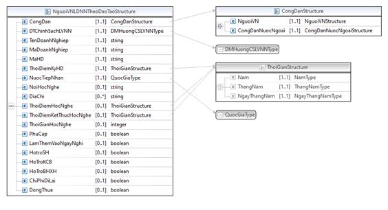
2.2.3.4.1.5. Người lao động đi làm ở nước ngoài theo hình thức đào tạo, nâng cao trình độ, kỹ năng nghề: NguoiVNLDNNTheoDaoTao
Tên cấu trúc: NguoiVNLDNNTheoDaoTao
Mô tả: Cấu trúc mô tả dữ liệu người lao động đi làm ở nước ngoài theo hình thức đào tạo, nâng cao trình độ, kỹ năng nghề.
| Tên thuộc tính | Số lượng | Cấu trúc (S)/ kiểu (T) dữ liệu tham chiếu | Quy định tại mục | Ý nghĩa |
| CongDan | 1 | CongDan (S) | 2.2.1.1.1.1 | Thông tin cơ bản của công dân |
| DTChinhSachLVNN | 1 | DMHuongCSLVNN (T) | 2.2.3.4.2.23 | Hưởng chính sách của người lao động Việt Nam đi làm việc ở nước ngoài theo hình thức đào tạo, nâng cao trình độ, kỹ năng nghề. |
| TenDoanhNghiep | 1 | Chuỗi ký tự (T) | 0 | Tên doanh nghiệp/tổ chức đưa người lao động Việt Nam đi làm việc ở nước ngoài theo hình thức đào tạo, nâng cao trình độ, kỹ năng nghề |
| MaDoanhNghiep | 1 | Chuỗi ký tự (T) | 0 | Mã doanh nghiệp/tổ chức |
| MaHD | 1 | Chuỗi ký tự (T) | 0 | Mã hợp đồng |
| ThoiDiemKyHD | 1 | ThoiGian (S) | 2.2.3.1.1 | Thời điểm ký hợp đồng |
| NuocTiepNhan | 1 | QuocGia (T) | QCVN 109:2017/BTTTT | Nước tiếp nhận |
| NoiHocNghe | 0..1 | Chuỗi ký tự (T) | 0 | Nơi đào tạo, nâng cao trình độ, kỹ năng nghề |
| DiaChi | 0..n | Chuỗi ký tự (T) | 0 | Địa chỉ cụ thể |
| ThoiDiem HocNghe | 0..1 | ThoiGian (S) | 2.2.3.1.1 | Thời điểm đào tạo, nâng cao trình độ, kỹ năng nghề |
| ThoiDiemKetThucHocNghe | 0..1 | ThoiGian (S) | 2.2.3.1.1 | Thời điểm kết thúc đào tạo, nâng cao trình độ, kỹ năng nghề |
| ThoiGianHocNghe | 0..1 | Số tự nhiên (T) | 2.2.3.3.18 | Thời gian đào tạo, nâng cao trình độ, kỹ năng nghề (ngày) |
| PhuCap | 0..1 | Kiểu nhị phân(T) | 0 | Phụ cấp được hưởng |
| LamThemVaoNgayNghi | 0..1 | Kiểu nhị phân(T) | 0 | Chế độ làm thêm giờ, làm thêm vào ngày nghỉ, ngày lễ |
| HotroSH | 0..1 | Kiểu nhị phân(T) | 0 | Hỗ trợ về điều kiện ăn, ở |
| HoTroKCB | 0..1 | Kiểu nhị phân(T) | 0 | Hỗ trợ khám bệnh, chữa bệnh |
| HoTroBHXH | 0..1 | Kiểu nhị phân(T) | 0 | Chế độ bảo hiểm (ốm đâu, thương tật, tử vong) theo quy định |
| ChiPhiDiLai | 0..1 | Kiểu nhị phân(T) | 0 | Hỗ trợ chi phí đi lại |
| DongThue | 0..1 | Kiểu nhị phân(T) | 0 | Chế độ đóng thuế |
2.2.3.4.1.6. Quá trình công tác: QuaTrinhCongTacCN
Tên cấu trúc: QuaTrinhCongTacCN
Mô tả: Cấu trúc mô tả dữ liệu quá trình công tác của cá nhân.
| Tên thuộc tính | Số lượng | Cấu trúc (S)/ kiểu (T) dữ liệu tham chiếu | Quy định tại mục | Ý nghĩa |
| CongDan | 1 | CongDan (S) | 2.2.1.1.1.1 | Thông tin cơ bản của công dân |
| QuaTrinhCongTac | 1..n | QuaTrinhCongTac (S) | 2.2.3.4.2.1 | Quá trình công tác |
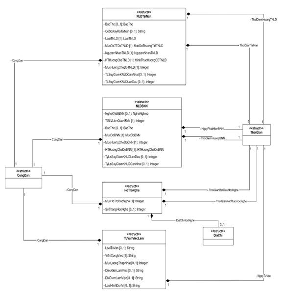
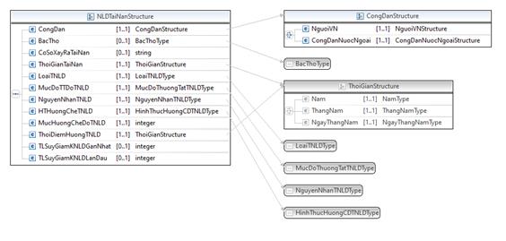
2.2.3.4.1.7. Tai nạn lao động: NLDTaiNan
Tên cấu trúc: NLDTaiNan
Mô tả: Cấu trúc mô tả dữ liệu tai nạn lao động.
| Tên thuộc tính | Số lượng | Cấu trúc (S)/ kiểu (T) dữ liệu tham chiếu | Quy định tại mục | Ý nghĩa |
| CongDan | 1 | CongDan (S) | 2.2.1.1.1.1 | Thông tin cơ bản của công dân |
| BacTho | 0..1 | BacTho (T) | 2.2.3.4.2.6 | Danh mục Bậc thợ |
| CoSoXayRaTaiNan | 0..1 | Chuỗi ký tự (T) | 0 | Cơ sở xảy ra tai nạn lao động |
| ThoiGianTaiNan | 1 | ThoiGian (S) | 2.6.1.1 | Thời gian xảy ra tai nạn |
| LoaiTNLD | 1 | LoaiTNLD (T) | 2.2.3.4.2.4 | Danh mục Loại tai nạn lao động |
| MucDoTTDoTNLD | 1 | MucDoThuongTatTNLD (T) | 2.2.3.4.2.7 | Danh mục Mức độ thương tật do tai nạn lao động |
| NguyenNhanTNLD | 1 | NguyenNhanTNLD (T) | 2.2.3.4.2.5 | Danh mục Nguyên nhân tai nạn lao động |
| HTHuongCheTNLD | 1 | HinhThucHuongCDTNLD (T) | 2.2.3.4.2.8 | Danh mục Hình thức hưởng chế độ tai nạn lao động |
| MucHuongCheDoTNLD | 1 | Số tự nhiên (T) | 2.2.3.3.18 | Thông tin hưởng chế độ hỗ trợ tai nạn lao động hàng tháng |
| ThoiDiemHuongTNLD | 1 | ThoiGian (S) | 2.6.1.1 | Thời điểm bắt đầu hưởng chế độ tai nạn lao động |
| TLSuyGiamKNLDGanNhat | 0..1 | Số tự nhiên (T) | 2.2.3.3.18 | Tỷ lệ suy giảm khả năng lao động gần nhất (%) |
| TLSuyGiamKNLDLanDau | 0..1 | Số tự nhiên (T) | 2.2.3.3.18 | Tỷ lệ suy giảm khả năng lao động lần đầu (%) |
2.2.3.4.1.8. Thông tin hỗ trợ học nghề: HoTroNghe
Tên cấu trúc: HoTroNghe
Mô tả: Cấu trúc mô tả dữ liệu về thông tin hỗ trợ học nghề của cá nhân.
| Tên thuộc tính | Số lượng | Cấu trúc (S)/ kiểu (T) dữ liệu tham chiếu | Quy định tại mục | Ý nghĩa |
| CongDan | 1 | CongDan (S) | 2.2.1.1.1.1 | Thông tin cơ bản của công dân |
| DiaChiHocNghe | 0..1 | DiaChi (S) | 2.5.1.1 | Địa chỉ học nghề |
| MucHoTroHocNghe | 1 | Số tự nhiên (T) | 0 | Mức hỗ trợ học nghề (1000 đồng) |
| SoThangHocNghe | 0..1 | Số tự nhiên (T) | 0 | Số tháng được hỗ trợ học nghề |
| ThoiGianBatDauHocNghe | 1 | ThoiGian (S) | 2.6.1.1 | Thời gian bắt đầu học nghề |
| ThoiGianKetThucHocNghe | 1 | ThoiGian (S) | 2.6.1.1 | Thời gian kết thúc học nghề |
2.2.3.4.1.9. Bệnh nghề nghiệp: NLDBNN
Tên cấu trúc: NLDBNN
Mô tả: Cấu trúc mô tả dữ liệu về bệnh nghề nghiệp của cá nhân.
| Tên thuộc tính | Số lượng | Cấu trúc (S)/ kiểu (T) dữ liệu tham chiếu | Quy định tạimục | Ý nghĩa |
| CongDan | 1 | CongDan (S) | 2.2.1.1.1.1 | Thông tin cơ bản của công dân |
| NgheKhiBiBNN | 0..1 | NgheNghiep (T) | 2.6.2.19 | Nghề khi bị bệnh nghề nghiệp |
| TGLVLienQuanBNN | 1 | Số tự nhiên (T) | 0 | Thời gian làm công việc liên quan trực tiếp đến bệnh nghề nghiệp (năm) |
| BacTho | 0..1 | BacTho (T) | 2.2.3.4.2.6 | Danh mục bậc thợ |
| MucDoBNN | 1 | MucDoBNN (T) | 2.2.3.4.2.19 | Mức độ thương tật/ bệnh nghề nghiệp |
| NgayPhatHienBNN | 1 | ThoiGian (S) | 2.6.1.1 | Ngày phát hiện bệnh nghề nghiệp |
| MucHuongCheDoBNN | 1 | Số tự nhiên (T) | 0 | Mức hưởng chế độ bệnh nghề nghiệp |
| HTHuongCheDoBNN | 1 | HTHuongCheDoBNN (T) | 2.2.3.4.2.25 | Hình thức hưởng chế độ bệnh nghề nghiệp |
| ThoiDiemHuongBNN | 1 | ThoiGian (S) | 2.6.1.1 | Thời điểm bắt đầu hưởng chế độ bệnh nghề nghiệp |
| TyLeSuyGiamKNLDLanDau | 0..1 | Số tự nhiên (T) | 0 | Tỷ lệ suy giảm khả năng lao động lần đầu (%) |
| TyLeSuyGiamKNLDGanNhat | 0..1 | Số tự nhiên (T) | 0 | Tỷ lệ suy giảm khả năng lao động gần nhất (%) |
2.2.3.4.1.10. Giấy phép, chứng chỉ, thẻ hành nghề: GiayPhepChungChiTheHanhNghe
Tên cấu trúc: GiayPhepChungChiTheHanhNghe
Mô tả: Cấu trúc mô tả dữ liệu về giấy phép, chứng chỉ, thẻ hành nghề của cá nhân.
| Tên thuộc tính | Số lượng | Cấu trúc (S)/ kiểu (T) dữ liệu tham chiếu | Quy định tại mục | Ý nghĩa |
| CongDan | 1 | CongDan (S) | 2.2.1.1.1.1 | Thông tin cơ bản của công dân |
| LoaiGiayTo | 1 | LoaiGiayTo (S) | 2.2.3.4.2.1 | Loại giấy phép/ chứng chỉ/ thẻ hành nghề |
| SoGiayTo | 1 | Chuỗi ký tự (T) | 0 | Số giấy phép/ chứng chỉ/ thẻ hành nghề |
| CapLan | 0..1 | Số tự nhiên (T) | 0 | Cấp lần Giấy phép/ Chứng chỉ/ Thẻ hành nghề |
| DonViCap | 1 | DonViCap (S) | 2.2.3.4.2.10 | Đơn vị cấp Giấy phép/ Chứng chỉ/ Thẻ hành nghề |
| NgayCap | 1 | ThoiGian (S) | 2.6.1.1 | Ngày cấp Giấy phép/ Chứng chỉ/ Thẻ hành nghề |
| QuyetDinhCapCC | 0..1 | QuyetDinh (S) | 2.6.1.4 | Quyết định cấp giấy phép, chứng chỉ, thẻ hành nghề |
| PhamViHoatDongChuyenMon | 0..n | Chuỗi ký tự (T) | 0 | Phạm vi hoạt động chuyên môn |
| HinhThucCap | 0..1 | HinhThucCap (S) | 2.2.3.4.2.11 | Hình thức cấp giấy phép, chứng chỉ, thẻ hành nghề |
| NgayHetHan | 0..1 | ThoiGian (S) | 2.6.1.1 | Ngày hết hạn |
| NoiHanhNghe | 0..n | DiaChi (S) | 2.5.1.1 | Nơi hành nghề |
| ChuyenNganh | 0..1 | NganhDaoTao (T) | 2.6.2.14 | Chuyên ngành được cấp |
| Nghe | 1 | NgheNghiep (T) | 2.6.2.19 | Nghề |
| BacTrinhDoKyNangNghe | 0..1 | Chuỗi ký tự (T) | 0 | Bậc trình độ kỹ năng nghề |
| LyDoThayDoiTrangThai | 0..1 | Chuỗi ký tự (T) | 0 | Lý do thay đổi trạng thái chứng chỉ hành nghề |
| NgayQuyetDinhThuHoi | 0..1 | ThoiGian (S) | 2.6.1.1 | Ngày quyết định thu hồi |
| SoQuyetDinhThuHoi | 0..1 | Chuỗi ký tự (T) | 0 | Số quyết định thu hồi |
| Hang | 0..1 | Chuỗi ký tự (T) | 0 | Hạng |
2.2.3.4.1.11. Cá nhân có liên quan trong tổ chức, doanh nghiệp: CaNhanLienQuan
Tên cấu trúc: CaNhanLienQuan
Mô tả: Cấu trúc mô tả dữ liệu về cá nhân có liên quan trong tổ chức, doanh nghiệp.
| Tên thuộc tính | Số lượng | Cấu trúc (S)/ kiểu (T) dữ liệu tham chiếu | Quy định tại mục | Ý nghĩa |
| CongDan | 1 | CongDan (S) | 2.2.1.1.1.1 | Thông tin cơ bản của công dân |
| MaTCDN | 1 | Chuỗi ký tự (T) | 0 | Mã Tổ chức/ doanh nghiệp liên quan |
| VaiTro | 0..1 | Chuỗi ký tự (T) | 0 | Vai trò cá nhân trong tổ chức |
| ChucDanh | 0..1 | Chuỗi ký tự (T) | 0 | Chức danh theo vai trò của cá nhân trong tổ chức |
| LoaiThanhVien | 1 | Chuỗi ký tự (T) | 0 | Loại thành viên |
| NhiemKyTu | 1 | ThoiGian (S) | 2.6.1.1 | Nhiệm kỳ từ ngày |
| NhiemKyDen | 1 | ThoiGian (S) | 2.6.1.1 | Nhiệm kỳ đến ngày |
| QuyetDinh | 1 | QuyetDinh (S) | 2.6.1.4 | Thông tin về quyết định là người có liên quan trong tổ chức, doanh nghiệp |
| ThoiDiemBD | 1 | ThoiGian (S) | 2.6.1.1 | Thời điểm bắt đầu là người có liên quan của doanh nghiệp |
| ThoiDiemKT | 0..1 | ThoiGian (S) | 2.6.1.1 | Thời điểm không còn là người có liên quan |
| LyDo | 0..1 | Chuỗi ký tự (T) | 0 | Lý do không còn là người liên quan |
2.2.3.4.1.12. Quá trình giảng dạy: QuaTrinhGiangDay
Tên cấu trúc: QuaTrinhGiangDay
Mô tả: Cấu trúc mô tả dữ liệu về quá trình giảng dạy của cá nhân là giáo viên, giảng viên.
| Tên thuộc tính | Số lượng | Cấu trúc (S)/ kiểu (T) dữ liệu tham chiếu | Quy định tại mục | Ý nghĩa |
| CongDan | 1 | CongDan (S) | 2.2.1.1.1.1 | Thông tin cơ bản của công dân |
| CoChuyenTrachDoanDoi | 1 | Kiểu nhị phân(T) | 0 | Có chuyên trách đoàn đội |
| CoDay1Buoi | 0..1 | Kiểu nhị phân(T) | 0 | Có dạy 1 buổi / ngày |
| CoDay2Buoi | 0..1 | Kiểu nhị phân(T) | 0 | Có dạy 2 buổi/ ngày |
| CoDayLopKhuyetTat | 0..1 | Kiểu nhị phân(T) | 0 | Có dạy lớp khuyết tật |
| CoDuocTapHuanKyNangSong | 0..1 | Kiểu nhị phân(T) | 0 | Có được tập huấn kỹ năng sống |
| CoQuanCongTac | 1 | Chuỗi ký tự (T) | 0 | Cơ quan công tác (Giáo viên thỉnh giảng) |
| DoiTuongHuongDan | 0..n | Chuỗi ký tự (T) | 0 | Đối tượng hướng dẫn nghiên cứu sinh/ học viên |
| GiangDayMonChung | 1 | Chuỗi ký tự (T) | 0 | Giảng dạy các môn chung |
| MaGV | 0..1 | Chuỗi ký tự (T) | 0 | Mã giảng viên |
| MaTrangThaiVL | 0..1 | Chuỗi ký tự (T) | 0 | Mã trạng thái làm việc |
| MaTruong | 0..n | Chuỗi ký tự (T) | 0 | Mã trường |
| DayNhomLop | 0..n | Chuỗi ký tự (T) | 0 | Dạy nhóm lớp |
| ViTriViecLam | 0..1 | Chuỗi ký tự (T) | 0 | Vị trí làm việc |
| MonDay | 0..n | Chuỗi ký tự (T) | 0 | Môn dạy |
| MonKiemNhiem | 0..n | Chuỗi ký tự (T) | 0 | Môn kiêm nhiệm |
| SoTietThucHanh | 0..1 | Số tự nhiên (T) | 0 | Số tiết thực dạy trên tuần |
| TenBaiBaoHuongDan | 0..n | Chuỗi ký tự (T) | 0 | Tên bài báo hướng dẫn nghiên cứu sinh/ học viên |
| ThoiGianBatDauHuongDan | 0..n | ThoiGian (S) | 2.6.1.1 | Thời gian bắt đầu hướng dẫn nghiên cứu sinh/ học viên |
| ThoiGianKetThucHuongDan | 0..n | ThoiGian (S) | 2.6.1.1 | Thời gian kết thúc hướng dẫn nghiên cứu sinh/ học viên |
| TiengDanToc | 0..1 | Chuỗi ký tự (T) | 0 | Tiếng dân tộc |
| TrachNhiemHuongDan | 0..1 | Chuỗi ký tự (T) | 0 | Trách nhiệm hướng dẫn nghiên cứu sinh/học viên |
2.2.3.4.1.13. Quá trình hành nghề khám, chữa bệnh: QuaTrinhKhamChuaBenh
Tên cấu trúc: QuaTrinhKhamChuaBenh
Mô tả: Cấu trúc mô tả dữ liệu quá trình hành nghề khám, chữa bệnh của cá nhân.
| Tên thuộc tính | Số lượng | Cấu trúc (S)/ kiểu (T) dữ liệu tham chiếu | Quy định tại mục | Ý nghĩa |
| CongDan | 1 | CongDan (S) | 2.2.1.1.1.1 | Thông tin cơ bản của công dân |
| DaoDucNgheNghiep | 1 | Chuỗi ký tự (T) | 0 | Đạo đức nghề nghiệp |
| NamTotNghiep | 0..1 | Số tự nhiên (T) | 0 | Năm tốt nghiệp |
| NangLucChuyenMon | 0..1 | Chuỗi ký tự (T) | 0 | Năng lực chuyên môn |
| PhamViHanhNghe | 0..n | Chuỗi ký tự (T) | 0 | Phạm vi hành nghề |
| TaiCSKCB | 0..1 | Chuỗi ký tự (T) | 0 | Tại cơ sở khám chữa bệnh |
| TenBoPhanChuyenMon | 1 | Chuỗi ký tự (T) | 0 | Tên khoa, phòng, bộ phận chuyên môn |
| ThoiGianHanhNghe | 0..1 | Số tự nhiên (T) | 0 | Thời gian hành nghề |
| VanBangChuyenMon | 0..n | Chuỗi ký tự (T) | 0 | Văn bằng chuyên môn |
| ViTriChuyenMon | 0..n | Chuỗi ký tự (T) | 0 | Vị trí chuyên môn |
| ViTriChucDanh | 0..n | Chuỗi ký tự (T) | 0 | Vị trí, chức danh được bổ nhiệm |
2.2.3.4.1.14. Thông tin tư vấn việc làm: TuVanViecLam
Tên cấu trúc: TuVanViecLam
Mô tả: Cấu trúc mô tả dữ liệu về thông tin tư vấn việc làm.
| Tên thuộc tính | Số lượng | Cấu trúc (S)/ kiểu (T) dữ liệu tham chiếu | Quy định tại mục | Ý nghĩa |
| CongDan | 1 | CongDan (S) | 2.2.1.1.1.1 | Thông tin cơ bản của công dân được tư vấn |
| NgayTuVan | 1 | ThoiGian (S) | 2.6.1.1 | Ngày tư vấn |
| LoaiTuVan | 1 | Chuỗi ký tự (T) | 0 | Loại tư vấn |
| ViTriCongViec | 1 | Chuỗi ký tự (T) | 0 | Vị trí công việc |
| MucLuongThapNhat | 0..1 | Số tự nhiên (T) | 0 | Mức lương thấp nhất (VNĐ) |
| DieuKienLamViec | 0..1 | Chuỗi ký tự (T) | 0 | Điều kiện làm việc |
| DiaDiemLamViec | 0..1 | Chuỗi ký tự (T) | 0 | Địa điểm làm việc |
| LoaiHinhDonVi | 0..1 | Chuỗi ký tự (T) | 0 | Loại hình đơn vị |
2.2.3.4.1.15. Thông tin chung cán bộ công chức, viên chức: CBCCVC
Tên cấu trúc: CBCCVC
Mô tả: Cấu trúc mô tả dữ liệu thông tin chung cán bộ công chức, viên chức.
| Tên thuộc tính | Số lượng | Cấu trúc (S)/ kiểu (T) dữ liệu tham chiếu | Quy định tại mục | Ý nghĩa |
| CongDan | 1 | CongDan (S) | 2.2.1.1.1.1 | Thông tin cơ bản cán bộ công chức, viên chức |
| CQQuanLyCB | 1 | Chuỗi ký tự (T) | 0 | Cơ quan quản lý cán bộ, công chức, viên chức |
| CQSuDungCB | 1 | Chuỗi ký tự (T) | 0 | Cơ quan, đơn vị sử dụng cán bộ, công chức, viên chức |
| SoHieu | 1 | Chuỗi ký tự (T) | 0 | Số hiệu |
| ThanhPhanXuatThanGD | 1 | Chuỗi ký tự (T) | 0 | Thành phần xuất thân gia đình |
| NgheNghiepTruocTD | 0..1 | Chuỗi ký tự (T) | 0 | Nghề nghiệp trước khi được tuyển dụng |
| NgayTDLanDau | 1 | ThoiGian (S) | 2.6.1.1 | Ngày được tuyển dụng lần đầu |
| CQTDLanDau | 1 | Chuỗi ký tự (T) | 0 | Cơ quan, tổ chức, đơn vị tuyển dụng lần đầu |
| NgayThamGiaTCCTDauTien | 0..1 | ThoiGian (S) | 2.6.1.1 | Ngày tham gia tổ chức, chính trị đầu tiên |
| NgayNhapNgu | 0..1 | ThoiGian (S) | 2.6.1.1 | Ngày nhập ngũ |
| NgayXuatNgu | 0..1 | ThoiGian (S) | 2.6.1.1 | Ngày xuất ngũ |
| QuanHam | 0..1 | Chuỗi ký tự (T) | 0 | Quân hàm cao nhất |
| ChucVuHienTai | 0..1 | ChucVu (T) | 2.2.3.4.2.18 | Chức vụ hiện tại |
| NgayBoNhiem | 0..1 | ThoiGian (S) | 2.6.1.1 | Ngày bổ nhiệm |
| NgayBoNhiemLai | 0..1 | ThoiGian (S) | 2.6.1.1 | Ngày bổ nhiệm lại/phê chuẩn nhiệm kỳ tiếp theo |
| ChucVuKiemNhiem | 0..1 | ChucVu (T) | 2.2.3.4.2.18 | Chức vụ kiêm nhiệm |
| ChucVuDangHienTai | 0..1 | ChucVu (T) | 2.2.3.4.2.18 | Chức vụ đảng hiện tại |
| ChucVuDangKiemNhiem | 0..n | ChucVu (T) | 2.2.3.4.2.18 | Chức vụ đảng kiêm nhiệm |
| DuocQuyHoachChucDanh | 0..1 | ChucVu (T) | 2.2.3.4.2.18 | Được quy hoạch chức danh |
| SoTruong | 0..n | Chuỗi ký tự (T) | 0 | Sở trường công tác |
| NgayNghiHuu | 0..1 | ThoiGian (S) | 2.6.1.1 | Ngày nghỉ hưu |
2.2.3.4.2. Cấu trúc và loại dữ liệu tham chiếu
2.2.3.4.2.1. QuaTrinhCongTac
| Tên thuộc tính | Số lượng | Cấu trúc (S)/ kiểu (T) dữ liệu tham chiếu | Quy định tại mục | Ý nghĩa |
|
| ThangNamTu | 1 | ThoiGian (S) | 2.6.1.1 | Tháng/năm bắt đầu quá trình công tác | |
| ThangNamDen | 0..1 | ThoiGian (S) | 2.6.1.1 | Tháng/năm hoàn thành quá trình công tác | |
| CongTacDonVi | 1 | Chuỗi ký tự (T) | 0 | Tên đơn vị công tác mà CBCCVC đã tham gia trong quá trình công tác |
|
| CongTacChucVu | 1 | ChucVu (T) | 2.2.3.4.2.18 | Chức danh, chức vụ mà CBCCVC đã đảm nhiệm trong quá trình công tác | |
2.2.3.4.2.2. NoiLamViec
Cấu trúc mô tả dữ liệu nơi làm việc của người lao động
| Tên thuộc tính | Số lượng | Cấu trúc (S)/ kiểu (T) dữ liệu tham chiếu | Quy định tại mục | Ý nghĩa |
| MaNoiLV | 1 | Chuỗi ký tự (T) | 0 | Mã nơi làm việc |
| TenNoiLV | 0..1 | Chuỗi ký tự (T) | 0 | Tên nơi làm việc |
| LoaiHinhDN | 0..1 | LoaiHinhDN (T) | 2.6.2.22 | Loại hình doanh nghiệp |
| DiaChiNoiLV | 1 | DiaChi (S) | 2.5.1.1 | Địa chỉ nơi làm việc |
| NgayBatDauLV | 1 | ThoiGian (S) | 2.6.1.1 | Ngày bắt đầu làm việc tại nơi làm việc |
| NgayKetThucLV | 0..1 | ThoiGian (S) | 2.6.1.1 | Ngày kết thúc làm việc tại nơi làm việc |
2.2.3.4.2.3. LoaiHDLD
Mô tả: Căn cứ: Kiểu chuỗi ký tự, nhận các giá trị loại hợp đồng lao động.
Bảng giá trị danh mục: Tham khảo phụ lục E.1.27
2.2.3.4.2.4. LoaiTNLD
Mô tả: Kiểu chuỗi ký tự, nhận các giá trị Danh mục loại tai nạn lao động.
Bảng giá trị danh mục: Tham khảo phụ lục E.1.28
2.2.3.4.2.5. NguyenNhanTNLD
Mô tả: Kiểu chuỗi ký tự, nhận các giá trị danh mục nguyên nhân lao động.
Bảng giá trị danh mục: Tham khảo phụ lục E.1.29
2.2.3.4.2.6. BacTho
Mô tả: Kiểu chuỗi ký tự, nhận các giá trị danh mục bậc thợ.
Bảng giá trị danh mục: Tham khảo phụ lục E.1.30
2.2.3.4.2.7. MucDoThuongTatTNLD
Mô tả: Kiểu chuỗi ký tự, nhận các giá trị danh mục mức độ thương tật tai nạn lao động.
Bảng giá trị danh mục: Tham khảo phụ lục E.1.31
2.2.3.4.2.8. HinhThucHuongCDTNLD
Mô tả: Kiểu chuỗi ký tự, nhận các giá trị theo danh mục hình thức hưởng chế độ tai nạn lao động.
Bảng giá trị danh mục: Tham khảo phụ lục E.1.32
2.2.3.4.2.9. LoaiGiayTo
Cấu trúc mô tả dữ liệu loại giấy phép, chứng chỉ, thẻ hành nghề
| Tên thuộc tính | Số lượng | Cấu trúc (S)/ kiểu (T) dữ liệu tham chiếu | Quy định tại mục | Ý nghĩa |
| MaLoaiGiayTo | 1 | Chuỗi ký tự (T) | 0 | Mã loại giấy tờ |
| TenLoaiGiayTo | 1 | Chuỗi ký tự (T) | 0 | Tên loại giấy tờ |
2.2.3.4.2.10. DonViCap
Cấu trúc mô tả dữ liệu đơn vị cấp giấy phép, chứng chỉ, thẻ hành nghề
| Tên thuộc tính | Số lượng | Cấu trúc (S)/ kiểu (T) dữ liệu tham chiếu | Quy định tại mục | Ý nghĩa |
| MaDonViCap | 1 | Chuỗi ký tự (T) | 0 | Mã đơn vị cấp giấy phép, chứng chỉ, thẻ hành nghề |
| TenDonViCap | 1 | Chuỗi ký tự (T) | 0 | Tên đơn vị cấp giấy phép, chứng chỉ hành nghề, thẻ hành nghề |
2.2.3.4.2.11. HinhThucCap
Cấu trúc mô tả dữ liệu hình thức cấp giấy phép, chứng chỉ, thẻ hành nghề
| Tên thuộc tính | Số lượng | Cấu trúc (S)/ kiểu (T) dữ liệu tham chiếu | Quy định tại mục | Ý nghĩa |
| MaHinhThucCap | 1 | Chuỗi ký tự (T) | 0 | Mã hình thức cấp giấy phép, chứng chỉ, thẻ hành nghề |
| TenHinhThucCap | 1 | Chuỗi ký tự (T) | 0 | Tên hình thức cấp giấy phép, chứng chỉ, thẻ hành nghề |
2.2.3.4.2.12. ViTriCVLDNN
Mô tả: Kiểu chuỗi ký tự, nhận các giá trị theo danh mục Vị trí công việc của lao động nước ngoài.
Bảng giá trị danh mục: Tham khảo phụ lục E.1.33
2.2.3.4.2.13. HinhThucLVLDNN
Mô tả: Kiễu chuỗi ký tự, nhận các giá trị theo danh mục hình thức việc làm của người nước ngoài.
Bảng giá trị danh mục: Tham khảo phụ lục E.1.34
2.2.3.4.2.14. SoLDTBXH
Mô tả: Kiểu chuỗi ký tự, nhận các giá trị danh mục sở lao động thương binh xã hội.
Bảng giá trị danh mục: Tham khảo phụ lục E.1.35
2.2.3.4.2.15. TTCapGPLD
Mô tả: Kiểu chuỗi ký tự, nhận các giá trị theo Danh mục tình trạng cấp giấy phép lao động.
Bảng giá trị danh mục: Tham khảo phụ lục E.1.36
2.2.3.4.2.16. ThoiGianTN
Kiểu chuỗi ký tự giới hạn theo các giá trị của danh mục thời gian thất nghiệp.
Bảng giá trị danh mục: Tham khảo phụ lục E.1.37
2.2.3.4.2.17. ViTheVL
Mô tả: Kiểu chuỗi ký tự giới hạn theo các Giá trị của danh mục vị thế việc làm.
Bảng giá trị danh mục: Tham khảo phụ lục E.1.38
2.2.3.4.2.18. ChucVu
Mô tả: Kiểu chuỗi ký tự có độ dài là 3 ký tự số nhận giá trị theo bảng danh mục chức vụ.
Bảng giá trị danh mục: Tham khảo phụ lục E.1.39
2.2.3.4.2.19. MucDoBNN
Mô tả: Kiểu chuỗi ký tự, nhận các giá trị theo Danh mục mức độ bệnh nghề nghiệp
Bảng giá trị danh mục: Tham khảo phụ lục E.1.40
2.2.3.4.2.20. LoaiHinhNoiLamViec
Mô tả: Căn cứ: Kiểu chuỗi ký tự, nhận các giá trị loại hình nơi làm việc.
Bảng giá trị danh mục: Tham khảo phụ lục E.1.41
2.2.3.4.2.21. DMHinhThucLVNN
Mô tả: Kiễu chuỗi ký tự, nhận các giá trị theo danh mục Hình thức người lao động Việt Nam đi làm việc ở nước ngoài theo hợp đồng
Bảng giá trị danh mục: Tham khảo phụ lục E.1.42
2.2.3.4.2.22. DMHinhThucTraLuong
Mô tả: Kiễu chuỗi ký tự, nhận các giá trị theo danh mục hình thức trả lương.
Bảng giá trị danh mục: Tham khảo phụ lục E.1.43
2.2.3.4.2.23. DMHuongCSLVNN
Mô tả: Kiễu chuỗi ký tự, nhận các giá trị theo danh mục hưởng chính sách của người lao động Việt Nam đi làm việc ở nước ngoài.
Bảng giá trị danh mục: Tham khảo phụ lục E.1.44
2.2.3.4.2.24. DMTinhTrangLDNN
Mô tả: Kiễu chuỗi ký tự, nhận các giá trị theo danh mục tình trạng lao động ở nước ngoài.
Bảng giá trị danh mục: Tham khảo phụ lục E.1.45
2.2.3.4.2.25. HTHuongCheDoBNN
Mô tả: Kiễu chuỗi ký tự, nhận các giá trị theo danh mục Hình thức hưởng chế độ bệnh nghề nghiệp.
Bảng giá trị danh mục: Tham khảo phụ lục E.1.46
2.2.3.4.2.26. NganhKT
Mô tả: Kiễu chuỗi ký tự, nhận các giá trị theo danh mục Hệ thống ngành kinh tế Việt Nam.
Bảng giá trị danh mục: Tham khảo phụ lục E.1.157
2.2.3.4.2.27. KhuVucKT
Mô tả: Kiễu chuỗi ký tự, nhận các giá trị theo danh mục Khu vực kinh tế.
Bảng giá trị danh mục: Tham khảo phụ lục E.1.158
2.2.3.4.2.28. ViTriVL
Mô tả: Kiễu chuỗi ký tự, nhận các giá trị theo danh mục Vị trí việc làm.
Bảng giá trị danh mục: Tham khảo phụ lục E.1.159
2.2.3.5. Phòng, chống tệ nạn xã hội
2.2.3.5.1. Cấu trúc dữ liệu
2.2.3.5.1.1. Thông tin Người nghiện ma túy và sau cai nghiện ma túy: NguoiNghienMaTuy
Tên cấu trúc: NguoiNghienMaTuy
Mô tả: Cấu trúc mô tả dữ liệu về thông tin người nghiện ma túy và sau cai nghiện ma túy.
| Tên thuộc tính | Số lượng | Cấu trúc(S)/kiểu(T) dữ liệu tham chiếu | Quy định tại mục | Ý nghĩa |
| CongDan | 1 | CongDan (S) | 2.2.1.1.1.1 | Thông tin cơ bản của công dân |
| HinhThucSDMT | 1 | HinhThucSDMT (T) | 2.2.3.5.2.1 | Hình thức sử dụng ma túy |
| ThoiDiemSDMT | 1 | ThoiGian (S) | 2.6.1.1 | Thời điểm bắt đầu sử dụng ma túy |
| LoaiMT | 0..1 | LoaiMT (T) | 2.2.3.5.2.2 | Loại ma túy sử dụng chủ yếu |
| SoLanCaiNghien | 1 | Số tự nhiên (T) | 0 | Đã cai nghiện (số lần) |
| BienPhapCaiNghien | 1 | BienPhapCaiNghien (T) | 2.2.3.5.2.3 | Biện pháp cai nghiện |
| SoLanKSK | 0..1 | Số tự nhiên (T) | 0 | Khám sức khỏe (số lần) |
| SoLanTuVan | 0..1 | Số tự nhiên (T) | 0 | Tư vấn cai nghiện (số lần) |
| SoLanHocNghe | 0..1 | Số tự nhiên (T) | 0 | Học nghề (số lần) |
| SoLanHocVH | 0..1 | Số tự nhiên (T) | 0 | Học văn hóa trong quá trình điều trị (số lần) |
| SoLanDungMethadone | 0..1 | Số tự nhiên (T) | 0 | Điều trị methadone |
| HoTroCNMT | 0..1 | HoTroCNMT (T) | 2.2.3.5.2.4 | Hỗ trợ người cai nghiện ma túy |
| SuDungMaTuy | 0..1 | Kiểu nhị phân(T) | 0 | Sử dụng ma túy |
| HinhThucSDMTCN | 0..1 | HinhThucSDMT (T) | 2.2.3.5.2.1 | Hình thức sử dụng ma túy trong quá trình cai nghiện |
| ChungNhanHTCaiNghien | 0..1 | Chuỗi ký tự (T) | 0 | Số chứng nhận hoàn thành cai nghiện |
| ThoiDiemHTCaiNghien | 0..1 | ThoiGian (S) | 2.6.1.1 | Thời điểm cấp chứng nhận hoàn thành cai nghiện |
| TaiNghien | 0..1 | Kiểu nhị phân(T) | 0 | Tái nghiện |
| HinhThucSDMTTN | 0..1 | HinhThucSDMT (T) | 2.2.3.5.2.1 | Hình thức sử dụng ma túy tái nghiện |
| HinhThucXuLy | 0..1 | HinhThucXuLy (T) | 2.2.3.5.2.5 | Hình thức xử lý |
2.2.3.5.2. Cấu trúc dữ liệu và kiểu dữ liệu tham chiếu
2.2.3.5.2.1. HinhThucSDMT
Mô tả: Kiểu chuỗi ký tự, nhận các giá trị theo danh mục hình thức sử dụng ma túy.
Bảng giá trị danh mục: Tham khảo phụ lục E.1.47
2.2.3.5.2.2. LoaiMT
Mô tả: Kiểu chuỗi ký tự, nhận các giá trị theo Danh mục loại ma túy.
Bảng giá trị danh mục: Tham khảo phụ lục E.1.48
2.2.3.5.2.3. BienPhapCaiNghien
Mô tả: Kiểu chuỗi ký tự, nhận các giá trị theo theo Danh mục biện pháp cai nghiện.
Bảng giá trị danh mục: Tham khảo phụ lục E.1.49
2.2.3.5.2.4. HoTroCNMT
Mô tả: Kiểu chuỗi ký tự, nhận các giá trị theo Danh mục hỗ trợ người cai nghiện ma túy
Bảng giá trị danh mục: Tham khảo phụ lục E.1.50
2.2.3.5.2.5. HinhThucXuLy
Mô tả: Kiểu chuỗi ký tự, nhận các giá trị theo Danh mục hình thức xử lý.
Bảng giá trị danh mục: Tham khảo phụ lục E.1.51.
2.2.3.6. Tham gia bảo hiểm xã hội
2.2.3.6.1. Cấu trúc dữ liệu
2.2.3.6.1.1. Thông tin người tham gia BHXH, BHYT, BHTN: NguoiThamGiaBaoHiem
Tên cấu trúc: NguoiThamGiaBaoHiem
Mô tả: Cấu trúc mô tả dữ liệu cá nhân tham gia bảo hiểm.
| Tên thuộc tính | Số lượng | Cấu trúc(S)/kiểu(T) dữ liệu tham chiếu | Quy định tại mục | Ý nghĩa |
| CongDan | 1 | CongDan (S) | 2.2.1.1.1.1 | Thông tin cơ bản của công dân |
| MaSoBHXH | 1 | Chuỗi ký tự (T) | 0 | Mã số bảo hiểm xã hội |
| ThamGiaBHXH | 0..1 | ThamGiaBHXH (S) | 2.2.3.6.2.1 | Thông tin tham gia bảo hiểm xã hội |
| ThamGiaBHTN | 0..1 | ThamGiaBHTN (S) | 2.2.3.6.2.2 | Thông tin tham gia bảo hiểm thất nghiệp |
| ThamGiaBHYT | 0..1 | ThamGiaBHYT (S) | 2.2.3.6.2.3 | Thông tin tham gia bảo hiểm y tế |
2.2.3.6.1.2. Quá trình đóng BHXH, BHYT, BHTN: QuaTrinhDongBH
Tên cấu trúc: QuaTrinhDongBH
Mô tả: Cấu trúc mô tả dữ liệu quá trình đóng BHXH, BHYT, BHTN của người tham gia bảo hiểm
| Tên thuộc tính | Số lượng | Cấu trúc(S)/kiểu(T) dữ liệu tham chiếu | Quy định tại mục | Ý nghĩa |
| CongDan | 1 | CongDan (S) | 2.2.1.1.1.1 | Thông tin cơ bản của công dân |
| GiaiDoan | 0..n | MucDong (S) | 2.2.3.6.2.4 | Quá trình đóng BHXH, BHYT, BHTN |
2.2.3.6.2. Cấu trúc dữ liệu và kiểu dữ liệu tham chiếu
2.2.3.6.2.1. ThamGiaBHXH
Cấu trúc mô tả dữ liệu chứa thông tin tham gia BHXH của người tham gia BHXH
| Tên thuộc tính | Số lượng | Cấu trúc(S)/kiểu(T) dữ liệu tham chiếu | Quy định tại mục | Ý nghĩa |
| LoaiDoiTuongBHXH | 1 | KhoiThongKe (T) | 2.2.3.6.2.8 | Mã loại đối tượng của người tham gia BHXH |
| PhuongThucDong | 0..1 | PhuongThucDong (T) | 2.2.3.6.2.7 | Phương thức đóng BHXH của người tham gia BHXH tại thời điểm chỉ định chia sẻ dữ liệu. |
| HinhThucThamGia | 0..1 | HinhThucThamGia (T) | 2.2.3.6.2.5 | Hình thức tham gia BHXH (Bắt buộc/ Tự nguyện) |
2.2.3.6.2.2. ThamGiaBHTN
Cấu trúc mô tả dữ liệu của thông tin tham gia BHTN của người tham gia bảo hiểm.
| Tên thuộc tính | Số lượng | Cấu trúc(S)/kiểu(T) dữ liệu tham chiếu | Quy định tại mục | Ý nghĩa |
| ThoiGianBaoLuu | 1 | Số tự nhiên (T) | 0 | Thời gian bảo lưu đóng BHTN được tính theo số tháng. |
| LoaiDoiTuongBHTN | 0..1 | KhoiThongKe (T) | 2.2.3.6.2.8 | Mã loại đối tượng của người tham gia BHTN |
2.2.3.6.2.3. ThamGiaBHYT
Cấu trúc mô tả dữ liệu của thông tin tham gia BHYT của người tham gia bảo hiểm
| Tên thuộc tính | Số lượng | Cấu trúc (S)/ kiểu (T) dữ liệu tham chiếu | Quy định tại mục | Ý nghĩa |
| MaThe | 1 | Chuỗi ký tự (T) | 0 | Mã thẻ BHYT theo quy định về định dạng của BHXHVN |
| LoaiDoiTuongBHYT | 0..1 | LoaiDoiTuongBHYT (T) | 2.2.3.6.2.6 | Loại đối tượng tham gia BHYT |
| MucHuonGBHYT | 0..1 | MaMucHuongBHYT (T) | 2.2.3.6.2.9 | Mã mức hưởng BHYT |
| ThoiDiemBatDau | 0..1 | ThoiGian (S) | 2.6.1.1 | Thời điểm thẻ BHYT bắt đầu có giá trị sử dụng |
| ThoiDiem5NamLienTuc | 0..1 | ThoiGian (S) | 2.6.1.1 | Thời điểm được hưởng chế độ 5 năm đóng BHYT liên tục |
| ThoiDiemHetHan | 0..1 | ThoiGian (S) | 2.6.1.1 | Thời điểm hết hạn sử dụng thẻ BHYT |
| NoiDangKyKCBBanDau | 0..1 | CoSoKhamChuaBenh (S) | 2.6.1.7 | Nơi đăng ký khám chữa bệnh ban đầu |
| NoiCapDoiTheBHYT | 0..1 | Chuỗi ký tự (T) | 0 | Nơi cấp, đổi thẻ BHYT |
2.2.3.6.2.4. MucDong
Cấu trúc mô tả dữ liệu đóng BHXH, BHYT, BHTN của người tham gia bảo hiểm.
| Tên thuộc tính | Số lượng | Cấu trúc(S)/kiểu(T) dữ liệu tham chiếu | Quy định tại mục | Ý nghĩa |
| ThongTinDonVi | 1 | Chuỗi ký tự (T) | 0 | Mã đơn vị do cơ quan BHXH quản lý của người sử dụng lao động đóng cho người lao động (cùng tham gia BHXH, BHTN, BHYT) |
| TuThangNam | 1 | ThangNam(T) | 2.6.2.12 | Mốc thời gian bắt đầu đóng. Kiểu dữ liệu chỉ có thành phần tháng, năm |
| DenThangNam | 1 | ThangNam(T) | 2.6.2.12 | Mốc thời gian kết thúc giai đoạn. Kiểu dữ liệu chỉ có thành phần tháng, năm |
| TrangThaiDong | 0..1 | Số tự nhiên (T) | 0 | Trạng thái đóng trên thực tế của người tham gia bảo hiểm. 0 = chưa đóng 1 = đã đóng 2 = không phải đóng (đối với trường hợp thai sản, nghỉ ốm... |
| CoquanBHXH | 0..1 | CoquanBHXH (S) | 2.6.1.8 | Cơ quan BHXH nhận đóng bảo hiểm của người tham gia |
| MucLuong | 1 | Số tự nhiên (T) | 0 | Mức lương của người tham gia bảo hiểm làm căn cứ đóng bảo hiểm (đồng) |
| NoiLamViec | 0..1 | Chuỗi ký tự (T) | 0 | Nơi làm việc của người cùng tham gia BHXH, BHYT. BHTN. |
| ViTriChucVu | 0..1 | Chuỗi ký tự (T) | 0 | Vị trí, Chức vụ của người tham gia ở từng thời điểm |
| PhuCapLuong | 0..1 | Số tự nhiên (T) | 0 | Phụ cấp lương đối với người tham gia theo chế độ tiền lương do người sử dụng lao động quyết định (đơn vị đồng) |
| NguoiThamGiaDong | 0..1 | Số tự nhiên (T) | 0 | Số tiền người tham gia bảo hiểm đóng (trong trường hợp tham gia BHXH tự nguyện hoặc tham gia BHYT theo hộ gia đình) (đồng) |
| HoTroDong | 0..1 | Số tự nhiên (T) | 0 | Số tiền được hỗ trợ đóng bổ sung được lấy từ nguồn ngân sách nhà nước hoặc các nguồn khác (đồng) |
| CacKhoanBoSung | 0..1 | Số tự nhiên (T) | 0 | Các khoản bổ sung khác theo quy định của pháp luật về lao động. |
| HeSoLuong | 0..1 | Số thập phân (T) | 0 | Hệ số lương đóng bảo hiểm |
| PCCV | 0..1 | Số thập phân (T) | 0 | Phụ cấp chức vụ |
| PCTN | 0..1 | Số tự nhiên (T) | 0 | Phụ cấp thâm niên nghề (%) |
| PCTNVK | 0..1 | Số tự nhiên (T) | 0 | Phụ cấp thâm niên vượt khung tính theo phần trăm (%) |
| PCKV | 0..1 | Số thập phân (T) | 0 | Phụ cấp khu vực |
| PCTC | 0..1 | Số tự nhiên (T) | 0 | Phụ cấp tái cử (%) |
| PCKH | 0..1 | Số thập phân (T) | 0 | Hệ số chênh lệch bảo lưu |
| LoaiDoiTuongBHYT | 0..1 | LoaiDoiTuongBHYT (T) | 2.2.3.6.2.6 | Loại đối tượng tham gia bảo hiểm y tế tại thời điểm đóng theo mức đóng của bản ghi này. |
| MucHuongBHYT | 0..1 | MaMucHuongBHYT (T) | 2.2.3.6.2.9 | Mã mức hưởng BHYT khi người tham gia bảo hiểm đóng để được quyền lợi theo mức hưởng này. |
2.2.3.6.2.5. HinhThucThamGia
Mô tả: Kiểu chuỗi ký tự, nhận các giá trị theo Danh mục hình thức tham gia BHXH.
Bảng giá trị danh mục: Tham khảo phụ lục E.1.52.
2.2.3.6.2.6. LoaiDoiTuongBHYT
Mô tả: Kiểu chuỗi ký tự với độ dài là 2 ký nhận giá trị theo Danh mục loại đối tượng tham gia BHYT.
Bảng giá trị danh mục: Tham khảo phụ lục E.1.53.
2.2.3.6.2.7. PhuongThucDong
Mô tả: Kiểu dữ kiệu là chuỗi ký tự, nhận các giá trị theo Danh mục Phương thức đóng BHXH.
Bảng giá trị danh mục: Tham khảo phụ lục E.1.54.
2.2.3.6.2.8. KhoiThongKe
Mô tả: Kiểu chuỗi ký tự, nhận các giá trị theo Danh mục khối thống kê quản lý của ngành BHXH Việt Nam.
Bảng giá trị danh mục: Tham khảo phụ lục E.1.55.
2.2.3.6.2.9. MaMucHuongBHYT
Mô tả: Kiểu chuỗi ký tự, nhận các giá trị theo Danh mục mức hưởng BHYT.
Bảng giá trị danh mục: Tham khảo phụ lục E.1.56.
2.2.3.7. Thông tin hưởng bảo hiểm xã hội
2.2.3.7.1. Cấu trúc dữ liệu
2.2.3.7.1.1. Quá trình hưởng BHXH: QuaTrinhHuongBHXH
Tên cấu trúc: QuaTrinhHuongBHXH
Mô tả: Cấu trúc mô tả dữ liệu của quá trình hưởng BHXH của người tham gia
| Tên thuộc tính | Số lượng | Cấu trúc(S)/kiểu(T) dữ liệu tham chiếu | Quy định tại mục | Ý nghĩa |
| CongDan | 1 | CongDan (S) | 2.2.1.1.1.1 | Thông tin cơ bản của công dân |
| GiaiDoan | 0..n | HuongBHXH (S) | 2.2.3.7.2.1 | Quá trình hưởng BHXH. Một người có thể được hưởng nhiều lần với nhiều loại hưởng khác nhau. |
2.2.3.7.1.2. Quá trình hưởng BHYT: QuaTrinhHuongBHYT
Tên cấu trúc: QuaTrinhHuongBHYT
Mô tả: Cấu trúc mô tả dữ liệu của quá trình hưởng của người tham gia BHYT
| Tên thuộc tính | Số lượng | Cấu trúc(S)/kiểu(T) dữ liệu tham chiếu | Quy định tại mục | Ý nghĩa |
| CongDan | 1 | CongDan (S) | 2.2.1.1.1.1 | Thông tin cơ bản của công dân |
| GiaiDoan | 0..n | HuongBHYT (S) | 2.2.3.7.2.2 | Quá trình hưởng BHYT |
2.2.3.7.1.3. Quá trình hưởng BHTN: QuaTrinhHuongBHTN
Tên cấu trúc: QuaTrinhHuongBHTN
Mô tả cấu trúc thông tin quá trình hưởng BHTN của người tham gia
| CongDan | 1 | CongDan (S) | 2.2.1.1.1.1 | Thông tin cơ bản của công dân |
| GiaiDoan | 0..n | HuongBHTN (S) | 2.2.3.7.2.3 | Quá trình hưởng BHTN |
2.2.3.7.2. Cấu trúc dữ liệu và kiểu dữ liệu tham chiếu
2.2.3.7.2.1. HuongBHXH
Cấu trúc mô tả dữ liệu hưởng BHXH của người tham gia BHXH
| Tên thuộc tính | Số lượng | Cấu trúc(S)/kiểu(T) dữ liệu tham chiếu | Quy định tại mục | Ý nghĩa |
| CheDoHuong | 1 | CheDoHuong (T) | 2.2.3.7.2.6 | Chế độ hưởng của người tham gia bảo hiểm |
| SoNamDong | 0..1 | Chuỗi ký tự(T) | 0 | Số năm đóng BHXH tại thời điểm hưởng |
| SoThangDong | 0..1 | Chuỗi ký tự(T) | 0 | Số tháng đóng BHXH tại thời điểm hưởng |
| ThoiDiemDauHuong | 1 | NgayThangNam(T) | 2.6.2.10 | Ngày bắt đầu hưởng BHXH |
| ThoiDiemThucHuong | 0..1 | NgayThangNam(T) | 2.6.2.10 | Ngày kết thúc hưởng BHXH |
| MucHuong | 1 | Chuỗi ký tự(T) | 0 | Mức hưởng BHXH theo giá trị (đồng) |
| QuaTrinhChiTra | 0..1 | QuaTrinhChiTra (S) | 2.2.3.7.2.4 | Từ tháng chi trả cho người tham gia BHXH theo chế độ hưởng |
| GhiChu | 0..1 | Chuỗi ký tự(T) | 0 | Ghi chú về nội dung hưởng BHXH |
2.2.3.7.2.2. HuongBHYT
Cấu trúc mô tả dữ liệu hưởng BHYT của người tham gia BHYT
| Tên thuộc tính | Số lượng | Cấu trúc(S)/kiểu(T) dữ liệu tham chiếu | Quy định tại mục | Ý nghĩa |
| LoaiDoiTuong | 1 | Chuỗi ký tự(T) | 0 | Loại đối tượng tham gia bảo hiểm y tế của người tham gia khi được hưởng |
| MaMucHuongBHYT | 1 | MaMucHuongBHYT (T) | 2.2.3.6.2.9 | Mã mức hưởng BHYT |
| NgayVaoVien | 1 | Ngày và giờ (T) | 2.6.2.17 | Thời điểm vào viện |
| NgayRaVien | 1 | Ngày và giờ (T) | 2.6.2.17 | Thời điểm ra viện |
| Benh | 0..n | LoaiBenh (S) | 2.2.7.1.2.1 | Bệnh điều trị của người tham gia BHYT |
| CoSoKhamChuaBenh | 0..1 | CoSoKhamChuaBenh (S) | 2.6.1.7 | Cơ sở khám chữa bệnh |
| MaKhoaDieuTri | 0..1 | Chuỗi ký tự(T) | 0 | MaKhoaDieuTri |
| NgayThanhToan | 0..1 | Ngày, giờ (T) | 2.6.2.17 | Ngày thanh toán |
| TinhTrangRaVien | 0..1 | Chuỗi ký tự(T) | 0 | Tình trạng của người tham gia BHYT khi xuất viện |
| TongSoTien | 0..1 | Số tự nhiên (T) | 0 | Tổng số tiền chi phí chữa trị bệnh cho người tham gia BHYT (đồng) |
| SoTienBHChiTra | 0..1 | Số tự nhiên (T) | 0 | Số tiền bảo hiểm chi trả (đồng) |
| SoTienBNChiTra | 0..1 | Số tự nhiên (T) | 0 | Số tiền người bệnh cùng chi trả (đồng) |
| SoTienChiNguonKhac | 0..1 | Số tự nhiên (T) | 0 | Số tiền chi từ nguồn khác (đồng) |
| NguonQuyChiTra | 0..1 | Chuỗi ký tự(T) | 0 | Nguồn quỹ chi trả |
2.2.3.7.2.3. HuongBHTN
Cấu trúc mô tả dữ liệu chứa thông tin hưởng BHTN của người tham gia BHTN
| Tên thuộc tính | Số lượng | Cấu trúc(S)/kiểu(T) dữ liệu tham chiếu | Quy định tại mục | Ý nghĩa |
| SoNamDong | 0..1 | Số tự nhiên (T) | 0 | Số năm đóng tại thời điểm hưởng |
| SoThangDong | 0..1 | Số tự nhiên (T) | 0 | Số tháng đóng tại thời điểm hưởng |
| HuongTuNgay | 1 | NgayThangNam(T) | 2.6.2.10 | Thời điểm bắt đầu hưởng |
| HuongDenNgay | 0..1 | NgayThangNam(T) | 2.6.2.10 | Thời điểm kết thúc hưởng |
| MucHuong | 1 | Số tự nhiên (T) | 0 | Mức hưởng BHTN theo giá trị (đồng) |
| CheDoHuong | 1 | CheDoHuong (T) | 2.2.3.7.2.1 | Chế độ hưởng của người tham gia bảo hiểm thất nghiệp |
| QuaTrinhChiTra | 0..1 | QuaTrinhChiTra (S) | 2.2.3.7.2.4 | Quá trình chi trả cho người tham gia BHTN theo chế độ hưởng |
| NoiNhan | 0..1 | Chuỗi ký tự(T) | 0 | Nơi nhận trợ cấp thất nghiệp |
| GhiChu | 0..1 | Chuỗi ký tự(T) | 0 | Ghi chú về nội dung hưởng BHXH |
| NghiDinhHuongBHTN | 1 | Chuỗi ký tự(T) | 0 | Nghị định hưởng BHTN |
| QuyetDinhHuongBHTN | 1 | QuyetDinh (S) | 2.6.1.4 | Quyết định hưởng BHTN |
2.2.3.7.2.4. QuaTrinhChiTra
Cấu trúc mô tả dữ liệu quá trình chi trả cho người tham gia BHXH theo thông tin hưởng
| Tên thuộc tính | Số lượng | Cấu trúc (S)/ kiểu (T) dữ liệu tham chiếu | Quy định tại mục | Ý nghĩa |
| ChiTra | 0..n | ChiTra (S) | 2.2.3.7.2.5 | Quá trình hưởng BHXH, BHTN. Một người có thể được hưởng nhiều lần với nhiều loại hưởng khác nhau. |
2.2.3.7.2.5. ChiTra
Cấu trúc mô tả dữ liệu về mỗi lần chi trả bảo hiểm xã hội hoặc bảo hiểm thất nghiệp
| Tên thuộc tính | Số lượng | Cấu trúc (S)/ kiểu (T) dữ liệu tham chiếu | Quy định tại mục | Ý nghĩa |
| ThangNam | 1 | ThangNam(T) | 2.6.2.12 | Chi trả cho người tham gia bảo hiểm của tháng được chỉ định |
| ThoiDiemChiTra | 0..1 | NgayThangNam(T) | 2.6.2.10 | Thời điểm chi trả cho người tham gia bảo hiểm: thời gian người tham gia ký nhận tiền hoặc thời điểm xuất lệnh chuyển khoản. |
| MucHuong | 1 | Số tự nhiên (T) | 0 | Số tiền được chi trả cho người tham gia bảo hiểm. |
| HinhThucChiTra | 0..1 | Chuỗi ký tự(T) | 0 | Hình thức chi trả cho người hưởng: Tiền mặt = TM; Chuyển khoản = CK |
| NguonQuyChiTra | 0..1 | Chuỗi ký tự(T) | 0 | Nguồn quỹ chi trả |
| TrangThai | 1 | Chuỗi ký tự(T) | 0 | Trạng thái chi trả “true” hoặc 1 = đã chi trả “false” hoặc 0 = chưa chi trả hoặc có sự cố khi chi trả |
2.2.3.7.2.6. CheDoHuong
Mô tả: Kiểu chuỗi ký tự, nhận các giá trị theo Danh mục mã các chế độ hưởng bảo hiểm. Bảng giá trị danh mục: Tham khảo phụ lục E.1.57.
2.2.3.8. Tình hình bạo lực gia đình
2.2.3.8.1. Cấu trúc dữ liệu
2.2.3.8.1.1. Tình trạng bạo lực gia đình: BaoLucGiaDinh
Tên cấu trúc: BaoLucGiaDinh
Mô tả: Cấu trúc mô tả dữ liệu về tình trạng bạo lực gia đình của cá nhân.
| Tên thuộc tính | Số lượng | Cấu trúc (S)/ kiểu (T) dữ liệu tham chiếu | Quy định tại mục | Ý nghĩa |
| CongDan | 1 | CongDan (S) | 2.2.1.1.1.1 | Thông tin cơ bản của công dân |
| LaNguoiBiBaoLuc | 1 | Kiểu nhị phân (T) | 0 | Cá nhân là người bị bạo lực gia đình |
| LaNguoiBaoLuc | 1 | Kiểu nhị phân (T) | 0 | Cá nhân có hành vi bạo lực gia đình |
| MoiQH | 1 | Chuỗi ký tự(T) | 0 | Mối quan hệ giữa người bị bạo lực gia đình với người có hành vi bạo lực gia đình |
| HanhViBaoLuc | 1 | HanhViBaoLuc (T) | 2.2.3.8.2.3 | Hành vi bạo lực đã thực hiện |
| DiaDiem | 1 | DiaChi (S) | 2.5.1.1 | Địa điểm xảy ra bạo lực gia đình |
| TinhTrang | 1 | Chuỗi ký tự (T) | 0 | Tình trạng hiện tại của người bị bạo lực gia đình |
| QuyetDinhCamTiepXuc | 0..n | QuyetDinhCamTiepXuc (S) | 2.2.3.8.2.1 | Quyết định cấm tiếp xúc với người bị bạo lực gia đình |
2.2.3.8.2. Cấu trúc dữ liệu và kiểu dữ liệu tham chiếu
2.2.3.8.2.1. QuyetDinhCamTiepXuc
Mô tả cấu trúc quyết định cấm tiếp xúc:
| Tên thuộc tính | Số lượng | Cấu trúc (S)/ kiểu (T) dữ liệu tham chiếu | Quy định tại mục | Ý nghĩa |
| ChuTheRaQuyetDinh | 1 | ChuTheRaQuyetDinh (T) | 2.2.3.8.2.2 | Chủ thể ra quyết định cấm tiếp xúc |
| ThoiGianCamTiepXuc | 1 | ThoiGian(S) | 2.6.1.1 | Thời gian cấm tiếp xúc |
| QuyetDinhCamTX | 1 | QuyetDinh (S) | 2.6.1.4 | Quyết định cấm tiếp xúc |
2.2.3.8.2.2. ChuTheRaQuyetDinh
Mô tả: Kiểu chuỗi ký tự, nhận các giá trị theo Danh mục chủ thể ra quyết định cấm tiếp xúc.
Bảng giá trị danh mục: Tham khảo phụ lục E.1.58.
2.2.3.8.2.3. HanhViBaoLuc
Mô tả: Kiểu chuỗi ký tự, nhận các giá trị theo Danh mục hành vi bạo lực gia đình.
Bảng giá trị danh mục: Tham khảo phụ lục E.1.59.
2.2.3.9. Văn hóa thể thao
2.2.3.9.1. Cấu trúc dữ liệu
2.2.3.9.1.1. Thành tích thể thao: TTTheThaoCN
Tên cấu trúc: TTTheThaoCN
Mô tả: Cấu trúc mô tả dữ liệu thành tích thể thao của cá nhân.
| Tên thuộc tính | Số lượng | Cấu trúc (S)/ kiểu (T) dữ liệu tham chiếu | Quy định tại mục | Ý nghĩa |
| CongDan | 1 | CongDan (S) | 2.2.1.1.1.1 | Thông tin cơ bản của công dân |
| TTTheThao | 0..n | TTTheThao (S) | 2.2.3.9.2.1 | Thành thích thể thao đạt được |
2.2.3.9.2. Cấu trúc dữ liệu và kiểu dữ liệu tham chiếu
2.2.3.9.2.1. TTTheThao
Cấu trúc mô tả dữ liệu chung về thành tích thể thao
| Tên thuộc tính | Số lượng | Cấu trúc (S)/ kiểu (T) dữ liệu tham chiếu | Quy định tại mục | Ý nghĩa |
| HuyChuong | 1 | Chuỗi ký tự (T) | 0 | Huy chương đạt được |
| NoiDungThi | 1 | Chuỗi ký tự (T) | 0 | Nội dung thi đấu |
| MaMonThi | 1 | Chuỗi ký tự (T) | 0 | Môn thi đấu |
| KyThiDau | 1 | TTKyThiDau (S) | 2.2.3.9.2.2 | Kỳ thi đấu |
2.2.3.9.2.2. TTKyThiDau
Cấu trúc mô tả dữ liệu của kỳ thi đấu
| Tên thuộc tính | Số lượng | Cấu trúc (S)/ kiểu (T) dữ liệu tham chiếu | Quy định tại mục | Ý nghĩa |
| KyThiDau | 1 | Chuỗi ký tự (T) | 0 | Kỳ thi đấu |
| Mota | 1 | Chuỗi ký tự (T) | 0 | Mô tả về kỳ thi đấu |
| ThoiGianBD | 1 | ThoiGian (S) | 2.6.1.1 | Thời gian bắt đầu |
| ThoiGianKT | 1 | ThoiGian (S) | 2.6.1.1 | Thời gian kết thúc |
| DiaDiem | 1 | Chuỗi ký tự (T) | 0 | Địa điểm diễn ra |
| MonTheThao | 1..n | DSMonTheThao (S) | 2.2.3.9.2.3 | Danh sách môn thể thao |
2.2.3.9.2.3. DSMonTheThao
Mô tả cấu trúc về danh sách môn thể thao
| Tên thuộc tính | Số lượng | Cấu trúc (S)/ kiểu (T) dữ liệu tham chiếu | Quy định tại mục | Ý nghĩa |
| MaMonTheThao | 1 | Chuỗi ký tự (T) | 0 | Mã môn thể thao |
| TenMonTheThao | 1 | Chuỗi ký tự (T) | 0 | Tên môn thể thao |
2.2.4. Thu nhập và thuế
2.2.4.1. Thông tin về thuế
2.2.4.1.1. Cấu trúc dữ liệu
2.2.4.1.1.1. Đăng ký thuế cho cá nhân: DangKyThueCaNhan
Tên cấu trúc: DangKyThueCaNhan
Mô tả: Cấu trúc mô tả dữ liệu đăng ký thuế cho cá nhân.
| Tên thuộc tính | Số lượng | Cấu trúc (S)/ kiểu (T) dữ liệu tham chiếu | Quy định tại mục | Ý nghĩa |
| CongDan | 1 | CongDan (S) | 2.2.1.1.1.1 | Thông tin cơ bản của công dân |
| MaSoThue | 1 | MaSoThue (T) | 2.2.4.1.2.1 | Mã số thuế cá nhân |
| CQChiTraThuNhap | 1 | Chuỗi ký tự (T) | 0 | Cơ quan chi trả thu nhập |
| CoQuanThueQL | 1 | Chuỗi ký tự (T) | 0 | Cơ quan thuế quản lý |
| LaNguoiPhuThuoc | 1 | Kiểu nhị phân (T) | 0 | Cá nhân là người phụ thuộc |
| MaSoThueNguoiCoThuNhap | 0..1 | MaSoThue (T) | 2.2.4.1.2.1 | Mã số thuế người có thu thập khai người phụ thuộc |
| QuanHeNguoiCoThuNhap | 0..1 | QuanHe(T) | 2.6.2.4 | Quan hệ với người có thu thập khai người phụ thuộc |
2.2.4.1.1.2. Số thuế của NNT: SoThueNNT
Tên cấu trúc: SoThueNNT
Mô tả: Cấu trúc mô tả dữ liệu sổ thuế của NNT.
| Tên thuộc tính | Số lượng | Cấu trúc (S)/ kiểu (T) dữ liệu tham chiếu | Quy định tại mục | Ý nghĩa |
| CongDan | 1 | CongDan (S) | 2.2.1.1.1.1 | Thông tin cơ bản của công dân |
| SoThue | 0..n | ThueCN (S) | 2.2.4.1.2.1 | Số thuế của người nộp thuế là cá nhân |
2.2.4.1.2. Cấu trúc dữ liệu và kiểu dữ liệu tham chiếu
2.2.4.1.2.1. ThueCN
Cấu trúc mô tả dữ liệu sổ thuế của người nộp thuế theo từng kỳ thuế.
| Tên thuộc tính | Số lượng | Cấu trúc (S)/ kiểu (T) dữ liệu tham chiếu | Quy định tại mục | Ý nghĩa |
| MaSoThue | 1 | MaSoThue (T) | 2.6.2.21 | Mã số thuế cá nhân |
| KyThue | 1 | KyThue (S) | 2.2.4.1.2.2 | Kỳ thuế |
| TieuMuc | 1 | TieuMuc (S) | 2.6.1.6 | Tiểu mục |
| Chuong | 1 | Chuỗi ký tự (T) | 0 | Chương |
| SoThuePhaiNop | 0..1 | Số tự nhiên (T) | 0 | Phải nộp |
| SoPhaiNopTruyThuXuPhat | 0..1 | Số tự nhiên (T) | 0 | Phải nộp theo truy thu, xử phạt |
| SoThueMienGiam | 0..1 | Số tự nhiên (T) | 0 | Miễn, giảm |
| SoXoaNo | 0..1 | Số tự nhiên (T) | 0 | Xóa nợ |
| SoThueDaNop | 0..1 | Số tự nhiên (T) | 0 | Đã nộp |
| SoDuocHoanNopThua | 0..1 | Số tự nhiên (T) | 0 | Được hoàn nộp thừa |
| SoDuocHoanKhauTru | 0..1 | Số tự nhiên (T) | 0 | Được hoàn khấu trừ |
| SoDaHoan | 0..1 | Số tự nhiên (T) | 0 | Đã hoàn |
2.2.4.1.2.2. KyThue
Cấu trúc mô tả dữ liệu của kỳ thuế
| Tên thuộc tính | Số lượng | Cấu trúc (S)/ kiểu (T) dữ liệu tham chiếu | Quy định tại mục | Ý nghĩa |
| TuNgay | 1 | ThoiGian(S) | 2.6.1.1 | Ngày bắt đầu của kỳ tính thuế phải nộp |
| DenNgay | 1 | ThoiGian(S) | 2.6.1.1 | Ngày kết thúc của kỳ tính thuế phải nộp |
2.2.4.2. Thu nhập từ hoạt động sản xuất, kinh doanh
2.2.4.2.1. Cấu trúc dữ liệu
2.2.4.2.1.1. Thông tin chung hộ kinh doanh: HoKinhDoanh
Tên cấu trúc: HoKinhDoanh
Mô tả: Cấu trúc mô tả dữ liệu thông tin chung hộ kinh doanh
| Tên thuộc tính | Số lượng | Cấu trúc (S)/ kiểu (T) dữ liệu tham chiếu | Quy định tại mục | Ý nghĩa |
| CongDan | 1 | CongDan (S) | 2.2.1.1.1.1 | Thông tin cơ bản của công dân |
| ChuTheThanhLapHKD | 1 | Chuỗi ký tự (T) | 0 | Chủ thể thành lập hộ kinh doanh (Cá nhân/ thành viên hộ kinh doanh) |
| TenHoKDCu | 0..1 | Chuỗi ký tự (T) | 0 | Tên hộ kinh doanh cũ |
| LyDoChamDut | 0..1 | Chuỗi ký tự (T) | 0 | Lý do chấm dứt |
| NganhNgheKDChinh | 1 | NganhNgheKD(S) | 2.6.1.3 | Ngành nghề kinh doanh chính |
| NganhNgheKDKhac | 0..n | NganhNgheKD(S) | 2.6.1.3 | Ngành nghề kinh doanh khác |
| NgayBatDau | 1 | NgayThangNam(T) | 2.6.2.10 | Ngày bắt đầu hoạt động |
| NgayChamDut | 1 | NgayThangNam(T) | 2.6.2.10 | Ngày chấm dứt |
| TenHoKD | 0..1 | Chuỗi ký tự (T) | 0 | Tên hộ kinh doanh |
| TongSoLD | 0..1 | Chuỗi ký tự (T) | 0 | Tổng số lao động (dự kiến) |
| TrangThai | 1 | Chuỗi ký tự (T) | 0 | Trạng thái hoạt động |
| VonKD | 1 | Chuỗi ký tự (T) | 0 | Vốn kinh doanh |
| TruSoHKD | 1 | ThongTinLienHe (S) | 2.6.1.5 | Thông tin liên hệ của trụ sở hộ kinh doanh |
| DiaDiemKDHKD | 0..n | DiaDiemKDHKD (S) | 2.2.4.2.2.1 | Địa điểm kinh doanh của hộ kinh doanh |
2.2.4.2.2. Cấu trúc và kiểu dữ liệu tham chiếu
2.2.4.2.2.1. DiaDiemKDHKD
Mô tả cấu trúc dữ liệu của địa điểm kinh doanh của hộ kinh doanh
| Tên thuộc tính | Số lượng | Cấu trúc (S)/ kiểu (T) dữ liệu tham chiếu | Quy định tại mục | Ý nghĩa |
| DiaChiDiaDiemKD | 1 | DiaChi (S) | 2.5.1.1 | Địa chỉ địa điểm kinh doanh |
| NgayBDHoatDong | 0..1 | NgayThangNam(T) | 2.6.2.10 | Ngày bắt đầu hoạt động của địa điểm kinh doanh (nếu có) |
2.2.4.3. Thu nhập từ tiền lương, tiền công
2.2.4.3.1. Cấu trúc dữ liệu
2.2.4.3.1.1. Lương theo hệ số: LuongNgachBac
Tên cấu trúc: LuongNgachBac
Mô tả: Cấu trúc mô tả dữ liệu lương theo hệ số.
| Tên thuộc tính | Số lượng | Cấu trúc (S)/ kiểu (T) dữ liệu tham chiếu | Quy định tại mục | Ý nghĩa |
| CongDan | 1 | CongDan (S) | 2.2.1.1.1.1 | Thông tin cơ bản của công dân |
| MaSo | 1 | Chuỗi ký tự (T) | 0 | Mã số ngạch/chức danh nghề nghiệp |
| NgayBoNhiem | 1 | ThoiGian (S) | 2.6.1.1 | Ngày bổ nhiệm ngạch/ chức danh nghề nghiệp |
| BacLuong | 1 | BacLuong (T) | 2.2.4.3.2.2 | Bậc lương theo vị trí việc làm trong quá trình lương |
| HeSoLuong | 1 | Số thập phân (T) | 0 | Hệ số lương |
| ThoiGianHuong | 1 | ThoiGianHuong (S) | 2.2.4.3.2.1 | Thời gian hưởng lương, phụ cấp |
| PhanTramHuongLuong | 1 | Số thập phân (T) | 0 | Phần trăm hưởng lương trong quá trình lương |
| PhuCapThamNien | 0..1 | Số thập phân (T) | 0 | Phần trăm hưởng phụ cấp thâm niên vượt khung trong quá trình lương |
| NgayPhuCapThamNien | 0..1 | ThoiGian (S) | 2.6.1.1 | Ngày hưởng phụ cấp thâm niên vượt khung trong quá trình lương |
2.2.4.3.1.2. Lương theo vị trí làm việc: LuongLamViec
Tên cấu trúc: LuongLamViec
Mô tả: Cấu trúc mô tả dữ liệu lương theo vị trí làm việc của cá nhân.
| Tên thuộc tính | Số lượng | Cấu trúc (S)/ kiểu (T) dữ liệu tham chiếu | Quy định tại mục | Ý nghĩa |
| CongDan | 1 | CongDan (S) | 2.2.1.1.1.1 | Thông tin cơ bản của công dân |
| ViTriViecLam | 0..1 | Chuỗi ký tự (T) | 0 | Vị trí việc làm |
| MaSo | 1 | Chuỗi ký tự (T) | 0 | Mã số |
| BacLuong | 1 | BacLuong (T) | 0 | Bậc lương theo vị trí việc làm trong quá trình lương |
| TienLuong | 1 | Số tự nhiên (T) | 0 | Lương theo mức tiền |
| ThoiGianHuong | 1 | ThoiGianHuong (S) | 2.2.4.3.2.1 | Thời gian hưởng lương, phụ cấp |
| PhanTramHuongLuong | 1 | Số thập phân (T) | 0 | Phần trăm hưởng lương trong quá trình lương |
| PhuCapThamNien | 0..1 | Số thập phân (T) | 0 | Phần trăm hưởng phụ cấp thâm niên vượt khung trong quá trình lương |
| NgayPhuCapThamNien | 0..1 | ThoiGian (S) | 2.6.1.1 | Ngày hưởng phụ cấp thâm niên vượt khung trong quá trình lương |
2.2.4.3.1.3. Phụ cấp: PhuCap
Tên cấu trúc: PhuCap
Mô tả: Mô tả cấu trúc phụ cấp của cá nhân
| Tên thuộc tính | Số lượng | Cấu trúc (S)/ kiểu (T) dữ liệu tham chiếu | Quy định tại mục | Ý nghĩa |
| CongDan | 1 | CongDan (S) | 2.2.1.1.1.1 | Thông tin cơ bản của công dân |
| PhuCapChucVu | 0..1 | Số tự nhiên (T) | 0 | Phụ cấp chức vụ |
| PhuCapKiemNhiem | 0..1 | Số tự nhiên (T) | 0 | Phụ cấp kiêm nhiệm |
| PhuCapKhac | 0..1 | Số tự nhiên (T) | 0 | Phụ cấp khác |
2.2.4.3.1.4. Thu nhập chịu thuế từ tiền lương tiền công: ThuNhapChiuThueTLTC
Tên cấu trúc: ThuNhapChiuThueTLTC
Mô tả: Cấu trúc mô tả dữ liệu thu nhập chịu thuế từ tiền lương tiền công của NNT.
| Tên thuộc tính | Số lượng | Cấu trúc (S)/ kiểu (T) dữ liệu tham chiếu | Quy định tại mục | Ý nghĩa |
| CongDan | 1 | CongDan (S) | 2.2.1.1.1.1 | Thông tin cơ bản của công dân |
| TuNgay | 1 | ThoiGian (S) | 2.6.1.1 | Kỳ tính thuế |
| DenNgay | 1 | ThoiGian (S) | 2.6.1.1 | Kỳ tính thuế |
| ThuNhapChiuThue | 1 | ThuNhapChiuThue (S) | 2.2.4.3.2.3 | Thu nhập chịu thuế |
| CacKhoanGiamTru | 0..1 | CacKhoanGiamTru (S) | 2.2.4.3.2.4 | Các khoản giảm trừ |
| ThuNhapTinhThue | 1 | Số tự nhiên (T) | 0 | Thu nhập tính thuế |
2.2.4.3.2. Cấu trúc dữ liệu và kiểu dữ liệu tham chiếu
2.2.4.3.2.1. ThoiGianHuong
Mô tả cấu trúc của thời gian hưởng lương, phụ cấp
| Tên thuộc tính | Số lượng | Cấu trúc (S)/ kiểu (T) dữ liệu tham chiếu | Quy định tại mục | Ý nghĩa |
| TuNgay | 1 | ThoiGian(S) | 2.6.1.1 | Thời gian bắt đầu |
| DenNgay | 0..1 | ThoiGian(S) | 2.6.1.1 | Thời gian kết thúc |
2.2.4.3.2.2. BacLuong
Mô tả: Kiểu chuỗi ký tự có độ dài là 2 ký tự nhận giá trị bậc lương quy định tại Nghị định số 204/2004/NĐ-CP.
Bảng giá trị danh mục: Tham khảo phụ lục E.1.60
2.2.4.3.2.3. ThuNhapChiuThue
Cấu trúc mô tả dữ liệu thu nhập chịu thuế của cá nhân:
| Tên thuộc tính | Số lượng | Cấu trúc (S)/ kiểu (T) dữ liệu tham chiếu | Quy định tại mục | Ý nghĩa |
| TongTNCTVN | 1 | Số tự nhiên (T) | 0 | Tổng thu nhập chịu thuế phát sinh tại Việt Nam |
| TNCTGIam | 0..1 | Số tự nhiên (T) | 0 | Thu nhập chịu thuế phát sinh tại Việt Nam được miễn giảm theo Hiệp định (nếu có) |
| TongTNCTNuocNgoai | 0..1 | Số tự nhiên (T) | 0 | Tổng thu nhập chịu thuế phát sinh ngoài Việt Nam |
2.2.4.3.2.4. CacKhoanGiamTru
Cấu trúc mô tả dữ liệu các khoản giảm trừ cho cá nhân:
| Tên thuộc tính | Số lượng | Cấu trúc (S)/ kiểu (T) dữ liệu tham chiếu | Quy định tại mục | Ý nghĩa |
| SoNguoiPhuThuoc | 0..1 | Số tự nhiên (T) | 0 | Số người phụ thuộc |
| TNCTGiamNPT | 0..1 | Số tự nhiên (T) | 0 | Thu nhập được giảm trừ cho những người phụ thuộc được giảm trừ |
| TNCTGiamTuThien | 0..1 | Số tự nhiên (T) | 0 | Từ thiện, nhân đạo, khuyến học |
| TNCTGiamDongBH | 0..1 | Số tự nhiên (T) | 0 | Các khoản đóng bảo hiểm được trừ |
| TNCTGiamDongQuyHuuTri | 0..1 | Số tự nhiên (T) | 0 | Khoản đóng quỹ hưu trí tự nguyện được trừ |
2.2.4.4. Thu nhập khác
2.2.4.4.1. Cấu trúc dữ liệu
2.2.4.4.1.1. Thu nhập khác: ThuNhapKhac
Tên cấu trúc: ThuNhapKhac
Mô tả: Cấu trúc mô tả dữ liệu thu nhập khác của cá nhân.
| Tên thuộc tính | Số lượng | Cấu trúc (S)/ kiểu (T) dữ liệu tham chiếu | Quy định tại mục | Ý nghĩa |
| CongDan | 1 | CongDan (S) | 2.2.1.1.1.1 | Thông tin cơ bản của công dân |
| MaSoThue | 1 | MaSoThue (T) | 2.6.2.21 | Mã số thuế cá nhân |
| KyThue | 1 | KyThue (S) | 2.2.4.1.2.2 | Kỳ thuế |
| CacKhoanThuNhapKhac | 0..n | CacKhoanThuNhapKhac (S) | 2.2.4.4.2.3 | Các khoản thu nhập khác |
| CoTucLoiTuc | 0..n | CoTucLoiTuc (S) | 2.2.4.4.2.2 | Thông tin chi tiết về các cổ tức, lợi tức nhận được |
2.2.4.4.2. Cấu trúc dữ liệu và kiểu dữ liệu tham chiếu
2.2.4.4.2.1. LoaiThuNhap
Mô tả: Kiểu chuỗi ký tự giới hạn 2 ký tự số giá trị trong danh mục loại thu nhập.
Bảng giá trị danh mục: Tham khảo phụ lục E.1.61.
2.2.4.4.2.2. CoTucLoiTuc
Cấu trúc mô tả dữ liệu cổ tức, lợi tức nhận được của cá nhân.
| Tên thuộc tính | Số lượng | Cấu trúc (S)/ kiểu (T) dữ liệu tham chiếu | Quy định tại mục | Ý nghĩa |
| ToChucPhatHanh | 1 | Chuỗi ký tự (T) | 0 | Tổ chức phát hành |
| MaChungKhoan | 1 | Chuỗi ký tự (T) | 0 | Mã chứng khoán |
| MenhGia | 1 | Số tự nhiên (T) | 0 | Mệnh giá chứng khoán |
| SoluongCK | 1 | Số tự nhiên (T) | 0 | Số lượng chứng khoán |
| GiaTriCoTucLoiTuc | 1 | Số tự nhiên (T) | 0 | Tổng giá trị cổ tức (hoặc lợi tức được chia theo mệnh giá |
| GiaTriTheoSoSach | 1 | Số tự nhiên (T) | 0 | Tổng giá trị theo giá sổ sách kế toán (hoặc theo giá thị trường) |
2.2.4.4.2.3. CacKhoanThuNhapKhac
Cấu trúc mô tả dữ liệu về thu nhập từ các loại thu nhập khác như: thu nhập từ đầu tư vốn, chuyển nhượng vốn, bản quyền, nhượng quyền thương mại, trúng thưởng; từ quà tặng, thừa kế không phải là bất động sản;
| Tên thuộc tính | Số lượng | Cấu trúc (S)/ kiểu (T) dữ liệu tham chiếu | Quy định tại mục | Ý nghĩa |
| TenToChucChiTra | 1 | Chuỗi ký tự (T) | 0 | Tên Cơ quan, tổ chức chi trả thu nhập cho NNT |
| LoaiThuNhap | 1..n | LoaiThuNhap (T) | 2.2.4.4.2.1 | Loại thu nhập |
| DThuThuNhapTinhThue | 1..n | Số tự nhiên (T) | 0 | Doanh thu hoặc thu nhập |
2.2.5. Năng lực và trình độ
2.2.5.1. Đánh giá chuẩn và kỹ năng
2.2.5.1.1. Cấu trúc dữ liệu
2.2.5.1.1.1. Đánh giá chuẩn nghề nghiệp: DanhGiaChuanNgheNghiep
Tên cấu trúc: DanhGiaChuanNgheNghiep
Mô tả: Cấu trúc mô tả dữ liệu đánh giá chuẩn nghề nghiệp của cá nhân.
| Tên thuộc tính | Số lượng | Cấu trúc (S)/ kiểu (T) dữ liệu tham chiếu | Quy định tại mục | Ý nghĩa |
| CongDan | 1 | CongDan (S) | 2.2.1.1.1.1 | Thông tin cơ bản của công dân |
| LoaiNgheNghiep | 1 | NgheNghiep(T) | 2.6.2.19 | Loại nghề nghiệp |
| CapDanhGia | 1 | Chuỗi ký tự (T) | 0 | Cấp đánh giá |
| NgayDanhGia | 1 | ThoiGian(S) | 2.6.1.1 | Ngày đánh giá xếp loại |
| XepLoaiDanhGia | 1 | Chuỗi ký tự (T) | 0 | Xếp loại đánh giá |
2.2.5.2. Danh hiệu được phong tặng
2.2.5.2.1. Cấu trúc dữ liệu
2.2.5.2.1.1. Danh hiệu được phong tặng: DanhHieuDuocPhongTang
Tên cấu trúc: DanhHieuDuocPhongTang
Mô tả: Cấu trúc mô tả dữ liệu danh hiệu được phong tặng của cá nhân
| Tên thuộc tính | Số lượng | Cấu trúc (S)/ kiểu (T) dữ liệu tham chiếu | Quy định tại mục | Ý nghĩa |
| CongDan | 1 | CongDan (S) | 2.2.1.1.1.1 | Thông tin cơ bản của công dân |
| TenDanhHieu | 1 | Chuỗi ký tự (T) | 0 | Tên danh hiệu |
| LinhVuc | 1 | Chuỗi ký tự (T) | 0 | Lĩnh vực |
| CapHang | 0..1 | CapHang (T) | 2.2.5.2.2.1 | Cấp hạng |
| ThanhTich | 1 | Chuỗi ký tự (T) | 0 | Thành tích đạt được |
| QuyetDinhPhongTang | 1 | QuyetDinh (S) | 2.6.1.4 | Quyết định phong tặng |
2.2.5.2.2. Cấu trúc và kiểu dữ liệu tham chiếu
2.2.5.2.2.1. CapHang
Mô tả: Kiểu chuỗi ký tư, nhận các giá trị theo danh mục cấp hạng.
Bảng giá trị danh mục: Tham khảo phụ lục E.1.62
2.2.5.3. Thông tin khen thưởng, kỷ luật
2.2.5.3.1. Cấu trúc dữ liệu
2.2.5.3.1.1. Khen thưởng: KhenThuong
Tên cấu trúc: KhenThuong
Mô tả: Cấu trúc mô tả dữ liệu khen thưởng của cá nhân
| Tên thuộc tính | Số lượng | Cấu trúc (S)/ kiểu (T) dữ liệu tham chiếu | Quy định tại mục | Ý nghĩa |
| CongDan | 1 | CongDan (S) | 2.2.1.1.1.1 | Thông tin cơ bản của công dân |
| Nam | 1 | ThoiGian(S) | 2.6.1.1 | Năm khen thưởng |
| XepLoaiChuyenMon | 0..n | XepLoaiChuyenMon (T) | 2.2.5.3.2.4 | Xếp loại chuyên môn |
| XepLoaiThiDua | 0..n | XepLoaiThiDua(T) | 2.2.5.3.2.5 | Xếp loại thi đua |
| HinhThucKhenThuong | 1 | HinhThucKhenThuong (T) | 2.2.5.3.2.2 | Hình thức khen thưởng |
| CapKhenThuong | 0..1 | Chuỗi ký tự (T) | 0 | Cấp khen thưởng |
| MaLoaiKhenThuong | 0..1 | LoaiKhenThuong (T) | 2.2.5.3.2.1 | Mã Loại khen thưởng |
| ThanhTichKhenThuong | 0..1 | Chuỗi ký tự (T) | 0 | Thành tích thi đua, khen thưởng |
| QuyetDinhKhenThuong | 1 | QuyetDinh (S) | 2.6.1.4 | Quyết định khen thưởng |
| NoiDungKhenThuong | 1 | Chuỗi ký tự (T) | 0 | Nội dung khen thưởng |
2.2.5.3.1.2. Kỷ luật: KyLuat
Tên cấu trúc: KyLuat
Mô tả: Cấu trúc mô tả dữ liệu kỷ luật của cá nhân.
| Tên thuộc tính | Số lượng | Cấu trúc (S)/ kiểu (T) dữ liệu tham chiếu | Quy định tại mục | Ý nghĩa |
| CongDan | 1 | CongDan (S) | 2.2.1.1.1.1 | Thông tin cơ bản của công dân |
| CapKyLuat | 1 | Chuỗi ký tự (T) | 0 | Cấp kỷ luật |
| LyDoKyLuat | 1 | Chuỗi ký tự (T) | 0 | Lý do |
| MaLoaiKyLuat | 1 | Chuỗi ký tự (T) | 0 | Mã Loại kỷ luật |
| HanhViKyLuat | 0..1 | Chuỗi ký tự (T) | 0 | Hành vi vi phạm chính |
| HinhThucKyLuat | 0..n | HinhThucKyLuat (T) | 2.2.5.3.2.3 | Hình thức |
| QuyetDinhKyLuat | 1 | QuyetDinh (S) | 2.6.1.4 | Quyết định khen thưởng |
| TuNgay | 0..1 | ThoiGian (S) | 2.6.1.1 | Năm/tháng hoặc năm/tháng/ngày bắt đầu bị kỷ luật |
| DenNgay | 0..1 | ThoiGian (S) | 2.6.1.1 | Năm/tháng hoặc năm/tháng/ngày kết thúc bị kỷ luật |
2.2.5.3.2. Cấu trúc dữ liệu và kiểu dữ liệu tham chiếu
2.2.5.3.2.1. LoaiKhenThuong
Mô tả: Kiểu chuỗi ký tự, nhận các giá trị theo Danh mục loại khen thưởng.
Bảng giá trị danh mục: Tham khảo phụ lục E.1.63.
2.2.5.3.2.2. HinhThucKhenThuong
Mô tả: Kiểu chuỗi ký tự có độ dài là 2 ký tự số nhận giá trị theo danh mục hình thức khen thưởng.
Bảng giá trị danh mục: Tham khảo phụ lục E.1.64.
2.2.5.3.2.3. HinhThucKyLuat
Mô tả: Kiểu chuỗi ký tự có độ dài là 2 ký tự số nhận giá trị mã theo danh mục hình thức kỷ luật.
Bảng giá trị danh mục: Tham khảo phụ lục E.1.65.
2.2.5.3.2.4. XepLoaiChuyenMon
Mô tả: Kiểu chuỗi ký tự có độ dài là 2 ký tự số nhận giá trị theo danh mục xếp loại chuyên môn.
Bảng giá trị danh mục: Tham khảo phụ lục E.1.66.
2.2.5.3.2.5. XepLoaiThiDua
Mô tả: Kiểu chuỗi ký tự, nhận các giá trị theo danh mục thi đua khen thưởng.
Bảng giá trị danh mục: Tham khảo phụ lục E.1.67.
2.2.5.4. Trình độ chung
2.2.5.4.1. Cấu trúc dữ liệu
2.2.5.4.1.1. Trình độ: TrinhDo
Tên cấu trúc: TrinhDo
Mô tả: Cấu trúc mô tả dữ liệu trình độ chung của cá nhân
| Tên thuộc tính | Số lượng | Cấu trúc (S)/ kiểu (T) dữ liệu tham chiếu | Quy định tại mục | Ý nghĩa |
| CongDan | 1 | CongDan (S) | 2.2.1.1.1.1 | Thông tin cơ bản của công dân |
| TrinhDoHV | 0..1 | TrinhDoHV (T) | 2.2.5.4.2.1 | Trình độ học vấn |
| TrinhDoNgoaiNgu | 0..1 | TrinhDoNgoaiNgu(T) | 2.2.5.4.2.2 | Trình độ ngoại ngữ |
| TrinhDoCMKT | 0..1 | TrinhDoCMKT (T) | 2.2.5.4.2.3 | Trình độ chuyên môn |
| TrinhDoKhac | 0..1 | Chuỗi ký tự (T) | 0 | Trình độ khác |
| TrinhDoLLCT | 0..1 | TrinhDoLLCT(T) | 2.2.5.4.2.4 | Trình độ lý luận chính trị |
| TrinhDoQL | 0..1 | Chuỗi ký tự (T) | 0 | Trình độ quản lý |
| TrinhDoTinHoc | 0..1 | TrinhDoTinHoc(T) | 2.2.5.4.2.5 | Trình độ ứng dụng CNTT/ Tin học |
| TrinhDoKyNangNghe | 0..1 | TrinhDoKNN(T) | 2.2.5.4.2.8 | Trình độ kỹ năng nghề |
| CapTrinhDoDayNghe | 0..1 | Chuỗi ký tự (T) | 0 | Cấp trình độ giảng dạy nghề |
| TrinhDoNVSP | 0..1 | TrinhDoNVSP(T) | 2.2.5.4.2.7 | Trình độ nghiệp vụ sư phạm dạy nghề |
| HocHamHocVi | 0..1 | DMHocHamHocVi(T) | 2.2.5.4.2.6 | Học hàm, học vị |
| NamDatHocVi | 0..1 | ThoiGian (S) | 2.6.1.1 | Năm đạt học vị |
2.2.5.4.2. Cấu trúc dữ liệu và kiểu dữ liệu tham chiếu
2.2.5.4.2.1. TrinhDoHV
Mô tả: Kiểu chuỗi ký tự giới hạn 1 ký tự số theo các giá trị Danh mục trình độ học vấn.
Bảng giá trị danh mục: Tham khảo phụ lục E.1.68.
2.2.5.4.2.2. TrinhDoNgoaiNgu
Mô tả: Kiểu chuỗi ký tự, nhận các giá trị theo Danh mục trình độ ngoại ngữ.
Bảng giá trị danh mục: Tham khảo phụ lục E.1.69.
2.2.5.4.2.3. TrinhDoCMKT
Mô tả: Kiểu chuỗi ký tự giới hạn 1 ký tự số theo các giá trị của Danh mục trình độ chuyên môn kỹ thuật.
Bảng giá trị danh mục: Tham khảo phụ lục E.1.70.
2.2.5.4.2.4. TrinhDoLLCT
Mô tả: Kiểu chuỗi ký tự, nhận các giá trị theo Danh mục trình độ lý luận chính trị.
Bảng giá trị danh mục: Tham khảo phụ lục E.1.71.
2.2.5.4.2.5. TrinhDoTinHoc
Mô tả: Kiểu chuỗi ký tự, nhận giá trị theo Danh mục trình độ tin học.
Bảng giá trị danh mục: Tham khảo phụ lục E.1.72.
2.2.5.4.2.6. DMHocHamHocVi
Mô tả: Kiểu chuỗi ký tự, nhận các giá trị theo Danh mục học hàm, học vị.
Bảng giá trị danh mục: Tham khảo phụ lục E.1.73.
2.2.5.4.2.7. TrinhDoNVSP
Mô tả: Kiểu chuỗi ký tự giới hạn 1 ký tự số theo các giá trị của danh mục trình độ nghiệp vụ sư phạm.
Bảng giá trị danh mục: Tham khảo phụ lục E.1.74.
2.2.5.4.2.8. TrinhDoKNN
Mô tả: Kiểu chuỗi ký tự giới hạn 1 ký tự số theo các giá trị của danh mục trình độ kỹ năng nghề.
Bảng giá trị danh mục: Tham khảo phụ lục E.1.75.
2.2.5.5. Văn bằng, chứng chỉ
2.2.5.5.1. Cấu trúc dữ liệu
2.2.5.5.1.1. Văn bằng, chứng chỉ: VanBangChungChi
Tên cấu trúc: VanBangChungChi
Mô tả: Cấu trúc mô tả dữ liệu văn bằng, chứng chỉ của cá nhân.
| Tên thuộc tính | Số lượng | Cấu trúc (S)/ kiểu (T) dữ liệu tham chiếu | Quy định tại mục | Ý nghĩa |
| CongDan | 1 | CongDan (S) | 2.2.1.1.1.1 | Thông tin cơ bản của công dân |
| LoaiVanBangCC | 0..1 | Chuỗi ký tự (T) | 0 | Loại văn bằng, chứng chỉ |
| HangTotNghiep | 0..1 | Chuỗi ký tự (T) | 0 | Hạng tốt nghiệp |
| ChuongTrinhDaoTao | 0..1 | Chuỗi ký tự (T) | 0 | Chương trình đào tạo |
| HinhThucDaoTao | 0..1 | HinhThucDaoTao (T) | 2.6.2.15 | Hình thức đào tạo |
| NuocDaoTao | 0..1 | QuocGia (T) | QCVN 109:2017/BTT TT | Nước đào tạo |
| CoSoDaoTao | 1 | CoSoDaoTao (T) | 2.2.5.5.2.2 | Cơ sở đào tạo |
| LoaiTotNghiep | 0..1 | DMTotNghiep (T) | 2.2.5.5.2.1 | Loại tốt nghiệp |
| NganhDaoTao | 0..1 | NganhDaoTao (T) | 2.6.2.14 | Ngành đào tạo |
| TrinhDoDaoTao | 0..1 | TrinhDoDaoTao (T) | 2.6.2.16 | Trình độ được đào tạo |
| ThoiGianBDDaoTao | 1 | ThoiGian (S) | 2.6.1.1 | Thời gian bắt đầu đào tạo |
| ThoiGianKTDaoTao | 1 | ThoiGian (S) | 2.6.1.1 | Thời gian kết thúc đào tạo |
| NamTN | 1 | Chuỗi ký tự (T) | 0 | Năm tốt nghiệp |
| NgayQDHocVi | 0..1 | Thoigian (S) | 2.6.1.1 | Ngày ban hành quyết định học vị tiến sĩ/ thạc sĩ |
| NgayBaoVe | 0..1 | Thoigian (S) | 2.6.1.1 | Ngày bảo vệ |
| NgayCapVanBangCC | 1 | Thoigian (S) | 2.6.1.1 | Ngày cấp bằng |
| SoHieuVanBangCC | 1 | Chuỗi ký tự(T) | 0 | Số hiệu văn bằng |
| SoQDCongNhanHocVi | 0..1 | Chuỗi ký tự (T) | 0 | Số quyết định công nhận học vị tiến sĩ/ thạc sĩ |
| TenLuanVan | 0..1 | Chuỗi ký tự (T) | 0 | Tên luận văn/luận án |
| SoQuyetDinhTN | 0..1 | Chuỗi ký tự (T) | 0 | Số quyết định tốt nghiệp |
| SoVaoSoGoc | 1 | Chuỗi ký tự (T) | 0 | Số vào sổ gốc cấp văn bằng |
| TenDVCapVanBangCC | 1 | Chuỗi ký tự (T) | 0 | Tên đơn vị cấp bằng |
| TenVanBangCC | 0..1 | Chuỗi ký tự (T) | 0 | Tên văn bằng |
2.2.5.5.2. Cấu trúc dữ liệu và kiểu dữ liệu tham chiếu
2.2.5.5.2.1. DMTotNghiep
Mô tả: Kiểu chuỗi ký tự, nhận các giá trị theo danh mục loại tốt nghiệp.
Bảng giá trị danh mục: Tham khảo phụ lục E.1.76.
2.2.5.5.2.2. CoSoDaoTao
Mô tả: Kiểu chuỗi ký tự, nhận các giá trị theo danh mục cơ sở đào tạo.
Bảng giá trị danh mục: Tham khảo phụ lục E.1.77.
2.2.6. Giáo dục, nghiên cứu
2.2.6.1. Nghiên cứu và phát triển KHCN
2.2.6.1.1. Cấu trúc dữ liệu
2.2.6.1.1.1. Công bố khoa học và công nghệ, sáng chế và giải pháp hữu ích: KhoaHocCNSangCheGP
Tên cấu trúc: KhoaHocCNSangCheGP
Mô tả: Cấu trúc mô tả dữ liệu công bố khoa học và công nghệ, sáng chế và giải pháp hữu ích của cá nhân.
| Tên thuộc tính | Số lượng | Cấu trúc /kiểu dữ liệu tham chiếu | Quy định tại mục | Ý nghĩa |
| CongDan | 1 | CongDan (S) | 2.2.1.1.1.1 | Thông tin cơ bản của công dân |
| LoaiCongBo | 1 | LoaiCongBo (T) | 2.2.6.1.2.1 | Loại công bố |
| TenCongBo | 1 | Chuỗi ký tự (T) | 0 | Tên sách chuyên khảo hoặc tên bài báo hoặc bài tham gia kỷ yếu hội nghị, hội thảo được công bố. |
2.2.6.1.1.2. Nhiệm vụ khoa học công nghệ: NhiemVuKHCN
Tên cấu trúc: NhiemVuKHCN
Mô tả: Cấu trúc mô tả dữ liệu nhiệm vụ khoa học công nghệ của cá nhân.
| Tên thuộc tính | Số lượng | Cấu trúc (S)/ kiểu (T) dữ liệu tham chiếu | Quy định tại mục | Ý nghĩa |
| CongDan | 1 | CongDan (S) | 2.2.1.1.1.1 | Thông tin cơ bản của công dân |
| TenNhiemVu | 1 | Chuỗi ký tự (T) | 0 | Tên thông tin về các nhiệm vụ khoa học và công nghệ đã chủ trì, tham gia nghiên cứu. |
| VaiTroThamGia | 1 | VaiTroThamGia (T) | 2.2.6.1.2.2 | Vai trò tham gia nhiệm vụ khoa học và công nghệ được gán mã như sau: - Mã CN: Chủ nhiệm - Mã TV: Thành viên chính |
| ThoiGianBD | 1 | ThoiGian (S) | 2.6.1.1 | Năm bắt đầu |
| ThoiGianKT | 0..1 | ThoiGian (S) | 2.6.1.1 | Năm kết thúc |
2.2.6.1.1.3. Tham gia hoạt động khoa học công nghệ: ThamGiaHoatDongKHCN
Tên cấu trúc: ThamGiaHoatDongKHCN
Mô tả: Cấu trúc mô tả dữ liệu tham gia hoạt động khoa học công nghệ của cá nhân
| Tên thuộc tính | Số lượng | Cấu trúc(S)/kiểu(T) dữ liệu tham chiếu | Quy định tại mục | Ý nghĩa |
| CongDan | 1 | CongDan (S) | 2.2.1.1.1.1 | Thông tin cơ bản của công dân |
| MaDDCanBoKHCN | 1 | Chuỗi ký tự (T) | 0 | Thông tin về mã định danh điện tử của cán bộ nghiên cứu khoa học và phát triển công nghệ được quy định cụ thể lại khoản 2 Điều 10 của Thông tư số 05/2021/TT-BKHCN. |
| ChucDanhKHCN | 1 | Chuỗi ký tự (T) | 0 | Chức danh khoa học công nghệ |
| Nam | 1 | ThoiGian (S) | 2.6.1.1 | Năm được phong chức danh |
| LinhVucNghienCuuKHCN | 1 | LinhVucNghienCuuKHCN (T) | 2.2.6.1.2.3 | Lĩnh vực nghiên cứu khoa học công nghệ |
2.2.6.1.2. Cấu trúc dữ liệu và kiểu dữ liệu tham chiếu
2.2.6.1.2.1. LoaiCongBo
Mô tả: Kiểu chuỗi ký, nhận các giá trị theo danh mục loại công bố.
Bảng giá trị danh mục: Tham khảo phụ lục E.1.78.
2.2.6.1.2.2. VaiTroThamGia
Mô tả: Kiểu chuỗi ký tự, nhận các giá trị theo danh mục vai trò tham gia nghiên cứu khoa học.
Bảng giá trị danh mục: Tham khảo phụ lục E.1.79.
2.2.6.1.2.3. LinhVucNghienCuuKHCN
Mô tả: Kiểu chuỗi ký tự, nhận các giá trị theo danh mục lĩnh vực nghiên cứu khoa học công nghệ.
Bảng giá trị danh mục: Tham khảo phụ lục E.1.80.
2.2.6.2. Thông tin về giáo dục, đào tạo
2.2.6.2.1. Cấu trúc dữ liệu
2.2.6.2.1.1. Thông tin học tập từ mầm non đến THPT: ThongTinHocTapPT
Tên cấu trúc: ThongTinHocTapPT
Mô tả: Cấu trúc mô tả thông tin học tập từ mầm non đến THPT và cả Giáo dục thường xuyên của cá nhân.
| Tên thuộc tính | Số lượng | Cấu trúc (S)/ kiểu (T) dữ liệu tham chiếu | Quy định tại mục | Ý nghĩa |
| CongDan | 1 | CongDan (S) | 2.2.1.1.1.1 | Thông tin cơ bản của công dân |
| MaTruong | 1 | Chuỗi ký tự (T) | 0 | Mã trường |
| MaKhoi | 1 | DMKhoi (T) | 2.2.6.2.2.5 | Mã khối |
| MaLop | 1 | Chuỗi ký tự (T) | 0 | Mã lớp |
| MaHocSinh | 1 | Chuỗi ký tự (T) | 0 | Mã học sinh |
| MaTrangThaiHienTai | 1 | DMTrangThaiHocSinh (T) | 2.2.6.2.2.8 | Trạng thái hiện tại |
| MaLyDoThoiHoc | 0..1 | DMLyDoThoiHoc (T) | 2.2.6.2.2.6 | Lý do thôi học |
| CoDoiVien | 1 | Kiểu nhị phân (T) | 0 | Là đội viên |
| CoDoanVien | 1 | Kiểu nhị phân (T) | 0 | Là đoàn viên |
| CoHocSinhTiengDanToc | 1 | Kiểu nhị phân (T) | 0 | Học sinh tiếng dân tộc |
| CoHoc2Buoi | 1 | Kiểu nhị phân (T) | 0 | Học 2 buổi và áp dụng với cấp Mầm non |
| CoHocSongNgu | 1 | Kiểu nhị phân (T) | 0 | Học song ngữ |
| CoKyNangSong | 1 | Kiểu nhị phân (T) | 0 | Kỹ năng sống |
| CoHocSinhBanTruDanNuoi | 1 | Kiểu nhị phân (T) | 0 | Học sinh bán trú dân nuôi |
| CoHocSinhNoiTruDanNuoi | 1 | Kiểu nhị phân (T) | 0 | Học sinh nội trú dân nuôi |
| CoHocSinhLopBanTru | 1 | Kiểu nhị phân (T) | 0 | Học sinh lớp bán trú |
| CoKhuyetTatKhongDanhGia | 1 | Kiểu nhị phân (T) | 0 | Khuyết tật không đánh giá |
| CoHocSinhPTDanTocBanTru | 1 | Kiểu nhị phân (T) | 0 | Học sinh phổ thông dân tộc bán trú |
| CoNhuCauHoTroNgoaiNgu | 1 | Kiểu nhị phân (T) | 0 | Nhu cầu hỗ ngoại ngữ |
| CoTangCuongTiengViet | 1 | Kiểu nhị phân (T) | 0 | Tăng cường tiếng việt |
| CoHocSinhDanTocTroGiang | 1 | Kiểu nhị phân (T) | 0 | Học sinh dân tộc trợ giảng |
| MaDienChinhSach | 0..1 | DMDienChinhSach (T) | 2.2.6.2.2.10 | Diện chính sách |
| CoLuuBanNamTruoc | 1 | Kiểu nhị phân (T) | 0 | Lưu ban năm trước |
| MaHinhThucHocTap | 0..1 | DMHinhThucHocTap (T) | 2.2.6.2.2.4 | Mã hình thức học tập |
| CoHocLopMG5T | 1 | Kiểu nhị phân (T) | 0 | Học mẫu giáo 5 tuổi |
| CoHocCTGDCuaBo | 1 | Kiểu nhị phân (T) | 0 | Học chương trình giáo dục của bộ |
| MaHocBanTru | 0..1 | DMHocBanTru (T) | 2.2.6.2.2.16 | Mã học bán trú |
| MaSoBuoiHocTrenTuan | 0..1 | DMSoBuoiHocTrenTuan (T) | 2.2.6.2.2.7 | Số buổi học/ tuần và áp dụng với cấp Tiểu học, Trung học cơ sở, Trung học phổ thông |
| CapNhatKhenThuong | 0..1 | Chuỗi ký tự (T) | 0 | Có cập nhật khen thưởng |
2.2.6.2.1.2. Thông tin học sinh, sinh viên, học viên trong các cơ sở giáo dục nghề nghiệp: GiaoDucNgheNghiep
Tên cấu trúc: GiaoDucNgheNghiep
Mô tả: Cấu trúc mô tả dữ liệu của thông tin học sinh, sinh viên, học sinh trong các cơ sở giáo dục nghề nghiệp.
| Tên thuộc tính | Số lượng | Cấu trúc (S)/ kiểu (T) dữ liệu tham chiếu | Quy định tại mục | Ý nghĩa |
| CongDan | 1 | CongDan (S) | 2.2.1.1.1.1 | Thông tin cơ bản của công dân |
| MaCoSoGDNN | 1 | Chuỗi ký tự (T) | 0 | Mã cơ sở giáo dục nghề nghiệp |
| TenCoSoGDNN | 1 | Chuỗi ký tự (T) | 0 | Tên cơ sở giáo dục nghề nghiệp |
| SoTheHSSV | 1 | Chuỗi ký tự (T) | 0 | Số thẻ học viên |
| ThoiDiemCapThe | 1 | ThoiGian (S) | 2.6.1.1 | Thời điểm cấp thẻ |
| HinhThucDT | 1 | HinhThucDaoTaoGDNN (T) | 2.2.6.2.2.12 | Hình thức đào tạo |
| TrinhDoDT | 1 | TrinhDoDaoTaoGDNN (T) | 2.2.6.2.2.13 | Trình độ đào tạo |
| NganhDaoTao | 1 | NganhDaoTao (T) | 2.6.2.14 | Mã ngành đào tạo |
| MaLinhVucDT | 1 | Chuỗi ký tự (T) | 0 | Mã lĩnh vực đào tạo |
| MaNhomNganhDT | 1 | Chuỗi ký tự (T) | 0 | Mã nhóm ngành, nghề đào tạo GDNN (Cấp III) |
| MaTenNganhDT | 1 | Chuỗi ký tự (T) | 0 | Mã tên gành, nghề đào tạo GDNN (Cấp IV) |
| PhuongThucDaoTao | 1 | Chuỗi ký tự (T) | 0 | Phương thức đào tạo |
| DiemXepLoaiTN | 0..1 | Chuỗi ký tự (T) | 0 | Điểm xếp loại tốt nghiệp |
| ThoiGianTN | 0..1 | Số thập phân (T) | 0 | Thời gian tốt nghiệp |
| ThoiGianDaoTao | 1 | Số thập phân (T) | 0 | Thời gian đào tạo (tháng) |
| TinhTrang | 1 | Chuỗi ký tự (T) | 0 | Tình trạng học viên: tuyển mới, tốt nghiệp |
| DoiTuongChinhSach | 0..1 | Chuỗi ký tự (T) | 0 | Đối tượng chính sách |
| DoiTuongUuTien | 0..1 | Chuỗi ký tự (T) | 0 | Đối tượng ưu tiên |
2.2.6.2.1.3. Kết quả học tập từ mầm non đến THPT: KetQuaHocTapPT
Tên cấu trúc: KetQuaHocTapPT
Mô tả: Cấu trúc mô tả dữ liệu kết quả học tập từ mầm non đến THPT và cả Giáo dục thường xuyên.
| Tên thuộc tính | Số lượng | Cấu trúc (S)/ kiểu (T) dữ liệu tham chiếu | Quy định tại mục | Ý nghĩa |
| CongDan | 1 | CongDan (S) | 2.2.1.1.1.1 | Thông tin cơ bản của công dân |
| MaTruong | 1 | Chuỗi ký tự (T) | 0 | Mã trường |
| MaKhoi | 1 | DMKhoi (T) | 2.2.6.2.2.5 | Mã khối |
| MaLop | 1 | Chuỗi ký tự (T) | 0 | Mã lớp |
| MaHocSinh | 1 | Chuỗi ký tự (T) | 0 | Mã học sinh |
| HocKy | 1 | Chuỗi ký tự (T) | 0 | Học kỳ |
| DiemTongKet | 1 | Chuỗi ký tự (T) | 0 | Điểm tổng kết |
| KetQuaHocTapCN | 1 | DMKetQuaHocTap (T) | 2.2.6.2.2.3 | Kết quả học tập |
| DGKetQuaRenLuyenCN | 1 | DMKetQuaRenLuyen (T) | 2.2.6.2.2.2 | Kết quả rèn luyện |
| MaDanhHieu | 0..1 | DMDanhHieu (T) | 2.2.6.2.2.1 | Mã danh hiệu |
| SoNgayNghi | 0..1 | Chuỗi ký tự (T) | 0 | Số ngày nghỉ |
| NhanXet | 1 | Chuỗi ký tự (T) | 0 | Nhận xét |
| KhenThuong | 0..n | Chuỗi ký tự (T) | 0 | Khen thưởng học sinh |
| KyLuat | 0..n | Chuỗi ký tự (T) | 0 | Kỷ luật học sinh |
| CoLenLop | 1 | Kiểu nhị phân (T) | 0 | Được lên lớp |
| CoRenLuyenLai | 1 | Kiểu nhị phân (T) | 0 | Rèn luyện lại |
| DiemMon | 1 | DiemMon (S) | 2.2.6.2.2.15 | Danh sách điểm môn |
| CoDuXetTotNghiep | 1 | Kiểu nhị phân (T) | 0 | Được dự xét tốt nghiệp |
| CoThiSinhTuDo | 1 | Kiểu nhị phân (T) | 0 | Là thí sinh tự do |
| CoLoaiTotNghiep | 1 | Kiểu nhị phân (T) | 0 | Loại tốt nghiệp |
| MaLoaiTotNghiep | 0..1 | DMTotNghiep (T) | 2.2.5.5.2.1 | Mã loại tốt nghiệp |
| CoTotNghiep | 1 | Kiểu nhị phân (T) | 0 | Tốt nghiệp |
| CoMien | 0..1 | Kiểu nhị phân (T) | 0 | Miễn thi |
| CoDacCach | 1 | Kiểu nhị phân (T) | 0 | Đặc cách |
| CoHoanThanhChuongTrinh | 1 | Kiểu nhị phân (T) | 0 | Hoàn thành chương trình (Dùng cho Mầm non hoặc cấp (Tiểu học) |
2.2.6.2.1.4. Quá trình học tập, nghiên cứu của sinh viên, học viên: QuaTrinhHocTapDH
Tên cấu trúc: QuaTrinhHocTapDH
Mô tả: Cấu trúc mô tả dữ liệu về quá trình học tập nghiên cứu của sinh viên, học viên.
| Tên thuộc tính | Số lượng | Cấu trúc (S)/ kiểu (T) dữ liệu tham chiếu | Quy định tại mục | Ý nghĩa |
| CongDan | 1 | CongDan (S) | 2.2.1.1.1.1 | Thông tin cơ bản của công dân |
| CoSoDaoTao | 1 | CoSoDaoTao (T) | 2.2.5.5.2.2 | Đơn vị (Cơ sở đào tạo) |
| DoiTuongDauVao | 1 | Chuỗi ký tự (T) | 0 | Đối tượng đầu vào: Đối với đại học: Cử tuyển, Tốt nghiệp THPT, Tốt nghiệp trung cấp, Tốt nghiệp cao đẳng, Tốt nghiệp đại học; Đối với thạc sĩ: Tốt nghiệp THPT, đại học; Đối với nghiên cứu sinh: Cử nhân, Specilist, thạc sĩ |
| ChuongTrinhDaoTao | 0..1 | Chuỗi ký tự(T) | 0 | Mã Chương trình đào tạo |
| MaHinhThucDaoTao | 0..1 | HinhThucDaoTao (T) | 2.6.2.15 | Mã Hình thức đào tạo |
| MaNganh | 0..1 | NganhDaoTao (T) | 2.6.2.14 | Mã ngành đào tạo |
| Khoa | 1 | Chuỗi ký tự (T) | 0 | Khoa |
| KhoaHoc | 1 | Chuỗi ký tự (T) | 0 | Khóa học |
| LopSinhHoat | 1 | Chuỗi ký tự (T) | 0 | Lớp sinh hoạt/Lớp niên chế |
| MaHocVien | 0..1 | Chuỗi ký tự (T) | 0 | Mã học viên |
| BangTotNghiepLienThong | 0..1 | Chuỗi ký tự (T) | 0 | Bằng tốt nghiệp liên thông |
| KetQuaTuyenSinh | 1 | Chuỗi ký tự (T) | 0 | Kết quả tuyển sinh |
| MaTrangThai | 0..1 | DMTrangThaiHocVien (T) | 2.2.6.2.2.9 | Mã Trạng thái học |
| NgayChuyenTrangThai | 0..1 | ThoiGian (S) | 2.6.1.1 | Ngày chuyển trạng thái |
| QuyetDinhNhapHoc | 0..1 | QuyetDinh (S) | 2.6.1.4 | Quyết định nhập học |
| TenLuanAn | 0..1 | Chuỗi ký tự(T) | 0 | Tên luận văn/luận án |
| QuyetDinhTotNghiep | 0..1 | QuyetDinh (S) | 2.6.1.4 | Quyết định tốt nghiệp |
| QuyetDinhHocVi | 0..1 | QuyetDinh (S) | 2.6.1.4 | Quyết định công nhận học vị tiến sĩ/ thạc sĩ |
2.2.6.2.1.5. Thông tin hỗ trợ học tập: HoTroHocTap
Tên cấu trúc: HoTroHocTap
Mô tả: Cấu trúc mô tả dữ liệu về thông tin hỗ trợ học tập cho cá nhân.
| Tên thuộc tính | Số lượng | Cấu trúc (S)/ kiểu (T) dữ liệu tham chiếu | Quy định tại mục | Ý nghĩa |
| CongDan | 1 | CongDan (S) | 2.2.1.1.1.1 | Thông tin cơ bản của công dân |
| CoCapGao | 1 | Kiểu nhị phân (T) | 0 | Cấp gạo |
| CoCapTienHangThang | 1 | Kiểu nhị phân (T) | 0 | Cấp tiền hàng tháng |
| MaDienChinhSach | 0..1 | DMDienChinhSach (T) | 2.2.6.2.2.10 | Diện chính sách |
| CoGiamHocPhi | 1 | Kiểu nhị phân (T) | 0 | Giảm học phí |
| CoHoTroAnTrua | 1 | Kiểu nhị phân (T) | 0 | Hỗ trợ ăn trưa |
| CoHoTroChiPhiHocTap | 1 | Kiểu nhị phân (T) | 0 | Hỗ trợ chi phí học tập |
| CoHoTroNhaO | 1 | Kiểu nhị phân (T) | 0 | Hỗ trợ nhà ở |
| CoMienHocPhi | 1 | Kiểu nhị phân (T) | 0 | Miễn học phí |
| MaVungKhoKhan | 0..1 | DMVungKhoKhan (T) | 2.2.6.2.2.11 | Vùng khó khăn |
| ThoiGianHuongBD | 1 | ThoiGian (S) | 2.6.1.1 | Thời gian bắt đầu hưởng hỗ trợ |
| ThoiGianHuongKT | 0..1 | ThoiGian (S) | 2.6.1.1 | Thời gian kết thúc hưởng hỗ trợ |
2.2.6.2.1.6. Thông tin văn bằng giáo dục nghề nghiệp: VanBangGDNN
Tên cấu trúc: VanBangGDNN
Mô tả: Cấu trúc mô tả dữ liệu về thông tin văn bằng, chứng chỉ của các cơ sở giáo dục nghề nghiệp.
| Tên thuộc tính | Số lượng | Cấu trúc (S)/ kiểu (T) dữ liệu tham chiếu | Quy định tại mục | Ý nghĩa |
| CongDan | 1 | CongDan (S) | 2.2.1.1.1.1 | Thông tin cơ bản của công dân |
| NamTN | 1 | Nam (T) | 2.6.2.11 | Năm tốt nghiệp |
| XepLoaiTN | 1 | Chuỗi ký tự (T) | 0 | Xếp loại tốt nghiệp |
| SoQDCongNhanTN | 0..1 | Chuỗi ký tự (T) | 0 | Số quyết định công nhận tốt nghiệp |
| NgayQDCongNhanTN | 0..1 | ThoiGian (S) | 2.6.1.1 | Ngày tháng năm của quyết định công nhận tốt nghiệp |
| NgayCapBangTN | 0..1 | ThoiGian (S) | 2.6.1.1 | Ngày tháng năm cấp bằng tốt nghiệp |
| SoHieuBangTN | 1 | Chuỗi ký tự (T) | 0 | Số hiệu bằng tốt nghiệp |
| SoVaoSoGoc | 1 | Chuỗi ký tự (T) | 0 | Số vào sổ gốc cấp bằng tốt nghiệp |
| TenCSDTGDNN | 1 | Chuỗi ký tự (T) | 0 | Tên cơ sở đào tạo lúc cấp văn bằng tốt nghiệp |
2.2.6.2.1.7. Thông tin đạt giải kỳ thi học sinh giỏi: HocSinhGioiPT
Tên cấu trúc: HocSinhGioiPT
Mô tả: Cấu trúc mô tả dữ liệu về thông tin đạt giải kỳ thi học sinh giỏi của học sinh.
| Tên thuộc tính | Số lượng | Cấu trúc (S)/ kiểu (T) dữ liệu tham chiếu | Quy định tại mục | Ý nghĩa |
| CongDan | 1 | CongDan (S) | 2.2.1.1.1.1 | Thông tin cơ bản của công dân |
| HangGiai | 1 | HangGiaiHSG (T) | 2.2.6.2.2.17 | Danh mục hạng giải |
| MonThi | 1 | Chuỗi ký tự (T) | 0 | Môn thi |
| CapThi | 1 | CapThiHSG (T) | 2.2.6.2.2.18 | Danh mục cấp thi |
| Lop | 1 | Chuỗi ký tự (T) | 0 | Lớp 1-12 |
| Nam | 1 | Nam (T) | 2.6.2.11 | Năm đạt giải |
| NoiThi | 1 | Chuỗi ký tự (T) | 0 | Tên địa phương nơi học sinh thi học sinh giỏi |
2.2.6.2.2. Cấu trúc dữ liệu và kiểu dữ liệu tham chiếu
2.2.6.2.2.1. DMDanhHieu
Mô tả: Kiểu chuỗi ký tự, nhận các giá trị theo danh mục danh hiệu.
Bảng giá trị danh mục: Tham khảo phụ lục E.1.81.
2.2.6.2.2.2. DMKetQuaRenLuyen
Mô tả: Kiểu chuỗi ký tự, nhận các giá trị theo danh mục kết quả rèn luyện.
Bảng giá trị danh mục: Tham khảo phụ lục E.1.82.
2.2.6.2.2.3. DMKetQuaHocTap
Mô tả: Kiểu chuỗi ký tự, nhận các giá trị theo danh mục kết quả học tập.
Bảng giá trị danh mục: Tham khảo phụ lục E.1.83.
2.2.6.2.2.4. DMHinhThucHocTap
Mô tả: Kiểu chuỗi ký tự, nhận các giá trị theo danh mục hình thức học tập.
Bảng giá trị danh mục: Tham khảo phụ lục E.1.84.
2.2.6.2.2.5. DMKhoi
Mô tả: Kiểu chuỗi ký tự, nhận các giá trị theo danh mục khối.
Bảng giá trị danh mục: Tham khảo phụ lục E.1.85.
2.2.6.2.2.6. DMLyDoThoiHoc
Mô tả: Kiểu chuỗi ký tự, nhận các giá trị theo danh mục lý do thôi học.
Bảng giá trị danh mục: Tham khảo phụ lục E.1.86.
2.2.6.2.2.7. DMSoBuoiHocTrenTuan
Mô tả: Kiểu chuỗi ký, nhận các giá trị theo danh mục số buổi học trên tuần.
Bảng giá trị danh mục: Tham khảo phụ lục E.1.87.
2.2.6.2.2.8. DMTrangThaiHocSinh
Mô tả: Kiểu chuỗi ký, nhận các giá trị theo danh mục trạng thái học sinh.
Bảng giá trị danh mục: Tham khảo phụ lục E.1.88.
2.2.6.2.2.9. DMTrangThaiHocVien
Mô tả: Kiểu chuỗi ký, nhận các giá trị theo danh mục trạng thái học viên.
Bảng giá trị danh mục: Tham khảo phụ lục E.1.89.
2.2.6.2.2.10. DMDienChinhSach
Mô tả: Kiểu chuỗi ký, nhận các giá trị theo danh mục diện chính sách.
Bảng giá trị danh mục: Tham khảo phụ lục E.1.90.
2.2.6.2.2.11. DMVungKhoKhan
Mô tả: Kiểu chuỗi ký, nhận các giá trị theo danh mục vùng khó khăn.
Bảng giá trị danh mục: Tham khảo phụ lục E.1.91.
2.2.6.2.2.12. HinhThucDaoTaoGDNN
Mô tả: Kiểu chuỗi ký tự, nhận các giá trị theo danh mục hình thức đào tạo giáo dục nghề nghiệp.
Bảng giá trị danh mục: Tham khảo phụ lục E.1.92.
2.2.6.2.2.13. TrinhDoDaoTaoGDNN
Mô tả: Kiểu chuỗi ký tự, nhận các giá trị theo danh mục trình độ đào tạo giáo dục nghề nghiệp.
Bảng giá trị danh mục: Tham khảo phụ lục E.1.93.
2.2.6.2.2.14. DMMonHoc
Mô tả: Kiểu chuỗi ký tự, nhận các giá trị theo danh mục môn học
Bảng giá trị danh mục: Tham khảo phụ lục E.1.94.
2.2.6.2.2.15. DiemMon
Mô tả cấu trúc điểm môn học
| Tên thuộc tính | Số lượng | Cấu trúc (S)/ kiểu (T) dữ liệu tham chiếu | Quy định tại mục | Ý nghĩa |
| MaMonHoc | 1 | DMMonHoc (T) | 2.2.6.2.2.14 | Mã môn học |
| Diem | 1 | Số thập phân (T) | 0 | Điểm |
2.2.6.2.2.16. DMHocBanTru
Mô tả: Kiểu chuỗi ký tự, nhận các giá trị theo danh mục học bán trú.
Bảng giá trị danh mục: Tham khảo phụ lục E.1.95
2.2.6.2.2.17. HangGiaiHSG
Mô tả: Kiểu chuỗi ký tự, nhận các giá trị theo danh mục hạng giải học sinh giỏi.
Bảng giá trị danh mục: Tham khảo phụ lục E.1.96
2.2.6.2.2.18. CapThiHSG
Mô tả: Kiểu chuỗi ký tự, nhận các giá trị theo danh mục cấp thi học sinh giỏi.
Bảng giá trị danh mục: Tham khảo phụ lục E.1.97
2.2.7. Y tế và sức khỏe
2.2.7.1. Thông tin khám chữa bệnh
2.2.7.1.1. Cấu trúc dữ liệu
2.2.7.1.1.1. Thông tin tổng hợp khám, chữa bệnh: HoSoKCB
Tên cấu trúc: HoSoKCB
Mô tả: Cấu trúc mô tả dữ liệu tổng hợp khám, chữa bệnh của bệnh nhân.
| Tên thuộc tính | Số lượng | Cấu trúc (S)/ kiểu (T) dữ liệu tham chiếu | Quy định tại mục | Ý nghĩa |
| CongDan | 1 | CongDan (S) | 2.2.1.1.1.1 | Thông tin cơ bản của người bệnh |
| MaLK | 1 | Chuỗi ký tự (T) | 0 | Mã đợt điều trị |
| MaBN | 1 | Chuỗi ký tự (T) | 0 | Mã bệnh nhân |
| LyDoKCB | 1 | Chuỗi ký tự (T) | 0 | Lý do khám chữa bệnh |
| LyDoVaoNoiTru | 0..1 | Chuỗi ký tự (T) | 0 | Lý do vào nội trú |
| MaLyDoVaoNoiTru | 0..1 | LyDoVaoNoiTru (T) | 2.2.7.1.2.2 | Danh mục mã lý do vào điều trị nội trú |
| ChanDoanVao | 1 | Chuỗi ký tự (T) | 0 | Chẩn đoán sơ bộ của cơ sở KBCB ở thời điểm tiếp nhận người bệnh |
| ChanDoanRV | 1 | Chuỗi ký tự (T) | 0 | Chẩn đoán ra viện |
| MaBenhChinh | 1 | MaBenh (T) | 2.2.7.1.2.8 | Danh mục mã bệnh (Mã bệnh chính theo mã ICD-10 do Bộ trưởng Bộ Y tế ban hành) |
| MaBenhKT | 0..n | MaBenh (T) | 2.2.7.1.2.8 | Danh mục mã bệnh (Mã bệnh chính theo mã ICD-10 do Bộ trưởng Bộ Y tế ban hành) |
| MaBenhYHCT | 0..n | MaBenhYHCT (T) | 2.2.7.1.2.9 | Danh mục mã bệnh y học cổ truyền |
| MaPTTTQT | 0..n | MaPTTT (T) | 2.2.7.1.2.18 | Danh mục mã phẫu thuật, thủ thuật quốc tế ICD-9 CM |
| MaDoiTuongKCB | 1 | MaDoiTuongKCB (T) | 2.2.7.1.2.10 | Danh mục mã đối tượng khám chữa bệnh |
| MaNoiDi | 0..1 | MaCSKCB (T) | 2.6.2.20 | Mã cơ sở khám chữa bệnh nơi chuyển người bệnh |
| MaNoiDen | 0..1 | MaCSKCB (T) | 2.6.2.20 | Mã cơ sở khám chữa bệnh nơi chuyển người bệnh đến |
| MaTaiNan | 0..1 | MaTaiNan (T) | 2.2.7.1.2.11 | Danh mục mã tai nạn thương tích |
| NgayVao | 1 | Ngày, giờ (T) | 2.6.2.17 | Thời điểm người bệnh đến khám chữa bệnh |
| NgayVaoNoiTru | 0..1 | Ngày, giờ (T) | 2.6.2.17 | Ngày giờ vào viện |
| NgayRa | 0..1 | Ngày, giờ (T) | 2.6.2.17 | Ngày giờ ra viện |
| GiayChuyenTuyen | 0..1 | Chuỗi ký tự (T) | 0 | Số giấy chuyển tuyến của cơ sở khám chữa bệnh/Số giấy chuyển cơ sở khám chữa bệnh nơi chuyển người bệnh đi (trong trường hợp người bệnh có giấy chuyển tuyến) hoặc số giấy hẹn khám lại (nếu có) |
| SoNgayDieuTri | 1 | Số tự nhiên (T) | 0 | Số ngày điều trị |
| PPDieuTri | 1 | Chuỗi ký tự (T) | 0 | Phương pháp điều trị cho người bệnh |
| KetQuaDieuTri | 1 | KetQuaDieuTri (T) | 2.2.7.1.2.2 | Mã kết quả điều trị |
| MaLoaiRaVien | 0..1 | MaLoaiRaVien (T) | 2.2.7.1.2.4 | Mã loại ra viện |
| GhiChu | 0..1 | Chuỗi ký tự (T) | 0 | Lời dặn của bác sĩ hoặc nhân viên y tế sau khi kết thúc đợt khám chữa bệnh |
| NgayTToan | 0..1 | Ngày, giờ (T) | 2.6.2.17 | Thời điểm người bệnh thanh toán chi phí khám chữa bệnh |
| MaLoaiKCB | 1 | MaLoaiKCB (T) | 2.2.7.1.2.7 | Mã hình thức khám chữa bệnh |
| MaKhoa | 1..n | MaKhoa (T) | 2.2.7.1.2.12 | Mã khoa nơi người bệnh điều trị |
| MaCSKCB | 1 | MaCSKCB (T) | 2.6.2.20 | Mã cơ sở khám chữa bệnh nơi người bệnh đến khám, điều trị |
| MaKhuVuc | 0..1 | Chuỗi ký tự (T) | 0 | Mã nơi sinh sống của người bệnh ghi trên thẻ BHYT (K1 hoặc K2 hoặc K3) |
| CanNang | 0..1 | Chuỗi ký tự (T) | 0 | Cân nặng của người bệnh |
| CanNangCon | 0..1 | Chuỗi ký tự (T) | 0 | Cân nặng của con mới sinh (ghi trong trường hợp sinh con) |
| NgayTaiKham | 0..n | ThoiGian (S) | 2.6.1.1 | Ngày tái khám |
| MaHSBA | 1 | Chuỗi ký tự (T) | 0 | Mã số hồ sơ bệnh án hoặc số phiếu khám ngoại trú của người bệnh do cơ sở khám chữa bệnh quy định. |
| Thuoc | 0..n | Thuoc (S) | 2.2.7.1.1.2 | Thông tin về thuốc của người bệnh |
| DichVuVatTuYT | 0..n | DichVuVatTuYT (S) | 2.2.7.1.1.3 | Dịch vụ vật tư y tế |
| DichVuCanLamSang | 0..n | DichVuCanLamSang (S) | 2.2.7.1.1.4 | Chi tiết dịch vụ cận lâm sàng |
| DienBienLamSang | 0..n | DienBienLamSang (S) | 2.2.7.1.1.5 | Diễn biến lâm sàng |
| NguoiNhiemHIV | 0..n | NguoiNhiemHIV (S) | 2.2.7.1.1.6 | Hồ sơ bệnh án chăm sóc và điều trị HIV/AIDS |
| DieuTriLao | 0..n | DieuTriLao (S) | 2.2.7.1.1.7 | Điều trị bệnh lao |
| GiayChungSinh | 0..n | GiayChungSinh (S) | 2.2.7.1.1.8 | Thông tin giấy chứng sinh |
2.2.7.1.1.2. Thuốc: Thuoc
Tên cấu trúc: Thuoc
Mô tả: Cấu trúc mô tả dữ liệu về thuốc của người bệnh trong đợt điều trị.
| Tên thuộc tính | Số lượng | Cấu trúc (S)/ kiểu (T) dữ liệu tham chiếu | Quy định tại mục | Ý nghĩa |
|
| MaThuoc | 1 | MaThuoc (T) | 2.2.7.1.2.17 | Mã hoạt chất theo quy định tại Bộ mã danh mục dùng chung do Bộ Y tế ban hành | |
| MaPPCheBien | 1..n | MaPPCheBien (T) | 2.2.7.1.2.20 | Danh mục mã phương pháp chế biến vị thuốc cổ truyền | |
| MaCSKCBThuoc | 1 | MaCSKCB (T) | 2.6.2.20 | Mã cơ sở khám chữa bệnh cấp thuốc | |
| MaNhomChiPhi | 1 | MaNhomChiPhi (T) | 2.2.7.1.2.21 | Danh mục mã nhóm theo chi phí | |
| TenThuoc | 1 | Chuỗi ký tự (T) | 0 | Tên thuốc |
|
| DonViTinh | 1 | Chuỗi ký tự (T) | 0 | Đơn vị tính của thuốc |
|
| HamLuong | 1 | Chuỗi ký tự (T) | 0 | Hàm lượng của thuốc |
|
| DuongDung | 1 | Chuỗi ký tự (T) | 0 | Đường dùng của thuốc |
|
| DangBaoChe | 1 | Chuỗi ký tự (T) | 0 | Dạng bào chế của thuốc |
|
| LieuDung | 1 | Chuỗi ký tự (T) | 0 | Liều dùng thuốc cho người bệnh | |
| CachDung | 1 | Chuỗi ký tự (T) | 0 | Lời dặn của thầy thuốc trên đơn thuốc hoặc y lệnh |
|
| SoDangKy | 1 | Chuỗi ký tự (T) | 0 | Số đăng ký lưu hành thuốc |
|
| ThongTinThau | 1 | Chuỗi ký tự (T) | 0 | Thông tin thầu của thuốc |
|
| SoLuong | 1 | Số thập phân (T) | 0 | Số lượng thuốc thực tế sử dụng cho người bệnh |
|
| MaKhoa | 1 | MaKhoa (T) | 2.2.7.1.2.12 | Mã khoa nơi người bệnh được chỉ định sử dụng thuốc |
|
| MaBacSi | 1 | Chuỗi ký tự (T) | 0 | Mã bác sĩ khám, chỉ định thuốc |
|
| MaDichVu | 0..n | Chuỗi ký tự (T) | 0 | Mã dịch vụ kỹ thuật hoặc mã dịch vụ khám bệnh thực hiện đối với người bệnh |
|
| NgayYLenh | 1 | Ngày, giờ (T) | 2.6.2.17 | Thời điểm ra y lệnh thuốc |
|
| NgayTHYLenh | 0..1 | Ngày, giờ (T) | 2.6.2.17 | Thời điểm thực hiện y lệnh thuốc trong trường hợp thuốc được sử dụng tại cơ sở khám bệnh chữa bệnh |
|
| VetThuongTP | 0..1 | Số tự nhiên (T) | 0 | Mã của vết thương tái phát |
|
2.2.7.1.1.3. Dịch vụ vật tư y tế: DichVuVatTuYT
Tên cấu trúc: DichVuVatTuYT
Mô tả: Cấu trúc mô tả dữ liệu dịch vụ vật tư y tế của người bệnh trong đợt điều trị
| Tên thuộc tính | Số lượng | Cấu trúc (S)/ kiểu (T) dữ liệu tham chiếu | Quy định tại mục | Ý nghĩa |
|
| DichVu | 1 | Chuỗi ký tự (T) | 0 | Mã dịch vụ kỹ thuật hoặc mã tiền khám hoặc mã tiền giường bệnh | |
| MaPTTTQT | 0..n | MaPTTT (T) | 2.2.7.1.2.18 | Danh mục mã phẫu thuật, thủ thuật quốc tế ICD-9 CM |
|
| MaVatTu | 1 | Chuỗi ký tự (T) | 0 | Mã nhóm vật tư y tế |
|
| MaNhomChiPhi | 1 | MaNhomChiPhi (T) | 2.2.7.1.2.21 | Danh mục mã nhóm theo chi phí |
|
| GoiVTYT | 1 | Chuỗi ký tự (T) | 0 | Mã gói VTYT trong một lần sử dụng dịch vụ kỹ thuật (lần thứ nhất ghi G1, lần thứ hai ghi G2,…). |
|
| TenVatTu | 1 | Chuỗi ký tự (T) | 0 | Tên nhóm vật tư y tế |
|
| MaLoaiXangDau | 0..1 | Chuỗi ký tự (T) | 0 | Mã loại xăng, dầu để tính chi phí vận chuyển người bệnh |
|
| DonViTinh | 0..1 | Chuỗi ký tự (T) | 0 | Đơn vị tính của vật tư y tế hoặc dịch vụ kỹ thuật đề nghị thanh toán |
|
| SoLuong | 1 | Số thập phân (T) | 0 | Số lượng ngày giường bệnh, công khám, dịch vụ kỹ thuật hoặc vật tư y tế thực tế sử dụng cho người bệnh |
|
| MaKhoa | 1..n | MaKhoa (T) | 2.2.7.1.2.12 | Mã khoa nơi người bệnh được cung cấp dịch vụ kỹ thuật, vật tư y tế, giường bệnh |
|
| MaGiuong | 0..1 | Chuỗi ký tự (T) | 0 | Mã giường tại khoa điều trị |
|
| MaBacSi | 1 | Chuỗi ký tự (T) | 0 | Mã người hành nghề thực hiện khám |
|
| NguoiThucHien | 0..1 | Chuỗi ký tự (T) | 0 | Mã nhân viên y tế thực hiện dịch vụ kỹ thuật |
|
| MaBenh | 0..1 | MaBenh (T) | 2.2.7.1.2.8 | Mã ICD10 của bệnh hoặc triệu chứng cần chỉ định dịch vụ kỹ thuật |
|
| MaBenhYHCT | 0..1 | MaBenhYHCT (T) | 2.2.7.1.2.9 | Mã bệnh y học cổ truyền |
|
| NgayYLenh | 1 | Ngày, giờ (T) | 2.6.2.17 | Thời điểm ra y lệnh |
|
| NgayTHYLenh | 1 | Ngày, giờ (T) | 2.6.2.17 | Thời điểm thực hiện y lệnh |
|
| NgayKQ | 0..1 | Ngày, giờ (T) | 2.6.2.17 | Thời điểm có kết quả |
|
| VetThuongTP | 0..1 | Số tự nhiên (T) | 0 | Mã của vết thương tái phát |
|
| PPVoCam | 0..1 | PPVoCam (T) | 2.2.7.1.2.6 | Mã phương pháp vô cảm được sử dụng trong phẫu thuật, thủ thuật |
|
| MaViTriThucHienDVKT | 0..1 | MaViTriThucHienDVKT (T) | 2.2.7.1.2.19 | Mã vị trí thực hiện phẫu thuật hoặc thủ thuật theo danh mục mã vị trí cơ thể |
|
| MaMay | 0..1 | Chuỗi ký tự (T) | 0 | Mã các máy thực hiện dịch vụ cận lâm sàng, phẫu thuật, thủ thuật |
|
| MaHieuSanPham | 0..1 | Chuỗi ký tự (T) | 0 | Mã hiệu sản phẩm của vật tư y tế |
|
| TaiSuDung | 0..1 | Số tự nhiên (T) | 0 | Mã đánh dấu đối với vật tư y tế tái sử dụng |
|
2.2.7.1.1.4. Chi tiết dịch vụ cận lâm sàng: DichVuCanLamSang
Tên cấu trúc: DichVuCanLamSang
Mô tả: Cấu trúc mô tả dữ liệu chi tiết dịch vụ cận lâm sàng của người bệnh trong đợt điều trị.
| Tên thuộc tính | Số lượng | Cấu trúc (S)/ kiểu (T) dữ liệu tham chiếu | Quy định tại mục | Ý nghĩa |
| MaDichVuKyThuat | 1 | MaDichVuKyThuat (T) | 2.2.7.1.2.5 | Mã dịch vụ kỹ thuật |
| MaChiSoXetNghiem | 1 | MaChiSoXetNghiem (T) | 2.2.7.1.2.16 | Mã chỉ số xét nghiệm, chẩn đoán hình ảnh, thăm dò chức năng |
| TenChiSoXetNghiem | 1 | Chuỗi ký tự (T) | 0 | Tên chỉ số xét nghiệm, chẩn đoán hình ảnh, thăm dò chức năng |
| GiaTri | 1 | Chuỗi ký tự (T) | 0 | Giá trị chỉ số (kết quả xét nghiệm, thăm dò chức năng) |
| DonViDo | 1 | Chuỗi ký tự (T) | 0 | Đơn vị đo của chỉ số xét nghiệm |
| MoTa | 1 | Chuỗi ký tự (T) | 0 | Mô tả kết quả cận lâm sàng (chẩn đoán hình ảnh, thăm dò chức năng, giải phẫu bệnh) của người đọc kết quả |
| KetLuan | 0..1 | Chuỗi ký tự (T) | 0 | Kết luận của người đọc kết quả |
| NgayKQ | 0..1 | Ngày, giờ (T) | 2.6.2.17 | Thời điểm có kết quả cận lâm sàng |
| MaBSDocKQ | 1 | Chuỗi ký tự (T) | 0 | Mã của người có thẩm quyền đọc hoặc duyệt kết quả đọc (mã hóa theo số giấy phép hành nghề) |
2.2.7.1.1.5. Diễn biến lâm sàng: DienBienLamSang
Tên cấu trúc: DienBienLamSang
Mô tả: Cấu trúc mô tả diễn biến lâm sàng của người bệnh trong đợt điều trị.
| Tên thuộc tính | Số lượng | Cấu trúc (S)/ kiểu (T) dữ liệu tham chiếu | Quy định tại mục | Ý nghĩa |
| DienBienLS | 1 | Chuỗi ký tự (T) | 0 | Diễn biến lâm sàng của người bệnh trong lần khám và/hoặc ghi nội dung chăm sóc của nhân viên y tế |
| GiaiDoanBenh | 0..1 | Chuỗi ký tự (T) | 0 | Giai đoạn bệnh trong trường hợp người bệnh đã được cơ sở khám bệnh chữa bệnh xác định giai đoạn bệnh |
| HoiChan | 0..1 | Chuỗi ký tự (T) | 0 | Kết quả hội chẩn (nếu có) |
| PhauThuat | 0..1 | Chuỗi ký tự (T) | 0 | Mô tả cách thức phẫu thuật, thủ thuật (nếu có) |
| ThoiDiemDBLS | 0..1 | Ngày, giờ (T) | 2.6.2.17 | Thời điểm diễn biến lâm sàng |
| NguoiThucHien | 1 | Chuỗi ký tự (T) | 0 | Tên dịch vụ kỹ thuật hoặc tên dịch vụ khám bệnh hoặc tên giường bệnh đề nghị quỹ BHYT thanh toán |
2.2.7.1.1.6. Hồ sơ bệnh án chăm sóc và điều trị HIV/AIDS: NguoiNhiemHIV
Tên cấu trúc: NguoiNhiemHIV
Mô tả: Cấu trúc mô tả dữ liệu về hồ sơ bệnh án chăm sóc và điều trị HIV/AIDS.
| Tên thuộc tính | Số lượng | Cấu trúc (S)/ kiểu (T) dữ liệu tham chiếu | Quy định tại mục | Ý nghĩa |
| NgayKDHIV | 1 | ThoiGian (S) | 2.6.1.1 | Thời điểm khẳng định HIV của người nhiễm HIV |
| NoiLayMauXN | 1 | MaCSKCB (T) | 2.6.2.20 | Mã cơ sở khám bệnh chữa bệnh nơi lấy mẫu máu xét nghiệm HIV do cơ quan có thẩm quyền cấp |
| NoiXNKD | 1 | MaCSKCB (T) | 2.6.2.20 | Mã cơ sở khám bệnh chữa bệnh nơi người bệnh làm xét nghiệm khẳng định HIV do cơ quan có thẩm quyền cấp |
| NoiBDDTARV | 1 | MaCSKCB (T) | 2.6.2.20 | Mã cơ sở khám bệnh chữa bệnh đầu tiên nơi người bệnh nhận thuốc ARV trong chương trình chăm sóc và điều trị được ghi trong hồ sơ bệnh án của người bệnh do cơ quan có thẩm quyền cấp |
| BDDTARV | 1 | ThoiGian (S) | 2.6.1.1 | Thời điểm đầu tiên người bệnh nhận thuốc ARV trong chương trình chăm sóc và điều trị được ghi trong hồ sơ bệnh án của người bệnh |
| MaPhacDoDieuTriBD | 1 | MaPhacDoDieuTri (T) | 2.2.7.1.2.22 | Mã phác đồ điều trị HIV/AIDS khi bắt đầu điều trị ARV |
| MaBacPhacDoBD | 0..1 | MaBacPhacDo (T) | 2.2.7.1.2.23 | Mã bậc của phác đồ khi bắt đầu điều trị ARV sử dụng phác đồ điều trị là "Khác" |
| MaLyDoDieuTri | 1 | LyDoDieuTriHIV (T) | 2.2.7.1.2.24 | Mã lý do bệnh nhân đăng ký giai đoạn điều trị tại cơ sở khám bệnh chữa bệnh |
| LoaiDieuTriLao | 1 | LoaiDieuTriLao (T) | 2.2.7.1.2.25 | Mã loại điều trị lao |
| SangLocLao | 1 | SangLocLao (T) | 2.2.7.1.2.26 | Mã các phương pháp sàng lọc lao được thực hiện |
| PhacDoDieuTriLao | 0..1 | PhacDoDieuTriLao (T) | 2.2.7.1.2.27 | Mã phác đồ điều trị lao |
| NgayBDDieuTriLao | 0..1 | ThoiGian (S) | 2.6.1.1 | Thời điểm bắt đầu điều trị bệnh lao hoặc lao tiềm ẩn tại cơ sở khám bệnh chữa bệnh |
| NgayKTDieuTriLao | 0..1 | ThoiGian (S) | 2.6.1.1 | Thời điểm kết thúc điều trị bệnh lao hoặc lao tiềm ẩn tại cơ sở khám bệnh chữa bệnh |
| KQDieuTriLao | 1 | KQDieuTriLao (T) | 2.2.7.1.2.28 | Mã kết quả điều trị lao, điều trị lao tiềm ẩn |
| MaLyDoXNTLVR | 1 | MaLyDoXNTLVR (T) | 2.2.7.1.2.29 | Mã lý do chỉ định xét nghiệm đo tải lượng vi rút ở người bệnh đang điều trị ARV |
| NgayXNTLVR | 1 | ThoiGian (S) | 2.6.1.1 | Thời điểm lấy mẫu làm xét nghiệm tải lượng virus |
| KQXNTLVR | 1 | KQXNTLVR (T) | 2.2.7.1.2.30 | Kết quả xét nghiệm tải lượng vi rút HIV, là số lượng bản sao vi rút HIV trên 1 ml máu |
| NgayKQXNTLVR | 1 | ThoiGian (S) | 2.6.1.1 | Thời điểm có kết quả xét nghiệm tải lượng virus |
| MaLoaiBN | 1 | MaLoaiBN (T) | 2.2.7.1.2.31 | Mã đối tượng đến khám |
| GiaiDoanLamSang | 1 | GiaiDoanLamSang (T) | 2.2.7.1.2.32 | Mã giai đoạn lâm sàng |
| NhomDoiTuong | 1 | NhomDoiTuong (T) | 2.2.7.1.2.33 | Mã nhóm đối tượng |
| MaTinhTrangDK | 1..n | MaTinhTrangDK (T) | 2.2.7.1.2.34 | Mã tình trạng của đối tượng đến khám |
| LanXNPCR | 0..1 | LanXNPCR (T) | 2.2.7.1.2.35 | Mã lần thực hiện xét nghiệm PCR. Trường thông tin này chỉ áp dụng cho trẻ dưới 18 tháng tuổi bị phơi nhiễm với HIV |
| NgayXNPCR | 0..1 | ThoiGian (S) | 2.6.1.1 | Ngày mà người bệnh thực hiện xét nghiệm PCR. Trường thông tin này chỉ áp dụng cho trẻ dưới 18 tháng tuổi bị phơi nhiễm với HIV |
| NgayKQXNPCR | 0..1 | ThoiGian (S) | 2.6.1.1 | Ngày mà người bệnh có kết quả xét nghiệm PCR1. Trường thông tin này chỉ áp dụng cho trẻ dưới 18 tháng tuổi bị phơi nhiễm với HIV |
| MaKQXNPCR | 0..1 | MaKQXNPCR (T) | 2.2.7.1.2.36 | Mã kết quả xét nghiệm PCR1. Trường thông tin này chỉ áp dụng cho trẻ dưới 18 tháng tuổi bị phơi nhiễm với HIV |
| NgayNhanTTMangThai | 0..1 | ThoiGian (S) | 2.6.1.1 | Thời điểm nhận thông tin mang thai |
| NgayBDDieuTriCTX | 0..1 | ThoiGian (S) | 2.6.1.1 | Thời điểm bắt đầu điều trị Cotrimoxazol (CTX) |
| MaXuTri | 0..n | MaXuTri (T) | 2.2.7.1.2.37 | Mã xử trí của cơ sở y tế |
| NgayBDXuTri | 0..1 | ThoiGian (S) | 2.6.1.1 | Ngày bắt đầu xử trí của đợt điều trị ARV |
| NgayKTXuTri | 0..1 | ThoiGian (S) | 2.6.1.1 | Ngày kết thúc xử trí của đợt điều trị ARV |
| MaPhacDoDieuTri | 1 | MaPhacDoDieuTri (T) | 2.2.7.1.2.22 | Mã phác đồ điều trị HIV/AIDS khi bắt đầu điều trị ARV |
| MaBacPhacDo | 0..1 | MaBacPhacDo (T) | 2.2.7.1.2.23 | Mã bậc của phác đồ khi bắt đầu điều trị ARV sử dụng phác đồ điều trị là "Khác" |
| SoNgayCapThuocARV | 1 | Số tự nhiên (T) | 0 | Số ngày thuốc ARV được cấp |
| NgayChuyenPhacDo | 0..1 | ThoiGian (S) | 2.6.1.1 | Ngày chuyển phác đồ điều trị |
| LyDoChuyenPhacDo | 0..1 | LyDoChuyenPhacDo (T) | 2.2.7.1.2.38 | Mã lý do chuyển phác đồ |
| MaCSKCB | 1 | MaCSKCB (T) | 2.6.2.20 | Mã cơ sở khám bệnh chữa bệnh nơi người bệnh đến khám bệnh, điều trị HIV/AIDS, do cơ quan có thẩm quyền cấp |
2.2.7.1.1.7. Quản lý điều trị lao: DieuTriLao
Tên cấu trúc: DieuTriLao
Mô tả: Cấu trúc mô tả dữ liệu quản lý điều trị lao của bệnh nhân lao trong từng đợt điều trị.
| Tên thuộc tính | Số lượng | Cấu trúc (S)/ kiểu (T) dữ liệu tham chiếu | Quy định tại mục | Ý nghĩa |
| PhanLoaiLaoViTri | 1 | PhanLoaiLaoViTri (T) | 2.2.7.1.2.39 | Mã phân loại Bệnh nhân lao theo vị trí giải phẫu |
| PhanLoaiLaoTS | 0..1 | PhanLoaiLaoTS (T) | 2.2.7.1.2.40 | Mã phân loại Bệnh nhân lao theo tiền sử điều trị |
| PhanLoaiLaoHIV | 0..1 | PhanLoaiLaoHIV (T) | 2.2.7.1.2.41 | Mã phân loại bệnh nhân lao theo tình trạng nhiễm HIV |
| PhanLoaiLaoVK | 0..1 | PhanLoaiLaoVK (T) | 2.2.7.1.2.42 | Mã phân loại bệnh nhân lao theo bằng chứng vi khuẩn học |
| PhanLoaiLaoKT | 0..1 | PhanLoaiLaoKT (T) | 2.2.7.1.2.43 | Mã phân loại bệnh nhân lao theo tình trạng kháng thuốc |
| LoaiDieuTriLao | 1 | LoaiDieuTriLao (T) | 2.2.7.1.2.25 | Mã loại điều trị lao |
| NgayBDDieuTriLao | 1 | ThoiGian (S) | 2.6.1.1 | Thời điểm bắt đầu điều trị bệnh lao hoặc lao tiềm ẩn tại cơ sở khám bệnh chữa bệnh |
| PhacDoDieuTriLao | 1 | PhacDoDieuTriLao (T) | 2.2.7.1.2.27 | Mã phác đồ điều trị lao |
| NgayKTDieuTriLao | 1 | ThoiGian (S) | 2.6.1.1 | Thời điểm kết thúc điều trị bệnh lao hoặc lao tiềm ẩn tại cơ sở khám bệnh chữa bệnh |
| KQDieuTriLao | 1 | KQDieuTriLao (T) | 2.2.7.1.2.28 | Mã đánh giá kết quả điều trị |
| MaCSKCB | 1 | MaCSKCB (T) | 2.6.2.20 | Mã cơ sở KBCB nơi người bệnh đến khám bệnh, điều trị do cơ quan có thẩm quyền cấp |
| NgayKDHIV | 0..1 | ThoiGian (S) | 2.6.1.1 | Thời điểm khẳng định HIV của người nhiễm HIV |
| BDDTARV | 0..1 | ThoiGian (S) | 2.6.1.1 | Thời điểm đầu tiên người bệnh nhận thuốc ARV |
| NgayBDDieuTriCTX | 0..1 | ThoiGian (S) | 2.6.1.1 | Thời điểm bắt đầu điều trị Cotrimoxazol (CTX) |
2.2.7.1.1.8. Giấy chứng sinh: GiayChungSinh
Tên cấu trúc: GiayChungSinh
Mô tả: Cấu trúc mô tả dữ liệu giấy chứng sinh của bệnh nhân trong đợt điều trị.
| Tên thuộc tính | Số lượng | Cấu trúc (S)/ kiểu (T) dữ liệu tham chiếu | Quy định tại mục | Ý nghĩa |
| MaGCS | 1 | Chuỗi ký tự (T) | 0 | Mã giấy chứng sinh được quản lý tại cơ sở khám chữa bệnh theo quy định của Bộ Y tế |
| MaChungTu | 0..1 | Chuỗi ký tự (T) | 0 | Mã chứng từ phục vụ việc quản lý nội bộ của cơ sở khám chữa bệnh |
| SoSeri | 0..1 | Chuỗi ký tự (T) | 0 | Số mã hóa định danh do BHXH thiết lập |
| NguoiNuoiDuong | 1 | CongDan (S) | 2.2.1.1.1.1 | Thông tin mẹ hoặc người nuôi dưỡng |
| Cha | 0..1 | CongDan (S) | 2.2.1.1.1.1 | Thông tin cha (bố) của trẻ được cấp giấy chứng sinh |
| MaTheTam | 0..1 | Chuỗi ký tự (T) | 0 | Mã thẻ BHYT tạm thời của người con |
| TenCon | 1 | Chuỗi ký tự (T) | 0 | Tên dự định đặt cho con (Tên dự kiến này có thể thay đổi khi đăng ký khai sinh) |
| GioiTinh | 1 | GioiTinh (T) | QCVN 109:2017/B TTTT | Giới tính của con |
| SoCon | 1 | Số tự nhiên (T) | 0 | Số con sinh trong lần sinh |
| LanSinh | 1 | Số tự nhiên (T) | 0 | Số lần sinh con |
| SoConSong | 1 | Số tự nhiên (T) | 0 | Số con hiện đang sống |
| CanNangCon | 0..1 | Chuỗi ký tự (T) | 0 | Cân nặng con |
| NgaySinhCon | 1 | Ngày, giờ (T) | 2.6.2.13 | Ngày sinh con |
| NoiSinhCon | 1 | Chuỗi ký tự (T) | 0 | Nơi sinh con |
| TinhTrangCon | 1 | Chuỗi ký tự (T) | 0 | Tình trạng của trẻ tại thời điểm làm Giấy chứng sinh |
| SinhConPhauThuat | 1 | Số tự nhiên (T) | 0 | Nhận các giá trị: 1 - Sinh con phẫu thuật 0 - Sinh con không phẫu thuật |
| SinhConDuoi32Tuan | 1 | Số tự nhiên (T) | 0 | Nhận các giá trị: 1- Sinh con dưới 32 tuần tuổi 0 - Không sinh con dưới 32 tuần tuổi |
| GhiChu | 0..1 | Chuỗi ký tự (T) | 0 | Ghi chú |
| NguoiDoDe | 1 | Chuỗi ký tự (T) | 0 | Họ và tên người đỡ đẻ. |
| NguoiGhiPhieu | 1 | Chuỗi ký tự (T) | 0 | Họ và tên người ghi phiếu. |
| NgayChungTu | 1 | ThoiGian (S) | 2.6.1.1 | Ngày chứng từ |
| So | 0..1 | Chuỗi ký tự (T) | 0 | Số của chứng từ |
| QuyenSo | 0..1 | Chuỗi ký tự (T) | 0 | Quyển số của chứng từ |
2.2.7.1.2. Cấu trúc và kiểu dữ liệu tham chiếu
2.2.7.1.2.1. LoaiBenh
Cấu trúc mô tả dữ liệu loại bệnh BHYT chi trả, đồng chi trả với người bệnh.
| Tên thuộc tính | Số lượng | Cấu trúc (S)/ kiểu (T) dữ liệu tham chiếu | Quy định tại mục | Ý nghĩa |
| MaBenh | 1 | MaBenh (T) | 2.2.7.1.2.8 | Mã bệnh |
| TenBenh | 1 | Chuỗi ký tự (T) | 0 | Tên bệnh |
| MaLoaiBenh | 1 | MaLoaiBenh (T) | 2.2.7.1.2.13 | Mã Loại bệnh |
| TenLoaiBenh | 1 | Chuỗi ký tự (T) | 0 | Tên Loại bệnh |
| MaNhomBenh | 1 | NhomBenh (T) | 2.2.7.1.2.14 | Nhóm bệnh |
| TenNhomBenh | 1 | Chuỗi ký tự (T) | 0 | Tên Nhóm bệnh |
| MaChuongBenh | 1 | ChuongBenh (T) | 2.2.7.1.2.15 | Chương bệnh |
| TenChuongBenh | 1 | Chuỗi ký tự (T) | 0 | Tên chương bệnh |
2.2.7.1.2.2. LyDoVaoNoiTru
Mô tả: Kiêu chuỗi ký tự có độ dài tối đa 5 ký tự, nhận giá trị theo danh mục mã lý do vào viện nội trú.
Bảng giá trị danh mục : Tham khảo phụ lục E.1.98
2.2.7.1.2.3. KetQuaDieuTri
Mô tả: Kiểu chuỗi ký tự gồm 2 ký tự số, nhận giá trị mã theo danh mục kết quả điều trị
Bảng giá trị danh mục: Tham khảo phụ lục E.1.99.
2.2.7.1.2.4. MaLoaiRaVien
Mô tả: Kiểu chuỗi ký tự gồm 1 ký tự số, nhận giá trị mã theo danh mục mã loại ra viện.
Bảng giá trị danh mục: Tham khảo phụ lục E.1.100.
2.2.7.1.2.5. MaDichVuKyThuat
Mô tả: Kiểu chuỗi ký tự, nhận giá trị mã theo danh mục mã dịch vụ kỹ thuật.
Bảng giá trị danh mục: Tham khảo phụ lục E.1.101.
2.2.7.1.2.6. PPVoCam
Mô tả: Kiểu chuỗi ký tự, nhận các giá trị theo danh mục phương pháp vô cảm.
Bảng giá trị danh mục: Tham khảo phụ lục E.1.102.
2.2.7.1.2.7. MaLoaiKCB
Mô tả: Kiểu chuỗi ký tự có độ dài 2 ký tự số, nhận giá trị theo Danh mục mã loại hình khám bệnh, chữa bệnh.
Bảng giá trị danh mục: Tham khảo phụ lục E.1.103
2.2.7.1.2.8. MaBenh
Mô tả: Kiểu chuỗi ký tự, nhận giá trị theo Danh mục mã bệnh.
Bảng giá trị danh mục: Tham khảo phụ lục E.1.104.
2.2.7.1.2.9. MaBenhYHCT
Mô tả: Kiểu chuỗi ký tự, nhận giá trị theo Danh mục mã bệnh y học cổ truyền
Bảng giá trị danh mục: Tham khảo phụ lục E.1.105.
2.2.7.1.2.10. MaDoiTuongKCB
Mô tả: Kiểu chuỗi ký tự, nhận giá trị theo Danh mục mã đối tượng đến khám chữa bệnh.
Bảng giá trị danh mục: Tham khảo phụ lục E.1.106.
2.2.7.1.2.11. MaTaiNan
Mô tả: Kiểu chuỗi ký tự, nhận giá trị theo Danh mục mã tai nạn thương tích.
Bảng giá trị danh mục: Tham khảo phụ lục E.1.107.
2.2.7.1.2.12. MaKhoa
Mô tả: Kiểu chuỗi ký tự, nhận giá trị theo Danh mục mã khoa.
Bảng giá trị danh mục: Tham khảo phụ lục E.1.108.
2.2.7.1.2.13. MaLoaiBenh
Mô tả: Kiểu chuỗi ký tự, nhận giá trị theo Danh mục mã loại bệnh.
Bảng giá trị danh mục: Tham khảo phụ lục E.1.109.
2.2.7.1.2.14. NhomBenh
Mô tả: Kiểu chuỗi ký tự, nhận giá trị theo Danh mục nhóm bệnh.
Bảng giá trị danh mục: Tham khảo phụ lục E.1.110.
2.2.7.1.2.15. ChuongBenh
Mô tả: Kiểu chuỗi ký tự, nhận giá trị theo Danh mục chương bệnh.
Bảng giá trị danh mục: Tham khảo phụ lục E.1.111.
2.2.7.1.2.16. MaChiSoXetNghiem
Mô tả: Kiểu chuỗi ký tự, nhận các giá trị theo Danh mục mã chỉ số xét nghiệm.
Bảng giá trị danh mục: Tham khảo phụ lục E.1.112.
2.2.7.1.2.17. MaThuoc
Mô tả: Kiểu chuỗi ký tự, nhận các giá trị theo Danh mục mã thuốc
Bảng giá trị danh mục: Tham khảo phụ lục E.1.113.
2.2.7.1.2.18. MaPTTT
Mô tả: Kiểu chuỗi ký tự, nhận các giá trị theo Danh mục mã phẫu thuật, thủ thuật quốc tế ICD-9 CM.
Bảng giá trị danh mục: Tham khảo phụ lục E.1.114.
2.2.7.1.2.19. MaViTriThucHienDVKT
Mô tả: Kiểu chuỗi ký tự, nhận các giá trị theo danh mục mã vị trí thực hiện dịch vụ kỹ thuật.
Bảng giá trị danh mục: Tham khảo phụ lục E.1.115.
2.2.7.1.2.20. MaPPCheBien
Mô tả: Kiểu chuỗi ký tự, nhận các giá trị theo danh mục mã phương pháp chế biến vị thuốc cổ truyền
Bảng giá trị danh mục: Tham khảo phụ lục E.1.116.
2.2.7.1.2.21. MaNhomChiPhi
Mô tả: Kiểu chuỗi ký tự, nhận các giá trị theo danh mục mã nhóm theo chi phí
Bảng giá trị danh mục: Tham khảo phụ lục E.1.117.
2.2.7.1.2.22. MaPhacDoDieuTri
Mô tả: Kiểu chuỗi ký tự, nhận các giá trị theo danh mục mã phác đồ điều trị HIV/AIDS.
Bảng giá trị danh mục: Tham khảo phụ lục E.1.118.
2.2.7.1.2.23. MaBacPhacDo
Mô tả: Kiểu chuỗi ký tự, nhận các giá trị theo danh mục mã bậc phác đồ điều trị ARV.
Bảng giá trị danh mục: Tham khảo phụ lục E.1.119.
2.2.7.1.2.24. LyDoDieuTriHIV
Mô tả: Kiểu chuỗi ký tự, nhận các giá trị theo danh mục mã lý do điều trị HIV.
Bảng giá trị danh mục: Tham khảo phụ lục E.1.120.
2.2.7.1.2.25. LoaiDieuTriLao
Mô tả: Kiểu chuỗi ký tự, nhận các giá trị theo danh mục mã loại điều trị lao.
Bảng giá trị danh mục: Tham khảo phụ lục E.1.121.
2.2.7.1.2.26. SangLocLao
Mô tả: Kiểu chuỗi ký tự, nhận các giá trị theo danh mục mã các phương pháp sàng lọc lao
Bảng giá trị danh mục: Tham khảo phụ lục E.1.122.
2.2.7.1.2.27. PhacDoDieuTriLao
Mô tả: Kiểu chuỗi ký tự, nhận các giá trị theo danh mục mã phác đồ điều trị lao
Bảng giá trị danh mục: Tham khảo phụ lục E.1.123.
2.2.7.1.2.28. KQDieuTriLao
Mô tả: Kiểu chuỗi ký tự, nhận các giá trị theo danh mục kết quả điều trị lao, điều trị lao tiềm ẩn
Bảng giá trị danh mục: Tham khảo phụ lục E.1.124.
2.2.7.1.2.29. MaLyDoXNTLVR
Mô tả: Kiểu chuỗi ký tự, nhận các giá trị theo danh mục mã lý do chỉ định xét nghiệm đo tải lượng vi rút.
Bảng giá trị danh mục: Tham khảo phụ lục E.1.125.
2.2.7.1.2.30. KQXNTLVR
Mô tả: Kiểu chuỗi ký tự, nhận các giá trị theo danh mục kết quả xét nghiệm tải lượng vi rút HIV.
Bảng giá trị danh mục: Tham khảo phụ lục E.1.126.
2.2.7.1.2.31. MaLoaiBN
Mô tả: Kiểu chuỗi ký tự, nhận các giá trị theo danh mục mã đối tượng đến khám
Bảng giá trị danh mục: Tham khảo phụ lục E.1.127.
2.2.7.1.2.32. GiaiDoanLamSang
Mô tả: Kiểu chuỗi ký tự, nhận các giá trị theo danh mục mã đối tượng đến khám
Bảng giá trị danh mục: Tham khảo phụ lục E.1.128.
2.2.7.1.2.33. NhomDoiTuong
Mô tả: Kiểu chuỗi ký tự, nhận các giá trị theo danh mục nhóm đối tượng
Bảng giá trị danh mục: Tham khảo phụ lục E.1.129.
2.2.7.1.2.34. MaTinhTrangDK
Mô tả: Kiểu chuỗi ký tự, nhận các giá trị theo danh mục mã tình trạng đối tượng đến khám
Bảng giá trị danh mục: Tham khảo phụ lục E.1.130.
2.2.7.1.2.35. LanXNPCR
Mô tả: Kiểu chuỗi ký tự, nhận các giá trị theo danh mục mã lần thực hiện xét nghiệm PCR.
Bảng giá trị danh mục: Tham khảo phụ lục E.1.131.
2.2.7.1.2.36. MaKQXNPCR
Mô tả: Kiểu chuỗi ký tự, nhận các giá trị theo danh mục mã kết quả xét nghiệm PCR1.
Bảng giá trị danh mục: Tham khảo phụ lục E.1.132.
2.2.7.1.2.37. MaXuTri
Mô tả: Kiểu chuỗi ký tự, nhận các giá trị theo danh mục mã xử trí của cơ sở y tế.
Bảng giá trị danh mục: Tham khảo phụ lục E.1.133.
2.2.7.1.2.38. LyDoChuyenPhacDo
Mô tả: Kiểu chuỗi ký tự, nhận các giá trị theo danh mục lý do chuyển phác đồ.
Bảng giá trị danh mục: Tham khảo phụ lục E.1.134.
2.2.7.1.2.39. PhanLoaiLaoViTri
Mô tả: Kiểu chuỗi ký tự, nhận các giá trị theo danh mục phân loại bệnh nhân lao theo vị trí giải phẫu.
Bảng giá trị danh mục: Tham khảo phụ lục E.1.135.
2.2.7.1.2.40. PhanLoaiLaoTS
Mô tả: Kiểu chuỗi ký tự, nhận các giá trị theo danh mục phân loại bệnh nhân lao theo tiền sử điều trị.
Bảng giá trị danh mục: Tham khảo phụ lục E.1.136.
2.2.7.1.2.41. PhanLoaiLaoHIV
Mô tả: Kiểu chuỗi ký tự, nhận các giá trị theo danh mục phân loại bệnh nhân lao theo theo tình trạng nhiễm HIV.
Bảng giá trị danh mục: Tham khảo phụ lục E.1.137.
2.2.7.1.2.42. PhanLoaiLaoVK
Mô tả: Kiểu chuỗi ký tự, nhận các giá trị theo danh mục phân loại bệnh nhân lao theo bằng chứng vi khuẩn học.
Bảng giá trị danh mục: Tham khảo phụ lục E.1.138.
2.2.7.1.2.43. PhanLoaiLaoKT
Mô tả: Kiểu chuỗi ký tự, nhận các giá trị theo danh mục phân loại bệnh nhân lao theo tình trạng kháng thuốc.
Bảng giá trị danh mục: Tham khảo phụ lục E.1.139.
2.2.7.2. Thông tin phòng bệnh
2.2.7.2.1. Cấu trúc dữ liệu
2.2.7.2.1.1. Hồ sơ sức khỏe - Tiêm chủng: TiemChung
Tên cấu trúc: TiemChung
Mô tả: Cấu trúc mô tả dữ liệu tiêm chủng theo hồ sơ sức khỏe của cá nhân.
| Tên thuộc tính | Số lượng | Cấu trúc (S)/ kiểu (T) dữ liệu tham chiếu | Quy định tại mục | Ý nghĩa |
| CongDan | 1 | CongDan (S) | 2.2.1.1.1.1 | Thông tin cơ bản của công dân |
| DaTiem | 1 | Kiểu nhị phân (T) | 0 | Đã tiêm hay chưa |
| NgayTiem | 1 | ThoiGian (S) | 2.6.1.1 | Ngày tiêm |
| NgayHenTiemMuiSau | 0..1 | ThoiGian (S) | 2.6.1.1 | Ngày hẹn tiêm mũi sau |
| PhanLoai | 1 | Chuỗi ký tự (T) | 0 | Phân loại |
| PhanUngSauTiem | 0..1 | Chuỗi ký tự (T) | 0 | Phản ứng sau tiêm |
| TenVacXin | 1 | Chuỗi ký tự (T) | 0 | Tên loại vacxin |
2.2.8. Các vấn đề liên quan đến pháp luật
2.2.8.1. Giám sát hành chính
2.2.8.1.1. Cấu trúc dữ liệu
2.2.8.1.1.1. Vi phạm hành chính: ViPhamHCCN
Tên cấu trúc: ViPhamHCCN
Mô tả: Cấu trúc mô tả thông tin vi phạm hành chính của cá nhân
| Tên thuộc tính | Số lượng | Cấu trúc(S)/kiểu(T) dữ liệu tham chiếu | Quy định tại mục | Ý nghĩa |
| CongDan | 1 | CongDan (S) | 2.2.1.1.1.1 | Thông tin cơ bản của công dân |
| ThongTinViPhamHC | 0..n | ThongTinViPham HC (S) | 2.2.8.1.2.1 | Thông tin vi phạm hành chính |
2.2.8.1.2. Cấu trúc dữ liệu và kiểu dữ liệu tham chiếu
2.2.8.1.2.1. ThongTinViPhamHC
Mô tả cấu trúc thông tin vi phạm hành chính
| Tên thuộc tính | Số lượng | Cấu trúc(S)/kiểu(T) dữ liệu tham chiếu | Quy định tại mục | Ý nghĩa |
| QuyetDinhXuPhat | 1 | QuyetDinh (S) | 2.6.1.4 | Quyết định xử phạt vi phạm hành chính |
| HanhViViPhamHC | 1..n | Chuỗi ký tự (T) | 0 | Đã thực hiện hành vi vi phạm hành chính |
| HinhThucXuPhatBoS ung | 0..n | HinhThucXuPhat (T) | 2.2.8.1.2.5 | Hình thức xử phạt bổ sung |
| HinhThucXuPhatChinh | 1..n | HinhThucXuPhat (T) | 2.2.8.1.2.5 | Hình thức xử phạt chính |
| MucPhat | 1 | Chuỗi ký tự (T) | 0 | Mức phạt |
| BienPhapKhacPhucHauQua | 1..n | BienPhapKhacPhucHauQua (T) | 2.2.8.1.2.1 | Biện pháp khắc phục hậu quả |
| TinhTietGiamNhe | 0..n | TinhTietGiamNhe (T) | 2.2.8.1.2.3 | Các tình tiết giảm nhẹ |
| TinhTietTangNang | 0..n | TinhTietTangNang (T) | 2.2.8.1.2.4 | Các tình tiết tăng nặng |
| TrangThai | 1 | Chuỗi ký tự (T) | 0 | Trạng thái thi hành quyết định xử phạt vi phạm hành chính |
2.2.8.1.2.2. BienPhapKhacPhucHauQua
Mô tả: Kiểu chuỗi ký tự, nhận các giá trị theo Danh mục biện pháp khắc phục hậu quả
Bảng giá trị danh mục: Tham khảo phụ lục E.1.140
2.2.8.1.2.3. TinhTietGiamNhe
Mô tả: Kiểu chuỗi ký tự, nhận các giá trị theo Danh mục tình tiết giảm nhẹ.
Bảng giá trị danh mục: Tham khảo phụ lục E.1.141
2.2.8.1.2.4. TinhTietTangNang
Mô tả: Kiểu chuỗi ký tự, nhận các giá trị theo Danh mục tình tiết tăng nặng.
Bảng giá trị danh mục: Tham khảo phụ lục E.1.142
2.2.8.1.2.5. HinhThucXuPhat
Mô tả: Kiểu chuỗi ký tự, nhận các giá trị theo danh mục hình thức xử phạt.
Bảng giá trị danh mục: Tham khảo phụ lục E.1.143
2.2.8.2. Thông tin tư pháp
2.2.8.2.1. Cấu trúc dữ liệu
2.2.8.2.1.1. Thi hành án dân sự: ThiHanhAnDanSu
Tên cấu trúc: ThiHanhAnDanSu
Mô tả: cấu trúc thông tin về thi hành án dân sự của cá nhân theo quy định của Luật Thi hành án dân sự năm 2008, được sửa đổi, bổ sung năm 2014, năm 2022.
| Tên thuộc tính | Số lượng | Cấu trúc (S)/ kiểu (T) dữ liệu tham chiếu | Quy định tại mục | Ý nghĩa |
| CongDan | 1 | CongDan (S) | 2.2.1.1.1.1 | Thông tin cơ bản của công dân |
| QuyetDinhThiHanhAnDS | 1 | QuyetDinh (S) | 2.6.1.4 | Quyết định thi hành án |
| TinhTrang | 1 | Chuỗi ký tự (T) | 0 | Tình trạng thực hiện theo quyết định thi hành án |
2.2.8.2.1.2. Thi hành án hành chính: ThiHanhAnHanhChinh
Tên cấu trúc: ThiHanhAnHanhChinh
Mô tả: cấu trúc thông tin về thi hành án hành chính của cá nhân
| Tên thuộc tính | Số lượng | Cấu trúc (S)/ kiểu (T) dữ liệu tham chiếu | Quy định tại mục | Ý nghĩa |
| CongDan | 1 | CongDan (S) | 2.2.1.1.1.1 | Thông tin cơ bản của công dân |
| QuyetDinhThiHanhAnHC | 1 | QuyetDinh (S) | 2.6.1.4 | Quyết định thi hành án |
| TinhTrang | 1 | Chuỗi ký tự (T) | 0 | Tình trạng việc thụ lý |
2.2.8.2.1.3. Trợ giúp pháp lý: TroGiupPhapLy
Tên cấu trúc: TroGiupPhapLy
Mô tả: Cấu trúc mô tả dữ liệu trợ giúp pháp lý của cá nhân
| Tên thuộc tính | Số lượng | Cấu trúc (S)/ kiểu (T) dữ liệu tham chiếu | Quy định tại mục | Ý nghĩa |
| CongDan | 1 | CongDan (S) | 2.2.1.1.1.1 | Thông tin cơ bản của công dân |
| DienNguoiDuocTGPL | 1 | DienNguoiDuocTGPL (T) | 2.2.8.2.2.4 | Diện người được trợ giúp pháp lý |
| LinhVucTGPL | 1 | LinhVucTGPL (T) | 2.2.8.2.2.6 | Lĩnh vực trợ giúp pháp lý |
| HinhThucTGPL | 1 | HinhThucTGPL (T) | 2.2.8.2.2.5 | Hình thức trợ giúp |
| SoNguoiTGPL | 1 | Số tự nhiên (T) | 0 | Số người thực hiện trợ giúp pháp lý |
2.2.8.2.1.4. Thông tin truy nã: TTTruyNa
Tên cấu trúc: TTTruyNa
Mô tả: Cấu trúc mô tả dữ liệu truy nã của cá nhân
| Tên thuộc tính | Số lượng | Cấu trúc (S)/ kiểu (T) dữ liệu tham chiếu | Quy định tại mục | Ý nghĩa |
| CongDan | 1 | CongDan (S) | 2.2.1.1.1.1 | Thông tin cơ bản của công dân |
| LoaiTruyNa | 1 | LoaiTruyNa (T) | 2.2.8.2.2.7 | Loại truy nã |
| HeToiDanh | 1 | HeToiDanh (T) | 2.2.8.2.2.8 | Lĩnh vực |
| TrangThaiHS | 1 | TrangThaiHS (T) | 2.2.8.2.2.9 | Trạng thái hồ sơ của đối tượng |
| NgayTron | 1 | ThoiGian (S) | 2.6.1.1 | Ngày trốn |
| QuyetDinhTruyNa | 1 | QuyetDinh (S) | 2.6.1.4 | Quyết định truy nã |
| ToiDanh | 1..n | ToiDanh (T) | 2.2.8.2.2.3 | Danh sách tội danh |
| HinhThucBiBat | 1 | Chuỗi ký tự (T) | 0 | Hình thức bị bắt |
| MaDVBatDoiTuong | 0..1 | Chuỗi ký tự (T) | 0 | Mã đơn vị thực hiện bắt đối tượng |
| TenDVBatDoiTuong | 1 | Chuỗi ký tự (T) | 0 | Tên đơn vị thực hiện bắt đối tượng |
| CoYeuToNuocNgoai | 1 | Kiểu nhị phân (T) | 0 | Đối tượng truy nã có yếu tố nước ngoài |
| CoLenhTruyNa | 1 | Kiểu nhị phân (T) | 0 | Có lệnh truy nã |
| CoLenhTamGiam | 1 | Kiểu nhị phân (T) | 0 | Chỉ có lệnh tạm giam |
| CoTronRaNuocNgoai | 1 | Kiểu nhị phân (T) | 0 | Đối tượng trốn ra nước ngoài bắt được |
2.2.8.2.1.5. Quản lý phạm nhân, trại viên, học sinh trường giáo dưỡng: QLPhamNhan
Tên cấu trúc: QLPhamNhan
Mô tả: Cấu trúc mô tả dữ liệu quản lý phạm nhân, trại viên, học sinh trường giáo dưỡng
| Tên thuộc tính | Số lượng | Cấu trúc (S)/ kiểu (T) dữ liệu tham chiếu | Quy định tại mục | Ý nghĩa |
| CongDan | 1 | CongDan (S) | 2.2.1.1.1.1 | Thông tin cơ bản của công dân |
| SoBanAn | 1 | Chuỗi ký tự (T) | 0 | Số bản án, quyết định được thi hành |
| ToiDanh | 1..n | ToiDanh (T) | 2.2.8.2.2.3 | Tội danh |
| MucAn | 1 | Chuỗi ký tự (T) | 0 | Mức án |
| NgayVaoTrai | 1 | ThoiGian (S) | 2.6.1.1 | Ngày vào trại |
| NgayLapThePN | 1 | ThoiGian (S) | 2.6.1.1 | Ngày lập thẻ phạm nhân |
| TinhTrangPN | 1 | Chuỗi ký tự (T) | 0 | Tình trạng phạm nhân |
| NgayDacXa | 0..1 | ThoiGian (S) | 2.6.1.1 | Ngày tha/ đặc xá |
| LyDoTha | 0..1 | Chuỗi ký tự (T) | 0 | Lý do tha |
| NgayRaTrai | 0..1 | ThoiGian (S) | 2.6.1.1 | Ngày ra trại |
| TGChapHanhAn | 1 | Chuỗi ký tự (T) | 0 | Thời gian chấp hành án thực tế |
2.2.8.2.2. Cấu trúc dữ liệu và kiểu dữ liệu tham chiếu
2.2.8.2.2.1. HinhPhatChinh
Mô tả: Kiểu chuỗi ký tự, nhận các giá trị theo Danh mục hình phạt chính.
Bảng giá trị danh mục: Tham khảo phụ lục E.1.144.
2.2.8.2.2.2. HinhPhatBoSung
Mô tả: Kiểu chuỗi ký tự, nhận các giá trị theo Danh mục hình phạt bổ sung.
Bảng giá trị danh mục: Tham khảo phụ lục E.1.145.
2.2.8.2.2.3. ToiDanh
Mô tả: Kiểu chuỗi ký tự, nhận các giá trị theo danh mục tội danh.
Bảng giá trị danh mục: Tham khảo phụ lục E.1.146.
2.2.8.2.2.4. DienNguoiDuocTGPL
Mô tả: Kiểu chuỗi ký tự, nhận các giá trị theo danh mục diện người được trợ giúp pháp lý.
Bảng giá trị danh mục: Tham khảo phụ lục E.1.147.
2.2.8.2.2.5. HinhThucTGPL
Mô tả: Kiểu chuỗi ký tự, nhận các giá trị theo danh mục hình thức trợ giúp pháp lý
Bảng giá trị danh mục: Tham khảo phụ lục E.1.148.
2.2.8.2.2.6. LinhVucTGPL
Mô tả: Kiểu chuỗi ký tự, nhận các giá trị theo danh mục lĩnh vực trợ giúp pháp lý
Bảng giá trị danh mục: Tham khảo phụ lục E.1.149.
2.2.8.2.2.7. LoaiTruyNa
Mô tả: Kiểu chuỗi ký tự, nhận các giá trị theo Danh mục loại truy nã.
Bảng giá trị danh mục: Tham khảo phụ lục E.1.150.
2.2.8.2.2.8. HeToiDanh
Mô tả: Kiểu chuỗi ký tự, nhận các giá trị theo Danh mục hệ tội danh.
Bảng giá trị danh mục: Tham khảo phụ lục E.1.151.
2.2.8.2.2.9. TrangThaiHS
Mô tả: Kiểu chuỗi ký tự, nhận các giá trị theo Danh mục trạng thái hồ sơ của đối tượng.
Bảng giá trị danh mục: Tham khảo phụ lục E.1.152.
2.2.8.3. Thông tin về tố tụng
2.2.8.3.1. Cấu trúc dữ liệu
2.2.8.3.1.1. Thông tin khiếu kiện: TTKhieuKien
Tên cấu trúc: TTKhieuKien
Mô tả: Cấu trúc mô tả dữ liệu của thông tin khiếu kiện.
| Tên thuộc tính | Số lượng | Cấu trúc (S)/ kiểu (T) dữ liệu tham chiếu | Quy định tại mục | Ý nghĩa |
| CongDan | 1 | CongDan (S) | 2.2.1.1.1.1 | Thông tin cơ bản của công dân |
| NoiDungKhoiKien | 1 | Chuỗi ký tự (T) | 0 | Nội dung khởi kiện |
| ToaAnThuLy | 1 | ToaAn (S) | 2.6.1.2 | Tòa án thụ lý |
| LinhVucKhoiKien | 1 | LinhVucKhoiKien (S) | 2.2.8.3.2.1 | Lĩnh vực khởi kiện |
| LaNguoiKhoiKien | 1 | Kiểu nhị phân (T) | 0 | Cá nhân là người khởi kiện |
| LaNguoiDuocBaoVe | 1 | Kiểu nhị phân (T) | 0 | Cá nhân là người quyền và lợi ích được bảo vệ |
| LaNguoiBiKien | 1 | Kiểu nhị phân (T) | 0 | Cá nhân là người bị kiện |
| LaNguoiCoQuyenLoiNghiaVuLienQuan | 1 | Kiểu nhị phân (T) | 0 | Cá nhân là người có quyền lợi, nghĩa vụ liên quan |
| LaNguoiLamChung | 1 | Kiểu nhị phân (T) | 0 | Cá nhân là người làm chứng |
| NgayTBAP | 0..1 | ThoiGian (S) | 2.6.1.1 | Ngày thông báo án phí |
2.2.8.3.2. Cấu trúc dữ liệu và kiểu dữ liệu tham chiếu
2.2.8.3.2.1. LinhVucKhoiKien
Mô tả thông tin lĩnh vực khởi kiện, thông tin bao gồm:
| Tên thuộc tính | Số lượng | Cấu trúc (S)/ kiểu (T) dữ liệu tham chiếu | Quy định tại mục | Ý nghĩa |
| MaLinhVuc | 1 | Chuỗi ký tự (T) | 0 | Mã lĩnh vực khởi kiện |
| TenLinhVuc | 1 | Chuỗi ký tự (T) | 0 | Tên lĩnh vực khởi kiện |
2.2.8.4. Bản án/Quyết định của tòa án
2.2.8.4.1. Cấu trúc dữ liệu
2.2.8.4.1.1. Bản án Dân sự/Hành chính/Kinh doanh thương mại/ Lao động: AnDSHCTMLDCN
Tên cấu trúc: AnDSHCTMLDCN
Mô tả: Cấu trúc mô tả dữ liệu bản án dân sự/hành chính/kinh doanh thương mại/ Lao động cho cá nhân.
| Tên thuộc tính | Số lượng | Cấu trúc (S)/ kiểu (T) dữ liệu tham chiếu | Quy định tại mục | Ý nghĩa |
| CongDan | 1 | CongDan (S) | 2.2.1.1.1.1 | Thông tin cơ bản của công dân |
| AnDSHCTMLD | 1..n | AnDSHCTMLD (S) | 2.2.8.4.2.1 | Bản án dân sự/hành chính/kinh doanh thương mại/ Lao động |
2.2.8.4.1.2. Bản án/Quyết định hình sự: AnHinhSuCN
Tên cấu trúc: AnHinhSuCN
Mô tả: Cấu trúc mô tả dữ liệu bản án/ quyết định hình sự của cá nhân.
| Tên thuộc tính | Số lượng | Cấu trúc (S)/ kiểu (T) dữ liệu tham chiếu | Quy định tại mục | Ý nghĩa |
| CongDan | 1 | CongDan (S) | 2.2.1.1.1.1 | Thông tin cơ bản của công dân |
| TTAnHinhSu | 1..n | AnHinhSu (S) | 2.2.8.4.2.2 | Thông tin về bản án/quyết định hình sự |
2.2.8.4.2. Cấu trúc dữ liệu và kiểu dữ liệu tham chiếu
2.2.8.4.2.1. AnDSHCTMLD
Mô tả cấu trúc bản án/quyết định dân sự/hành chính/kinh doanh thương mại/lao động
| Tên thuộc tính | Số lượng | Cấu trúc (S)/ kiểu (T) dữ liệu tham chiếu | Quy định tại mục | Ý nghĩa |
| LinhVuc | 1 | LinhVuc (T) | 2.2.8.4.2.5 | Lĩnh vực |
| LaNguyenDon | 1 | Kiểu nhị phân (T) | 0 | Là nguyên đơn |
| LaBiDon | 1 | Kiểu nhị phân (T) | 0 | Là bị đơn |
| BanAnQD | 1 | QuyetDinh (S) | 2.6.1.4 | Bản án/ quyết định |
| NoiDung | 1 | Chuỗi ký tự (T) | 0 | Nội dung bản án quyết định |
| NghiaVu | 1 | Chuỗi ký tự (T) | 0 | Nghĩa vụ liên quan |
| AnPhi | 0..1 | Số tự nhiên (T) | 0 | Án phí |
| TinhTrangTHA | 1 | Chuỗi ký tự (T) | 0 | Tình trạng thi hành án |
| BiHuy | 1 | Kiểu nhị phân (T) | 0 | Trạng thái quyết định bởi 1 quyết định khác |
| BanAnQDLQ | 0..n | QuyetDinh (S) | 2.6.1.4 | Bản án liên quan bị hủy bỏ/thay đổi |
2.2.8.4.2.2. AnHinhSu
Mô tả cấu trúc bản án/quyết định hình sự
| Tên thuộc tính | Số lượng | Cấu trúc (S)/ kiểu (T) dữ liệu tham chiếu | Quy định tại mục | Ý nghĩa |
| LoaiBanAnQD | 1 | LoaiBanAnQD (T) | 2.2.8.4.2.3 | Loại bản án/ quyết định |
| BanAnQDHinhSu | 1 | QuyetDinh (S) | 2.6.1.4 | Bản án/ quyết định |
| HinhPhatChinh | 0..1 | HinhPhatChinh (T) | 2.2.8.2.2.1 | Hình phạt chính |
| HinhPhatBoSung | 0..n | HinhPhatBoSung (T) | 2.2.8.2.2.2 | Hình phạt bổ sung |
| DieuLuatApDung | 1 | Chuỗi ký tự (T) | 0 | Điều luật áp dụng |
| HieuLucTuNgay | 1 | ThoiGian (S) | 2.6.1.1 | Hiệu lực từ ngày |
| HieuLucDenNgay | 0..1 | ThoiGian (S) | 2.6.1.1 | Hiệu lực đến ngày |
| ThiHanhAn | 0..1 | ThiHanhAn (S) | 2.2.8.4.2.4 | Thi bản án/quyết định |
| QuyetDinhLienQuan | 0..n | QuyetDinh (S) | 2.6.1.4 | Bản án/ quyết định liên quan |
| ChucVuBiCam | 0..1 | Chuỗi ký tự (T) | 0 | Chức vụ bị cấm đảm nhiệm |
| ThoiHanBiCam | 0..1 | Chuỗi ký tự (T) | 0 | Thời hạn không được thành lập, quản lý doanh nghiệp, hợp tác xã |
2.2.8.4.2.3. LoaiBanAnQD
Mô tả: Kiểu chuỗi ký tự, nhận các giá trị theo danh mục loại bản án, quyết định
Bảng giá trị danh mục: Tham khảo phụ lục E.1.153.
2.2.8.4.2.4. ThiHanhAn
Mô tả cấu trúc thi hành bản án/ quyết định
| Tên thuộc tính | Số lượng | Cấu trú/kiểu dữ liệu tham chiếu | Quy định tại mục | Ý nghĩa |
| NgayThiHanhAnQD | 1 | ThoiGian (S) | 2.6.1.1 | Ngày Thi hành bản án/ quyết định |
| NoiThiHanhAnQD | 1 | Chuỗi ký tự (T) | 0 | Nơi thi hành bản án/ quyết định |
| TinhTrangTHA | 1 | Chuỗi ký tự (T) | 0 | Tình trạng thi hành án |
2.2.8.4.2.5. LinhVuc
Mô tả: Kiểu chuỗi ký tự, nhận các giá trị theo danh mục lĩnh vực
Bảng giá trị danh mục: Tham khảo phụ lục E.1.154.
2.2.9. Thông tin khác
2.2.9.1. Đặc điểm lịch sử bản thân
2.2.9.1.1. Cấu trúc dữ liệu
2.2.9.1.1.1. Tham gia hoặc có quan hệ với tổ chức chính trị, kinh tế, xã hội,… ở nước ngoài: LichSuCongTacCN
Tên cấu trúc: LichSuCongTacCN
Mô tả: Cấu trúc mô tả dữ liệu tham gia hoặc có quan hệ với tổ chức chính trị, kinh tế, xã hội,… ở nước ngoài.
| Tên thuộc tính | Số lượng | Cấu trúc (S)/ kiểu (T) dữ liệu tham chiếu | Quy định tại mục | Ý nghĩa |
| CongDan | 1 | CongDan (S) | 2.2.1.1.1.1 | Thông tin cơ bản của công dân |
| LichSuCongTac | 0..n | LichSuCongTac (S) | 2.2.9.1.2.1 | Quá trình đã công tác |
2.2.9.1.2. Cấu trúc dữ liệu và kiểu dữ liệu tham chiếu
2.2.9.1.2.1. LichSuCongTac
| Tên thuộc tính | Số lượng | Cấu trúc (S)/ kiểu (T) dữ liệu tham chiếu | Quy định tại mục | Ý nghĩa |
| ThangNamTu | 1 | ThoiGian (S) | 2.6.1.1 | Tháng/năm bắt đầu làm việc |
| ThangNamDen | 1 | ThoiGian (S) | 2.6.1.1 | Tháng/năm kết thúc làm việc |
| CongTacDonVi | 1 | Chuỗi ký tự (T) | 0 | Đơn vị công tác |
| CongTacChucVu | 1 | Chuỗi ký tự (T) | 0 | Chức vụ |
| CongTacDiaChi | 1 | Chuỗi ký tự (T) | 0 | Địa chỉ trụ sở nơi làm việc |
2.2.9.2. Giấy phép lái xe
2.2.9.2.1. Cấu trúc dữ liệu
2.2.9.2.1.1. Giấy phép lái xe: GiayPhepLaiXe
Tên cấu trúc: GiayPhepLaiXe
Mô tả: Cấu trúc mô tả dữ liệu giấy phép lái xe của cá nhân.
| Tên thuộc tính | Số lượng | Cấu trúc (S)/ kiểu (T) dữ liệu tham chiếu | Quy định tại mục | Ý nghĩa |
| CongDan | 1 | CongDan (S) | 2.2.1.1.1.1 | Thông tin cơ bản của công dân |
| DanhSachGPLX | 1..n | TTGPLX (S) | 2.2.9.2.2.1 | Danh sách giấy phép lái xe. Một cá nhân có thể có nhiều giấy phép lái xe (ô tô, xe máy, …) |
2.2.9.2.2. Cấu trúc dữ liệu và kiểu dữ liệu tham chiếu
2.2.9.2.2.1. TTGPLX
Cấu trúc mô tả dữ liệu thông tin giấy phép lái xe
| Tên thuộc tính | Số lượng | Cấu trúc (S)/ kiểu (T) dữ liệu tham chiếu | Quy định tại mục | Ý nghĩa |
| LoaiGPLX | 1 | LoaiGPLX (T) | 2.2.9.2.2.4 | Loại giấy phép lái xe |
| SoGPLX | 1 | Chuỗi ký tự (T) | 0 | Số giấy phép lái xe |
| GiaTriDen | 1 | Chuỗi ký tự (T) | 0 | Có giá trị đến (thời hạn) |
| CoQuanCap | 1 | Chuỗi ký tự (T) | 0 | Cơ quan cấp |
| NoiCap | 1 | Chuỗi ký tự (T) | 0 | Nơi cấp |
| NgayCap | 1 | ThoiGian (S) | 2.6.1.1 | Ngày cấp |
| SoGPLXQG | 1 | Chuỗi ký tự (T) | 0 | Số giấy phép lái xe quốc gia |
| HangGPLX | 1 | HangGPLX (T) | 2.2.9.2.2.5 | Hạng giấy phép lái xe |
| LoaiXeDuocDK | 1..n | LoaiXeDuocDK (S) | 2.2.9.2.2.2 | Các loại xe cơ giới đường bộ được điều khiển |
| ViPhamGT | 0..n | ViPhamGT (S) | 2.2.9.2.2.3 | Thông tin về vi phạm giao thông |
2.2.9.2.2.2. LoaiXeDuocDK
Cấu trúc mô tả dữ liệu loại xe được đăng ký
| Tên thuộc tính | Số lượng | Cấu trúc (S)/ kiểu (T) dữ liệu tham chiếu | Quy định tại mục | Ý nghĩa |
| LoaiXe | 1 | Chuỗi ký tự (T) | 0 | Loại xe được điều khiển |
| NgayTrungTuyen | 1 | ThoiGian (S) | 2.6.1.1 | Ngày trúng tuyển |
2.2.9.2.2.3. ViPhamGT
Cấu trúc mô tả dữ liệu vi phạm giao thông.
| Tên thuộc tính | Số lượng | Cấu trúc (S)/ kiểu (T) dữ liệu tham chiếu | Quy định tại mục | Ý nghĩa |
| MaViPham | 1 | Chuỗi ký tự (T) | 0 | Mã vi phạm |
| NgayViPham | 1 | ThoiGian (S) | 2.6.1.1 | Ngày vi phạm |
| DonVi | 1 | Chuỗi ký tự (T) | 0 | Đơn vị ra quyết định xử phạt |
| NoiDung | 1 | Chuỗi ký tự (T) | 0 | Nội dung vi phạm |
2.2.9.2.2.4. LoaiGPLX
Mô tả: Kiểu chuỗi ký tự, nhận các giá trị theo danh mục loại giấy phép lái xe.
Bảng giá trị danh mục: Tham khảo phụ lục E.1.155.
2.2.9.2.2.5. HangGPLX
Mô tả: Kiểu chuỗi ký tự, nhận các giá trị theo Danh mục hạng giấy phép lái xe.
Bảng giá trị danh mục: Tham khảo phụ lục E.1.156.
2.2.9.3. Quá trình sinh hoạt Đảng
2.2.9.3.1. Cấu trúc dữ liệu
2.2.9.3.1.1. Quá trình sinh hoạt Đảng: QuaTrinhDang
Tên cấu trúc: QuaTrinhDang
Mô tả: Cấu trúc mô tả dữ liệu quá trình sinh hoạt Đảng của công dân
| Tên thuộc tính | Số lượng | Cấu trúc (S)/ kiểu (T) dữ liệu tham chiếu | Quy định tại mục | Ý nghĩa |
| CongDan | 1 | CongDan (S) | 2.2.1.1.1.1 | Thông tin cơ bản của công dân |
| NgayBD | 1 | ThoiGian (S) | 2.6.1.1 | Ngày tham gia tổ chức chính trị-xã hội đầu tiên (ngày vào Đoàn TNCSHCM, Công đoàn, Hội |
| NgayVaoDang | 1 | ThoiGian (S) | 2.6.1.1 | Ngày vào Đảng |
| NgayVaoDangCT | 1 | ThoiGian (S) | 2.6.1.1 | Ngày vào Đảng chính thức |
| ChucVuDang | 0..n | ChucVuDang (S) | 2.2.9.3.2.1 | Thông tin tham gia các chức vụ Đảng |
2.2.9.3.2. Cấu trúc dữ liệu và kiểu dữ liệu tham chiếu
2.2.9.3.2.1. ChucVuDang
Cấu trúc mô tả dữ liệu chức vụ Đảng
| Tên thuộc tính | Số lượng | Cấu trúc (S)/ kiểu (T) dữ liệu tham chiếu | Quy định tại mục | Ý nghĩa |
| NhiemKyTu | 1 | Chuỗi ký tự (T) | 0 | Bắt đầu nhiệm kỳ |
| NhiemKyDen | 1 | Chuỗi ký tự (T) | 0 | Kết thúc nhiệm kỳ |
| ChucVuDangChinh | 1 | Chuỗi ký tự (T) | 0 | Chức vụ Đảng chính thức |
| ChucVuDangKiemNhiem | 0..1 | Chuỗi ký tự (T) | 0 | Chức vụ Đảng kiêm nhiệm |
2.3. Mô hình dữ liệu về pháp nhân
2.3.1. Thông tin cơ bản về pháp nhân
2.3.1.1. Cấu trúc dữ liệu
2.3.1.1.1. Thông tin đăng ký cơ bản: DinhDanhToChuc
Tên cấu trúc: DinhDanhToChuc
Mô tả: Cấu trúc mô tả dữ liệu về thông tin định danh của cơ quan, tổ chức
| Tên thuộc tính | Số lượng | Cấu trúc (S)/kiểu (T) dữ liệu tham chiếu | Quy định tại mục | Ý nghĩa |
| MaDDTC | 1 | Chuỗi ký tự (T) | 0 | Số định danh của cơ quan, tổ chức |
| MaSoThue | 0..1 | MaSoThue (T) | 2.6.2.21 | Mã số thuế tổ chức |
| NgayCapMST | 0..1 | ThoiGian (S) | 2.6.1.1 | Ngày cấp mã số thuế |
| SoChungNhanConDau | 0..1 | Chuỗi ký tự (T) | 0 | Số giấy chứng nhận con dấu |
| TenToChucTiengViet | 1 | Chuỗi ký tự (T) | 0 | Tên tổ chức (tiếng việt) |
| TenToChucNuocNgoai | 0..1 | Chuỗi ký tự (T) | 0 | Tên tổ chức (nước ngoài) |
| TenToChucVietTat | 0..1 | Chuỗi ký tự (T) | 0 | Tên tổ chức (viết tắt) |
| NgayThanhLap | 1 | ThoiGian (S) | 2.6.1.1 | Ngày thành lập |
| LoaiHinhTC | 0..1 | Chuỗi ký tự (T) | 0 | Loại hình tổ chức |
| LinhVucHDKD | 0..n | LinhVucHDKD (T) | 2.3.1.2.1 | Lĩnh vực hoạt động kinh doanh |
| NguonXacThuc | 0..1 | Chuỗi ký tự (T) | 0 | Nguồn xác thực |
| NguoiDangKyDDDTTC | 0..1 | CongDan (S) | 2.2.1.1.1 .1 | Người đăng ký định danh điện tử tổ chức |
| ThongTinDKKD | 0..1 | ThongTinDKKD (S) | 2.3.1.1.2 | Thông tin đăng ký kinh doanh |
| ThongTinDiaChiTruSoToChuc | 0..1 | ThongTinDiaChiTruSoToChuc (S) | 2.3.1.1.3 | Thông tin địa chỉ trụ sở |
| ThongTinDiaChiLienHeToChuc | 0..n | ThongTinLienHe (S) | 2.6.1.5 | Thông tin liên hệ tổ chức |
| VonDieuLe | 0..1 | VonDieuLe (S) | 2.3.1.1.4 | Vốn điều lệ |
| GiayToDinhDanh | 0..1 | GiayToDinhDanhTC(S) | 2.3.1.1.5 | Giấy tờ định danh |
| MoiQuanHeVoiToChuc | 0..1 | MoiQuanHeVoiToChuc (S) | 2.3.1.1.6 | Mối quan hệ với tổ chức |
| MoiQuanHeVoiCaNhan | 1..n | MoiQuanHeVoiCaNhan (S) | 2.3.1.1.7 | Mối quan hệ với cá nhân |
| VonGop | 0..n | VonGop (S) | 2.3.1.1.9 | Thông tin về vốn góp của tổ chức, cá nhân |
| ThongTinTTHD | 0..1 | ThongTinTTHD (S) | 2.3.1.1.8 | Trạng thái hoạt động |
2.3.1.1.2. Thông tin đăng ký kinh doanh: ThongTinDKKD
Tên cấu trúc: ThongTinDKKD
Mô tả: Cấu trúc mô tả dữ liệu về thông tin đăng ký kinh doanh của tổ chức
| Tên thuộc tính | Số lượng | Cấu trúc (S)/kiểu (T) dữ liệu tham chiếu | Quy định tại mục | Ý nghĩa |
| NgayBatDauHDKD | 1 | ThoiGian (S) | 2.6.1.1 | Ngày bắt đầu hoạt động kinh doanh |
| TongSoLaoDong | 1 | Số tự nhiên (T) | 0 | Tổng số lao động |
| HinhThucHachToan | 1 | HinhThucHachToan (T) | 2.3.1.2.2 | Hình thức hoạch toán (Y- Độc lập, N- Phụ thuộc) |
| NgayBatDauNamTaiChinh | 1 | ThoiGian (S) | 2.6.1.1 | Ngày bắt đầu năm tài chính |
| NgayKetThucNamTaiChinh | 1 | ThoiGian (S) | 2.6.1.1 | Ngày kết thúc năm tài chính |
| NgayBatDauHD | 1 | ThoiGian (S) | 2.6.1.1 | Ngày bắt đầu hoạt động |
| MaLoaiHinhDN | 1 | LoaiHinhDN (T) | 2.6.2.22 | Mã loại hình doanh nghiệp |
| PhanLoaiDN | 0..1 | Chuỗi ký tự (T) | 0 | Phân loại doanh nghiệp |
2.3.1.1.3. Thông tin địa chỉ trụ sở tổ chức: ThongTinDiaChiTruSoToChuc
Tên cấu trúc: ThongTinDiaChiTruSoToChuc
Mô tả: Cấu trúc mô tả dữ liệu về thông tin địa chỉ trụ sở tổ chức
| Tên thuộc tính | Số lượng | Cấu trúc (S)/kiểu (T) dữ liệu tham chiếu | Quy định tại mục | Ý nghĩa |
| DiaChiTruSo | 1 | DiaChi (S) | 2.5.1.1 | Địa chỉ trụ sở |
| Website | 0..1 | Chuỗi ký tự (T) | 0 | Website của tổ chức |
| DienThoai | 0..n | Chuỗi ký tự (T) | 0 | Điện thoại liên hệ |
| | 0..n | Chuỗi ký tự (T) | 0 | Địa chỉ gửi thư điện tử |
| Fax | 0..n | Chuỗi ký tự (T) | 0 | Số Fax |
2.3.1.1.4. Vốn điều lệ: VonDieuLe
Tên cấu trúc: VonDieuLe
Mô tả: Cấu trúc mô tả dữ liệu vốn điều lệ của tổ chức
| Tên thuộc tính | Số lượng | Cấu trúc (S)/kiểu (T) dữ liệu tham chiếu | Quy định tại mục | Ý nghĩa |
| SoVonDieuLe | 1 | Số thập phân (T) | 0 | Vốn điều lệ |
| LoaiTienVonDieuLe | 1 | LoaiTien (S) | 2.3.1.2.3 | Loại tiền của vốn điều lệ |
| TyTrongVonDieuLe | 1 | Số thập phân (T) | 0 | Tỷ trọng vốn điều lệ |
| LoaiNguonVonDieuLe | 1 | LoaiNguonVonDieuLe (T) | 2.3.1.2.5 | Loại nguồn vốn điều lệ |
2.3.1.1.5. Giấy tờ định danh tổ chức: GiayToDinhDanhTC
Tên cấu trúc: GiayToDinhDanhTC
Mô tả: Cấu trúc mô tả dữ liệu của giấy tờ định danh tổ chức
| Tên thuộc tính | Số lượng | Cấu trúc (S)/kiểu (T) dữ liệu tham chiếu | Quy định tại mục | Ý nghĩa |
| LoaiGiayToDinhDanh | 1 | Chuỗi ký tự (T) | 0 | Loại giấy tờ |
| SoGiayTo | 1 | Số tự nhiên (T) | 0 | Số giấy tờ |
| NgayCapGiayTo | 1 | ThoiGian (S) | 2.6.1.1 | Ngày cấp giấy tờ |
| CQCapGiayTo | 1 | Chuỗi ký tự (T) | 0 | CQ cấp giấy tờ |
| QuyenSo | 0..1 | Số tự nhiên (T) | 0 | Quyển số |
| ToSo | 0..1 | Số tự nhiên (T) | 0 | Tờ số |
| ThoiGianHieuLuc | 0..1 | ThoiGian (S) | 2.6.1.1 | Thời gian hiệu lực |
| DangKyThayDoiLanThu | 0..1 | Số tự nhiên (T) | 0 | Đăng ký thay đổi lần thứ |
2.3.1.1.6. Mối quan hệ với tổ chức: MoiQuanHeVoiToChuc
Tên cấu trúc: MoiQuanHeVoiToChuc
Mô tả: Cấu trúc mô tả dữ liệu mối quan hệ với tổ chức
| Tên thuộc tính | Số lượng | Cấu trúc (S)/kiểu (T) dữ liệu tham chiếu | Quy định tại mục | Ý nghĩa |
| LoaiQuanHe | 1 | Chuỗi ký tự (T) | 0 | Loại quan hệ |
| MaDDTC | 1 | DinhDanhToChuc (S) | 2.3.1.1.1 | Thông tin mã định danh tổ chức có quan hệ |
| ThoiGianHieuLucQuanHe | 1 | ThoiGian (S) | 2.6.1.1 | Thời gian hiệu lực quan hệ |
2.3.1.1.7. Mối quan hệ với cá nhân: MoiQuanHeVoiCaNhan
Tên cấu trúc: MoiQuanHeVoiCaNhan
Mô tả: Cấu trúc mô tả dữ liệu mối quan hệ với cá nhân
| Tên thuộc tính | Số lượng | Cấu trúc (S)/kiểu (T) dữ liệu tham chiếu | Quy định tại mục | Ý nghĩa |
| LoaiQuanHe | 1 | Chuỗi ký tự (T) | 0 | Loại quan hệ: |
| SoDinhDanhCaNhan | 1 | CongDan (S) | 2.2.1.1.1.1 | Số định danh cá nhân |
| ThoiGianHieuLucQuanHe | 0..1 | ThoiGian (S) | 2.6.1.1 | Thời gian hiệu lực quan hệ |
| ChucDanh | 0..1 | Chuỗi ký tự (T) | 0 | Chức danh |
| LyDoKhongConQuanHe | 0..1 | Chuỗi ký tự (T) | 0 | Lý do không còn quan hệ |
2.3.1.1.8. Thông tin trạng thái hoạt động: ThongTinTTHD
Tên cấu trúc: ThongTinTTHD
Mô tả: Cấu trúc mô tả dữ liệu trạng thái hoạt động của tổ chức
| Tên thuộc tính | Số lượng | Cấu trúc (S)/kiểu (T) dữ liệu tham chiếu | Quy định tại mục | Ý nghĩa |
| TrangThaiHoatDong | 1 | Chuỗi ký tự (T) | 0 | Trạng thái hoạt động |
| NgayTiepTucHD | 0..1 | ThoiGian (S) | 2.6.1.1 | Ngày tiếp tục hoạt động trở lại |
| LyDoTiepTucHD | 0..1 | Chuỗi ký tự (T) | 0 | Lý do tiếp tục hoạt động |
| SoQDThuHoi | 0..1 | Chuỗi ký tự (T) | 0 | Số quyết định thu hồi |
| NgayQDThuHoi | 0..1 | ThoiGian (S) | 2.6.1.1 | Ngày quyết định thu hồi |
| LyDoQDThuHoi | 0..1 | Chuỗi ký tự (T) | 0 | Lý do quyết định thu hồi |
| Hang | 0..1 | Chuỗi ký tự (T) | 0 | Tùy theo từng đơn vị có thể có giá trị này hoặc không |
| PhanLoaiDL | 0..1 | PhanLoaiDL (T) | 2.3.1.2.4 | Danh mục phân loại dữ liệu |
| SoQDHuyQDThuHoi | 0..1 | Chuỗi ký tự (T) | 0 | Số quyết định hủy quyết định thu hồi |
| NgayHuyQDThuHoi | 0..1 | ThoiGian (S) | 2.6.1.1 | Ngày hủy quyết định thu hồi |
| LyDoHuyQDThuHoi | 0..1 | Chuỗi ký tự (T) | 0 | Lý do hủy quyết định thu hồi |
| NgayChamDut | 0..1 | Chuỗi ký tự (T) | 0 | Ngày chấm dứt |
| LyDoChamDut | 0..1 | Chuỗi ký tự (T) | 0 | Lý do chấm dứt |
| GhiChu | 0..1 | Chuỗi ký tự (T) | 0 | Ghi chú |
2.3.1.1.9. Vốn góp: VonGop
Tên cấu trúc: VonGop
Mô tả: Cấu trúc mô tả thông tin về vốn góp của tổ chức, cá nhân
| Tên thuộc tính | Số lượng | Cấu trúc (S)/kiểu (T) dữ liệu tham chiếu | Quy định tại mục | Ý nghĩa |
| SoDDToChuc | 1 (Chỉ lựa chọn một) | DinhDanhToChuc (S) | 2.3.1.1.1 | Thông tin cơ bản của tổ chức góp vốn |
| SoDDCaNhan | CongDan (S) | 2.2.1.1.1.1 | Thông tin cơ bản của cá nhân góp vốn | |
| TTVonGop | 1..n | Von (S) | 2.6.1.9 | Thông tin vốn góp của tổ chức, cá nhân |
| SoGCNDKDauTu | 0..1 | Chuỗi ký tự (T) | 0 | Giấy chứng nhận đăng ký đầu tư (nếu có) |
| NgayGCNDKDauTu | 0..1 | ThoiGian (S) | 2.6.1.1 | Ngày cấp Giấy chứng nhận đăng ký đầu tư (nếu có) |
| CQCapGCNDKDauTu | 0..1 | Chuỗi ký tự (T) | 0 | Cơ quan cấp Giấy chứng nhận đăng ký đầu tư (nếu có) |
| MaDuAn | 0..1 | Chuỗi ký tự (T) | 0 | Mã số dự án trên Giấy chứng nhận đăng ký đầu tư (nếu có) |
2.3.1.2. Cấu trúc và kiểu dữ liệu tham chiếu
2.3.1.2.1. LinhVucHDKD
Mô tả: Kiểu chuỗi ký tự, nhận các giá trị theo danh mục các lĩnh vực kinh doanh chính theo mã ngành cấp 1.
Bảng giá trị danh mục: Tham khảo phụ lục E.2.1.
2.3.1.2.2. HinhThucHachToan
Mô tả: Kiểu chuỗi ký tự, nhận các giá trị theo danh mục hình thức hạch toán.
Bảng giá trị danh mục: Tham khảo phụ lục E.2.2.
2.3.1.2.3. LoaiTien
| Tên thuộc tính | Số lượng | Cấu trúc (S)/kiểu (T) dữ liệu tham chiếu | Quy định tại mục | Ý nghĩa |
| Ma | 1 | Chuỗi ký tự (T) | 0 | Mã loại tiền |
| TenLoaiTien | 1 | Chuỗi ký tự (T) | 0 | Tên loại tiền |
2.3.1.2.4. PhanLoaiDL
Mô tả: Kiểu chuỗi ký tự, nhận giá trị mã theo danh mục phân loại dữ liệu.
Bảng giá trị danh mục: Tham khảo phụ lục E.2.3.
2.3.1.2.5. LoaiNguonVonDieuLe
Mô tả: Kiểu chuỗi ký tự, nhận giá trị mã theo danh mục loại nguồn vốn điều lệ
Bảng giá trị danh mục: Tham khảo phụ lục E.2.4.
2.3.2. Thông tin kinh doanh
2.3.2.1. Cấu trúc dữ liệu
2.3.2.1.1. Giấy phép hoạt động sản xuất, kinh doanh/ Chứng chỉ hành nghề: GiayPhepHDSXKDCCHN
Tên cấu trúc: GiayPhepHDSXKDCCHN
Mô tả: Cấu trúc mô tả dữ liệu giấy phép hoạt động sản xuất, kinh doanh/ Chứng chỉ hành nghề.
| Tên thuộc tính | Số lượng | Cấu trúc (S)/kiểu (T) dữ liệu tham chiếu | Quy định tại mục | Ý nghĩa |
| MaDDTC | 1 | DinhDanhToChuc (S) | 2.3.1.1.1 | Thông tin định danh của tổ chức |
| LoaiGPHD | 1 | Chuỗi ký tự (T) | 0 | Loại giấy phép hoạt động |
| CQCapGPHD | 1 | Chuỗi ký tự (T) | 0 | Cơ quan cấp giấy phép hoạt động |
| SoGPHDCCHN | 1 | Chuỗi ký tự (T) | 0 | Số giấy phép hoạt động/Số chứng chỉ hành nghề |
| HinhThucToChuc | 0..1 | Chuỗi ký tự (T) | 0 | Hình thức tổ chức |
| NganhNgheKD | 1..n | NganhNgheKD (S) | 2.6.1.3 | Ngành nghề kinh doanh |
| DiaDiemHanhNghe | 0..n | Chuỗi ký tự (T) | 0 | Địa điểm hành nghề |
| NgayHieuLucTu | 1 | ThoiGian (S) | 2.6.1.1 | Hiệu lực từ ngày |
| NgayHieuLucDen | 1 | ThoiGian (S) | 2.6.1.1 | Hiệu lực đến ngày |
| PhamViHDChuyenMon | 0..n | Chuỗi ký tự (T) | 0 | Phạm vi hoạt động chuyên môn |
| SoGCN | 0..1 | ThoiGian (S) | 2.6.1.1 | Số giấy chứng nhận |
| NgayCapGCN | 0..1 | ThoiGian (S) | 2.6.1.1 | Ngày cấp giấy chứng nhận |
| TrangThaiGPHD | 1 | TrangThaiGPHD (T) | 2.3.2.2.1 | Trạng thái giấy phép hoạt động |
| LyDoThayDoiTrangThaiGPHD | 0..1 | Chuỗi ký tự (T) | 0 | Lý do thay đổi Trạng thái giấy phép hoạt động |
| LinhVucHoatDong | 1..n | Chuỗi ký tự (T) | 0 | Lĩnh vực hoạt động |
| LinhVucHoatDongMoRong | 0..n | Chuỗi ký tự (T) | 0 | Lĩnh vực hoạt động mở rộng |
| Hang | 0..1 | Chuỗi ký tự (T) | 0 | Hạng |
2.3.2.1.2. Báo cáo tài chính: BaoCaoTaiChinh
Tên cấu trúc: BaoCaoTaiChinh
Mô tả: Cấu trúc mô tả dữ liệu báo cáo tài chính của tổ chức.
| Tên thuộc tính | Số lượng | Cấu trúc (S)/kiểu (T) dữ liệu tham chiếu | Quy định tại mục | Ý nghĩa |
| MaDDTC | 1 | DinhDanhToChuc (S) | 2.3.1.1.1 | Thông tin định danh của tổ chức |
| KyBaoCao | 1 | Chuỗi ký tự (T) | 0 | Kỳ báo cáo |
| NguonVonChuSoHuu | 1 | Số thập phân (T) | 0 | Nguồn vốn chủ sở hữu |
| NoPhaiTra | 0..1 | Số thập phân (T) | 0 | Nợ phải trả |
| TSCoDinhDauTuDH | 0..1 | Số thập phân (T) | 0 | Tài sản cố định và đầu tư dài hạn |
| TSLuuDongDauTuNH | 0..1 | Số thập phân (T) | 0 | Tài sản lưu động và đầu tư ngắn hạn |
| DoanhThuThuanBHCCDV | 1 | Số thập phân (T) | 0 | Doanh thu thuần về bán hàng và cung cấp dịch vụ |
| LoiNhuanTruocThue | 1 | Số thập phân (T) | 0 | Lợi nhuận trước thuế của doanh nghiệp |
| ChiPhi | 1 | Số thập phân (T) | 0 | Chi phí |
| HangTonKho | 1 | Số thập phân (T) | 0 | Hàng tồn kho |
| TienChiTrachoNLD | 1 | Số thập phân (T) | 0 | Tiền chi trả cho người lao động |
2.3.2.2. Cấu trúc và kiểu dữ liệu tham chiếu
2.3.2.2.1. TrangThaiGPHD
Mô tả: Kiểu chuỗi ký tự, nhận giá trị mã theo danh mục trạng thái giấy phép hoạt động
Bảng giá trị danh mục: Tham khảo phụ lục E.2.5
2.3.3. Thông tin về an sinh xã hội
2.3.3.1. Cấu trúc dữ liệu
2.3.3.1.1. Đóng BHXH: DongBHXH
Tên cấu trúc: DongBHXH
Mô tả: Cấu trúc dữ liệu mô tả thông tin đóng BHXH của tổ chức.
| Tên thuộc tính | Số lượng | Cấu trúc (S)/kiểu (T) dữ liệu tham chiếu | Quy định tại mục | Ý nghĩa |
| MaDDTC | 1 | DinhDanhToChuc(S) | 2.3.1.1.1 | Thông tin định danh của tổ chức |
| CoQuanBaoHiem | 1 | CoQuanBHXH (S) | 2.6.1.8 | Cơ quan bảo hiểm quản lý |
| LoaiQuyDong | 1 | LoaiQuyBH (T) | 0 | Loại quỹ bảo hiểm chậm đóng |
| PhuongThucDong | 1 | PhuongThucDong (T) | 2.2.3.6.2.7 | Phương thức đóng BHXH |
2.3.3.1.2. Chậm đóng BHXH: ChamDongBHXH
Tên cấu trúc: ChamDongBHXH
Mô tả: Cấu trúc mô tả dữ liệu thông tin chậm đóng BHXH của tổ chức.
| Tên thuộc tính | Số lượng | Cấu trúc (S)/kiểu (T) dữ liệu tham chiếu | Quy định tại mục | Ý nghĩa |
| MaDDTC | 1 | DinhDanhToChuc(S) | 2.3.1.1.1 | Thông tin định danh của tổ chức |
| SoLaoDong | 1 | Số tự nhiên (T) | 0 | Số lao động |
| TSTienChamDongBHXH | 1 | Số thập phân (T) | 0 | Tổng số tiền chậm đóng BHXH, BHYT, BHTN, BHTNLĐ-BNN |
| TSTienChamDongDuoi30Ngay | 1 | Số thập phân (T) | 0 | Tổng số tiền chậm đóng dưới 30 ngày |
| Lai | 1 | Số thập phân (T) | 0 | Lãi chậm nộp |
| ChiTietChamDongBHXH | 1..n | ChiTietChamDongBHXH (S) | 2.3.3.2.1 | Thông tin chậm đóng BHXH theo từng loại quỹ bảo hiểm |
2.3.3.1.3. Lao động: LaoDong
Tên cấu trúc: LaoDong
Mô tả: Cấu trúc mô tả dữ liệu lao động của tổ chức
| Tên thuộc tính | Số lượng | Cấu trúc (S)/kiểu (T) dữ liệu tham chiếu | Quy định tại mục | Ý nghĩa |
| MaDDTC | 1 | DinhDanhToChuc(S) | 2.3.1.1.1 | Thông tin định danh của tổ chức |
| TongSoLaoDong | 1 | Số tự nhiên (T) | 0 | Tổng số lao động |
| TongSoLaoDongNu | 1 | Số tự nhiên (T) | 0 | Tổng số lao động nữ |
| SoLaoDongTuyenMoi | 1 | Số tự nhiên (T) | 0 | Số lượng lao động tuyển dụng mới |
| SoLaoDongNghiViec | 1 | Số tự nhiên (T) | 0 | Số lượng lao động nghỉ việc |
| SoLaoDongHopDongCoDinh | 1 | Số tự nhiên (T) | 0 | Số lượng lao động hợp đồng cố định |
| SoLaoDongHopDongThoiVu | 1 | Số tự nhiên (T) | 0 | Số lượng lao động hợp đồng thời vụ |
2.3.3.2. Cấu trúc và kiểu dữ liệu tham chiếu
2.3.3.2.1. ChiTietChamDongBHXH
Mô tả cấu trúc dữ liệu về thông tin chậm đóng BHXH của tổ chức theo từng loại quỹ bảo hiểm.
| Tên thuộc tính | Số lượng | Cấu trúc (S)/kiểu (T) dữ liệu tham chiếu | Quy định tại mục | Ý nghĩa |
| LoaiQuyChamDong | 1 | LoaiQuyBH (T) | 0 | Loại quỹ bảo hiểm chậm đóng |
| SoThangChamDong | 1 | Số tự nhiên (T) | 0 | Số tháng chậm đóng |
| STChamDong | 1 | Số thập phân (T) | 0 | Số tiền chậm đóng |
2.3.3.2.2. LoaiQuyBH
Mô tả: Kiểu chuỗi ký tự, nhận giá trị mã theo danh mục loại quỹ bảo hiểm.
Bảng giá trị danh mục: Tham khảo phụ lục E.2.6.
2.3.4. Thông tin về thuế
2.3.4.1. Cấu trúc dữ liệu
2.3.4.1.1. Đăng ký thuế: DangKyThue
Tên cấu trúc: DangKyThue
Mô tả: Cấu trúc mô tả dữ liệu đăng ký thuế của tổ chức.
| Tên thuộc tính | Số lượng | Cấu trúc (S)/kiểu (T) dữ liệu tham chiếu | Quy định tại mục | Ý nghĩa |
| CQTQuanLy | 1 | CoQuanThue (S) | 2.3.4.2.2 | Cơ quan thuế quản lý |
| LoaiNNT | 1 | LoaiNNT (T) | 2.3.4.2.1 | Loại người nộp thuế |
| CoHDXNK | 0..1 | Kiểu nhị phân (T) | 0 | Có hoạt động xuất nhập khẩu |
| MaDDTC | 1 | DinhDanhToChuc (S) | 2.3.1.1.1 | Số định danh tổ chức |
2.3.4.1.2. Sổ thuế: SoThue
Tên cấu trúc: SoThue
Mô tả: Cấu trúc mô tả dữ liệu sổ thuế của doanh nghiệp
| Tên thuộc tính | Số lượng | Cấu trúc (S)/kiểu (T) dữ liệu tham chiếu | Quy định tại mục | Ý nghĩa |
| DangKyThue | 1 | DangKyThue (S) | 2.3.4.1.1 | Thông tin đăng ký thuế của doanh nghiệp |
| CQTPhatSinhKhoanPhaiNopNNT | 1 | Chuỗi ký tự (T) | 0 | Mã cơ quan thuế phát sinh khoản phải nộp NNT |
| TuKy | 1 | ThoiGian (S) | 2.6.1.1 | Từ kỳ phát sinh |
| DenKy | 1 | ThoiGian (S) | 2.6.1.1 | Đến kỳ phát sinh |
| SoThueTieuMuc | 1..n | SoThueTieuMuc(S) | 2.3.4.2.7 | Số thuế phát sinh theo từng tiểu mục |
2.3.4.1.3. Sổ nợ thuế: SoNoThue
Tên cấu trúc: SoNoThue
Mô tả: Cấu trúc mô tả dữ liệu sổ nợ thuế của doanh nghiệp
| Tên thuộc tính | Số lượng | Cấu trúc (S)/kiểu (T) dữ liệu tham chiếu | Quy định tại mục | Ý nghĩa |
| DangKyThue | 1 | DangKyThue (S) | 2.3.4.1.1 | Thông tin đăng ký thuế |
| MaCQTPhatSinhKhoanNo | 1 | Chuỗi ký tự (T) | 0 | Mã cơ quan thuế phát sinh khoản nợ |
| KyNoTuNgay | 1 | ThoiGian (S) | 2.6.1.1 | Kỳ nợ từ ngày |
| KyNoDenNgay | 1 | ThoiGian (S) | 2.6.1.1 | Kỳ nợ đến ngày |
| SoNoThueTieuMuc | 1..n | SoNoThueTieuMuc (S) | 2.3.4.2.8 | Số nợ thuế phát sinh theo từng tiểu mục |
2.3.4.1.4. Cưỡng chế nợ thuế: CuongCheNoThue
Tên cấu trúc: CuongCheNoThue
Mô tả: Cấu trúc mô tả dữ liệu cưỡng chế nợ thuế của doanh nghiệp
| Tên thuộc tính | Số lượng | Cấu trúc (S)/kiểu (T) dữ liệu tham chiếu | Quy định tại mục | Ý nghĩa |
| CoQuanThue | 1 | CoQuanThue (S) | 2.3.4.2.2 | Cơ quan thuế thực hiện cưỡng chế |
| QuyetDinhCuongChe | 1 | QuyetDinh (S) | 2.6.1.4 | Quyết định cưỡng chế |
| BienPhapCuongChe | 1 | BienPhapCuongChe (T) | 2.3.4.2.3 | Biện pháp cưỡng chế |
| SoTienCuongCheNoThue | 1 | Số tự nhiên (T) | 0 | Số tiền cưỡng chế nợ thuế |
| LyDoCuongCheNoThue | 1 | Chuỗi ký tự (T) | 0 | Lý do cưỡng chế nợ thuế |
| HieuLucCuongCheTu | 1 | ThoiGian (S) | 2.6.1.1 | Hiệu lực cưỡng chế từ |
| HieuLucCuongCheDen | 1 | ThoiGian (S) | 2.6.1.1 | Hiệu lực cưỡng chế đến |
| DangKyThue | 1 | DangKyThue (S) | 2.3.4.1.1 |
|
2.3.4.1.5. Tình hình thu nộp thuế xuất nhập khẩu: TinhHinhThuNopThueXNK
Tên cấu trúc: TinhHinhThuNopThueXNK
Mô tả: Cấu trúc mô tả dữ liệu về tình hình thu nộp thuế xuất nhập khẩu.
| Tên thuộc tính | Số lượng | Cấu trúc (S)/kiểu (T) dữ liệu tham chiếu | Quy định tại mục | Ý nghĩa |
| CoQuanHaiQuan | 1 | CoQuanHaiQuan (S) | 2.3.4.2.6 | Cơ quan Hải quan |
| LoaiXNK | 1 | LoaiXNK (S) | 2.3.4.2.4 | Loại thuế xuất nhập khẩu |
| KimNgach | 1 | Số tự nhiên (T) | 0 | Kim ngạch |
| SoLuongToKhai | 1 | Số tự nhiên (T) | 0 | Số lượng tờ khai |
| SoThuePhaiThu | 1 | Số tự nhiên (T) | 0 | Số thuế phải thu |
| SoThueDaThu | 1 | Số tự nhiên (T) | 0 | Số thuế đã thu |
| DangKyThue | 1 | DangKyThue (S) | 2.3.4.1.1 |
|
2.3.4.1.6. Thông tin về kim ngạch, thuế theo hàng hóa tờ khai đã hoàn thành thông quan: ThongTinKimNgachThue
Tên cấu trúc: ThongTinKimNgachThue
Mô tả: Cấu trúc mô tả dữ liệu về thông tin về kim ngạch, thuế theo hàng hóa tờ khai đã hoàn thành thông quan.
| Tên thuộc tính | Số lượng | Cấu trúc (S)/kiểu (T) dữ liệu tham chiếu | Quy định tại mục | Ý nghĩa |
| MaHSHangHoa | 1 | MaHSHangHoa (S) | 2.3.4.2.5 | Mã HS hàng hóa |
| CoQuanHaiQuan | 1 | CoQuanHaiQuan (S) | 2.3.4.2.6 | Cơ quan Hải quan |
| LoaiXNK | 1 | Chuỗi ký tự (T) | 0 | Loại xuất nhập khẩu |
| NhomLoaiHinhXNK | 1 | Số tự nhiên (T) | 0 | Nhóm loại hình xuất nhập khẩu |
| LoaiHinhXNK | 1 | Chuỗi ký tự (T) | 0 | Loại hình xuất nhập khẩu |
| DonViTinh | 1 | Chuỗi ký tự (T) | 0 | Đơn vị tính |
| KimNgach | 1 | Số tự nhiên (T) | 0 | Kim ngạch |
| KimNgachSoCungKy | 1 | Số tự nhiên (T) | 0 | Kim ngạch so cùng kỳ |
| KimNgachCoThue | 1 | Số tự nhiên (T) | 0 | Kim ngạch có thuế |
| KimNgachCoThueSoCungKy | 1 | Số tự nhiên (T) | 0 | Kim ngạch có thuế so cùng kỳ |
| LuongHangHoa | 1 | Số tự nhiên (T) | 0 | Lượng hàng hóa |
| TienThueXuatKhau | 1 | Số tự nhiên (T) | 0 | Tiền thuế xuất khẩu |
| TienThueGiaTriGiaTang | 1 | Số tự nhiên (T) | 0 | Tiền thuế giá trị gia tăng |
| TienThueTieuThuDacBiet | 0..1 | Số tự nhiên (T) | 0 | Tiền thuế tiêu thụ đặc biệt |
| TienThueBaoVeMoiTruong | 0..1 | Số tự nhiên (T) | 0 | Tiền thuế bảo vệ môi trường |
| TienThueTuVe | 0..1 | Số tự nhiên (T) | 0 | Tiền thuế tự vệ |
| TienThueChongBanPhaGia | 0..1 | Số tự nhiên (T) | 0 | Tiền thuế chống bán phá giá |
| TienThueChongTroCap | 0..1 | Số tự nhiên (T) | 0 | Tiền thuế chống trợ cấp |
| TienThueChongPhanBietDoiXu | 0..1 | Số tự nhiên (T) | 0 | Tiền thuế chống phân biệt đối xử |
| TienThueChenhLechGia | 0..1 | Số tự nhiên (T) | 0 | Tiền thuế chênh lệch giá |
| SoThuePhaiThu | 1 | Số tự nhiên (T) | 0 | Số thuế phải thu |
| TienThueTaiNguyen | 0..1 | Số tự nhiên (T) | 0 | Tiền thuế tài nguyên |
| DangKyThue | 1 | DangKyThue (S) | 2.3.4.1.1 |
|
2.3.4.2. Cấu trúc và kiểu dữ liệu tham chiếu
2.3.4.2.1. LoaiNNT
Mô tả: Kiểu chuỗi ký tự, nhận giá trị mã theo danh mục loại người nộp thuế
Bảng giá trị danh mục: Tham khảo phụ lục E.2.7
2.3.4.2.2. CoQuanThue
Cấu trúc mô tả dữ liệu cơ quan thuế
| Tên thuộc tính | Số lượng | Cấu trúc (S)/kiểu (T) dữ liệu tham chiếu | Quy định tại mục | Ý nghĩa |
| Ma | 1 | Chuỗi ký tự (T) | 0 | Mã cơ quan thuế |
| TenCQT | 1 | Chuỗi ký tự (T) | 0 | Tên cơ quan thuế |
2.3.4.2.3. BienPhapCuongChe
Mô tả: Kiểu chuỗi ký tự, nhận giá trị mã theo danh mục biện pháp cưỡng chế.
Bảng giá trị danh mục: Tham khảo phụ lục E.2.8
2.3.4.2.4. LoaiXNK
Cấu trúc mô tả dữ liệu loại hình xuất khẩu, nhập khẩu theo quy định của Quyết định 1357/QĐ-TCHQ 2021 quy định bảng mã các loại hình xuất khẩu, nhập khẩu.
| Tên thuộc tính | Số lượng | Cấu trúc (S)/kiểu (T) dữ liệu tham chiếu | Quy định tại mục | Ý nghĩa |
| MaLH | 1 | Chuỗi ký tự (T) | 0 | Mã loại hình |
| KhaiKetHop | 1 | Chuỗi ký tự (T) | 0 | Khai kết hợp |
| Ten | 1 | Chuỗi ký tự (T) | 0 | Tên |
| HDSD | 1 | Chuỗi ký tự (T) | 0 | Hướng dẫn sử dụng |
| GhiChu | 1 | Chuỗi ký tự (T) | 0 | Ghi chú |
2.3.4.2.5. MaHSHangHoa
Cấu trúc mô tả dữ liệu mã HS hàng hóa.
| Tên thuộc tính | Số lượng | Cấu trúc (S)/kiểu (T) dữ liệu tham chiếu | Quy định tại mục | Ý nghĩa |
| MaHang | 1 | Chuỗi ký tự (T) | 0 | Mã hàng |
| MoTaHangHoa | 1 | Chuỗi ký tự (T) | 0 | Mô tả hàng hóa |
| DonViTinh | 1 | Chuỗi ký tự (T) | 0 | Đơn vị tính |
| Code | 1 | Chuỗi ký tự (T) | 0 | Code |
| MoTa | 1 | Chuỗi ký tự (T) | 0 | Mô tả |
2.3.4.2.6. CoQuanHaiQuan
Cấu trúc mô tả dữ liệu cơ quan hải quan.
| Tên thuộc tính | Số lượng | Cấu trúc (S)/kiểu (T) dữ liệu tham chiếu | Quy định tại mục | Ý nghĩa |
| Ma | 1 | Chuỗi ký tự (T) | 0 | Mã |
| TenCQHQ | 1 | Chuỗi ký tự (T) | 0 | Tên |
| TrangThai | 1 | Chuỗi ký tự (T) | 0 | Trạng thái |
2.3.4.2.7. SoThueTieuMuc
Mô tả cấu trúc sổ thuế tương ứng với từng tiểu mục
| Tên thuộc tính | Số lượng | Cấu trúc (S)/kiểu (T) dữ liệu tham chiếu | Quy định tại mục | Ý nghĩa |
| PhaiNopTrongKy | 0..1 | Số tự nhiên (T) | 0 | Phải nộp trong kỳ |
| PhaiNopTheoTTXP | 0..1 | Số tự nhiên (T) | 0 | Phải nộp theo truy thu, xử phạt |
| MienGiam | 0..1 | Số tự nhiên (T) | 0 | Miễn, giảm |
| XoaNo | 0..1 | Số tự nhiên (T) | 0 | Xóa nợ |
| DaNop | 0..1 | Số tự nhiên (T) | 0 | Đã nộp |
| DuocHoanNopThua | 0..1 | Số tự nhiên (T) | 0 | Được hoàn nộp thừa |
| DuocHoanKhauTru | 0..1 | Số tự nhiên (T) | 0 | Được hoàn khấu trừ |
| DaHoan | 0..1 | Số tự nhiên (T) | 0 | Đã hoàn |
| DuCuoiKyPhaiNop | 0..1 | Số tự nhiên (T) | 0 | Dư cuối kỳ: Phải nộp |
| DuCuoiKyNTTN | 0..1 | Số tự nhiên (T) | 0 | Dư cuối kỳ: nộp thừa/ Tạm nộp |
| DuCuoiKyDuocHoan | 0..1 | Số tự nhiên (T) | 0 | Dư cuối kỳ: Được hoàn |
| Chuong | 1 | Chuỗi ký tự (T) | 0 | Mã chương |
| MaTieuMuc | 1 | TieuMuc (S) | 2.6.1.6 | Mã tiểu mục |
2.3.4.2.8. SoNoThueTieuMuc
Mô tả cấu trúc của sổ nợ thuế tương ứng với từng tiểu mục.
| Tên thuộc tính | Số lượng | Cấu trúc (S)/kiểu (T) dữ liệu tham chiếu | Quy định tại mục | Ý nghĩa |
| Chuong | 1 | Chuỗi ký tự (T) | 0 | Mã chương |
| TieuMuc | 1 | TieuMuc (S) | 2.6.1.6 | Tiểu mục |
| HanNop | 1 | ThoiGian (S) | 2.6.1.1 | Hạn nộp |
| NguonGoc | 1 | Chuỗi ký tự (T) | 0 | Nguồn gốc |
| KyHieuGiaoDich | 1 | Chuỗi ký tự (T) | 0 | Ký hiệu giao dịch |
| NoKyTruocChuyenSang | 0..1 | Số tự nhiên (T) | 0 | Nợ kỳ trước chuyển sang |
| NoPSTrongKy | 0..1 | Số tự nhiên (T) | 0 | Nợ phát sinh trong kỳ |
| ThuDuocTrongThang | 0..1 | Số tự nhiên (T) | 0 | Thu được trong tháng |
| NoChuyenKySau | 0..1 | Số tự nhiên (T) | 0 | Nợ chuyển kỳ sau |
| TKNganSach | 1 | Chuỗi ký tự (T) | 0 | Tài khoản ngân sách |
| SoTienThueNoDauNam | 0..1 | Số tự nhiên (T) | 0 | Số tiền thuế nợ đến 31/12/năm trước |
| SoTienThueNoDaThuDuocCuaNamTruoc | 0..1 | Số tự nhiên (T) | 0 | Số tiền thuế nợ đã thu được trong tháng - Của khoản nợ năm trước |
| SoTienThueNoDaThuDuocCuaNamNay | 0..1 | Số tự nhiên (T) | 0 | Số tiền thuế nợ đã thu được trong tháng - Của khoản nợ năm nay |
| SoTienThueNoDuocDieuChinhGiam | 0..1 | Số tự nhiên (T) | 0 | Số tiền thuế nợ được điều chỉnh giảm (điều chỉnh giảm tờ khai, xóa nợ, gia hạn) |
| TinhChatNo | 1 | Chuỗi ký tự (T) | 0 | Tính chất nợ |
| LyDoPhanLoaiNo | 1 | Chuỗi ký tự (T) | 0 | Lý do phân loại nợ |
2.3.5. Vốn và tài sản
2.3.5.1. Cấu trúc dữ liệu
2.3.5.1.1. Tình hình cấp tín dụng: TinhHinhCapTinDungTC
Tên cấu trúc: TinhHinhCapTinDungTC
Mô tả: Cấu trúc mô tả dữ liệu về tình hình cấp tín dụng của tổ chức.
| Tên thuộc tính | Số lượng | Cấu trúc (S)/kiểu (T) dữ liệu tham chiếu | Quy định tại mục | Ý nghĩa |
| MaDDTC | 1 | DinhDanhToChuc (S) | 2.3.1.1.1 | Mã định danh tổ chức |
| MaCIC | 1 | Chuỗi ký tự (T) | 0 | Mã CIC |
| SoLuongTCTDCoQH | 1 | Số tự nhiên (T) | 0 | Số lượng tổ chức tín dụng đang quan hệ |
2.3.5.1.2. Vốn đầu tư của tổ chức: VonDauTuTC
Tên cấu trúc: VonDauTuTC
Mô tả: Cấu trúc mô tả thông tin vốn đầu tư của tổ chức
| Tên thuộc tính | Số lượng | Cấu trúc (S)/kiểu (T) dữ liệu tham chiếu | Quy định tại mục | Ý nghĩa |
| MaDDTC | 1 | DinhDanhToChuc (S) | 2.3.1.1.1 | Thông tin cơ bản của tổ chức |
| VonDauTu | 1..n | Von (S) | 2.6.1.9 | Vốn đầu tư của tổ chức |
2.3.6. Hoạt động trong các lĩnh vực
2.3.6.1. Cấu trúc dữ liệu
2.3.6.1.1. Cơ sở khám, chữa bệnh: CSKCB
Tên cấu trúc: CSKCB
Mô tả: Cấu trúc mô tả dữ liệu cơ sở khám, chữa bệnh.
| Tên thuộc tính | Số lượng | Cấu trúc (S)/kiểu (T) dữ liệu tham chiếu | Quy định tại mục | Ý nghĩa |
| MaDinhDanhCSKCB | 1 | DinhDanhToChuc (S) | 2.3.1.1.1 | Mã định danh cho cơ sở khám, chữa bệnh |
| HinhThucToChucCSKCB | 1 | Chuỗi ký tự (T) | 0 | Hình thức tổ chức cơ sở khám chữa bệnh |
| TinhTrangHoatDongCSKCB | 1 | TrangThaiHD (T) | 2.6.2.13 | Tình trạng hoạt động cơ sở khám, chữa bệnh |
| MoTaCSKCB | 1 | Chuỗi ký tự (T) | 0 | Thông tin mô tả cơ sở khám, chữa bệnh |
| TuyenCMKT | 1 | Chuỗi ký tự (T) | 0 | Tuyến chuyên môn kỹ thuật |
| HangBV | 1 | Chuỗi ký tự (T) | 0 | Hạng bệnh viện |
| PhamViHoatDongChuyenMon | 1 | Chuỗi ký tự (T) | 0 | Phạm vi hoạt động chuyên môn |
| SoLuongGiuongBenh | 1 | Số tự nhiên (T) | 0 | Số lượng giường bệnh |
| LoaiHinhCSKCB | 1 | LoaiHinhCSKCB (T) | 2.3.6.2.6 | Loại hình (công/tư) |
2.3.6.1.2. Cơ sở giáo dục mầm non, tiểu học, phổ thông: CSGDMamNonTieuHocPT
Tên cấu trúc: CSGDMamNonTieuHocPT
Mô tả: Cấu trúc mô tả dữ liệu cơ sở giáo dục mầm non, tiểu học, phổ thông được cấp mã định danh.
| Tên thuộc tính | Số lượng | Cấu trúc (S)/kiểu (T) dữ liệu tham chiếu | Quy định tại mục | Ý nghĩa |
| MaDDTC | 1 | DinhDanhToChuc (S) | 2.3.1.1.1 | Mã định danh tổ chức tương ứng với trường |
| MaTruong | 1 | Chuỗi ký tự (T) | 0 | Mã trường |
| TenTruong | 1 | Chuỗi ký tự (T) | 0 | Tên trường |
| MaNhomCapHoc | 1 | Chuỗi ký tự (T) | 0 | Mã nhóm cấp học |
| MaLoaiHinhTruong | 1 | LoaiHinhTruong (T) | 2.3.6.2.1 | Mã loại hình trường |
| MaLoaiTruong | 1 | Chuỗi ký tự (T) | 0 | Mã loại trường |
| MaVungKhoKhan | 1 | DMVungKhoKhan (T) | 2.2.6.2.2.11 | Mã vùng khó khăn |
| MaDatChuanChatLuongGiaoDuc | 0..1 | Chuỗi ký tự (T) | 0 | Mã đạt chuẩn đánh giá chất lượng giáo dục |
| MaKhuVuc | 1 | MaKhuVuc (T) | 2.3.6.2.4 | Mã khu vực |
| MaDuAn | 0..1 | Chuỗi ký tự (T) | 0 | Mã dự án |
| CoChiBoDang | 1 | Kiểu nhị phân (T) | 0 | Có chi bộ đảng |
| LaTruongDatChuanQuocGia | 1 | Kiểu nhị phân (T) | 0 | Có phải là trường đạt chuẩn quốc gia |
| LaTruongQuocTe | 1 | Kiểu nhị phân (T) | 0 | Có phải là trường quốc tế |
| CoHocSinhKhuyetTat | 1 | Kiểu nhị phân (T) | 0 | Có học sinh khuyết tật |
| CoHocSinhBanTru | 1 | Kiểu nhị phân (T) | 0 | Có học sinh bán trú |
| CoHocSinhNoiTru | 1 | Kiểu nhị phân (T) | 0 | Có học sinh nội trú |
| CoThuocVungDacBietKhoKhan | 1 | Kiểu nhị phân (T) | 0 | Có thuộc vùng đặc biệt khó khăn |
| CoDay2BuoiNgay | 1 | Kiểu nhị phân (T) | 0 | Có dạy 2 buổi/ngày |
| HangTruong | 1 | Chuỗi ký tự (T) | 0 | Hạng trường |
| DatKiemDinhCapDo | 1 | CapDoKDTruongMN (T) | 2.3.6.2.2 | Đạt kiểm định cấp độ |
| DienTich | 1 | Số thập phân (T) | 0 | Diện tích |
| CoSuDungMayViTinh | 1 | Kiểu nhị phân (T) | 0 | Có sử dụng máy vi tính phục vụ quản lý và giáo dục trẻ |
| DuocKetNoiInternet | 1 | Kiểu nhị phân (T) | 0 | Được kết nối Internet |
| CoHocTrucTuyen | 1 | Kiểu nhị phân (T) | 0 | Có tổ chức học trực tuyến? |
| CoDienLuoi | 1 | Kiểu nhị phân (T) | 0 | Có điện lưới |
| CoNguonNuocSach | 1 | Kiểu nhị phân (T) | 0 | Có nguồn nước sạch |
| CoCongTrinhVeSinhTheoGioiTinh | 1 | Kiểu nhị phân (T) | III.2.3.2.23 | Có công trình vệ sinh tiện lợi và riêng rẽ cho từng giới tính? |
| CoChuongTrinhGiaoDucVeSinhDoiTay | 1 | Kiểu nhị phân (T) | 0 | Có chương trình giáo dục vệ sinh đôi tay |
| CoChuongTrinhGiaoDucGioiTinh | 1 | Kiểu nhị phân (T) | 0 | Có chương trình giáo dục cơ bản về giới tính, phòng chống bạo lực, xâm hại; cung cấp kiến thức về HIV? |
| MaVung | 1 | Vung (S) | 2.3.6.2.3 | Mã vùng |
| CoDayNghePhoThong | 1 | Kiểu nhị phân (T) | 0 | Có dạy nghề phổ thông |
| CoLopKhongChuyen | 1 | Kiểu nhị phân (T) | 0 | Có lớp không chuyên |
| CoKyNangSong | 1 | Kiểu nhị phân (T) | 0 | Có kỹ năng sống |
| CoDatChatLuongToiThieu | 1 | Kiểu nhị phân (T) | 0 | Có đạt chất lượng tối thiểu |
| CoHaTangTiepCanHocSinhKhuyetTat | 1 | Kiểu nhị phân (T) | 0 | Có hạ tầng tiếp cận học sinh khuyết tật |
| CoBoPhanCongTacTuVanHocDuong | 1 | Kiểu nhị phân (T) | 0 | Có bộ phận công tác tư vấn học đường |
| DuThietBiDayHocToiThieu | 1 | Kiểu nhị phân (T) | 0 | Đủ thiết bị dạy học tối thiểu |
| SoDiemTruong | 1 | Số tự nhiên (T) | 0 | Số điểm trường |
2.3.6.1.3. Cơ sở giáo dục đại học: CSGDDaiHoc
Tên cấu trúc: CSGDDaiHoc
Mô tả: Cấu trúc mô tả dữ liệu của cơ sở giáo dục đại học.
| Tên thuộc tính | Số lượng | Cấu trúc (S)/kiểu (T) dữ liệu tham chiếu | Quy định tại mục | Ý nghĩa |
| MaDDTC | 1 | DinhDanhToChuc (S) | 2.3.1.1.1 | Mã định danh tổ chức tương ứng với trường đại học |
| MaCoSoDaoTao | 1 | Chuỗi ký tự (T) | 0 | Mã cơ sở đào tạo |
| HinhThucThanhLap | 1 | Chuỗi ký tự (T) | 0 | Hình thức thành lập (Thành lập mới/Nâng cấp/Liên kết) |
| LoaiHinhTruong | 1 | LoaiHinhTruong (T) | 2.3.6.2.1 | Loại hình trường |
| QuyetDinhThanhLap | 1 | QuyetDinh (S) | 2.6.1.4 | Quyết định thành lập |
| LoaiTruong | 1 | Chuỗi ký tự (T) | 0 | Loại trường |
| DaoTaoDuBiDaiHoc | 1 | Kiểu nhị phân (T) | 0 | Đào tạo dự bị đại học |
| DaoTaoGiaoVienTrinhDoTrungCap | 1 | Kiểu nhị phân (T) | 0 | Đào tạo giáo viên trình độ trung cấp |
| DaoTaoGiaoVienTrinhDoCaoDang | 1 | Kiểu nhị phân (T) | 0 | Đào tạo giáo viên trình độ cao đẳng |
| DaoTaoTrinhDoDaiHoc | 1 | Kiểu nhị phân (T) | 0 | Đào tạo trình độ đại học |
| DaoTaoTrinhDoThacSi | 1 | Kiểu nhị phân (T) | 0 | Đào tạo trình độ thạc sĩ |
| DaoTaoTrinhDoTienSi | 1 | Kiểu nhị phân (T) | 0 | Đào tạo trình độ tiến sĩ |
| HoatDongKhongLoiNhuan | 1 | Kiểu nhị phân (T) | 0 | Hoạt động không lợi nhuận |
| DaoTaoTheoTinChi | 1 | Kiểu nhị phân (T) | 0 | Đào tạo theo tín chỉ |
| NamBatDauDaoTaoTheoTinChi | 0..1 | ThoiGian (S) | 2.6.1.1 | Năm bắt đầu đào tạo theo tín chỉ |
| ToChucKiemDinh | 0..1 | Chuỗi ký tự (T) | 0 | Tổ chức kiểm định |
| KetQuaKiemDinh | 0..1 | Chuỗi ký tự (T) | 0 | Kết quả kiểm định |
| NgayCapChungNhanKiemDinh | 0..1 | ThoiGian (S) | 2.6.1.1 | Ngày cấp chứng nhận kiểm định |
| ThoiGianKiemDinh | 0..1 | ThoiGian (S) | 2.6.1.1 | Thời hạn kiểm định |
| MoTa | 0..1 | Chuỗi ký tự (T) | 0 | Mô tả, giới thiệu khác |
2.3.6.1.4. Cơ sở giáo dục thường xuyên, giáo dục nghề nghiệp-giáo dục thường xuyên và các trung tâm khác: CSGDTXGDNNGDKhac
Tên cấu trúc: CSGDTXGDNNGDKhac
Mô tả: Cấu trúc mô tả dữ liệu của cơ sở giáo dục thường xuyên, giáo dục nghề nghiệp- giáo dục thường xuyên và các trung tâm khác
| Tên thuộc tính | Số lượng | Cấu trúc (S)/kiểu (T) dữ liệu tham chiếu | Quy định tại mục | Ý nghĩa |
| MaDDTC | 1 | DinhDanhToChuc (S) | 2.3.1.1.1 | Mã định danh cho cơ sở giáo dục |
| MaTrungTam | 1 | Chuỗi ký tự (T) | 0 | Mã trung tâm |
| MaNhomCapHoc | 1 | Chuỗi ký tự (T) | 0 | Danh mục cấp học |
| MaLoaiHinhTrungTam | 1 | LoaiHinhCSGDTX (T) | 2.3.6.2.5 | Mã loại hình trung tâm |
| MaLoaiTrungTam | 1 | Chuỗi ký tự (T) | 0 | Mã loại trung tâm |
| MaVungKhoKhan | 0..1 | DMVungKhoKhan (T) | 2.2.6.2.2.11 | Mã vùng khó khăn |
| MaDatChuanDanhGiaChatLuongGiaoDuc | 0..1 | Chuỗi ký tự (T) | 0 | Mã đạt chuẩn đánh giá chất lượng giáo dục |
| MaKhuVuc | 1 | MaKhuVuc (T) | 2.3.6.2.4 | Mã khu vực |
| DienTich | 1 | Số thập phân (T) | 0 | Diện tích |
| ViTriBanDo | 1 | Số thập phân (T) | 0 | Vị trí bản đồ |
| CoSuDungMayViTinh | 1 | Kiểu nhị phân (T) | 0 | Có sử dụng máy vi tính phục vụ quản lý và dạy học |
| DuocKetNoiInternet | 1 | Kiểu nhị phân (T) | 0 | Được kết nối Internet |
| CoDienLuoi | 1 | Kiểu nhị phân (T) | 0 | Có điện lưới |
| CoNguonNuocSach | 1 | Kiểu nhị phân (T) | 0 | Có nguồn nước sạch |
| CoCongTrinhVeSinh | 1 | Kiểu nhị phân (T) | 0 | Có công trình vệ sinh |
| CoHaTangTiepCanHocSinhKhuyetTat | 1 | Kiểu nhị phân (T) | 0 | Có hạ tầng tiếp cận học sinh khuyết tật |
| CoBoPhanCongTacTuVanHocDuong | 1 | Kiểu nhị phân (T) | 0 | Có bộ phận công tác tư vấn học đường |
| CoGiaoDucVeGioiTinh | 1 | Kiểu nhị phân (T) | 0 | Có giáo dục về giới tính, xâm hại, bạo lực |
| CoChiBoDang | 1 | Kiểu nhị phân (T) | 0 | Có chi bộ đảng |
| CoDayKyNangSongGDXH | 1 | Kiểu nhị phân (T) | 0 | Có dạy kỹ năng sống giáo dục xã hội |
| HangTrungTam | 0..1 | Số tự nhiên (T) | 0 | Hạng trung tâm |
| DatKiemDinhCapDo | 0..1 | Kiểu nhị phân (T) | 0 | Đạt kiểm định cấp độ |
| DuThietBiDayHocToiThieu | 1 | Kiểu nhị phân (T) | 0 | Đủ thiết bị dạy học tối thiểu |
| CoLaTrungTamGDTX | 1 | Kiểu nhị phân (T) | 0 | Có là trung tâm giáo dục thường xuyên |
| CoLaTrungTamGDNNGDTX | 1 | Kiểu nhị phân (T) | 0 | Có là trung tâm giáo dục nghề nghề nghiệp - giáo dục thường xuyên |
| CoDayKyNangNgoaiNgu | 1 | Kiểu nhị phân (T) | 0 | Có dạy kỹ năng ngoại ngữ |
| CoDayKyNangUngDungCNTT | 1 | Kiểu nhị phân (T) | 0 | Có dạy kỹ năng ứng dụng CNTT |
| CoVonDauTuNuocNgoai | 1 | Kiểu nhị phân (T) | 0 | Có vốn đầu tư nước ngoài |
2.3.6.1.5. Cơ sở trợ giúp xã hội: CoSoTroGiupXaHoi
Tên cấu trúc: CoSoTroGiupXaHoi
Mô tả: Cấu trúc mô tả dữ liệu của cơ sở trợ giúp xã hội
| Tên thuộc tính | Số lượng | Cấu trúc (S)/kiểu (T) dữ liệu tham chiếu | Quy định tại mục | Ý nghĩa |
| MaDDTC | 1 | DinhDanhToChuc (S) | 2.3.1.1.1 | Mã định danh cho cơ sở trợ giúp xã hội |
| QuyetDinhThanhLap | 1 | QuyetDinh (S) | 2.6.1.4 | Quyết định thành lập |
| NamThanhLap | 1 | Số tự nhiên (T) | 0 | Năm thành lập |
| LoaiHinhCoSo | 1 | LoaiHinhCoSo (T) | 2.3.6.2.8 | Loại hình cơ sở |
| DonViQuanLy | 1 | Chuỗi ký tự (T) | 0 | Đơn vị quản lý |
| DoiTuongPhucVu | 1 | Chuỗi ký tự (T) | 0 | Đối tượng phục vụ |
| QuyMoTongSoNhanVien | 1 | Số tự nhiên (T) | 0 | Quy mô tổng số nhân viên |
| QuyMoTongSoDoiTuong | 1 | Số tự nhiên (T) | 0 | Quy mô tổng số đối tượng |
| TongDienTich | 1 | Số thập phân (T) | 0 | Tổng diện tích m2 |
| BinhQuanMetVuongDoiTuong | 0..1 | Số thập phân (T) | 0 | Bình quân m2/đối tượng |
| BinhQuanMetVuongNhaODoiTuong | 0..1 | Số thập phân (T) | 0 | Bình quân m2 nhà ở/đối tượng |
2.3.6.1.6. Doanh nghiệp công nghiệp: DoanhNghiepCongNghiep
Tên cấu trúc: DoanhNghiepCongNghiep
Mô tả: Cấu trúc mô tả dữ liệu của doanh nghiệp công nghiệp
| Tên thuộc tính | Số lượng | Cấu trúc (S)/kiểu (T) dữ liệu tham chiếu | Quy định tại mục | Ý nghĩa |
| MaDDTC | 1 | DinhDanhToChuc (S) | 2.3.1.1.1 | Mã định danh cho doanh nghiệp công nghiệp |
| DienTich | 1 | Số thập phân (T) | 0 | Diện tích |
| QuyMo | 1 | Chuỗi ký tự (T) | 0 | Quy mô |
| SanPhamDoDonViSanXuat | 1 | Chuỗi ký tự (T) | 0 | Sản phẩm do đơn vị sản xuất |
| CongBoHopQuyHopChuan | 1 | Chuỗi ký tự (T) | 0 | Công bố hợp quy/hợp chuẩn |
2.3.6.1.7. Công ty cung cấp nước sạch: CongTyCungCapNuocSach
Tên cấu trúc: CongTyCungCapNuocSach
| Tên thuộc tính | Số lượng | Cấu trúc (S)/kiểu (T) dữ liệu tham chiếu | Quy định tại mục | Ý nghĩa |
| MaDDTC | 1 | DinhDanhToChuc (S) | 2.3.1.1.1 | Mã định danh cho công ty cung cấp nước sạch |
| TenDonViCaNhanCapNuocSach | 1 | Chuỗi ký tự (T) | 0 | Tên đơn vị/ cá nhân cấp nước sạch |
| SoGCN | 1 | Chuỗi ký tự (T) | 0 | Số giấy chứng nhận |
| DiaChi | 1 | DiaChi (S) | 2.5.1.1 | Địa chỉ |
| LinhVuc | 1 | Chuỗi ký tự (T) | 0 | Lĩnh vực |
2.3.6.1.8. Cơ quan báo chí in, báo điện tử, phát thanh, truyền hình: CoQuanBaoChi
Tên cấu trúc: CoQuanBaoChi
Mô tả: Cấu trúc mô tả dữ liệu cơ quan báo chí in, báo điện tử, phát thanh, truyền hình
| Tên thuộc tính | Số lượng | Cấu trúc (S)/kiểu (T) dữ liệu tham chiếu | Quy định tại mục | Ý nghĩa |
| MaDDTC | 1 | DinhDanhToChuc (S) | 2.3.1.1.1 | Mã định danh cho cơ quan báo chí in, báo điện tử, phát thanh, truyền hình trên địa bàn |
| TenCoQuanBaoChi | 1 | Chuỗi ký tự (T) | 0 | Tên cơ quan báo chí |
| LoaiHinhCoQuanBaoChi | 1 | LoaiHinhCoQuanBaoChi (T) | 2.3.6.2.7 | Loại hình cơ quan: In/ điện tử/ phát thanh/ truyền hình |
2.3.6.1.9. Đơn vị quảng cáo: DonViQuangCao
Tên cấu trúc: DonViQuangCao
Mô tả: Cấu trúc mô tả dữ liệu của đơn vị quảng cáo.
| Tên thuộc tính | Số lượng | Cấu trúc (S)/kiểu (T) dữ liệu tham chiếu | Quy định tại mục | Ý nghĩa |
| MaDDTC | 1 | DinhDanhToChuc (S) | 2.3.1.1.1 | Mã định danh của đơn vị quảng cáo |
| TenDonViQuangCao | 1 | Chuỗi ký tự (T) | 0 | Tên đơn vị quảng cáo |
| Logo | 1 | File (T) | 2.6.2.18 | Logo (biểu tượng đại diện cho đơn vị quảng cáo) |
| Slogan | 1 | Chuỗi ký tự (T) | 0 | Slogan (khẩu hiệu ngắn gọn, súc tích) |
| DiaChiCuaDonViQuangCao | 1 | DiaChi (S) | 2.5.1.1 | Địa chỉ của đơn vị quảng cáo |
| DaiDienCuaDonViQuangCao | 1 | Chuỗi ký tự (T) | 0 | Đại diện của đơn vị quảng cáo |
2.3.6.1.10. Thông tin tổ chức tín dụng, chi nhánh ngân hàng nước ngoài: ToChucTinDung
Tên cấu trúc: ToChucTinDung
Mô tả: Cấu trúc mô tả dữ liệu của thông tin tổ chức tín dụng, chi nhánh ngân hàng nước ngoài.
| Tên thuộc tính | Số lượng | Cấu trúc (S)/kiểu (T) dữ liệu tham chiếu | Quy định tại mục | Ý nghĩa |
| MaDDTC | 1 | DinhDanhToChuc (S) | 2.3.1.1.1 | Mã định danh tổ chức tín dụng, chi nhánh ngân hàng nước ngoài |
| MaTCTD | 1 | Chuỗi ký tự (T) | 0 | Mã tổ chức tín dụng, chi nhánh ngân hàng nước ngoài |
| TenTCTD | 1 | Chuỗi ký tự (T) | 0 | Tên tổ chức tín dụng, chi nhánh ngân hàng nước ngoài |
| DiaBanTCTD | 1 | Chuỗi ký tự (T) | 0 | Địa bàn tổ chức tín dụng, chi nhánh ngân hàng nước ngoài |
2.3.6.2. Cấu trúc và kiểu dữ liệu tham chiếu
2.3.6.2.1. LoaiHinhTruong
Mô tả: Kiểu chuỗi ký tự, nhận giá trị mã theo danh mục loại hình trường.
Bảng giá trị danh mục: Tham khảo phụ lục E.2.9
2.3.6.2.2. CapDoKDTruongMN
Mô tả: Kiểu chuỗi ký tự, nhận giá trị mã theo danh mục cấp độ kiểm định trường mầm non.
Bảng giá trị danh mục: Tham khảo phụ lục E.2.10.
2.3.6.2.3. Vung
| Tên thuộc tính | Số lượng | Cấu trúc (S)/kiểu (T) dữ liệu tham chiếu | Quy định tại mục | Ý nghĩa |
| MaVung | 1 | Chuỗi ký tự (T) | 0 | Mã vùng |
| TenVung | 1 | Chuỗi ký tự (T) | 0 | Tên vùng |
2.3.6.2.4. MaKhuVuc
Mô tả: Kiểu chuỗi ký tự, nhận giá trị mã theo danh mục khu vực
Bảng giá trị danh mục: Tham khảo phụ lục E.2.11.
2.3.6.2.5. LoaiHinhCSGDTX
Mô tả: Kiểu chuỗi ký tự, nhận giá trị mã theo danh mục loại hình cơ sở giáo dục thường xuyên.
Bảng giá trị danh mục: Tham khảo phụ lục E.2.12.
2.3.6.2.6. LoaiHinhCSKCB
Mô tả: Kiểu chuỗi ký tự, nhận giá trị mã theo danh mục loại hình cơ sở khám chữa bệnh.
Bảng giá trị danh mục: Tham khảo phụ lục E.2.13.
2.3.6.2.7. LoaiHinhCoQuanBaoChi
Mô tả: Kiểu chuỗi ký tự, nhận giá trị mã theo danh mục loại hình cơ quan báo chí.
Bảng giá trị danh mục: Tham khảo phụ lục E.2.14.
2.3.6.2.8. LoaiHinhCoSo
Mô tả: Kiểu chuỗi ký tự, nhận giá trị mã theo danh mục loại hình cơ sở trợ giúp xã hội.
Bảng giá trị danh mục: Tham khảo phụ lục E.2.15.
2.3.7. Các vấn đề liên quan đến pháp luật
2.3.7.1. Cấu trúc dữ liệu
2.3.7.1.1. Vi phạm hành chính: ViPhamHanhChinhTC
Tên cấu trúc: ViPhamHanhChinhTC
Mô tả: Cấu trúc mô tả dữ liệu vi phạm hành chính của tổ chức.
| Tên thuộc tính | Số lượng | Cấu trúc (S)/kiểu (T) dữ liệu tham chiếu | Quy định tại mục | Ý nghĩa |
| MaDDTC | 1 | DinhDanhToChuc (S) | 2.3.1.1.1 | Mã định danh của tổ chức vi phạm hành chính |
| ViPhamHanhChinh | 1..n | ThongTinViPhamHC (S) | 2.2.8.1.2.1 | Tham chiếu thông tin chung cấu trúc thông tin vi phạm hành chính |
2.3.7.1.2. Bản án Dân sự/Hành chính/Kinh doanh thương mại/ Lao động của tòa án: BanAnDSHCKDTMLD
Tên cấu trúc: BanAnDSHCKDTMLD
Mô tả: Cấu trúc mô tả dữ liệu bản án dân sự/hành chính/kinh doanh thương mại/ lao động của tòa án
| Tên thuộc tính | Số lượng | Cấu trúc (S)/kiểu (T) dữ liệu tham chiếu | Quy định tại mục | Ý nghĩa |
| MaDDTC | 1 | DinhDanhToChuc (S) | 2.3.1.1.1 | Mã định danh của tổ chức bị tuyên án Dân sự/Hành chính/Kinh doanh thương mại/ Lao động của tòa án |
| AnDSHCTMLD | 1..n | AnDSHCTMLD (S) | 2.2.8.4.2.1 | Tham chiếu thông tin chung cấu trúc bản án Dân sự/Hành chính/Kinh doanh thương mại/ Lao động của tòa án |
2.3.7.1.3. Bản án/ Quyết định hình sự của Tòa án: BanAnHinhSu
Tên cấu trúc: BanAnHinhSu
Mô tả: Cấu trúc mô tả dữ liệu bản án / quyết định hình sự của Tòa án
| Tên thuộc tính | Số lượng | Cấu trúc (S)/kiểu (T) dữ liệu tham chiếu | Quy định tại mục | Ý nghĩa |
| MaDDTC | 1 | DinhDanhToChuc (S) | 2.3.1.1.1 | Mã định danh của tổ chức bị tuyên án hình sự |
| AnHinhSu | 1..n | AnHinhSu (S) | 2.2.8.4.2.2 | Tham chiếu thông tin cấu trúc của bản án hình sự |
2.3.8. Tình hình đầu tư và thu hút vốn đầu tư
2.3.8.1. Cấu trúc dữ liệu
2.3.8.1.1. Đầu tư ra nước ngoài: DauTuRaNuocNgoai
Tên cấu trúc: DauTuRaNuocNgoai
Mô tả: Cấu trúc mô tả dữ liệu đầu tư ra nước ngoài của tổ chức
| Tên thuộc tính | Số lượng | Cấu trúc (S)/kiểu (T) dữ liệu tham chiếu | Quy định tại mục | Ý nghĩa |
| MaDDTC | 1 | DinhDanhToChuc (S) | 2.3.1.1.1 | Mã định danh của tổ chức thực hiện đầu tư ra nước ngoài |
| QuocGiaNhanDauTu | 1 | Chuỗi ký tự (T) | 0 | Quốc gia tiếp nhận đầu tư |
| ThoiHanHoatDong | 1 | Số thập phân (T) | 2.6.1.1 | Thời hạn hoạt động sản xuất - kinh doanh (năm) |
| LinhVuc | 1 | LinhVucHDKD (T) | 2.3.1.2.1 | Lĩnh vực hoạt động sản xuất - kinh doanh |
| HinhThuc | 1 | HinhThucDauTu (T) | 2.3.8.2.1 | Hình thức đầu tư |
| TongVonPhapDinh | 1 | Số thập phân (T) | 0 | Tổng vốn pháp định |
| GiaTriVonGop | 1 | Số thập phân (T) | 0 | Giá trị vốn góp của bên Việt Nam |
| ChuyenLoiNhuan | 1 | Số thập phân (T) | 0 | Chuyển lợi nhuận và các khoản thu nhập hợp pháp có từ hoạt động đầu tư ở nước ngoài của doanh nghiệp về Việt Nam |
2.3.8.1.2. Thu hút vốn đầu tư: ThuHutVonDauTu
Tên cấu trúc: ThuHutVonDauTu
Mô tả: Cấu trúc mô tả dữ liệu thu hút vốn đầu tư của tổ chức
| Tên thuộc tính | Số lượng | Cấu trúc (S)/kiểu (T) dữ liệu tham chiếu | Quy định tại mục | Ý nghĩa |
| ToChucDuocDauTua | 1 | DinhDanhToChuc (S) | 2.3.1.1.1 | Tổ chức được đầu tư |
| ThongTinNhaDauTuNuocNgoai | 0..n | ThongTinNhaDauTuNuocNgoai (S) | 2.3.8.2.2 | Nhà đầu tư nước ngoài |
| NhaDauTuVietNam | 0..n | ThongTinNhaDauTuVietNam (S) | 2.3.8.2.2 | Nhà đầu tư Việt Nam |
2.3.8.2. Cấu trúc dữ liệu tham chiếu
2.3.8.2.1. HinhThucDauTu
Mô tả: Kiểu chuỗi ký tự, nhận giá trị mã theo danh mục hình thức đầu tư.
Bảng giá trị danh mục: Tham khảo phụ lục E.2.16
2.3.8.2.2. ThongTinNhaDauTuVietNam
| Tên thuộc tính | Số lượng | Cấu trúc(S)/kiểu(T) dữ liệu tham chiếu | Quy định tại mục | Ý nghĩa |
| DinhDanhToChuc | 1 | DinhDanhToChuc (S) | 2.3.1.1.1 | Định danh tổ chức |
| TyLeVonGop | 0..1 | Số thập phân (T) | 0 | Tỷ lệ góp vốn |
| ThongTinDuAnDauTu | 0..n | ThongTinDuAnDauTu (S) | 2.3.8.2.4 | Thông tin dự án đầu tư |
| HinhThucDauTu | 1..n | HinhThucDauTu (T) | 2.3.8.2.1 | Hình thức đầu tư |
2.3.8.2.3. ThongTinNhaDauTuNuocNgoai
Mô tả: Cấu trúc mô tả dữ liệu về nhà đầu tư nước ngoài
| Tên thuộc tính | Số lượng | Cấu trúc(S)/kiểu(T) dữ liệu tham chiếu | Quy định tại mục | Ý nghĩa |
| TenNhaDauTu | 1 | Chuỗi ký tự (T) | 0 | Địa chỉ nhà đầu tư nước ngoài |
| DinhDanhToChuc | 0..1 | DinhDanhToChuc (S) | 2.3.1.1.1 | Định danh tổ chức |
| DiaChiNhaDauTu | 1 | Chuỗi ký tự (T) | 0 | Địa chỉ nhà đầu tư nước ngoài |
| QuocGia | 1 | QuocGia (T) | QCVN 109:2017/BTTTT | Quốc gia của nhà đầu tư nước ngoài |
| TyLeVonGop | 0..1 | Số thập phân (T) | 0 | Tỷ lệ góp vốn |
| ThongTinDuAnDauTu | 0..n | ThongTinDuAnDauTu (S) | 2.3.8.2.4 | Thông tin dự án đầu tư |
| HinhThucDauTu | 1..n | HinhThucDauTu (T) | 2.3.8.2.1 | Hình thức đầu tư |
2.3.8.2.4. ThongTinDuAnDauTu
Mô tả: Cấu trúc mô tả về thông tin dự án được đầu tư
| Tên thuộc tính | Số lượng | Cấu trúc(S)/kiểu(T) dữ liệu tham chiếu | Quy định tại mục | Ý nghĩa |
| TenDuAn | 1 | Chuỗi ký tự (T) | 0 | Tên dự án đầu tư |
| MucTieu | 0..1 | Chuỗi ký tự (T) | 0 | Mục tiêu dự án |
| DiaDiemThucHien | 0..1 | DiaChi (S) | 2.5.1.1 | Địa điểm thực hiện dự án |
| TongVonDauTuBanDau | 0..1 | Số thập phân (T) | 0 | Tổng vốn đầu tư ban đầu |
| TongVonDauTuHienTai | 0..1 | Số thập phân (T) | 0 | Tổng vốn đầu tư hiện tại |
| ThoiHanHoatDong | 0..1 | ThoiGian (S) | 2.6.1.1 | Thời hạn hoạt động của dự án |
| UuDai | 0..1 | Chuỗi ký tự (T) | 0 | Ưu đãi đối với dự án |
2.3.9. Hoạt động nghiên cứu khoa học và phát triển công nghệ
2.3.9.1. Cấu trúc dữ liệu
2.3.9.1.1. Đối tác quốc tế trong hoạt động khoa học công nghệ: DoiTacQuocTeTC
Tên cấu trúc: DoiTacQuocTeTC
Mô tả: Cấu trúc mô tả dữ liệu về đối tác quốc tế trong hoạt động khoa học công nghệ của tổ chức
| Tên thuộc tính | Số lượng | Cấu trúc(S)/kiểu(T) dữ liệu tham chiếu | Quy định tại mục | Ý nghĩa |
| DoiTacQuocTe | 0..n | DoiTacQuocTe (S) | 2.3.9.2.4 | Danh sách đối tác quốc tế của tổ chức |
| DinhDanhToChuc | 1 | DinhDanhToChuc (S) | 2.3.1.1.1 | Định danh tổ chức |
2.3.9.1.2. Kết quả hoạt động khoa học và công nghệ: KetQuaHoatDongKHCN
Tên cấu trúc: KetQuaHoatDongKHCN
Mô tả: Cấu trúc mô tả dữ liệu về kết quả hoạt động khoa học và công nghệ của tổ chức
| Tên thuộc tính | Số lượng | Cấu trúc(S)/kiểu(T) dữ liệu tham chiếu | Quy định tại mục | Ý nghĩa |
| QuyenSoHuuTriTue | 0..n | Chuỗi ký tự (T) | 0 | Thông tin về quyền sở hữu trí tuệ bao gồm: Quyền tác giả, quyền liên quan đến quyền tác giả; quyền sở hữu công nghiệp (Sáng chế, giải pháp hữu ích; kiểu dáng công nghiệp; thiết kế bố trí Mạch tích hợp bán dẫn; giấy chứng nhận đăng ký nhãn hiệu; chỉ dẫn địa lý); giống cây trồng. |
| SangKienDuocCongNhan | 0..n | Chuỗi ký tự (T) | 0 | Sáng kiến được công nhận |
| TongSoSanPhamCongNgheDuocUngDung | 0..1 | Số tự nhiên (T) | 0 | Tổng số sản phẩm công nghệ được ứng dụng |
| CongBoQuocTe | 0..1 | Số tự nhiên (T) | 0 | Tổng số công bố quốc tế của tổ chức |
| CongBoTrongNuoc | 0..1 | Số tự nhiên (T) | 0 | Tổng số công bố trong nước trên các bài báo, tạp chí, kỷ yếu khoa học,... |
| ChuyenGiaoCongNghe | 0..1 | Số tự nhiên (T) | 0 | Tổng số hợp đồng chuyển giao công nghệ được thực hiện trong năm. |
| KetQuaHoatDongKHCN | 0..n | Chuỗi ký tự (T) | 0 | Các kết quả hoạt động khoa học và công nghệ khác. |
| DinhDanhToChuc | 1 | DinhDanhToChuc (S) | 2.3.1.1.1 |
|
2.3.9.1.3. Tham gia hoạt động nghiên cứu khoa học và phát triển công nghệ: ThamGiaHDNCKHCN
Tên cấu trúc: ThamGiaHDNCKHCN
Mô tả: Cấu trúc mô tả dữ liệu về tham gia hoạt động nghiên cứu khoa học và phát triển công nghệ của tổ chức.
| Tên thuộc tính | Số lượng | Cấu trúc(S)/kiểu(T) dữ liệu tham chiếu | Quy định tại mục | Ý nghĩa |
| MaDDTC | 0..1 | DinhDanhToChuc (S) | 2.3.1.1.1 | Thông tin về mã định danh của tổ chức khoa học và công nghệ và tổ chức khác có hoạt động nghiên cứu khoa học và phát triển công nghệ được quy định cụ thể tại khoản 1 Điều 10 của Thông tư số 05/2021/TT-BKHCN. |
| LoaiHinhToChuc | 1 | LoaiHinhToChucToChucKHCN (T) | 2.3.9.2.2 | 1. Thông tin về loại hình được gán mã như sau: - Mã số 1: Tổ chức nghiên cứu khoa học, tổ chức nghiên cứu khoa học và phát triển công nghệ - Mã số 2: Cơ sở giáo dục đại học, cao đẳng - Mã số 3: Tổ chức dịch vụ khoa học và công nghệ 2. Doanh nghiệp 3. Tổ chức khác |
| HinhThucSoHuu | 1 | HinhThucSoHuuToChucKHCN (T) | 2.3.9.2.3 | Thông tin về hình thức sở hữu được gán mã như sau: - Mã số 1: Công lập - Mã số 2: Ngoài công lập - Mã số 3: Có vốn nước ngoài |
| LinhVucNghienCuu | 1..n | LinhVucNghienCuu (T) | 2.3.9.2.1 | Danh mục lĩnh vực nghiên cứu |
| TongSoGiaoSu | 1 | Số tự nhiên (T) | 0 | Tổng số Giáo sư. |
| TongSoPhoGiaoSu | 1 | Số tự nhiên (T) | 0 | Tổng số Phó Giáo sư. |
| TongSoTienSi | 1 | Số tự nhiên (T) | 0 | Tổng số Tiến sĩ. |
| TongSoThacSi | 1 | Số tự nhiên (T) | 0 | Tổng số Thạc sĩ. |
| TongSoNhanLucCoTrinhDoDaiHoc | 1 | Số tự nhiên (T) | 0 | Tổng số nhân lực có trình độ Đại học. |
| TongSoNhanLucCoTrinhDoCaoDang | 1 | Số tự nhiên (T) | 0 | Tổng số nhân lực có trình độ Cao đẳng. |
| TongSoNhanLucKhac | 1 | Số tự nhiên (T) | 0 | Tổng số nhân lực khác |
2.3.9.1.4. Thành viên tổ chức quốc tế trong hoạt động khoa học công nghệ: ThanhVienToChucQuocTe
Tên cấu trúc: ThanhVienToChucQuocTe
Mô tả: Cấu trúc mô tả dữ liệu tổ chức là thành viên của tổ chức quốc tế trong hoạt động khoa học công nghệ
| Tên thuộc tính | Số lượng | Cấu trúc(S)/kiểu(T) dữ liệu tham chiếu | Quy định tại mục | Ý nghĩa |
| ThamGiaToChucQuocTe | 0..n | ThamGiaToChucQuocTe (S) | 2.3.9.2.5 | Tên tổ chức quốc tế |
| MaDDTC | 1 | DinhDanhToChuc (S) | 2.3.1.1.1 | Thông tin định danh tổ chức |
2.3.9.2. Cấu trúc dữ liệu tham chiếu
2.3.9.2.1. LinhVucNghienCuu
Mô tả: Kiểu chuỗi ký tự, nhận các giá trị theo bảng phân loại lĩnh vực nghiên cứu khoa học và công nghệ.
Bảng giá trị danh mục: Tham khảo phụ lục E.2.17.
2.3.9.2.2. LoaiHinhToChucToChucKHCN
Mô tả: Kiểu chuỗi ký tự, nhận các giá trị theo Danh mục loại hình tổ chức khoa học công nghệ.
Bảng giá trị danh mục: Tham khảo phụ lục E.2.18.
2.3.9.2.3. HinhThucSoHuuToChucKHCN
Mô tả: Kiểu chuỗi ký tự, nhận các giá trị theo Danh mục hình thức sở hữu tổ chức khoa học công nghệ.
Bảng giá trị danh mục: Tham khảo phụ lục E.2.19.
2.3.9.2.4. DoiTacQuocTe
| Tên thuộc tính | Số lượng | Cấu trúc(S)/kiểu(T) dữ liệu tham chiếu | Quy định tại mục | Ý nghĩa |
| TenDoiTac | 1 | Chuỗi ký tự (T) | 0 | Tên đối tác |
| NamThamGia | 1 | ThoiGian (S) | 2.6.1.1 | Năm tham gia |
| NoiDungHopTac | 1 | Chuỗi ký tự (T) | 0 | Nội dung hợp tác |
2.3.9.2.5. ThamGiaToChucQuocTe
| Tên thuộc tính | Số lượng | Cấu trúc(S)/kiểu(T) dữ liệu tham chiếu | Quy định tại mục | Ý nghĩa |
| TenToChucQuocTe | 1 | Chuỗi ký tự (T) | 0 | Tên tổ chức quốc tế |
| NamThamGia | 1 | ThoiGian (S) | 2.6.1.1 | Năm tham gia |
| HinhThucThamGia | 1 | Chuỗi ký tự (T) | 0 | Hình thức tham gia |
2.4. Mô hình dữ liệu về tài sản
2.4.1. Bất động sản
2.4.1.1. Nhóm dữ liệu tài sản gắn liền với đất
Bao gồm các dữ liệu:
| STT | Loại dữ liệu |
| 1 | Dữ liệu về nhà ở riêng lẻ |
| 2 | Dữ liệu về hạng mục nhà riêng lẻ |
| 3 | Dữ liệu về khu nhà chung cư, nhà hỗn hợp |
| 4 | Dữ liệu về nhà chung cư |
| 5 | Dữ liệu về căn hộ |
| 6 | Dữ liệu về hạng mục sở hữu chung ngoài căn hộ |
| 7 | Dữ liệu về công trình xây dựng |
| 8 | Dữ liệu về công trình ngầm |
| 9 | Dữ liệu về hạng mục công trình xây dựng |
| 10 | Dữ liệu về rừng sản xuất là rừng trồng |
| 11 | Dữ liệu về cây lâu năm |
Toàn bộ các dữ liệu, trường thông tin, kiểu dữ liệu thuộc nhóm dữ liệu tài sản gắn liền với đất được mô tả tại Phụ lục I Thông tư số 09/2024/TT-BTNMT ngày 31 tháng 7 năm 2024 của Bộ Tài nguyên và Môi trường và không định nghĩa lại trong quy định này.
2.4.1.2. Nhóm dữ liệu về người quản lý, sử dụng đất và chủ sở hữu tài sản gắn liền với đất
Bao gồm các dữ liệu:
| STT | Loại dữ liệu |
| 1 | Dữ liệu về cá nhân |
| 2 | Dữ liệu về hộ gia đình |
| 3 | Dữ liệu về vợ chồng |
| 4 | Dữ liệu về tổ chức |
| 5 | Dữ liệu về cộng đồng dân cư |
| 6 | Dữ liệu về nhóm người đồng sử dụng |
Toàn bộ các dữ liệu, trường thông tin, kiểu dữ liệu thuộc nhóm dữ liệu về người quản lý, sử dụng đất và chủ sở hữu tài sản gắn liền với đất được mô tả tại Phụ lục I Thông tư số 09/2024/TT-BTNMT ngày 31 tháng 7 năm 2024 của Bộ Tài nguyên và Môi trường và không định nghĩa lại trong quy định này.
2.4.1.3. Nhóm dữ liệu về quyền quản lý, quyền sử dụng đất và quyền sở hữu tài sản gắn liền với đất
Bao gồm các dữ liệu:
| STT | Loại dữ liệu |
| 1 | Dữ liệu về quyền sử dụng đất |
| 2 | Dữ liệu về quyền quản lý đất |
| 3 | Dữ liệu về quyền sở hữu tài sản gắn liền với đất |
| 4 | Dữ liệu đăng ký chung/riêng đất |
| 5 | Dữ liệu đăng ký chung/riêng tài sản gắn liền với đất |
| 6 | Dữ liệu về nghĩa vụ tài chính |
| 7 | Dữ liệu về miễn giảm nghĩa vụ tài chính |
| 8 | Dữ liệu về nợ nghĩa vụ tài chính |
| 9 | Dữ liệu về hạn chế quyền |
| 10 | Dữ liệu về giấy chứng nhận |
Toàn bộ các dữ liệu, trường thông tin, kiểu dữ liệu thuộc nhóm dữ liệu về quyền quản lý, quyền sử dụng đất và quyền sở hữu tài sản gắn liền với đất được mô tả tại Phụ lục I Thông tư số 09/2024/TT-BTNMT ngày 31 tháng 7 năm 2024 của Bộ Tài nguyên và Môi trường và không định nghĩa lại trong quy định này.
2.4.1.4. Nhóm dữ liệu về thông tin ngăn chặn quyền
Bao gồm các dữ liệu:
| STT | Loại dữ liệu |
| 1 | Dữ liệu về ngăn chặn quyền |
| 2 | Dữ liệu về thông tin thành phần ngăn chặn quyền |
| 3 | Dữ liệu về loại văn bản ngăn chặn quyền |
Toàn bộ các dữ liệu, trường thông tin, kiểu dữ liệu thuộc nhóm dữ liệu về thông tin ngăn chặn quyền được mô tả tại Phụ lục I Thông tư số 09/2024/TT-BTNMT ngày 31 tháng 7 năm 2024 của Bộ Tài nguyên môi trường và không định nghĩa lại trong quy định này.
2.4.2. Động sản
2.4.2.1. Phương tiện giao thông
2.4.2.1.1. Cấu trúc dữ liệu
2.4.2.1.1.1. Phương tiện giao thông: PhuongTienGiaoThong
Tên cấu trúc: PhuongTienGiaoThong
Mô tả: Cấu trúc mô tả dữ liệu phương tiện giao thông
| Tên thuộc tính | Số lượng | Cấu trúc (S)/ kiểu (T) dữ liệu tham chiếu | Quy định tại mục | Ý nghĩa |
| XeMoToGanMay | 1 (Chỉ lựa chọn một) | XeMoToGanMay (S) | 2.4.2.1.1.2 | Xe mô tô, xe gắn máy |
| XeBonBanhGanDongCo | XeBonBanhGanDongCo (S) | 2.4.2.1.1.3 | Xe ô tô, rơ moóc, sơ mi rơ moóc và xe chở người bốn bánh có gắn động cơ | |
| XeMayChuyenDung | XeMayChuyenDung (S) | 2.4.2.1.1.4 | Xe máy chuyên dùng | |
| DauMayDuongSatPTTuHanh | DauMayDuongSatPTTuHanh (S) | 2.4.2.1.1.5 | Đầu máy đường sắt, phương tiện chuyên dùng tự hành | |
| ToaXeDuongSat | ToaXeDuongSat (S) | 2.4.2.1.1.6 | Toa xe đường sắt, phương tiện chuyên dùng không tự hành | |
| ToaXeDuongSatDoThi |
| ToaXeDuongSatDoThi (S) | 2.4.2.1.1.7 | Toa xe đường sắt đô thị |
| TauBien | TauBien (S) | 2.4.2.1.1.8 | Tàu biển | |
| PTThuyNoiDia | PTThuyNoiDia (S) | 2.4.2.1.1.9 | Phương tiện thủy nội địa | |
| TauCa | TauCa (S) | 2.4.2.1.1.10 | Tàu cá |
2.4.2.1.1.2. Xe mô tô, xe gắn máy: XeMoToGanMay
Tên cấu trúc: XeMoToGanMay
Mô tả: Cấu trúc mô tả dữ liệu xe mô tô, xe gắn máy.
| Tên thuộc tính | Số lượng | Cấu trúc (S)/ kiểu (T) dữ liệu tham chiếu | Quy định tại mục | Ý nghĩa |
| MaDoiTuong | 1 | Chuỗi ký tự (T) | 0 | Mã đối tượng của xe mô tô, xe gắn máy |
| SoMay | 1 | Chuỗi ký tự (T) | 0 | Số máy |
| SoKhung | 1 | Chuỗi ký tự (T) | 0 | Số khung |
| NhanHieu | 1 | Chuỗi ký tự (T) | 0 | Nhãn hiệu |
| SoLoai | 1 | Chuỗi ký tự (T) | 0 | Số loại |
| TenLoai | 1 | Chuỗi ký tự (T) | 0 | Tên loại |
| DungTich | 1 | Số tự nhiên (T) | 0 | Thể tích làm việc (đơn vị cm3) |
| CongSuat | 1 | Số tự nhiên (T) | 0 | Công suất |
| MauXe | 1 | Chuỗi ký tự (T) | 0 | Màu xe |
| NguonGoc | 1 | Chuỗi ký tự (T) | 0 | Nguồn gốc xe |
2.4.2.1.1.3. Xe ô tô, rơ moóc, sơ mi rơ moóc và xe chở người bốn bánh có gắn động cơ: XeBonBanhGanDongCo
Tên cấu trúc: XeBonBanhGanDongCo
Mô tả: Mô tả cấu trúc dữ liệu xe ô tô, rơ moóc, sơ mi rơ moóc và xe chở người bốn bánh có gắn động cơ
| Tên thuộc tính | Số lượng | Cấu trúc (S)/ kiểu (T) dữ liệu tham chiếu | Quy định tại mục | Ý nghĩa |
| MaDoiTuong | 1 | Chuỗi ký tự (T) | 0 | Mã đối tượng của xe ô tô, rơ moóc, sơ mi rơ moóc và xe chở người bốn bánh có gắn động cơ. |
| SoMay | 1 | Chuỗi ký tự (T) | 0 | Số máy |
| SoKhung | 1 | Chuỗi ký tự (T) | 0 | Số khung |
| NhanHieu | 1 | Chuỗi ký tự (T) | 0 | Nhãn hiệu |
| NgaySX | 1 | ThoiGian (S) | 2.6.1.1 | Ngày sản xuất |
| NienHanSuDung | 1 | ThoiGian (S) | 2.6.1.1 | Niên hạn sử dụng của phương tiện |
| SoLoai | 1 | Chuỗi ký tự (T) | 0 | Tên thương mại và số loại (VD: HIACE RZH114L- BRKRS) |
| DungTich | 1 | Số tự nhiên (T) | 0 | Thể tích làm việc của động cơ (đơn vị cm3) |
| MauXe | 1 | Chuỗi ký tự (T) | 0 | Màu xe |
| TaiTrong | 1 | Số tự nhiên (T) | 0 | Tải trọng cho phép |
| CongSuat | 1 | Số tự nhiên (T) | 0 | Công suất |
| SoChoNgoi | 0..1 | Số tự nhiên (T) | 0 | Số chỗ ngồi |
| SoChoDung | 0..1 | Số tự nhiên (T) | 0 | Số chỗ đứng |
| SoChoNam | 0..1 | Số tự nhiên (T) | 0 | Số chỗ nằm |
| TinhTrangPhuongTien | 0..1 | Chuỗi ký tự (T) | 0 | Tình trạng hoạt động của phương tiện: hoạt động, không hoạt động |
| NguonGoc | 0..1 | Chuỗi ký tự (T) | 0 | Nguồn gốc là xe sản xuất lắp ráp trong nước hay nhập khẩu |
| SoGCN | 0..1 | Chuỗi ký tự (T) | 0 | Số giấy chứng nhận kiểu loại đối với xe sản xuất trong nước hoặc số chứng chỉ đối với xe nhập khẩu |
| NgayGCN | 0..1 | ThoiGian (S) | 2.6.1.1 | Ngày cấp giấy chứng nhận theo số giấy chứng nhận |
2.4.2.1.1.4. Xe máy chuyên dùng: XeMayChuyenDung
Tên cấu trúc: XeMayChuyenDung
Mô tả: Cấu trúc mô tả dữ liệu xe máy chuyên dùng
| Tên thuộc tính | Số lượng | Cấu trúc (S)/ kiểu (T) dữ liệu tham chiếu | Quy định tại mục | Ý nghĩa |
| MaDoiTuong | 1 | Chuỗi ký tự (T) | 0 | Mã đối tượng xe máy chuyên dùng |
| LoaiXeMayChuyenDung | 1 | Chuỗi ký tự (T) | 0 | Tên (loại) xe máy chuyên dùng |
| NhanHieu | 1 | Chuỗi ký tự (T) | 0 | Nhãn hiệu |
| SoMay | 1 | Chuỗi ký tự (T) | 0 | Số máy hay số động cơ |
| SoKhung | 1 | Chuỗi ký tự (T) | 0 | Số khung |
| CongSuat | 1 | Số tự nhiên (T) | 0 | Là đại lượng đặc trưng cho tốc độ sinh công của động cơ (đơn vị: kW) |
| KhoiLuong | 1 | Số thập phân (T) | 0 | Khối lượng của xe hoàn chỉnh (đơn vị: kg) |
| ChieuDai | 1 | Số tự nhiên (T) | 0 | Chiều dài toàn bộ (đơn vị: mm) |
| ChieuRong | 1 | Số tự nhiên (T) | 0 | Chiều rộng toàn bộ (đơn vị: mm) |
| ChieuCao | 1 | Số tự nhiên (T) | 0 | Chiều cao toàn bộ (đơn vị: mm) |
| XeDaCaiTao | 0..1 | Chuỗi ký tự (T) | 0 | Xe đã qua cải tạo hay chưa? |
| NguonGoc | 0..1 | Chuỗi ký tự (T) | 0 | Nguồn gốc là xe sản xuất lắp ráp trong nước hay nhập khẩu |
| SoGCN | 0..1 | Chuỗi ký tự (T) | 0 | Số giấy chứng nhận kiểu loại đối với xe sản xuất trong nước hoặc số chứng chỉ đối với xe nhập khẩu |
| NgayGCN | 0..1 | ThoiGian (S) | 2.6.1.1 | Ngày cấp giấy chứng nhận theo số giấy chứng nhận |
2.4.2.1.1.5. Đầu máy đường sắt, phương tiện chuyên dùng tự hành: DauMayDuongSatPTTuHanh
Tên cấu trúc: DauMayDuongSatPTTuHanh
Mô tả: Cấu trúc mô tả dữ liệu của đầu máy đường sắt, phương tiện chuyên dùng tự hành.
| Tên thuộc tính | Số lượng | Cấu trúc (S)/ kiểu (T) dữ liệu tham chiếu | Quy định tại mục | Ý nghĩa |
| MaDoiTuong | 1 | Chuỗi ký tự (T) | 0 | Mã đối tượng đầu máy đường sắt, phương tiện chuyên dùng tự hành |
| LoaiPhuongTien | 1 | Chuỗi ký tự (T) | 0 | Tên kiểu loại phương tiện |
| SoHieu | 1 | Chuỗi ký tự (T) | 0 | Số hiệu của đầu máy theo quy ước |
| NamSX | 0..1 | Chuỗi ký tự (T) | 0 | Năm sản xuất |
| NuocSX | 0..1 | QuocGia (T) | QCVN 109:2017/BTTTT | Nước sản xuất |
| TocDoCauTao | 0..1 | Chuỗi ký tự (T) | 0 | Tốc độ cấu tạo theo tài liệu của nhà sản xuất (đơn vị: km/h) |
| KyHieuDongCo | 1 | Chuỗi ký tự (T) | 0 | Kiểu loại động cơ |
| SoDongCo | 1 | Chuỗi ký tự (T) | 0 | Số series của động cơ |
| CongSuat | 1 | Số tự nhiên (T) | 0 | Công suất động cơ (HP/kW) |
| SoCho | 1 | Số tự nhiên (T) | 0 | Số chỗ trên buồng lái đầu máy |
| HieuLucGCN | 0..1 | ThoiGian (S) | 2.6.1.1 | Ngày hết hiệu lực của giấy chứng nhận đăng kiểm (ngày/tháng/năm) |
2.4.2.1.1.6. Toa xe đường sắt, phương tiện chuyên dùng không tự hành: ToaXeDuongSat
Tên cấu trúc: ToaXeDuongSat
Mô tả: Cấu trúc mô tả dữ liệu toa xe đường sắt, phương tiện chuyên dùng không tự hành
| Tên thuộc tính | Số lượng | Cấu trúc (S)/ kiểu (T) dữ liệu tham chiếu | Quy định tại mục | Ý nghĩa |
| MaDoiTuong | 1 | Chuỗi ký tự (T) | 0 | Mã đối tượng toa xe đường sắt, phương tiện chuyên dùng không tự hành |
| LoaiPhuongTien | 1 | Chuỗi ký tự (T) | 0 | Tên kiểu loại phương tiện |
| SoHieu | 1 | Chuỗi ký tự (T) | 0 | Số hiệu của toa xe |
| NamSX | 0..1 | Chuỗi ký tự (T) | 0 | Năm sản xuất của toa xe |
| NuocSX | 0..1 | QuocGia (T) | QCVN 109:2017/BTTT T | Nước sản xuất toa xe |
| TocDoCauTao | 0..1 | Chuỗi ký tự (T) | 0 | Tốc độ cấu tạo theo tài liệu của nhà sản xuất (đơn vị: km/h) |
| KhoiLuongToaXe | 0..1 | Số tự nhiên (T) | 0 | Khối lượng toa xe không bao gồm hàng hóa (đơn vị: tấn) |
| TrongTai | 0..1 | Số tự nhiên (T) | 0 | Khối lượng hàng hóa được phép chuyên chở (đơn vị: tấn) |
| SoCho | 1 | Số tự nhiên (T) | 0 | Số hành khách được phép chuyên chở |
| HieuLucGCN | 0..1 | ThoiGian (S) | 2.6.1.1 | Ngày hết hiệu lực của giấy chứng nhận đăng kiểm (ngày/tháng/năm) |
2.4.2.1.1.7. Toa xe đường sắt đô thị: ToaXeDuongSatDoThi
Tên cấu trúc: ToaXeDuongSatDoThi
Mô tả: Cấu trúc mô tả dữ liệu toa xe đường sắt đô thị
| Tên thuộc tính | Số lượng | Cấu trúc (S)/ kiểu (T) dữ liệu tham chiếu | Quy định tại mục | Ý nghĩa |
| MaDoiTuong | 1 | Chuỗi ký tự (T) | 0 | Mã đối tượng toa xe đường sắt đô thị |
| LoaiPhuongTien | 1 | Chuỗi ký tự (T) | 0 | Tên kiểu loại phương tiện |
| SoHieu | 1 | Chuỗi ký tự (T) | 0 | Số hiệu của toa xe |
| NamSX | 0..1 | Chuỗi ký tự (T) | 0 | Năm sản xuất của toa xe |
| NuocSX | 0..1 | QuocGia (T) | QCVN 109:2017/BTTTT | Nước sản xuất toa xe |
| TocDoCauTao | 0..1 | Chuỗi ký tự (T) | 0 | Tốc độ cấu tạo theo tài liệu của nhà sản xuất (đơn vị: km/h) |
| SoCho | 1 | Số tự nhiên (T) | 0 | Số hành khách được phép chuyên chở |
| HieuLucGCN | 0..1 | ThoiGian (S) | 2.6.1.1 | Ngày hết hiệu lực của giấy chứng nhận đăng kiểm (ngày/tháng/năm) |
2.4.2.1.1.8. Tàu biển: TauBien
Tên cấu trúc: TauBien
Mô tả: Cấu trúc mô tả dữ liệu tàu biển
| Tên thuộc tính | Số lượng | Cấu trúc (S)/ kiểu (T) dữ liệu tham chiếu | Quy định tại mục | Ý nghĩa |
| MaDoiTuong | 1 | Chuỗi ký tự (T) | 0 | Số định danh do Bộ Công an cấp |
| TenTau | 1 | Chuỗi ký tự (T) | 0 | Tên tàu biển do chủ tàu đặt và được cơ quan đăng ký tàu biển chấp thuận |
| SoPhanCap | 1 | Chuỗi ký tự (T) | 0 | Số phân cấp được Cục Đăng kiểm Việt Nam ấn định phục vụ mục đích quản lý |
| SoIMO | 1 | Chuỗi ký tự (T) | 0 | Là số được IHS Maritime ấn định phù hợp với Nghị quyết A.1078(28) của IMO. |
| HoHieu | 1 | Chuỗi ký tự (T) | 0 | Là dãy ký tự được Cục tần số vô tuyến điện cấp để phân biệt giữa các tàu trong các phương thức liên lạc |
| QuocTich | 1 | QuocGia (T) | QCVN 109:2017/BTTT T | Là tên quốc gia tàu đăng ký mang cờ quốc tịch |
| CangDangKy | 1 | Chuỗi ký tự (T) | 0 | Là nơi tàu đăng ký mang cờ quốc tịch |
| NhomPhuongTienTau | 1 | Chuỗi ký tự (T) | 0 | Nhóm phương tiện tàu biển |
| CongDung | 1 | Chuỗi ký tự (T) | 0 | Thể hiện mục đích sử dụng, đặc tính kỹ thuật chính của tàu |
| DauHieuPhanCap | 1 | Chuỗi ký tự (T) | 0 | Dấu hiệu phân cấp |
| TongDungTich | 1 | Số tự nhiên (T) | 0 | Dung tích (GT) theo Công ước quốc tế về đo dung tích tàu biển (TONNAGE 1969) hoặc QCVN 63: 2013/BGTVT |
| DungTichCoIch | 1 | Số tự nhiên (T) | 0 | Dung tích có ích (NT) theo Công ước quốc tế về đo dung tích tàu biển (TONNAGE 1969) hoặc QCVN 63: 2013/BGTVT |
| TrongTaiToanPhan | 1 | Số tự nhiên (T) | 0 | Theo QCVN 21: 2015/BGTVT và các sửa đổi, bổ sung (đơn vị: t) |
| TuyenHoatDong | 1 | Chuỗi ký tự (T) | 0 | Tuyến hoạt động |
| VungHoatDong | 1 | Chuỗi ký tự (T) | 0 | Vùng hoạt động |
| TenNhaMayDongTau | 0..1 | Chuỗi ký tự (T) | 0 | Tên nhà máy đóng tàu |
| CongSuatMayChinh | 0..1 | Số tự nhiên (T) | 0 | Tổng công suất động cơ dùng để đẩy tàu (đơn vị: kW) |
| CongSuatMayPhatDien | 0..1 | Số tự nhiên (T) | 0 | Tổng công suất các máy phát điện của tàu và không bao gồm máy phát điện sự cố (đơn vị: KVA) |
2.4.2.1.1.9. Phương tiện thủy nội địa: PTThuyNoiDia
Tên cấu trúc: PTThuyNoiDia
Mô tả: Cấu trúc mô tả dữ liệu phương tiện thủy nội địa
| Tên thuộc tính | Số lượng | Cấu trúc (S)/ kiểu (T) dữ liệu tham chiếu | Quy định tại mục | Ý nghĩa |
| MaDoiTuong | 1 | Chuỗi ký tự (T) | 0 | Mã đối tượng phương tiện thủy nội địa |
| TenPhuongTien | 1 | Chuỗi ký tự (T) | 0 | Tên phương tiện |
| SoDKHC | 1 | Chuỗi ký tự (T) | 0 | Số đăng ký hành chính của phương tiện do cơ quan quản lý hành chính cấp |
| SoKiemSoat | 1 | Chuỗi ký tự (T) | 0 | Số kiểm soát nhằm kiểm soát từng phương tiện và số lượng phương tiện đã được đăng kiểm trên toàn quốc |
| NamDong | 1 | Chuỗi ký tự (T) | 0 | Năm đóng của phương tiện được xác định theo quy định tại Nghị định số 111/2014/NĐ-CP |
| NoiDong | 1 | Chuỗi ký tự (T) | 0 | Nơi đóng của phương tiện là nơi phương tiện được đóng và cấp hồ sơ đăng kiểm lần đầu |
| VatLieu | 1 | Chuỗi ký tự (T) | 0 | Vật liệu thân phương tiện |
| CongDung | 1 | Chuỗi ký tự (T) | 0 | Công dụng |
| CapTau | 1 | Chuỗi ký tự (T) | 0 | Cấp hoạt động của phương tiện |
| VungHoatDong | 1 | Chuỗi ký tự (T) | 0 | Cấp hoạt động của phương tiện |
| DungTich | 1 | Số tự nhiên (T) | 0 | Dung tích của phương tiện được xác định theo quy chuẩn sửa đổi 1:2015 QCVN 72:2015/BGTVT |
| TrongTai | 1 | Số thập phân (T) | 0 | Trọng tải toàn phần của phương tiện là hiệu số, tính bằng tấn, giữa lượng chiếm nước tương ứng với đường nước thiết kế toàn tải của tàu và trọng lượng tàu không (đơn vị: t) |
| SoNguoiDuocCho | 1 | Số tự nhiên (T) | 0 | Số người được chở trên phương tiện theo quy định của Luật Giao thông đường thủy nội địa (đơn vị: người) |
| LuongHang | 1 | Số thập phân (T) | 0 | Lượng hàng được chở trên phương tiện (đơn vị: t) |
| SoLuongMayChinh | 1 | Số tự nhiên (T) | 0 | Số lượng máy dùng để đẩy phương tiện |
| CongSuat | 1 | Số tự nhiên (T) | 0 | Tổng công suất máy chính tính bằng sức ngựa |
2.4.2.1.1.10. Tàu cá: TauCa
Tên cấu trúc: TauCa
Mô tả: Cấu trúc mô tả dữ liệu tàu cá
| Tên thuộc tính | Số lượng | Cấu trúc (S)/ kiểu (T) dữ liệu tham chiếu | Quy định tại mục | Ý nghĩa |
| MaDoiTuong | 1 | Chuỗi ký tự (T) | 0 | Mã đối tượng tàu cá |
| TenPhuongTien | 1 | Chuỗi ký tự (T) | 0 | Tên phương tiện |
| SoDKHC | 1 | Chuỗi ký tự (T) | 0 | Số đăng ký hành chính của phương tiện do cơ quan quản lý hành chính cấp |
2.4.2.2. Quyền sở hữu phương tiện
2.4.2.2.1. Cấu trúc dữ liệu
2.4.2.2.1.1. Quyền sở hữu phương tiện: QuyenSoHuuPT
Tên cấu trúc: QuyenSoHuuPT
Mô tả: Cấu trúc mô tả dữ liệu quyền sở hữu phương tiện giao thông
| Tên thuộc tính | Số lượng | Cấu trúc (S)/kiểu (T) dữ liệu tham chiếu | Quy định tại mục | Ý nghĩa |
| MaDoiTuong | 1 | Chuỗi ký tự (T) | 0 | Mã đối tượng quyền sở hữu phương tiện giao thông |
| ChuSoHuuPT | 1 | ChuSoHuuPT (S) | 2.4.2.3.1.1 | Chủ sở hữu phương tiện giao thông |
| PhuongTienGiaoThong | 1 | PhuongTienGiaoThong (S) | 2.4.2.1.1.1 | Thông tin về phương tiện giao thông thuộc quyền sở hữu |
| GiayChungNhanDKPT | 1 | GiayChungNhanDKPT (S) | 2.4.2.2.1.2 | Giấy chứng nhận đăng ký phương tiện |
| BienSoDK | 0..1 | Chuỗi ký tự (T) | 0 | Biển số đăng ký |
| MauBien | 0..1 | Chuỗi ký tự (T) | 0 | Màu biển |
2.4.2.2.1.2. Thông tin giấy chứng nhận đăng ký phương tiện: GiayChungNhanDKPT
Tên cấu trúc: GiayChungNhanDKPT
Mô tả: Cấu trúc mô tả dữ liệu giấy chứng nhận đăng ký phương tiện giao thông
| Tên thuộc tính | Số lượng | Cấu trúc (S)/kiểu (T) dữ liệu tham chiếu | Quy định tại mục | Ý nghĩa |
| SoGCN | 1 | Chuỗi ký tự (T) | 0 | Số giấy chứng nhận đăng ký phương tiện |
| NgayCapGCN | 1 | ThoiGian (S) | 2.6.1.1 | Ngày cấp giấy chứng nhận đăng ký phương tiện |
| NoiCapGCN | 1 | Chuỗi ký tự (T) | 0 | Nơi cấp giấy chứng nhận đăng ký phương tiện |
| GiaTriDenNgay | 0..1 | ThoiGian (S) | 2.6.1.1 | Giá trị đến ngày của giấy chứng nhận đăng ký phương tiện |
2.4.2.3. Chủ sở hữu phương tiện
2.4.2.3.1. Cấu trúc dữ liệu
2.4.2.3.1.1. Chủ sở hữu phương tiện giao thông vận tải: ChuSoHuuPT
Tên cấu trúc: ChuSoHuuPT
Mô tả: Cấu trúc mô tả dữ liệu chủ sở hữu phương tiện giao thông vận tải
| Tên thuộc tính | Số lượng | Cấu trúc (S)/ kiểu (T) dữ liệu tham chiếu | Quy định tại mục | Ý nghĩa |
| MaDoiTuong | 1 | Chuỗi ký tự (T) | 0 | Mã đối tượng chủ sở hữu phương tiện |
| ChuSoHuuCN | 1 (chỉ chọn một) | CongDan (S) | 2.2.1.1.1.1 | Cá nhân là chủ sở hữu phương tiện |
| DongChuSoHuu | DongChuSoHuuPT (S) | 2.4.2.3.1.2 | Đồng chủ sở hữu | |
| VoChongChuSoHuu | VoChongChuSoHuuPT (S) | 2.4.2.3.1.3 | Vợ chồng là chủ sở hữu | |
| ChuSoHuuTC | ToChucChuSoHuuPT (S) | 2.4.2.3.1.4 | Tổ chức là chủ sở hữu phương tiện |
2.4.2.3.1.2. Đồng chủ sở hữu: DongChuSoHuuPT
Tên cấu trúc: DongChuSoHuuPT
Mô tả: Cấu trúc mô tả dữ liệu đồng chủ sở hữu phương tiện
| Tên thuộc tính | Số lượng | Cấu trúc (S)/ kiểu (T) dữ liệu tham chiếu | Quy định tại mục | Ý nghĩa |
| CaNhanDaiDien | 1 (Chỉ lựa chọn một) | CongDan (S) | 2.2.1.1.1.1 | Cá nhân đại diện chủ sở hữu |
| ToChucDaiDien | ToChucChuSoHuuPT (S) | 2.4.2.3.1.4 | Tổ chức đại diện chủ sở hữu | |
| CaNhanDongSoHuu | 0..n | CongDan (S) | 2.2.1.1.1.1 | Danh sách cá nhân đồng sở hữu phương tiện |
| ToChucDongSoHuu | 0..n | DinhDanhToChuc (S) | 2.3.1.1.1 | Danh sách tổ chức đồng sở hữu phương tiện |
| TiLeSoHuu | 0..1 | Chuỗi ký tự (T) | 0 | Tỉ lệ sở hữu của cá nhân/ tổ chức đại diện |
2.4.2.3.1.3. Vợ chồng là chủ sở hữu: VoChongChuSoHuuPT
Tên cấu trúc: VoChongChuSoHuuPT
Mô tả: Cấu trúc mô tả dữ liệu vợ chồng là chủ sở hữu phương tiện
| Tên thuộc tính | Số lượng | Cấu trúc (S)/ kiểu (T) dữ liệu tham chiếu | Quy định tại mục | Ý nghĩa |
| VoChuSoHuu | 1 | CongDan (S) | 2.2.1.1.1.1 | Vợ là chủ sở hữu |
| ChongChuSoHuu | 1 | CongDan (S) | 2.2.1.1.1.1 | Chồng là chủ sở hữu |
2.4.2.3.1.4. Tổ chức là chủ sở hữu phương tiện: ToChucChuSoHuuPT
Tên cấu trúc: ToChucChuSoHuuPT
Mô tả: Cấu trúc mô tả dữ liệu tổ chức là chủ sở hữu phương tiện
| Tên thuộc tính | Số lượng | Cấu trúc (S)/ kiểu (T) dữ liệu tham chiếu | Quy định tại mục | Ý nghĩa |
| DinhDanhToChuc | 1 | DinhDanhToChuc (S) | 2.3.1.1.1 | Số định danh của tổ chức |
| NguoiDaiDienToChuc | 1 | CongDan (S) | 2.2.1.1.1.1 | Số định danh cá nhân của người đại diện tổ chức |
2.4.2.4. Đăng ký biện pháp bảo đảm bằng Động sản
2.4.2.4.1. Cấu trúc dữ liệu
2.4.2.4.1.1. Đăng ký biện pháp bảo đảm bằng động sản: GiaoDichBaoDam
Tên cấy trúc: GiaoDichBaoDam
Mô tả: Cấu trúc mô tả dữ liệu thông tin đăng ký biện pháp bảo đảm theo Nghị định số 99/2022/NĐ-CP.
| Tên thuộc tính | Số lượng | Cấu trúc (S)/ kiểu (T) dữ liệu tham chiếu | Quy định tại mục | Ý nghĩa |
| MaDoiTuong | 1 | Chuỗi ký tự (T) | 0 | Mã đối tượng đăng ký biện pháp bảo đảm bằng động sản |
| BenBaoDamCN | 1 (Chỉ lựa chọn một) | CongDan (S) | 2.2.1.1.1.1 | Bên bảo đảm là cá nhân |
| BenBaoDamTC | DinhDanhToChuc (S) | 2.3.1.1.1 | Bên bảo đảm là tổ chức | |
| BenNhanBaoDamCN | 1 (Chỉ lựa chọn một) | CongDan (S) | 2.2.1.1.1.1 | Bên nhận bảo đảm là cá nhân |
| BenNhanBaoDamTC | DinhDanhToChuc (S) | 2.3.1.1.1 | Bên nhận bảo đảm là tổ chức | |
| LoaiBienPhapBD | 1 | LoaiBienPhapBD (T) | 2.4.2.4.2.1 | Loại biện pháp bảo đảm |
| LoaiHopDong | 1 | LoaiHopDong (T) | 2.4.2.4.2.2 | Loại hợp đồng |
| SoHopDong | 1 | Chuỗi ký tự (T) | 0 | Số hợp đồng |
| NgayHieuLuc | 1 | ThoiGian (S) | 2.6.1.1 | Ngày có hiệu lực của hợp đồng |
| TaiSanDamBao | 1 | PhuongTienGiaoThong (S) | 2.4.2.1.1.1 | Tài sản bảo đảm là phương tiện giao thông |
2.4.2.4.2. Cấu trúc dữ liệu và kiểu dữ liệu
2.4.2.4.2.1. LoaiBienPhapBD
Mô tả: Kiểu chuỗi ký tự, nhận giá trị mã theo danh mục loại biện pháp bảo đảm
Bảng giá trị danh mục: Tham khảo phụ lục E.3.2.
2.4.2.4.2.2. LoaiHopDong
Mô tả: Kiểu chuỗi ký tự, nhận các giá trị mã theo danh mục loại hợp đồng giao dịch bảo đảm
Bảng giá trị danh mục: Tham khảo phụ lục E.3.3.
2.4.3. Tài sản vô hình
2.4.3.1. Quyền sở hữu tài sản vô hình
2.4.3.1.1. Cấu trúc dữ liệu
2.4.3.1.1.1. Quyền sở hữu công nghiệp: QuyenSoHuuCongNghiep
Tên cấu trúc: QuyenSoHuuCongNghiep
Mô tả: Cấu trúc mô tả dữ liệu quyền sở hữu công nghiệp.
| Tên thuộc tính | Số lượng | Cấu trúc (S)/ kiểu (T) dữ liệu tham chiếu | Quy định tại mục | Ý nghĩa |
| MaDoiTuong | 1 | Chuỗi ký tự (T) | 0 | Mã đối tượng quyền sở hữu công nghiệp |
| LoaiVanBangBaoHo | 1 | LoaiVanBangBaoHo (T) | 2.4.3.1.2.2 | Loại văn bằng bảo hộ quyền sở hữu công nghiệp |
| SoVanBang | 1 | Chuỗi ký tự (T) | 0 | Số văn bằng bảo hộ |
| NgayCapVanBangBaoHo | 1 | ThoiGian (S) | 2.6.1.1 | Ngày cấp văn bằng bảo hộ |
| CQCapVanBangBaoHo | 1 | Chuỗi ký tự (T) | 0 | Cơ quan cấp văn bằng bảo hộ |
| TenDoiTuongBaoHo | 1 | Chuỗi ký tự (T) | 0 | Tên đối tượng bảo hộ |
| ChuVanBangCN | 1..n (chỉ chọn một) | CongDan (S) | 2.2.1.1.1.1 | Chủ văn bằng là cá nhân |
| ChuVanBangTC | DinhDanhToChuc (S) | 2.3.1.1.1 | Chủ văn bằng là tổ chức | |
| TacGia | 1..n | CongDan (S) | 2.2.1.1.1.1 | Tác giả |
| SoDiemYCBaoHo | 0..1 | Chuỗi ký tự (T) | 0 | Số điểm yêu cầu bảo hộ |
| QuyetDinhCapBangBaoHo | 1 | QuyetDinh (S) | 2.6.1.4 | Quyết định cấp văn bằng bảo hộ |
| ThoiGianHieuLuc | 1 | ThoiGian (S) | 2.6.1.1 | Thời gian hiệu lực |
| NhiemVuKhoaHoc | 0..1 | Chuỗi ký tự (T) | 0 | Nhiệm vụ khoa học |
| CQQuanLyNVKH | 0..1 | Chuỗi ký tự (T) | 0 | Cơ quan quản lý nhiệm vụ khoa học |
| ChiDanDiaLy | 0..1 | TTChiDanDiaLy (S) | 2.4.3.1.2.1 | Chỉ dẫn địa lý |
2.4.3.1.1.2. Quyền đối với giống cây trồng: QuyenVoiGiongCayTrong
Tên cấu trúc: QuyenVoiGiongCayTrong
Mô tả: Cấu trúc mô tả dữ liệu quyền đối với giống cây trồng.
| Tên thuộc tính | Số lượng | Cấu trúc (S)/ kiểu (T) dữ liệu tham chiếu | Quy định tại mục | Ý nghĩa |
| MaDoiTuong | 1 | Chuỗi ký tự (T) | 0 | Mã đối tượng quyền đối với giống cây trồng |
| SoVanBang | 1 | Chuỗi ký tự (T) | 0 | Số bằng bảo hộ giống cây trồng |
| TenGiongCayTrong | 1 | Chuỗi ký tự (T) | 0 | Tên giống cây trồng |
| LoaiGiongCayTrong | 1 | Chuỗi ký tự (T) | 0 | Loài giống cây trồng |
| ChuSoHuuCN | 1..n (Chỉ chọn một) | CongDan (S) | 2.2.1.1.1.1 | Chủ sở hữu là cá nhân |
| ChuSoHuuTC | DinhDanhToChuc (S) | 2.3.1.1.1 | Chủ sở hữu là tổ chức | |
| TacGia | 1..n | CongDan (S) | 2.2.1.1.1.1 | Tác giả giống cây trồng |
| ThoiHanBaoHo | 1 | Chuỗi ký tự (T) | 0 | Thời hạn bảo hộ |
| NgayCapBangBaoHo | 1 | ThoiGian (S) | 2.6.1.1 | Ngày cấp bằng bảo hộ |
| CQCapBangBaoHo | 1 | Chuỗi ký tự (T) | 0 | Cơ quan cấp bằng bảo hộ |
| QuyetDinhCapBangBaoHo | 1 | QuyetDinh (S) | 2.6.1.4 | Quyết định cấp bằng bảo hộ |
2.4.3.1.1.3. Quyền tác giả, quyền liên quan: TacGiaTacQuyen
Tên cấu trúc: TacGiaTacQuyen
Mô tả: Cấu trúc mô tả dữ liệu quyền tác giả, quyền liên quan theo quy định của pháp luật.
| Tên thuộc tính | Số lượng | Cấu trúc (S)/ kiểu (T) dữ liệu tham chiếu | Quy định tại mục | Ý nghĩa |
| MaDoiTuong | 1 | Chuỗi ký tự (T) | 0 | Mã đối tượng quyền tác giả, quyền liên quan |
| LoaiTGTQ | 1 | LoaiTGTQ (T) | 2.4.3.1.2.3 | Danh mục loại tác giả/tác quyền |
| LoaiHinhTacPham | 1 | LoaiHinhTacPham (T) | 2.4.3.1.2.4 | Loại hình tác phẩm |
| TenTacPham | 1 | Chuỗi ký tự (T) | 0 | Tên tác phẩm |
| NgayThangNamHoanThanh | 1 | NgayThangNam (T) | 2.6.2.8 | Ngày tháng năm hoàn thành |
| TinhTrangCongBo | 1 | Chuỗi ký tự (T) | 0 | Tình trạng công bố |
| NgayThangNamCongBo | 1 | NgayThangNam (T) | 2.6.2.8 | Ngày tháng năm công bố |
| HinhThucCongBo | 1 | Chuỗi ký tự (T) | 0 | Hình thức công bố: mạng viễn thông, mạng Internet và các hình thức khác |
| NoiCongBo | 1 | Chuỗi ký tự (T) | 0 | Nơi công bố |
| NoiDungCongBo | 0..1 | Chuỗi ký tự (T) | 0 | Nội dung chính |
| TacGia | 1..n | CongDan (S) | 2.2.1.1.1.1 | Thông tin về tác giả |
| LoaiChuSoHuuTacQuyen | 0..n | Chuỗi ký tự (T) | 0 | Loại chủ sở hữu tác quyền là cá nhân hay tổ chức |
| ChuSoHuuCN | 1..n (Chỉ lựa chọn một) | CongDan (S) | 2.2.1.1.1.1 | Chủ sở hữu là cá nhân |
| ChuSoHuuTC | DinhDanhToChuc (S) | 2.3.1.1.1 | Chủ sở hữu là tổ chức | |
| CoSoPhatSinhSHQ | 0..n | CoSoPhatSinhSHQ (T) | 2.4.3.1.2.5 | Danh mục cơ sở phát sinh sở hữu quyền |
| LaTacPhamPhaiSinh | 1 | Kiểu nhị phân (T) | 0 | Là tác phẩm phái sinh |
| TenTacPhamPhaiSinh | 0..1 | Chuỗi ký tự (T) | 0 | Tên tác phẩm dùng làm tác phẩm phái sinh |
| NgonNguGocTacPhamPhaiSinh | 0..1 | Chuỗi ký tự (T) | 0 | Ngôn ngữ gốc |
| TacGiaTacPhamPhaiSinh | 0..1 | Chuỗi ký tự (T) | 0 | Tác giả của tác phẩm dùng làm tác phẩm phái sinh |
| QuocTichTGTPPhaiSinh | 0..n | QuocGia (T) | QCVN 109:2017/BTTTT | Quốc tịch tác giả của tác phẩm dùng làm tác phẩm phái sinh |
| ChuSoHuuTacPhamPhaiSinh | 0..1 | Chuỗi ký tự (T) | 0 | Chủ sở hữu quyền tác giả đối với tác phẩm dùng làm tác phẩm phái sinh |
| SoGCN | 1 | Chuỗi ký tự (T) | 0 | Số giấy chứng nhận quyền tác giả |
| NgayCapGCN | 1 | ThoiGian (S) | 2.6.1.1 | Ngày cấp |
| CQCapGCN | 1 | Chuỗi ký tự (T) | 0 | Cơ quan cấp quyền |
| LoaiHinhCapGCN | 1 | LoaiHinhCapGCN (T) | 2.4.3.1.2.6 | Cấp mới/ Cấp lại/ Cấp đổi |
| SoGCNDaCap | 0..1 | Chuỗi ký tự (T) | 0 | Số giấy chứng nhận đã cấp |
| NgayDaCapGCN | 0..1 | ThoiGian (S) | 2.6.1.1 | Ngày đã cấp |
| CQDaCapGCN | 0..1 | Chuỗi ký tự (T) | 0 | Cơ quan đã cấp |
2.4.3.1.2. Cấu trúc dữ liệu và kiểu dữ liệu tham chiếu
2.4.3.1.2.1. TTChiDanDiaLy
| Tên thuộc tính | Số lượng | Cấu trúc (S)/ kiểu (T) dữ liệu tham chiếu | Quy định tại mục | Ý nghĩa |
| MaDoiTuong | 1 | Chuỗi ký tự (T) | 0 | Mã đối tượng |
| ChiDanDiaLy | 1 | Chuỗi ký tự (T) | 0 | Chỉ dẫn địa lý |
| ToChucQuanLy | 1 | Chuỗi ký tự (T) | 0 | Tổ chức quản lý chỉ dẫn địa lý |
| TinhChatDacThuSP | 0..1 | Chuỗi ký tự (T) | 0 | Tính chất đặc thù của sản phẩm mang chỉ dẫn địa lý |
| TinhChatDacThuDiaLy | 0..1 | Chuỗi ký tự (T) | 0 | Tính chất đặc thù về điều kiện địa lý |
| KhuVuc | 1 | Chuỗi ký tự (T) | 0 | Khu vực mang chỉ dẫn địa lý |
2.4.3.1.2.2. LoaiVanBangBaoHo
Mô tả: Kiểu chuỗi ký tự, nhận các giá trị theo danh mục loại văn bằng bảo hộ.
Bảng giá trị danh mục: Tham khảo phụ lục E.3.4.
2.4.3.1.2.3. LoaiTGTQ
Kiểu chuỗi ký tự, nhận giá trị theo danh mục loại tác giả tác quyền.
Bảng giá trị danh mục: Tham khảo phụ lục E.3.5.
2.4.3.1.2.4. LoaiHinhTacPham
Kiểu chuỗi ký tự, nhận giá trị theo danh mục loại hình tác phẩm.
Bảng giá trị danh mục: Tham khảo phụ lục E.3.6.
2.4.3.1.2.5. CoSoPhatSinhSHQ
Kiểu chuỗi ký tự, nhận giá trị theo danh mục cơ sở phát sinh sở hữu quyền.
Bảng giá trị danh mục: Tham khảo phụ lục E.3.7.
2.4.3.1.2.6. LoaiHinhCapGCN
Kiểu chuỗi ký tự, nhận giá trị theo danh mục loại hình cấp giấy chứng nhận.
Bảng giá trị danh mục: Tham khảo phụ lục E.3.8.
2.4.4. Tài sản khác
2.4.4.1. Hiện vật di sản
2.4.4.1.1. Cấu trúc dữ liệu
2.4.4.1.1.1. Thông tin sở hữu hiện vật di sản văn hóa: SoHuuHienVatDSVH
Tên cấu trúc: SoHuuHienVatDSVH
Mô tả: Cấu trúc mô tả dữ liệu thông tin sở hữu hiện vật di sản văn hóa.
| Tên thuộc tính | Số lượng | Cấu trúc (S)/ kiểu (T) dữ liệu tham chiếu | Quy định tại mục | Ý nghĩa |
| MaDoiTuong | 1 | Chuỗi ký tự (T) | 0 | Mã đối tượng sở hữu hiện vật di sản văn hóa |
| MaSoHienVat | 1 | Chuỗi ký tự (T) | 0 | Mã số hiện vật |
| TenHienVat | 1 | Chuỗi ký tự (T) | 0 | Tên hiện vật |
| DiaDiem | 1 | Chuỗi ký tự (T) | 0 | Địa điểm lưu trữ hiện tại |
| HoiDongGiamDinh | 1 | HoiDongGiamDinh (S) | 2.4.4.1.2 | Hội đồng giám định/Chuyên gia giám định |
| CaNhanSoHuu | 1..n (Chỉ lựa chọn một) | CongDan (S) | 2.2.1.1.1.1 | Cá nhân sở hữu hiện vật di sản văn hóa |
| ToChucSoHuu | DinhDanhToChuc (S) | 2.3.1.1.1 | Tổ chức sở hữu hiện vật di sản văn hóa |
2.4.4.1.2. Cấu trúc dữ liệu và kiểu dữ liệu tham chiếu
2.4.4.1.2.1. HoiDongGiamDinh
Mô tả cấu trúc hội đồng giám định/Chuyên gia giám định
| Tên thuộc tính | Số lượng | Cấu trúc (S)/ kiểu (T) dữ liệu tham chiếu | Quy định tại mục | Ý nghĩa |
| MaHoiDong | 1 | Chuỗi ký tự (T) | 0 | Mã hội đồng |
| TenHoiDong | 1 | Chuỗi ký tự (T) | 0 | Tên hội đồng |
| CQChuQuan | 1 | Chuỗi ký tự (T) | 0 | Cơ quan chủ quản |
| TGThanhLapTuNgay | 1 | ThoiGian (S) | 2.6.1.1 | Thời gian thành lập từ ngày |
| TGThanhLapDenNgay | 1 | ThoiGian (S) | 2.6.1.1 | Thời gian thành lập đến ngày |
| ThanhVienHoiDong | 1..n | ThanhVienHoiDong (S) | 2.4.4.1.2.2 | Chuyên gia giám định |
2.4.4.1.2.2. ThanhVienHoiDong
| Tên thuộc tính | Số lượng | Cấu trúc (S)/ kiểu (T) dữ liệu tham chiếu | Quy định tại mục | Ý nghĩa |
| TTChuyenGia | 1 | CongDan (S) | 2.2.1.1.1.1 | Thông tin chuyên gia |
| VaiTro | 1 | Chuỗi ký tự (T) | 0 | Vai trò trong hội đồng |
2.5. Mô hình dữ liệu về địa chỉ số, định danh địa điểm
2.5.1. Cấu trúc dữ liệu
2.5.1.1. Địa chỉ: DiaChi
Tên cấu trúc: DiaChi
Mô tả: Cấu trúc mô tả dữ liệu địa chỉ chung.
| Tên thuộc tính | Số lượng | Cấu trúc (S)/ kiểu (T) dữ liệu tham chiếu | Quy định tại mục | Ý nghĩa |
| MaDDDiaDiem | 0..1 | Chuỗi ký tự (T) | 0 | Mã định danh địa điểm |
| DoiTuongDiaDiem | 0..1 | DoiTuongDiaDiem (T) | 2.5.2.1 | Đối tượng định danh địa điểm |
| DiaChiChiTiet | 0..1 | Chuỗi ký tự (T) | 0 | Mô tả về địa chỉ chi tiết, số nhà, tên tổ dân phố hoặc thôn, xóm, làng, ấp, bản, buôn, phum, sóc |
| TenDuongPho | 0..1 | Chuỗi ký tự (T) | 0 | Là tên đường, tên phố (nếu có) |
| PhuongXa | 0..1 | MaXa (T) | 2.6.2.3 | Xã, phường, thị trấn |
| QuanHuyen | 0..1 | MaHuyen (T) | 2.6.2.2 | Quận, huyện, thị xã, thành phố |
| TinhTP | 0..1 | MaTinh (T) | 2.6.2.1 | Tỉnh, thành phố trực thuộc trung ương |
| QuocGia | 0..1 | QuocGia (T) | QCVN 109:2017/BTTTT | Mã quốc gia của địa chỉ trong trường hợp địa chỉ xác định ở nước ngoài |
| MaBuuChinhXa | 0..1 | MaBuuChinhXa (T) | 2.5.2.2 | Danh mục bưu chính xã, phường, thị trấn |
| HeToaDo | 0..1 | Chuỗi ký tự (T) | 0 | Hệ tọa độ quốc gia VN-2000 |
| ToaDoX | 0..1 | Số thập phân (T) | 0 | Tọa độ X |
| ToaDoY | 0..1 | Số thập phân (T) | 0 | Tọa độ Y |
2.5.2. Cấu trúc và kiểu dữ liệu tham chiếu
2.5.2.1. DoiTuongDiaDiem
Mô tả: Kiểu chuỗi ký tự, nhận các giá trị theo Danh mục đối tượng địa điểm.
Bảng giá trị danh mục: Tham khảo phụ lục E.4.1.
2.5.2.2. MaBuuChinhXa
Mô tả: Kiểu chuỗi ký tự, nhận các giá trị theo Danh mục mã bưu chính phường xã
Bảng giá trị danh mục: Tham khảo phụ lục E.4.2.
2.6. Cấu trúc và kiểu dữ liệu tham chiếu dùng chung
2.6.1. Cấu trúc dữ liệu
2.6.1.1. ThoiGian
Mô tả cấu trúc các trường thông tin sử dụng liên quan đến thời gian:
| Tên thuộc tính | Số lượng | Cấu trúc/ kiểu dữ liệu tham chiếu | Quy định tại mục | Ý nghĩa |
| Nam | 1 (Lựa chọn chỉ một trong ba thuộc tính) | Nam (T) | 2.6.2.11 | Thời gian chỉ xác định qua năm và không thể xác định được các thành phần ngày và tháng. |
| ThangNam | ThangNam(T) | 2.6.2.12 | Thời gian chỉ xác định qua tháng/năm và không thể xác định được thành phần ngày. | |
| NgayThangNam | NgayThangNam (T) | 2.6.2.8 | Thời gian được xác định đầy đủ các thành phần ngày, tháng, năm. |
2.6.1.2. ToaAn
| Tên thuộc tính | Số lượng | Cấu trúc (S)/ kiểu (T) dữ liệu tham chiếu | Quy định tại mục | Ý nghĩa |
| MaToaAn | 1 | Chuỗi ký tự (T) | 0 | Mã tòa án |
| TenToaAn | 1 | Chuỗi ký tự (T) | 0 | Tên tòa án |
2.6.1.3. NganhNgheKD
Cấu trúc mô tả dữ liệu chứa thông tin về ngành nghề kinh doanh tổ chức hoặc doanh nghiệp. Thông tin ngành kinh tế của tổ chức kinh doanh theo Danh mục Hệ thống ngành kinh tế Việt Nam được ban hành tại Quyết định số 27/2018/QĐ-TTg ngày 06 tháng 7 năm 2018 của Thủ tướng Chính phủ.
| Tên thuộc tính | Số lượng | Cấu trúc (S)/ kiểu (T) dữ liệu tham chiếu | Quy định tại mục | Ý nghĩa |
| Ma | 1 | Chuỗi ký tự (T) | 0 | Mã ngành nghề. Giới hạn từ 1 - 5 ký tự |
| Ten | 1 | Chuỗi ký tự (T) | 0 | Tên ngành nghề |
| Cap | 0..1 | Số tự nhiên (T) | 0 | Cấp của ngành nghề Có giá trị từ 1 - 5 tương ứng với độ dài ký tự của mã ngành nghề |
2.6.1.4. QuyetDinh
Mô tả cấu trúc quyết định.
| Tên thuộc tính | Số lượng | Cấu trúc (S)/ kiểu (T) dữ liệu tham chiếu | Quy định tại mục | Ý nghĩa |
| SoQD | 1 | Chuỗi ký tự (T) | 0 | Số quyết định |
| NgayQD | 1 | ThoiGian (S) | 2.6.1.1 | Ngày quyết định |
| CoQuanQD | 1 | Chuỗi ký tự (T) | 0 | Cơ quan ra quyết định |
| NguoiRaQD | 0..1 | Chuỗi ký tự (T) | 0 | Người ra quyết định |
| ChucDanhNguoiRaQD | 0..1 | Chuỗi ký tự (T) | 0 | Chức danh người ra quyết định |
| NgayHieuLucQD | 0..1 | ThoiGian (S) | 2.6.1.1 | Ngày hiệu lực quyết định |
2.6.1.5. ThongTinLienHe
Mô tả cấu trúc thông tin liên hệ.
| Tên thuộc tính | Số lượng | Cấu trúc (S)/ kiểu (T) dữ liệu tham chiếu | Quy định tại mục | Ý nghĩa |
| DiaChiThuDienTu | 0..n | Chuỗi ký tự (T) | 0 | Địa chỉ thư điện tử |
| SoDienThoai | 0..n | Chuỗi ký tự (T) | 0 | Số điện thoại liên hệ |
| Fax | 0..n | Chuỗi ký tự (T) | 0 | Fax |
| DiaChiLienHe | 0..1 | DiaChi (S) | 2.5.1.1 | Địa chỉ liên hệ |
2.6.1.6. TieuMuc
Mô tả cấu trúc thông tin Danh mục Mã mục và mã tiểu mục: Mục dùng để phân loại các khoản thu, chi ngân sách nhà nước căn cứ nội dung kinh tế theo các chính sách, chế độ thu, chi ngân sách nhà nước; Tiểu mục là phân loại chi tiết của Mục, dùng để phân loại các khoản thu, chi ngân sách nhà nước chi tiết theo các đối tượng quản lý trong từng Mục.
| Tên thuộc tính | Số lượng | Cấu trúc (S)/ kiểu (T) dữ liệu tham chiếu | Quy định tại mục | Ý nghĩa |
| MaMuc | 0..1 | Chuỗi ký tự (T) | 0 | Mã số Mục |
| MaTieuMuc | 1 | Chuỗi ký tự (T) | 0 | Mã số Tiểu mục |
| TenGoi | 1 | Chuỗi ký tự (T) | 0 | Tên gọi mục, tiểu mục |
| GhiChu | 0..1 | Chuỗi ký tự (T) | 0 | Ghi chú |
2.6.1.7. CoSoKhamChuaBenh
Cấu trúc mô tả dữ liệu của cơ sở khám chữa bệnh ban đầu được đăng ký với BHXH Việt Nam.
| Tên thuộc tính | Số lượng | Cấu trúc (S)/ kiểu (T) dữ liệu tham chiếu | Quy định tại mục | Ý nghĩa |
| Ma | 1 | MaCSKCB (T) | 2.6.2.20 | Mã cơ sở y tế |
| Ten | 1 | Chuỗi ký tự (T) | 0 | Tên cơ sở y tế |
| ThongTinLienHe | 0..1 | ThongTinLienHe (S) | 2.6.1.52.5.1.1 | Địa chỉ của cơ sở khám chữa bệnh |
| TinhTrangHoạtDongCSKCB | 0..1 | TrangThaiHD (T) | 2.6.2.13 | Tình trạng hoạt động cơ sở khám, chữa bệnh |
| MoTaCSKCB | 0..1 | Chuỗi ký tự (T) | 0 | Thông tin mô tả cơ sở khám, chữa bệnh |
| GhiChuCSKCB | 0..1 | Chuỗi ký tự (T) | 0 | Ghi chú |
2.6.1.8. CoQuanBHXH
Cấu trúc mô tả dữ liệu chứa thông tin về cơ quan bảo hiểm xã hội
| Tên thuộc tính | Số lượng | Cấu trúc (S)/ kiểu (T) dữ liệu tham chiếu | Quy định tại mục | Ý nghĩa |
| Ma | 1 | Chuỗi ký tự (T) | 0 | Mã cơ quan BHXH |
| Ten | 1 | Chuỗi ký tự (T) | 0 | Tên cơ quan BHXH |
| ThongTinLienHe | 1 | ThongTinLienHe (S) | 2.6.1.5 | Thông tin liên hệ của cơ quan BHXH |
2.6.1.9. Von
Cấu trúc mô tả dữ liệu vốn góp, vốn đầu tư của cá nhân, tổ chức:
| Tên thuộc tính | Số lượng | Cấu trúc (S)/ kiểu (T) dữ liệu tham chiếu | Quy định tại mục | Ý nghĩa |
| MaDN | 1 | Chuỗi ký tự (T) | 0 | Mã doanh nghiệp |
| VonCoPhan | 0..n | VonCoPhan (S) | 2.6.1.10 | Giá trị vốn cổ phần |
| TyLeCoPhan | 0..1 | Số tự nhiên (T) | 0 | Tỷ lệ (%) cổ phần |
| TTTaiSanGopVon | 0..n | TTTaiSanGopVon (S) | 2.6.1.11 | Thông tin tài sản góp vốn |
| ThoiHanGopVon | 1 | ThoiGian (S) | 2.6.1.1 | Thời hạn góp vốn |
2.6.1.10. VonCoPhan
| Tên thuộc tính | Số lượng | Cấu trúc (S)/ kiểu (T) dữ liệu tham chiếu | Quy định tại mục | Ý nghĩa |
| LoaiCoPhan | 1 | LoaiCoPhan (T) | 2.6.2.23 | Loại cổ phần |
| SoLuongCoPhan | 1 | Số tự nhiên (T) | 0 | Số lượng cổ phần |
| GiaTriCoPhan | 1 | Số tự nhiên (T) | 0 | Giá trị cổ phần |
2.6.1.11. TTTaiSanGopVon
Mô tả cấu trúc góp vốn bằng tài sản
| Tên thuộc tính | Số lượng | Cấu trúc (S)/ kiểu (T) dữ liệu tham chiếu | Quy định tại mục | Ý nghĩa |
| LoaiTaiSan | 1 | Chuỗi ký tự (T) | 0 | Loại tài sản |
| SoLuongTaiSan | 1 | Số tự nhiên (T) | 0 | Số lượng tài sản |
| GiaTriTaiSan | 1 | Số tự nhiên (T) | 0 | Giá trị tài sản góp vốn |
2.6.2. Kiểu dữ liệu
2.6.2.1. MaTinh
Mô tả: Kiểu chuỗi ký tự có độ dài là 2 ký tự số nhận giá thị theo mã đơn vị hành chính cấp tỉnh.
Bảng giá trị danh mục: Tham khảo phụ lục E.5.1.
2.6.2.2. MaHuyen
Mô tả: Kiểu chuỗi ký tự có độ dài là 3 ký tự số nhận giá thị theo mã đơn vị hành chính cấp huyện.
Bảng giá trị danh mục: Tham khảo phụ lục E.5.2.
2.6.2.3. MaXa
Mô tả: Kiểu chuỗi ký tự có độ dài là 5 ký tự số nhận giá thị theo mã đơn vị hành chính cấp xã.
Bảng giá trị danh mục: Tham khảo phụ lục E.5.3.
2.6.2.4. QuanHe
Mô tả: Kiểu chuỗi ký tự có độ dài là 2 ký tự số nhận giá trị mã theo danh mục quan hệ.
Bảng giá trị danh mục: Tham khảo phụ lục E.5.4.
2.6.2.5. LoaiGiayToXNC
Mô tả: Kiểu chuỗi ký tự có độ dài 2 ký tự, nhận giá trị mã theo danh mục loại giấy tờ xuất nhập cảnh.
Bảng giá trị danh mục: Tham khảo phụ lục E.5.5.
2.6.2.6. TinhTrangHonNhan
Mô tả: Kiểu chuỗi ký tự có độ dài là 1 ký tự số nhận giá trị mã theo danh mục tình trạng hôn nhân.
Bảng giá trị danh mục: Tham khảo phụ lục E.5.6.
2.6.2.7. LoaiGiayToTuyThan
Mô tả: Kiểu chuỗi ký tự có độ dài là 1 ký tự số nhận giá trị mã theo danh mục loại giấy tờ tùy thân.
Bảng giá trị danh mục: Tham khảo phụ lục E.5.7.
2.6.2.8. LoaiThiThuc
Mô tả: Kiểu chuỗi ký tự có độ dài 1 ký tự, nhận giá trị mã loại thị thực.
Bảng giá trị danh mục: Tham khảo phụ lục E.5.8.
2.6.2.9. GiaTriThiThuc
Mô tả: Kiểu chuỗi ký tự có độ dài 1 ký tự, nhận giá trị mã theo danh mục giá trị thị thực.
Bảng giá trị danh mục: Tham khảo phụ lục E.5.9.
2.6.2.10. NgayThangNam
Kiểu ngày (date) tương ứng với công nghệ được sử dụng có đầy đủ các thành phần ngày, tháng, năm và giới hạn trong khoảng thời gian từ 01/01/1900 đến 31/12/2399.
2.6.2.11. Nam
Kiểu số tự nhiên có giới hạn trong khoảng 1900 đến 2399.
2.6.2.12. ThangNam
Kiểu thangnam MMYYYY được định nghĩa bởi 2 ký tự số từ 01 đến 12 biểu thị cho tháng và 4 ký tự số biểu thị cho năm tương ứng.
2.6.2.13. TrangThaiHD
Mô tả: Kiểu chuỗi ký tự có độ dài 1 ký tự, nhận các giá trị theo danh mục trạng thái hoạt động.
Bảng giá trị danh mục: Tham khảo phụ lục E.5.10.
2.6.2.14. NganhDaoTao
Mô tả: Kiểu chuỗi ký tự, nhận các giá trị theo danh mục ngành đào tạo.
Bảng giá trị danh mục: Tham khảo phụ lục E.5.11.
2.6.2.15. HinhThucDaoTao
Mô tả: Kiểu chuỗi ký tự, nhận các giá trị theo danh mục hình thức đào tạo
Bảng giá trị danh mục: Tham khảo phụ lục E.5.12.
2.6.2.16. TrinhDoDaoTao
Mô tả: Kiểu chuỗi ký tự, nhận các giá trị theo danh mục trình độ đào tạo
Bảng giá trị danh mục: Tham khảo phụ lục E.5.13.
2.6.2.17. Kiểu ngày và ngày, giờ (Date và Datetime).
Kiểu ngày và giờ được sử dụng để biểu diễn một chuỗi ký tự theo tiêu chuẩn quốc tế ISO 8601 cụ thể như sau:
Kiểu ngày (Date) sử dụng chuỗi ký tự có định dạng: YYYY-MM-DD (năm-tháng-ngày).
Kiểu ngày, giờ (DateTime) sử dụng chuỗi ký tự có định dạng sau: YYYY-MM- DDThh:mm:ss có nghĩa năm-tháng-ngàyTgiờ-phút-giây. Ký tự T phân cách giữa cụm ngày và giờ. Giờ áp dụng theo giờ Hà Nội GMT+7. Giờ (hh) là số tự nhiên 0-23.
Kiểu dữ liệu cơ bản (chuỗi ký tự, số).
Kiểu chuỗi ký tự, nhị phân, số tự nhiên, số thập phân được sử dụng tương ứng bởi các kiểu gốc hỗ trợ bởi công nghệ được sử dụng trong ngôn ngữ trong trao đổi dữ liệu. Dấu phân tách thập phân trong kiểu số thập phân là dấu chấm (.).
CHÚ THÍCH: Trong lược đồ XML: kiểu dữ liệu chuỗi ký tự là string hoặc token (khi dữ liệu không chứa dấu cách); kiểu số tự nhiên là int hoặc long phụ thuộc vào độ lớn của số; kiểu số thập phân là float hoặc double.
2.6.2.18. Kiểu file
File: thể hiện bằng chuỗi ký tự định dạng BASE64.
Thuộc tính ảnh: Định dạng file ảnh là jpg2k hoặc png. Kích cỡ ảnh: Chiều rộng ảnh (A) lớn hơn 250 pixel và tỷ lệ ảnh chiều rộng (A)/ chiều cao (B) = 0.75. Đ
Thuộc tính âm thanh: Định dạng file âm thanh là .wav
2.6.2.19. NgheNghiep
Mô tả: Kiểu chuỗi ký tự, nhận giá trị theo danh mục nghề nghiệp.
Bảng giá trị danh mục: Tham khảo phụ lục E.5.14.
2.6.2.20. MaCSKCB
Mô tả: Kiểu chuỗi ký tự, có độ dài 5 ký tự số nhận giá trị mã theo danh mục cơ sở khám chữa bệnh.
Bảng giá trị danh mục: Tham khảo phụ lục E.5.15.
2.6.2.21. MaSoThue
Kiểu chuỗi ký tự giới hạn 10 hoặc 13 ký tự số.
2.6.2.22. LoaiHinhDN
Mô tả: Kiểu chuỗi ký tự, nhận các giá trị theo Danh mục loại hình doanh nghiệp
Bảng giá trị danh mục: Tham khảo phụ lục E.5.16.
2.6.2.23. LoaiCoPhan
Kiểu chuỗi ký tự, nhận các giá trị theo danh mục loại cổ phần
Bảng giá trị danh mục: Tham khảo phụ lục E.5.17
3. Lược đồ cấu trúc thông điệp dữ liệu
3.1. Lược đồ cấu trúc thông điệp con người
Lược đồ cấu trúc thông điệp dữ liệu ConNguoi mô tả cấu trúc thông điệp của ConNguoi. Định dạng thông điệp dữ liệu ConNguoi được trao đổi giữa các hệ thống thông tin gồm:
3.1.1. Lược đồ cấu trúc thông điệp dữ liệu ConNguoi được mô tả tại Phụ lục D và chứa phần tử gốc ConNguoiCollection.
3.1.2. Phần tử gốc ConNguoiCollection chứa các phần tử dữ liệu của con người được trao đổi trong thông điệp dữ liệu. Các phần tử dữ liệu của con người trong phần tử gốc ConNguoiCollection có thể không xuất hiện hoặc xuất hiện theo tuần tự nhiều lần phụ thuộc phạm vi dữ liệu trao đổi và được biểu diễn theo lược đồ dữ liệu con người quy định tại Phụ lục C và mô hình dữ liệu con người tại mục 2.2. Mô hình dữ liệu về con người.
3.1.3. Thuộc tính của phần tử ConNguoiCollection
Thuộc tính của phần tử ConNguoiCollection là thông tin bổ sung cho phần tử ConNguoiCollection khi trao đổi dữ liệu, bao gồm:
| Thuộc tính đối tượng | |
| Tên | MaNhanDang |
| Mô tả | Là mã nhận dạng duy nhất đối với mỗi đối tượng con người thuộc dữ liệu con người. |
| Yêu cầu | Là thành phần bắt buộc |
| Kiểu dữ liệu | Chuỗi ký tự |
| Tên | PhienBan |
| Mô tả | Số phiên bản của đối tượng con người |
| Yêu cầu | Là thành phần bắt buộc |
| Kiểu dữ liệu | Số tự nhiên |
| Tên | NgayPhienBan |
| Mô tả | Ngày phiên bản của đối tượng con người trở thành phiên bản chính thức sử dụng |
| Yêu cầu | Là thành phần bắt buộc |
| Kiểu dữ liệu | Ngày, giờ (DateTime) |
| Tên | GhiChu |
| Mô tả | Các nguyên nhân dẫn đến sự thay đổi của các đối tượng con người được cập nhật. |
| Yêu cầu | Là thành phần không bắt buộc |
| Kiểu dữ liệu | Chuỗi ký tự |
3.2. Lược đồ cấu trúc thông điệp pháp nhân
Lược đồ cấu trúc thông điệp dữ liệu tài sản quy định cấu trúc thông điệp của pháp nhân. Định dạng thông điệp dữ liệu pháp nhân được trao đổi giữa các hệ thống thông tin gồm:
3.2.1. Lược đồ cấu trúc thông điệp dữ liệu pháp nhân được quy định tại Phụ lục D và chứa phần tử gốc PhapNhanCollection.
3.2.2. Phần tử gốc PhapNhanCollection chứa các phần tử dữ liệu của pháp nhân được xác định tại mô hình dữ liệu pháp nhân tại mục 2.3 Mô hình dữ liệu về pháp nhân và được biểu diễn theo lược đồ dữ liệu pháp nhân quy định tại Phụ lục C.
3.2.3. Thuộc tính của phần tử PhapNhanCollection
Thuộc tính của phần tử PhapNhanCollection là thông tin bổ sung cho phần tử PhapNhanCollection khi trao đổi dữ liệu, bao gồm:
| Thuộc tính đối tượng | |
| Tên | MaNhanDang |
| Mô tả | Là mã nhận dạng duy nhất đối với mỗi đối tượng pháp nhân thuộc dữ liệu pháp nhân |
| Yêu cầu | Là thành phần bắt buộc |
| Kiểu dữ liệu | Chuỗi ký tự |
| Tên | PhienBan |
| Mô tả | Số phiên bản của đối tượng pháp nhân |
| Yêu cầu | Là thành phần bắt buộc |
| Kiểu dữ liệu | Số tự nhiên |
| Tên | NgayPhienBan |
| Mô tả | Ngày phiên bản của đối tượng pháp nhân trở thành phiên bản chính thức sử dụng |
| Yêu cầu | Là thành phần bắt buộc |
| Kiểu dữ liệu | Ngày, giờ (DateTime) |
| Tên | GhiChu |
| Mô tả | Các nguyên nhân dẫn đến sự thay đổi của các đối tượng pháp nhân được cập nhật. |
| Yêu cầu | Là thành phần không bắt buộc |
| Kiểu dữ liệu | Chuỗi ký tự |
3.3. Lược đồ cấu trúc thông điệp tài sản
Lược đồ cấu trúc thông điệp dữ liệu tài sản quy định cấu trúc thông điệp của tài sản. Định dạng thông điệp dữ liệu tài sản được trao đổi giữa các hệ thống thông tin gồm:
3.3.1. Lược đồ cấu trúc thông điệp dữ liệu tài sản được quy định tại Phụ lục D và chứa phần tử gốc TaiSanCollection.
3.3.2. Phần tử gốc TaiSanCollection chứa các phần tử dữ liệu của tài sản được xác định tại mô hình dữ liệu tài sản tại mục 2.4 Mô hình dữ liệu về tài sản và được biểu diễn theo lược đồ tài sản quy định tại Phụ lục C.
3.3.3. Thuộc tính của phần tử TaiSanCollection
Thuộc tính của phần tử TaiSanCollection là thông tin bổ sung cho phần tử TaiSanCollection khi trao đổi dữ liệu, bao gồm:
| Thuộc tính đối tượng | |
| Tên | MaNhanDang |
| Mô tả | Là mã nhận dạng duy nhất đối với mỗi đối tượng tài sản thuộc dữ liệu tài sản |
| Yêu cầu | Là thành phần bắt buộc |
| Kiểu dữ liệu | Chuỗi ký tự |
| Tên | PhienBan |
| Mô tả | Số phiên bản của đối tượng tài sản |
| Yêu cầu | Là thành phần bắt buộc |
| Kiểu dữ liệu | Số tự nhiên |
| Tên | NgayPhienBan |
| Mô tả | Ngày phiên bản của đối tượng tài sản trở thành phiên bản chính thức sử dụng |
| Yêu cầu | Là thành phần bắt buộc |
| Kiểu dữ liệu | Ngày, giờ (DateTime) |
| Tên | GhiChu |
| Mô tả | Các nguyên nhân dẫn đến sự thay đổi của các đối tượng tài sản được cập nhật. |
| Yêu cầu | Là thành phần không bắt buộc |
| Kiểu dữ liệu | Chuỗi ký tự |
3.4. Lược đồ cấu trúc thông điệp về địa chỉ
Lược đồ cấu trúc thông điệp dữ liệu địa chỉ quy định cấu trúc thông điệp của địa chỉ. Định dạng thông điệp dữ liệu địa chỉ được trao đổi giữa các hệ thống thông tin gồm:
3.4.1. Lược đồ cấu trúc thông điệp dữ liệu địa chỉ được quy định tại Phụ lục D và chứa phần tử gốc DiaChiCollection.
3.4.2. Phần tử gốc DiaChiCollection chứa các phần tử dữ liệu của địa chỉ được trao đổi trong thông điệp dữ liệu. Các phần tử dữ liệu địa chỉ xác định tại mô hình dữ liệu địa chỉ tại mục 0 Mô hình dữ liệu về địa chỉ số, định danh địa điểm và được biểu diễn theo lược đồ địa chỉ quy định tại Phụ lục C.
3.4.3. Thuộc tính của phần tử DiaChiCollection
Thuộc tính của phần tử DiaChiCollection là thông tin bổ sung cho phần tử DiaChiCollection khi trao đổi dữ liệu, bao gồm:
| Thuộc tính đối tượng | |
| Tên | ThoiDiemDuLieu |
| Mô tả | Là thời điểm dữ liệu địa chỉ được trao đổi phản ánh thông tin địa chỉ trên thực tế tại thời điểm đó. |
| Yêu cầu | Là thành phần bắt buộc |
| Kiểu dữ liệu | Ngày, giờ (DateTime) |
| Tên | SoLuong |
| Mô tả | Số lượng địa chỉ thực hiện trao đổi |
| Yêu cầu | Là thành phần không bắt buộc |
| Kiểu dữ liệu | Số tự nhiên |
| Tên | MaDonViHanhChinh |
| Mô tả | Là mã đơn vị hành chính khi thực hiện trao đổi các địa chỉ số có cùng một đơn vị hành chính. Mã đơn vị hành chính có thể là mã tỉnh hoặc mã huyện hoặc mã xã. |
| Yêu cầu | Là thành phần không bắt buộc |
| Kiểu dữ liệu | Chuỗi ký tự |
| Tên | GhiChu |
| Mô tả | Các nguyên nhân dẫn đến sự thay đổi của các đối tượng địa chỉ cập nhật. |
| Yêu cầu | Là thành phần không bắt buộc |
| Kiểu dữ liệu | Chuỗi ký tự |
III. QUY ĐỊNH VỀ QUẢN LÝ
1. Phương thức đánh giá sự phù hợp
Sử dụng phương thức 8: thử nghiệm hoặc kiểm định toàn bộ sản phẩm, hàng hóa để đánh giá sự phù hợp. Nội dung và trình tự thực hiện các hoạt động chính trong Phương thức 8 thực hiện theo mục VIII Phụ lục II ban hành kèm theo Thông tư số 28/2012/TT-BKHCN ngày 12 tháng 12 năm 2012 của Bộ trưởng Bộ Khoa học và Công nghệ quy định về công bố hợp chuẩn, công bố hợp quy và phương thức đánh giá sự phù hợp với tiêu chuẩn, quy chuẩn kỹ thuật.
2. Quy định về công bố hợp quy
Bộ Công an kiểm tra, đánh giá theo quy định tại mục II Quy chuẩn này trước khi kết nối, chia sẻ với Cơ sở dữ liệu tổng hợp quốc gia.
3. Phương pháp thử
3.1. Sử dụng các phương pháp, công cụ để trích xuất cơ sở dữ liệu tổng hợp quốc gia theo các định dạng quy định để phục vụ kiểm tra.
3.2 Kiểm tra mô hình cấu trúc và nội dung cơ sở dữ liệu, thu nhận dữ liệu con người, pháp nhân, tài sản, địa chính, nền địa lý, địa chỉ, định dạng trao đổi dữ liệu XML, GML theo các chỉ tiêu kỹ thuật quy định tại Mục II của Quy chuẩn kỹ thuật quốc gia này.
3.3. Trường hợp kết quả kiểm tra không đáp ứng các chỉ tiêu kỹ thuật tại Mục II của Quy chuẩn kỹ thuật quốc gia này, kết luận dữ liệu trao đổi với cơ sở dữ liệu tổng hợp quốc gia không phù hợp với Quy chuẩn kỹ thuật quốc gia này.
4. Quy định chuyển tiếp
Các hệ thống thông tin, cơ sở dữ liệu phải thực hiện điều chỉnh cấu trúc dữ liệu cho phù hợp với quy định tại Quy chuẩn này trước khi thực hiện kết nối, chia sẻ dữ liệu với Cơ sở dữ liệu tổng hợp quốc gia.
IV. TỔ CHỨC THỰC HIỆN
1. Bộ, cơ quan ngang Bộ, cơ quan thuộc Chính phủ, Ủy ban nhân dân các tỉnh, thành phố trực thuộc Trung ương và các tổ chức, cá nhân có liên quan chịu trách nhiệm thi hành Quy chuẩn kỹ thuật quốc gia này.
2. Cơ quan chủ quản cơ sở dữ liệu tổng hợp quốc gia có trách nhiệm tổ chức, kiểm tra việc thực hiện Quy chuẩn kỹ thuật quốc gia này.
3. Trong quá trình thực hiện, nếu có vướng mắc phát sinh, Công an các đơn vị địa phương, các cơ quan, tổ chức, cá nhân liên quan báo cáo về Bộ Công an (qua Cục Cảnh sát quản lý hành chính về trật tự xã hội) để được hướng dẫn kịp thời./.
PHỤ LỤC A
(Quy định)
Mô hình dữ liệu
A.1 Mô hình dữ liệu về con người

Hình A.1.2. Mô hình dữ liệu về con người
a) Thông tin cơ bản



Hình A.1.3. Cấu trúc và mối quan hệ giữa các cấu trúc trong mô hình dữ liệu về con người được mô tả bằng ngôn ngữ UML- thông tin cơ bản
b) Thông tin tài sản

Hình A.1.4. Cấu trúc và mối quan hệ giữa các cấu trúc trong mô hình dữ liệu về con người được mô tả bằng ngôn ngữ UML - thông tin tài sản
c) An sinh xã hội











Hình A.1.5. Cấu trúc và mối quan hệ giữa các cấu trúc trong mô hình dữ liệu về con người được mô tả bằng ngôn ngữ UML - An sinh xã hội
d) Thu nhập và thuế




Hình A.1.6. Cấu trúc và mối quan hệ giữa các cấu trúc trong mô hình dữ liệu về con người được mô tả bằng ngôn ngữ UML - Thu nhập và thuế
e) Năng lực và trình độ

Hình A.1.7. Cấu trúc và mối quan hệ giữa các cấu trúc trong mô hình dữ liệu về con người được mô tả bằng ngôn ngữ UML - Năng lực và trình độ
f) Giáo dục, nghiên cứu


Hình A.1.8. Cấu trúc và mối quan hệ giữa các cấu trúc trong mô hình dữ liệu về con người được mô tả bằng ngôn ngữ UML - Giáo dục, nghiên cứu
g) Y tế và sức khỏe

Hình A.1.9. Cấu trúc và mối quan hệ giữa các cấu trúc trong mô hình dữ liệu về con người được mô tả bằng ngôn ngữ UML - Y tế và sức khỏe
h) Các vấn đề liên quan đến pháp luật




Hình A.1.10. Cấu trúc và mối quan hệ giữa các cấu trúc trong mô hình dữ liệu về con người được mô tả bằng ngôn ngữ UML - Các vấn đề liên quan đến pháp luật
i) Thông tin khác

Hình A.1.11. Cấu trúc và mối quan hệ giữa các cấu trúc trong mô hình dữ liệu về con người được mô tả bằng ngôn ngữ UML - Thông tin khác
A.2 Mô hình dữ liệu pháp nhân

Hình A.2.1. Mô hình dữ liệu pháp nhân
a) Thông tin cơ bản về pháp nhân

Hình A.2.2. Cấu trúc và mối quan hệ giữa các cấu trúc trong mô hình dữ liệu pháp nhân được mô tả bằng ngôn ngữ UML - Thông tin cơ bản về pháp nhân
b) Thông tin kinh doanh

Hình A.2.3. Cấu trúc và mối quan hệ giữa các cấu trúc trong mô hình dữ liệu pháp nhân được mô tả bằng ngôn ngữ UML - Thông tin kinh doanh
c) An sinh xã hội

Hình A.2.4. Cấu trúc và mối quan hệ giữa các cấu trúc trong mô hình dữ liệu pháp nhân được mô tả bằng ngôn ngữ UML - An sinh xã hội
d) Thông tin thuế


Hình A.2.5. Cấu trúc và mối quan hệ giữa các cấu trúc trong mô hình dữ liệu pháp nhân được mô tả bằng ngôn ngữ UML - Thông tin thuế
e) Vốn và tài sản

Hình A.2.6. Cấu trúc và mối quan hệ giữa các cấu trúc trong mô hình dữ liệu pháp nhân được mô tả bằng ngôn ngữ UML - Vốn và tài sản
f) Hoạt động trong các lĩnh vực

Hình A.2.7. Cấu trúc và mối quan hệ giữa các cấu trúc trong mô hình dữ liệu pháp nhân được mô tả bằng ngôn ngữ UML - Hoạt động trong các lĩnh vực
g) Các vấn đề liên quan đến pháp luật

Hình A.2.8. Cấu trúc và mối quan hệ giữa các cấu trúc trong mô hình dữ liệu pháp nhân được mô tả bằng ngôn ngữ UML - Các vấn đề liên quan đến pháp luật
h) Tình hình thu hút đầu tư và thu hút vốn đầu tư

Hình A.2.9. Cấu trúc và mối quan hệ giữa các cấu trúc trong mô hình dữ liệu pháp nhân được mô tả bằng ngôn ngữ UML - Tình hình thu hút đầu tư và thu hút vốn đầu tư
i) Hoạt động nghiên cứu khoa học và phát triển công nghệ

Hình A.2.10.Cấu trúc và mối quan hệ giữa các cấu trúc trong mô hình dữ liệu pháp nhân được mô tả bằng ngôn ngữ UML - Hoạt động nghiên cứu khoa học và phát triển công nghệ
A.3 Mô hình dữ liệu tài sản

Hình A.3.1.Mô hình dữ liệu tài sản
a) Động sản


Hình A.3.2. Cấu trúc và mối quan hệ giữa các cấu trúc trong mô hình dữ liệu tài sản được mô tả bằng ngôn ngữ UML - Động sản
b) Tài sản vô hình

Hình A.3.3. Cấu trúc và mối quan hệ giữa các cấu trúc trong mô hình dữ liệu tài sản được mô tả bằng ngôn ngữ UML - Tài sản vô hình
c) Tài sản khác

Hình A.3.4. Cấu trúc và mối quan hệ giữa các cấu trúc trong mô hình dữ liệu tài sản được mô tả bằng ngôn ngữ UML - Tài sản khác
A.4 Mô hình dữ liệu địa chỉ

Hình A.4.1. Cấu trúc và mối quan hệ giữa các cấu trúc trong mô hình dữ liệu địa chỉ được mô tả bằng ngôn ngữ UML
PHỤ LỤC B
(Quy định)
Quy tắc chuyển đổi từ mô hình dữ liệu sang lược đồ dữ liệu
Các quy tắc sau sẽ được sử dụng để chuyển đổi từ mô hình dữ liệu sang lược đồ XML của dữ liệu.
1. Thêm hậu tố Structure vào cuối tên của cấu trúc trong mô hình dữ liệu và định nghĩa dưới dạng ComplexType trong lược đồ XML.
2. Thêm hậu tố Type vào cuối tên kiểu dữ liệu trong mô hình dữ liệu và định nghĩa dưới dạng kiểu SimpleType trong lược đồ XML.
3. Khai báo các kiểu dữ liệu nhận giá trị giới hạn trong các bảng mã được quy định tại các mục Cấu trúc và kiểu dữ liệu tham chiếu theo kiểu Enumeration trong lược đồ XML.
4. Đối với kiểu chuỗi ký tự có chứa dấu cách: sử dụng kiểu dữ liệu tiêu chuẩn xsd:string trong lược đồ XML; đối với kiểu chuỗi ký tự không có dấu cách (các mã) sử dụng kiểu dữ liệu tiêu chuẩn xsd:token trong lược đồ XML.
5. Kiểu dữ liệu ngày (date) sử dụng kiểu dữ liệu tiêu chuẩn xsd:date trong lược đồ XML có định dạng là YYYY-MM-DD; dữ liệu kiểu ngày giờ (datetime) sử dụng kiểu dữ liệu tiêu chuẩn xsd:dateTime trong lược đồ dữ liệu có định dạng YYYY-MM- DDTHH:mm:ss.
6. Kiểu dữ liệu hình ảnh, âm thanh (File): sử dụng kiểu dữ liệu tiêu chuẩn xsd:base64Binary trong lược đồ XML.
PHỤ LỤC C
(Quy định)
LƯỢC ĐỒ DỮ LIỆU
C.1 Lược đồ dữ liệu con người
C.1.1. Nhóm thông tin cơ bản
a) Thông tin đăng ký cơ bản

Hình C.1.1. Lược đồ dữ liệu con người mô tả cấu trúc nhóm thông tin cơ bản - Thông tin đăng ký cơ bản: CongDan và các cấu trúc, kiểu dữ liệu liên quan

Hình C.1.2. Cấu trúc NguoiVN

Hình C.1.3. Cấu trúc CongDanNuocNgoai

Hình C.1.4. Cấu trúc GiayToDinhDanhCN

Hình C.1.5. Cấu trúc GiayToDinhDanhNN

Hình C.1.6. Cấu trúc TTNhanDang
b) Thông tin đăng ký

Hình C.1.7. Lược đồ dữ liệu con người mô tả cấu trúc nhóm thông tin đăng ký - Thông tin mất quốc tịch/ nhập/ trở lại quốc tịch: MatNhapTroLaiQuocTich

Hình C.1.8. Lược đồ dữ liệu con người mô tả cấu trúc nhóm thông tin đăng ký - Thông tin xuất/nhập cảnh: XuatNhapCanh

Hình C.1.9. Lược đồ dữ liệu con người mô tả cấu trúc nhóm thông tin đăng ký - Căn cước công dân điện tử: eCCCD

Hình C.1.10. Cấu trúc TrangThai

Hình C.1.11. Cấu trúc CuaKhau
c) Thông tin gia đình

Hình C.1.12. Lược đồ dữ liệu con người mô tả cấu trúc thông tin gia đình - Thành viên gia đình, người đại diện: ThanhVienGiaDinh

Hình C.1.13. Lược đồ dữ liệu con người mô tả cấu trúc thông tin gia đình - Thành viên hộ gia đình: ThanhVienHoGiaDinh

Hình C.1.14. Lược đồ dữ liệu con người mô tả cấu trúc thông tin gia đình - Thông tin kết hôn: DangKyKetHon

Hình C.1.15. Lược đồ dữ liệu con người mô tả cấu trúc thông tin gia đình - Thông tin kết hôn: TinhTrangHonNhanHienTai

Hình C.1.16. Lược đồ dữ liệu con người mô tả cấu trúc thông tin gia đình - Thông tin kết hôn: QuyetDinhHonNhan
- Thông tin liên lạc

Hình C.1.17. Lược đồ dữ liệu con người mô tả cấu trúc thông tin liên lạc - Thông tin liên lạc cá nhân: ThongTinLienHeCN
d) Trạng thái sinh lý

Hình C.1.18. Lược đồ dữ liệu con người mô tả cấu trúc trạng thái sinh lý - Thông tin khai sinh: TTKhaiSinh

Hình C.1.19. Lược đồ dữ liệu con người mô tả cấu trúc trạng thái sinh lý - Giấy chứng tử/Trích lục khai tử: TTChungTu

Hình C.1.20. Lược đồ dữ liệu con người mô tả cấu trúc trạng thái sinh lý - Thông tin khai tȧ: SinhTracHoc
C.1.2. ông tin tài sản
a) Tài sản tài chính

Hình C.1.21. Lược đồ dữ liệu con người mô tả cấu trúc thông tin tài sản - Vốn đầu tư: VonDauTuCN

Hình C.1.22. Cấu trúc VonCoPhan

Hình C.1.23. Cấu trúc TTTaiSanGopVon

Hình C.1.24. Cấu trúc TinhHinhCapTinDungCN
C1.3. Nhóm an sinh xã hội
a) Bảo trợ xã hội và giảm nghèo

Hình C.1.25. Lược đồ dữ liệu con người mô tả cấu trúc nhóm an sinh xã hội - Thông tin hưởng trợ giúp xã hội: HuongTroGiupXH

Hình C.1.26. Lược đồ dữ liệu con người mô tả cấu trúc nhóm an sinh xã hội - Thông tin người nghèo, cận nghèo: ThanhVienHoNgheoCanNgheo

Hình C.1.27. Lược đồ dữ liệu con người mô tả cấu trúc nhóm an sinh xã hội - Người đơn thân: NguoiDonThanTGXH

Hình C.1.28. Lược đồ dữ liệu con người mô tả cấu trúc nhóm an sinh xã hội - Trẻ em là đối tượng bảo trợ xã hội: TreEmTGXH

Hình C.1.29. Lược đồ dữ liệu con người mô tả cấu trúc nhóm an sinh xã hội - Người có HIV: NguoiHIVTGXH

Hình C.1.30. Lược đồ dữ liệu con người mô tả cấu trúc nhóm an sinh xã hội - Người cao tuổi: NguoiCaoTuoi

Hình C.1.31. Lược đồ dữ liệu con người mô tả cấu trúc nhóm an sinh xã hội - Người cao tuổi: NguoiCaoTuoi

Hình C.1.32. Cấu trúc NguoiGiamHoTGXH
b) Người có công

Hình C.1.33. Lược đồ dữ liệu con người mô tả cấu trúc đối tượng người có công - Hȍ sơ công nhận người có công: HoSoNCC

Hình C.1.34. Lược đồ dữ liệu con người mô tả cấu trúc đối tượng người có công - Hȍ sơ liệt sĩ: HoSoLietSi

Hình C.1.35. Lược đồ dữ liệu con người mô tả cấu trúc Người có công - Hȍ sơ công nhận thân nhân người có công: HoSoThanNhanNCC

Hình C.1.36. Cấu trúc: HuongCSNCC

Hình C.1.37. Cấu trúc: HuongCSThanNhanNCC

Hình C.1.38. Lược đồ dữ liệu con người mô tả cấu trúc Người có công - Quản lý phương tiện trợ giúp: QLPhuongTienTG

Hình C.1.39. Cấu trúc TTGiamDinh

Hình C.1.40. Cấu trúc CapDCCH
c) Trẻ em

Hình C.1.41. Lược đồ dữ liệu con người mô tả cấu trúc nhóm an sinh xã hội - Trẻ em: TreEm
d) Lao động và việc làm

Hình C.1.37. Lược đồ dữ liệu con người mô tả cấu trúc lao động việc làm - Thông tin về người lao động: NguoiLaoDong

Hình C.1.37. Lược đồ dữ liệu con người mô tả cấu trúc lao động việc làm - Thông tin về người lao động nước ngoài làm việc ở Việt Nam: NguoiNNLDVN

Hình C.1.37. Lược đồ dữ liệu con người mô tả cấu trúc lao động việc làm - Giấy phép lao động của người lao động nước ngoài: GiayPhepLaoDongNLDNuocNgoai

Hình C.1.37. Lược đồ dữ liệu con người mô tả cấu trúc lao động việc làm - Người lao động đi làm ở nước ngoài: NguoiVNLDNN

Hình C.1.37. Lược đồ dữ liệu con người mô tả cấu trúc lao động việc làm - Người lao động đi làm ở nước ngoài theo hình thức đào tạo, nâng cao trình độ, kỹ năng nghề: NguoiVNLDNNTheoDaoTao

Hình C.1.37. Lược đồ dữ liệu con người mô tả cấu trúc lao động việc làm - Quá trình công tác: QuaTrinhCongTacCN

Hình C.1.37. Lược đồ dữ liệu con người mô tả cấu trúc lao động việc làm - Tai nạn lao động: NLDTaiNan

Hình C.1.37. Lược đồ dữ liệu con người mô tả cấu trúc lao động việc làm - Thông tin hỗ trợ học nghề: HoTroNghe

Hình C.1.37. Lược đồ dữ liệu con người mô tả cấu trúc lao động việc làm - Bệnh nghề nghiệp: NLDBNN

Hình C.1.37. Lược đồ dữ liệu con người mô tả cấu trúc lao động việc làm - Giấy phép, chứng chỉ, thẻ hành nghề: GiayPhepChungChiTheHanhNghe

Hình C.1.37. Lược đồ dữ liệu con người mô tả cấu trúc lao động việc làm - Cá nhân có liên quan trong tổ chức, doanh nghiệp: CaNhanLienQuan

Hình C.1.37. Lược đồ dữ liệu con người mô tả cấu trúc lao động việc làm - Quá trình giảng dạy: QuaTrinhGiangDay

Hình C.1.37. Lược đồ dữ liệu con người mô tả cấu trúc lao động việc làm - Quá trình hành nghề khám, chữa bệnh: QuaTrinhKhamChuaBenh

Hình C.1.37. Lược đồ dữ liệu con người mô tả cấu trúc lao động việc làm - Thông tin tư vấn việc làm: TuVanViecLam

Hình C.1.37. Lược đồ dữ liệu con người mô tả cấu trúc lao động việc làm - Thông tin chung cán bộ công chức, viên chức: CBCCVC

Hình C.1.42. Cấu trúc QuaTrinhCongTac

Hình C.1.43. Cấu trúc HopDong

Hình C.1.44. Cấu trúc NoiLamViec

Hình C.1.45. Cấu trúc LoaiGiayTo

Hình C.1.46. Cấu trúc DonViCap

Hình C.1.47. Cấu trúc HinhThucCap
e) Phòng, chống tệ nạn xã hội

Hình C.1.48. Lược đồ dữ liệu con người mô tả cấu trúc phòng chống tệ nạn xã hội - Thông tin người nghiện ma túy: NguoiNghienMaTuy
f) Tham gia bảo hiểm xã hội

Hình C.1.49. Lược đồ dữ liệu con người mô tả cấu trúc tham gia bảo hiểm xã hội - Thông tin người tham gia BHXH, BHYT, BHTN: NguoiThamGiaBaoHiem

Hình C.1.50. Lược đồ dữ liệu con người mô tả cấu trúc tham gia bảo hiểm xã hội - Quá trình đóng BHXH, BHYT, BHTN: QuaTrinhDongBH

Hình C.1.51. Cấu trúc ThamGiaBHXH

Hình C.1.52. Cấu trúc ThamGiaBHTN

Hình C.1.53. Cấu trúc ThamGiaBHYT

Hình C.1.54. Cấu trúc MucDong
g) Thông tin hưởng BHXH

Hình C.1.55. Lược đồ dữ liệu con người mô tả cấu trúc thông tin hưởng BHXH - Quá trình hưởng BHXH: QuaTrinhHuongBHXH

Hình C.1.56. Lược đồ dữ liệu con người mô tả cấu trúc thông tin hưởng BHXH - Quá trình hưởng BHXH: QuaTrinhHuongBHYT

Hình C.1.57. Lược đồ dữ liệu con người mô tả cấu trúc thông tin hưởng BHXH - Quá trình hưởng BHXH: QuaTrinhHuongBHTN

Hình C.1.58. Cấu trúc HuongBHXH

Hình C.1.59. Cấu trúc HuongBHTN

Hình C.1.60. Cấu trúc HuongBHYT

Hình C.1.61. Cấu trúc QuaTrinhChiTra

Hình C.1.62. Cấu trúc ChiTra
h) Tình hình bạo lực gia đình

Hình C.1.63. Lược đồ dữ liệu con người mô tả cấu trúc tình hình bạo lực gia đình - Tình trạng bạo lực gia đình: BaoLucGiaDinh

Hình C.1.64. Cấu trúc QuyetDinhCamTiepXuc
i) Văn hóa thể thao

Hình C.1.65. Lược đồ dữ liệu con người mô tả cấu trúc văn hóa thể thao - Thành tích thể thao: TTTheThaoCN

Hình C.1.66. Cấu trúc TTTheThao

Hình C.1.67. Cấu trúc TTKyThiDau

Hình C.1.68. Cấu trúc DSMonTheThao
C1.4. Nhóm thu nhập và thuế
a) Thông tin về thuế

Hình C.1.69. Lược đồ dữ liệu con người mô tả cấu trúc thông tin về thuế - Đăng ký thuế cho cá nhân: DangKyThueCaNhan

Hình C.1.70. Lược đồ dữ liệu con người mô tả cấu trúc thông tin về thuế - Số thuế của NNT: SoThueNNT

Hình C.1.71. Cấu trúc ThueCN

Hình C.1.72. Cấu trúc KyThue
b) Thu nhập từ hoạt động sản xuất, kinh doanh

Hình C.1.73. Lược đồ dữ liệu con người mô tả cấu trúc thu nhập từ hoạt động sản xuất, kinh doanh - Thông tin chung hộ kinh doanh: HoKinhDoanh

Hình C.1.74. Cấu trúc DiaDiemKDHKD
c) Thu nhập từ tiền lương, tiền công

Hình C.1.75. Lược đồ dữ liệu con người mô tả cấu trúc thu nhập từ tiền lương, tiền công - Lương theo hệ số: LuongNgachBac

Hình C.1.76. Lược đồ dữ liệu con người mô tả cấu trúc thu nhập từ tiền lương, tiền công - Lương theo vị trí làm việc: LuongLamViec

Hình C.1.77. Lược đồ dữ liệu con người mô tả cấu trúc thu nhập từ tiền lương, tiền công - Phụ cấp: PhuCap

Hình C.1.78. Lược đồ dữ liệu con người mô tả cấu trúc thu nhập từ tiền lương, tiền công - Thu nhập chịu thuế từ tiền lương tiền công: ThuNhapChiuThueTLTC

Hình C.1.79. Cấu trúc ThoiGianHuong

Hình C.1.80. Cấu trúc ThuNhapChiuThue

Hình C.1.81. Cấu trúc CacKhoanGiamTru
d) Thu nhập khác

Hình C.1.82. Lược đồ dữ liệu con người mô tả cấu trúc thu nhập khác - Thu nhập khác: ThuNhapKhac

Hình C.1.83. Cấu trúc CoTucLoiTuc

Hình C.1.84. Cấu trúc CacKhoanThuNhapKhac
C1.5. Nhóm năng lực, trình độ
a) Đánh giá chuẩn và kỹ năng

Hình C.1.85. Lược đồ dữ liệu con người mô tả cấu trúc đánh giá chuẩn và kỹ năng - Đánh giá chuẩn nghề nghiệp: DanhGiaChuanNgheNghiep
b) Danh hiệu được phong tặng

Hình C.1.86. Lược đồ dữ liệu con người mô tả cấu trúc danh hiệu được phong tặng - Danh hiệu được phong tặng: DanhHieuDuocPhongTang
c) Thông tin khen thưởng, kỷ luật

Hình C.1.87. Lược đồ dữ liệu con người mô tả cấu trúc thông tin khen thưởng, kỷ luật - Khen thưởng: KhenThuong

Hình C.1.88. Lược đồ dữ liệu con người mô tả cấu trúc thông tin khen thưởng, kỷ luật - Kỷ luật: KyLuat
d) Trình độ chung

Hình C.1.89. Lược đồ dữ liệu con người mô tả cấu trúc trình độ chung - Trình độ: TrinhDo
e) Văn bằng, chứng chỉ

Hình C.1.90. Lược đồ dữ liệu con người mô tả cấu trúc văn bằng, chứng chỉ - Văn bằng, chứng chỉ: VanBangChungChi
C1.6. Nhóm giáo dục, nghiên cứu
a) Nghiên cứu và phát triển KHCN

Hình C.1.91. Lược đồ dữ liệu con người mô tả cấu trúc nghiên cứu và phát triển KHCN - Công bố khoa học và công nghệ, sáng chế và giải pháp hữu ích: KhoaHocCNSangCheGP

Hình C.1.92. Lược đồ dữ liệu con người mô tả cấu trúc Nghiên cứu và phát triển KHCN - Nhiệm vụ khoa học công nghệ: NhiemVuKHCN

Hình C.1.93. Lược đồ dữ liệu con người mô tả cấu trúc Nghiên cứu và phát triển KHCN - Tham gia hoạt động khoa học công nghệ: ThamGiaHoatDongKHCN
b) Thông tin về giáo dục, đào tạo

Hình C.1.94. Lược đồ dữ liệu con người mô tả cấu trúc thông tin về giáo dục, đào tạo - Thông tin học tập từ mầm non đến THPT: ThongTinHocTapPT

Hình C.1.95. Lược đồ dữ liệu con người mô tả cấu trúc thông tin về giáo dục, đào tạo - Thông tin học sinh, sinh viên, học viên trong các cơ sở giáo dục nghề nghiệp: GiaoDucNgheNghiep

Hình C.1.96. Lược đồ dữ liệu con người mô tả cấu trúc thông tin về giáo dục, đào tạo - Kết quả học tập từ mầm non đến THPT: KetQuaHocTapPT

Hình C.1.97. Lược đồ dữ liệu con người mô tả cấu trúc thông tin về giáo dục, đào tạo - Quá trình học tập, nghiên cứu của sinh viên, học viên: QuaTrinhHocTapDH

Hình C.1.98. Lược đồ dữ liệu con người mô tả cấu trúc thông tin về giáo dục, đào tạo - Thông tin hỗ trợ học tập: HoTroHocTap

Hình C.1.99. Lược đồ dữ liệu con người mô tả cấu trúc thông tin về giáo dục, đào tạo - Thông tin văn bằng giáo dục nghề nghiệp: VanBangGDNN

Hình C.1.100. Lược đồ dữ liệu con người mô tả cấu trúc thông tin về giáo dục, đào tạo - Thông tin đạt giải kỳ thi học sinh giỏi: HocSinhGioiPT

Hình C.1.101. Cấu trúc DiemMon
C.1.7. tế và sức khỏe
a) Thông tin khám chữa bệnh




Hình C.1.102. Lược đồ dữ liệu con người mô tả cấu trúc thông tin khám chữa bệnh - Thông tin tổng hợp đợt khám, chữa bệnh: HoSoKCB

Hình C.1.103. Lược đồ dữ liệu con người mô tả cấu trúc thông tin khám chữa bệnh - Thuốc: Thuoc

Hình C.1.104. Lược đồ dữ liệu con người mô tả cấu trúc thông tin khám chữa bệnh - Dịch vụ vật tư y tế: DichVuVatTuYT

Hình C.1.105. Lược đồ dữ liệu con người mô tả cấu trúc thông tin khám chữa bệnh - Chi tiết dịch vụ cận lâm sàng: DichVuCanLamSang

Hình C.1.106. Lược đồ dữ liệu con người mô tả cấu trúc thông tin khám chữa bệnh - Diễn biến lâm sàng: DienBienLamSang

Hình C.1.107. Lược đồ dữ liệu con người mô tả cấu trúc thông tin khám chữa bệnh - Hȍ sơ bệnh án chăm sóc và điều trị HIV/AIDS: NguoiNhiemHIV

Hình C.1.108. Lược đồ dữ liệu con người mô tả cấu trúc Thông tin khám chữa bệnh - Quản lý điều trị lao: DieuTriLao

Hình C.1.109. Lược đồ dữ liệu con người mô tả cấu trúc Thông tin khám chữa bệnh - Quản lý điều trị lao: GiayChungSinh
b) Thông tin phòng bệnh

Hình C.1.110. Lược đồ dữ liệu con người mô tả cấu trúc thông tin phòng bệnh - Hồ sơ sức khỏe - Tiêm chủng: TiemChung
C.1.8. các vấn đề liên quan đến pháp luật
a) Giám sát hành chính

Hình C.1.111. Lược đồ dữ liệu con người mô tả cấu trúc giám sát hành chính - Vi phạm hành chính: ViPhamHCCN

Hình C.1.112. Cấu trúc ThongTinViPhamHC
b) Thông tin tư pháp

Hình C.1.113. Lược đồ dữ liệu con người mô tả cấu trúc thông tin tư pháp - Thi hành án dân sự: ThiHanhAnDanSu

Hình C.1.114. Lược đồ dữ liệu con người mô tả cấu trúc thông tin tư pháp - Thi hành án hành chính: ThiHanhAnHanhChinh

Hình C.1.115. Lược đồ dữ liệu con người mô tả cấu trúc thông tin tư pháp - Trợ giúp pháp lý: TroGiupPhapLy

Hình C.1.116. Lược đồ dữ liệu con người mô tả cấu trúc thông tin tư pháp - Thông tin truy nã: TTTruyNa

Hình C.1.117. Lược đồ dữ liệu con người mô tả cấu trúc thông tin tư pháp - Quản lý phạm nhân, trại viên, học sinh trường giáo dưỡng: QLPhamNhan
c) Thông tin về tố tụng

Hình C.1.118. Lược đồ dữ liệu con người mô tả cấu trúc thông tin về tố tụng - Thông tin khiếu kiện: TTKhieuKien

Hình C.1.119. Cấu trúc LinhVucKhoiKien

Hình C.1.120. Cấu trúc ToaAn
d) Bản án/quyết định của tòa án

Hình C.1.121. Lược đồ dữ liệu con người mô tả cấu trúc bản án/quyết định của tòa án - Bản án Dân sự/Hành chính/Kinh doanh thương mại/ Lao động: AnDSHCTMLDCN

Hình C.1.122. Lược đồ dữ liệu con người mô tả cấu trúc bản án/quyết định của tòa án - Bản án/Quyết định hình sự: AnHinhSuCN

Hình C.1.123. Cấu trúc AnDSHCTMLD

Hình C.1.124. Cấu trúc AnHinhSu

Hình C.1.125. Cấu trúc ThiHanhAn
C.1.9. Nhóm thông tin khác
a) Đặc điểm lịch sử bản thân

Hình C.1.126. Lược đồ dữ liệu con người mô tả cấu trúc đặc điểm lịch sử bản thân - Tham gia hoặc có quan hệ với tổ chức chính trị, kinh tế, xã hội,… ở nước ngoài: LichSuCongTacCN

Hình C.1.127. Cấu trúc LichSuCongTac
b) Giấy phép lái xe

Hình C.1.128. Lược đồ dữ liệu con người mô tả cấu trúc giấy phép lái xe - Giấy phép lái xe: GiayPhepLaiXe

Hình C.1.129. Cấu trúc TTGPLX

Hình C.1.130. Cấu trúc LoaiXeDuocDK

Hình C.1.131. Cấu trúc ViPhamGT
c) Quá trình sinh hoạt Đảng

Hình C.1.132. Lược đồ dữ liệu con người mô tả cấu trúc quá trình sinh hoạt Đảng - Quá trình sinh hoạt Đảng: QuaTrinhDang

Hình C.1.133. Cấu trúc ChucVuDang
C.2 Lược đồ dữ liệu pháp nhân
C.2.1. Nhóm thông tin cơ bản



Hình C.2. 1. Lược đồ dữ liệu pháp nhân mô tả cấu trúc Định danh tổ chức: DinhDanhToChuc

Hình C.2. 2. Lược đồ dữ liệu pháp nhân mô tả cấu trúc Thông tin đăng ký kinh doanh: ThongTinDKKD

Hình C.2.3. Lược đồ dữ liệu pháp nhân mô tả cấu trúc Thông tin địa chỉ trụ sở tổ chức: ThongTinDiaChiTruSoToChuc

Hình C.2.4. Lược đồ dữ liệu pháp nhân mô tả cấu trúc Vốn điều lệ: VonDieuLe

Hình C.2. 5. Lược đồ dữ liệu pháp nhân mô tả cấu trúc Giấy tờ định danh tổ chức: GiayToDinhDanhTC

Hình C.2. 6. Lược đồ dữ liệu pháp nhân mô tả cấu trúc Mối quan hệ với tổ chức: MoiQuanHeVoiToChuc

Hình C.2. 7. Lược đồ dữ liệu pháp nhân mô tả cấu trúc Mối quan hệ với cá nhân: MoiQuanHeVoiCaNhan

Hình C.2. 8. Lược đồ dữ liệu pháp nhân mô tả cấu trúc Thông tin trạng thái hoạt động: ThongTinTTHD

Hình C.2. 9. Lược đồ dữ liệu pháp nhân mô tả cấu trúc Vốn góp: VonGop

Hình C.2. 10. Cấu trúc LoaiTien
C.2.2. Nhóm thông tin kinh doanh

Hình C.2. 11. Lược đồ dữ liệu pháp nhân mô tả cấu trúc Giấy phép hoạt động sản xuất, kinh doanh/ Chứng chỉ hành nghề: GiayPhepHDSXKDCCHN

Hình C.2. 12. Lược đồ dữ liệu pháp nhân mô tả cấu trúc Báo cáo tài chính: BaoCaoTaiChinh
C.2.3. ông tin an sinh xã hội

Hình C.2. 13. Lược đồ dữ liệu pháp nhân mô tả cấu trúc Đóng BHXH: DongBHXH

Hình C.2. 14. Lược đồ dữ liệu pháp nhân mô tả cấu trúc Chậm đóng BHXH: ChamDongBHXH

Hình C.2. 15. Lược đồ dữ liệu pháp nhân mô tả cấu trúc Lao động: LaoDong

Hình C.2. 16. Lược đồ dữ liệu pháp nhân mô tả cấu trúc Chi tiết chậm đóng BHXH: ChiTietChamDongBHXH
C.2.4. hóm thông tin thuế

Hình C.2. 17. Lược đồ dữ liệu pháp nhân mô tả cấu trúc Đăng ký thuế: DangKyThue

Hình C.2. 18. Lược đồ dữ liệu pháp nhân mô tả cấu trúc Sổ thuế: SoThue

Hình C.2. 19. Lược đồ dữ liệu pháp nhân mô tả cấu trúc Sổ nợ thuế: SoNoThue

Hình C.2. 20. Lược đồ dữ liệu pháp nhân mô tả cấu trúc Cưỡng chế nợ thuế: CuongCheNoThue

Hình C.2. 21. Lược đồ dữ liệu pháp nhân mô tả cấu trúc Tình hình thu nộp thuế xuất nhập khẩu: TinhHinhThuNopThueXNK

Hình C.2. 22. Lược đồ dữ liệu pháp nhân mô tả cấu trúc Thông tin về kim ngạch, thuế theo hàng hóa tờ khai đã hoàn thành thông quan: ThongTinKimNgachThue

Hình C.2. 23. Cấu trúc CoQuanThue

Hình C.2. 24. Cấu trúc LoaiXNK

Hình C.2. 25. Cấu trúc MaHSHangHoa

Hình C.2. 26. Cấu trúc CoQuanHaiQuan

Hình C.2. 27. Cấu trúc SoThueTieuMuc

Hình C.2. 28. Cấu trúc SoNoThueTieuMuc
C.2.5. ông tin vốn và tài sản

Hình C.2. 29. Lược đồ dữ liệu pháp nhân mô tả cấu trúc Tình hình cấp tín dụng: TinhHinhCapTinDungTC
C.2.6. ông tin hoạt động trong các lĩnh vực

Hình C.2. 30. Lược đồ dữ liệu pháp nhân mô tả cấu trúc Cơ sở khám, chữa bệnh: CSKCB

Hình C.2. 31. Lược đồ dữ liệu pháp nhân mô tả cấu trúc Cơ sở giáo dục mầm non, tiểu học, phổ thông: CSGDMamNonTieuHocPT

Hình C.2. 32. Lược đồ dữ liệu pháp nhân mô tả cấu trúc Cơ sở giáo dục đại học: CSGDDaiHoc

Hình C.2. 33. Lược đồ dữ liệu pháp nhân mô tả cấu trúc Cơ sở giáo dục thường xuyên, giáo dục nghề nghiệp-giáo dục thường xuyên và các trung tâm khác: CSGDTXGDNNGDKhac

Hình C.2. 34. Lược đồ dữ liệu pháp nhân mô tả cấu trúc Cơ sở trợ giúp xã hội: CoSoTroGiupXaHoi

Hình C.2. 35. Lược đồ dữ liệu pháp nhân mô tả cấu trúc Doanh nghiệp công nghiệp: DoanhNghiepCongNghiep

Hình C.2. 36. Lược đồ dữ liệu pháp nhân mô tả cấu trúc Công ty cung cấp nước sạch: CongTyCungCapNuocSach

Hình C.2. 37. Lược đồ dữ liệu pháp nhân mô tả cấu trúc Cơ quan báo chí in, báo điện tử, phát thanh, truyền hình: CoQuanBaoChi

Hình C.2. 38. Lược đồ dữ liệu pháp nhân mô tả cấu trúc Đơn vị quảng cáo: DonViQuangCao

Hình C.2. 39. Lược đồ dữ liệu pháp nhân mô tả cấu trúc Thông tin tổ chức tín dụng, chi nhánh ngân hàng nước ngoài: ToChucTinDung

Hình C.2. 40. Cấu trúc Vung
C.2.7. Nhóm thông tin các vấn đề liên quan đến pháp luật

Hình C.2. 41. Lược đồ dữ liệu pháp nhân mô tả cấu trúc Vi phạm hành chính: ViPhamHanhChinhTC

Hình C.2. 42. Lược đồ dữ liệu pháp nhân mô tả cấu trúc Bản án Dân sự/Hành chính/Kinh doanh thương mại/ Lao động của tòa án: BanAnDSHCKDTMLD

Hình C.2. 43. Lược đồ dữ liệu pháp nhân mô tả cấu trúc Bản án/ Quyết định hình sự của Tòa án: BanAnHinhSu
C.2.8. ông tin tình hình đầu tư và thu hút vốn đầu tư

Hình C.2. 44. Lược đồ dữ liệu pháp nhân mô tả cấu trúc Đầu tư ra nước ngoài: DauTuRaNuocNgoai

Hình C.2. 45. Lược đồ dữ liệu pháp nhân mô tả cấu trúc Thu hút vốn đầu tư: ThuHutVonDauTu

Hình C.2. 46. Cấu trúc ThongTinNhaDauTuVietNam

Hình C.2. 47. Cấu trúc ThongTinNhaDauTuNuocNgoai

Hình C.2. 48. Cấu trúc ThongTinDuAnDauTu
C.2.9. ông tin hoạt động nghiên cứu khoa học và phát triển công nghệ

Hình C.2. 49. Lược đồ dữ liệu pháp nhân mô tả cấu trúc Đối tác quốc tế trong hoạt động khoa học công nghệ: DoiTacQuocTeTC

Hình C.2. 50. Lược đồ dữ liệu pháp nhân mô tả cấu trúc Kết quả hoạt động khoa học và công nghệ: KetQuaHoatDongKHCN

Hình C.2. 51. Lược đồ dữ liệu pháp nhân mô tả cấu trúc Tham gia hoạt động nghiên cứu khoa học và phát triển công nghệ: ThamGiaHDNCKHCN

Hình C.2. 52. Lược đồ dữ liệu pháp nhân mô tả cấu trúc Thành viên tổ chức quốc tế trong hoạt động khoa học công nghệ: ThanhVienToChucQuocTe

Hình C.2. 53. Cấu trúc DoiTacQuocTe

Hình C.2. 54. Cấu trúc ThamGiaToChucQuocTe
C.3. Lược đồ dữ liệu Tài Sản
C.3.1. Động sản
a) Phương tiện giao thông



Hình C.3. 1. Lược đồ dữ liệu tài sản mô tả cấu trúc Phương tiện giao thông - Phương tiện giao thông: PhuongTienGiaoThong

Hình C.3. 2. Lược đồ dữ liệu tài sản mô tả cấu trúc Phương tiện giao thông - Xe mô tô, xe gắn máy: XeMoToGanMay

Hình C.3. 3. Lược đồ dữ liệu tài sản mô tả cấu trúc Phương tiện giao thông - Xe ô tô, rơ moóc, sơ mi rơ moóc và xe chở người bốn bánh có gắn động cơ: XeBonBanhGanDongCo

Hình C.3. 4. Lược đồ dữ liệu tài sản mô tả cấu trúc Phương tiện giao thông - Xe máy chuyên dùng: XeMayChuyenDung

Hình C.3. 5. Lược đồ dữ liệu tài sản mô tả cấu trúc Phương tiện giao thông - Đầu máy đường sắt, phương tiện chuyên dùng tự hành: DauMayDuongSatPTTuHanh

Hình C.3. 6. Lược đồ dữ liệu tài sản mô tả cấu trúc Phương tiện giao thông - Toa xe đường sắt, phương tiện chuyên dùng không tự hành: ToaXeDuongSat

Hình C.3. 7. Lược đồ dữ liệu tài sản mô tả cấu trúc Phương tiện giao thông - Toa xe đường sắt đô thị: ToaXeDuongSatDoThi

Hình C.3. 8. Lược đồ dữ liệu tài sản mô tả cấu trúc Phương tiện giao thông - Tàu biển: TauBien

Hình C.3. 9. Lược đồ dữ liệu tài sản mô tả cấu trúc Phương tiện giao thông - Phương tiện thủy nội địa: PTThuyNoiDia

Hình C.3. 10. Lược đồ dữ liệu tài sản mô tả cấu trúc Tàu cá: TauCa
- Quyền sở hữu phương tiện

Hình C.3. 11. Lược đồ dữ liệu tài sản mô tả cấu trúc Quyền sở hữu phương tiện - Quyền sở hữu phương tiện: QuyenSoHuuPT

Hình C.3. 12. Lược đồ dữ liệu tài sản mô tả cấu trúc Quyền sở hữu phương tiện - Thông tin giấy chứng nhận đăng ký phương tiện: GiayChungNhanDKPT
b) Chủ sở hữu phương tiện

Hình C.3. 13. Lược đồ dữ liệu tài sản mô tả cấu trúc Chủ sở hữu phương tiện - Chủ sở hữu phương tiện giao thông vận tải: ChuSoHuuPT

Hình C.3. 14. Lược đồ dữ liệu tài sản mô tả cấu trúc trúc Chủ sở hữu phương tiện - Đồng chủ sở hữu: DongChuSoHuuPT

Hình C.3. 15. Lược đồ dữ liệu tài sản mô tả cấu trúc trúc Chủ sở hữu phương tiện - Vợ chồng là chủ sở hữu: VoChongChuSoHuuPT

Hình C.3. 16. Lược đồ dữ liệu tài sản mô tả cấu trúc Chủ sở hữu phương tiện - Tổ chức là chủ sở hữu phương tiện: ToChucChuSoHuuPT
c) Đăng ký biện pháp bảo đảm bằng Động sản

Hình C.3. 17. Lược đồ dữ liệu tài sản mô tả cấu trúc Đăng ký biện pháp bảo đảm bằng động sản: GiaoDichBaoDam
C.3.2. Tài sản vô hình

Hình C.3. 18. Lược đồ dữ liệu tài sản mô tả cấu trúc Quyền sở hữu tài sản vô hình - Quyền sở hữu công nghiệp: QuyenSoHuuCongNghiep

Hình C.3. 19. Lược đồ dữ liệu tài sản mô tả cấu trúc Quyền sở hữu tài sản vô hình - Quyền đối với giống cây trồng: QuyenVoiGiongCayTrong

Hình C.3. 20. Lược đồ dữ liệu tài sản mô tả cấu trúc Quyền sở hữu tài sản vô hình - Quyền tác giả, quyền liên quan: TacGiaTacQuyen

Hình C.3. 21. Cấu trúc TTChiDanDiaLy
C.3.3. Tài sản khác

Hình C.3. 22. Lược đồ dữ liệu tài sản mô tả cấu trúc Hiện vật di sản - Thông tin sở hữu hiện vật di sản văn hóa: SoHuuHienVatDSVH

Hình C.3. 23. Cấu trúc HoiDongGiamDinh

Hình C.3. 24. Cấu trúc ThanhVienHoiDong
C.4. Lược đồ dữ liệu địa chỉ
C.4.1. ược đồ dữ liệu địa chỉ

Hình C.4.1. Lược đồ dữ liệu địa chỉ: DiaChi và các cấu trúc, kiểu dữ liệu liên quan
C.5. Cấu trúc và kiểu dữ liệu dùng chung
C.5.1. Cấu trúc và kiểu dữ liệu dùng chung

Hình C.5. 1. Cấu trúc ThoiGian

Hình C.5. 2. Cấu trúc ToaAn

Hình C.5. 3. Cấu trúc NganhNgheKD

Hình C.5. 4. Cấu trúc QuyetDinh

Hình C.5. 5. Cấu trúc ThongTinLienHe

Hình C.5. 6. Cấu trúc TieuMuc

Hình C.5. 7. Cấu trúc CoSoKhamChuaBenh

Hình C.5. 8. Cấu trúc CoQuanBHXH
PHỤ LỤC D
(Tham khảo)
LƯỢC ĐỒ CẤU TRÚC THÔNG ĐIỆP
D.1. Lược đồ cấu trúc thông điệp dữ liệu con người
a) Thông tin cơ bản

Hình D.1.1. Lược đồ cấu trúc thông điệp dữ liệu con người - Thông tin cơ bản
b) Thông tin tài sản

Hình D.1.2. Lược đồ cấu trúc thông điệp dữ liệu con người - Thông tin tài sản
c) Thông tin an sinh, xã hội

Hình D.1.3. Lược đồ cấu trúc thông điệp dữ liệu con người - An sinh, xã hội
d) Thông tin thu nhập và thuế

Hình D.1.4. Lược đồ cấu trúc thông điệp dữ liệu con người - Thu nhập và thuế
e) Thông tin năng lực và trình độ

Hình D.1.5. Lược đồ cấu trúc thông điệp dữ liệu con người - Năng lực và trình độ
f) Thông tin giáo dục, nghiên cứu

Hình D.1.6. Lược đồ cấu trúc thông điệp dữ liệu con người - Giáo dục, nghiên cứu
g) Thông tin y tế và sức khỏe

Hình D.1.7. Lược đồ cấu trúc thông điệp dữ liệu con người - Y tế và sức khỏe
h) Thông tin các vấn đề liên quan đến pháp luật

Hình D.1.8. Lược đồ cấu trúc thông điệp dữ liệu con người - Các vấn đề liên quan đến pháp luật

Hình D.1.9. Lược đồ cấu trúc thông điệp dữ liệu con người - Thông tin khác
D.2 Lược đồ cấu trúc thông điệp dữ liệu pháp nhân
a) Thông tin cơ bản về pháp nhân

Hình D.2.1. Lược đồ cấu trúc thông điệp dữ liệu pháp nhân - Thông tin cơ bản
b) Thông tin kinh doanh

Hình D.2.2. Lược đồ cấu trúc thông điệp dữ liệu pháp nhân - Thông tin kinh doanh
c) Thông tin về an sinh xã hội

Hình D.2.3.Lược đồ cấu trúc thông điệp dữ liệu pháp nhân - Thông tin về an sinh xã hội
d) Thông tin về thuế

Hình D.2.4.Lược đồ cấu trúc thông điệp dữ liệu pháp nhân - Thông tin về thuế
e) Vốn và tài sản

Hình D.2.5. Lược đồ cấu trúc thông điệp dữ liệu pháp nhân - Vốn và tài sản
f) Hoạt động trong các lĩnh vực

Hình D.2.6.Lược đồ cấu trúc thông điệp dữ liệu pháp nhân - Hoạt động trong các lĩnh vực
g) Các vấn đề liên quan đến pháp luật

Hình D.2.7.Lược đồ cấu trúc thông điệp dữ liệu pháp nhân - Các vấn đề liên quan đến pháp luật
h) Tình hình đầu tư và thu hút vốn đầu tư

Hình D.2.8. Lược đồ cấu trúc thông điệp dữ liệu pháp nhân - Tình hình đầu tư và thu hút vốn đầu tư
i) Hoạt động nghiên cứu khoa học và phát triển công nghệ

Hình D.2.9.Lược đồ cấu trúc thông điệp dữ liệu pháp nhân - Hoạt động nghiên cứu khoa học và phát triển công nghệ
D.3 Lược đồ cấu trúc thông điệp dữ liệu tài sản

Hình D.3.1. Lược đồ cấu trúc thông điệp dữ liệu tài sản - Động sản

Hình D.3.2. Lược đồ cấu trúc thông điệp dữ liệu tài sản - Tài sản vô hình

Hình D.3.3. Lược đồ cấu trúc thông điệp dữ liệu tài sản - Tài sản khác
D.4. Lược đồ cấu trúc thông điệp dữ liệu địa chỉ

Hình D.4.1. Lược đồ cấu trúc thông điệp dữ liệu địa chỉ
PHỤ LỤC E
(Tham khảo)
Bảng dữ liệu danh mục
E.1. Nhóm dữ liệu về con người
E.1.1. LoaiTrangThai
Bảng E.1.1 - Dữ liệu danh mục trạng thái của công dân
| Mã | Ý nghĩa |
| 0 | Chưa có thông tin |
| 1 | Đang sống |
| 2 | Đã chết |
| 3 | Đã mất tích |
E.1.2. LoaiCuaKhau
Bảng E.1.2 - Dữ liệu danh mục loại cửa khẩu
| Mã | Ý nghĩa |
| 1 | Cửa khẩu hàng không |
| 2 | Cửa khẩu đường bộ |
| 3 | Cửa khẩu đường biển |
E.1.3. TrangThaiECCCD
Bảng E.1.3 - Dữ liệu danh mục trạng thái căn cước điện tử
| Mã | Ý nghĩa |
| 1 | Mở khóa căn cước điện tử |
| 0 | Khóa căn cước điện tử |
E.1.4. LoaiThayDoiQuocTich
Bảng E.1.4 - Dữ liệu danh mục loại thay đổi quốc tịch
| Mã | Ý nghĩa |
| 0 | Nhập quốc tịch |
| 1 | Thôi quốc tịch |
| 2 | Trở lại quốc tịch Việt Nam |
| 3 | Bị tước quốc tịch |
E.1.5. LoaiHoChieu
Bảng E.1.5 - Dữ liệu danh mục loại hộ chiếu
| Mã | Ý nghĩa |
| 1 | Hộ chiếu ngoại giao |
| 2 | Hộ chiếu công vụ |
| 3 | Hộ chiếu phổ thông |
E.1.6. KyHieuThiThuc
Bảng E.1.6 - Dữ liệu danh mục ký hiệu thị thực
| Mã | Ý nghĩa |
| x..x | Các ký hiệu thị thực được quy định tại Điều 8 Luật Nhập cảnh, xuất cảnh, quá cảnh, cư trú của người nước ngoài tại Việt Nam năm 2014; được sửa đổi, bổ sung năm 2019, 2023. |
E.1.7 LoaiXuatNhapCanh
Bảng E.1.7 - Dữ liệu danh mục loại xuất nhập cảnh
| Mã | Ý nghĩa |
| X | Xuất cảnh |
| N | Nhập cảnh |
| K | Bị tạm hoãn xuất cảnh |
| T | Chưa cho nhập cảnh |
| A | Làm thủ tục xuất cảnh rồi nhưng không xuất cảnh nữa |
| R | Làm thủ tục nhập cảnh rồi nhưng không nhập cảnh nữa |
E.1.8. LoaiQDHN
Bảng E.1.8 - Dữ liệu danh mục quyết định hôn nhân
| Mã | Ý nghĩa |
| 1 | Ly hôn |
| 2 | Hủy đăng ký kết hôn |
E.1.9. NguyenNhanTuVong
Bảng E.1.9 - Dữ liệu danh mục nguyên nhân tử vong
| Mã | Ý nghĩa |
| 0000 | Chưa xác định |
| xxxx | Mã nguyên nhân tử vong theo Quyết định số 1921/QĐ-BYT ngày 12/7/2022 của Bộ trưởng Bộ Y tế và các văn bản bổ sung, thay thế (nếu có). |
E.1.10. HuongCSTCXH
Căn cứ: Quyết định số 745/QĐ-LĐTBXH ngày 11 tháng 6 năm 2024 của Bộ trưởng Bộ Lao động - Thương binh và Xã hội.
Bảng E.1.10 - Dữ liệu danh mục hưởng chính sách trợ cấp xã hội, hỗ trợ kinh phí chăm sóc nuôi dưỡng hàng tháng
| Mã | Ý nghĩa |
| x..x | Danh mục hưởng chính sách trợ cấp xã hội, hỗ trợ kinh phí chăm sóc nuôi dưỡng hàng tháng xác định theo Quyết định số 745/QĐ-LĐTBXH ngày 11 tháng 6 năm 2024 của Bộ trưởng Bộ Lao động - Thương binh và Xã hội. |
E.1.11. TrangThaiHuongTCXH
Căn cứ: Quyết định số 745/QĐ-LĐTBXH ngày 11 tháng 6 năm 2024 của Bộ trưởng Bộ Lao động - Thương binh và Xã hội.
Bảng E.1.11 - Dữ liệu danh mục trạng thái hưởng chính sách trợ cấp xã hội, hỗ trợ kinh phí chăm sóc nuôi dưỡng hàng tháng
| Mã | Ý nghĩa |
| 1 | Đang hưởng |
| 2 | Tạm dừng |
| 3 | Thôi hưởng (chuyển đi) |
| 4 | Thôi hưởng (cắt chết) |
| 5 | Thôi hưởng (khác) |
E.1.12. HinhThucQLBTXH
Căn cứ: Quyết định số 745/QĐ-LĐTBXH ngày 11 tháng 6 năm 2024 của Bộ trưởng Bộ Lao động - Thương binh và Xã hội.
Bảng E.1.12 - Dữ liệu danh mục hình thức quản lý đối tượng bảo trợ xã hội
| Mã | Ý nghĩa |
| 1 | Tại cộng đồng |
| 2 | Tại cơ sở trợ giúp xã hội |
| 3 | Không xác định |
E.1.13. KhaNangTuPhucVu
Căn cứ: Quyết định số 745/QĐ-LĐTBXH ngày 11 tháng 6 năm 2024 của Bộ trưởng Bộ Lao động - Thương binh và Xã hội.
Bảng E.1.13 - Dữ liệu danh mục khả năng tự phục vụ
| Mã | Ý nghĩa |
| 1 | Thực hiện được |
| 2 | Thực hiện được nhưng cần sự trợ giúp |
| 3 | Không thực hiện được |
E.114. DangTat
Căn cứ: Quyết định số 745/QĐ-LĐTBXH ngày 11 tháng 6 năm 2024 của Bộ trưởng Bộ Lao động - Thương binh và Xã hội.
Bảng E.1.14 - Dữ liệu danh mục dạng tật
| Mã | Ý nghĩa |
| 1 | Khuyết tật vận động |
| 2 | Khuyết tật nghe, nói |
| 3 | Khuyết tật nhìn |
| 4 | Khuyết tật thần kinh, tâm thần |
| 5 | Khuyết tật trí tuệ |
| 6 | Khuyết tật khác |
E.1.15. MucDoKT
Căn cứ: Quyết định số 745/QĐ-LĐTBXH ngày 11 tháng 6 năm 2024 của Bộ trưởng Bộ Lao động - Thương binh và Xã hội.
Bảng E.1.15 - Dữ liệu danh mục mức độ khuyết tật
| Mã | Ý nghĩa |
| 1 | Người khuyết tật đặc biệt nặng |
| 2 | Người khuyết tật nặng |
| 3 | Người khuyết tật nhẹ |
E.1.16. DMDoiTuongNCC
Căn cứ: Quyết định số 745/QĐ-LĐTBXH ngày 11 tháng 6 năm 2024 của Bộ trưởng Bộ Lao động - Thương binh và Xã hội.
Bảng E.1.16 - Dữ liệu danh mục đối tượng người có công
| Mã | Ý nghĩa |
| 1 | Người hoạt động cách mạng trước ngày 01 tháng 01 năm 1945 |
| 2 | Người hoạt động cách mạng từ ngày 01 tháng 01 năm 1945 đến ngày khởi nghĩa tháng Tám năm 1945 |
E.1.17. LoaiKhenTang
Căn cứ: Quyết định số 1371/QĐ/LĐTBXH ngày 03 tháng 12 năm 2021 của Bộ trưởng Bộ Lao động - Thương binh và Xã hội.
Bảng E.1.17 - Danh mục khen tặng đối với người có công giúp đỡ cách mạng
| Mã | Ý nghĩa |
| 1 | Kỷ niệm chương “Tổ quốc ghi công” |
| 2 | Bằng “Có công với cách mạng” |
| 3 | Bằng “Có công với nước” |
| 4 | Huân chương kháng chiến |
E.1.18. DMTruongHopHySinh
Căn cứ: Quyết định số 745/QĐ-LĐTBXH ngày 11 tháng 6 năm 2024 của Bộ trưởng Bộ Lao động - Thương binh và Xã hội.
Bảng E.1.18 - Dữ liệu danh mục trường hợp hy sinh
| Mã | Ý nghĩa |
| 1 | Chiến đấu bảo vệ độc lập, chủ quyền, toàn vẹn lãnh thổ, an ninh quốc gia; |
| 2 | Trực tiếp phục vụ chiến đấu trong khi địch bắn phá: Tải đạn, cứu thương, tải thương, đảm bảo thông tin liên lạc, cứu chữa kho hàng, bảo vệ hàng hóa và các trường hợp đảm bảo chiến đấu; |
E.1.19. DMThanNhanNCC
Căn cứ: Quyết định số 745/QĐ-LĐTBXH ngày 11 tháng 6 năm 2024 của Bộ trưởng Bộ Lao động - Thương binh và Xã hội.
Bảng E.1.19 - Dữ liệu danh mục thân nhân người có công
| Mã | Ý nghĩa |
| 1 | Cha đẻ/Mẹ đẻ |
| 2 | Vợ hoặc chồng |
| 3 | Con |
| 4 | Người có công nuôi dưỡng khi liệt sĩ còn nhỏ |
E.1.20. DCCH
Căn cứ: Quyết định số 1371/QĐ/LĐTBXH ngày 03 tháng 12 năm 2021 của Bộ trưởng Bộ Lao động - Thương binh và Xã hội.
Bảng E.1.20 - Dữ liệu danh mục dụng cụ chỉnh hình
| Mã | Ý nghĩa |
| 1 | Tay giả |
| 2 | Máng nhựa tay |
| 3 | Chân giả |
| 4 | Máng nhựa chân |
| 5 | Một đôi giày hoặc một đôi dép chỉnh hình |
| 6 | Nẹp đùi, nẹp cẳng chân |
| 7 | Áo chỉnh hình |
| 8 | Xe lăn hoặc xe lắc hoặc phương tiện thay thế bằng mức tiền cấp mua xe lăn hoặc xe lắc |
| 9 | Nạng |
| 10 | Máy trợ thính theo chỉ định của bệnh viện cấp tỉnh trở lên |
| 11 | Lắp mắt giả theo chỉ định của bệnh viện cấp tỉnh trở lên. Tiền lắp mắt giả thanh toán theo chứng từ của bệnh viện cấp tỉnh trở lên |
| 12 | Làm răng giả đối với thương binh theo số răng bị mất ghi tại hồ sơ thương binh và chỉ định của bệnh viện cấp tỉnh trở lên lắp hàm giả đối với thương binh hỏng hàm do thương tật căn cứ theo hồ sơ thương binh và chỉ định của bệnh viện cấp tỉnh trở lên |
| 13 | Mua các đồ dùng phục vụ sinh hoạt đối với thương binh, bệnh binh bị liệt nửa người hoặc liệt hoàn toàn hoặc bị tâm thần thể kích động |
E.1.21. DMDTDieuDuong
Căn cứ: Quyết định số 1371/QĐ/LĐTBXH ngày 03 tháng 12 năm 2021 của Bộ trưởng Bộ Lao động - Thương binh và Xã hội
Bảng E.1.21 - Dữ liệu danh mục đối tượng được điều dưỡng phục hồi sức khỏe
| Mã | Ý nghĩa |
| 1 | Đối tượng được điều dưỡng phục hồi sức khỏe 01 năm 01 lần |
| 2 | Đối tượng được điều dưỡng phục hồi sức khỏe 02 năm 01 lần |
E.1.22. TreEmNguyCoRoiVaoHCDB
Căn cứ: Quyết định số 745/QĐ-LĐTBXH ngày 11 tháng 6 năm 2024 của Bộ trưởng Bộ Lao động - Thương binh và Xã hội.
Bảng E.1.22 - Dữ liệu danh mục trẻ em có nguy cơ rơi vào hoàn cảnh đặc biệt
| Mã | Ý nghĩa |
| x | Danh mục trẻ em có nguy cơ rơi vào hoàn cảnh đặc biệt |
E.1.23. TreEmHCDBKhac
Căn cứ: Quyết định số 745/QĐ-LĐTBXH ngày 11 tháng 6 năm 2024 của Bộ trưởng Bộ Lao động - Thương binh và Xã hội.
Bảng E.1.23- Dữ liệu danh mục trẻ em có hoàn cảnh đặc biệt khác
| Mã | Ý nghĩa |
| 1 | Trẻ em bị bắt cóc, chiếm đoạt, đánh tráo |
| 2 | Trẻ em bị tai nạn thương tích |
E.1.24. QuanHeNCS
Căn cứ: Quyết định số 1371/QĐ/LĐTBXH ngày 3/12/2021 của Bộ trưởng Bộ Lao động Thương binh và Xã hội.
Bảng E.1.24- Dữ liệu danh mục người chăm sóc, nuôi dưỡng trẻ em
| Mã | Ý nghĩa |
| 1 | Bố |
| 2 | Mẹ |
| 3 | Người nuôi dưỡng |
E.1.25. NhomTEHCDB
Căn cứ: Quyết định số 745/QĐ-LĐTBXH ngày 11 tháng 6 năm 2024 của Bộ trưởng Bộ Lao động - Thương binh và Xã hội.
Bảng E.1.25- Dữ liệu danh mục nhóm trẻ em có hoàn cảnh đặc biệt
| Mã | Ý nghĩa |
| 1 | Trẻ em mồ côi cả cha và mẹ |
| 2 | Loại trẻ em bị bỏ rơi |
| 3 | Loại trẻ em không nơi nương tựa |
| 4 | Trẻ em khuyết tật |
| 5 | Loại trẻ em bị nhiễm HIV/AIDS |
| 6 | Loại trẻ em nghiện ma túy |
| 7 | Trẻ em phải bỏ học kiếm sống chưa hoàn thành phổ cập giáo dục trung học cơ sở |
| 8 | Trẻ em bị tổn hại nghiêm trọng về thể chất và tinh thần do bị bạo lực |
| 9 | Loại trẻ em vi phạm pháp luật |
| 10 | Loại trẻ em bị bóc lột |
| 11 | Loại trẻ em bị xâm hại tình dục |
| 12 | Loại trẻ em bị mua bán |
| 13 | Trẻ em mắc bệnh hiểm nghèo hoặc bệnh phải điều trị dài ngày thuộc hộ nghèo hoặc hộ cận nghèo |
| 14 | Loại Trẻ em di cư, trẻ em lánh nạn, tị nạn chưa xác định được cha mẹ hoặc không có người chăm sóc |
E.1.26. HinhThucTroGiupTE
Căn cứ: Quyết định số 745/QĐ-LĐTBXH ngày 11 tháng 6 năm 2024 của Bộ trưởng Bộ Lao động - Thương binh và Xã hội.
Bảng E.1.26- Dữ liệu danh mục hình thức trợ giúp trẻ em
| Mã | Ý nghĩa |
| 1 | Trợ giúp y tế cho trẻ em có HCĐBKK |
| 2 | Trợ giúp giáo dục đào tạo và giáo dục nghề nghiệp cho trẻ em có HCĐBKK |
| 3 | Trợ giúp pháp lý, hỗ trợ tư vấn cho trẻ em có HCĐBKK |
| 4 | Trợ giúp đột xuất |
| 5 | Trợ giúp thường xuyên tại cộng đồng |
E.1.27. LoaiHDLD
Căn cứ: Quyết định số 745/QĐ-LĐTBXH ngày 11 tháng 6 năm 2024 của Bộ trưởng Bộ Lao động - Thương binh và Xã hội.
Bảng E.1.27 - Dữ liệu danh mục loại hợp đồng lao động
| Mã | Ý nghĩa |
| 1 | Hợp đồng lao động không xác định thời hạn |
| 2 | Hợp đồng lao động xác định thời hạn |
E.1.28. LoaiTNLD
Căn cứ: Quyết định số 745/QĐ-LĐTBXH ngày 11 tháng 6 năm 2024 của Bộ trưởng Bộ Lao động - Thương binh và Xã hội.
Bảng E.1.28 - Dữ liệu danh mục loại tai nạn lao động
| Mã | Ý nghĩa |
| 1 | Đầu, mặt, cổ |
| 2 | Ngực, bụng |
| 3 | Phần chi trên |
| 4 | Phần chi dưới |
| 5 | Bỏng |
| 6 | Nhiễm độc các chất sau ở mức độ nặng |
E.1.29. NguyenNhanTNLD
Căn cứ: Quyết định số 745/QĐ-LĐTBXH ngày 11 tháng 6 năm 2024 của Bộ trưởng Bộ Lao động - Thương binh và Xã hội.
Bảng E.1.29 - Dữ liệu danh mục nguyên nhân tai nạn lao động
| Mã | Ý nghĩa |
| x | Danh mục nguyên nhân tai nạn lao động theo Quyết định số 745/QĐ-LĐTBXH ngày 11 tháng 6 năm 2024 của Bộ trưởng Bộ Lao động - Thương binh và Xã hội |
E.1.30. BacTho
Căn cứ: Quyết định số 745/QĐ-LĐTBXH ngày 11 tháng 6 năm 2024 của Bộ trưởng Bộ Lao động - Thương binh và Xã hội.
Bảng E.1.30 - Dữ liệu danh mục bậc thợ
| Mã | Ý nghĩa |
| 1 | Bậc 1 |
| 2 | Bậc 2 |
| 3 | Bậc 3 |
| 4 | Bậc 4 |
| 5 | Bậc 5 |
E.1.31. MucDoThuongTatTNLD
Căn cứ: Quyết định số 745/QĐ-LĐTBXH ngày 11 tháng 6 năm 2024 của Bộ trưởng Bộ Lao động - Thương binh và Xã hội.
Bảng E.1.31 - Dữ liệu danh mục mức độ thương tật tai nạn lao động
| Mã | Ý nghĩa |
| x | Danh mục mức độ thương tật tai nạn lao động theo Quyết định số 745/QĐ-LĐTBXH ngày 11 tháng 6 năm 2024 của Bộ trưởng Bộ Lao động - Thương binh và Xã hội |
E.1.32. HinhThucHuongCDTNLD
Căn cứ: Quyết định số 745/QĐ-LĐTBXH ngày 11 tháng 6 năm 2024 của Bộ trưởng Bộ Lao động - Thương binh và Xã hội.
Bảng E.1.32 - Dữ liệu danh mục hình thức hưởng chế độ tai nạn lao động
| Mã | Ý nghĩa |
| 1 | Một lần |
| 2 | Hàng tháng |
E.1.33. ViTriCVLDNN
Căn cứ: Quyết định số 745/QĐ-LĐTBXH ngày 11 tháng 6 năm 2024 của Bộ trưởng Bộ Lao động - Thương binh và Xã hội.
Bảng E.1.33 - Dữ liệu danh mục vị trí việc làm của người nước ngoài
| Mã | Ý nghĩa |
| 1 | Giám đốc điều hành |
| 2 | Nhà quản lý |
| 3 | Chuyên gia |
| 4 | Lao động kỹ thuật |
| 5 | Khác |
E.1.34. HinhThucLVLDNN
Căn cứ: Quyết định số 745/QĐ-LĐTBXH ngày 11 tháng 6 năm 2024 của Bộ trưởng Bộ Lao động - Thương binh và Xã hội.
Bảng E.1.34 - Dữ liệu danh mục hình thức làm việc của người nước ngoài
| Mã | Ý nghĩa |
| 1 | Thực hiện hợp đồng lao động |
| 2 | Di chuyển trong nội bộ doanh nghiệp |
E.1.35. SoLDTBXH
Bảng E.1.35 - Dữ liệu danh mục sở lao động thương binh xã hội
| Mã | Ý nghĩa |
| 1 | Sở Lao động Thương Binh và xã hội An Giang |
| 2 | Sở Lao động Thương Binh và xã hội Bà Rịa - Vạng Tàu |
| 3 | Sở Lao động Thương Binh và xã hội Bắc Giang |
| 4 | Sở Lao động Thương Binh và xã hội Bắc Kạn |
| 5 | Sở Lao động Thương Binh và xã hội Bạc Liêu |
| 6 | Sở Lao động Thương Binh và xã hội Bắc Ninh |
| 7 | Sở Lao động Thương Binh và xã hội Bến Tre |
| 8 | Sở Lao động Thương Binh và xã hội Bình Định |
| 9 | Sở Lao động Thương Binh và xã hội Bình Dương |
| 10 | Sở Lao động Thương Binh và xã hội Bình Phước |
| 11 | Sở Lao động Thương Binh và xã hội Bình Thuận |
| 12 | Sở Lao động Thương Binh và xã hội Cà Mau |
| 13 | Sở Lao động Thương Binh và xã hội Cần Thơ |
| 14 | Sở Lao động Thương Binh và xã hội Cao Bằng |
| 15 | Sở Lao động Thương Binh và xã hội Đà Nẵng |
| 16 | Sở Lao động Thương Binh và xã hội Đắk Lắk |
| 17 | Sở Lao động Thương Binh và xã hội Đắk Nông |
| 18 | Sở Lao động Thương Binh và xã hội Điện Biên |
| 19 | Sở Lao động Thương Binh và xã hội Đồng Nai |
| 20 | Sở Lao động Thương Binh và xã hội Đồng Tháp |
| 21 | Sở Lao động Thương Binh và xã hội Gia Lai |
| 22 | Sở Lao động Thương Binh và xã hội Hà Giang |
| 23 | Sở Lao động Thương Binh và xã hội Hà Nam |
| 24 | Sở Lao động Thương Binh và xã hội Hà Nội |
| 25 | Sở Lao động Thương Binh và xã hội Hà Tĩnh |
| 26 | Sở Lao động Thương Binh và xã hội Hải Dương |
| 27 | Sở Lao động Thương Binh và xã hội Hải Phòng |
| 28 | Sở Lao động Thương Binh và xã hội Hậu Giang |
| 29 | Sở Lao động Thương Binh và xã hội Hòa Bình |
| 30 | Sở Lao động Thương Binh và xã hội Hưng Yên |
| 31 | Sở Lao động Thương Binh và xã hội Khánh Hòa |
| 32 | Sở Lao động Thương Binh và xã hội Kiên Giang |
| 33 | Sở Lao động Thương Binh và xã hội Kon Tum |
| 34 | Sở Lao động Thương Binh và xã hội Lai Châu |
| 35 | Sở Lao động Thương Binh và xã hội Lâm Đồng |
| 36 | Sở Lao động Thương Binh và xã hội Lạng Sơn |
| 37 | Sở Lao động Thương Binh và xã hội Lào Cai |
| 38 | Sở Lao động Thương Binh và xã hội Long An |
| 39 | Sở Lao động Thương Binh và xã hội Nam Định |
| 40 | Sở Lao động Thương Binh và xã hội Nghệ An |
| 41 | Sở Lao động Thương Binh và xã hội Ninh Bình |
| 42 | Sở Lao động Thương Binh và xã hội Ninh Thuận |
| 43 | Sở Lao động Thương Binh và xã hội Phú Thọ |
| 44 | Sở Lao động Thương Binh và xã hội Phú Yên |
| 45 | Sở Lao động Thương Binh và xã hội Quảng Bình |
| 46 | Sở Lao động Thương Binh và xã hội Quảng Nam |
| 47 | Sở Lao động Thương Binh và xã hội Quảng Ngãi |
| 48 | Sở Lao động Thương Binh và xã hội Quảng Ninh |
| 49 | Sở Lao động Thương Binh và xã hội Quảng Trị |
| 50 | Sở Lao động Thương Binh và xã hội Sóc Trăng |
| 51 | Sở Lao động Thương Binh và xã hội Sơn La |
| 52 | Sở Lao động Thương Binh và xã hội Tây Ninh |
| 53 | Sở Lao động Thương Binh và xã hội Thái Bình |
| 54 | Sở Lao động Thương Binh và xã hội Thái Nguyên |
| 55 | Sở Lao động Thương Binh và xã hội Thanh Hóa |
| 56 | Sở Lao động Thương Binh và xã hội Thừa Thiên Huế |
| 57 | Sở Lao động Thương Binh và xã hội Tiền Giang |
| 58 | Sở Lao động Thương Binh và xã hội Thành phố Hồ Chí Minh |
| 59 | Sở Lao động Thương Binh và xã hội Trà Vinh |
| 60 | Sở Lao động Thương Binh và xã hội Tuyên Quang |
| 61 | Sở Lao động Thương Binh và xã hội Vĩnh Long |
| 62 | Sở Lao động Thương Binh và xã hội Vĩnh Phúc |
| 63 | Sở Lao động Thương Binh và xã hội Yên Bái |
E.1.36. TTCapGPLD
Căn cứ: Quyết định số 745/QĐ-LĐTBXH ngày 11 tháng 6 năm 2024 của Bộ trưởng Bộ Lao động - Thương binh và Xã hội.
Bảng E.1.36 - Dữ liệu danh mục tình trạng cấp giấy phép lao động
| Mã | Ý nghĩa |
| 1 | Không thuộc diện cấp giấy phép |
| 2 | Được cấp phép làm việc tại Việt Nam |
E.1.37. ThoiGianTN
Căn cứ: Mẫu số 01 - Thông tin về cung lao động của Thông tư số 11/2022/TT- BLĐTBXH ngày 30 tháng 6 năm 2022 của Bộ trưởng Bộ Lao động - Thương binh và Xã hội.
Bảng E.1.37 - Dữ liệu danh mục thời gian thất nghiệp
| Mã | Ý nghĩa |
| 1 | Dưới 3 tháng |
| 2 | Từ 3 tháng đến 1 năm |
| 3 | Trên 1 năm |
E.1.38. ViTheVL
Căn cứ: Mẫu số 01 - Thông tin về cung lao động của Thông tư số 01/2022/TT- BLĐTBXH ngày 25 tháng 01 năm 2022 của Bộ trưởng Bộ Lao động - Thương binh và Xã hội.
Bảng E.1.38 - Dữ liệu danh mục vị thế việc làm
| Mã | Ý nghĩa |
| 1 | Chủ cơ sở sản xuất kinh doanh |
| 2 | Tự làm |
| 3 | Lao động gia đình |
| 4 | Làm công ăn lương |
E.1.39. ChucVu
Căn cứ: Nghị định số 204/2004/NĐ-CP ngày 14 tháng 12 năm 2004 của Chính phủ.
Bảng E.1.39 - Dữ liệu danh mục chức vụ
| Mã | Ý nghĩa |
| 000 | Chưa xác định |
| 001 | Phó Thủ tướng |
| 002 | Bộ trưởng |
| 003 | Thứ trưởng, Phó Thủ trưởng cơ quan ngang Bộ |
| 004 | Vụ trưởng và tương đương, Chánh Văn phòng Bộ, cơ quan ngang Bộ |
| 005 | Phó Vụ trưởng và tương đương, Phó chánh Văn phòng Bộ, cơ quan ngang Bộ |
| 006 | Trưởng phòng thuộc Vụ và các tổ chức tương đương |
| 007 | Phó Trưởng phòng thuộc Vụ và các tổ chức tương đương |
| 008 | Thủ trưởng cơ quan thuộc Chính phủ |
| 009 | Phó Thủ trưởng cơ quan thuộc Chính phủ |
| 010 | Trưởng ban (hoặc Vụ trưởng) và tương đương cơ quan thuộc Chính phủ |
| 011 | Phó Trưởng ban (hoặc Phó Vụ trưởng) và tương đương cơ quan thuộc Chính phủ |
| 012 | Trưởng phòng thuộc Ban (hoặc thuộc Vụ) trong cơ quan thuộc Chính phủ |
| 013 | Phó Trưởng phòng thuộc Ban (hoặc thuộc Vụ) trong cơ quan thuộc Chính phủ |
| 014 | Tổng Cục trưởng thuộc Bộ |
| 015 | Phó Tổng cục trưởng thuộc Bộ |
| 016 | Trưởng Ban (hoặc Vụ trưởng) và tương đương thuộc Tổng cục thuộc Bộ |
| 017 | Phó trưởng Ban (hoặc Phó Vụ trưởng) và tương đương thuộc Tổng cục thuộc Bộ |
| 018 | Trưởng phòng thuộc Ban (hoặc thuộc Vụ) trong Tổng cục thuộc Bộ |
| 019 | Phó Trưởng phòng thuộc Ban (hoặc thuộc Vụ) trong Tổng cục thuộc Bộ |
| 020 | Cục trưởng thuộc Bộ |
| 021 | Phó Cục trưởng thuộc Bộ |
| 022 | Trưởng ban (hoặc Trưởng phòng) và tương đương thuộc Cục thuộc Bộ |
| 023 | Phó trưởng ban (hoặc Phó trưởng phòng) và tương đương thuộc Cục thuộc Bộ |
| 024 | Trưởng phòng thuộc Ban trong Cục thuộc Bộ (nếu có) |
| 025 | Phó Trưởng phòng thuộc Ban trong Cục thuộc Bộ (nếu có) |
| 026 | Cục trưởng thuộc Tổng cục |
| 027 | Phó Cục trưởng thuộc Tổng cục |
| 028 | Trưởng ban (hoặc Trưởng phòng) thuộc Cục thuộc Tổng cục |
| 029 | Phó Trưởng ban (hoặc Phó trưởng phòng) thuộc Cục thuộc Tổng cục |
| 030 | Trưởng ban Hạng I |
| 031 | Trưởng ban Hạng II |
| 032 | Phó Trưởng ban Hạng I |
| 033 | Phó Trưởng ban Hạng II |
| 034 | Trưởng phòng và tương đương Hạng I |
| 035 | Trưởng phòng và tương đương Hạng II |
| 036 | Phó Trưởng phòng và tương đương Hạng I |
| 037 | Phó Trưởng phòng và tương đương Hạng II |
| 038 | Chủ tịch Ủy ban nhân dân thuộc đô thị loại đặc biệt, Thành phố Hà Nội, Thành phố Hồ Chí Minh |
| 039 | Chủ tịch Ủy ban nhân dân thuộc đô thị loại I, các tỉnh và thành phố trực thuộc Trung ương còn lại |
| 040 | Phó Chủ tịch Ủy ban nhân dân thuộc đô thị loại đặc biệt, Thành phố Hà Nội, Thành phố Hồ Chí Minh |
| 041 | Phó Chủ tịch Ủy ban nhân dân thuộc Đô thị loại I, các tỉnh và thành phố trực thuộc Trung ương còn lại |
| 042 | Chánh văn phòng Ủy ban nhân dân, Giám đốc Sở và tương đương thuộc đô thị loại đặc biệt, Thành phố Hà Nội, Thành phố Hồ Chí Minh |
| 043 | Chánh văn phòng Ủy ban nhân dân, Giám đốc Sở và tương đương thuộc đô thị loại I, các tỉnh và thành phố trực thuộc Trung ương còn lại |
| 044 | Phó Chánh văn phòng Ủy ban nhân dân, Phó Giám đốc Sở và tương đương thuộc đô thị loại đặc biệt, Thành phố Hà Nội, Thành phố Hồ Chí Minh |
| 045 | Phó Chánh văn phòng Ủy ban nhân dân, Phó Giám đốc Sở và tương đương thuộc đô thị loại I, các tỉnh và thành phố trực thuộc Trung ương còn lại |
| 046 | Trưởng phòng Sở và tương đương thuộc đô thị loại đặc biệt, Thành phố Hà Nội, Thành phố Hồ Chí Minh |
| 047 | Trưởng phòng Sở và tương đương thuộc đô thị loại I, các tỉnh và thành phố trực thuộc Trung ương còn lại |
| 048 | Phó Trưởng phòng Sở và tương đương thuộc đô thị loại đặc biệt, Thành phố Hà Nội, Thành phố Hồ Chí Minh |
| 049 | Phó Trưởng phòng Sở và tương đương thuộc đô thị loại I, các tỉnh và thành phố trực thuộc Trung ương còn lại |
| 050 | Chi cục trưởng thuộc Sở thuộc đô thị loại đặc biệt, Thành phố Hà Nội và Thành phố Hồ Chí Minh |
| 051 | Chi cục trưởng thuộc Sở thuộc đô thị loại I, các tỉnh và thành phố trực thuộc Trung ương còn lại |
| 052 | Phó Chi cục trưởng thuộc Sở thuộc đô thị loại đặc biệt, Thành phố Hà Nội và Thành phố Hồ Chí Minh |
| 053 | Phó Chi cục trưởng thuộc Sở thuộc đô thị loại I, các tỉnh và thành phố trực thuộc Trung ương còn lại |
| 054 | Trưởng phòng Chi cục và tương đương thuộc đô thị loại đặc biệt, Thành phố Hà Nội và Thành phố Hồ Chí Minh |
| 055 | Trưởng phòng Chi cục và tương đương thuộc đô thị loại I, các tỉnh và thành phố trực thuộc Trung ương còn lại |
| 056 | Phó Trưởng phòng Chi cục và tương đương thuộc đô thị loại đặc biệt, Thành phố Hà Nội và Thành phố Hồ Chí Minh |
| 057 | Phó Trưởng phòng Chi cục và tương đương thuộc đô thị loại I, các tỉnh và thành phố trực thuộc Trung ương còn lại |
| 058 | Chủ tịch Ủy ban nhân dân Thành phố thuộc tỉnh là đô thị loại II |
| 059 | Chủ tịch Ủy ban nhân dân Thành phố thuộc tỉnh là đô thị loại III, quận thuộc Hà Nội, quận thuộc TP Hồ Chí Minh |
| 060 | Chủ tịch Ủy ban nhân dân Huyện, thị xã và các quận còn lại |
| 061 | Phó Chủ tịch Ủy ban nhân dân Thành phố thuộc tỉnh là đô thị loại II |
| 062 | Phó Chủ tịch Ủy ban nhân dân Thành phố thuộc tỉnh là đô thị loại III, quận thuộc Hà Nội, quận thuộc TP Hồ Chí Minh |
| 063 | Phó Chủ tịch Ủy ban nhân dân Huyện, thị xã và các quận còn lại |
| 064 | Chánh văn phòng, Trưởng phòng cơ quan chuyên môn thuộc Ủy ban nhân dân Thành phố thuộc tỉnh là đô thị loại II |
| 065 | Chánh văn phòng, Trưởng phòng cơ quan chuyên môn thuộc Ủy ban nhân dân Thành phố thuộc tỉnh là đô thị loại III, quận thuộc Hà Nội, quận thuộc TP Hồ Chí Minh |
| 066 | Chánh văn phòng, Trưởng phòng cơ quan chuyên môn thuộc Ủy ban nhân dân Huyện, thị xã và các quận còn lại |
| 067 | Phó Chánh văn phòng, Phó trưởng phòng cơ quan chuyên môn thuộc Ủy ban nhân dân Thành phố thuộc tỉnh là đô thị loại II |
| 068 | Phó Chánh văn phòng, Phó trưởng phòng cơ quan chuyên môn thuộc Ủy ban nhân dân Thành phố thuộc tỉnh là đô thị loại III, quận thuộc Hà Nội, quận thuộc TP Hồ Chí Minh |
| 069 | Phó Chánh văn phòng, Phó trưởng phòng cơ quan chuyên môn thuộc Ủy ban nhân dân Huyện, thị xã và các quận còn lại |
| 070 | Thủ trưởng cơ quan thi hành án thuộc đô thị loại đặc biệt, Thành phố Hà Nội và Thành phố Hồ Chí Minh |
| 071 | Thủ trưởng cơ quan thi hành án thuộc đô thị loại I, các tỉnh và thành phố trực thuộc Trung ương còn lại |
| 072 | Phó Thủ trưởng cơ quan thi hành án thuộc đô thị loại đặc biệt, Thành phố Hà Nội và Thành phố Hồ Chí Minh |
| 073 | Phó Thủ trưởng cơ quan thi hành án thuộc đô thị loại I, các tỉnh và thành phố trực thuộc Trung ương còn lại |
| 074 | Thủ trưởng cơ quan thi hành án Thành phố thuộc tỉnh là đô thị loại II |
| 075 | Thủ trưởng cơ quan thi hành án Thành phố thuộc tỉnh là đô thị loại III, quận thuộc Hà Nội và quận thuộc Thành phố Hồ Chí Minh |
| 076 | Thủ trưởng cơ quan thi hành án thuộc huyện, thị xã và các quận còn lại |
| 077 | Phó Thủ trưởng cơ quan thi hành án Thành phố thuộc tỉnh là đô thị loại II |
| 078 | Phó Thủ trưởng cơ quan thi hành án Thành phố thuộc tỉnh là đô thị loại III, quận thuộc Hà Nội và quận thuộc Thành phố Hồ Chí Minh |
| 079 | Phó Thủ trưởng cơ quan thi hành án Huyện, thị xã và các quận còn lại |
| 080 | Chánh thanh tra thuộc Bộ, cơ quan ngang Bộ |
| 081 | Chánh thanh tra cơ quan thuộc Chính phủ, Tổng cục và Cục hạng I thuộc Bộ |
| 082 | Chánh thanh tra Cục hạng II, hạng III thuộc Bộ và Cục thuộc Tổng cục |
| 083 | Phó Chánh thanh tra thuộc Bộ, cơ quan ngang Bộ |
| 084 | Phó Chánh thanh tra cơ quan thuộc Chính phủ, Tổng cục và Cục hạng I thuộc Bộ |
| 085 | Phó chánh thanh tra Cục hạng II, hạng III thuộc Bộ và Cục thuộc Tổng cục |
| 086 | Trưởng phòng thuộc Bộ, cơ quan ngang Bộ |
| 087 | Trưởng phòng cơ quan thuộc Chính phủ, Tổng cục và Cục hạng I thuộc Bộ |
| 088 | Phó Trưởng phòng thuộc Bộ, cơ quan ngang Bộ |
| 089 | Phó Trưởng phòng cơ quan thuộc Chính phủ, Tổng cục và Cục hạng I thuộc Bộ |
| 090 | Chánh thanh tra Đô thị loại đặc biệt, Thành phố Hà Nội, Thành phố Hồ Chí Minh |
| 091 | Chánh thanh tra Đô thị loại I, các tỉnh và thành phố trực thuộc Trung ương còn lại |
| 092 | Phó Chánh thanh tra Đô thị loại đặc biệt, Thành phố Hà Nội, Thành phố Hồ Chí Minh |
| 093 | Phó Chánh thanh tra Đô thị loại I, các tỉnh và thành phố trực thuộc Trung ương còn lại |
| 094 | Trưởng phòng và tương đương Đô thị loại đặc biệt, Thành phố Hà Nội, Thành phố Hồ Chí Minh |
| 095 | Trưởng phòng và tương đương Đô thị loại I, các tỉnh và thành phố trực thuộc Trung ương còn lại |
| 096 | Phó Trưởng phòng và tương đương Đô thị loại đặc biệt, Thành phố Hà Nội, Thành phố Hồ Chí Minh |
| 097 | Phó Trưởng phòng và tương đương Đô thị loại I, các tỉnh và thành phố trực thuộc Trung ương còn lại |
| 098 | Chánh thanh tra Sở thuộc đô thị loại đặc biệt, Thành phố Hà Nội và Thành phố Hồ Chí Minh |
| 099 | Chánh thanh tra Sở thuộc đô thị loại I, các tỉnh và thành phố trực thuộc Trung ương còn lại |
| 100 | Phó chánh thanh tra Sở thuộc đô thị loại đặc biệt, Thành phố Hà Nội và Thành phố Hồ Chí Minh |
| 101 | Phó chánh thanh tra Sở thuộc đô thị loại I, các tỉnh và thành phố trực thuộc Trung ương còn lại |
| 102 | Chánh thanh tra Thành phố thuộc tỉnh là đô thị loại II |
| 103 | Chánh thanh tra Thành phố thuộc tỉnh là đô thị loại III, quận thuộc Hà Nội và quận thuộc Thành phố Hồ Chí Minh |
| 104 | Chánh thanh tra Huyện, thị xã và các quận còn lại |
| 105 | Phó Chánh thanh tra Thành phố thuộc tỉnh là đô thị loại II |
| 106 | Phó Chánh thanh tra Thành phố thuộc tỉnh là đô thị loại III, quận thuộc Hà Nội và quận thuộc Thành phố Hồ Chí Minh |
| 107 | Phó Chánh thanh tra Huyện, thị xã và các quận còn lại |
| 108 | Chủ tịch Viện nghiên cứu khoa học |
| 109 | Phó Chủ tịch Viện nghiên cứu khoa học |
| 110 | Trưởng ban và tương đương thuộc nghiên cứu khoa học |
| 111 | Phó Trưởng ban và tương đương thuộc nghiên cứu khoa học |
| 112 | Trưởng phòng và tương đương thuộc nghiên cứu khoa học |
| 113 | Phó Trưởng phòng và tương đương thuộc nghiên cứu khoa học |
| 114 | Giám đốc |
| 115 | Phó Giám đốc |
| 116 | Hiệu trưởng |
| 117 | Phó hiệu trưởng |
| 118 | Trưởng khoa và tương đương |
| 119 | Phó Trưởng khoa và tương đương |
| 120 | Trưởng ban và tương đương |
| 121 | Phó Trưởng ban và tương đương |
| 122 | Trưởng phòng và tương đương |
| 123 | Phó Trưởng phòng và tương đương |
| 124 | Giám đốc tổ chức sự nghiệp thuộc Cục thuộc Bộ |
| 125 | Phó Giám đốc tổ chức sự nghiệp thuộc Cục thuộc Bộ |
| 126 | Trưởng phòng tổ chức sự nghiệp thuộc Cục thuộc Bộ |
| 127 | Phó Trưởng phòng tổ chức sự nghiệp thuộc Cục thuộc Bộ |
| 128 | Chủ tịch hội và tổ chức phi Chính phủ ở Trung ương hạng I |
| 129 | Phó Chủ tịch hội và tổ chức phi Chính phủ ở Trung ương hạng I |
| 130 | Trưởng ban và tương đương hội và tổ chức phi Chính phủ ở Trung ương hạng I |
| 131 | Phó Trưởng ban và tương đương hội và tổ chức phi Chính phủ ở Trung ương hạng I |
| 132 | Trưởng phòng (thuộc ban ) và tương đương hội và tổ chức phi Chính phủ ở Trung ương hạng I |
| 133 | Phó Trưởng phòng hội và tổ chức phi Chính phủ ở Trung ương hạng I |
| 134 | Chủ tịch hội và tổ chức phi Chính phủ ở Trung ương hạng II |
| 135 | Phó Chủ tịch hội và tổ chức phi Chính phủ ở Trung ương hạng II |
| 136 | Trưởng ban và tương đương hội và tổ chức phi Chính phủ ở Trung ương hạng II |
| 137 | Phó Trưởng ban và tương đương hội và tổ chức phi Chính phủ ở Trung ương hạng II |
| 138 | Chủ tịch hội và các tổ chức phi Chính phủ ở tỉnh, thành phố trực thuộc Trung ương hạng I |
| 139 | Phó Chủ tịch hội và các tổ chức phi Chính phủ ở tỉnh, thành phố trực thuộc Trung ương hạng I |
| 140 | Trưởng ban và tương đương hội và các tổ chức phi Chính phủ ở tỉnh, thành phố trực thuộc Trung ương hạng I |
| 141 | Phó Trưởng ban và tương đương hội và các tổ chức phi Chính phủ ở tỉnh, thành phố trực thuộc Trung ương hạng I |
| 142 | Chủ tịch hội và các tổ chức phi Chính phủ ở tỉnh, thành phố trực thuộc Trung ương hạng II |
| 143 | Phó Chủ tịch hội và các tổ chức phi Chính phủ ở tỉnh, thành phố trực thuộc Trung ương hạng II |
| 144 | Trưởng ban và tương đương hội và các tổ chức phi Chính phủ ở tỉnh, thành phố trực thuộc Trung ương hạng II |
| 145 | Phó Trưởng ban và tương đương hội và các tổ chức phi Chính phủ ở tỉnh, thành phố trực thuộc Trung ương hạng II |
| 146 | Bí thư đảng ủy xã |
| 147 | Phó Bí thư đảng ủy xã |
| 148 | Chủ tịch Hội đồng nhân dân xã |
| 149 | Chủ tịch Ủy ban nhân dân xã |
| 150 | Chủ tịch Ủy ban Mặt trận Tổ quốc xã |
| 151 | Phó Chủ tịch Hội đồng nhân dân xã |
| 152 | Phó Chủ tịch Ủy ban nhân dân xã |
| 153 | Bí thư Đoàn Thanh niên Cộng sản Hồ Chí Minh xã |
| 154 | Chủ tịch Hội Liên hiệp Phụ nữ xã |
| 155 | Chủ tịch Hội Nông dân xã |
| 156 | Chủ tịch Hội Cựu chiến binh xã |
| 157 | Trưởng Công an xã |
| 158 | Chỉ huy trưởng Quân sự xã |
| 159 | Văn phòng - Thống kê |
| 160 | Địa chính - xây dựng - đô thị và môi trường (đối với phường, thị trấn ) hoặc Địa chính - nông nghiệp - xây dựng và môi trường (đối với xã) |
| 161 | Tài chính - Kế toán |
| 162 | Tư pháp - Hộ tịch |
| 163 | Văn hóa - Xã hội |
| 164 | Chủ tịch Hội đồng nhân dân và tương đương thuộc Huyện, Thị xã, thành phố trực thuộc tỉnh |
| 165 | Phó Chủ tịch Hội đồng nhân dân và tương được thuộc Huyện, Thị xã, thành phố trực thuộc tỉnh |
| 166 | Bí thư Huyện ủy, Thị Ủy, Thành ủy và tương đương |
| 167 | Phó Bí thư Huyện ủy, Thị Ủy, Thành ủy và tương đương |
| 168 | Trưởng trạm y tế xã, phường, thị trấn |
| 169 | Phó trưởng trạm y tế xã, phường, thị trấn |
| 170 | Điều dưỡng trưởng khoa |
| 171 | Kỹ thuật viên trưởng khoa |
| 172 | Chủ tịch Hội đồng nhân dân tỉnh, thành phố trực thuộc trung ương |
| 173 | Phó chủ tịch Hội đồng nhân dân tỉnh, thành phố trực thuộc trung ương |
| 174 | Trưởng khoa bệnh viện |
| 175 | Phó Trưởng khoa bệnh viện |
| 176 | Giám đốc bệnh viện |
| 177 | Phó giám đốc bệnh viện |
| 178 | Trưởng ban và tương đương thuộc HĐND tỉnh |
| 179 | Phó trưởng ban và tương đương thuộc HĐND tỉnh |
| 180 | Trưởng ban và tương đương thuộc HĐND Huyện, Thị xã, thành phố trực thuộc tỉnh |
| 181 | Phó trưởng ban và tương đương thuộc HĐND Huyện, Thị xã, thành phố trực thuộc tỉnh |
| KCT | Người hoạt động không chuyên trách ở thôn, tổ dân phố |
| KHAC | Chức vụ khác |
E.1.40. MucDoBNN
Căn cứ: Quyết định số 745/QĐ-LĐTBXH ngày 11 tháng 6 năm 2024 của Bộ trưởng Bộ Lao động - Thương binh và Xã hội.
Bảng E.1.40 - Dữ liệu danh mục mức độ bệnh nghề nghiệp
| Mã | Ý nghĩa |
| 1 | Bảng tỷ lệ tổn thương cơ thể do bệnh Nhiễm độc Benzen nghề nghiệp |
| 2 | Bảng tỷ lệ tổn thương cơ thể do bệnh Nhiễm độc Asen nghề nghiệp |
| 3 | Bảng tỷ lệ tổn thương cơ thể do bệnh Nhiễm độc chì hữu cơ nghề nghiệp |
| 4 | Bảng tỷ lệ tổn thương cơ thể do bệnh Nhiễm độc chì vô cơ nghề nghiệp |
| 5 | Bảng tỷ lệ tổn thương cơ thể do bệnh Nhiễm độc Cacbon monoxit nghề nghiệp |
| 6 | Bảng tỷ lệ tổn thương cơ thể do bệnh Nhiễm độc hóa chất trừ sâu nghề nghiệp |
| 7 | Bảng tỷ lệ tổn thương cơ thể do bệnh Nhiễm độc Mangan và các hợp chất Mangan nghề nghiệp |
| 8 | Bảng tỷ lệ tổn thương cơ thể do bệnh Nhiễm độc Nicotin nghề nghiệp |
| 9 | Bảng tỷ lệ tổn thương cơ thể do bệnh Nhiễm độc Thủy ngân và các hợp chất Thủy ngân nghề nghiệp |
| 10 | Bảng tỷ lệ tổn thương cơ thể do bệnh Nhiễm độc Trinitrotoluen nghề nghiệp |
| 11 | Bảng tỷ lệ tổn thương cơ thể do bệnh Bụi phổi - Amiăng nghề nghiệp |
| 12 | Bảng tỷ lệ tổn thương cơ thể do bệnh Bụi phổi bông nghề nghiệp |
| 13 | Bảng tỷ lệ tổn thương cơ thể do bệnh Bụi phổi Silic nghề nghiệp |
| 14 | Bảng tỷ lệ tổn thương cơ thể do bệnh Điếc do tiếng ồn nghề nghiệp |
| 15 | Bảng tỷ lệ tổn thương cơ thể do bệnh Giảm áp nghề nghiệp |
| 16 | Bảng tỷ lệ tổn thương cơ thể do bệnh Viêm phế quản mạn tính nghề nghiệp |
| 17 | Bảng tỷ lệ tổn thương cơ thể bệnh Hen phế quản nghề nghiệp |
| 18 | Bảng tỷ lệ tổn thương cơ thể do bệnh Lao nghề nghiệp |
| 19 | Bảng tỷ lệ tổn thương cơ thể do bệnh Leptospiro nghề nghiệp |
| 20 | Bảng tỷ lệ tổn thương cơ thể do bệnh Loét da, loét vách ngăn mại, viêm da, chàm tiếp xúc |
| 21 | Bảng tỷ lệ tổn thương cơ thể do bệnh Nốt dầu nghề nghiệp |
| 22 | Bảng tỷ lệ tổn thương cơ thể do bệnh Quang tuyến X và các chất phóng xạ nghề nghiệp |
| 23 | Bảng tỷ lệ tổn thương cơ thể do bệnh Rung chuyển nghề nghiệp |
| 24 | Bảng tỷ lệ tổn thương cơ thể do bệnh Xạm da nghề nghiệp |
| 25 | Bảng tỷ lệ tổn thương cơ thể do bệnh Viêm gan vi rút nghề nghiệp |
| 26 | Bảng tỷ lệ tổn thương cơ thể do bệnh Viêm loét da, viêm móng |
E.1.41. LoaiHinhNoiLamViec
Căn cứ: Quyết định số 745/QĐ-LĐTBXH ngày 11 tháng 6 năm 2024 của Bộ trưởng Bộ Lao động - Thương binh và Xã hội.
Bảng E.1.41 - Dữ liệu danh mục loại hình nơi làm việc
| Mã | Ý nghĩa |
| 1 | Hộ nông, lâm nghiệp, thủy sản; |
| 2 | Cá nhân làm việc tự do; |
| 3 | Cơ sở kinh doanh cá thể; |
| 4 | Hợp tác xã; - Doanh nghiệp; |
| 5 | Khu vực nhà nước; |
| 6 | Đơn vị sự nghiệp ngoài nhà nước; |
| 7 | Khu vực nước ngoài; |
| 8 | Tổ chức đoàn thể khác |
E.1.42. DMHinhThucLVNN
Căn cứ: Quyết định số 745/QĐ-LĐTBXH ngày 11 tháng 6 năm 2024 của Bộ trưởng Bộ Lao động - Thương binh và Xã hội.
Bảng E.1.42 - Dữ liệu danh mục Hình thức người lao động Việt Nam đi làm việc ở nước ngoài theo hợp đồng đặc biệt
| Mã | Ý nghĩa |
| 1 | Hợp đồng đưa người lao động Việt Nam đi làm việc ở nước ngoài ký với đơn vị sự nghiệp để thực hiện thỏa thuận quốc tế. |
| 2 | Hợp đồng hoặc thỏa thuận bằng văn bản về việc đưa người lao động Việt Nam đi làm việc ở nước ngoài ký với doanh nghiệp, tổ chức, cá nhân |
| 3 | Hợp đồng lao động do người lao động Việt Nam trực tiếp giao kết với người sử dụng lao động ở nước ngoài. |
E.1.43. DMHinhThucTraLuong
Căn cứ: Quyết định số 745/QĐ-LĐTBXH ngày 11 tháng 6 năm 2024 của Bộ trưởng Bộ Lao động - Thương binh và Xã hội.
Bảng E.1.43 - Dữ liệu danh mục hình thức trả lương
| Mã | Ý nghĩa |
| 1 | Tiền lương theo thời gian |
| 2 | Tiền lương theo sản phẩm |
| 3 | Tiền lương khoán |
E.1.44. DMHuongCSLVNN
Căn cứ: Quyết định số 745/QĐ-LĐTBXH ngày 11 tháng 6 năm 2024 của Bộ trưởng Bộ Lao động - Thương binh và Xã hội.
Bảng E.1.44 - Dữ liệu danh mục danh mục hưởng chính sách của người lao động Việt Nam đi làm việc ở nước ngoài
| Mã | Ý nghĩa |
| 1 | Người dân tộc thiểu số |
| 2 | Người thuộc hộ nghèo, hộ cận nghèo theo quy định của pháp luật |
| 3 | Thân nhân của người có công với cách mạng |
| 4 | Người thuộc hộ bị thu hồi đất nông nghiệp |
E.1.45. DMTinhTrangLDNN
Căn cứ: Quyết định số 745/QĐ-LĐTBXH ngày 11 tháng 6 năm 2024 của Bộ trưởng Bộ Lao động - Thương binh và Xã hội.
Bảng E.1.45 - Dữ liệu danh mục tình trạng lao động ở nước ngoài.
| Mã | Ý nghĩa |
| 1 | Đang làm việc theo hợp đồng |
| 2 | Chết, mất tích |
| 3 | Về nước trước hạn |
| 4 | Tự ý ở lại trái pháp luật |
| 5 | Ở lại làm hợp đồng mới |
| 6 | Chuyển chủ trong thời gian hợp đồng |
E.1.46. HTHuongCheDoBNN
Căn cứ: Quyết định số 745/QĐ-LĐTBXH ngày 11 tháng 6 năm 2024 của Bộ trưởng Bộ Lao động - Thương binh và Xã hội.
Bảng E.1.46 - Dữ liệu danh mục Hình thức hưởng chế độ bệnh nghề nghiệp
| Mã | Ý nghĩa |
| 1 | Một lần |
| 2 | Hàng tháng |
E.1.47. HinhThucSDMT
Căn cứ: Quyết định số 745/QĐ-LĐTBXH ngày 11 tháng 6 năm 2024 của Bộ trưởng Bộ Lao động - Thương binh và Xã hội
Bảng E.1.47 - Dữ liệu danh mục hình thức sử dụng ma túy
| Mã | Ý nghĩa |
| 1 | Hút |
| 2 | Hít |
| 3 | Nuốt |
| 4 | Tiêm |
| 5 | Chích |
| 6 | Hình thức khác |
E.1.48. LoaiMT
Căn cứ: Quyết định số 745/QĐ-LĐTBXH ngày 11 tháng 6 năm 2024 của Bộ trưởng Bộ Lao động - Thương binh và Xã hội
Bảng E.1.48 - Dữ liệu danh mục loại ma túy
| Mã | Ý nghĩa |
| xx | Danh mục loại ma túy theo Quyết định số 745/QĐ-LĐTBXH ngày 11 tháng 6 năm 2024 của Bộ trưởng Bộ Lao động - Thương binh và Xã hội. |
E.1.49. BienPhapCaiNghien
Căn cứ: Quyết định số 745/QĐ-LĐTBXH ngày 11 tháng 6 năm 2024 của Bộ trưởng Bộ Lao động - Thương binh và Xã hội.
Bảng E.1.49 - Dữ liệu danh mục hình thức cai nghiện
| Mã | Ý nghĩa |
| 1 | Cai nghiện ma túy tự nguyện |
| 2 | Cai nghiện ma túy bắt buộc |
E.1.50. HoTroCNMT
Căn cứ: Quyết định số 745/QĐ-LĐTBXH ngày 11 tháng 6 năm 2024 của Bộ trưởng Bộ Lao động - Thương binh và Xã hội
Bảng E.1.50 - Dữ liệu danh mục Hỗ trợ người cai nghiện ma túy
| Mã | Ý nghĩa |
| 1 | Học nghề |
| 2 | Giải quyết việc làm |
| 3 | Hỗ trợ vốn tái hòa nhập |
| 4 | Vay vốn ưu đãi |
| 5 | Các hỗ trợ khác |
E.1.51. HinhThucXuLy
Căn cứ: Quyết định số 745/QĐ-LĐTBXH ngày 11 tháng 6 năm 2024 của Bộ trưởng Bộ Lao động - Thương binh và Xã hội.
Bảng E.1.51 - Dữ liệu danh mục hình thức xử lý
| Mã | Ý nghĩa |
| x | Danh mục hình thức xử lý theo Quyết định số 745/QĐ-LĐTBXH ngày 11 tháng 6 năm 2024 của Bộ trưởng Bộ Lao động - Thương binh và Xã hội |
E.1.52. HinhThucThamGia
Bảng E.1.52 - Dữ liệu danh mục hình thức tham gia bảo hiểm
| Mã | Ý nghĩa |
| BB | Bắt buộc: Là loại hình bảo hiểm do Nhà nước tổ chức mà người lao động và người sử dụng lao động phải tham gia |
| TN | Tự nguyện: Là loại hình bảo hiểm xã hội do Nhà nước tổ chức mà người tham gia được lựa chọn mức đóng, phương thức đóng phù hợp với thu nhập của mình và Nhà nước có chính sách hỗ trợ tiền đóng |
E.1.53. LoaiDoiTuongBHYT
Căn cứ: Quyết định số 3680/QĐ-BHXH ngày 23 tháng 12 năm 2022 của Tổng giám đốc Bảo hiểm xã hội Việt Nam.
Bảng E.1.53 - Dữ liệu danh mục mã đối tượng tham gia BHYT
| Mã | Ý nghĩa |
| DN | Người lao động làm việc trong các doanh nghiệp thành lập, hoạt động theo Luật Doanh nghiệp, Luật Đầu tư. |
| HX | Người lao động làm việc trong các hợp tác xã, liên hiệp hợp tác xã thành lập và hoạt động theo Luật Hợp tác xã. |
| CH | Người lao động làm việc trong các cơ quan nhà nước, đơn vị sự nghiệp, lực lượng vạ trang, tổ chức chính trị, tổ chức chính trị - xã hội, tổ chức chính trị - xã hội - nghề nghiệp, tổ chức xã hội - nghề nghiệp và tổ chức xã hội khác. |
| NN | Người lao động làm việc trong các cơ quan, tổ chức nước ngoài hoặc tổ chức quốc tế tại Việt Nam, trừ trường hợp Điều ước quốc tế mà nước Cộng hòa xã hội chủ nghĩa Việt Nam là thành viên tham gia có quy định khác. |
| TK | Người lao động làm việc trong các tổ chức khác có sử dụng lao động được thành lập và hoạt động theo quy định của pháp luật. |
| HC | Cán bộ, công chức, viên chức theo quy định của pháp luật về cán bộ, công chức, viên chức. |
| XK | Người hoạt động không chuyên trách ở xã, phường, thị trấn theo quy định của pháp luật về cán bộ, công chức |
| HT | Người hưởng lương hưu, trợ cấp mất sức lao động hằng tháng |
| TB | Người đang hưởng trợ cấp BHXH hằng tháng do bị tai nạn lao động, bệnh nghề nghiệp |
| NO | Người lao động nghỉ việc đang hưởng chế độ ốm đau theo quy định của pháp luật về BHXH do mắc bệnh thuộc danh mục bệnh cần chữa trị dài ngày theo quy định của Bộ trưởng Bộ Y tế người lao động trong thời gian nghỉ việc hưởng chế độ thai sản khi sinh con hoặc nhận nuôi con nuôi |
| CT | Người từ đủ 80 tuổi trở lên đang hưởng trợ cấp tuất hằng tháng |
| XB | Cán bộ xã, phường, thị trấn đã nghỉ việc đang hưởng trợ cấp BHXH hằng tháng |
| TN | Người đang hưởng trợ cấp thất nghiệp theo quy định của pháp luật về BHTN |
| CS | Công nhân cao su nghỉ việc đang hưởng trợ cấp hằng tháng theo Quyết định số 206/CP ngày 30/5/1979 của Hội đồng Chính phủ (nay là Chính phủ) về chính sách đối với công nhân mới giải phóng làm nghề nặng nhọc, có hại sức khỏe nay già yếu phải thôi việc |
| QN | Sỹ quan, quân nhân chuyên nghiệp, hạ sỹ quan, binh sỹ Quân đội nhân dân Việt Nam đang tại ngũ người làm công tác cơ yếu hưởng lương như đối với quân nhân đang công tác tại Ban Cơ yếu Chính phủ học viên cơ yếu hưởng sinh hoạt phí từ ngân sách Nhà nước theo chế độ, chính sách như đối với học viên Quân đội |
| CA | Sỹ quan, hạ sỹ quan nghiệp vụ và sỹ quan, hạ sỹ quan chuyên môn kỹ thuật, hạ sỹ quan, chiến sỹ nghĩa vụ đang công tác trong lực lượng công an nhân dân, học viên công an nhân dân hưởng sinh hoạt phí từ ngân sách Nhà nước |
| CY | Người làm công tác cơ yếu hưởng lương như đối với quân nhân đang công tác tại các tổ chức cơ yếu thuộc các Bộ, ngành, địa phương |
| XN | Cán bộ xã, phường, thị trấn đã nghỉ việc đang hưởng trợ cấp hằng tháng từ ngân sách Nhà nước |
| MS | Người đã thôi hưởng trợ cấp mất sức lao động đang hưởng trợ cấp hằng tháng từ ngân sách Nhà nước |
| CC | Người có công với cách mạng, bao gồm Người hoạt động cách mạng trước ngày 01/01/1945 người hoạt động cách mạng từ ngày 01/01/1945 đến ngày khởi nghĩa tháng 8/1945, Bà mẹ Việt Nam anh hùng thương binh, người hưởng chính sách như thương binh, thương binh loại B, bệnh binh suy giảm khả năng lao động từ 81% trở lên, người hoạt động kháng chiến bị nhiễm chất độc hóa học có tỷ lệ suy giảm khả năng lao động từ 81 % trở lên |
| CK | Người có công với cách mạng theo quy định pháp luật về người có công với cách mạng, trừ các đối tượng được cấp mã CC |
| CB | Cựu chiến binh theo quy định pháp luật về cựu chiến binh |
| KC | Người trực tiếp tham gia kháng chiến chống Mỹ cứu nước người tham gia chiến tranh bảo vệ Tổ quốc, làm nhiệm vụ quốc tế ở Căm- pu-chia, giúp bạn Lào sau ngày 30/4/1975 thanh niên xung phong thời kỳ kháng chiến chống Pháp và thanh niên xung phong đã hoàn thành nhiệm vụ trong kháng chiến dân công hỏa tuyến tham gia kháng chiến chống Pháp, chống Mỹ, chiến tranh bảo vệ Tổ quốc và làm nhiệm vụ quốc tế theo quy định tại các Quyết định của Thủ tướng Chính phủ, trừ các đối tượng được cấp mã CC, CK và CB |
| HD | Đại biểu Quốc hội, đại biểu Hội đồng nhân dân các cấp đương nhiệm |
| TE | Trẻ em dưới 6 tuổi, kể cả trẻ đủ 72 tháng tuổi mà trong năm đó chưa đến kỳ nhập học |
| BT | Người thuộc diện hưởng trợ cấp bảo trợ xã hội hằng tháng theo quy định của pháp luật |
| HN | Người thuộc hộ gia đình nghèo theo tiêu chí về thu nhập, người thuộc hộ nghèo đa chiều có thiếu hụt về BHYT |
| HK | Người thuộc hộ nghèo đa chiều không thuộc trường hợp được cấp mã đối tượng HN |
| ND | Người được phong tặng danh hiệu nghệ nhân nhân dân, nghệ nhân ưu tú thuộc hộ gia đình có mức thu nhập bình quân đầu người hằng tháng thấp hơn mức lương cơ sở |
| DT | Người dân tộc thiểu số đang sinh sống tại vùng có điều kiện kinh tế - xã hội khó khăn, đặc biệt khó khăn |
| DK | Người đang sinh sống tại vùng có điều kiện kinh tế - xã hội đặc biệt khó khăn |
| XD | Người đang sinh sống tại xã đảo, huyện đảo |
| TS | Thân nhân của người có công với cách mạng là cha đẻ, mẹ đẻ, vợ hoặc chồng, con của liệt sỹ người có công nuôi dưỡng liệt sỹ |
| TC | Thân nhân của người có công với cách mạng, bao gồm cha đẻ, mẹ đẻ, vợ hoặc chồng, con từ trên 6 tuổi đến dưới 18 tuổi hoặc từ đủ 18 tuổi trở lên nếu còn tiếp tục đi học hoặc bị khuyết tật nặng, khuyết tật đặc biệt nặng của các đối tượng: Người hoạt động cách mạng trước ngày 01/01/1945 người hoạt động cách mạng từ ngày 01/01/1945 đến ngày khởi nghĩa tháng Tám năm 1945 Anh hùng Lực lượng vạ trang nhân dân, Anh hùng Lao động trong thời kỳ kháng chiến thương binh, bệnh binh suy giảm khả năng lao động từ 61% trở lên người hoạt động kháng chiến bị nhiễm chất độc hóa học suy giảm khả năng lao động từ 61% trở lên con đẻ từ trên 6 tuổi của người hoạt động kháng chiến bị nhiễm chất độc hóa học bị dị dạng, dị tật do hậu quả của chất độc hóa học không tự lực được trong sinh hoạt hoặc suy giảm khả năng tự lực trong sinh hoạt, trừ các đối tượng được cấp mã TS |
| TQ | Thân nhân của đối tượng được cấp mã QN |
| TA | Thân nhân của đối tượng được cấp mã CA |
| TY | Thân nhân của đối tượng được cấp mã CY |
| HG | Người đã hiến bộ phận cơ thể người theo quy định của pháp luật |
| LS | Người nước ngoài đang học tập tại Việt Nam được cấp học bổng từ ngân sách của Nhà nước Việt Nam |
| PV | Người phục vụ người có công với cách mạng, bao gồm người phục vụ Bà mẹ Việt Nam anh hùng sống ở gia đình người phục vụ thương binh, bệnh binh suy giảm khả năng lao động từ 81% trở lên ở gia đình người phục vụ người hoạt động kháng chiến bị nhiễm chất độc hóa học suy giảm khả năng lao động từ 81% trở lên sống ở gia đình. |
| CN | Người thuộc hộ gia đình cận nghèo |
| HS | Học sinh đang theo học tại các cơ sở giáo dục và đào tạo thuộc hệ thống giáo dục quốc dân |
| SV | Sinh viên đang theo học tại các cơ sở giáo dục và đào tạo, cơ sở dạy nghề thuộc hệ thống giáo dục quốc dân |
| GB | Người thuộc hộ gia đình làm nông nghiệp, lâm nghiệp, ngư nghiệp và diêm nghiệp có mức sống trung bình theo quy định của pháp luật |
| GD | Người tham gia BHYT theo hộ gia đình gồm những người thuộc hộ gia đình, trừ đối tượng có các mã trên. |
| TH | Chức sắc, chức việc, nhà tu hành |
| TU | Thân nhân của người làm công tác khác trong tổ chức cơ yếu |
| TD | Thân nhân của công nhân công an đang phục vụ trong Công an nhân dân |
| TV | Thân nhân của công nhân, viên chức quốc phòng đang phục vụ trong Quân đội. |
E.1.54. PhuongThucDong
Căn cứ: Quyết định số 3680/QĐ-BHXH ngày 23 tháng 12 năm 2022 của Tổng giám đốc Bảo hiểm xã hội Việt Nam.
Bảng E.1.54 - Dữ liệu danh mục phương thức đóng
| Mã | Ý nghĩa |
| 1T | Đóng hằng tháng |
| 3T | Đóng 3 tháng một lần |
| 6T | Đóng 6 tháng một lần |
| 1N | Đóng 12 tháng một lần |
| TT | Đóng một lần cho số tháng còn thiếu |
| NN | Đóng một lần cho nhiều năm về sau nhưng không quá 5 năm một lần |
| NT | Đóng một lần cho những năm còn thiếu |
| KH | Khác |
E.1.55. KhoiThongKe
Căn cứ: Quyết định số 3680/QĐ-BHXH ngày 23 tháng 12 năm 2022 của Tổng giám đốc Bảo hiểm xã hội Việt Nam.
Bảng E.1.55 - Dữ liệu danh mục khối thống kê quản lý của ngành BHXH Việt Nam
| Mã | Ý nghĩa |
| 01 | Khối doanh nghiệp Nhà Nước |
| 02 | Khối doanh nghiệp có vốn đầu tư nước ngoài |
| 03 | Khối DN Ngoài quốc doanh |
| 04 | Khối HS, Đảng, Đoàn |
| 05 | Khối ngoài công lập |
| 06 | Khối hợp tác xã |
| 07 | Khối phường xã, thị trấn, |
| 08 | Hộ SXKD cá thể, tổ hợp tác |
| 09 | Khối khác |
| 10 | Tự đóng - ND41 |
| 11 | Khối nghiên cứu sinh |
| 12 | Khối xuất khẩu lao động |
| 13 | Tự đóng - NĐ34 |
| 14 | Đại biểu quốc hội, HĐNN |
| 15 | Doanh nghiệp LLVT |
| 16 | Chất độc hóa học |
| 17 | Lưu học sinh |
| 18 | Người có công |
| 19 | Bảo trợ xã hội |
| 20 | Cán bộ xã hưởng trợ cấp NSNN |
| 21 | Cựu chiến binh |
| 22 | Thân nhân sĩ quan quân đội |
| 23 | Đối tượng khác |
| 24 | Đối tượng nghèo |
| 25 | Người cao tuổi |
| 26 | Hưu trí, trợ cấp mất sức lao động |
| 27 | Thân nhân sĩ quan nghiệp vụ công an |
| 28 | Thân nhân người làm công tác cơ yếu |
| 29 | Học sinh sinh viên |
| 30 | Trẻ em dưới 6 tuổi |
| 31 | Hộ gia đình |
| 32 | Thân nhân người lao động |
| 33 | Trợ cấp bảo hiểm thất nghiệp |
| 34 | Cán bộ phường xã không chuyên trách |
| 35 | Người nước ngoài |
| 36 | Trợ cấp TNLĐ, BNN |
| 37 | Thân nhân người có công |
| 38 | Ốm đau dài ngày |
| 39 | Cấp hộ thẻ tỉnh khác |
| 40 | Khối tạm dừng |
| 42 | Phục vụ người có công với Cách mạng |
| 43 | Hưu trí, trợ cấp mất sức lao động |
| 50 | Phu nhân, phu quân |
| 51 | Khối tự đóng khác |
| 52 | Lao động học tập, công tác nước ngoài |
| 60 | Tổ chức khác và cá nhân |
| 70 | Thôi hưởng trợ cấp MSLĐ |
| 71 | Cán bộ xã phường hưởng trợ cấp BHXH |
| 72 | Tham gia kháng chiến |
| 73 | Người đã hiến bộ phận cơ thể |
| 74 | Đối tượng cận nghèo |
| 75 | Công nhân cao su nghỉ việc đang hưởng trợ cấp |
| 76 | Hộ gia đình làm nông lâm ngư diêm nghiệp |
| 77 | Người làm công tác cơ yếu |
| 78 | Hưởng chế độ thai sản |
| 79 | Người dân tộc thiểu số sống vùng KK, ĐBKK |
| 80 | Người sống tại vùng đặc biệt khó khăn |
| 81 | Người sống tại xã đảo, huyện đảo |
| 82 | Thân nhân của công nhân, viên chức quốc phòng |
| 83 | Thân nhân của công nhân công an đang phục vụ trong Công an nhân dân |
| 84 | Thân nhân của người làm công tác khác trong tổ chức cơ yếu |
| 85 | Chức sắc, tu hành |
| 86 | Nghệ nhân nhân dân, nghệ nhân ưu tú |
| 87 | Hộ nghèo đa chiều |
| 88 | Hưu trí, trợ cấp mất sức lao động do NSNN đóng |
| 89 | Trợ cấp TNLĐ, BNN do NSNN đóng |
| 90 | Bảo hiểm xã hội tự nguyện |
E.1.56. MaMucHuongBHYT
Căn cứ: Quyết định số 3680/QĐ-BHXH ngày 23 tháng 12 năm 2022 của Tổng giám đốc Bảo hiểm xã hội Việt Nam.
Bảng E.1.56 - Dữ liệu danh mục mức hưởng BHYT
| Mã | Ý nghĩa |
| 1 | Được quỹ BHYT thanh toán 100% chi phí khám bệnh, chữa bệnh (KCB) thuộc phạm vi chi trả BHYT và không áp dụng giới hạn tỷ lệ thanh toán một số thuốc, hóa chất, vật tư y tế và dịch vụ kỹ thuật theo quy định của Bộ trưởng Bộ Y tế về danh mục và tỷ lệ, điều kiện thanh toán dịch vụ kỹ thuật chi phí vận chuyển người bệnh từ tuyến huyện lên tuyến trên trong trường hợp cấp cứu hoặc khi đang điều trị nội trú phải chuyển tuyến chuyên môn kỹ thuật |
| 2 | Được quỹ BHYT thanh toán 100% chi phí KCB thuộc phạm vi chi trả BHYT (có giới hạn tỷ lệ thanh toán một số thuốc, hóa chất, vật tư y tế và dịch vụ kỹ thuật theo quy định của Bộ trưởng Bộ Y tế) chi phí vận chuyển người bệnh từ tuyến huyện lên tuyến trên trong trường hợp cấp cứu hoặc khi đang điều trị nội trú phải chuyển tuyến chuyên môn kỹ thuật. |
| 3 | Được quỹ BHYT thanh toán 95% chi phí KCB thuộc phạm vi chi trả BHYT (có giới hạn tỷ lệ thanh toán một số thuốc, hóa chất, vật tư y tế và dịch vụ kỹ thuật theo quy định của Bộ trưởng Bộ Y tế) 100% chi phí KCB tại tuyến xã và chi phí cho một lần KCB thấp hơn 15% tháng lương cơ sở. |
| 4 | Được quỹ BHYT thanh toán 80% chi phí KCB thuộc phạm vi chi trả BHYT (có giới hạn tỷ lệ thanh toán một số thuốc, hóa chất, vật tư y tế và dịch vụ kỹ thuật theo quy định của Bộ trưởng Bộ Y tế) 100% chi phí KCB tại tuyến xã và chi phí cho một lần KCB thấp hơn 15% tháng lương cơ sở. |
| 5 | Được quỹ BHYT thanh toán 100% chi phí KCB, kể cả chi phí KCB ngoài phạm vi được hưởng BHYT chi phí vận chuyển. |
E.1.57. CheDoHuong
Căn cứ: Quyết định số 3680/QĐ-BHXH ngày 23 tháng 12 năm 2022 của Tổng giám đốc Bảo hiểm xã hội Việt Nam.
Bảng E.1.57 - Dữ liệu danh mục chế độ hưởng
| Mã | Ý nghĩa |
| 01 | Hưu trí |
| 02 | Tuất một lần |
| 03 | Tuất hằng tháng |
| 04 | Tai nạn lao động một lần |
| 05 | Tai nạn lao động hằng tháng |
| 06 | Bệnh nghề nghiệp một lần |
| 07 | Bệnh nghề nghiệp hằng tháng |
| 08 | Trợ cấp cán bộ xã phường Nghị định số 09/1998/NĐ-CP |
| 09 | Trợ cấp Quyết định số 91/2000/QĐ-TTg |
| 10 | Trợ cấp Quyết định số 613/QĐ-TTg |
| 11 | Trợ cấp Công nhân cao su |
| 12 | BHXH một lần |
| 13 | Hỗ trợ kinh phí tai nạn lao động, bệnh nghề nghiệp |
| 14 | Phương tiện trợ giúp sinh hoạt, DCCH |
| 15 | Dưỡng sức, phục hồi sức khỏe |
| 16 | Ốm đau |
| 17 | Thai sản |
| 18 | Trợ cấp thất nghiệp |
| 19 | Hỗ trợ học nghề |
| 20 | Hỗ trợ đào tạo kỹ năng nghề |
| 21 | Trợ cấp mất sức lao động |
| 22 | Trợ cấp Nghị định 14/2020/NĐ-TTg ngày 24/01/2020 của Chính phủ quy định chế độ trợ cấp đối với nhà giáo đã nghỉ hưu chưa được hưởng chế độ phụ cấp thâm niên trong lương hưu |
| 23 | Trợ cấp một lần đối với người đang hưởng lương hưu, trợ cấp BHXH hằng tháng ra nước ngoài định cư |
| 24 | Trợ cấp mai táng |
| 99 | Trợ cấp khác. Trong trường hợp này, các thông tin mô tả ghi ở rõ mục ghi chú của giai đoạn hưởng. |
E.1.58. ChuTheRaQuyetDinh
Căn cứ: Luật phòng, chống bạo lực gia đình
Bảng E.1.58 - Dữ liệu danh mục chủ thể ra quyết định cấm tiếp xúc
| Mã | Giá trị |
| 1 | Chủ tịch Ủy ban nhân dân cấp xã |
| 2 | Tòa án nhân dân |
| 3 | Chính quyền cấp huyện ở các huyện đảo không tổ chức chính quyền cấp xã |
E.1.59. HanhViBaoLuc
Căn cứ: Khoản 1, Điều 3 Luật Phòng, chống bạo lực gia đình.
Bảng E.1.59 - Dữ liệu danh mục hành vi bạo lực gia đình
| Mã | Ý nghĩa |
| 1 | Hành hạ, ngược đãi, đánh đập, đe dọa hoặc hành vi cố ý khác xâm hại đến sức khỏe, tính mạng |
| 2 | Lăng mạ, chì chiết hoặc hành vi cố ý khác xúc phạm danh dự, nhân phẩm |
| 3 | Cưỡng ép chứng kiến bạo lực đối với người, con vật nhằm gây áp lực thường xuyên về tâm lý |
| 4 | Bỏ mặc, không quan tâm không nuôi dưỡng, chăm sóc thành viên gia đình là trẻ em, phụ nữ mang thai, phụ nữ đang nuôi con dưới 36 tháng tuổi, người cao tuổi, người khuyết tật, người không có khả năng tự chăm sóc không giáo dục thành viên gia đình là trẻ em |
| 5 | Kỳ thị, phân biệt đối xử về hình thể, giới, giới tính, năng lực của thành viên gia đình |
| 6 | Ngăn cản thành viên gia đình gặp gỡ người thân, có quan hệ xã hội hợp pháp, lành mạnh hoặc hành vi khác nhằm cô lập, gây áp lực thường xuyên về tâm lý |
| 7 | Ngăn cản việc thực hiện quyền, nghĩa vụ trong quan hệ gia đình giữa ông, bà và cháu giữa cha, mẹ và con giữa vợ và chồng giữa anh, chị, em với nhau |
| 8 | Tiết lộ hoặc phát tán thông tin về đời sống riêng tư, bí mật cá nhân và bí mật gia đình của thành viên gia đình nhằm xúc phạm danh dự, nhân phẩm |
| 9 | Cưỡng ép thực hiện hành vi quan hệ tình dục trái ý muốn của vợ hoặc chồng |
| 10 | Cưỡng ép trình diễn hành vi khiêu dâm cưỡng ép nghe âm thanh, xem hình ảnh, đọc nội dung khiêu dâm, kích thích bạo lực |
| 11 | Cưỡng ép tảo hôn, kết hôn, ly hôn hoặc cản trở kết hôn, ly hôn hợp pháp |
| 12 | Cưỡng ép mang thai, phá thai, lựa chọn giới tính thai nhi |
| 13 | Chiếm đoạt, hủy hoại tài sản chung của gia đình hoặc tài sản riêng của thành viên khác trong gia đình |
| 14 | Cưỡng ép thành viên gia đình học tập, lao động quá sức, đóng góp tài chính quá khả năng của họ kiểm soát tài sản, thu nhập của thành viên gia đình nhằm tạo ra tình trạng lệ thuộc về mặt vật chất, tinh thần hoặc các mặt khác |
| 15 | Cô lập, giam cầm thành viên gia đình |
| 16 | Cưỡng ép thành viên gia đình ra khỏi chỗ ở hợp pháp trái pháp luật. |
E.1.60 BacLuong
Căn cứ: Nghị định số 204/2004/NĐ-CP ngày 14 tháng 12 năm 2004 của Chính phủ và các văn bản sửa đổi, bổ sung, thay thế (nếu có)
Bảng E.1.60 - Dữ liệu danh mục bậc lương
| Mã | Ý nghĩa |
| 01 | 1 |
| 02 | 2 |
| 03 | 3 |
| 04 | 4 |
| 05 | 5 |
| 06 | 6 |
| 07 | 7 |
| 08 | 8 |
| 09 | 9 |
| 10 | 10 |
| 11 | 11 |
| 12 | 12 |
| 13 | 13 |
| 14 | 14 |
| 15 | 15 |
| 16 | 16 |
E.1.61. LoaiThuNhap
Căn cứ: Mẫu số: 01/HTQT Ban hành kèm theo Thông tư số 80/2021/TT-BTC ngày 29 tháng 9 năm 2021 của Bộ trưởng Bộ Tài chính.
Bảng E.1.61 - Dữ liệu danh mục loại thu nhập
| Mã | Loại thu nhập |
| 01 | * Thu nhập từ bất động sản (Income from immovable property) |
| 02 | * Thu nhập kinh doanh (Business profit) |
| 03 | * Thu nhập từ vận tải quốc tế (Income from international traffic) |
| 04 | * Thu nhập từ tiền lãi cổ phần (Dividends) |
| 05 | * Thu nhập từ lãi tiền cho vay (Interest) |
| 06 | * Thu nhập từ tiền bản quyền (Royalties) |
| 07 | * Thu nhập từ chuyển nhượng tài sản (Gains from the alienation of property) |
| 08 | * Thu nhập từ hoạt động dịch vụ cá nhân độc lập (Income from independent personal services) |
| 09 | * Thu nhập từ tiền lương, tiền công (Salaries, wages) |
| 10 | * Thù lao giám đốc (Directors’ fees) |
| 11 | * Thu nhập của nghệ sĩ và Vận động viên (Entertainers and Sportsmen) |
| 12 | Thu nhập từ tiền lương hưu (Pensions) |
| 13 | * Thu nhập từ phục vụ Chính phủ (Government service) |
| 14 | * Thu nhập của sinh viên và Thực tập sinh (Students and Apprentices) |
| 15 | * Thu nhập của giáo viên, Giáo sư và Nhà nghiên cứu (Teachers, Professors and Researchers) |
E.1.62. CapHang
Bảng E.1.62 - Dữ liệu danh mục cấp hạng
| Mã | Ý nghĩa |
| 1 | Ưu tú |
| 2 | Nhân dân |
E.1.63. LoaiKhenThuong
Bảng E.1.63 - Dữ liệu danh mục loại khen thưởng
| Mã | Ý nghĩa |
| x..x | Các loại hình khen thưởng theo Điều 8, Luật thi đua, khen thưởng năm 2022. |
E.1.64. HinhThucKhenThuong
Căn cứ: Điều 9, Luật thi đua, khen thưởng năm 2022.
Bảng E.1.64 - Dữ liệu danh mục hình thức khen thưởng
| Mã | Ý nghĩa |
| 00 | Huân chương |
| 01 | Huy chương |
| 02 | Danh hiệu vinh dự nhà nước |
| 03 | Giải thưởng Hồ Chí Minh", "Giải thưởng nhà nước" |
| 04 | Kỷ niệm chương |
| 05 | Bằng khen |
| 06 | Giấy khen |
| 07 | Chưa xác định |
E.1.65. HinhThucKyLuat
Căn cứ: Nghị định số 112/2020/NĐ-CP ngày 18 tháng 9 năm 2020 của Chính phủ; được sửa đổi, bổ sung bởi Nghị định số 71/2023/NĐ-CP ngày 20 tháng 9 năm 2023 của Chính phủ.
Bảng E.1.65 - Dữ liệu danh mục hình thức kỷ luật
| Mã | Ý nghĩa |
| 01 | Khiển trách |
| 02 | Cảnh cáo |
| 03 | Cách chức |
| 04 | Bãi nhiệm |
| 05 | Hạ bậc lương |
| 06 | Giáng chức |
| 07 | Buộc thôi việc |
| 99 | Khác |
E.1.66. XepLoaiChuyenMon
Căn cứ: Nghị định số 90/2020/NĐ-CP ngày 13 tháng 8 năm 2020 của Chính phủ.
Bảng E.1.66 - Dữ liệu danh mục xếp loại chuyên môn
| Mã | Ý nghĩa |
| 00 | Chưa xác định |
| 01 | Hoàn thành xuất sắc nhiệm vụ |
| 02 | Hoàn thành tốt nhiệm vụ |
| 03 | Hoàn thành nhiệm vụ |
| 04 | Không hoàn thành nhiệm vụ |
E.1.67. XepLoaiThiDua
Căn cứ: Nghị định số 91/2017/NĐ-CP ngày 31 tháng 07 năm 2017 của Chính phủ.
Bảng E.1.67 - Dữ liệu danh mục xếp loại thi đua
| Mã | Ý nghĩa |
| 0 | Chưa có thông tin |
| 1 | Danh hiệu chiến sĩ thi đua |
| 2 | Danh hiệu lao động tiên tiến |
| 3 | Danh hiệu chiến sĩ tiên tiến |
| 4 | Danh hiệu cờ thi đua Chính phủ |
| 5 | Danh hiệu cờ thi đua cấp Bộ, ban, ngành, tỉnh, đoàn thể trung ương |
E.1.68. TrinhDoHV
Căn cứ: Quyết định số 745/QĐ-LĐTBXH ngày 11 tháng 6 năm 2024 của Bộ trưởng Bộ Lao động - Thương binh và Xã hội và các văn bản sửa đổi, bổ sung, điều chỉnh (nếu có)
Bảng E.1.68 - Dữ liệu danh mục trình độ học vấn
| Mã | Ý nghĩa |
| 1 | Chưa đi học |
| 2 | Chưa tốt nghiệp tiểu học |
| 3 | Tiểu học |
| 4 | THCS |
| 5 | THPT |
E.1.69. TrinhDoNgoaiNgu
Căn cứ: Quyết định số 745/QĐ-LĐTBXH ngày 11 tháng 6 năm 2024 của Bộ trưởng Bộ Lao động - Thương binh và Xã hội và các văn bản sửa đổi, bổ sung, điều chỉnh (nếu có).
Bảng E.1.69 - Dữ liệu danh mục trình độ ngoại ngữ
| Mã | Ý nghĩa |
| 1 | Bậc 6 (CEFR: C2) hoặc tương đương |
| 2 | Bậc 5 (CEFR: C1) hoặc tương đương |
| 3 | Bậc 4 (CEFR: B2) hoặc tương đương |
| 4 | Bậc 3 (CEFR: B1) hoặc tương đương |
| 5 | Bậc 2 (CEFR: A2) hoặc tương đương |
| 6 | Bậc 1 (CEFR: A1) hoặc tương đương |
E.1.70. TrinhDoCMKT
Căn cứ: Quyết định số 745/QĐ-LĐTBXH ngày 11 tháng 6 năm 2024 của Bộ trưởng Bộ Lao động - Thương binh và Xã hội và các văn bản sửa đổi, bổ sung, điều chỉnh (nếu có).
Bảng E.1.70 - Dữ liệu danh mục trình độ chuyên môn kỹ thuật
| Mã | Ý nghĩa |
| 1 | Không có trình độ CMKT |
| 2 | Sơ cấp |
| 3 | Trung cấp |
| 4 | Cao đẳng |
| 5 | Đại học trở lên |
| 6 | Đại học |
| 7 | Trên đại học |
E.1.71. TrinhDoLLCT
Bảng E.1.71 - Dữ liệu danh mục trình độ lý luận chính trị
| Mã | Ý nghĩa |
| 1 | Cao cấp |
| 2 | Trung cấp |
| 3 | Sơ cấp |
| 0 | Chưa có |
E.1.72. TrinhDoTinHoc
Bảng E.1.72 - Dữ liệu danh mục trình độ tin học
| Mã | Ý nghĩa |
| 0 | Chưa xác định |
| x | Mã trình độ tin học theo Quyết định số 4998/QĐ-BGDĐT ngày 31 tháng 12 năm 2021 của Bộ trưởng Bộ Giáo dục và Đào tạo về Ban hành quy định kỹ thuật về dữ liệu của cơ sở dữ liệu giáo dục và đào tạo và các văn bản sửa đổi, bổ sung, điều chỉnh (nếu có) |
E.1.73. DMHocHamHocVi
Bảng E.1.73- Dữ liệu danh mục học hàm, học vị
| Mã | Ý nghĩa |
| HV03 | Thạc sĩ |
| HH02 | Phó giáo sư |
| HV04 | Tiến sĩ |
| HV02 | Cử nhân, Kỹ sư, Bác sĩ, Dược sỹ |
| HV01 | Tú tài |
| HH01 | Giáo sư |
| HV05 | Tiến sĩ khoa học |
E.1.74. TrinhDoNVSP
Căn cứ: Quyết định số 745/QĐ-LĐTBXH ngày 11 tháng 6 năm 2024 của Bộ trưởng Bộ Lao động - Thương binh và Xã hội và các văn bản sửa đổi, bổ sung, điều chỉnh (nếu có).
Bảng E.1.74 - Dữ liệu danh mục trình độ nghiệp vụ sư phạm
| Mã | Ý nghĩa |
| 1 | Có chứng chỉ sư phạm dạy nghề dạy trình độ sơ cấp nghề hoặc chứng chỉ bồi dưỡng sư phạm bậc 1 hoặc chứng chỉ nghiệp vụ sư phạm dạy trình độ sơ cấp hoặc tương đương trở lên |
| 2 | Có thời gian tham gia giảng dạy ít nhất 6 tháng |
E.1.75. TrinhDoKNN
Căn cứ: Quyết định số 745/QĐ-LĐTBXH ngày 11 tháng 6 năm 2024 của Bộ trưởng Bộ Lao động - Thương binh và Xã hội và các văn bản sửa đổi, bổ sung, điều chỉnh (nếu có).
Bảng E.1.75 - Dữ liệu danh mục trình độ kỹ năng nghề
| Mã | Ý nghĩa |
| 1 | Chứng chỉ kỹ năng nghề quốc gia bậc I |
| 2 | Chứng chỉ kỹ năng nghề quốc gia bậc II |
| 3 | Chứng chỉ kỹ năng nghề quốc gia bậc III |
| 4 | Chứng chỉ kỹ năng nghề quốc gia bậc IV |
| 5 | Chứng chỉ kỹ năng nghề quốc gia bậc V |
E.1.76. DMTotNghiep
Bảng E.1.76 - Dữ liệu danh mục loại tốt nghiệp
| Mã | Ý nghĩa |
| 0 | Chưa xác định |
| x..x | Mã danh mục loại tốt nghiệp theo Quyết định số 4998/QĐ-BGDĐT ngày 31 tháng 12 năm 2021 của Bộ trưởng Bộ Giáo dục và Đào tạo về Ban hành quy định kỹ thuật về dữ liệu của cơ sở dữ liệu giáo dục và đào tạo và các văn bản sửa đổi, bổ sung, điều chỉnh (nếu có) |
E.1.77. CoSoDaoTao
Danh mục mã các trường đại học, cao đẳng công lập được công bố trên danh mục quốc gia của Bộ Thông tin và Truyền thông tại địa chỉ: https://dmdc.ngsp.gov.vn/WebPortal/Mining?CategoryId=908bd577-49a1-4dca-b0a5-c6d9a40ea7c8.
Bảng E.1.77 - Dữ liệu danh mục cơ sở đào tạo
| Mã | Ý nghĩa |
| CĐ.I.151.0 | Trường Cao Đẳng Cơ Khí Luyện Kim |
| CĐ.I.152.0 | Trường Cao Đẳng Cộng Đồng Bắc Kạn |
| CĐ.I.153.0 | Trường Cao Đẳng Cộng Đồng Lai Châu |
| CĐ.I.154.0 | Trường Cao Đẳng Cộng Đồng Lào Cai |
| CĐ.I.155.0 | Trường Cao Đẳng Công Nghệ Và Kinh Tế Công Nghiệp |
| CĐ.I.156.0 | Trường Cao Đẳng Công Nghiệp Cẩm Phả |
| CĐ.I.158.0 | Trường Cao Đẳng Công Nghiệp Thái Nguyên |
| CĐ.I.159.0 | Trường Cao Đẳng Công Nghiệp Thực Phẩm |
| CĐ.I.160.0 | Trường Cao Đẳng Công Nghiệp Và Xây Dựng |
| CĐ.I.161.0 | Trường Cao Đẳng Công Nghiệp Việt Đức |
| CĐ.I.162.0 | Trường Cao Đẳng Kinh Tế - Tài Chính Thái Nguyên |
| CĐ.I.163.0 | Trường Cao Đẳng Kinh Tế Kỹ Thuật Điện Biên |
| CĐ.I.164.0 | Trường Cao Đẳng Kinh Tế Kỹ Thuật Phú Thọ |
| CĐ.I.165.0 | Trường Cao Đẳng Kỹ Thuật Công Nghiệp |
| CĐ.I.167.0 | Trường Cao Đẳng Nông Lâm Đông Bắc |
| CĐ.I.168.0 | Trường Cao Đẳng Sơn La |
| CĐ.I.169.0 | Trường Cao Đẳng Sư Phạm Cao Bằng |
| CĐ.I.170.0 | Trường Cao Đẳng Sư Phạm Điện Biên |
| CĐ.I.171.0 | Trường Cao Đẳng Sư Phạm Hà Giang |
| CĐ.I.172.0 | Trường Cao Đẳng Sư Phạm Hoà Bình |
| CĐ.I.173.0 | Trường Cao Đẳng Sư Phạm Lạng Sơn |
| CĐ.I.174.0 | Trường Cao Đẳng Sư Phạm Lào Cai |
| CĐ.I.175.0 | Trường Cao Đẳng Sư Phạm Quảng Ninh |
| CĐ.I.176.0 | Trường Cao Đẳng Sư Phạm Thái Nguyên |
| CĐ.I.177.0 | Trường Cao Đẳng Sư Phạm Yên Bái |
| CĐ.I.178.0 | Trường Cao Đẳng Thương Mại Và Du Lịch |
| CĐ.I.179.0 | Trường Cao Đẳng Văn Hoá Nghệ Thuật Du Lịch Yên Bái |
| CĐ.I.180.0 | Trường Cao Đẳng Văn Hoá Nghệ Thuật Tây Bắc |
| CĐ.I.181.0 | Trường Cao Đẳng Văn Hoá Nghệ Thuật Và Du Lịch Hạ Long |
| CĐ.I.182.0 | Trường Cao Đẳng Văn Hoá Nghệ Thuật Việt Bắc |
| CĐ.I.183.0 | Trường Cao Đẳng Y Tế Điện Biên |
| CĐ.I.184.0 | Trường Cao Đẳng Y Tế Lạng Sơn |
| CĐ.I.185.0 | Trường Cao Đẳng Y Tế Phú Thọ |
| CĐ.I.186.0 | Trường Cao Đẳng Y Tế Quảng Ninh |
| CĐ.I.187.0 | Trường Cao Đẳng Y Tế Sơn La |
| CĐ.I.188.0 | Trường Cao Đẳng Y Tế Thái Nguyên |
| CĐ.I.189.0 | Trường Cao Đẳng Y Tế Yên Bái |
| CĐ.II.190.0 | Trường Cao Đẳng Cộng Đồng Hà Nội |
| CĐ.II.191.0 | Trường Cao Đẳng Cộng Đồng Hà Tây |
| CĐ.II.192.0 | Trường Cao Đẳng Cộng Đồng Hải Phòng |
| CĐ.II.193.0 | Trường Cao Đẳng Công Nghệ Và Kinh Tế Hà Nội |
| CĐ.II.194.0 | Trường Cao Đẳng Công Nghệ Viettronics |
| CĐ.II.196.0 | Trường Cao Đẳng Công Nghiệp Hưng Yên |
| CĐ.II.197.0 | Trường Cao Đẳng Công Nghiệp In |
| CĐ.II.198.0 | Trường Cao Đẳng Công Nghiệp Nam Định |
| CĐ.II.199.0 | Trường Cao Đẳng Công Nghiệp Phúc Yên |
| CĐ.II.200.0 | Trường Cao Đẳng Điện Tử - Điện Lạnh Hà Nội |
| CĐ.II.201.0 | Trường Cao Đẳng Du Lịch Hà Nội |
| CĐ.II.202.0 | Trường Cao Đẳng Du Lịch Và Thương Mại |
| CĐ.II.203.0 | Trường Cao Đẳng Dược Trung Ương |
| CĐ.II.204.0 | Trường Cao Đẳng Hải Dương |
| CĐ.II.205.0 | Trường Cao Đẳng Hàng Hải I |
| CĐ.II.206.0 | Trường Cao Đẳng Kinh Tế - Kỹ Thuật Thương Mại |
| CĐ.II.207.0 | Trường Cao Đẳng Kinh Tế - Kỹ Thuật Trung Ương |
| CĐ.II.208.0 | Trường Cao Đẳng Kinh Tế - Kỹ Thuật Vĩnh Phúc |
| CĐ.II.209.0 | Trường Cao Đẳng Kinh Tế Công Nghiệp Hà Nội |
| CĐ.II.210.0 | Trường Cao Đẳng Múa Việt Nam |
| CĐ.II.211.0 | Trường Cao Đẳng Nghệ Thuật Hà Nội |
| CĐ.II.212.0 | Trường Cao Đẳng Nông Nghiệp Và Phát Triển Nông Thôn Bắc Bộ |
| CĐ.II.213.0 | Trường Cao Đẳng Phát Thanh Truyền Hình I |
| CĐ.II.214.0 | Trường Cao Đẳng Sư Phạm Bắc Ninh |
| CĐ.II.215.0 | Trường Cao Đẳng Sư Phạm Hà Nam |
| CĐ.II.216.0 | Trường Cao Đẳng Sư Phạm Hà Nội |
| CĐ.II.217.0 | Trường Cao Đẳng Sư Phạm Hà Tây |
| CĐ.II.218.0 | Trường Cao Đẳng Sư Phạm Hưng Yên |
| CĐ.II.219.0 | Trường Cao Đẳng Sư Phạm Nam Định |
| CĐ.II.220.0 | Trường Cao Đẳng Sư Phạm Thái Bình |
| CĐ.II.221.0 | Trường Cao Đẳng Sư Phạm Trung Ương |
| CĐ.II.222.0 | Trường Cao Đẳng Thống Kê |
| CĐ.II.223.0 | Trường Cao Đẳng Thương Mại Và Du Lịch Hà Nội |
| CĐ.II.224.0 | Trường Cao Đẳng Thuỷ Lợi Bắc Bộ |
| CĐ.II.225.0 | Trường Cao Đẳng Thuỷ Sản |
| CĐ.II.226.0 | Trường Cao Đẳng Truyền Hình |
| CĐ.II.227.0 | Trường Cao Đẳng Văn Hoá Nghệ Thuật Thái Bình |
| CĐ.II.228.0 | Trường Cao Đẳng Vĩnh Phúc |
| CĐ.II.229.0 | Trường Cao Đẳng Xây Dựng Công Trình Đô Thị |
| CĐ.II.230.0 | Trường Cao Đẳng Xây Dựng Nam Định |
| CĐ.II.231.0 | Trường Cao Đẳng Xây Dựng Số 1 |
| CĐ.II.232.0 | Trường Cao Đẳng Y Tế Bạch Mai |
| CĐ.II.233.0 | Trường Cao Đẳng Y Tế Hà Đông |
| CĐ.II.234.0 | Trường Cao Đẳng Y Tế Hà Nam |
| CĐ.II.235.0 | Trường Cao Đẳng Y Tế Hà Nội |
| CĐ.II.236.0 | Trường Cao Đẳng Y Tế Hải Phòng |
| CĐ.II.237.0 | Trường Cao Đẳng Y Tế Hưng Yên |
| CĐ.II.238.0 | Trường Cao Đẳng Y Tế Ninh Bình |
| CĐ.II.239.0 | Trường Cao Đẳng Y Tế Thái Bình |
| CĐ.III.240.0 | Trường Cao Đẳng Công Nghiệp Huế |
| CĐ.III.241.0 | Trường Cao Đẳng Giao Thông Vận Tải Miền Trung |
| CĐ.III.242.0 | Trường Cao Đẳng Kinh Tế - Kỹ Thuật Công Thương |
| CĐ.III.243.0 | Trường Cao Đẳng Sư Phạm Nghệ An |
| CĐ.III.244.0 | Trường Cao Đẳng Sư Phạm Quảng Trị |
| CĐ.III.245.0 | Trường Cao Đẳng Sư Phạm Thừa Thiên Huế |
| CĐ.III.246.0 | Trường Cao Đẳng Tài Nguyên Và Môi Trường Miền Trung |
| CĐ.III.247.0 | Trường Cao Đẳng Thể Dục Thể Thao Thanh Hoá |
| CĐ.III.250.0 | Trường Cao Đẳng Y Tế Hà Tĩnh |
| CĐ.III.251.0 | Trường Cao Đẳng Y Tế Huế |
| CĐ.IV.253.0 | Trường Cao Đẳng Bình Định |
| CĐ.IV.254.0 | Trường Cao Đẳng Cộng Đồng Bình Thuận |
| CĐ.IV.255.0 | Trường Cao Đẳng Công Nghệ - Kinh Tế Và Thủy Lợi Miền Trung |
| CĐ.IV.256.0 | Trường Cao Đẳng Công Nghệ Thông Tin Hữu Nghị Việt - Hàn |
| CĐ.IV.257.0 | Trường Cao Đẳng Công Nghiệp Tuy Hoà |
| CĐ.IV.258.0 | Trường Cao Đẳng Điện Lực Miền Trung |
| CĐ.IV.259.0 | Trường Cao Đẳng Giao Thông Vận Tải II |
| CĐ.IV.260.0 | Trường Cao Đẳng Kinh Tế - Kế Hoạch Đà Nẵng |
| CĐ.IV.261.0 | Trường Cao Đẳng Kinh Tế - Kỹ Thuật Quảng Nam |
| CĐ.IV.262.0 | Trường Cao Đẳng Lương Thực Thực Phẩm |
| CĐ.IV.263.0 | Trường Cao Đẳng Sư Phạm Nha Trang |
| CĐ.IV.264.0 | Trường Cao Đẳng Sư Phạm Ninh Thuận |
| CĐ.IV.265.0 | Trường Cao Đẳng Sư Phạm Trung Ương Nha Trang |
| CĐ.IV.266.0 | Trường Cao Đẳng Thương Mại |
| CĐ.IV.267.0 | Trường Cao Đẳng Văn Hóa Nghệ Thuật Và Du Lịch Nha Trang |
| CĐ.IV.268.0 | Trường Cao Đẳng Y Tế Bình Định |
| CĐ.IV.269.0 | Trường Cao Đẳng Y Tế Bình Thuận |
| CĐ.IV.270.0 | Trường Cao Đẳng Y Tế Đặng Thùy Trâm |
| CĐ.IV.272.0 | Trường Cao Đẳng Y Tế Phú Yên |
| CĐ.IV.273.0 | Trường Cao Đẳng Y Tế Quảng Nam |
| CĐ.IX.335.0 | Trường Cao Đẳng An Ninh Nhân Dân I |
| CĐ.IX.336.0 | Trường Cao Đẳng An Ninh Nhân Dân II |
| CĐ.IX.337.0 | Trường Cao Đẳng Cảnh Sát Nhân Dân I |
| CĐ.IX.338.0 | Trường Cao Đẳng Cảnh Sát Nhân Dân II |
| CĐ.V.275.0 | Trường Cao Đẳng Kinh Tế - Kỹ Thuật Kon Tum |
| CĐ.V.277.0 | Trường Cao Đẳng Sư Phạm Đà Lạt |
| CĐ.V.278.0 | Trường Cao Đẳng Sư Phạm Đăk Lăk |
| CĐ.V.279.0 | Trường Cao Đẳng Sư Phạm Gia Lai |
| CĐ.V.280.0 | Trường Cao Đẳng Sư Phạm Kon Tum |
| CĐ.V.281.0 | Trường Cao Đẳng Văn Hoá Nghệ Thuật Đăk Lăk |
| CĐ.V.282.0 | Trường Cao Đẳng Y Tế Lâm Đồng |
| CĐ.VI.283.0 | Trường Cao Đẳng Cộng Đồng Bà Rịa - Vạng Tàu |
| CĐ.VI.284.0 | Trường Cao Đẳng Công Nghệ Thủ Đức |
| CĐ.VI.286.0 | Trường Cao Đẳng Công Nghiệp Cao Su |
| CĐ.VI.287.0 | Trường Cao Đẳng Công Thương Thành Phố Hồ Chí Minh |
| CĐ.VI.288.0 | Trường Cao Đẳng Điện Lực Thành phố Hồ Chí Minh |
| CĐ.VI.289.0 | Trường Cao Đẳng Giao Thông Vận Tải III |
| CĐ.VI.290.0 | Trường Cao Đẳng Giao Thông Vận Tải Thành phố Hồ Chí Minh |
| CĐ.VI.291.0 | Trường Cao Đẳng Kinh Tế - Kỹ Thuật Phú Lâm |
| CĐ.VI.292.0 | Trường Cao Đẳng Kinh Tế - Kỹ Thuật Vinatex Thành phố Hồ Chí Minh |
| CĐ.VI.293.0 | Trường Cao Đẳng Kinh Tế Đối Ngoại |
| CĐ.VI.295.0 | Trường Cao Đẳng Kỹ Thuật Cao Thắng |
| CĐ.VI.296.0 | Trường Cao Đẳng Kỹ Thuật Lý Tự Trọng Thành phố Hồ Chí Minh |
| CĐ.VI.297.0 | TrườNg Cao Đẳng Mỹ Thuật Trang Trí Đồng Nai |
| CĐ.VI.298.0 | Trường Cao Đẳng Phát Thanh Truyền Hình II |
| CĐ.VI.299.0 | Trường Cao Đẳng Sư Phạm Bà Rịa-Vạng Tàu |
| CĐ.VI.300.0 | Trường Cao Đẳng Sư Phạm Bình Phước |
| CĐ.VI.301.0 | Trường Cao Đẳng Sư Phạm Tây Ninh |
| CĐ.VI.302.0 | Trường Cao Đẳng Sư Phạm Trung Ương Thành phố Hồ Chí Minh |
| CĐ.VI.303.0 | Trường Cao Đẳng Tài Chính Hải Quan |
| CĐ.VI.304.0 | Trường Cao Đẳng Văn Hoá Nghệ Thuật Thành phố Hồ Chí Minh |
| CĐ.VI.305.0 | Trường Cao Đẳng Xây Dựng Số 2 |
| CĐ.VI.306.0 | Trường Cao Đẳng Y Tế Bình Dương |
| CĐ.VI.307.0 | Trường Cao Đẳng Y Tế Đồng Nai |
| CĐ.VII.308.0 | Trường Cao Đẳng Bến Tre |
| CĐ.VII.309.0 | Trường Cao Đẳng Cần Thơ |
| CĐ.VII.310.0 | Trường Cao Đẳng Cơ Điện Và Nông Nghiệp Nam Bộ |
| CĐ.VII.311.0 | Trường Cao Đẳng Cộng Đồng Cà Mau |
| CĐ.VII.312.0 | Trường Cao Đẳng Cộng Đồng Đồng Tháp |
| CĐ.VII.313.0 | Trường Cao Đẳng Cộng Đồng Hậu Giang |
| CĐ.VII.314.0 | Trường Cao Đẳng Cộng Đồng Kiên Giang |
| CĐ.VII.315.0 | Trường Cao Đẳng Cộng Đồng Sóc Trăng |
| CĐ.VII.316.0 | Trường Cao Đẳng Cộng Đồng Vĩnh Long |
| CĐ.VII.317.0 | Trường Cao Đẳng Kinh Tế - Kỹ Thuật Cần Thơ |
| CĐ.VII.318.0 | Trường Cao Đẳng Kinh Tế - Tài Chính Vĩnh Long |
| CĐ.VII.319.0 | Trường Cao Đẳng Kinh Tế Kỹ Thuật Kiên Giang |
| CĐ.VII.320.0 | Trường Cao Đẳng Nông Nghiệp Nam Bộ |
| CĐ.VII.321.0 | Trường Cao Đẳng Sư Phạm Cà Mau |
| CĐ.VII.322.0 | Trường Cao Đẳng Sư Phạm Kiên Giang |
| CĐ.VII.324.0 | Trường Cao Đẳng Sư Phạm Sóc Trăng |
| CĐ.VII.325.0 | Trường Cao Đẳng Sư Phạm Vĩnh Long |
| CĐ.VII.326.0 | Trường Cao Đẳng Y Tế Bạc Liêu |
| CĐ.VII.327.0 | Trường Cao Đẳng Y Tế Cà Mau |
| CĐ.VII.328.0 | Trường Cao Đẳng Y Tế Cần Thơ |
| CĐ.VII.329.0 | Trường Cao Đẳng Y Tế Đồng Tháp |
| CĐ.VII.330.0 | Trường Cao Đẳng Y Tế Kiên Giang |
| CĐ.VII.331.0 | Trường Cao Đẳng Y Tế Tiền Giang |
| CĐ.VII.332.0 | Trường Cao Đẳng Y Tế Trà Vinh |
| CĐ.VIII.333.0 | Trường Cao Đẳng Công Nghiệp Quốc Phòng |
| CĐ.VIII.334.0 | Trường Cao Đẳng Công Nghệ Và Kỹ Thuật Ô Tô |
| ĐH.I.1.0 | Đại Học Thái Nguyên (7 Trường Đh, 2 Khoa, 1 Trường Cđ) |
| ĐH.I.1.1 | Đại Học Thái Nguyên - Trường Đại Học Sư Phạm |
| ĐH.I.1.10 | Đại Học Thái Nguyên - Trường Cao Đẳng Kinh Tế - Kỹ Thuật |
| ĐH.I.1.2 | Đại Học Thái Nguyên - Trường Đại Học Kỹ Thuật Công Nghiệp |
| ĐH.I.1.3 | Đại Học Thái Nguyên - Trường Đại Học Nông Lâm |
| ĐH.I.1.4 | Đại Học Thái Nguyên - Trường Đại Học Y Dược |
| ĐH.I.1.5 | Đại Học Thái Nguyên -Trường Đại Học Kinh Tế Và Quản Trị Kinh Doanh |
| ĐH.I.1.6 | Đại Học Thái Nguyên - Trường Đại Học Khoa Học |
| ĐH.I.1.7 | Đại Học Thái Nguyên - Trường Đại Học Công Nghệ Thông Tin Và Truyền Thông |
| ĐH.I.1.8 | Đại Học Thái Nguyên |
| ĐH.I.1.9 | Đại Học Thái Nguyên - Khoa Quốc Tế |
| ĐH.I.2.0 | Trường Đại Học Công Nghiệp Quảng Ninh |
| ĐH.I.3.0 | Trường Đại Học Công Nghiệp Việt Trì |
| ĐH.I.4.0 | Trường Đại Học Hùng Vương |
| ĐH.I.5.0 | Trường Đại Học Nông Lâm Bắc Giang |
| ĐH.I.6.0 | Trường Đại Học Tân Trào |
| ĐH.I.7.0 | Trường Đại Học Tây Bắc |
| ĐH.II.10.0 | Học Viện Âm Nhạc Quốc Gia Việt Nam |
| ĐH.II.11.0 | Học Viện Báo Chí Và Tuyên Truyền |
| ĐH.II.12.0 | Học Viện Chính Sách Và Phát Triển |
| ĐH.II.13.0 | Học Viện Chính Trị - Hành Chính Khu Vực I |
| ĐH.II.14.0 | Học Viện Công Nghệ Bưu Chính Viễn Thông |
| ĐH.II.15.0 | Học Viện Hành Chính Quốc Gia |
| ĐH.II.16.0 | Học Viện Khoa Học Xã Hội |
| ĐH.II.17.0 | Học Viện Ngân Hàng |
| ĐH.II.18.0 | Học Viện Ngoại Giao |
| ĐH.II.19.0 | Học Viện Phụ Nữ Việt Nam |
| ĐH.II.20.0 | Học Viện Quản Lý Giáo Dục |
| ĐH.II.21.0 | Học Viện Tài Chính |
| ĐH.II.22.0 | Học Viện Thanh Thiếu Niên Việt Nam |
| ĐH.II.23.0 | Học Viện Y Dược Học Cổ Truyền Việt Nam |
| ĐH.II.24.0 | Trường Đại Học Bách Khoa Hà Nội |
| ĐH.II.25.0 | Trường Đại Học Công Đoàn |
| ĐH.II.26.0 | Trường Đại Học Công Nghệ Giao Thông Vận Tải |
| ĐH.II.27.0 | Trường Đại Học Công Nghiệp Hà Nội |
| ĐH.II.28.0 | Trường Đại Học Công Nghiệp Việt - Hung |
| ĐH.II.29.0 | Trường Đại Học Dầu Khí Việt Nam |
| ĐH.II.30.0 | Trường Đại Học Điện Lực |
| ĐH.II.31.0 | Trường Đại Học Điều Dưỡng Nam Định |
| ĐH.II.32.0 | Trường Đại Học Dược Hà Nội |
| ĐH.II.33.0 | Trường Đại Học Giao Thông Vận Tải |
| ĐH.II.34.0 | Trường Đại Học Hà Nội |
| ĐH.II.35.0 | Trường Đại Học Hải Dương |
| ĐH.II.36.0 | Trường Đại Học Hải Phòng |
| ĐH.II.37.0 | Trường Đại Học Hàng Hải |
| ĐH.II.38.0 | Trường Đại Học Hoa Lư |
| ĐH.II.39.0 | Trường Đại Học Khoa Học Và Công Nghệ Hà Nội |
| ĐH.II.40.0 | Trường Đại Học Kiểm Sát Hà Nội |
| ĐH.II.41.0 | Trường Đại Học Kiến Trúc Hà Nội |
| ĐH.II.42.0 | Trường Đại Học Kinh Tế Kỹ Thuật Công Nghiệp |
| ĐH.II.43.0 | Trường Đại Học Kinh Tế Quốc Dân |
| ĐH.II.44.0 | Trường Đại Học Kỹ Thuật Y Tế Hải Dương |
| ĐH.II.45.0 | Trường Đại Học Lâm Nghiệp |
| ĐH.II.46.0 | Trường Đại Học Lao Động - Xã Hội |
| ĐH.II.47.0 | Trường Đại Học Luật Hà Nội |
| ĐH.II.48.0 | Trường Đại Học Mỏ Địa Chất |
| ĐH.II.49.0 | Trường Đại Học Mỹ Thuật Công Nghiệp |
| ĐH.II.50.0 | Trường Đại Học Mỹ Thuật Việt Nam |
| ĐH.II.51.0 | Trường Đại Học Ngoại Thương |
| ĐH.II.53.0 | Trường Đại Học Nông Nghiệp Hà Nội |
| ĐH.II.54.0 | Trường Đại Học Sân Khấu Điện Ảnh Hà Nội |
| ĐH.II.55.0 | Trường Đại Học Sao Đỏ |
| ĐH.II.56.0 | Trường Đại Học Sư Phạm Hà Nội |
| ĐH.II.57.0 | Trường Đại Học Sư Phạm Hà Nội 2 |
| ĐH.II.58.0 | Trường Đại Học Sư Phạm Kỹ Thuật Hưng Yên |
| ĐH.II.59.0 | Trường Đại Học Sư Phạm Kỹ Thuật Nam Định |
| ĐH.II.60.0 | Trường Đại Học Sư Phạm Nghệ Thuật Trung Ương |
| ĐH.II.61.0 | Trường Đại Học Sư Phạm Thể Dục Thể Thao Hà Nội |
| ĐH.II.62.0 | Trường Đại Học Tài Chính - Quản Trị Kinh Doanh |
| ĐH.II.63.0 | Trường Đại Học Tài Nguyên Và Môi Trường Hà Nội |
| ĐH.II.64.0 | Trường Đại Học Thái Bình |
| ĐH.II.65.0 | Trường Đại Học Thể Dục Thể Thao Bắc Ninh |
| ĐH.II.66.0 | Trường Đại Học Thương Mại |
| ĐH.II.67.0 | Trường Đại Học Thuỷ Lợi |
| ĐH.II.68.0 | Trường Đại Học Văn Hoá Hà Nội |
| ĐH.II.69.0 | Trường Đại Học Xây Dựng |
| ĐH.II.70.0 | Trường Đại Học Y Hà Nội |
| ĐH.II.71.0 | Trường Đại Học Y Hải Phòng |
| ĐH.II.72.0 | Trường Đại Học Y Tế Công Cộng |
| ĐH.II.73.0 | Trường Đại Học Y Thái Bình |
| ĐH.II.74.0 | Viện Đại Học Mở Hà Nội |
| ĐH.II.8.0 | Đại Học Quốc Gia Hà Nội (06 Trường Đh, 03 Khoa) |
| ĐH.II.8.1 | Đại Học Quốc Gia Hà Nội - Trường Đại Học Khoa Học Tự Nhiên |
| ĐH.II.8.2 | Đại Học Quốc Gia Hà Nội - Trường Đại Học Khoa Học Xã Hội Nhân Văn |
| ĐH.II.8.3 | Đại Học Quốc Gia Hà Nội - Trường Đại Học Ngoại Ngữ |
| ĐH.II.8.4 | Đại Học Quốc Gia Hà Nội - Trường Đại Học Công Nghệ |
| ĐH.II.8.5 | Đại Học Quốc Gia Hà Nội - Trường Đại Học Kinh Tế |
| ĐH.II.8.6 | Đại Học Quốc Gia Hà Nội - Trường Đại Học Giáo Dục |
| ĐH.II.8.7 | Đại Học Quốc Gia Hà Nội - Khoa Luật |
| ĐH.II.8.8 | Đại Học Quốc Gia Hà Nội - Khoa Y Dược |
| ĐH.II.8.9 | Đại Học Quốc Gia Hà Nội - Khoa Quốc Tế |
| ĐH.III.75.0 | Đại Học Huế (07 Trường Đh, 01 Phân Hiệu, 03 Khoa) |
| ĐH.III.75.1 | Đại Học Huế - Trường Đại Học Sư Phạm |
| ĐH.III.75.10 | Đại Học Huế - Khoa Giáo Dục Thể Chất |
| ĐH.III.75.11 | Đại Học Huế - Khoa Du Lịch |
| ĐH.III.75.2 | Đại Học Huế - Trường Đại Học Khoa Học |
| ĐH.III.75.3 | Đại Học Huế - Trường Đại Học Nông Lâm |
| ĐH.III.75.4 | Đại Học Huế - Trường Đại Học Y Dược |
| ĐH.III.75.5 | Đại Học Huế - Trường Đại Học Ngoại Ngữ |
| ĐH.III.75.6 | Đại Học Huế - Trường Đại Học Kinh Tế |
| ĐH.III.75.7 | Đại Học Huế - Trường Đại Học Nghệ Thuật |
| ĐH.III.75.8 | Đại Học Huế - Phân Hiệu Đại Học Huế Tại Quảng Trị |
| ĐH.III.75.9 | Đại Học Huế - Khoa Luật |
| ĐH.III.76.0 | Học Viện Âm Nhạc Huế |
| ĐH.III.77.0 | Trường Đại Học Hà Tĩnh |
| ĐH.III.78.0 | Trường Đại Học Hồng Đức |
| ĐH.III.79.0 | Trường Đại Học Kinh Tế Nghệ An |
| ĐH.III.80.0 | Trường Đại Học Quảng Bình |
| ĐH.III.81.0 | Trường Đại Học Sư Phạm Kỹ Thuật Vinh |
| ĐH.III.82.0 | Trường Đại Học Văn Hoá, Thể Thao Và Du Lịch Thanh Hoá |
| ĐH.III.83.0 | Trường Đại Học Vinh |
| ĐH.III.84.0 | Trường Đại Học Y Khoa Vinh |
| ĐH.IV.85.0 | Đại Học Đà Nẵng (04 Trường Đh, 02 Trường Cđ, 01 Phân Hiệu, 01 Khoa) |
| ĐH.IV.85.1 | Đại Học Đà Nẵng- Trường Đại Học Bách Khoa |
| ĐH.IV.85.2 | Đại Học Đà Nẵng- Trường Đại Học Kinh Tế |
| ĐH.IV.85.3 | Đại Học Đà Nẵng - Trường Đại Học Sư Phạm |
| ĐH.IV.85.4 | Đại Học Đà Nẵng- Trường Đại Học Ngoại Ngữ |
| ĐH.IV.85.5 | Đại Học Đà Nẵng - Trường Cao Đẳng Công Nghệ |
| ĐH.IV.85.6 | Đại Học Đà Nẵng - Trường Cao Đẳng Công Nghệ Thông Tin |
| ĐH.IV.85.7 | Đại Học Đà Nẵng - Phân Hiệu Đại Học Đà Nẵng Tại Kontum |
| ĐH.IV.85.8 | Đại Học Đà Nẵng- Khoa Y Dược |
| ĐH.IV.86.0 | Trường Đại Học Kỹ Thuật Y Dược Đà Nẵng |
| ĐH.IV.87.0 | Trường Đại Học Nha Trang |
| ĐH.IV.88.0 | Trường Đại Học Phạm Văn Đồng |
| ĐH.IV.89.0 | Trường Đại Học Phú Yên |
| ĐH.IV.90.0 | Trường Đại Học Quảng Nam |
| ĐH.IV.91.0 | Trường Đại Học Quy Nhơn |
| ĐH.IV.93.0 | Trường Đại Học Thể Dục Thể Thao Đà Nẵng |
| ĐH.IV.94.0 | Trường Đại Học Xây Dựng Miền Trung |
| ĐH.IX.143.0 | Học Viện An Ninh Nhân Dân |
| ĐH.IX.144.0 | Học Viện Cảnh Sát Nhân Dân |
| ĐH.IX.145.0 | Học Viện Chính Trị Công An Nhân Dân |
| ĐH.IX.146.0 | Học Viện Quốc Tế |
| ĐH.IX.147.0 | Trường Đại Học An Ninh Nhân Dân |
| ĐH.IX.148.0 | Trường Đại Học Cảnh Sát Nhân Dân |
| ĐH.IX.149.0 | Trường Đại Học Kỹ Thuật - Hậu Cần Công An Nhân Dân |
| ĐH.IX.150.0 | Trường Đại Học Phòng Cháy Chữa Cháy |
| ĐH.V.95.0 | Trường Đại Học Đà Lạt |
| ĐH.V.96.0 | Trường Đại Học Tây Nguyên |
| ĐH.VI.100.0 | Trường Đại Học Công Nghiệp Thực Phẩm Thành phố Hồ Chí Minh |
| ĐH.VI.101.0 | Trường Đại Học Công Nghiệp Thành phố Hồ Chí Minh |
| ĐH.VI.102.0 | Trường Đại Học Đồng Nai |
| ĐH.VI.103.0 | Trường Đại Học Giao Thông Vận Tải Đại học Giao thông Vận tải Hồ Chí Minh |
| ĐH.VI.104.0 | Trường Đại Học Kiến Trúc Thành Phố Hồ Chí Minh |
| ĐH.VI.105.0 | Trường Đại Học Kinh Tế Thành phố Hồ Chí Minh |
| ĐH.VI.106.0 | Trường Đại Học Luật Thành phố Hồ Chí Minh |
| ĐH.VI.107.0 | Trường Đại Học Mở Thành phố Hồ Chí Minh |
| ĐH.VI.108.0 | Trường Đại Học Mỹ Thuật Thành phố Hồ Chí Minh |
| ĐH.VI.109.0 | Trường Đại Học Ngân Hàng Thành phố Hồ Chí Minh |
| ĐH.VI.110.0 | Trường Đại Học Nông Lâm Thành phố Hồ Chí Minh |
| ĐH.VI.111.0 | Trường Đại Học Sài Gòn |
| ĐH.VI.112.0 | Trường Đại Học Sân Khấu, Điện Ảnh Thành phố Hồ Chí Minh |
| ĐH.VI.113.0 | Trường Đại Học Sư Phạm Kỹ Thuật Thành phố Hồ Chí Minh |
| ĐH.VI.114.0 | Trường Đại Học Sư Phạm Thể Dục Thể Thao Thành phố Hồ Chí Minh |
| ĐH.VI.115.0 | Trường Đại Học Sư Phạm Thành phố Hồ Chí Minh |
| ĐH.VI.116.0 | Trường Đại Học Tài Chính - Marketing |
| ĐH.VI.117.0 | Trường Đại Học Tài Nguyên Và Môi Trường Thành phố Hồ Chí Minh |
| ĐH.VI.118.0 | Trường Đại Học Thể Dục Thể Thao Thành Phố Hồ Chí Minh |
| ĐH.VI.119.0 | Trường Đại Học Thủ Dầu Một |
| ĐH.VI.120.0 | Trường Đại Học Tôn Đức Thắng |
| ĐH.VI.121.0 | Trường Đại Học Văn Hoá Thành phố Hồ Chí Minh |
| ĐH.VI.122.0 | Trường Đại Học Việt Đức |
| ĐH.VI.123.0 | Trường Đại Học Y Dược Thành phố Hồ Chí Minh |
| ĐH.VI.124.0 | Trường Đại Học Y Khoa Phạm Ngọc Thạch |
| ĐH.VI.97.0 | Đại Học Quốc Gia Thành phố Hồ Chí Minh (06 Trường Đh, 01 Khoa) |
| ĐH.VI.97.1 | Đại Học Quốc Gia Thành phố Hồ Chí Minh - Trường Đại Học Bách Khoa |
| ĐH.VI.97.2 | Đại Học Quốc Gia Thành phố Hồ Chí Minh - Trường Đại Học Khoa Học Tự Nhiên |
| ĐH.VI.97.3 | Đại Học Quốc Gia Thành phố Hồ Chí Minh - Trường Đại Học Khoa Học Xã Hội Nhân Văn |
| ĐH.VI.97.4 | Đại Học Quốc Gia Thành phố Hồ Chí Minh - Trường Đại Học Công Nghệ Thông Tin |
| ĐH.VI.97.5 | Đại Học Quốc Gia Thành phố Hồ Chí Minh - Trường Đại Học Quốc Tế |
| ĐH.VI.97.6 | Đại Học Quốc Gia Thành phố Hồ Chí Minh - Trường Đại Học Kinh Tế - Luật |
| ĐH.VI.97.7 | Đại Học Quốc Gia Thành phố Hồ Chí Minh - Khoa Y |
| ĐH.VI.98.0 | Học Viện Hàng Không Việt Nam |
| ĐH.VI.99.0 | Nhạc Viện Thành phố Hồ Chí Minh |
| ĐH.VII.125.0 | Trường Đại Học An Giang |
| ĐH.VII.126.0 | Trường Đại Học Bạc Liêu |
| ĐH.VII.127.0 | Trường Đại Học Cần Thơ |
| ĐH.VII.128.0 | Trường Đại Học Đồng Tháp |
| ĐH.VII.129.0 | Trường Đại Học Kỹ Thuật Công Nghệ Cần Thơ |
| ĐH.VII.130.0 | Trường Đại Học Tiền Giang |
| ĐH.VII.131.0 | Trường Đại Học Trà Vinh |
| ĐH.VII.132.0 | Trường Đại Học Sư Phạm Kỹ Thuật Vĩnh Long |
| ĐH.VII.133.0 | Trường Đại Học Xây Dựng Miền Tây |
| ĐH.VII.134.0 | Trường Đại Học Y Dược Cần Thơ |
| ĐH.VIII.135.0 | Học Viện Kỹ Thuật Quân Sự |
| ĐH.VIII.136.0 | Học Viện Quân Y |
| ĐH.VIII.137.0 | Học Viện Khoa Học Quân Sự |
| ĐH.VIII.138.0 | Học Viện Hậu Cần |
| ĐH.VIII.139.0 | Trường Đại Học Văn Hóa - Nghệ Thuật Quân Đội |
| ĐH.VIII.141.0 | Trường Đại Học Ngô Quyền |
| ĐH.VIII.142.0 | Trường Đại Học Thông Tin Liên Lạc |
| BVS | Học viện Công nghệ Bưu chính Viễn thông - Cơ sở 2 |
| BPH | Học viện Biên phòng |
| BVU | Trường Đại học Bà Rịa - Vạng Tàu |
| DCD | Trường Đại học Công nghệ Đồng Nai |
| DCH | Trường Sĩ quan Đặc công |
| DCL | Trường Đại học Cửu Long |
| DDA | Trường Đại học Công nghệ Đông Á |
| DDD | Trường Đại học Dân lập Đông Đô |
| DDN | Trường Đại học Đại Nam |
| DDT | Trường Đại học Duy Tân |
| DKB | Trường Đại học Kinh tế - Kỹ thuật Bình Dương |
| DKC | Trường Đại học Công nghệ Thành phố Hồ Chí Minh |
| DLA | Trường Đại học Kinh tế Công nghiệp Long An |
| DMD | Trường Đại học Công nghệ miền Đông |
| DNC | Trường Đại học nam Cần Thơ |
| DNT | Trường Đại học Ngoại ngữ - Tin học Thành phố Hồ Chí Minh |
| DPC | Trường Đại học Phan Châu Trinh |
| DPT | Trường Đại học Phan Thiết |
| DQK | Trường Đại học Kinh doanh và Công nghệ Hà Nội |
| DSG | Trường Đại học Công nghệ Sài Gòn |
| DTD | Trường Đại học Tây Đô |
| DTH | Trường Đại học Hoa Sen |
| DTP | Phân hiệu Đại học Thái Nguyên tại Lào Cai |
| DVX | Trường Đại học Công nghệ Vạn Xuân |
| EIU | Trường Đại học Quốc tế miền Đông |
| FBU | Trường Đại học Tài chính - Ngân hàng Hà Nội |
| HIU | Trường Đại học Quốc tế Hồng Bàng |
| HNM | Trường Đại học Thủ đô Hà Nội |
| HQH | Học viện Hải quân |
| HVC | Học viện Cán bộ thành phố Hồ Chí Minh |
| HVN | Học viện Nông nghiệp Việt Nam |
| IUQ | Phân hiệu Đại học Công nghiệp Thành phố Hồ Chí Minh tại Quảng Ngãi |
| KGH | Trường Sĩ quan Không quân |
| KTA | Đại học Kiến trúc Hà Nội |
| KTD | Trường Đại học Kiến trúc Đà Nẵng |
| LNS | Phân hiệu Trường Đại học Lâm Nghiệp |
| NLG | Phân hiệu Trường Đại học Nông lâm Thành phố Hồ Chí Minh tại Gia Lai |
| NTS | Trường Đại học Ngoại thương - Cơ sở phía Nam |
| NTT | Trường Đại học Nguyễn Tất Thành |
| PBH | Trường Sĩ quan Pháo binh |
| PCS | Đại học Phòng cháy Chữa cháy phía Nam |
| PKH | Học viện Phòng không - Không quân |
| SNH | Trường Sĩ quan Công binh |
| TBD | Trường Đại học Thái Bình Dương |
| TDD | Trường Đại học Thành Đô |
| THU | Trường Đại học Y khoa Tokyo Việt Nam |
| TKG | Trường Đại học Kiên Giang |
| TLS | Trường Đại học Thuỷ lợi - Cơ sở 2 ở phía Nam |
| TTH | Trường Sĩ quan Thông tin |
| TTU | Trường Đại học Tân Tạo |
| UKH | Trường Đại học Khánh Hoà |
| VTT | Trường Đại học Võ Trường Toản |
| 206 | Trường Trung cấp Đông Dương |
| CSDT_KHAC | Khác |
| KMA | Học viện Kỹ thuật Mật mã |
| CĐ.II.195.0 | Trường Đại học Công nghiệp Dệt may Hà Nội |
| ĐH.VIII.140.0 | Trường Sĩ quan Kỹ thuật Quân sự Vinhempich (Đại học Trần Đại Nghĩa) |
| CĐ.VI.294.0 | Trường Cao Đẳng Kinh Tế Thành phố Hồ Chí Minh |
| CĐ.III.252.0 | Trường Cao đẳng Y tế Thanh Hóa |
| CĐ.V.276.0 | Trường Cao đẳng Kinh tế Kỹ thuật Lâm Đồng |
| CĐ.III.248.0 | Trường Cao đẳng Văn hóa Nghệ thuật Nghệ An |
| CĐ.III.249.0 | Trường Cao đẳng Văn hóa Thể thao và Du lịch Nguyễn Du |
| CĐ.VII.323.0 | Trương Cao đẳng Sư phạm Long An |
| ĐH.II.52.0 | Trường Đại Học Nội Vụ Hà Nội |
| DLV | Trường Đại học Dân lập Văn Lang |
| CĐ.VI.285.0 | Trường Cao đẳng Công nghệ - Quản trị Sonadezi |
| DVH | Trường Đại học Dân lập Văn Hiến |
| DBD | Trường Đại học Dân lập Bình Dương |
| MCA | Trường Đại học Mỹ thuật Công nghiệp Á Châu |
| DPD | Trường Đại học Phương Đông |
| DTL | Trường Đại học Thăng Long |
| FPT | Trường Đại học FPT |
| HBU | Trường Đại học Hòa Bình |
| NTU | Trường Đại học Nguyễn Trãi |
| DBH | Trường Đại học Quốc tế Bắc Hà |
| DTA | Trường Đại học Thành Tây |
| DCQ | Trường Đại học Công nghệ và Quản lý Hữu nghị |
| GSA | Trường Đại học Giao thông vận tải - Cơ sở 2 |
| DLS | Trường Đại học Lao động Xã hội - Cơ sở TP. HCM |
| DCG | Trường Đại học Công nghệ Thông tin Gia Định |
| TTQ | Trường Đại học Quốc tế Sài Gòn |
| DTF | Khoa Ngoại ngữ (Đại học Thái Nguyên) |
| HLU | Trường Đại học Hạ Long |
| DVD | Trường Đại học Văn hóa Thể thao và Du lịch Thanh Hóa |
| DVB | Trường Đại học Việt Bắc |
| DCA | Trường Đại học Chu Văn An |
| DHP | Trường Đại học Dân lập Hải Phòng |
| DTV | Trường Đại học Dân lập Lương Thế Vinh |
| UKB | Trường Đại học Kinh Bắc |
| DDB | Trường Đại học Thành Đông |
| DVP | Trường Đại học Trưng Vương |
| BMTU | Trường Đại học Buôn Ma Thuột |
| DCV | Trường Đại học Công nghiệp Vinh |
| DAD | Trường Đại học Đông Á |
| DPX | Trường Đại học Dân lập Phú Xuân |
| DYD | Trường Đại học Dân lập Yersin Đà Lạt |
| DQT | Trường Đại học Quang Trung |
| DLH | Trường Đại học Dân lập Lạc Hồng |
| LCH | Trường Đại học Chính trị (Trường Sĩ quan Chính trị) |
| LAH | Trường Sĩ quan Lục quân 1 (Đại học Trần Quốc Tuấn) |
| LBH | Trường Sĩ quan Lục quân 2 (Đại học Nguyễn Huệ) |
| HGH | Trường Sĩ quan Phòng Hóa |
| CMT | Trường Cao đẳng Công nghệ và Môi trường Hà Nội |
| CTW | Trường Cao đẳng Kinh tế Kỹ thuật Trung ương |
| CKN | Trường Cao đẳng Kinh tế - Kỹ thuật Hà Nội |
| CNH | Trường Cao đẳng Công nghệ Hà Nội |
| CBT | Trường Cao đẳng Công nghệ và Thương mại Hà Nội |
| CCG | Trường Cao đẳng Kỹ thuật Công nghệ Bách khoa |
| CEO | Trường Cao đẳng Đại Việt |
| CBV | Trường Cao đẳng Bách Việt |
| CBC | Trường Cao đẳng Bán công Công nghệ và Quản trị doanh nghiệp |
| CDC | Trường Cao đẳng Công nghệ Thông tin TP. HCM |
| CSG | Trường Cao đẳng Đại Việt Sài Gòn |
| CET | Trường Cao đẳng Kinh tế - Công nghệ TP. HCM |
| CKM | Trường Cao đẳng Kinh tế Kỹ thuật Miền Nam |
| CVX | Trường Cao đẳng Kỹ thuật Công nghệ Vạn Xuân |
| CKP | Trường Cao đẳng Kỹ thuật Lý Tự Trọng |
| CVS | Trường Cao đẳng Văn hóa Nghệ thuật và Du lịch Sài Gòn |
| CDV | Trường Cao đẳng Viễn Đông |
| CHD | Trường Cao đẳng Y Dược Hồng Đức |
| CCA | Trường Cao đẳng Công nghiệp Hóa chất |
| CHH | Trường Cao đẳng Hàng Hải |
| DTU | Trường Cao đẳng Kinh tế - Kỹ thuật (Đại học Thái Nguyên) |
| CKA | Trường Cao đẳng Kinh tế Kỹ thuật Vĩnh Phúc |
| CCT | Trường Cao đẳng Kinh tế và Công nghệ Thực phẩm |
| CSL | Trường Cao đẳng Nông Lâm Sơn La |
| CNL | Trường Cao đẳng Nông Lâm Thanh Hóa |
| CTO | Trường Cao đẳng Thể dục Thể thao Thanh Hóa |
| CTL | Trường Cao đẳng Thủy lợi Bắc Bộ |
| CSB | Trường Cao đẳng Thủy sản |
| C23 | Trường Cao đẳng Sư phạm Hòa Bình |
| C18 | Trường Cao đẳng Ngô Gia Tự Bắc Giang |
| C09 | Trường Cao đẳng Sư phạm Tuyên Quang |
| CVB | Trường Cao đẳng Văn hóa Nghệ thuật Tây Bắc |
| VNB | Trường Cao đẳng Văn hóa Nghệ thuật Thái Bình |
| CNV | Trường Cao đẳng Văn hóa Nghệ thuật Việt Bắc |
| CBK | Trường Cao đẳng Bách khoa Hưng Yên |
| CNC | Trường Cao đẳng Ngoại ngữ - Công nghệ Việt Nhật |
| CBH | Trường Cao đẳng Công nghệ Bắc Hà |
| CDU | Trường Cao đẳng Dược Phú Thọ |
| CSA | Trường Cao đẳng ASEAN |
| CKB | Trường Cao đẳng Bách khoa Đà Nẵng |
| CDQ | Trường Cao đẳng Công Kỹ nghệ Đông Á |
| DDC | Trường Cao đẳng Công nghệ (Đại học Đà Nẵng) |
| CEM | Trường Cao đẳng Công nghệ Kinh tế và Thủy lợi miền Trung |
| DDI | Trường Cao đẳng Công nghệ Thông tin (Đại học Đà Nẵng) |
| CHV | Trường Cao đẳng Công nghệ Thông tin Hữu nghị Việt Hàn |
| CĐ.V.274.0 | Trường Cao đẳng Công nghệ và Kinh tế Bảo Lộc |
| CCP | Trường Cao đẳng Công nghiệp Tuy Hòa |
| CCZ | Trường Cao đẳng Đại Việt Đà Nẵng |
| CDD | Trường Cao đẳng Đông Du Đà Nẵng |
| CNA | Trường Cao đẳng Hoan Châu - Nghệ An |
| CEA1 | Trường Cao đẳng Kinh tế Kỹ thuật Nghệ An |
| CCQ | Trường Cao đẳng Kỹ thuật Công nghiệp Quảng Ngãi |
| CLV | Trường Cao đẳng Lạc Việt |
| PIC | Trường Cao đẳng Quốc tế Pegasus |
| CDA | Trường Cao đẳng Tư thục Đức Trí |
| CPN | Trường Cao đẳng Tư thục Phương Đông - Đà Nẵng |
| CPD | Trường Cao đẳng Tư thục Phương Đông - Quảng Nam |
| CVL | Trường Cao đẳng Văn hóa Nghệ thuật Đắk Lắk |
| CĐ.IV.271.0 | Trường Cao đẳng Y tế Khánh Hòa |
| YQT | Trường Cao đẳng Y tế Quảng Trị |
| BLC | Trường Cao đẳng Kinh tế - Kỹ thuật Bạc Liêu |
| LQD | Trường Cao đẳng Lê Quý Đôn |
| CT01 | Trường Trung cấp Công nghệ Chế tạo máy |
| GT04 | Trường Cán bộ Quản lý Giao thông Vận tải |
| GT01 | Trường Trung cấp Giao thông Vận tải miền Bắc |
| YT02 | Trường Trung cấp Y tế Đặng Văn Ngữ |
| VH05 | Trường Trung cấp Nghệ thuật Xiếc và Tạp kỹ Việt Nam |
| QP01 | Trường Trung cấp Cầu đường và Dạy nghề |
| QP021 | Trường Trung Cấp Kỹ thuật Xe - Máy |
| QP04 | Trường Trung cấp Quân Y I |
| TL06 | Trường Trung cấp Nghiệp vụ Công đoàn Giao thông vận tải |
| TL07 | Trường Trung cấp Công đoàn TP. Hà Nội |
| ND01 | Trường Cán bộ Hội Nông dân Việt Nam |
| GT15 | Trường Trung cấp Hà Nội |
| 101 | Trường Trung cấp Bách nghệ Hà Nội |
| 151 | Trường Trung cấp Bách khoa Hà Nội |
| 111 | Trường Trung cấp Công nghệ Bách khoa Hà Nội |
| 103 | Trường Trung cấp Công nghệ Hà Nội |
| 104 | Trường Trung cấp Công nghệ Thăng Long |
| 105 | Trường Trung cấp Công nghệ và Kinh tế Đối ngoại |
| 106 | Trường Trung cấp Công nghệ và Quản trị Đông Đô |
| 107 | Trường Trung cấp Công nghệ và Quản trị Kinh doanh Hà Nội |
| 108 | Trường Trung cấp Cộng đồng Hà Nội |
| 153 | Trường Trung cấp Công nghiệp Hà Nội |
| 109 | Trường Trung cấp Công thương Hà Nội |
| 110 | Trường Trung cấp Dược Hà Nội |
| 170 | Trường Trung cấp Đa ngành Hà Nội |
| 112 | Trường Trung cấp Kinh tế - Công nghệ Nguyễn Bỉnh Khiêm |
| 113 | Trường Trung cấp Kinh tế Du lịch Hoa Sữa |
| 114 | Trường Trung cấp Kinh tế Hà Nội |
| 115 | Trường Trung cấp Kinh tế Kỹ thuật Ba Đình |
| 116 | Trường Trung cấp Kinh tế - Kỹ thuật Bắc Thăng Long |
| 117 | Trường Trung cấp Kinh tế - Kỹ thuật Công nghệ Hà Nội |
| 152 | Trường Trung cấp Kinh tế - Kỹ thuật Đa ngành Sóc Sơn |
| 118 | Trường Trung cấp Kinh tế - Kỹ thuật Đông Á |
| 119 | Trường Trung cấp Kinh tế Kỹ thuật Hà Nội I |
| 120 | Trường Trung cấp Kinh tế - Kỹ thuật Phan Chu Trinh |
| 121 | Trường Trung cấp Kinh tế - Kỹ thuật Quang Trung |
| 123 | Trường Trung cấp Kinh tế - Kỹ thuật Thăng Long |
| 122 | Trường Trung cấp Giao thông Vận tải Hà Nội |
| 124 | Trường Trung cấp Kinh tế - Kỹ thuật Thương mại |
| 102 | Trường Trung cấp Kinh tế Kỹ thuật Thương mại Hà Nội |
| 125 | Trường Trung cấp Kinh tế - Tài chính Hà Nội |
| 126 | Trường Trung cấp Kinh tế - Tài nguyên và Môi trường |
| 127 | Trường Trung cấp Kỹ thuật Đa ngành Hà Nội |
| 155 | Trường Trung cấp Kỹ thuật Công nghệ Lê Quý Đôn |
| 128 | Trường Trung cấp Kỹ thuật Tin học Hà Nội |
| 129 | Trường Trung cấp Kỹ thuật Y - Dược Hà Nội |
| 130 | Trường Cao đẳng Công nghệ và Môi trường |
| 131 | Trường Trung cấp Sư phạm Mẫu giáo Nhà trẻ Hà Nội |
| 158 | Trường Trung cấp Tài chính Hà Nội |
| 156 | Trường Trung cấp Thông tin Truyền thông Hà Nội |
| 132 | Trường Trung cấp Tin học - Tài chính Kế toán Hà Nội |
| 133 | Trường Trung cấp Tổng hợp Hà Nội |
| 134 | Trường Trung cấp Xây dựng Hà Nội |
| 159 | Trường Trung cấp Y Dược Bảo Long Hà Nội |
| 135 | Trường Trung cấp Y Dược Hà Nội |
| 136 | Trường Trung cấp Y Dược Lê Hữu Trác |
| 137 | Trường Trung cấp Y Dược Phạm Ngọc Thạch |
| 138 | Trường Trung cấp Y Dược Tuệ Tĩnh Hà Nội |
| 150 | Trường Trung cấp Y Hà Nội |
| 139 | Trường Trung cấp Y khoa Hà Nội |
| 157 | Trường Trung cấp Y tế Hà Nội |
| 140 | Trường Đào tạo cán bộ Lê Hồng Phong |
| NN01 | Trường Trung cấp Công nghệ Lương thực Thực phẩm |
| NN04 | Trường Trung cấp Thủy sản |
| YT12 | Viện Vệ sinh Y tế công cộng TP. Hồ Chí Minh |
| NV1A | Trường Trung cấp Văn thư lưu trữ Trung ương |
| VH04 | Trường Trung cấp Múa TP. Hồ Chí Minh |
| GD20 | Trường Cao đẳng Kinh Tế - Kỹ Thuật Sài Gòn |
| QP02 | Trường Trung cấp Kỹ thuật Hải Quân |
| QP05 | Trường Trung cấp Quân Y II |
| TL04 | Trường Trung cấp Chuyên nghiệp Tôn Đức Thắng |
| TL08 | Trường Trung cấp Công đoàn TP. Hồ Chí MInh |
| 201 | Trường Trung cấp Ánh Sáng |
| 202 | Trường Trung cấp Âu Việt |
| 220 | Trường Trung cấp Bách khoa Sài Gòn |
| 240 | Trường Trung cấp Bến Thành |
| 204 | Trường Trung cấp Công nghệ Thông tin Sài Gòn |
| 205 | Trường Trung cấp Du lịch và Khách sạn Saigontourist |
| 207 | Trường Trung cấp Đại Việt |
| 208 | Trường Trung cấp Hồng Hà |
| 224 | Trường Trung cấp Nguyễn Tất Thành |
| 242 | Trường Trung cấp Kinh tế Kỹ thuật Hóc Môn |
| 209 | Trường Trung cấp Quang Trung |
| 210 | Trường Trung cấp Kinh tế Kỹ thuật Nguyễn Hữu Cảnh |
| 211 | Trường Trung cấp Kinh tế Kỹ thuật Sài Gòn |
| 212 | Trường Trung cấp Kinh tế Kỹ thuật Tây Nam Á |
| 243 | Trường Trung cấp Kinh tế Kỹ thuật Quận 12 |
| 213 | Trường Trung cấp Kỹ thuật Nông nghiệp TP. Hồ Chí Minh |
| 214 | Trường Trung cấp Kỹ thuật và Công nghệ Cửu Long |
| 215 | Trường Trung cấp Kỹ thuật và Nghiệp vụ Nam Sài Gòn |
| 216 | Trường Trung cấp Mai Linh |
| 217 | Trường Trung cấp Phương Đông |
| 218 | Trường Trung cấp Phương Nam |
| 219 | Trường Trung cấp Tài chính Kế toán Tin học Sài Gòn |
| 221 | Trường Trung cấp Tây Sài Gòn |
| 222 | Trường Trung cấp Tin học Kinh tế Sài Gòn |
| 241 | Trường Trung cấp Thông tin - Truyền thông TP. HCM |
| 225 | Trường Trung cấp Kinh tế và Du lịch TP. Hồ Chí Minh |
| 227 | Trường Trung cấp Tổng hợp Đông Nam Á |
| 226 | Trường Trung cấp Tổng hợp TP. Hồ Chí Minh |
| 228 | Trường Trung cấp Vạn Tường |
| 229 | Trường Trung cấp Việt Khoa |
| 244 | Trường Trung cấp Y Dược Vạn Hạnh |
| 231 | Trường Cán bộ TP. Hồ Chí Minh |
| HTC0020 | Trường Cao đẳng nghề Thủy Sản miền Bắc |
| HTC0024 | Trường Cao đẳng Tài chính Quản trị kinh doanh |
| HTC0028 | Trường Trung cấp Kỹ thuật - Nghiệp vụ Hải Phòng |
| HTC0029 | Trường Trung cấp Kỹ thuật - Nghiệp vụ Sông Hồng |
| HTC0030 | Trường Trung cấp Xây dựng |
| HTC0031 | Trường Trung cấp Xây dựng số 4 |
| HTC0032 | Trường Trung cấp Xây dựng Thanh Hóa |
| HTC0047 | Trường Trung cấp Bưu chính Viễn thông và Công nghệ thông tin I |
| HTC0048 | Trường Trung cấp Bưu chính Viễn thông và Công nghệ thông tin miền núi |
| HTC0049 | Trường Trung cấp Luật Thái Nguyên |
| HTC0050 | Trường Trung cấp Luật Tây Bắc |
| HTC0051 | Trường Trung cấp Công đoàn Nam Định |
| HTC0052 | Trường Trung cấp Bách khoa Hải Phòng |
| HTC0053 | Trường Trung cấp Chuyên nghiệp Hải Phòng |
| HTC0054 | Trường Trung cấp Kinh tế Kỹ thuật Hải Phòng |
| HTC0055 | Trường Trung cấp Kinh tế Kỹ thuật và Công nghệ Hải Phòng |
| HTC0056 | Trường Trung cấp Nghiệp vụ và Công nghệ Hải Phòng |
| HTC0057 | Trường Trung cấp Văn hóa Nghệ thuật Hải Phòng |
| HTC0060 | Trường Trung cấp Kinh tế - Kỹ thuật Hà Giang |
| HTC0061 | Trường Trung cấp Y tế Hà Giang |
| HTC0062 | Trường Chính trị tỉnh Hà Giang |
| HTC0064 | Trường Trung cấp Kinh tế Kỹ thuật Cao Bằng |
| HTC0065 | Trường Trung cấp Y tế Cao Bằng |
| HTC0070 | Trường Trung cấp Y tế Lai Châu |
| HTC0072 | Trường Trung cấp Y tế Lào Cai |
| HTC0073 | Trường Trung cấp Văn hóa Nghệ thuật và Du lịch Lào Cai |
| HTC0076 | Trường Trung cấp Kinh tế Kỹ thuật Tuyên Quang |
| HTC0077 | Trường Trung cấp Y tế Tuyên Quang |
| HTC0078 | Trường Trung cấp Kinh tế Kỹ thuật Lạng Sơn |
| HTC0079 | Trường Trung cấp Văn hóa Nghệ thuật Lạng Sơn |
| HTC0082 | Trường Chính trị Hoàng Văn Thụ tỉnh Lạng Sơn |
| HTC0083 | Trường Trung cấp Y tế Bắc Kạn |
| HTC0085 | Trường Trung cấp Thái Nguyên |
| HTC0086 | Trường Trung cấp Y khoa Pasteur |
| HTC0087 | Trường Trung cấp Y tế Thái Nguyên |
| HTC0091 | Trường Trung cấp Kinh tế - Kỹ thuật Yên Bái |
| HTC0092 | Trường Trung cấp Thể dục - Thể thao Yên Bái |
| HTC0097 | Trường Trung cấp Văn hóa Nghệ thuật và Du lịch Sơn La |
| HTC0100 | Trường Trung cấp Nông Lâm nghiệp Phú Thọ |
| HTC0101 | Trường Trung cấp Văn hoá Nghệ thuật Phú Thọ |
| HTC0104 | Trường Trung cấp Kinh tế Quảng Ninh |
| HTC0107 | Trường Trung cấp Asean |
| HTC0108 | Trường Trung cấp Kinh tế - Kỹ thuật Bắc Giang |
| HTC0109 | Trường Trung cấp Văn hóa Thể thao và Du lịch Bắc Giang |
| HTC0110 | Trường Trung cấp Y tế Bắc Giang |
| HTC0111 | Trường Trung cấp Y Dược Bắc Giang |
| HTC0113 | Trường Cao đẳng Kinh tế - Kỹ thuật Hoà Bình |
| HTC0114 | Trường Trung cấp Y tế Hoà Bình |
| HTC0116 | Trường Trung cấp Công nghệ Vĩnh Phúc |
| HTC0117 | Trường Trung cấp Kinh doanh và Quản lý Tâm Tín |
| HTC0118 | Trường Trung cấp Kỹ thuật Vĩnh Phúc |
| HTC0119 | Trường Trung cấp Văn hóa Nghệ thuật Vĩnh Phúc |
| HTC0120 | Trường Trung cấp Y tế Vĩnh Phúc |
| HTC0123 | Trường Trung cấp Y Dược Thăng Long |
| HTC0124 | Trường Trung cấp Kinh tế - Kỹ thuật Á Châu |
| HTC0125 | Trường Trung cấp Kinh tế - Kỹ thuật Công thương - CCI |
| HTC0126 | Trường Trung cấp Kinh tế - Kỹ thuật Dược Tuệ Tĩnh |
| HTC0127 | Trường Trung cấp Kinh tế - Kỹ thuật Thương mại số 1 |
| HTC0128 | Trường Trung cấp Văn hoá Nghệ thuật và Du lịch Bắc Ninh |
| HTC0129 | Trường Trung cấp Y tế Trung ương |
| HTC0130 | Trường Trung cấp Y tế Bắc Ninh |
| HTC0131 | Trường Trung cấp Y Dược Bạch Mai |
| HTC0133 | Trường Trung cấp Kỹ thuật - Công nghệ Hải Dương |
| HTC0134 | Trường Trung cấp Nông nghiệp và Phát triển nông thôn Hải Dương |
| HTC0135 | Trường Trung cấp Văn hóa Nghệ thuật và Du lịch Hải Dương |
| HTC0136 | Trường Trung cấp Y tế Hải Dương |
| HTC0138 | Trường Trung cấp Tổng hợp Đông Đô |
| HTC0139 | Trường Trung cấp Công nghệ và Kinh tế Việt - Hàn |
| HTC0141 | Trường Trung cấp Văn hóa Nghệ thuật và Du lịch Hưng Yên |
| HTC0144 | Trường Trung cấp Y Dược Hà Nam |
| HTC0145 | Trường Chính trị tỉnh Hà Nam |
| HTC0148 | Trường Trung cấp Cơ điện Nam Định |
| HTC0149 | Trường Trung cấp Kinh tế - Kỹ thuật Nam Định |
| HTC0150 | Trường Trung cấp Kinh tế Kỹ thuật Nông nghiệp Nam Định |
| HTC0151 | Trường Trung cấp Công nghệ và Truyền thông Nam Định |
| HTC0152 | Trường Trung cấp Văn hóa Nghệ thuật Nam Định |
| HTC0153 | Trường Trung cấp Y tế Nam Định |
| HTC0156 | Trường Chính trị Trường Chinh Nam Định |
| HTC0157 | Trường Trung cấp Nông nghiệp Thái Bình |
| HTC0158 | Trường Trung cấp Sư phạm Mầm non |
| HTC0159 | Trường Trung cấp Xây dựng Thái Bình |
| HTC0160 | Trường Chính trị Thái Bình |
| HTC0164 | Trường Trung cấp Công nghệ và Y tế Pasteur |
| HTC0165 | Trường Trung cấp Kinh tế Kỹ thuật và Tại chức Ninh Bình |
| HTC0166 | Trường Trung cấp Y Dược Tôn Thất Tùng |
| HTC0168 | Trường Trung cấp Bách nghệ Thanh Hoá |
| HTC0169 | Trường Trung cấp Kỹ thuật Y Dược Thanh Hóa |
| HTC0170 | Trường Trung cấp Đức Thiện |
| HTC0171 | Trường Trung cấp Kinh tế Kỹ thuật VISTCO |
| HTC0173 | Trường Cao đẳng nghề Nông nghiệp và PTNT Thanh Hoá |
| HTC0174 | Trường Trung cấp Tuệ Tĩnh Thanh Hóa |
| HTC0175 | Trường Trung cấp Văn Hiến |
| HTC0176 | Trường Trung cấp Y - Dược Hợp Lực |
| HTC0177 | Trường Chính trị tỉnh Thanh Hóa |
| HTC0184 | Trường Trung cấp Lâm nghiệp Tây Nguyên |
| HTC0190 | Trường Trung cấp Kỹ thuật và Nghiệp vụ Vinh |
| HTC0191 | Trường Trung cấp Xây dựng miền Trung |
| HTC0192 | Trường Cao Đẳng Kỹ thuật Y tế II |
| HTC0193 | Viện Pasteur Nha Trang |
| HTC0194 | Viện Sốt rét - Ký sinh trùng - Côn trùng Quy Nhơn |
| HTC0196 | Trường Trung cấp Văn thư lưu trữ Trung ương (Phân hiệu Đà Lạt) |
| HTC0202 | Trường Cao đẳng Công nghệ và Kinh doanh Việt Tiến |
| HTC0203 | Trường Cao đẳng Đức Trí |
| HTC0205 | Trường Cao đẳng Kinh tế - Kỹ thuật Đông Du Đà Nẵng |
| HTC0208 | Trường Cao đẳng Phương Đông - Đà Nẵng |
| HTC0209 | Trường Cao đẳng Phương Đông - Quảng Nam |
| HTC0213 | Trường Trung cấp Luật Buôn Ma Thuột |
| HTC0214 | Trường Trung cấp Luật Đồng Hới |
| HTC0215 | Trường Trung cấp Bưu chính Viễn thông và Công nghệ thông tin II |
| HTC0217 | Trường Trung cấp Chuyên nghiệp Nha Trang |
| HTC0218 | Trường Trung cấp Du lịch miền Trung |
| HTC0219 | Trường Trung cấp Việt - Anh |
| HTC0220 | Trường Trung cấp Kinh tế Kỹ thuật Hồng Lam |
| HTC0221 | Trường Trung cấp Y khoa miền Trung |
| HTC0222 | Trường Trung cấp Việt - Úc |
| HTC0225 | Trường Trung cấp Kinh tế - Kỹ thuật Hà Tĩnh |
| HTC0226 | Trường Trung cấp Kỹ thuật Nông nghiệp và Phát triển nông thôn Hà Tĩnh |
| HTC0229 | Trường Trung cấp Kinh tế Quảng Bình |
| HTC0230 | Trường Trung cấp Kỹ thuật Công Nông nghiệp Quảng Bình |
| HTC0231 | Trường Trung cấp Y tế Quảng Bình |
| HTC0232 | Trường Trung cấp Mai Lĩnh Quảng Trị |
| HTC0233 | Trường Trung cấp Nông nghiệp và Phát triển nông thôn Quảng Trị |
| HTC0235 | Trường Trung cấp Bùi Dục Tài |
| HTC0237 | Trường Trung cấp Âu Lạc - Huế |
| HTC0238 | Trường Trung cấp Giao thông Vận tải Huế |
| HTC0239 | Trường Trung cấp Kinh tế - Du lịch Duy Tân |
| HTC0240 | Trường Trung cấp Thể dục Thể thao Huế |
| HTC0241 | Trường Trung cấp Văn hóa Nghệ thuật Thừa Thiên Huế |
| HTC0244 | Trường Trung cấp Kinh tế - Kỹ thuật Đức Minh |
| HTC0245 | Trường Trung cấp Kinh tế - Kỹ thuật miền Trung |
| HTC0246 | Trường Trung cấp Kỹ thuật - Nghiệp vụ Thăng Long |
| HTC0247 | Trường Trung cấp Kỹ thuật - Nghiệp vụ Việt Á |
| HTC0248 | Trường Trung cấp Văn hóa Nghệ thuật Đà Nẵng |
| HTC0249 | Trường Trung cấp Chuyên nghiệp Ý Việt |
| HTC0250 | Trường Trung cấp Bách khoa Quảng Nam |
| HTC0251 | Trường Trung cấp Kinh tế - Kỹ thuật Quảng Đông, Tỉnh Quảng Nam |
| HTC0252 | Trường Trung cấp Văn hóa Nghệ thuật và Du lịch Quảng Nam |
| HTC0256 | Trường Chính trị tỉnh Quảng Ngãi |
| HTC0257 | Trường Trung cấp Y tế Kon Tum |
| HTC0260 | Trường Trung cấp Kinh tế kỹ thuật Bình Định |
| HTC0261 | Trường Trung cấp Văn hóa Nghệ thuật Bình Định |
| HTC0264 | Trường Trung cấp Văn hóa - Nghệ thuật Gia Lai |
| HTC0265 | Trường Trung cấp Y tế Gia Lai |
| HTC0267 | Trường Trung cấp Y tế Phú Yên |
| HTC0268 | Trường Trung cấp Đắk Lắk |
| HTC0269 | Trường Trung cấp Đam San |
| HTC0270 | Trường Trung cấp Kinh tế Công nghệ Tây Nguyên |
| HTC0271 | Trường Trung cấp Kinh tế - Kỹ thuật Đắk Lắk |
| HTC0272 | Trường Trung cấp Sư phạm Mầm non Đắk Lắk |
| HTC0273 | Trường Trung cấp Trường Sơn |
| HTC0274 | Trường Trung cấp Y tế Đắk Lắk |
| HTC0276 | Trường Trung cấp Kinh tế - Kỹ thuật Phương Nam |
| HTC0277 | Trường Trung cấp Kinh tế Khánh Hòa |
| HTC0278 | Trường Trung cấp Kinh tế - Kỹ thuật Trần Đại Nghĩa |
| HTC0282 | Trường Trung cấp Kinh tế - Kỹ thuật Quốc Việt |
| HTC0286 | Trường Chính trị Lâm Đồng |
| HTC0287 | Trường Trung cấp Việt Thuận |
| HTC0289 | Trường Trung cấp Y tế Ninh Thuận |
| HTC0290 | Trường Trung cấp Du lịch Mại Né |
| HTC0297 | Trường Trung cấp Giao thông Vận tải miền Nam |
| HTC0298 | Trường Trung cấp Thống kê |
| HTC0302 | Trường Trung cấp Bưu chính Viễn thông và Công nghệ thông tin III |
| HTC0303 | Trường Trung cấp Luật Vị Thanh |
| HTC0304 | Trường Trung cấp Kinh tế - Kỹ thuật Bình Phước |
| HTC0305 | Trường Trung cấp Y tế Bình Phước |
| HTC0307 | Trường Trung cấp Bách khoa Bình Dương |
| HTC0308 | Trường Trung cấp Công nghiệp Bình Dương |
| HTC0309 | Trường Trung cấp Kinh tế Bình Dương |
| HTC0310 | Trường Trung cấp Kinh tế Công nghệ Đông Nam |
| HTC0311 | Trường Trung cấp Kỹ thuật Phú Giáo |
| HTC0312 | Trường Trung cấp Mỹ thuật Bình Dương |
| HTC0313 | Trường Trung cấp Nông Lâm nghiệp |
| HTC0314 | Trường Trung cấp Tài chính - Kế toán Bình Dương |
| HTC0315 | Trường Trung cấp Văn hóa Nghệ thuật và Du lịch Bình Dương |
| HTC0317 | Trường Trung cấp Kinh tế - Kỹ thuật Tân Bách khoa |
| HTC0318 | Trường Trung cấp Kinh tế - Kỹ thuật Tây Ninh |
| HTC0319 | Trường Trung cấp Y tế Tây Ninh |
| HTC0321 | Trường Trung cấp Miền Đông |
| HTC0322 | Trường Trung cấp Bách khoa Đồng Nai |
| HTC0323 | Trường Trung cấp Kinh tế Đồng Nai |
| HTC0324 | Trường Trung cấp Kỹ thuật Công nghiệp Đồng Nai |
| HTC0325 | Trường Trung cấp Kinh tế - Kỹ thuật Đồng Nai |
| HTC0326 | Trường Trung cấp Văn hóa Nghệ thuật Đồng Nai |
| HTC0328 | Trường Trung cấp Kinh tế - Kỹ thuật Long An |
| HTC0329 | Trường Trung cấp Y tế Long An |
| HTC0330 | Trường Trung cấp Việt Nhật |
| HTC0331 | Trường Chính trị Long An |
| HTC0335 | Trường Trung cấp Kinh tế Kỹ thuật An Giang |
| HTC0336 | Trường Trung cấp Y tế An Giang |
| HTC0338 | Trường Trung cấp Chuyên nghiệp Bà Rịa |
| HTC0339 | Trường Trung cấp Y tế Bà Rịa - Vạng Tàu |
| HTC0342 | Trường Trung cấp Bách khoa Gò Công |
| HTC0343 | Trường Trung cấp Kinh tế - Kỹ thuật Tiền Giang |
| HTC0344 | Trường Trung cấp Kỹ thuật - Nghiệp vụ Cái Bè |
| HTC0345 | Trường Trung cấp Văn hóa Nghệ thuật Tiền Giang |
| HTC0347 | Trường Trung cấp Kinh tế Công nghệ Cai Lậy |
| HTC0348 | Trường Trung cấp Kỹ thuật - Nghiệp vụ Kiên Giang |
| HTC0353 | Trường Chính trị Kiên Giang |
| HTC0354 | Trường Trung cấp Bách nghệ Cần Thơ |
| HTC0355 | Trường Trung cấp Đại Việt TP. Cần Thơ |
| HTC0356 | Trường Trung cấp Kinh tế - Kỹ thuật Cần Thơ |
| HTC0357 | Trường Trung cấp Hồng Hà Cần Thơ |
| HTC0358 | Trường Trung cấp Miền Tây |
| HTC0359 | Trường Trung cấp Phạm Ngọc Thạch |
| HTC0360 | Trường Trung cấp Thể dục Thể thao |
| HTC0361 | Trường Trung cấp Văn hóa Nghệ thuật Cần Thơ |
| HTC0362 | Trường Trung cấp Y Dược MeKong |
| HTC0366 | Trường Trung cấp Văn hóa Nghệ thuật Bến Tre |
| HTC0367 | Trường Trung cấp Y tế Bến Tre |
| HTC0369 | Trường Trung cấp Kinh tế Kỹ thuật Tân Bách khoa Cửu Long |
| HTC0371 | Trường Chính trị Phạm Hùng tỉnh Vĩnh Long |
| HTC0375 | Trường Trung cấp Văn hoá Nghệ thuật Trà Vinh |
| HTC0377 | Trường Trung cấp Văn hóa Nghệ thuật Sóc Trăng |
| HTC0378 | Trường Trung cấp Y tế Sóc Trăng |
| HTC0382 | Trường Trung cấp Văn hóa - Nghệ thuật Bạc Liêu |
| HTC0384 | Trường Trung cấp Kinh tế - Kỹ thuật Cà Mau |
| HTC0385 | Trường Trung cấp Văn hóa Thể thao và Du lịch Cà Mau |
| HTC0386 | Trường Chính trị tỉnh Cà Mau |
| HTC0389 | Trường Trung cấp Kinh tế - Kỹ thuật |
| HTC0407 | Trường Đại học Hùng Vương (Phú Thọ) |
| HTC0411 | Trường Đại học Lao động Xã hội (Cơ sở Sơn Tây) |
| CDD1001 | Trường Cao đẳng nghề An ninh - Công nghệ |
| CDD1002 | Trường Cao đẳng nghề Bách Khoa |
| CDD1003 | Trường Cao đẳng nghề Bách khoa Hà Nội |
| CDD1004 | Trường Cao đẳng nghề Công nghệ cao Hà Nội |
| CDD1005 | Trường Cao đẳng nghề Công nghệ và Kinh tế Hà Nội |
| CDD1006 | Trường Cao đẳng nghề Công nghiệp Hà Nội |
| CDD1008 | Trường Cao đẳng nghề Cơ Điện Hà Nội |
| CDD1009 | Trường Cao đẳng nghề Cơ Điện và Công nghệ thực phẩm Hà Nội |
| CDD1010 | Trường Cao đẳng nghề Điện |
| CDD1011 | Trường Cao đẳng nghề Đường sắt |
| CDD1012 | Trường Cao đẳng nghề FPT (FPT Polytechnic) |
| CDD1013 | Trường Cao đẳng nghề Giao thông vận tải Trung ương I |
| CDD1014 | Trường Cao đẳng nghề Hùng Vương |
| CDD1015 | Trường Cao đẳng nghề Kinh doanh và Công nghệ Hà Nội |
| CDD1016 | Trường Cao đẳng nghề Kỹ thuật Công nghệ |
| CDD1017 | Trường Cao đẳng nghề Kỹ thuật - Công nghệ - Kinh tế Simco Sông Đà |
| CDD1018 | Trường Cao đẳng nghề Kỹ thuật - Mỹ nghệ Việt Nam |
| CDD1019 | Trường Cao đẳng nghề Kỹ thuật Thiết bị Y tế |
| CDD1020 | Trường Cao đẳng nghề Kỹ thuật và Nghiệp vụ Hà Nội |
| CDD1021 | Trường Cao đẳng nghề Long Biên |
| CDD1022 | Trường Cao đẳng nghề Phú Châu |
| CDD1023 | Trường Cao đẳng nghề Quốc tế Hà Nội |
| CDD1024 | Trường Cao đẳng nghề số 17 - Bộ Quốc phòng |
| CDD1025 | Trường Cao đẳng nghề Thăng Long |
| CDD1026 | Trường Cao đẳng nghề Thiết kế thời trang LONDON |
| CDD1027 | Trường Cao đẳng nghề Trần Hưng Đạo |
| CDD1028 | Trường Cao đẳng nghề Văn Lang Hà Nội |
| CDD1029 | Trường Cao đẳng nghề Việt Nam - Hàn Quốc thành phố Hà Nội |
| CDD1101 | Trường Cao đẳng nghề Công nghệ thông tin iSPACE |
| CDD1102 | Trường Cao đẳng nghề Du lịch Sài Gòn |
| CDD1103 | Trường Cao đẳng nghề Giao thông vận tải đường thủy II |
| CDD1104 | Trường Cao đẳng nghề Giao thông vận tải Trung ương III |
| CDD1105 | Trường Cao đẳng nghề Hàng Hải TP. Hồ Chí Minh |
| CDD1106 | Trường Cao đẳng nghề Kinh tế Công nghệ TP. Hồ Chí Minh |
| CDD1107 | Trường Cao đẳng nghề Kỹ thuật Công nghệ TP. Hồ Chí Minh |
| CDD1108 | Trường Cao đẳng nghề Nguyễn Trường Tộ |
| CDD1109 | Trường Cao đẳng nghề Sài Gòn |
| CDD1110 | Trường Cao đẳng nghề số 7 - Bộ Quốc phòng |
| CDD1111 | Trường Cao đẳng nghề Thành phố Hồ Chí Minh |
| CDD1112 | Trường Cao đẳng nghề Thủ Đức |
| CDD1113 | Trường Cao đẳng nghề Thủ Thiêm |
| CDD1114 | Trường Cao đẳng nghề Việt Mỹ |
| CDD1601 | Trường Cao đẳng nghề Vĩnh Phúc |
| CDT1602 | Trường Cao đẳng nghề Cơ khí nông nghiệp |
| CDT1603 | Trường Cao đẳng nghề Việt Xô số 1 |
| CDT1604 | Trường Cao đẳng nghề Số 2 - Bộ Quốc phòng |
| CDT1901 | Trường Cao đẳng nghề Cơ điện và Xây dựng Bắc Ninh |
| CDD1902 | Trường Cao đẳng nghề Kinh tế - Kỹ thuật Bắc Ninh |
| CDD1903 | Trường Cao đẳng nghề Quản lý và Công nghệ |
| CDT0116 | Trường Cao đẳng nghề Viglacera |
| CDD2101 | Trường Cao đẳng nghề Hải Dương |
| CDT2102 | Trường Cao đẳng nghề Thương mại và Công nghiệp |
| CDT2103 | Trường Cao đẳng nghề LICOGI |
| CDT2104 | Trường Cao đẳng nghề Giao thông vận tải Đường thủy I |
| CDD2105 | Trường Cao đẳng nghề Đại An |
| CDD0301 | Trường Cao đẳng nghề Duyên Hải |
| CDT0302 | Trường Cao đẳng nghề Giao thông vận tải trung ương II |
| CDT0303 | Trường Cao đẳng nghề số 3 - Bộ Quốc phòng |
| CDD0304 | Trường Cao đẳng nghề Công nghiệp Hải Phòng |
| CDD0305 | Trường Cao đẳng nghề Bách nghệ Hải Phòng |
| CDD0306 | Trường Cao đẳng nghề Bắc Nam |
| CDT0307 | Trường Cao đẳng nghề VMU |
| CDT0308 | Trường Cao đẳng nghề Du lịch và dịch vụ Hải Phòng |
| CDT0309 | Trường Cao đẳng nghề Công nghệ, Kinh tế và Thủy sản |
| CDT0310 | Trường Cao đẳng nghề Kinh tế - Kỹ thuật Bắc Bộ |
| CDD0311 | Trường Cao đẳng nghề Lao Động - Xã hội Hải Phòng |
| CDT2201 | Trường Cao đẳng nghề Cơ điện và Thủy lợi |
| CDT2202 | Trường Cao đẳng nghề Kinh tế - Kỹ thuật Tô Hiệu |
| CDD2203 | Trường Cao đẳng nghề Kỹ thuật - Công nghệ LOD |
| CDT2301 | Trường Cao đẳng nghề Thái Bình |
| CDT2302 | Trường Cao đẳng nghề số 19 - Bộ Quốc phòng |
| CDT2401 | Trường Cao đẳng nghề Công nghệ, Kinh tế và Chế biến lâm sản |
| CDD2402 | Trường Cao đẳng nghề Hà Nam |
| CDD2501 | Trường Cao đẳng nghề Nam Định |
| CDT2502 | Trường Cao đẳng nghề Kinh tế - Kỹ thuật Vinatex |
| CDT2503 | Trường Cao đẳng nghề Số 20 - Bộ Quốc phòng |
| CDT2701 | Trường Cao đẳng nghề Cơ điện Xây dựng Việt Xô |
| CDT2702 | Trường Cao đẳng nghề Cơ giới Ninh Bình |
| CDT2703 | Trường Cao đẳng nghề LiLama 1 |
| CDT2704 | Trường Cao đẳng nghề số 13 - Bộ Quốc phòng |
| CDD0501 | Trường Cao đẳng nghề Tỉnh Hà Giang |
| CDD0901 | Trường Cao đẳng nghề Kỹ thuật - Công nghệ Tuyên Quang |
| CDD0801 | Trường Cao đẳng nghề Lào Cai |
| CDD1301 | Trường Cao đẳng nghề Âu Lạc |
| CDD1302 | Trường Cao đẳng nghề Yên Bái |
| CDT1201 | Trường Cao đẳng nghề Cơ điện - Luyện kim Thái Nguyên |
| CDT1202 | Trường Cao đẳng nghề Công nghiệp Việt Bắc - Vinacomin |
| CDT1203 | Trường Cao đẳng nghề Số 1 - Bộ Quốc phòng |
| CDD1204 | Trường Cao đẳng nghề Công thương Việt Nam |
| CDT1001 | Trường Cao đẳng nghề Công nghệ và Nông lâm Đông Bắc |
| CDT1002 | Trường Cao đẳng nghề Lạng Sơn |
| CDT1701 | Trường Cao đẳng nghề Than - Khoáng sản Việt Nam |
| CDT1702 | Trường Cao đẳng nghề Xây dựng |
| CDT1703 | Trường Cao đẳng nghề Giao thông Cơ điện Quảng Ninh |
| CDD1801 | Trường Cao đẳng nghề Bắc Giang |
| CDD1802 | Trường Cao đẳng nghề Công nghệ Việt - Hàn Bắc Giang |
| CDT1501 | Trường Cao đẳng nghề Cơ điện Phú Thọ |
| CDT1502 | Trường Cao đẳng nghề Công nghệ Giấy và Cơ điện |
| CDD1503 | Trường Cao đẳng nghề Phú Thọ |
| CDT1504 | Trường Cao đẳng nghề Công nghệ và Nông Lâm Phú Thọ |
| CDD6201 | Trường Cao đẳng nghề Tỉnh Điện Biên |
| CDD1401 | Trường Cao đẳng nghề Tỉnh Sơn La |
| CDT23011 | Trường Cao đẳng nghề Sông Đà |
| CDT23021 | Trường Cao đẳng nghề Cơ điện Tây Bắc |
| CDD2303 | Trường Cao đẳng nghề Hòa Bình |
| CDD2801 | Trường Cao đẳng nghề Công nghiệp Thanh Hoá |
| CDD2802 | Trường Cao đẳng nghề Lam Kinh |
| CDT2803 | Trường Cao đẳng nghề Công nghệ LICOGI |
| CDD2804 | Trường Cao đẳng nghề An Nhất Vinh |
| CDD2805 | Trường Cao đẳng nghề Kinh tế - Công nghệ VICET |
| CDD2901 | Trường Cao đẳng nghề Việt - Đức Nghệ An |
| CDD2902 | Trường Cao đẳng nghề Kỹ thuật Công nghiệp Việt Nam - Hàn Quốc |
| CDD2903 | Trường Cao đẳng nghề Du lịch - Thương mại Nghệ An |
| CDT2904 | Trường Cao đẳng nghề Kinh tế - Kỹ thuật số 1 Nghệ An |
| CDT2905 | Trường Cao đẳng nghề Số 4 - Bộ Quốc Phòng |
| CDT2906 | Trường Cao đẳng nghề Hàng hải Vinalines |
| CDD3001 | Trường Cao đẳng nghề Việt - Đức Hà Tĩnh |
| CDT3002 | Trường Cao đẳng nghề Công nghệ Hà Tĩnh |
| CDD3101 | Trường Cao đẳng nghề Quảng Bình |
| CDT3301 | Trường Cao đẳng nghề Du lịch Huế |
| CDD3302 | Trường Cao đẳng nghề Nguyễn Tri Phương |
| CDD3303 | Trường Cao đẳng nghề Thừa Thiên Huế |
| CDD0401 | Trường Cao đẳng nghề Đà Nẵng |
| CDD0402 | Trường Cao đẳng nghề Hoa Sen |
| CDD0403 | Trường Cao đẳng nghề Nguyễn Văn Trỗi |
| CDT0404 | Trường Cao đẳng nghề Du lịch Đà Nẵng |
| CDT0405 | Trường Cao đẳng nghề Số 5 - Bộ Quốc phòng |
| CDD0406 | Trường Cao đẳng nghề Việt - Úc |
| CDD3401 | Trường Cao đẳng nghề Chu Lai - Trường Hải |
| CDD3402 | Trường Cao đẳng nghề Tỉnh Quảng Nam |
| CDT3501 | Trường Cao đẳng nghề Kỹ thuật Công nghệ Dung Quất |
| CDT3502 | Trường Cao đẳng nghề Cơ giới Quảng Ngãi |
| CDT3701 | Trường Cao đẳng nghề Cơ điện - Xây dựng và Nông lâm Trung Bộ |
| CDD3702 | Trường Cao đẳng nghề Quy Nhơn |
| CDD3901 | Trường Cao đẳng nghề Phú Yên |
| CDD4101 | Trường Cao đẳng nghề Nha Trang |
| CDD4102 | Trường Cao đẳng nghề Quốc tế Nam Việt |
| CDT4103 | Trường Cao đẳng nghề Du lịch Nha Trang |
| CDD4501 | Trường Cao đẳng nghề Ninh Thuận |
| CDD4701 | Trường Cao đẳng nghề Bình Thuận |
| CDD3801 | Trường Cao đẳng nghề Gia Lai |
| CDD4001 | Trường Cao đẳng nghề Thanh niên Dân tộc Tây Nguyên |
| CDD4002 | Trường Cao đẳng nghề Đắk Lắk |
| CDD4201 | Trường Cao đẳng nghề Đà Lạt |
| CDT4202 | Trường Cao đẳng nghề Du lịch Đà Lạt |
| CDD4401 | Trường Cao đẳng nghề Việt Nam - Singapore |
| CDD4402 | Trường Cao đẳng nghề Công nghệ cao Đồng An |
| CDT4403 | Trường Cao đẳng nghề Công nghệ và Nông lâm Nam Bộ |
| CDD4404 | Trường Cao đẳng nghề Kỹ thuật Thiết bị Y tế Bình Dương |
| CDD4405 | Trường Cao đẳng nghề số 22 - Bộ Quốc phòng |
| CDD4406 | Trường Cao đẳng nghề Bình Phước |
| CDD4407 | Trường Cao đẳng nghề Tây Ninh |
| CDT4801 | Trường Cao đẳng nghề LiLama 2 |
| CDT4802 | Trường Cao đẳng nghề số 8 - Bộ Quốc phòng |
| CDD4803 | Trường Cao đẳng nghề Đồng Nai |
| CDT4804 | Trường Cao đẳng nghề Cơ giới và Thủy lợi |
| CDD4805 | Trường Cao đẳng nghề Công nghệ cao Đồng Nai |
| CDT5201 | Trường Cao đẳng nghề Dầu Khí |
| CDT5202 | Trường Cao đẳng nghề Du lịch Vạng Tàu |
| CDD5203 | Trường Cao đẳng nghề Tỉnh Bà Rịa - Vạng Tàu |
| CDD5204 | Trường Cao đẳng nghề Quốc tế Vabis Hồng Lam |
| CDD4901 | Trường Cao đẳng nghề Kỹ thuật Công nghệ LaDec |
| CDD4902 | Trường Cao đẳng nghề Long An |
| CDD4903 | Trường Cao đẳng nghề Tây Sài Gòn |
| CDD5301 | Trường Cao đẳng nghề Tiền Giang |
| CDD5602 | Trường Cao đẳng nghề Trà Vinh |
| CDD5603 | Trường Cao đẳng nghề số 9 - Bộ Quốc phòng |
| CDD5604 | Trường Cao đẳng nghề Vĩnh Long |
| CDD5001 | Trường Cao đẳng nghề Đồng Tháp |
| CDD5101 | Trường Cao đẳng nghề An Giang |
| CDD5401 | Trường Cao đẳng nghề Kiên Giang |
| CDD5501 | Trường Cao đẳng nghề Cần Thơ |
| VH01 | Trường Cao đẳng nghề Du lịch Cần Thơ |
| CDD6401 | Trường Cao đẳng nghề Trần Đại Nghĩa |
| CDD5901 | Trường Cao đẳng nghề Sóc Trăng |
| CDD6001 | Trường Cao đẳng nghề Bạc Liêu |
| TCD0103 | Trường Trung cấp nghề Dân lập Cờ Đỏ |
| TCD0104 | Trường Trung cấp nghề Nấu ăn và Nghiệp vụ khách sạn Hà Nội |
| TCT0105 | Trường Trung cấp nghề Giao thông vận tải Thăng Long |
| TCD0106 | Trường Trung cấp nghề Đồng Hồ - Điện tử - Tin học Hà Nội |
| TCD0107 | Trường Trung cấp nghề Thăng Long |
| TCT0108 | Trường Trung cấp nghề Cơ khí Xây dựng |
| TCD0109 | Trường Trung cấp nghề Giao thông công chính Hà Nội |
| TCT0110 | Trường Trung cấp nghề Số 17 - Bộ Quốc phòng |
| TCD0111 | Trường Trung cấp nghề Dân lập Kỹ thuật tổng hợp Hà Nội |
| TCD0112 | Trường Trung cấp nghề Công nghệ Thăng Long |
| TCD0113 | Trường Trung cấp nghề Kinh tế - Kỹ thuật VINAMOTOR |
| TCT0114 | Trường Trung cấp nghề Số 10 - Bộ Quốc phòng |
| TCT0115 | Trường Trung cấp nghề Công trình 1 |
| TCD0116 | Trường Trung cấp nghề Tư thục Dạy nghề Du lịch Hà Nội |
| TCD0117 | Trường Trung cấp nghề Cơ khí 1 Hà Nội |
| TCD0118 | Trường Trung cấp nghề May và Thời trang Hà Nội |
| TCD0119 | Trường Trung cấp nghề Kỹ thuật và Nghiệp vụ xây dựng Hà Nội |
| TCD0120 | Trường Trung cấp nghề Kỹ nghệ thực hành HIPT |
| TCD0121 | Trường Trung cấp nghề Dân lập Quang Trung |
| TCD0122 | Trường Trung cấp nghề DL Công nghệ và Nghiệp vụ tổng hợp Hà Nội |
| TCD0123 | Trường Trung cấp nghề Quốc tế Kinh tế - Kỹ thuật Hà Nội |
| TCD0124 | Trường Trung cấp nghề Quốc tế Việt - Úc |
| TCD0125 | Trường Trung cấp nghề Tư thục Formach |
| TCT0126 | Trường Trung cấp nghề Công Đoàn Việt Nam |
| TCD0127 | Trường Trung cấp nghề Công nghệ ô tô |
| TCD0129 | Trường Trung cấp nghề Việt Tiệp |
| TCT0130 | Trường Trung cấp nghề Số 18 - Bộ Quốc phòng |
| TCD0131 | Trường Trung cấp nghề Tổng hợp Hà Nội |
| TCD0132 | Trường Trung cấp nghề Số 1 Hà Nội |
| TCD0133 | Trường Trung cấp nghề Điện tử - Cơ khí và Xây dựng Việt Hàn |
| TCD0134 | Trường Trung cấp nghề Nhân lực Quốc tế Hà Nội |
| TCD0135 | Trường Trung cấp nghề Âu Việt |
| TCD0136 | Trường Trung cấp nghề Công nghệ Tây An |
| TCD0137 | Trường Trung cấp nghề Sơn Tây |
| TCD0138 | Trường Trung cấp nghề Vân Canh |
| TCD0139 | Trường Trung cấp nghề Kỹ thuật và Công nghệ |
| TCD0141 | Trường Trung cấp nghề Kỹ thuật và Nghiệp vụ Du lịch Quang Minh |
| TCT0142 | Trường Trung cấp nghề Đào tạo nhân lực VINACONEX |
| TCD0143 | Trường Trung cấp nghề Phùng Khắc Khoan |
| TCT0144 | Trường Trung cấp nghề Hội Cựu chiến binh Việt Nam |
| TCD0145 | Trường Trung cấp nghề Thông tin và Truyền thông Hà Nội |
| TCD0146 | Trường Trung cấp nghề Kỹ thuật Công nghệ Vạn Xuân |
| TCT0147 | Trường Trung cấp nghề Công Đoàn Hà Nội |
| TCT0148 | Trường Trung cấp nghề Hội Nông dân Việt Nam |
| TCD0201 | Trường Trung cấp nghề Kỹ thuật Nghiệp vụ Tôn Đức Thắng |
| TCD0202 | Trường Trung cấp nghề Kỹ thuật Cơ khí giao thông |
| TCD0203 | Trường Trung cấp nghề Tư thục Quản lý Khách sạn Việt Úc |
| TCD0204 | Trường Trung cấp nghề Quang Trung |
| TCT0205 | Trường Trung cấp nghề Nhân lực Quốc tế |
| TCD0206 | Trường Trung cấp nghề Du lịch Khôi Việt |
| TCT0207 | Trường Trung cấp nghề Lê Thị Riêng |
| TCD0209 | Trường Trung cấp nghề Thủ Đức |
| TCD0210 | Trường Trung cấp nghề Kỹ thuật Công nghệ Hùng Vương |
| TCD0211 | Trường Trung cấp nghề Nhân Đạo |
| TCD0212 | Trường Trung cấp nghề Tư thục Duy Tân |
| TCD0213 | Trường Trung cấp nghề Ngọc Phước |
| TCD0214 | Trường Trung cấp nghề Du lịch và Tiếp thị Quốc tế |
| TCT0215 | Trường Trung cấp nghề Số 7 - Bộ Quốc phòng |
| TCD0216 | Trường Trung cấp nghề Xây lắp điện |
| TCT0217 | Trường Trung cấp nghề Công nghiệp và Xây dựng FICO |
| TCT0218 | Trường Trung cấp nghề Công nghiệp Tàu thuỷ 2 |
| TCD0220 | Trường Trung cấp nghề Củ Chi |
| TCD0221 | Trường Trung cấp nghề An Đức |
| TCD0222 | Trường Trung cấp nghề Tư thục Hoàn Cầu |
| TCD0223 | Trường Trung cấp nghề Tư thục Việt Giao |
| TCD0224 | Trường Trung cấp nghề Công nghệ Bách khoa |
| TCD0225 | Trường Trung cấp nghề Tư thục Kỹ thuật - Kinh tế Sài Gòn 3 |
| TCD0226 | Trường Trung cấp nghề Đông Sài Gòn |
| TCD0227 | Trường Trung cấp nghề Suleco |
| TCD0228 | Trường Trung cấp nghề Bình Thạnh |
| TCD0229 | Trường Trung cấp nghề Trần Đại Nghĩa |
| TCT1601 | Trường Trung cấp nghề Số 11 - Bộ Quốc phòng |
| TCT1603 | Trường Trung cấp nghề Kỹ thuật Xây dựng và Nghiệp vụ |
| TCT1903 | Trường Trung cấp nghề Kinh tế - Kỹ thuật Bắc Ninh |
| TCD1906 | Trường Trung cấp nghề Âu Lạc |
| TCT1907 | Trường Trung cấp nghề Kỹ thuật cao Bắc Ninh |
| TCD1908 | Trường Trung cấp nghề Đông Đô |
| TCD1909 | Trường Trung cấp nghề Kinh tế - Kỹ thuật Hà Nội |
| TCD1910 | Trường Trung cấp nghề Quốc tế Đông Dương |
| TCD1911 | Trường Trung cấp nghề Thuận Thành |
| TCD1915 | Trường Trung cấp nghề Kinh tế - Kỹ thuật và TC Mỹ nghệ truyền thống Thuận Thành |
| TCT2101 | Trường Trung cấp nghề Cơ giới đường bộ |
| TCD2102 | Trường Trung cấp nghề Việt Nam - Canada, Tình Hải Dương |
| TCD2103 | Trường Trung cấp nghề CNT Hải Dương |
| TCT2104 | Trường Trung cấp nghề 8/3 Hải Dương |
| TCD0301 | Trường Trung cấp nghề Thủy sản |
| TCD0302 | Trường Trung cấp nghề Giao thông vận tải |
| TCT0304 | Trường Trung cấp nghề Công nghiệp Tàu thủy Bạch Đằng |
| TCT0305 | Trường Trung cấp nghề Kỹ thuật Xi măng |
| TCD0306 | Trường Trung cấp nghề Xây dựng |
| TCT0307 | Trường Trung cấp nghề Công nghiệp Tàu thủy Phà Rừng |
| TCD0308 | Trường Trung cấp nghề An Dương |
| TCD0311 | Trường Trung cấp nghề Công nghiệp - Du lịch Thăng Long |
| TCD0312 | Trường Trung cấp nghề Thủy Nguyên |
| TCD0313 | Trường Trung cấp nghề Nghiệp vụ cảng |
| TCD0314 | Trường Trung cấp nghề Phát triển nông thôn Thành Phát |
| TCD2201 | Trường Trung cấp nghề Giao thông vận tải Hưng Yên |
| TCD2202 | Trường Trung cấp nghề Hưng Yên |
| TCD2203 | Trường Trung cấp nghề Việt Thanh |
| TCD2204 | Trường Trung cấp nghề Châu Hưng |
| TCD2205 | Trường Trung cấp nghề CIENCO 8 |
| TCD2206 | Trường Trung cấp nghề Á Châu |
| TCD2601 | Trường Trung cấp nghề Thái Bình |
| TCD2603 | Trường Trung cấp nghề cho người khuyết tật |
| TCD2604 | Trường Trung cấp nghề Tư thục Việt Đức |
| TCD2605 | Trường Trung cấp nghề Giao thông vận tải Thái Bình |
| TCD2606 | Trường Trung cấp nghề Kinh tế - Kỹ thuật Công nghiệp |
| TCT2607 | Trường Trung cấp nghề Công nghiệp Tàu thủy Thái Bình |
| TCD2608 | Trường Trung cấp nghề Thủ công mỹ nghệ Kiến Xương |
| TCT2401 | Trường Trung cấp nghề Kinh tế - Kỹ thuật Hà Nam |
| TCD2402 | Trường Trung cấp nghề Kỹ thuật cao Quốc tế |
| TCD2403 | Trường Trung cấp nghề Giao thông - Xây dựng Việt Úc |
| TCD2404 | Trường Trung cấp nghề Công nghiệp Hà Nam |
| TCT2501 | Trường Trung cấp nghề Công nghiệp Tàu thủy IV |
| TCT2503 | Trường Trung cấp nghề Số 8 |
| TCD2504 | Trường Trung cấp nghề Kỹ thuật Công nghiệp Nam Định |
| TCD2505 | Trường Trung cấp nghề Thủ công mỹ nghệ truyền thống Nam Định |
| TCD2506 | Trường Trung cấp nghề Giao thông vận tải Nam Định |
| TCD2507 | Trường Trung cấp nghề Đại Lâm |
| TCD2508 | Trường Trung cấp nghề Thương mại - Du lịch - Dịch vụ Nam Định |
| TCT2701 | Trường Trung cấp nghề số 14 - Bộ Quốc phòng |
| TCD2703 | Trường Trung cấp nghề Thành Nam |
| TCD2704 | Trường Trung cấp nghề Nho Quan |
| TCD2705 | Trường Trung cấp nghề Tư thục Mỹ thuật xây dựng cơ khí Thanh Bình |
| TCD2706 | Trường Trung cấp nghề Việt Nam - Canada, Tình Ninh Bình |
| TCD2707 | Trường Trung cấp nghề Kinh tế - Kỹ thuật Công đoàn Ninh Bình |
| TCD0501 | Trường Trung cấp nghề Bắc Quang |
| TCD0601 | Trường Trung cấp nghề Tỉnh Cao Bằng |
| TCD1101 | Trường Trung cấp nghề Bắc Kạn |
| TCD0901 | Trường Trung cấp nghề Tiến bộ Quốc tế |
| TCD0902 | Trường Trung cấp nghề Công nghệ Tuyên Quang |
| TCT0801 | Trường Trung cấp nghề Công ty Apatit Lào Cai |
| TCD1301 | Trường Trung cấp nghề Nghĩa Lộ |
| TCD1302 | Trường Trung cấp nghề Lục Yên |
| TCT1303 | Trường Trung cấp nghề 20/10 khu vực Tây Bắc |
| TCT1201 | Trường Trung cấp nghề Thái Nguyên |
| TCD1203 | Trường Trung cấp nghề Tiến bộ |
| TCD1204 | Trường Trung cấp nghề Nam Thái Nguyên |
| TCD1206 | Trường Trung cấp nghề Thái Hà |
| TCD1207 | Trường Trung cấp nghề Giao thông vận tải Thái Nguyên |
| TCD1208 | Trường Trung cấp nghề Dân tộc nội trú Thái Nguyên |
| TCD1210 | Trường Trung cấp nghề Kỹ thuật 3D |
| TCD1701 | Trường Trung cấp nghề Xây dựng và Công nghiệp Quảng Ninh |
| TCD1702 | Trường Trung cấp nghề Giao thông cơ điện Quảng Ninh |
| TCD1703 | Trường Trung cấp nghề Công nghệ Hạ Long |
| TCT1801 | Trường Trung cấp nghề Số 12 |
| TCD1802 | Trường Trung cấp nghề Giao thông vận tải Bắc Giang |
| TCT1803 | Trường Trung cấp nghề Công nghiệp Tàu thủy VII |
| TCD1804 | Trường Trung cấp nghề Miền núi Yên Thế |
| TCD1805 | Trường Trung cấp nghề Số 1 Bắc Giang |
| TCD1806 | Trường Trung cấp nghề Thủ công mỹ nghệ 19/5 Bắc Giang |
| TCD1807 | Trường Trung cấp nghề Xương Giang |
| TCD1501 | Trường Trung cấp nghề Herman Gmerner Việt Trì |
| TCD1502 | Trường Trung cấp nghề Công nghệ và vận tải Phú Thọ |
| TCD1503 | Trường Trung cấp nghề Dân tộc nội trú Phú Thọ |
| TCD1504 | Trường Trung cấp nghề Bách khoa - Phú Thọ |
| TCD1505 | Trường Trung cấp nghề Công nghệ - Dịch vụ và Du lịch Phú Nam |
| TCD0701 | Trường Trung cấp nghề Tỉnh Lai Châu |
| TCD2301 | Trường Trung cấp nghề Kinh tế - Kỹ thuật Công nghiệp Hoà Bình |
| TCD2302 | Trường Trung cấp nghề Tất Thành |
| TCD2801 | Trường Trung cấp nghề Miền núi Thanh Hóa |
| TCD2802 | Trường Trung cấp nghề Kỹ nghệ Thanh Hóa |
| TCD2803 | Trường Trung cấp nghề Thương Mại - Du lịch Thanh Hoá |
| TCD2804 | Trường Trung cấp nghề Phát thanh - Truyền hình Thanh Hoá |
| TCD2805 | Trường Trung cấp nghề Giao thông vận tải Thanh Hoá |
| TCD2806 | Trường Trung cấp nghề Xây dựng Thanh Hoá |
| TCD2807 | Trường Trung cấp nghề Nông nghiệp và Phát triển nông thôn Thanh Hoá |
| TCD2808 | Trường Trung cấp nghề Bỉm Sơn |
| TCD2809 | Trường Trung cấp nghề Nghi Sơn |
| TCD2811 | Trường Trung cấp nghề Vinashin 9 |
| TCD2812 | Trường Trung cấp nghề Tư thục Việt Trung |
| TCD2813 | Trường Trung cấp nghề Thanh thiếu niên đặc biệt khó khăn |
| TCD2814 | Trường Trung cấp nghề Hưng Đô |
| TCD2815 | Trường Trung cấp nghề Nga Sơn |
| TCD2816 | Trường Trung cấp nghề Quảng Xương |
| TCD2817 | Trường Trung cấp nghề Số 1 Thành phố Thanh Hóa |
| TCD2818 | Trường Trung cấp nghề Thạch Thành |
| TCD2901 | Trường Trung cấp nghề Việt - Úc |
| TCD2902 | Trường Trung cấp nghề Kinh tế - Kỹ thuật miền Tây Nghệ An |
| TCD2904 | Trường Trung cấp nghề Kinh tế - Công nghiệp - Thủ công nghiệp Nghệ An |
| TCD2905 | Trường Trung cấp nghề Kinh tế - Kỹ thuật Công nghiệp Vinh |
| TCD2907 | Trường Trung cấp nghề Kỹ thuật Công - Nông nghiệp Yên Thành |
| TCD2908 | Trường Trung cấp nghề Dân tộc miền núi Nghệ An |
| TCD2909 | Trường Trung cấp nghề Kinh tế - Kỹ thuật Bắc Nghệ An |
| TCD2910 | Trường Trung cấp nghề Kinh tế - Kỹ thuật Đô Lương |
| TCD2911 | Trường Trung cấp nghề Kinh tế - Kỹ thuật Nghi Lộc |
| TCD3002 | Trường Trung cấp nghề Hà Tĩnh |
| TCD3003 | Trường Trung cấp nghề Lý Tự Trọng |
| TCD3004 | Trường Trung cấp nghề Việt Nhật |
| TCD3005 | Trường Trung cấp nghề Mitraco |
| TCT3101 | Trường Trung cấp nghề Số 9 |
| TCD3102 | Trường Trung cấp nghề Quảng Bình |
| TCD3103 | Trường Trung cấp nghề Bắc Miền Trung |
| TCD3201 | Trường Trung cấp nghề Quảng Trị |
| TCD3202 | Trường Trung cấp nghề Giao thông vận tải Quảng Trị |
| TCD3203 | Trường Trung cấp nghề Tổng hợp ASEAN |
| TCD3301 | Trường Trung cấp nghề Huế |
| TCD3302 | Trường Trung cấp nghề Tổng hợp Huế Star |
| TCD3303 | Trường Trung cấp nghề Số 10 |
| TCD3304 | Trường Trung cấp nghề Công nghiệp Tàu thủy Huế |
| TCD3305 | Trường Trung cấp nghề Quảng Điền |
| TCD3306 | Trường Trung cấp nghề số 23 - Bộ Quốc phòng |
| TCD0401 | Trường Trung cấp nghề Việt Á |
| TCT0402 | Trường Trung cấp nghề Công nghiệp Tàu thủy 3 |
| TCT0403 | Trường Trung cấp nghề Giao thông vận tải đường bộ |
| TCD0405 | Trường Trung cấp nghề Kỹ thuật - Công nghệ Đà Nẵng |
| TCD0406 | Trường Trung cấp nghề Giao thông công chính Đà Nẵng |
| TCD0407 | Trường Trung cấp nghề Cao Thắng - Đà Nẵng |
| TCD3402 | Trường Trung cấp nghề Bắc Quảng Nam |
| TCD3403 | Trường Trung cấp nghề Nam Quảng Nam |
| TCD3404 | Trường Trung cấp nghề Thanh niên dân tộc - Miền núi Quảng Nam |
| TCT3405 | Trường Trung cấp nghề Kinh tế - Kỹ thuật miền Trung - Tây Nguyên |
| TCD3405 | Trường Trung cấp nghề Tư thục ASEAN |
| TCD3503 | Trường Trung cấp nghề Quảng Ngãi |
| TCD3504 | Trường Trung cấp nghề Đức Phổ |
| TCD3505 | Trường Trung cấp nghề Kinh tế - Công nghệ Dung Quất |
| TCT3701 | Trường Trung cấp nghề Công nghiệp Tàu thủy 5 |
| TCD3702 | Trường Trung cấp nghề Thủ công mỹ nghệ Bình Định |
| TCD3703 | Trường Trung cấp nghề Hoài Nhơn |
| TCD3901 | Trường Trung cấp nghề Thanh niên dân tộc Phú Yên |
| TCD4101 | Trường Trung cấp nghề Ninh Hòa |
| TCD4102 | Trường Trung cấp nghề Cam Ranh |
| TCD4103 | Trường Trung cấp nghề Nha Trang |
| TCD4105 | Trường Trung cấp nghề Diên Khánh |
| TCD4106 | Trường Trung cấp nghề Vạn Ninh |
| TCD4107 | Trường Trung cấp nghề Cam Lâm |
| TCD4108 | Trường Trung cấp nghề Dân tộc nội trú Khánh Sơn |
| TCT4701 | Trường Trung cấp nghề Kinh tế - Kỹ thuật Công đoàn Bình Thuận |
| TCD3601 | Trường Trung cấp nghề Kon Tum |
| TCT3802 | Trường Trung cấp nghề Số 15 - Bộ Quốc phòng |
| TCD3803 | Trường Trung cấp nghề An Khê |
| TCD3804 | Trường Trung cấp nghề AyunPa |
| TCT3805 | Trường Trung cấp nghề Số 21 - Bộ Quốc phòng |
| TCD4002 | Trường Trung cấp nghề Vinasme Tây Nguyên |
| TCD4003 | Trường Trung cấp nghề Bình Minh |
| TCD4005 | Trường Trung cấp nghề Việt Mỹ |
| TCD6301 | Trường Trung cấp nghề Đắk Nông |
| TCD4201 | Trường Trung cấp nghề Bảo Lộc |
| TCD4202 | Trường Trung cấp nghề Tư thục Tân Tiến |
| TCD4302 | Trường Trung cấp nghề Tiên Phong |
| TCD4602 | Trường Trung cấp nghề Khu vực Nam Tây Ninh |
| TCD4401 | Trường Trung cấp nghề Bình Dương |
| TCD4402 | Trường Trung cấp nghề Kỹ thuật và Nghiệp vụ Công đoàn Tỉnh Bình Dương |
| TCD4403 | Trường Trung cấp nghề Dĩ An |
| TCD4404 | Trường Trung cấp nghề Tân Uyên |
| TCD4405 | Trường Trung cấp nghề Khu công nghiệp Bình Dương |
| TCD4406 | Trường Trung cấp nghề Thủ Dầu Một |
| TCD4407 | Trường Trung cấp nghề Việt - Hàn Bình Dương |
| TCD4409 | Trường Trung cấp nghề Nghiệp vụ Bình Dương |
| TCD4801 | Trường Trung cấp nghề 26/3 |
| TCD4803 | Trường Trung cấp nghề Giao thông vận tải Đồng Nai |
| TCT4804 | Trường Trung cấp nghề Kinh tế - Kỹ thuật số 2 |
| TCT4805 | Trường Trung cấp nghề Cơ điện Đông Nam Bộ |
| TCD4806 | Trường Trung cấp nghề Tân Mai |
| TCD48071 | Trường Trung cấp nghề Hòa Bình |
| TCD4808 | Trường Trung cấp nghề Tri Thức |
| TCD4809 | Trường Trung cấp nghề Đinh Tiên Hoàng |
| TCD5202 | Trường Trung cấp nghề Giao thông vận tải Bà Rịa - Vạng Tàu |
| TCD5206 | Trường Trung cấp nghề Kinh tế - Kỹ thuật Công đoàn Bà Rịa - Vạng Tàu |
| TCD5207 | Trường Trung cấp nghề Công nghệ thông tin TM.COMPUTER |
| TCD4902 | Trường Trung cấp nghề Đức Hoà |
| TCD48031 | Trường Trung cấp nghề Đồng Tháp Mười |
| TCD4804 | Trường Trung cấp nghề Cần Giuộc |
| TCD4805 | Trường Trung cấp nghề Quốc tế Nam Sài Gòn |
| TCT4806 | Trường Trung cấp nghề Đào tạo Cán bộ Hợp tác xã miền Nam |
| TCD4807 | Trường Trung cấp nghề Savina |
| TCD5302 | Trường Trung cấp nghề Khu vực Cai Lậy |
| TCD5303 | Trường Trung cấp nghề Khu vực Gò Công |
| TCD5304 | Trường Trung cấp nghề Giao thông vận tải Tiền Giang |
| TCT5305 | Trường Trung cấp nghề Kinh tế - Kỹ thuật Công đoàn Tiền Giang |
| TCD5602 | Trường Trung cấp nghề Khu vực Cù Lao Minh huyện Mỏ Cày Bắc |
| TCD5802 | Trường Trung cấp nghề Dân tộc nội trú Tỉnh Trà Vinh |
| TCD5001 | Trường Trung cấp nghề Giao thông vận tải Đồng Tháp |
| TCD5002 | Trường Trung cấp nghề Tháp Mười |
| TCD5003 | Trường Trung cấp nghề Hồng Ngự |
| TCD5004 | Trường Trung cấp nghề Thanh Bình |
| TCD5101 | Trường Trung cấp nghề Kinh tế - Kỹ thuật Công đoàn An Giang |
| TCD5102 | Trường Trung cấp nghề Châu Đốc |
| TCD5103 | Trường Trung cấp nghề Dân tộc nội trú Tỉnh An Giang |
| TCD5104 | Trường Trung cấp nghề Tân Châu |
| TCD5105 | Trường Trung cấp nghề Chợ Mới |
| TCD5402 | Trường Trung cấp nghề Dân tộc nội trú Tỉnh Kiên Giang |
| TCD5403 | Trường Trung cấp nghề Vùng U Minh Thượng |
| TCD5404 | Trường Trung cấp nghề Vùng Tứ giác Long Xuyên |
| TCD5405 | Trường Trung cấp nghề Tân Hiệp |
| TCD5501 | Trường Trung cấp nghề Đông Dương |
| TCD5503 | Trường Trung cấp nghề Thới Lai - Thành phố Cần Thơ |
| TCD5504 | Trường Trung cấp nghề Khu vực Đồng Bằng sông Cửu Long |
| TCD5506 | Trường Trung cấp nghề Cần Thơ |
| TCD6401 | Trường Trung cấp nghề Ngã Bảy |
| TCD6402 | Trường Trung cấp nghề Tỉnh Hậu Giang |
| TCD6001 | Trường Trung cấp nghề Tỉnh Bạc Liêu |
| TCD6002 | Trường Trung cấp nghề Tư thục STC |
| TCD6101 | Trường Trung cấp nghề Cà Mau |
| RMIT | Trường Đại học Quốc tế RMIT Việt Nam |
| TTN0012 | Trường APTECH |
| TTN0013 | Trường Bán Công Nguyễn Đình Chiểu |
| KTCNHCM | Trường Đại học Kỹ thuật Công nghệ TP. HCM |
| TTNBDG | Trung tâm Dạy nghề Tư thục Bình Dương |
| TTNDNI | Trường Trung học Chuyên nghiệp Dân lập Công nghệ, Tin học, Viễn thông Đồng Nai |
| SLSU | Soutthernn Leyte State University (Philippines) |
| DTDLHN | Trung học Điện tử - Điện lạnh Hà Nội (thuộc SLĐ TBXH Hà Nội ) |
| CDSPBDG | Trường Cao Đẳng Sư phạm Bình Dương |
| KNDLHCM | Trường Cao đẳng Kỹ nghệ Dân lập TP. HCM |
| SOLVAY | Trường Đại học Solvay - Bỉ |
| TTNNHCM | Trung tâm Ngoại ngữ - HV CTQG HCM |
| CTBDG | Trường Chính trị Bình Dương |
| TTGDBDG | Trung tâm Giáo Dục Tỉnh Bình Dương |
| TTNNVM | Trung tâm Ngôn ngữ Việt Mỹ |
| VDTNC | Viện Đào tạo và Nâng cao TP. HCM |
| DTPTNNL | Trung tâm Đào tạo và Phát triển nguồn nhân lực - ĐHQG TP. HCM |
| UDPTCN | Trung tâm Ứng dụng và Phát triển Công nghệ Tự động hóa |
| VDTM | Viện Đào tạo mở và Nghiên cứu phát triển |
| FLAI | Trung tâm Đào tạo và Phát triển Công nghệ FLAI |
| NLDNA | Viện Nghiên cứu Phát triển và Đào tạo Nhân lực Đông Nam Á |
| HTH | Hội Tin học Việt Nam |
| CTQG | Học viện Chính trị Quốc gia HCM - Phân viện Hà Nội |
| DHKTTTLL | Trường Đại học Kỹ thuật Thông tin liên lạc |
| CTHCQG | Học viện Chính trị - Hành chính quốc gia Hồ Chí Minh |
| THLTNVVP | Trường Trung học Lưu trữ và Nghiệp vụ Văn phòng |
| KTSTK | Trường Đại học Kỹ thuật Slovakia - Tiệp Khắc |
| DHNN | Trường Đại học Ngoại ngữ |
| HKTVN | Hội Kế toán Việt Nam - Thành hội TP. Hồ Chí Minh |
| DTBCVTI | Trung tâm Đào tạo Bưu chính Viễn thông I |
| DHQGA | Liên kết giữa Đại học Quốc gia và Đại học Andrews Hoa Kỳ |
| DHTHHN | Trường Đại học Tổng hợp Hà Nội |
| DHHW | Trường Đại học Hawai |
| DHXDHN | Trường Đại học Xây dựng Hà Nội |
| HVCTKVI | Học viện Chính trị Khu vực I |
| THGTVTKVI | Trường Trung học Giao thông Vận tải Khu vực I |
| SPNNHN | Trường Đại học Sư phạm Ngoại ngữ Hà Nội |
| DNNNHN | Trường Đại học Ngoại ngữ Hà Nội |
| QLPR | Viện thuộc Trường Đại học Quản lý Paris |
| KTQDTDBB | Liên kết giữa Trường Đại học Kinh tế Quốc dân và Trường Đại học Tự do Bruxelles Bỉ (Cao học Việt - Bỉ) |
| SPH | Trường Đại học Sư phạm Huế |
| CNBDI | Trường Công nhân Bưu Điện I |
| KTKC | Trường Đại học Kinh tế Khắc Cốp - Liên Xô cạ |
| QGIRVINE | Liên kết giữa Trường Đại học Quốc gia Hà Nội và Trường Đại học IRVINE Bang California - Mỹ |
| QGHN | Trường Đại học Quốc gia Hà Nội |
| KTQDTTPV | Liên kết giữa Trường Đại học Kinh tế Quốc dân và Phòng Thương mại và Công nghiệp Paris (Trung tâm Pháp Việt Đào tạo về Quản lý) |
| DLQLKD | Trường Đại học Dân lập Quản lý và Kinh doanh Hà Nội |
| ĐH.IV.92.0 | Trường Đại học Tài chính Kế toán Hà Nội |
| QGMRM | Liên kết giữa Trường Đại học Quốc gia Hà Nội và Trường Đại học MIRAMAR Bang California - Mỹ |
| THKTHN | Trường Trung học Kinh tế Hà Nội |
| DTNCKH | Trung tâm Đào tạo và NCKH Ngân hàng |
| CDNVHN | Trường Cao đẳng Nội vụ Hà Nội |
| TCKTI | Trường Trung học Tài chính Kế toán I |
| DHTN | Trường Đại học Thương nghiệp |
| TTKTD | Trường Đại học Thông tin Kỹ thuật Điện NOVOSIBIRSK - Liên Xô |
| BKCNM | Liên kết giữa Trường Đại học Bách khoa Hà Nội và Trường Đại học Chuyên ngành Nam California Mỹ |
| TMDLHN | Trường Trung học Thương mại Du lịch Hà Nội |
| QGIMPAC | Liên kết giữa Trường Đại học Quốc gia Hà Nội và Trường Đại học IMPAC - Hoa Kỳ |
| KTYTTWI | Trường Trung học Kỹ thuật Y tế Trung ương I |
| TTDN277 | Trung tâm Dạy nghề 27-7 |
| NVDLHN | Trường Trung học Nghiệp vụ Du lịch Hà Nội |
| CNBDTN | Trường Công nhân Bưu điện miền núi Thái Nguyên |
| DHHHT | Trường Đại học Hà Hoa Tiên |
| CNTTTN | Trường Đại học Công nghệ Thông tin và Truyền thông Thái Nguyên |
| YTLC | Trường Trung học Y tế Lai Châu |
| THKTB | Trường Đại học Tổng hợp Kỹ thuật Berlin - CHLB Đức |
| GTVTST | Sở Giao thông Vận tải tỉnh Sóc Trăng |
| DTBCVT2 | Trung tâm Đào tạo Bưu chính Viễn thông 2 |
| KTKTCN2 | Trường Cao đẳng Kinh tế Kỹ thuật CN II |
| DHKTHCM | Trường Đại học Kỹ thuật TP. HCM |
| TCKTHCM | Trường Đại học Tài chính Kế toán TP. HCM |
| CNTTSG | Trường Trung học Dân lập Công nghệ thông tin Sài Gòn |
| KTKTBL | Trường Trung học Kinh tế Kỹ thuật Bạc Liêu |
| KTKTCT | Trường Trung học Kinh tế Kỹ thuật Cần Thơ |
| KTCT | Trường Trung học Kỹ thuật Cần Thơ |
| CNPMCT | Trung tâm Công nghệ Phần mềm TP Cần Thơ |
| APTDBSCL | Trung tâm Aptech Đồng Bằng Sông Cửu Long |
| CNKTCT | Trường Trung cấp Công nghệ Kỹ thuật Cần thơ |
| NVPTTT | Trường Nghiệp vụ Phát thanh Truyền hình TP. HCM |
| BKMATI | Liên kết giữa Trường Đại học Bách khoa Hà Nội và Trường Đại học Công nghệ Quốc gia Nga TSIONKOVSKY (MATI) |
| ASTON | Trường Đại học ASTON - Vương Quốc Anh |
| KTQTCCA | Viện Kế toán Quản trị Công chứng Anh - Vương Quốc Anh |
| LDVQA | Trường Đại học London Metropolitan - Vương quốc Anh |
| CLNY | Trường Đại học Công lập New York tại Binghamton - Mỹ |
| BDTD | Trường Bưu Điện Thủ Đức |
| CCNHHCM | Trường Cao cấp Ngân hàng TP. HCM |
| CDSPDN | Trường Cao đẳng Sư phạm Đồng Nai |
| CN4DN | Trường Cao đẳng Công nghiệp 4 Đồng Nai |
| CDMKT | Trường Cao đẳng Marketing |
| CNBDTG | Trường Công nhân Bưu điện III Tiền Giang |
| DNQK9 | Trường Dạy nghề Quân Khu 9 |
| LEYTE | Trường Đại học Bang miền Nam LEYTE |
| DHKT | Trường Đại học Kỹ thuật |
| LHDN | Trường Đại học Lạc Hồng Đồng Nai |
| LNHCM | Trường Đại học Lâm Nghiệp TP. HCM |
| DHSPDN | Trường Đại học Sư phạm Đồng Nai |
| TDTT2 | Trường Đại học Thể dục Thể thao 2 |
| DHTHHCM | Trường Đại học Tổng hợp TP. HCM |
| BCVTDN | Học viện Công nghệ Bưu chính Viễn Thông - Đà Nẵng |
| TKTW2 | Trường Trung cấp Thống kê Trung ương 2 |
| THKT | Trường Trung học Kinh tế |
| CNBDII | Trường Công nhân Bưu điện II |
| CNKTCD | Trường Công nhân Kỹ thuật Cơ điện |
| KTKTTD | Trường Kinh tế Kỹ thuật - Thủ Đức |
| CDXD | Trường Trung học và Dạy nghề Cơ điện Xây dựng Nông nghiệp và Phát triển nông thôn |
| OHIO | Trường Đại học Quốc gia Ohio - Mỹ |
| WESLEYAN | Trường Đại học Ohio Wesleyan - Mỹ |
| CLTQ | Trường Đại học Cát Lâm - Trung Quốc |
| QGQTKD | Liên kết giữa Trường Đại học Quốc gia Hà Nội và Viện Quản trị Kinh doanh Bruxelles - Bỉ |
| THDT | Trường THCS Đông Thạnh |
| LQDHCM | Trường THPT Lê Quý Đôn - TP. HCM |
| THDDN | Trường THCS Trần Hưng Đạo - Đồng Nai |
| KTNVBH | Trường Trung học Kỹ thuật - Nghiệp vụ Biên Hòa |
| BTVHDN | Trường Bổ túc Văn hóa Dân Chính Đồng Nai |
| KTCNI | Trường Cao đẳng Kỹ thuật Công nghiệp I |
| CNTHDN | Trường Trung cấp Công nghệ Tin học - Viễn thông Đồng Nai |
| CTDN | Trường Chính trị Tỉnh Đồng Nai |
| FULDA | Đại học Fulda |
| SHU-TE | Đại học SHU-TE |
| CDKS | Trường Cao đẳng Kiểm sát |
| VNCTM | Viện nghiên cứu thương mại |
| MATI | Đại học MaTi - Nga |
| LEED | Đại học Leeds Metropolitan |
| NIIT | Học viện Công nghệ thông tin NIIT |
| WMT | Trường Đại học WESTMINSTER - Vương quốc Anh |
| HNN | Trường Trung học Kinh tế Hà Nam Ninh |
| THYTBM | Trường Trung học Y tế Bạch Mai |
| BKSGP | Liên kết giữa Trường Đại học Bách khoa Hà Nội và Trường Máy tính Genetic - Singapore |
| SQTC | Trường Sĩ quan Tài chính |
| DHSPV | Trường Đại học Sư phạm Vinh |
| CDLDXH | Trường Cao đẳng Lao động Xã hội |
| VHNTQD | Trường Cao đẳng Văn hóa Nghệ thuật Quân đội |
| THCNN | Trường Đại học Tổng hợp Công nghệ Quốc gia Nga |
| KTTTLLLX | Trường Đại học Kỹ thuật Thông tin liên lạc Matxcơva - Liên Xô |
| MACQUARIE | Trường Đại học Macquarie, Úc |
| SPHH | Cao đẳng sư phạm nhạc hoạ trung ương |
| CDCNDM | Liên kết giữa Trường Cao đẳng Công nghiệp Hà Nội và Viện Douglas Mawson - Ôxtrâylia |
| QGAILEN | Trường Đại học Quốc gia Ailen |
| TCKTQN | Trường Đại học Tài chính Kế toán - Quảng Ngãi |
| SQTTG | Trường Sỹ quan tăng thiết giáp |
| NMH | Trường Đại học Birmingham - Vương quốc Anh |
| DHLJM | Trường Đại học Liverpool John Moores |
| BEDFORDSHRIE | Trường Đại học Bedfordshrie - Vương quốc Anh |
| CARDIFF | Trường Đại học Cardiff Metropolitan - Vương quốc Anh |
| AUSTONSGP | Học viện Công nghệ và Quản lý Auston - Singapore |
| ASSUMPTION | Trường Đại học Assumption - Thái Lan |
| NHSDL | Liên kết giữa Học viện Ngân hàng và University of Sunderland - Anh Quốc |
| MIRAMAR | Trường Đại học California Miramar |
| CDCNHN | Trường Cao đẳng Công nghiệp Hà Nội |
| KTQTKDDNG | Đại học Kinh tế và Quản trị kinh doanh Đà Nẵng |
| OXFORD | Đại học Oxford Brookes |
| TTLH | Trung tâm đào tạo Lạc Hồng |
| NEWCASTLE | Trường ĐH Newcastle (Úc) |
| LK2 | Liên kết giữa Trường ĐH Bách khoa HN và Viện quốc gia bách khoa Grenoble |
| DHTS1 | Trường Đại học Thủy sản Nha Trang |
| ĐHSPĐN | Trường Đại học Sư phạm Đà Nẵng |
| CĐCN IV | Trường CĐ công nghiệp IV |
| TDTP | Trường chính trị Trần Phú |
| THTW | Trường Tuyên huấn Trung ương |
| THĐC | Trường Trung học Địa chính Trung ương III |
| TCKTBT | Trường Trung cấp kỹ thuật Bến Tre |
| PTTHBT | Trường Trung học Phát thanh Truyền hình |
| DHTDTT | Trường Đại học Thể dục Thể thao |
| NAQ | Trường Nguyễn Ái Quốc II |
| TKTWII | Trường thống kê TW II |
| THKTDNBL | Trung học kỹ thuật dạy nghề Bảo Lộc |
| CTKVII | Trường Học viện Chính trị Khu vực II |
| TKTL | Trường Kinh tế Luật |
| TDBT | Trường Đảng tỉnh Bến Tre |
| TSQLQ | Trường Sĩ quân lục quân 2 |
| VTLT | Trường Trung cấp Văn thư Lưu trữ Tp.HCM |
| THAN | Trường Trung học An Ninh |
| ĐHLN | Đại học Nông Lâm Nghiệp |
| KTKTBTE | Trường Trung học Kinh tế Kỹ thuật Bến Tre |
| DHLDL | Trường Đại học Luật Đà Lạt |
| KTTC | Trường Cán bộ Khí tượng thủy văn TP.HCM |
| CN4 | Trường Cao đẳng Công nghiệp 4 HCM |
| CDSPBTE | Trường Cao đẳng Sư phạm Bến Tre |
| CDSPKTKT | Trường Sư phạm Kinh tế Kỹ thuật Vĩnh Long |
| TDC | Trường Trung học Kỹ Thuật và Nghiệp Vụ Thủ Đức |
| THKTCNBT | Trường Trung học Kỹ thuật Công nghiệp Bến Tre |
| TPO_CSDT_3 | Đại học Dân lập Ngoại ngữ - Tin học TP Hồ Chí Minh |
| TPO_CSDT_4 | Trung tâm Giáo dục thường xuyên tỉnh Bến Tre |
| UHM | Trường Đại học Hawaii, USA |
| TTYT | Trung tâm y tế Ba Tri |
| ĐHYKHUE | Trường đại học y khoa Huế |
| HVNIIT | Học viện quốc tế NIIT |
| HVHLKHXH | Học viện Hàn lâm khoa học xã hội |
| KTYTTW3 | Trường Kỹ thuật Y tế Trung ương III |
| 00070 | Viện nghiên cứu khoa Y Dược Lâm sàng 108 |
| AIT | Viện kỹ thuật Châu Á |
| OUM | Đại học Mở Malaysia |
| HVCT4 | Học viện chính trị khu vực IV |
| TCTL3 | Trường Trung cấp Thuỷ lợi 3 |
| CADASA | Trường Điện toán và ngoại ngữ Cadasa |
| THTKTW2 | Trường Trung học Thống kê TW 2 |
| 2643-VTLT | CTCP Giáo dục Việt Nam |
| CDMT | Trường Cao Đẳng Xây dựng Miền Tây |
| HVYHDT | Học viện y học dân tộc TPHCM |
| 1221 | Trường Trung học Lao động Thương binh và Xã hội |
| TCYT | TCYT Đặng Văn Ngữ |
| NG | Trường Cao Đẳng Nguyễn Tất Thành |
| TH | Trường Trung học Văn hoá nghệ thuật Bến Tre |
| TTCT | Trung tâm bồi dưỡng Chính trị huyện |
| SPĐT | Trường Đại học Sư phạm Đồng Tháp |
| ĐHCC | Trường Đại học Y tế Công cộng Hà Nội |
| HB | Trường Đại học Hồng Bàng |
| 1578 | Trung tâm huấn luyện cán bộ Y tế quân khu 9 Cần Thơ |
| SPKTSCĐ | Trường sư phạm kỹ thuật Vĩnh Long IV |
| QK9 | Trường kỹ thuật quân khu 9 |
| THQY | Trường Trung Học Quân Y II |
| THYT CT | Trường Trung cấp y tế Cần Thơ |
| CNKTCL | Trường Trung cấp Công nghệ Kỹ thuật Cửu Long |
| TCPN | Trường Trung Cấp Phương Nam |
| TTĐT | Trung tâm đào tạo và bồi dưỡng y tế TP HCM |
| VTLT2 | trường trung học văn thư lưu trữ trung ương I |
| VTLLT2 | Trung học văn thư lưu trữ trung ương II |
| THYTVL | Trường Trung học Y tế Vĩnh Long |
| TTHYTTG | Trường trung học y tế Tiền Giang |
| TP HCM | Viện Pasteur TP HCM |
| CBCC | Trường Đào tạo, Bồi dưỡng CBCC |
| THYDDT | Trường THYDDT Thành phố HCM |
| TCQY2 | Trung cấp Quân Y 2 Quận 9 Thành phố Hồ Chí Minh. |
| ĐHCNTP | Trường Đại học Công nghệ Thực phẩm TP.HCM |
| TR-KTT | Trường Kinh tế lao động và bảo trợ xã hội |
| TC | Trường Trung cấp Kinh tế Kỹ Thuật Bến Tre |
| HVHCII | Học Viện hành chính khu vực II |
| PTNT | Trường Cán bộ QLNN và PTNTII |
| VYTCC | Viện Y tế công cộng |
| THPT | Trường THPT Bán công Thị xã |
| TTHTPT | Trung tâm Hỗ trợ và Phát triển công nghệ thông tin - CADIT |
| VT03 | Trường Trung học Bưu chính viễn thông và CNTT 3 |
| TVTLT | Trường Văn thư - Lưu trữ II |
| PNT | Trường đại học Phạm Ngọc Thạch |
| 002 | Trường Trung học Lưu trữ và Nghiệp vụ Văn phòng II |
| CĐSPKT | Trường CĐSP kỹ thuật Vĩnh Long |
| TCTT | Trung cấp Trồng trọt Bảo vệ thực vật - Tiền Giang |
| TDHBCTDT | Trường Đại học Bán Công Tôn Đức Thắng |
| NNLD | Trường Trung học kỹ thuật Nông nghiệp Long Định |
| GDTXTG | Trung tâm GDTX Tỉnh Tiền Giang |
| CĐKTKTVL | Trường cao đẳng kinh tế kỹ thuật Vĩnh Long |
| TTHKTTU3 | Trường Trung học Kỹ thuật Y tế Trung ương 3 |
| THKTHSTW1 | Trường TH kỹ thuật hải sản TW1 Hải Phòng |
| THKTNVTS2 | Trường Trung học kỹ thuật NV Thủy sản 2 TPHCM |
| TJUTCM | Đại học Trung Y Dược Thiên Tân, Trung Quốc |
| THLD | Trường Trung học Nông nghiệp Long Định |
| ĐHTS | Trường Đại học Thủy sản |
| THPTTH2 | Trường Trung học Phát thanh Truyền hình 2 |
| THTS1 | Trường Trung học Thủy sản 1 |
| TCDN | Tổng cục dạy nghề |
| THTC | Trường Trung học Tài chính Kế toán IV |
| CNKT3 | Trường Công nhân kỹ thuật lâm nghiệp số 3 |
| TRUONG THHH2 | Trường Trung học hàng Hải 2 |
| TRUONG THNVTSHCM | Trường Trung học Nghiệp vụ thủy sản TPHCM |
| TNVQLKHCN | Trường NV Quản lý khoa học và Công nghệ |
| SD | Trường Quân sự quân khu 9 |
| TTKTBT | Trường trung học kinh tế Bến Tre |
| YDDT | Trường Trung học Y Dược dân tộc TP.HCM |
| CQV6 | Cơ Quan Thú y vùng VI |
| STEC | Viện đào tạo STEC |
| TTKNQG | Trung tâm Khuyến nông Quốc Gia |
| VKHKT | Viện KHKT Nông Lâm nghiệp miền núi Phía Bắc |
| THLDXH | Trường Trung học lao động xã hội |
| 10003 | Trung tâm GDTX Châu Thành, Tiền Giang |
| T49 | Trường Cảnh sát nhân dân III |
| WEW | Phân hiệu học viện Phụ nữ |
| VNCCAQMN | Viện Nghiên cứu CAQ Miền Nam |
| THLN | Trường Trung học Lâm nghiệp Trung ương 4 |
| 10006 | Trường THPT Bán Công A Châu Thành |
| 100071 | Trường Cán bộ Phụ nữ Trung ương |
| TCN | Trường Trung Cấp Nghề Bến Tre |
| ĐHKTTC | Trường Đại học Kế toán chính TPHCM |
| THCT | Trường trung học kỹ thuật Cao Thắng |
| LN2 | Trường trung học lâm nghiệp số 2 |
| PLHN | Trường Đại học pháp lý Hà Nội |
| CDMGTW3 | Trường CĐ Sư phạm Mẫu giáo TW3 |
| THGTVT | Trường trung học giao thông vận tải khu vực 3 |
| QDY2 | Trường trung học quân dân y 2 |
| THYTCLG | Trường trung học y tế cửu Long |
| THANND | Trường Trung học An ninh nhân dân 2 |
| THCNT | Trường Trung học chuyên nghiệp Tỉnh |
| CDSPCT | Trường CĐ Sư phạm Cần Thơ |
| CDSPTG | Trường CĐ Sư phạm Tiền Giang |
| HVQHQT | Học viện Quan hệ Quốc tế |
| THMGT | Trường Trung học Mẫu giáo Tỉnh |
| CDSPDAN | Trường Cao đẳng sư phạm Đà Nẵng |
| CDSPAG | Trường CĐ Sư phạm An Giang |
| CDSPDT | Trường CĐ Sư phạm Đồng Tháp |
| CDTDTW1 | Trường CĐ Sư phạm Thể dục TW1 |
| TTHYTAG | Trường Trung học Y tế An Giang |
| THSPVL | Trường Trung học sư phạm Vĩnh Long |
| THSPTG | Trường Trung học sư phạm Tiền Giang |
| KHKT_DN | Trường ĐH Kỹ thuật - ĐH Đà Nẵng |
| KTCNII | Trường CĐ Kinh tế -Kỹ thuật CN II |
| CDSPBL | Trường CĐ Sư phạm Bạc Liêu |
| DTBDCBYT | Trung tâm Đào tạo bồi dưỡng cán bộ Y tế |
| DHV | Trường Đại học Dân lập Hùng Vương - Tp Hồ Chí Minh |
| CDSPTV | Trường CĐ Sư phạm Trà Vinh |
| QLCBTW2 | Trường Cán bộ quản lý GDĐT TW 2 |
| CTU | Đại học Cần Thơ |
| TCCN | Trung cấp chuyên nghiệp dân lập công nghệ tin học viễn thông Đồng Nai |
| MAHIDOL | Trường Đại học Mahidol |
| SUN | Sun Microsystems Inc. |
| AOTS_HCM | The Association for Overseas Technical Scholarship (Hiệp hội học bổng công nghệ nước ngoài của Nhật - AOTS) và Sở Khoa học và Cô |
| CICC_BKHCN | Center for The International Cooperation for computerization, Japan (Trung tâm hợp tác quốc tế về tin học của Nhật - CICC) và Bộ |
| DNPACE | Trường Doanh nhân PACE |
| VCLTTTT | Đại sứ quán Israel và Viện Chiến lược Thông tin và Truyền thông |
| MICROSOFT | Microsoft |
| UDCNTT | Cục ứng dụng công nghệ thông tin - Bộ Thông tin và Truyền thông |
| QTKD | Viện quản trị doanh nghiệp Thành phố Hồ Chí Minh |
| CDTG | Trường Cao Đẳng Cộng Đồng Tiền Giang |
| TCNV | Trường Trung cấp nghiệp vụ kế hoạch III |
| QSBT | Trường Quân sự tỉnh Bến Tre |
| CDKTVL | Trường Cao Đẳng Kỹ Thuật Vĩnh Long |
| CDSPKTIV | Trường Cao Đẳng Sư Phạm Kỹ Thuật Vĩnh Long |
| TBTĐ | Trường DN Thương Binh Thủ Đức |
| TCKT | Trường TH Tài Chánh Kế Toán IV |
| CDNDK | Trường Cao đẳng Nghề Đồng Khởi Bến Tre |
| THTL | Trường Trung học Thủy lợi 3 -Tiền Giang |
| THS8 | Trường Trung học số 8 |
| THXDS8 | Trường Trung học xây dựng số 8 |
| DLKT | Trường Đại học Dân lập Kỹ thuật Công nghệ |
| SHU | Sheffield Hallam University |
| CDT026 | Cao đẳng Giao Thông Vận Tải Trung ương 6 |
| 909 | Trường Trung cấp Văn thư lưu trữ Trung ương II |
| CDCNLadec | Trường cao đẳng công nghệ Ladec |
| HVVN | Học viện khoa học giáo dục Việt Nam |
| HVCTQGHCM | Học viện Chính trị Quốc gia Hồ Chí Minh |
| Victoria | Trường Đại học Victoria (Úc) |
| LL-PPDH | Lý luận và Phương pháp dạy học tiếng Anh |
| DHRouen | Trường Đại học Rouen (Pháp) |
| TCDL_VT | Trường Trung cấp Du lịch Vạng Tàu |
| HCMA | Học viện Chính trị - Hành chính khu vực II TP Hồ Chí Minh |
| CĐCTBT | Trường Cao đẳng Chính trị Bến Tre |
| TCSPBT | Trường Trung học sư phạm Bến Tre |
| TCSPBRVT | Trường Trung cấp Sư phạm Bà Rịa - Vạng Tàu |
| CDKTKTCNII | Trường Cao đẳng Kinh tế Kỹ thuật Công nghiệp II |
| TCSPBTE | Trường Trung cấp Sư phạm Bến Tre |
| YDSG | Trường Cao đẳng y dược Sài Gòn |
| TCTBT | Trường Chính trị Bến Tre |
| TCTH | Trường trung cấp tổng hợp TP.HCM |
| CDT3503 | Trường Cao đẳng sư phạm Quảng Ngãi |
| QNC | Trường Cao đẳng Quảng Ngãi |
| 052 | Trung tâm Giáo dục thường xuyên tỉnh Bình Định |
| FUV | Trường Đại học Fulbright Việt Nam |
| LTU | Trường Đại học La Trobe |
| UQ | Trường Đại học Queensland (UQ) |
| MSU | Trường Đại học Mahasarakham (MSU) |
| GXUN | Trường Đại học Quảng Tây (Guangxi University) |
| JCU | Trường Đại học James Cook (JCU) |
| UOG | Trường Đại học Gloucestershire (UoG) |
| TCBD | Trường chính trị tỉnh Bình Định |
| BKG | Ban Tuyên giáo - Đảng ủy Khối các cơ quan tỉnh |
| CTGL | Trường Chính trị tỉnh Gia Lai |
| VQA | Trường Đại học Gloucesthershire (Vương quốc Anh) |
| GDTXCM | Trung tâm Giáo dục thường xuyên tỉnh Cà Mau |
| NVCUQN | Trường Đào tạo cán bộ Nguyễn Văn Cừ |
| CTSL | Trường Chính trị Tỉnh Sơn La |
| H52.06.06 | Trung tâm giáo dục thường xuyên tỉnh Sơn La |
| CTHDGCB | Trường chính trị Hoàng Đình Giong tỉnh Cao Bằng |
| VUSTA | Liên hiệp các hội khoa học và kỹ thuật Việt Nam |
| HVCT | Học viện Chính trị |
| TTNNTHVT | Trung tâm Ngoại ngữ Tin học Vạng Tàu |
| TTNNTHV | Trung tâm Ngoại ngữ - Tin học Victory |
| TTGDTTBR | Trung tâm giáo dục thường xuyên tỉnh Bà Rịa Vạng Tàu |
| IDECAF | Viện trao đổi văn hóa với Pháp |
| TTTHNTAC | Trung tâm tin học ngoại ngữ Quốc tế Á Châu |
| DHTC | Trường Đại học Tài chính - Marketing Cơ sở Thủ Đức |
| THYHCTTT | Trường trung học Y học cổ truyền Tuệ Tĩnh II |
| TTGDTXBD | Trung tâm Giáo dục thường xuyên và Bồi dưỡng nghiệp vụ tỉnh Bình Dương |
| TDLTT | Trường Đoàn Lý Tự Trọng |
| TCTCVDBL | Trường chính trị Châu Văn Đặng tỉnh Bạc Liêu |
| QSBD | Trường Quân sự tỉnh Bình Dương |
| THSPBRVT | Trung học Sư phạm Bà Rịa Vạng Tàu |
| THNNDN | Trường Trung học Nông nghiệp Đồng Nai |
| TCBQLHCM | Trường Cán bộ Quản lý Giáo dục thành phố Hồ Chí Minh |
| CTCPGDTCNKT | Công ty cổ phần giáo dục trường công nghiệp kỹ thuật - kinh tế đối ngoại |
| TTBDCTVT | Trung tâm bồi dưỡng chính trị thành phố Vạng Tàu |
| CDSPHT | Trường Cao Đẳng Sư Phạm Hà Tĩnh |
| CTTBRVT | Trường Chính trị tỉnh Bà Rịa Vạng Tàu |
| TCTTQ | Trường Chính trị tỉnh Tuyên Quang |
| TCTNBH | Trường Chính Trị Tỉnh Ninh Bình |
| TCTTN | Trưởng Chính Trị Tây Ninh |
Bảng E.1.72 - Dữ liệu danh mục
E.1.78. LoaiCongBo
Bảng E.1.78 - Dữ liệu danh mục loại công bố
| Mã | Ý nghĩa |
| BB | Bài báo |
| KY | Kỷ yếu hội nghị, hội thảo |
E.1.79. VaiTroThamGia
Bảng E.1.79 - Dữ liệu danh mục vai trò tham gia nghiên cứu khoa học
| Mã | Ý nghĩa |
| CN | Chủ nhiệm |
| TV | Thành viên chính |
E.1.80. LinhVucNghienCuuKHCN
Căn cứ: Theo bảng phân loại lĩnh vực khoa học công nghệ tại Quyết định số 12/2008/QĐ-BKHCN ngày 04 tháng 09 năm 2008 của Bộ trưởng Bộ Khoa học và Công nghệ.
Bảng E.1.80 - Dữ liệu danh mục lĩnh vực nghiên cứu khoa học công nghệ
| Mã | Ý nghĩa |
| 1 | Khoa học tự nhiên |
| 2 | Khoa học kỹ thuật và công nghệ |
| 3 | Khoa học y, dược |
| 4 | Khoa học nông nghiệp |
| 5 | Khoa học xã hội |
| 6 | Khoa học nhân văn |
E.1.81. DMDanhHieu
Bảng E.1.81 - Dữ liệu danh mục danh hiệu
| Mã | Ý nghĩa |
| 0 | Chưa xác định |
| x | Mã danh mục danh hiệu theo Quyết định số 4998/QĐ-BGDĐT ngày 31 tháng 12 năm 2021 của Bộ trưởng Bộ Giáo dục và Đào tạo và các văn bản sửa đổi, bổ sung, điều chỉnh (nếu có) |
E.1.82. DMKetQuaRenLuyen
Căn cứ: Điều 8 Thông tư số 22/2021/TT-BGDĐT ngày 20 tháng 7 năm 2021 của Bộ trưởng Bộ Giáo dục và Đào tạo.
Bảng E.1.82 - Dữ liệu danh mục kết quả rèn luyện
| Mã | Ý nghĩa |
| 1 | Mức tốt |
| 2 | Mức khá |
| 3 | Mức đạt |
| 4 | Chưa đạt |
E.1.83. DMKetQuaHocTap
Căn cứ: Điều 9, Thông tư số 22/2021/TT-BGDĐT ngày 20 tháng 7 năm 2021 của Bộ trưởng Bộ Giáo dục và Đào tạo.
Bảng E.1.83 - Dữ liệu danh mục kết quả học tập
| Mã | Ý nghĩa |
| 1 | Tốt |
| 2 | Khá |
| 3 | Đạt |
| 4 | Chưa đạt |
E.1.84. DMHinhThucHocTap
Bảng E.1.84 - Dữ liệu danh mục hình thức học tập
| Mã | Ý nghĩa |
| 0 | Chưa xác định |
| x | Mã danh mục hình thức học tập theo Quyết định số 4998/QĐ-BGDĐT ngày 31 tháng 12 năm 2021 của Bộ trưởng Bộ Giáo dục và Đào tạo và các văn bản sửa đổi, bổ sung, điều chỉnh (nếu có) |
E.1.85. DMKhoi
Bảng E.1.85 - Dữ liệu danh mục khối
| Mã | Ý nghĩa |
| 0 | Chưa xác định |
| x | Mã danh mục khối theo Quyết định số 4998/QĐ-BGDĐT ngày 31 tháng 12 năm 2021 của Bộ trưởng Bộ Giáo dục và Đào tạo và các văn bản sửa đổi, bổ sung, điều chỉnh (nếu có) |
E.1.86. DMLyDoThoiHoc
Bảng E.1.86 - Dữ liệu danh mục lý do thôi học
| Mã | Ý nghĩa |
| 0 | Chưa xác định |
| x | Mã danh mục lý do thôi học theo Quyết định số 4998/QĐ-BGDĐT ngày 31 tháng 12 năm 2021 của Bộ trưởng Bộ Giáo dục và Đào tạo và các văn bản sửa đổi, bổ sung, điều chỉnh (nếu có) |
E.1.87. DMSoBuoiHocTrenTuan
Bảng E.1.87 - Dữ liệu danh mục số buổi học trên tuần
| Mã | Ý nghĩa |
| 0 | Chưa xác định |
| x | Mã danh mục số buổi học trên tuần theo Quyết định số 4998/QĐ-BGDĐT ngày 31 tháng 12 năm 2021 của Bộ trưởng Bộ Giáo dục và Đào tạo và các văn bản sửa đổi, bổ sung, điều chỉnh (nếu có) |
E.1.88. DMTrangThaiHocSinh
Bảng E.1.88 - Dữ liệu danh mục trạng thái học sinh
| Mã | Ý nghĩa |
| 0 | Chưa xác định |
| x | Mã danh mục trạng thái học sinh theo Quyết định số 4998/QĐ-BGDĐT ngày 31 tháng 12 năm 2021 của Bộ trưởng Bộ Giáo dục và Đào tạo và các văn bản sửa đổi, bổ sung, điều chỉnh (nếu có) |
E.1.89. DMTrangThaiHocVien
Bảng E.1.89 - Dữ liệu danh mục trạng thái học viên
| Mã | Ý nghĩa |
| 0 | Chưa xác định |
| x | Mã danh mục trạng thái học viên theo Quyết định số 4998/QĐ-BGDĐT ngày 31 tháng 12 năm 2021 của Bộ trưởng Bộ Giáo dục và Đào tạo và các văn bản sửa đổi, bổ sung, điều chỉnh (nếu có) |
E.1.90. DMDienChinhSach
Bảng E.1.90 - Dữ liệu danh mục diện chính sách
| Mã | Ý nghĩa |
| 0 | Chưa xác định |
| x | Mã danh mục diện chính sách theo Quyết định số 4998/QĐ-BGDĐT ngày 31 tháng 12 năm 2021 của Bộ trưởng Bộ Giáo dục và Đào tạo và các văn bản sửa đổi, bổ sung, điều chỉnh (nếu có) |
E.1.91. DMVungKhoKhan
Bảng E.1.91 - Dữ liệu danh mục vùng khó khăn
| Mã | Ý nghĩa |
| 0 | Chưa xác định |
| x | Mã danh mục vùng khó khăn theo Quyết định số 4998/QĐ-BGDĐT ngày 31 tháng 12 năm 2021 của Bộ trưởng Bộ Giáo dục và Đào tạo và các văn bản sửa đổi, bổ sung, điều chỉnh (nếu có) |
E.1.92. HinhThucDaoTaoGDNN
Căn cứ: Quyết định số 745/QĐ-LĐTBXH ngày 11 tháng 6 năm 2024 của Bộ trưởng Bộ Lao động - Thương binh và Xã hội.
Bảng E.1.92 - Dữ liệu danh mục hình thức đào tạo giáo dục nghề nghiệp
| Mã | Ý nghĩa |
| 1 | Đào tạo chính quy |
| 2 | Đào tạo thường xuyên |
E.1.93. TrinhDoDaoTaoGDNN
Căn cứ: Quyết định số 745/QĐ-LĐTBXH ngày 11 tháng 6 năm 2024 của Bộ trưởng Bộ Lao động - Thương binh và Xã hội.
Bảng E.1.93 - Dữ liệu danh mục trình độ đào tạo giáo dục nghề nghiệp
| Mã | Ý nghĩa |
| 1 | Đào tạo dưới 3 tháng |
| 2 | Trình độ sơ cấp |
| 3 | Trình độ trung cấp |
| 4 | Trình độ cao đẳng |
E.1.94. DMMonHoc
Bảng E.1.94 - Dữ liệu danh mục môn học
| Mã | Ý nghĩa |
| 0 | Chưa xác định |
| x | Mã danh môn học theo Quyết định số 4998/QĐ-BGDĐT ngày 31 tháng 12 năm 2021 của Bộ trưởng Bộ Giáo dục và Đào tạo và các văn bản sửa đổi, bổ sung, điều chỉnh (nếu có) |
E.1.95. DMHocBanTru
Bảng E.1.95 - Dữ liệu danh mục học bán trú
| Mã | Ý nghĩa |
| 0 | Chưa xác định |
| x | Mã danh học bán trú theo Quyết định số 4998/QĐ-BGDĐT ngày 31 tháng 12 năm 2021 của Bộ trưởng Bộ Giáo dục và Đào tạo và các văn bản sửa đổi, bổ sung, điều chỉnh (nếu có) |
E.1.96. HangGiaiHSG
Bảng E.1.96 - Dữ liệu danh mục hạng giải học sinh giỏi
| Mã | Ý nghĩa |
| 1 | Giải nhất |
| 2 | Giải nhì |
| 3 | Giải ba |
| 4 | Giải khuyến khích |
E.1.97. CapThiHSG
Bảng E.1.97 - Dữ liệu danh mục cấp thi học sinh giỏi
| Mã | Ý nghĩa |
| QG | Cấp quốc gia |
| TP | Cấp tỉnh/ thành phố |
| QH | Cấp huyện |
| KH | Khác |
E.1.98. LyDoVaoNoiTru
Bảng E.1.98 - Dữ liệu danh mục lý do vào nội trú
| Mã | Ý nghĩa |
| x..x | Mã lý do người bệnh vào điều trị nội trú theo quy định của Bộ Y tế |
E.1.99. KetQuaDieuTri
Căn cứ: Quyết định số 3176/QĐ-BYT ngày 29 tháng 10 năm 2024 của Bộ trưởng Bộ Y tế.
Bảng E.1.99 - Dữ liệu danh mục kết quả điều trị
| Mã | Ý nghĩa |
| 0 | Chưa có thông tin |
| 1 | Khỏi |
| 2 | Đỡ |
| 3 | Không thay đổi |
| 4 | Nặng hơn |
| 5 | Tử vong |
| 6 | Tiên lượng nặng xin về |
| 7 | Chưa xác định |
| 8 | Tử vong ngoài viện |
E.1.100. MaLoaiRaVien
Căn cứ: Quyết định số 3176/QĐ-BYT ngày 29 tháng 10 năm 2024 của Bộ trưởng Bộ Y tế.
Bảng E.1.100 - Dữ liệu danh mục mã loại ra viện
| Mã | Ý nghĩa |
| 0 | Chưa có thông tin |
| 1 | Ra viện |
| 2 | Chuyển tuyến theo yêu cầu chuyên môn |
| 3 | Trốn viện |
| 4 | Xin ra viện |
| 5 | Chuyển tuyến theo yêu cầu người bệnh." |
E.1.101. MaDichVuKyThuat
Bảng E.1.101 - Dữ liệu danh mục mã dịch vụ kỹ thuật
| Mã | Ý nghĩa |
| 00000 | Chưa có thông tin |
| x..x | Mã dịch vụ kỹ thuật hoặc mã dịch vụ khám bệnh thực hiện đối với người bệnh theo quy định tại Bộ mã danh mục dùng chung (DMDC) do Bộ trưởng Bộ Y tế ban hành, là mã dịch vụ kỹ thuật tương đương thuộc Danh mục mã dịch vụ kỹ thuật tương đương ban hành kèm theo Quyết định số 7603/QĐ-BYT ngày 25 tháng 12 năm 2018 của Bộ trưởng Bộ Y tế và các văn bản sửa đổi, bổ sung, điều chỉnh (nếu có) |
E.1.102. PPVoCam
Căn cứ: Quyết định số 3176/QĐ-BYT ngày 29 tháng 10 năm 2024 của Bộ trưởng Bộ Y tế.
Bảng E.1.102 - Dữ liệu danh mục phương pháp vô cảm
| Mã | Ý nghĩa |
| 0 | Chưa có thông tin |
| 1 | Gây mê |
| 2 | Gây tê |
| 3 | Châm tê |
| 4 | Các phương pháp vô cảm khác. |
E.1.103. MaLoaiKCB
Bảng E.1.103 - Dữ liệu danh mục mã loại hình khám bệnh, chữa bệnh
| Mã | Ý nghĩa |
| xx | Mã loại hình khám bệnh, chữa bệnh theo Phụ lục 1 ban hành kèm theo Quyết định số 824/QĐ-BYT ngày 15 tháng 02 năm 2023 của Bộ trưởng Bộ Y tế và các văn bản sửa đổi, bổ sung, điều chỉnh (nếu có) |
E.1.104. MaBenh
Bảng E.1.104 - Dữ liệu danh mục mã bệnh
| Mã | Ý nghĩa |
| 0 | Chưa có thông tin |
| x..x | Mã bệnh chứa 4 ký tự, một số mã bệnh chỉ bao gồm 3 ký tự, hoặc một số mã bệnh có mã thứ 5 theo vị trí giải phẫu. Một mã bệnh có thể chứa nhiều tên bệnh, hoặc một bệnh có thể chứa nhiều mã bệnh. Thông tin thực hiện theo quy định của Bộ Y tế về “Bảng phân loại quốc tế mã hoá bệnh tật, nguyên nhân tử vong ICD-10” và “Hướng dẫn mã hoá bệnh tật theo ICD-10” tại các cơ sở khám bệnh, chữa bệnh ban hành theo Quyết định số 4469/QĐ-BYT ngày 28 tháng 10 năm 2020 của Bộ trưởng Bộ Y tế và các văn bản sửa đổi, bổ sung, điều chỉnh (nếu có) |
E.1.105. MaBenhYHCT
Bảng E.1.105 - Dữ liệu danh mục mã bệnh y học cổ truyền
| Mã | Ý nghĩa |
| 0 | Chưa có thông tin |
| x..x | Mã bệnh y học cổ truyền theo quy định của Bộ Y tế tại Quyết định số 7603/QĐ-BYT ngày 25 tháng 12 năm 2018 và các văn bản sửa đổi, bổ sung, điều chỉnh (nếu có) |
E.1.106. MaDoiTuongKCB
Bảng E.1.106 - Dữ liệu danh mục mã đối tượng khám bệnh, chữa bệnh
| Mã | Ý nghĩa |
| x..x | Mã đối tượng đến khám chữa bệnh theo Phụ lục 2 ban hành kèm theo Quyết định số 824/QĐ-BYT ngày 15 tháng 02 năm 2023 của Bộ trưởng Bộ Y tế và các văn bản sửa đổi, bổ sung, điều chỉnh (nếu có) |
E.1.107. MaTaiNan
Bảng E.1.107 - Dữ liệu danh mục mã tai nạn thương tích
| Mã | Ý nghĩa |
| x | Mã tai nạn thương tích theo Phụ lục số 4 ban hành kèm theo Quyết định số 5937/QĐ-BYT ngày 30 tháng 12 năm 2021 của Bộ trưởng Bộ Y tế và các văn bản sửa đổi, bổ sung, điều chỉnh (nếu có) |
E.1.108. MaKhoa
Bảng E.1.108 - Dữ liệu danh mục mã khoa
| Mã | Ý nghĩa |
| x..x | Mã khoa theo Phụ lục số 5 ban hành kèm theo Quyết định số 5937/QĐ-BYT ngày 30 tháng 12 năm 2021 của Bộ trưởng Bộ Y tế và các văn bản sửa đổi, bổ sung, điều chỉnh (nếu có) |
E.1.109. MaLoaiBenh
Bảng E.1.109 - Dữ liệu danh mục mã loại bệnh
| Mã | Ý nghĩa |
| 00 | Chưa có thông tin |
| x..x | Mỗi Nhóm bệnh được chia thành nhiều Loại bệnh (gồm các mã bệnh có 3 chữ số). Thông tin thực hiện theo quy định của Bộ Y tế về “Bảng phân loại quốc tế mã hoá bệnh tật, nguyên nhân tử vong ICD-10” và “Hướng dẫn mã hoá bệnh tật theo ICD-10” tại các cơ sở khám bệnh, chữa bệnh ban hành theo Quyết định số 4469/QĐ-BYT ngày 28/10/2020 và các văn bản sửa đổi, bổ sung, điều chỉnh (nếu có) |
E.1.110. NhomBenh
Bảng E.1.110 - Dữ liệu danh mục nhóm bệnh
| Mã | Ý nghĩa |
| 00 | Chưa có thông tin |
| x..x | Mỗi chương bệnh được chia thành nhiều nhóm bệnh (nhóm mã 2 chữ số). Một số chương bệnh ví dụ Ung bướu (Chương 2), thì các nhóm bệnh tiếp tục được phân loại thành các Nhóm phụ. Thông tin thực hiện theo quy định của Bộ Y tế về “Bảng phân loại quốc tế mã hoá bệnh tật, nguyên nhân tử vong ICD-10” và “Hướng dẫn mã hoá bệnh tật theo ICD-10” tại các cơ sở khám bệnh, chữa bệnh ban hành theo Quyết định số 4469/QĐ-BYT ngày 28/10/2020 và các văn bản sửa đổi, bổ sung, điều chỉnh (nếu có). Nguyên tắc mã hóa: Các mã bệnh trong các nhóm bệnh phải phù hợp với chẩn đoán bệnh: Nhóm B00-B95 là tác nhân gây bệnh không được sử dụng làm mã bệnh chính. |
E.1.111. ChuongBenh
Bảng E.1.111 - Dữ liệu danh mục chương bệnh
| Mã | Ý nghĩa |
| 00 | Chưa có thông tin |
| x..x | ICD-10 gồm 22 chương bệnh, trong đó 21 chương bệnh chính. Các chương được quy định bởi 1 hoặc nhiều chữ cái, sắp xếp từ A-Z, được phân loại theo tác nhân gây bệnh, nguyên nhân ngoại sinh, bệnh theo hệ cơ quan, ung bướu, triệu chứng hay rối loạn bất thường .v.v. Thông tin thực hiện theo quy định của Bộ Y tế về “Bảng phân loại quốc tế mã hoá bệnh tật, nguyên nhân tử vong ICD-10” và “Hướng dẫn mã hoá bệnh tật theo ICD-10” tại các cơ sở khám bệnh, chữa bệnh ban hành theo Quyết định số 4469/QĐ- BYT ngày 28/10/2020 và các văn bản sửa đổi, bổ sung, điều chỉnh (nếu có) |
E.1.112. MaChiSoXetNghiem
Bảng E.1.112 - Dữ liệu danh mục mã chỉ số xét nghiệm
| Mã | Ý nghĩa |
| 00 | Chưa có thông tin |
| x..x | Mã xét nghiệm huyết học, hóa sinh, vi sinh, chẩn đoán hình ảnh và nội soi, ban hành kèm theo Quyết định số 7603/QĐ-BYT ngày 25/12/2018 và các văn bản sửa đổi, bổ sung, điều chỉnh (nếu có), trong đó Mã các xét nghiệm thường quy gồm 3 ký tự: một chữ và hai số (H: huyết học S: Hoá sinh V: Vi sinh) |
E.1.113. MaThuoc
Bảng E.1.113 - Dữ liệu danh mục mã thuốc
| Mã | Ý nghĩa |
| x..x | Mã thuốc theo Quyết định 7603/QĐ-BYT ngày 25/12/2018 của Bộ trưởng Bộ Y tế, Quyết định số 824/QĐ-BYT ngày 15 tháng 02 năm 2023 của Bộ trưởng Bộ Y tế và các văn bản sửa đổi, bổ sung, thay thế (nếu có) |
E.1.114. MaPTTT
Bảng E.1.114 - Dữ liệu danh mục mã phẫu thuật, thủ thuật quốc tế ICD-9 CM
| Mã | Ý nghĩa |
| x..x | Mã phẫu thuật, thủ thuật quốc tế ICD-9 CM theo Quyết định số 4440/QĐ-BYT ngày 27 tháng 10 năm 2020 và các văn bản sửa đổi, bổ sung, thay thế (nếu có) |
E.1.115. MaViTriThucHienDVKT
Bảng E.1.115 - Dữ liệu danh mục mã vị trí thực hiện dịch vụ kỹ thuật
| Mã | Ý nghĩa |
| 00 | Chưa có thông tin |
| x..x | Mã vị trí thực hiện dịch vụ kỹ thuật theo Quyết định 7603/QĐ-BYT ngày 25/12/2018 của Bộ trưởng Bộ Y tế và các văn bản sửa đổi, bổ sung, thay thế (nếu có) |
E.1.116. MaPPCheBien
Bảng E.1.116 - Dữ liệu danh mục mã phương pháp chế biến vị thuốc cổ truyền
| Mã | Ý nghĩa |
| x..x | Mã phương pháp chế biến vị thuốc cổ truyền theo Phụ lục 3 ban hành kèm theo Quyết định số 824/QĐ-BYT ngày 15 tháng 02 năm 2023 của Bộ trưởng Bộ Y tế và các văn bản sửa đổi, bổ sung, điều chỉnh (nếu có) |
E.1.117. MaNhomChiPhi
Bảng E.1.117 - Dữ liệu danh mục mã nhóm theo chi phí
| Mã | Ý nghĩa |
| x..x | Mã nhóm theo chi phí theo Phụ lục số 3 ban hành kèm theo Quyết định số 5937/QĐ-BYT ngày 30 tháng 12 năm 2021 của Bộ trưởng Bộ Y tế và các văn bản sửa đổi, bổ sung, điều chỉnh (nếu có) |
E.1.118. MaPhacDoDieuTri
Bảng E.1.118 - Dữ liệu danh mục mã phác đồ điều trị HIV/AIDS
| Mã | Ý nghĩa |
| x..x | Mã phác đồ điều trị HIV/AIDS tại Phụ lục 10 ban hành kèm theo Quyết định số 5937/QĐ-BYT ngày 30/12/2021 của Bộ trưởng Bộ Y tế và các văn bản sửa đổi, bổ sung, điều chỉnh (nếu có) |
E.1.119. MaBacPhacDo
Căn cứ: Quyết định số 3176/QĐ-BYT ngày 29 tháng 10 năm 2024 của Bộ trưởng Bộ Y tế.
Bảng E.1.119 - Dữ liệu danh mục mã bậc phác đồ điều trị ARV
| Mã | Ý nghĩa |
| 1 | Phác đồ bậc 1 |
| 2 | Phác đồ bậc 2 |
| 3 | Phác đồ bậc 3 |
E.1.120. LyDoDieuTriHIV
Căn cứ: Quyết định số 3176/QĐ-BYT ngày 29 tháng 10 năm 2024 của Bộ trưởng Bộ Y tế.
Bảng E.1.120 - Dữ liệu danh mục mã lý do điều trị HIV
| Mã | Ý nghĩa |
| 1 | Bệnh nhân HIV mới đăng ký lần đầu |
| 2 | Bệnh nhân HIV chưa điều trị ARV chuyển tới |
| 3 | Bệnh nhân HIV đã điều trị ARV chuyển tới |
| 4 | Bệnh nhân HIV đã điều trị ARV nay điều trị lại |
| 5 | Bệnh nhân HIV chưa điều trị ARV đăng ký lại |
E.1.121. LoaiDieuTriLao
Căn cứ: Quyết định số 3176/QĐ-BYT ngày 29 tháng 10 năm 2024 của Bộ trưởng Bộ Y tế.
Bảng E.1.121 - Dữ liệu danh mục mã loại điều trị lao
| Mã | Ý nghĩa |
| 0 | Không điều trị lao |
| 1 | Điều trị lao tiềm ẩn |
| 2 | Điều trị lao |
| 3 | Điều trị lao kháng thuốc |
E.1.122. SangLocLao
Căn cứ: Quyết định số 3176/QĐ-BYT ngày 29 tháng 10 năm 2024 của Bộ trưởng Bộ Y tế.
Bảng E.1.122 - Dữ liệu danh mục mã các phương pháp sàng lọc lao
| Mã | Ý nghĩa |
| 1 | Không sàng lọc |
| 2 | Sàng lọc triệu chứng |
| 3 | Chụp X-quang phổi |
| 4 | Xét nghiệm Protein phản ứng C |
E.1.123. PhacDoDieuTriLao
Căn cứ: Quyết định số 3176/QĐ-BYT ngày 29 tháng 10 năm 2024 của Bộ trưởng Bộ Y tế.
Bảng E.1.123 - Dữ liệu danh mục mã phác đồ điều trị lao
| Mã | Ý nghĩa |
| 1 | Phác đồ A1: 2HRZE/4RHE (phác đồ 06 tháng - điều trị lao cho người lớn) |
| 2 | Phác đồ A2: 2HRZE/4RH (phác đồ 06 tháng - điều trị lao cho trẻ em) |
| 3 | Phác đồ A1a: 2HPMZ/2HPM (phác đồ 4 tháng - điều trị lao cho người từ 12 tuổi trở lên) |
| 4 | Phác đồ A2a: 2HRZE/2RH (phác đồ 4 tháng - điều trị lao cho trẻ em từ 3 tháng đến 16 tuổi) |
| 5 | Phác đồ B1: 2HRZE/10RHE (phác đồ 12 tháng - điều trị lao cho người lớn) |
| 6 | Phác đồ B2: 2HRZE/10RH (phác đồ 12 tháng - điều trị lao cho trẻ em) |
| 7 | Phác đồ B2a: 6HRZEto (phác đồ 6 tháng - điều trị lao hệ thần kinh trung ương cho người từ 0 đến 19 tuổi) |
| 8 | Phác đồ cá thể |
| 9 | Phác đồ C1a: 4 Bdq[6]-Lfx(Mfx)-Pto-E-Z-Hh-Cfz / 5 Lfx-Cfz-Z-E (người lớn) |
| 10 | Phác đồ C1b: 4-6Bdq[6]-Lfx-Pto-E[2]-Z-Hh-Cfz / 5 Lfx-Cfz-Z (trẻ em) |
| 11 | Phác đồ C2a: 4-6 Bdq[6]- Lfx- Lzd [2]- E -Z-Hh- Cfz/ 5 Lfx/Mfx- Cfz-Z-E (người lớn) |
| 12 | Phác đồ C2b: 4-6Bdq[6]-Lfx-Lzd[2]-E[2]-Z-Hh-Cfz / 5 Lfx-Cfz-Z (trẻ em) |
| 13 | Phác đồ C3: 9-11 Bdq[6]-Lfx-Lzd-Cfz-(Z) |
| 14 | Phác đồ BPaL-M: 6 Bdq Pa Lzd Mfx |
| 15 | Phác đồ BPaL: 6-9 Bdq Pa Lzd |
| 16 | Phác đồ D1: 20 Bdq [6] Lfx Lzd Cfz + 1 thuốc nhóm C |
| 17 | Phác đồ D2: 20 Lfx Lzd Cfz Cs +1 thuốc nhóm C |
| 18 | Phác đồ E: Bdq Lzd Cfz Cs +1 thuốc nhóm C hoặc thành phần được xác định bởi hội đồng Lâm sàng |
| 19 | Phác đồ cá thể khác |
| 20 | Phác đồ 6H/9H |
| 21 | Phác đồ 3RH |
| 22 | Phác đồ 3HP |
| 23 | Phác đồ 1HP |
| 24 | Phác đồ 4R |
| 25 | Phác đồ 6L |
| 26 | Phác đồ INH |
| 27 | Phác đồ khác |
E.1.124. KQDieuTriLao
Căn cứ: Quyết định số 3176/QĐ-BYT ngày 29 tháng 10 năm 2024 của Bộ trưởng Bộ Y tế.
Bảng E.1.124 - Dữ liệu danh mục kết quả điều trị lao, điều trị lao tiềm ẩn
| Mã | Ý nghĩa |
| 1 | Đang điều trị |
| 2 | Hoàn thành |
| 3 | Thất bại |
| 4 | Tử vong |
| 5 | Bỏ điều trị |
| 6 | Ngừng điều trị (ghi rõ lý do) |
| 7 | Không đánh giá |
E.1.125. MaLyDoXNTLVR
Căn cứ: Quyết định số 3176/QĐ-BYT ngày 29 tháng 10 năm 2024 của Bộ trưởng Bộ Y tế.
Bảng E.1.125 - Dữ liệu danh mục mã lý do chỉ định xét nghiệm đo tải lượng vi rút
| Mã | Ý nghĩa |
| 1 | Thường quy |
| 2 | Nghi ngờ thất bại điều trị |
| 3 | Khác |
E.1.126. KQXNTLVR
Căn cứ: Quyết định số 3176/QĐ-BYT ngày 29 tháng 10 năm 2024 của Bộ trưởng Bộ Y tế.
Bảng E.1.126 - Dữ liệu danh mục kết quả xét nghiệm tải lượng vi rút HIV
| Mã | Ý nghĩa |
| 1 | Không phát hiện |
| 2 | Dưới 50 bản sao/ml |
| 3 | Từ 50 đến dưới 200 bản sao/ml |
| 4 | Từ 200 đến 1000 bản sao/ml |
| 5 | Trên 1000 bản sao/ml |
E.1.127. MaLoaiBN
Căn cứ: Quyết định số 3176/QĐ-BYT ngày 29 tháng 10 năm 2024 của Bộ trưởng Bộ Y tế.
Bảng E.1.127 - Dữ liệu danh mục mã đối tượng đến khám
| Mã | Ý nghĩa |
| 1 | Người nhiễm HIV |
| 2 | Trẻ phơi nhiễm với HIV |
| 3 | Điều trị dự phòng trước phơi nhiễm |
| 4 | Điều trị dự phòng sau phơi nhiễm |
| 5 | Khác |
E.1.128. GiaiDoanLamSang
Căn cứ: Quyết định số 3176/QĐ-BYT ngày 29 tháng 10 năm 2024 của Bộ trưởng Bộ Y tế.
Bảng E.1.128 - Dữ liệu danh mục mã giai đoạn lâm sàng
| Mã | Ý nghĩa |
| 1 | Giai đoạn I |
| 2 | Giai đoạn II |
| 3 | Giai đoạn III |
| 4 | Giai đoạn IV |
E.1.129. NhomDoiTuong
Căn cứ: Quyết định số 3176/QĐ-BYT ngày 29 tháng 10 năm 2024 của Bộ trưởng Bộ Y tế.
Bảng E.1.129 - Dữ liệu danh mục nhóm đối tượng
| Mã | Ý nghĩa |
| 1 | Người sử dụng ma túy |
| 2 | Người bán dâm |
| 3 | Người có quan hệ tình dục đồng giới |
| 4 | Người chuyển đổi giới tính |
| 5 | Vợ, chồng và thành viên khác của gia đình cùng sống chung với người nhiễm HIV; vợ, chồng của đối tượng quy định tại các mục 1, 2, 3, 4, |
| 6 | Người có quan hệ tình dục với người nhiễm HIV |
| 7 | Người mắc các bệnh lây truyền qua đường tình dục |
| 8 | Phạm nhân, người bị tạm giam, trại viên cơ sở giáo dục bắt buộc, học sinh trường giáo dưỡng, học viên cơ sở cai nghiện ma túy |
| 9 | Nhóm bệnh nhân Lao |
| 10 | Người nghi ngờ AIDS |
| 11 | Đối tượng khác |
E.1.130. MaTinhTrangDK
Căn cứ: Quyết định số 3176/QĐ-BYT ngày 29 tháng 10 năm 2024 của Bộ trưởng Bộ Y tế.
Bảng E.1.130 - Dữ liệu danh mục mã tình trạng đối tượng đến khám
| Mã | Ý nghĩa |
| 1 | Trẻ dưới 18 tháng sinh ra từ mẹ nhiễm HIV |
| 2 | Phơi nhiễm |
| 3 | Đang điều trị lao |
| 4 | Có bầu |
| 5 | Chuyển dạ |
| 6 | Sau sinh |
| 7 | Viêm gan |
| 8 | Nghiện chích ma túy |
| 9 | Khác |
E.1.131. LanXNPCR
Căn cứ: Quyết định số 3176/QĐ-BYT ngày 29 tháng 10 năm 2024 của Bộ trưởng Bộ Y tế.
Bảng E.1.131 - Dữ liệu danh mục mã lần thực hiện xét nghiệm PCR
| Mã | Ý nghĩa |
| 1 | Lần 1 |
| 2 | Lần 2 |
| 3 | Lần 3 |
E.1.132. MaKQXNPCR
Căn cứ: Quyết định số 3176/QĐ-BYT ngày 29 tháng 10 năm 2024 của Bộ trưởng Bộ Y tế.
Bảng E.1.132 - Dữ liệu danh mục mã kết quả xét nghiệm PCR1
| Mã | Ý nghĩa |
| 0 | Âm tính |
| 1 | Dương tính |
E.1.133. MaXuTri
Căn cứ: Quyết định số 3176/QĐ-BYT ngày 29 tháng 10 năm 2024 của Bộ trưởng Bộ Y tế.
Bảng E.1.111 - Dữ liệu danh mục mã xử trí của cơ sở y tế
| Mã | Ý nghĩa |
| 1 | Điều trị ARV |
| 2 | Điều trị lao |
| 3 | Dự phòng lao |
| 4 | Cotrimoxazol |
| 5 | PLTMC |
| 6 | Điều trị viêm gan B |
| 7 | Điều trị viêm gan C |
| 8 | Khác |
E.1.134. LyDoChuyenPhacDo
Căn cứ: Quyết định số 3176/QĐ-BYT ngày 29 tháng 10 năm 2024 của Bộ trưởng Bộ Y tế.
Bảng E.1.134 - Dữ liệu danh mục lý do chuyển phác đồ
| Mã | Ý nghĩa |
| 1 | Thiếu thuốc |
| 2 | Tác dụng phụ |
| 3 | Thất bại điều trị |
| 4 | Tối ưu hoá phác đồ |
| 5 | Phác đồ mới theo hướng dẫn quốc gia |
| 6 | Khác |
E.1.135. PhanLoaiLaoViTri
Căn cứ: Quyết định số 3176/QĐ-BYT ngày 29 tháng 10 năm 2024 của Bộ trưởng Bộ Y tế.
Bảng E.1.135 - Dữ liệu danh mục phân loại bệnh nhân lao theo vị trí giải phẫu
| Mã | Ý nghĩa |
| 1 | Lao phổi |
| 2 | Lao ngoài phổi |
E.1.136. PhanLoaiLaoTS
Căn cứ: Quyết định số 3176/QĐ-BYT ngày 29 tháng 10 năm 2024 của Bộ trưởng Bộ Y tế.
Bảng E.1.136 - Dữ liệu danh mục phân loại bệnh nhân lao theo tiền sử điều trị
| Mã | Ý nghĩa |
| 1 | Lao mới |
| 2 | Tái phát |
| 3 | Thất bại |
| 4 | Điều trị lại sau bỏ trị |
| 5 | Điều trị lại khác |
| 6 | Không rõ tiền sử điều trị |
E.1.137. PhanLoaiLaoHIV
Căn cứ: Quyết định số 3176/QĐ-BYT ngày 29 tháng 10 năm 2024 của Bộ trưởng Bộ Y tế.
Bảng E.1.137 - Dữ liệu danh mục phân loại bệnh nhân lao theo tình trạng nhiễm HIV
| Mã | Ý nghĩa |
| 1 | Lao/HIV (+) |
| 2 | Lao/HIV (-) |
| 3 | Bệnh nhân lao không rõ tình trạng HIV |
E.1.138. PhanLoaiLaoVK
Căn cứ: Quyết định số 3176/QĐ-BYT ngày 29 tháng 10 năm 2024 của Bộ trưởng Bộ Y tế.
Bảng E.1.138 - Dữ liệu danh mục phân loại bệnh nhân lao theo bằng chứng vi khuẩn học
| Mã | Ý nghĩa |
| 1 | Lao có bằng chứng vi khuẩn học |
| 2 | Lao không có bằng chứng vi khuẩn học |
E.1.139. PhanLoaiLaoKT
Căn cứ: Quyết định số 3176/QĐ-BYT ngày 29 tháng 10 năm 2024 của Bộ trưởng Bộ Y tế.
Bảng E.1.139 - Dữ liệu danh mục phân loại bệnh nhân lao theo tình trạng kháng thuốc
| Mã | Ý nghĩa |
| 1 | Lao kháng đơn thuốc |
| 2 | Lao kháng nhiều thuốc |
| 3 | Lao đa kháng thuốc |
| 4 | Lao kháng Rifampicin-Lao kháng R |
| 5 | Lao tiền siêu kháng |
| 6 | Lao siêu kháng thuốc |
E.1.140. BienPhapKhacPhucHauQua
Căn cứ: Luật Xử lý vi phạm hành chính năm 2012, được sửa đổi, bổ sung các năm 2014, 2020, 2022.
Bảng E.1.140 - Dữ liệu danh mục biện pháp khắc phục hậu quả
| Mã | Ý nghĩa |
| 0 | Buộc khôi phục lại tình trạng ban đầu |
| 1 | Buộc tháo dỡ công trình, phần công trình xây dựng không có giấy phép hoặc xây dựng không đúng với giấy phép |
| 2 | Buộc thực hiện biện pháp khắc phục tình trạng ô nhiễm môi trường, lây lan dịch bệnh |
| 3 | Buộc đưa ra khỏi lãnh thổ nước Cộng hòa xã hội chủ nghĩa Việt Nam hoặc tái xuất hàng hoá, vật phẩm, phương tiện |
| 4 | Buộc tiêu hủy hàng hóa, vật phẩm gây hại cho sức khỏe con người, vật nuôi, cây trồng và môi trường, văn hóa phẩm có nội dung độc hại |
| 5 | Buộc cải chính thông tin sai sự thật hoặc gây nhầm lẫn |
| 6 | Buộc loại bỏ yếu tố vi phạm trên hàng hoá, bao bì hàng hóa, phương tiện kinh doanh, vật phẩm |
| 7 | Buộc thu hồi sản phẩm, hàng hóa không bảo đảm chất lượng |
| 8 | Buộc nộp lại số lợi bất hợp pháp có được do thực hiện vi phạm hành chính hoặc buộc nộp lại số tiền bằng trị giá tang vật, phương tiện vi phạm hành chính đã bị tiêu thụ, tẩu tán, tiêu hủy trái quy định của pháp luật |
| 9 | Các biện pháp khắc phục hậu quả khác do Chính phủ quy định |
E.1.141. TinhTietGiamNhe
Căn cứ: Luật Xử lý vi phạm hành chính năm 2012, được sửa đổi, bổ sung các năm 2014, 2020, 2022.
Bảng E.1.141 - Dữ liệu danh mục tình tiết giảm nhẹ
| Mã | Ý nghĩa |
| 0 | Người vi phạm hành chính đã có hành vi ngăn chặn, làm giảm bớt hậu quả của vi phạm hoặc tự nguyện khắc phục hậu quả, bồi thường thiệt hại |
| 1 | Người vi phạm hành chính đã tự nguyện khai báo, thành thật hối lỗi tích cực giúp đỡ cơ quan chức năng phát hiện vi phạm hành chính, xử lý vi phạm hành chính |
| 2 | Vi phạm hành chính trong tình trạng bị kích động về tinh thần do hành vi trái pháp luật của người khác gây ra vượt quá giới hạn phòng vệ chính đáng vượt quá yêu cầu của tình thế cấp thiết |
| 3 | Vi phạm hành chính do bị ép buộc hoặc bị lệ thuộc về vật chất hoặc tinh thần |
| 4 | Người vi phạm hành chính là phụ nữ mang thai, người già yếu, người có bệnh hoặc khuyết tật làm hạn chế khả năng nhận thức hoặc khả năng điều khiển hành vi của mình |
| 5 | Vi phạm hành chính vì hoàn cảnh đặc biệt khó khăn mà không do mình gây ra |
| 6 | Vi phạm hành chính do trình độ lạc hậu |
| 7 | Những tình tiết giảm nhẹ khác do Chính phủ quy định. |
E.1.142. TinhTietTangNang
Căn cứ: Luật Xử lý vi phạm hành chính năm 2012, được sửa đổi, bổ sung các năm 2014, 2020, 2022.
Bảng E.1.142 - Dữ liệu danh mục tình tiết tăng nặng
| Mã | Ý nghĩa |
| 0 | Vi phạm hành chính có tổ chức: là trường hợp cá nhân, tổ chức câu kết với cá nhân, tổ chức khác để cùng thực hiện hành vi vi phạm hành chính |
| 1 | Vi phạm hành chính nhiều lần: là trường hợp cá nhân, tổ chức thực hiện hành vi vi phạm hành chính mà trước đó đã thực hiện hành vi vi phạm hành chính này nhưng chưa bị xử lý và chưa hết thời hiệu xử lý. Tái phạm: là việc cá nhân, tổ chức đã bị xử lý vi phạm hành chính nhưng chưa hết thời hạn được coi |
|
| là chưa bị xử lý vi phạm hành chính, kể từ ngày chấp hành xong quyết định xử phạt, quyết định áp dụng biện pháp xử lý hành chính hoặc kể từ ngày hết thời hiệu thi hành quyết định này mà lại thực hiện hành vi vi phạm hành chính đã bị xử lý |
| 2 | Xúi giục, lôi kéo, sử dụng người chưa thành niên vi phạm ép buộc người bị lệ thuộc vào mình về vật chất, tinh thần thực hiện hành vi vi phạm hành chính |
| 3 | Sử dụng người biết rõ là đang bị tâm thần hoặc bệnh khác làm mất khả năng nhận thức hoặc khả năng điều khiển hành vi để vi phạm hành chính |
| 4 | Lăng mạ, phỉ báng người đang thi hành công vụ vi phạm hành chính có tính chất côn đồ |
| 5 | Lợi dụng chức vụ, quyền hạn để vi phạm hành chính |
| 6 | Lợi dụng hoàn cảnh chiến tranh, thiên tai, thảm họa, dịch bệnh hoặc những khó khăn đặc biệt khác của xã hội để vi phạm hành chính |
| 7 | Vi phạm trong thời gian đang chấp hành hình phạt của bản án hình sự hoặc đang chấp hành quyết định áp dụng biện pháp xử lý vi phạm hành chính |
| 8 | Tiếp tục thực hiện hành vi vi phạm hành chính mặc dù người có thẩm quyền đã yêu cầu chấm dứt hành vi đó |
| 9 | Sau khi vi phạm đã có hành vi trốn tránh, che giấu vi phạm hành chính |
| 10 | Vi phạm hành chính có quy mô lớn, số lượng hoặc trị giá hàng hóa lớn |
| 11 | Vi phạm hành chính đối với nhiều người, trẻ em, người già, người khuyết tật, phụ nữ mang thai. |
E.1.143. HinhThucXuPhat
Căn cứ: Luật Xử lý vi phạm hành chính năm 2012, được sửa đổi, bổ sung các năm 2014, 2020, 2022.
Bảng E.1.143 - Dữ liệu danh mục hình thức xử phạt
| Mã | Ý nghĩa |
| 1 | Cảnh cáo |
| 2 | Phạt tiền |
| 3 | Tước quyền sử dụng giấy phép, chứng chỉ hành nghề có thời hạn hoặc đình chỉ hoạt động có thời hạn |
| 4 | Tịch thu tang vật vi phạm hành chính, phương tiện được sử dụng để vi phạm hành chính (sau đây gọi chung là tang vật, phương tiện vi phạm hành chính) |
| 5 | Trục xuất |
E.1.144. HinhPhatChinh
Căn cứ: khoản 1 Điều 32 Bộ luật hình sự năm 2015, được sửa đổi, bổ sung năm 2017.
Bảng E.1.144 - Dữ liệu danh mục hình phạt chính
| Mã | Ý nghĩa |
| 0 | Cảnh cáo |
| 1 | Phạt tiền |
| 2 | Cải tạo không giam giữ |
| 3 | Trục xuất |
| 4 | Tù có thời hạn |
| 5 | Tù chung thân |
| 6 | Tử hình |
E.1.145. HinhPhatBoSung
Căn cứ: khoản 2 Điều 32 Bộ luật hình sự năm 2015, được sửa đổi, bổ sung năm 2017.
Bảng E.1.145 - Dữ liệu danh mục hình phạt bổ sung
| Mã | Ý nghĩa |
| 0 | Cấm đảm nhiệm chức vụ, cấm hành nghề hoặc làm công việc nhất định |
| 1 | Cấm cư trú |
| 2 | Quản chế |
| 3 | Tước một số quyền công dân |
| 4 | Tịch thu tài sản |
| 5 | Phạt tiền, khi không áp dụng là hình phạt chính |
| 6 | Trục xuất, khi không áp dụng là hình phạt chính |
E.1.146. ToiDanh
Căn cứ: Bộ luật hình sự năm 2015, được sửa đổi, bổ sung năm 2017.
Bảng E.1.146 - Dữ liệu danh mục tội danh
| Mã | Ý nghĩa |
| x..x | Danh sách tội danh lấy theo quy định của Bộ luật hình sự năm 2015, được sửa đổi, bổ sung năm 2017. |
E.1.147. DienNguoiDuocTGPL
Căn cứ: Điều 7 Luật Trợ giúp pháp lý năm 2017.
Bảng E.1.147 - Dữ liệu danh mục diện người được trợ giúp pháp lý
| Mã | Ý nghĩa |
| 1 | Người có công với cách mạng |
| 2 | Người thuộc hộ nghèo |
| 3 | Trẻ em |
| 4 | Người dân tộc thiểu số cư trú ở vùng có điều kiện kinh tế - xã hội đặc biệt khó khăn |
| 5 | Người bị buộc tội từ đủ 16 tuổi đến dưới 18 tuổi |
| 6 | Người bị buộc tội thuộc hộ cận nghèo |
| 7 | Người có khó khăn về tài chính là người thuộc hộ cận nghèo hoặc là người đang hưởng trợ cấp xã hội hàng tháng theo quy định của pháp luật bao gồm + Cha đẻ, mẹ đẻ, vợ, chồng, con của liệt sĩ và người có công nuôi dưỡng khi liệt sĩ còn nhỏ + Người nhiễm chất độc da cam + Người cao tuổi + Người khuyết tật + Người từ đủ 16 tuổi đến dưới 18 tuổi là bị hại trong vụ án hình sự + Nạn nhân trong vụ việc bạo lực gia đình + Nạn nhân của hành vi mua bán người theo quy định của Luật Phòng, chống mua bán người + Người nhiễm HIV |
E.1.148. HinhThucTGPL
Căn cứ: khoản 1 Điều 27 Luật trợ giúp pháp lý năm 2017.
Bảng E.1.148 - Dữ liệu danh mục hình thức trợ giúp pháp lý
| Mã | Ý nghĩa |
| 0 | Chưa xác định |
| x..x | Hình thức trợ giúp pháp lý được quy định tại khoản 1 Điều 27 Luật trợ giúp pháp lý năm 2017 |
E.1.149. LinhVucTGPL
Căn cứ: khoản 2 Điều 27 Luật trợ giúp pháp lý năm 2017
Bảng E.1.149 - Dữ liệu danh mục lĩnh vực trợ giúp pháp lý
| Mã | Ý nghĩa |
| 0 | Chưa xác định |
| 1 | Tham gia tố tụng |
| 2 | Tư vấn pháp luật |
| 3 | Đại diện ngoài tố tụng |
E.1.150. LoaiTruyNa
Bảng E.1.150 - Dữ liệu danh mục loại truy nã
| Mã | Ý nghĩa |
| 1 | Đặc biệt |
| 2 | Nguy hiểm |
| 3 | Thường |
E.1.151. HeToiDanh
Bảng E.1.151 - Dữ liệu danh mục hệ tội danh
| Mã | Ý nghĩa |
| 1 | An ninh quốc gia |
| 2 | Hình sự |
| 3 | Kinh tế |
| 4 | Ma túy |
| 5 | Hệ khác |
E.1.152. TrangThaiHS
Bảng E.1.152 - Dữ liệu danh mục trạng thái hồ sơ truy nã
| Mã | Ý nghĩa |
| 0 | Chưa đăng ký hồ sơ truy nã |
| 1 | Đã đăng ký hồ sơ truy nã |
| 2 | Hồ sơ VB |
| 3 | Mất thất lạc hồ sơ truy nã |
| 4 | Mất thất lạc hồ sơ phạm nhân trốn |
| 5 | Mất thất lạc hồ sơ AK |
E.1.153. LoaiBanAnQD
Bảng E.1.153 - Dữ liệu danh mục loại bản án, quyết định
| Mã | Ý nghĩa |
| 1 | Quyết định/bản án hình sự |
| 2 | Quyết định thi hành án phạt tù |
| 3 | Quyết định tạm đình chỉ chấp hành hình phạt tù |
| 4 | Quyết định thi hành án phạt tù có hưởng án treo |
| 5 | Quyết định miễn chấp hành hình phạt tù |
| 6 | Quyết định tha tù trước thời hạn |
| 7 | Quyết định thi hành hình phạt cải tạo không giam giữ |
| 8 | Quyết định thi hành án hình phạt quản chế |
| 9 | Quyết định hoãn thi hành hình phạt tù |
E.1.154. LinhVuc
Bảng E.1.154 - Dữ liệu danh mục lĩnh vực
| Mã | Ý nghĩa |
| 1 | Dân sự |
| 2 | Hành chính |
| 3 | Kinh doanh thương mại |
| 4 | Lao động |
E.1.155. LoaiGPLX
Bảng E.1.155 - Dữ liệu danh mục loại giấy phép lái xe
| Mã | Ý nghĩa |
| 1 | GPLX PET (Có thời hạn) |
| 2 | GPLX PET (Không thời hạn) |
| 3 | GPLX cạ (làm bằng giấy bìa) |
E.1.156. HangGPLX
Căn cứ: Điều 16 Thông tư số 12/2017/TT-BGTVT ngày 15 tháng 4 năm 2017 của Bộ trưởng Bộ Giao thông vận tải.
Bảng E.1.156 - Dữ liệu danh mục hạng giấy phép lái xe
| Mã | Ý nghĩa |
| 1 | Hạng A1 cấp cho: a) Người lái xe để điều khiển xe mô tô hai bánh có dung tích xy lanh từ 50 cm3 đến dưới 175 cm3 b) Người khuyết tật điều khiển xe mô tô ba bánh dùng cho người khuyết tật |
| 2 | Hạng A2 cấp cho người lái xe để điều khiển xe mô tô hai bánh có dung tích xy lanh từ 175 cm3 trở lên và các loại xe quy định cho giấy phép lái xe hạng A1 |
| 3 | Hạng A3 cấp cho người lái xe để điều khiển xe mô tô ba bánh, các loại xe quy định cho giấy phép lái xe hạng A1 và các xe tương tự |
| 4 | Hạng A4 cấp cho người lái xe để điều khiển các loại máy kéo nhỏ có trọng tải đến 1.000 kg |
| 5 | Hạng B1 số tự động cấp cho người không hành nghề lái xe để điều khiển các loại xe sau đây: a) Ô tô số tự động chở người đến 9 chỗ ngồi, kể cả chỗ ngồi cho người lái xe b) Ô tô tải, kể cả ô tô tải chuyên dùng số tự động có trọng tải thiết kế dưới 3.500 kg c) Ô tô dùng cho người khuyết tật |
| 6 | Hạng B1 cấp cho người không hành nghề lái xe để điều khiển các loại xe sau đây: a) Ô tô chở người đến 9 chỗ ngồi, kể cả chỗ ngồi cho người lái xe b) Ô tô tải, kể cả ô tô tải chuyên dùng có trọng tải thiết kế dưới 3.500 kg c) Máy kéo kéo một rơ moóc có trọng tải thiết kế dưới 3.500 kg |
| 7 | Hạng B2 cấp cho người hành nghề lái xe để điều khiển các loại xe sau đây: a) Ô tô chuyên dùng có trọng tải thiết kế dưới 3.500 kg b) Các loại xe quy định cho giấy phép lái xe hạng B1 |
| 8 | Hạng C cấp cho người lái xe để điều khiển các loại xe sau đây: a) Ô tô tải, kể cả ô tô tải chuyên dùng, ô tô chuyên dùng có trọng tải thiết kế từ 3.500 kg trở lên b) Máy kéo kéo một rơ moóc có trọng tải thiết kế từ 3.500 kg trở lên c) Các loại xe quy định cho giấy phép lái xe hạng B1, B2 |
| 9 | Hạng D cấp cho người lái xe để điều khiển các loại xe sau đây: a) Ô tô chở người từ 10 đến 30 chỗ ngồi, kể cả chỗ ngồi cho người lái xe b) Các loại xe quy định cho giấy phép lái xe hạng B1, B2 và C |
| 10 | Hạng E cấp cho người lái xe để điều khiển các loại xe sau đây: a) Ô tô chở người trên 30 chỗ ngồi b) Các loại xe quy định cho giấy phép lái xe hạng B1, B2, C và D |
E.1.157. NganhKT
Căn cứ: Quyết định số 745/QĐ-LĐTBXH ngày 11 tháng 6 năm 2024 của Bộ trưởng Bộ Lao động - Thương binh và Xã hội.
Bảng E.1.157 - Dữ liệu danh mục Hệ thống ngành kinh tế Việt Nam
| Mã | Ý nghĩa |
| x..x | Dữ liệu danh mục Hệ thống ngành kinh tế Việt Nam theo Quyết định số 745/QĐ-LĐTBXH ngày 11 tháng 6 năm 2024 của Bộ trưởng Bộ Lao động - Thương binh và Xã hội |
E.1.158. KhuVucKT
Căn cứ: Quyết định số 745/QĐ-LĐTBXH ngày 11 tháng 6 năm 2024 của Bộ trưởng Bộ Lao động - Thương binh và Xã hội.
Bảng E.1.158 - Dữ liệu danh mục Khu vực kinh tế
| Mã | Ý nghĩa |
| 1 | Kinh tế Nhà nước |
| 2 | Kinh tế ngoài Nhà nước |
| 3 | Kinh tế có vốn đầu tư nước ngoài |
E.1.159. ViTriVL
Căn cứ: Quyết định số 745/QĐ-LĐTBXH ngày 11 tháng 6 năm 2024 của Bộ trưởng Bộ Lao động - Thương binh và Xã hội.
Bảng E.1.159 - Dữ liệu danh mục Vị trí việc làm
| Mã | Ý nghĩa |
| x..x | Dữ liệu danh mục Vị trí việc làm theo Quyết định số 745/QĐ-LĐTBXH ngày 11 tháng 6 năm 2024 của Bộ trưởng Bộ Lao động - Thương binh và Xã hội |
E.2. Nhóm dữ liệu về pháp nhân
E.2.1. LinhVucHDKD
Căn cứ: Quyết định số 27/2018/QĐ-TTg ngày 6/7/2018 Quyết định ban hành Hệ thống ngành kinh tế Việt Nam.
Bảng E.2.1 - Dữ liệu danh mục các lĩnh vực kinh doanh chính theo mã ngành cấp 1
| Mã | Ý nghĩa |
| P | Giáo dục và đào tạo |
| M | Hoạt động chuyên môn, khoa học và công nghệ |
| Q | Y tế và hoạt động trợ giúp xã hội |
| D | Sản xuất và phân phối điện, khí đốt, nước nóng, hơi nước và điều hoà không khí |
| R | Nghệ thuật, vui chơi và giải trí |
| E | Cung cấp nước hoạt động quản lý và xử lý rác thải, nước thải |
| L | Hoạt động kinh doanh bất động sản |
| K | Hoạt động tài chính, ngân hàng và bảo hiểm |
| C | Công nghiệp chế biến, chế tạo |
| H | Vận tải kho bãi |
| F | Xây dựng |
| J | Thông tin và truyền thông |
| T | Hoạt động làm thuê các công việc trong các hộ gia đình, sản xuất sản phẩm vật chất và dịch vụ tự tiêu dùng của hộ gia đình |
| O | Hoạt động của đảng cộng sản, tổ chức chính trị - xã hội, quản lý nhà nước, an ninh quốc phòng bảo đảm xã hội bắt buộc |
| I | Dịch vụ lưu trú và ăn uống |
| U | Hoạt động của các tổ chức và cơ quan quốc tế |
| N | Hoạt động hành chính và dịch vụ hỗ trợ |
| S | Hoạt động dịch vụ khác |
| A | Nông nghiệp, lâm nghiệp và thuỷ sản |
| G | Bán buôn và bán lẻ sửa chữa ô tô, mô tô, xe máy và xe có động cơ khác |
| B | Khai khoáng |
E.2.2. HinhThucHachToan
Bảng E.2.2 - Dữ liệu danh mục hình thức hạch toán
| Mã | Ý nghĩa |
| Y | Độc lập |
| N | Phụ thuộc |
E.2.3. PhanLoaiDL
Bảng E.2.3 - Dữ liệu danh mục phân loại dữ liệu
| Mã | Ý nghĩa |
| 1 | Quyết định thu hồi |
| 2 | Thông báo vi phạm |
E.2.4. LoaiNguonVonDieuLe
Bảng E.2.4 - Dữ liệu danh mục loại nguồn vốn điều lệ
| Mã | Ý nghĩa |
| 1 | Vốn NSNN |
| 2 | Vốn tư nhân |
| 3 | Vốn Nước ngoài |
| 4 | Vốn khác |
E.2.5. TrangThaiGPHD
Bảng E.2.5 - Dữ liệu danh mục trạng thái giấy phép hoạt động
| Mã | Ý nghĩa |
| 1 | Còn hiệu lực |
| 2 | Hết hiệu lực |
| 3 | Thu hồi |
E.2.6. LoaiQuyBH
Bảng E.2.6 - Dữ liệu danh mục loại quỹ bảo hiểm
| Mã | Ý nghĩa |
| 1 | Quỹ ốm đau và thai sản |
| 2 | Quỹ tai nạn lao động, bệnh nghề nghiệp |
| 3 | Quỹ hưu trí và tử tuất |
E.2.7. LoaiNNT
Bảng E.2.7 - Dữ liệu danh mục loại người nộp thuế
| Mã | Ý nghĩa |
| 1 | Cá nhân |
| 2 | Doanh nghiệp |
| 3 | Tổ chức |
E.2.8. BienPhapCuongChe
Căn cứ: khoản 1 Điều 125 Luật Quản lý thuế năm 2019.
Bảng E.2.8 - Dữ liệu danh mục biện pháp cưỡng chế
| Mã | Ý nghĩa |
| x..x | Danh mục biện pháp cưỡng chế theo khoản 1 Điều 125 Luật Quản lý thuế năm 2019 |
E.2.9. LoaiHinhTruong
Căn cứ: khoản 1 Điều 47 Luật Giáo dục năm 2019
Bảng E.2.9 - Dữ liệu danh mục loại hình trường
| Mã | Ý nghĩa |
| 1 | Trường công lập |
| 2 | Trường dân lập |
| 3 | Trường tư thục |
E.2.10. CapDoKDTruongMN
Căn cứ: khoản 2 Điều 34 Thông tư số 19/2018/TT-BGDĐT ngày 22 tháng 8 năm 2018 của Bộ trưởng Bộ Giáo dục và Đào tạo.
Bảng E.2.10 - Dữ liệu danh mục cấp độ kiểm định trường mầm non
| Mã | Ý nghĩa |
| 1 | Cấp độ 1 |
| 2 | Cấp độ 2 |
| 3 | Cấp độ 3 |
| 4 | Cấp độ 4 |
E.2.11. MaKhuVuc
Bảng E.2.11 - Dữ liệu danh mục khu vực
| Mã | Ý nghĩa |
| 1 | Khu vực 1 (KV1) |
| 2 | Khu vực 2 (KV2) |
| 3 | Khu vực 2 nông thôn (KV2-NT) |
| 4 | Khu vực 3 |
E.2.11. LoaiHinhCSGDTX
Căn cứ: khoản 2 Điều 44 Luật Giáo dục năm 2019
Bảng E.2.12 - Dữ liệu danh mục loại hình cơ sở giáo dục thường xuyên
| Mã | Ý nghĩa |
| 1 | Trung tâm giáo dục thường xuyên |
| 2 | Trung tâm giáo dục nghề nghiệp - giáo dục thường xuyên |
| 3 | Trung tâm học tập cộng đồng |
| 4 | Trung tâm khác thực hiện nhiệm vụ giáo dục thường xuyên |
E.2.13. LoaiHinhCSKCB
Bảng E.2.13 - Dữ liệu danh mục loại hình cơ sở khám chữa bệnh
| Mã | Ý nghĩa |
| 1 | Phòng khám đa khoa |
| 2 | Phòng khám chuyên khoa |
| 3 | Phòng khám liên chuyên khoa |
| 4 | Phòng khám bác sĩ y khoa |
| 5 | Phòng khám y học cổ truyền |
| 6 | Phòng khám răng hàm mặt |
| 7 | Phòng khám dinh dưỡng |
| 8 | Phòng khám y sỹ đa khoa |
E.2.14. LoaiHinhCoQuanBaoChi
Bảng E.2.14 - Dữ liệu danh mục loại hình cơ quan báo chí
| Mã | Ý nghĩa |
| 1 | In |
| 2 | Điện tử |
| 3 | Phát thanh |
| 4 | Truyền hình |
E.2.15. LoaiHinhCoSo
Căn cứ: Điều 5 Nghị định số 103/2017/NĐ-CP ngày 12 tháng 9 năm 2017 của Chính phủ.
Bảng E.2.15 - Dữ liệu danh mục loại hình cơ sở trợ giúp xã hội
| Mã | Ý nghĩa |
| 1 | Cơ sở bảo trợ xã hội chăm sóc người cao tuổi |
| 2 | Cơ sở bảo trợ xã hội chăm sóc trẻ em có hoàn cảnh đặc biệt. |
| 3 | Cơ sở bảo trợ xã hội chăm sóc người khuyết tật. |
| 4 | Cơ sở bảo trợ xã hội chăm sóc và phục hồi chức năng cho người tâm thần, người rối nhiễu tâm trí |
| 5 | Cơ sở bảo trợ xã hội tổng hợp thực hiện việc chăm sóc nhiều đối tượng bảo trợ xã hội hoặc đối tượng cần trợ giúp xã hội. |
| 6 | Trung tâm công tác xã hội thực hiện việc tư vấn, chăm sóc khẩn cấp hoặc hỗ trợ những điều kiện cần thiết khác cho đối tượng cần trợ giúp xã hội. |
| 7 | Cơ sở trợ giúp xã hội khác theo quy định của pháp luật. |
E.2.16. HinhThucDauTu
Căn cứ: Điều 21 Luật Đầu tư năm 2020, được sửa đổi, bổ sung năm 2020, 2022.
Bảng E.2.16 - Dữ liệu danh mục hình thức đầu tư
| Mã | Ý nghĩa |
| 1 | Đầu tư thành lập tổ chức kinh tế |
| 2 | Đầu tư góp vốn, mua cổ phần, mua phần vốn góp |
| 3 | Thực hiện dự án đầu tư |
E.2.17. LinhVucNghienCuu
Bảng E.2.17 - Dữ liệu bảng phân loại lĩnh vực nghiên cứu khoa học và công nghệ ban
| Mã | Ý nghĩa |
| 0 | Chưa xác định |
| x..x | Mã bảng phân loại lĩnh vực nghiên cứu khoa học và công nghệ ban hành kèm theo Quyết định số 12/2008/QĐ-BKHCN ngày 04 tháng 9 năm 2008 của Bộ trưởng Bộ Khoa học và Công nghệ về việc ban hành một số bảng phân loại thống kê khoa học và công nghệ |
E.2.18. LoaiHinhToChucToChucKHCN
Căn cứ: Điều 9 Luật Khoa học và công nghệ năm 2013, được sửa đổi, bổ sung năm 2018, 2022.
Bảng E.2.18 - Dữ liệu danh mục loại hình tổ chức khoa học công nghệ
| Mã | Ý nghĩa |
| 1 | Tổ chức nghiên cứu khoa học, tổ chức nghiên cứu khoa học và phát triển công nghệ được tổ chức dưới hình thức viện hàn lâm, viện, trung tâm, phòng thí nghiệm, trạm nghiên cứu, trạm quan trắc, trạm thử nghiệm và hình thức khác do Bộ trưởng Bộ Khoa học và Công nghệ quy định |
| 2 | Cơ sở giáo dục đại học được tổ chức theo quy định của Luật giáo dục đại học |
| 3 | Tổ chức dịch vụ khoa học và công nghệ được tổ chức dưới hình thức trung tâm, văn phòng, phòng thử nghiệm và hình thức khác do Bộ trưởng Bộ Khoa học và Công nghệ quy định |
E.2.19. HinhThucSoHuuToChucKHCN
Bảng E.2.19 - Dữ liệu danh mục hình thức sở hữu tổ chức KHCN
| Mã | Ý nghĩa |
| 1 | Công lập |
| 2 | Ngoài công lập |
| 3 | Có vốn nước ngoài |
E.3. Nhóm dữ liệu về tài sản
E.3.1. LoaiHanChe
Căn cứ: Thông tư 09/2024/TT-BTNMT ngày 31/07/2024 của Bộ Tài nguyên và Môi trường và các văn bản bổ sung, thay thế (nếu có)..
Bảng E.3.1 - Dữ liệu danh mục loại hạn chế quyền
| Mã | Ý nghĩa |
| 1 | Quyền sử dụng |
| 2 | Quyền sở hữu |
| 3 | Có cả quyền sử dụng thửa đất và quyền sở hữu tài sản gắn liền với đất |
| 4 | Quyền quản lý |
E.3.2. LoaiBienPhapBD
Bảng E.3.2 - Dữ liệu danh mục loại biện pháp bảo đảm
| Mã | Ý nghĩa |
| 1 | Thế chấp |
| 2 | Bảo lưu quyền sở hữu |
| 3 | Cầm cố |
| 4 | Đặt cọc |
| 5 | Ký cược |
| 6 | Ký quỹ |
E.3.3. LoaiHopDong
Bảng E.3.3 - Dữ liệu danh mục loại hợp đồng giao dịch bảo đảm
| Mã | Ý nghĩa |
| 1 | Hợp đồng cho thuê tài chính |
| 2 | Hợp đồng thuê tài sản có thời hạn 1 năm trở lên |
| 3 | Hợp đồng chuyển giao quyền đòi nợ, khoản phải thu, quyền yêu cầu thanh toán khác |
| 4 | Hợp đồng ký gửi |
E.3.4. LoaiVanBangBaoHo
Bảng E.3.4 - Dữ liệu danh mục loại văn bằng bảo hộ
| Mã | Ý nghĩa |
| 1 | Bằng độc quyền sáng chế |
| 2 | Bằng độc quyền giải pháp hữu ích |
| 3 | Bằng độc quyền kiểu dáng công nghiệp |
| 4 | Giấy chứng nhận đăng ký thiết kế bố trí mạch tích hợp bán dẫn |
| 5 | Giấy chứng nhận đăng ký nhãn hiệu |
| 6 | Giấy chứng nhận đăng ký chỉ dẫn địa lý |
E.3.5. LoaiTGTQ
Bảng E.3.5 - Dữ liệu danh mục loại tác giả tác quyền
| Mã | Ý nghĩa |
| 1 | Tác giả |
| 2 | Đồng tác giả |
| 3 | Chủ sở hữu quyền tác giả |
| 4 | Đồng chủ sở hữu quyền tác giả |
| 5 | Tác giả đồng thời là chủ sở hữu quyền tác giả |
| 6 | Tác giả đồng thời là đồng chủ sở hữu quyền tác giả |
| 7 | Đồng tác giả đồng thời là chủ sở hữu quyền tác giả |
| 8 | Đồng tác giả đồng thời là đồng chủ sở hữu quyền tác giả |
E.3.6. LoaiHinhTacPham
Bảng E.3.6 - Dữ liệu loại hình tác phẩm được bảo hộ quyền tác giả
| Mã | Ý nghĩa |
| x..x | Điều 14 Luật sở hữu trí tuệ năm 2005; được sửa đổi, bổ sung các năm 2009, 2019, 2022. |
E.3.7. CoSoPhatSinhSHQ
Bảng E.3.7 - Dữ liệu danh mục cơ sở phát sinh sở hữu quyền
| Mã | Ý nghĩa |
| 1 | Tự sáng tạo |
| 2 | Theo hợp đồng thuê sáng tạo |
| 3 | Theo hợp đồng chuyển nhượng |
| 4 | Theo quyết định giao việc |
| 5 | Theo thừa kế |
| 6 | Theo cuộc thi |
| 7 | Khác |
E.3.8. LoaiHinhCapGCN
Bảng E.3.8 - Dữ liệu danh mục loại hình cấp giấy chứng nhận
| Mã | Ý nghĩa |
| 1 | Cấp mới |
| 2 | Cấp lại |
| 3 | Cấp đổi |
E.4. Nhóm dữ liệu về địa chỉ
E.4.1. DoiTuongDiaDiem
Bảng E.5.1 - Dữ liệu danh mục đối tượng được định danh địa điểm
| Mã | Ý nghĩa |
| 1 | Nhà ở riêng lẻ |
| 2 | Chung cư, nhà cao tầng |
| 3 | Trụ sở cơ quan nhà nước |
| 4 | Nhà tù, trại giam, trại giáo dưỡng |
| 5 | Trụ sở cơ quan ngoại giao, tổ chức quốc tế |
| 6 | Trụ sở cơ quan, tổ chức khác |
| 7 | Cơ sở giáo dục mầm non |
| 8 | Cơ sở giáo dục các cấp tiểu học, trung học cơ sở, trung học phổ thông |
| 9 | Trung tâm giáo dục thường xuyên |
| 10 | Trường cao đẳng, đại học |
| 11 | Trường dạy nghề |
| 12 | Trung tâm đào tạo |
| 13 | Trung tâm tư vấn giáo dục, đào tạo du học |
| 14 | Cơ sở giáo dục đào tạo khác |
| 15 | Cơ sở y tế, khám chữa bệnh |
| 16 | Cơ sở chăm sóc sức khỏe |
| 17 | Cơ sở thú y |
| 18 | Cơ sở dược phẩm, thiết bị y tế |
| 19 | Chợ, siêu thị |
| 20 | Cửa hàng bán lẻ, bán buôn |
| 21 | Cơ sở dịch vụ công chứng, môi giới, quảng cáo |
| 22 | Cơ sở dịch vụ xe máy, sửa chữa |
| 23 | Cơ sở dịch vụ studio, ảnh viện, dịch vụ cưới hỏi |
| 24 | Trung tâm hội nghị, hội thảo, nhà văn hóa, câu lạc bộ |
| 25 | Bảo tàng, thư viện, triển lãm, nhà trưng bày |
| 26 | Nhà hát, trung tâm ca nhạc, điểm biểu diễn, rạp chiếu phim, rạp xiếc |
| 27 | Di tích lịch sử, khu bảo tồn văn hóa |
| 28 | Cơ sở văn hóa khác |
| 29 | Cơ sở văn hóa khác |
| 30 | Sân thể thao (Sân vận động, sân bóng đá, sân tenis, …) |
| 31 | Khu tập luyện thể thao, phòng tập |
| 32 | Cửa hàng, cơ sở bán trang thiết bị |
| 33 | Cơ sở sản xuất trang thiết bị, công cụ, dụng cụ thể thao |
| 34 | Các cơ sở thể thao khác |
| 35 | Địa điểm du lịch, đi lại |
| 36 | Cơ sở giải trí |
| 37 | Cơ sở giải trí |
| 38 | Cơ sở ẩm thực ăn uống |
| 39 | Cơ sở lưu trú |
| 40 | Cơ sở du lịch, ăn uống, lưu trú, đi lại khác |
| 41 | Bưu chính, chuyển phát |
| 42 | Viễn thông, internet |
| 43 | Cơ sở, công trình báo chí, xuất bản, phát thanh, truyền hình |
| 44 | Các cơ sở, doanh nghiệp công nghệ số |
| 45 | Cơ sở ngân hàng |
| 46 | Cơ sở chứng khoán |
| 47 | Cơ sở kinh doanh vàng bạc đá quý và đồ trang sức |
| 48 | Trụ sở tổ chức bảo hiểm, cơ sở dịch vụ bảo hiểm |
| 49 | Các cơ sở dịch vụ tài chính, ngân hàng, bảo hiểm khác |
| 50 | Bến tàu thuyền |
| 51 | Bến cảng |
| 52 | Nhà ga |
| 53 | Sân bay |
| 54 | Bến hành khách |
| 55 | Bến hàng hóa |
| 56 | Âu tàu |
| 57 | Khu chuyển tải |
| 58 | Khu neo đậu |
| 59 | Khu tránh, trú bão |
| 60 | Khu tránh, trú bão |
| 61 | Bến phà |
| 62 | Bến phà |
| 63 | Kho bãi |
| 64 | Trạm thu phí |
| 65 | Điểm dừng chân, đón trả khách |
| 66 | Đại lý vận tải logistic |
| 67 | Đại lý vận tải logistic |
| 68 | Trạm sạc pin |
| 69 | Trạm xăng |
| 70 | Trạm xăng |
| 71 | Các cơ sở vận tải, logistic khác |
| 72 | Nhà máy, công xưởng, cơ sở sản xuất công nghiệp nặng |
| 73 | Nhà máy, công xưởng, cơ sở sản xuất công nghiệp nhẹ |
| 74 | Cầu giao thông |
| 75 | Hầm giao thông |
| 76 | Lối đi bộ sang đường |
| 77 | Ta luy giao thông |
| 78 | Đường mòn |
| 79 | Đường giao thông |
| 80 | Đường Đê |
| 81 | Cống |
| 82 | Công trình cấp nước |
| 83 | Công trình thoát nước |
| 84 | Cơ sở xử lý chất thải rắn |
| 85 | Cơ sở tiện ích, kỹ thuật hạ tầng khác |
| 86 | Công trình xây dựng khác |
| 87 | Cấu trúc xây dựng khác (cột cấp nước cứu hỏa, cột đèn đường, cột biển báo giao thông, cây ATM) |
| 88 | Các thửa đất, lô đất, khu đất |
| 89 | Đất xây dựng công trình sự nghiệp |
| 90 | Đất sản xuất kinh doanh, phi nông nghiệp |
| 91 | Đất nông nghiệp |
E.4.2. MaBuuChinhXa
Bảng E.5.2 - Dữ liệu danh mục mã bưu chính phường xã
| Mã | Ý nghĩa |
| xxxxx | xxxxx là 5 ký tự thể hiện mã bưu chính phường xã theo Danh mục mã bưu chính phường xã theo Quyết định số 2475/QĐ-BTTTT ngày 29 tháng 12 năm 2017 của Bộ trưởng Bộ Thông tin và Truyền thông |
E.7. Nhóm dữ liệu danh mục dùng chung
E.5.1. MaTinh
Bảng E.5.1 - Dữ liệu danh mục tỉnh
| Mã | Ý nghĩa |
| xx | xx là hai ký tự số thể hiện mã đơn vị hành chính cấp tỉnh của địa chỉ theo Quyết định số 124/2004/QĐ-TTg ngày 08 tháng 7 năm 2004 của Thủ tướng Chính phủ. |
E.5.2. MaHuyen
Bảng E.5.2 - Dữ liệu danh mục huyện
| Mã | Ý nghĩa |
| xxx | xxx là ba ký tự số thể hiện mã đơn vị hành chính cấp huyện của địa chỉ Quyết định số 124/2004/QĐ-TTg ngày 08 tháng 7 năm 2004 của Thủ tướng Chính phủ. |
E.5.3. MaXa
Bảng E.5.3 - Dữ liệu danh mục xã
| Mã | Ý nghĩa |
| - xxxxx | xxxxx là năm ký tự số thể hiện mã đơn vị hành chính cấp xã của địa chỉ theo Quyết định số 124/2004/QĐ-TTg ngày 08 tháng 7 năm 2004 của Thủ tướng Chính phủ. |
E.5.4. QuanHe
Bảng E.5.4 - Dữ liệu danh mục quan hệ
| Mã | Ý nghĩa |
| 00 | Chưa có thông tin |
| 01 | Ông |
| 02 | Bà |
| 03 | Cha |
| 04 | Mẹ |
| 05 | Vợ |
| 06 | Chồng |
| 07 | Con |
| 08 | Anh |
| 09 | Chị |
| 10 | Em |
| 11 | Cháu ruột |
| 99 | Khác |
E.5.5. LoaiGiayToXNC
Bảng E.5.5 - Dữ liệu danh mục loại giấy tờ xuất nhập cảnh
| Mã | Ý nghĩa |
| PT | Hộ chiếu phổ thông |
| NG | Hộ chiếu ngoại giao |
| CV | Hộ chiếu công vụ |
| KH | Khác |
E.5.6. TinhTrangHonNhan
Bảng E.5.6 - Dữ liệu danh mục tình trạng hôn nhân
| Mã | Ý nghĩa |
| 0 | Chưa có thông tin |
| 1 | Chưa kết hôn |
| 2 | Đang có vợ/chồng |
| 3 | Đã ly hôn hoặc góa vợ/chồng |
E.5.7. LoaiGiayToTuyThan
Bảng E.5.7 - Dữ liệu danh mục loại giấy tờ tùy thân
| Mã | Ý nghĩa |
| 1 | Giấy khai sinh |
| 2 | Chứng minh nhân dân |
| 3 | Giấy chứng minh sỹ quan quân đội nhân dân Việt Nam |
| 4 | Giấy chứng minh công an nhân dân |
| 5 | Căn cước công dân |
| 6 | Hộ chiếu |
| 7 | Sổ hộ khẩu |
| 8 | Các loại giấy tờ tùy thân khác |
E.5.8. LoaiThiThuc
Bảng E.5.8 - Dữ liệu danh mục loại thị thực
| Mã | Ý nghĩa |
| 1 | Thị thực dán |
| 2 | Thị thực rời |
E.5.9. GiaTriThiThuc
Bảng E.5.9 - Dữ liệu danh mục giá trị thị thực
| Mã | Ý nghĩa |
| 1 | Thị thực một lần |
| 2 | Thị thực nhiều lần |
E.5.10. TrangThaiHD
Bảng E.5.10 - Dữ liệu danh mục trạng thái hoạt động
| Mã | Ý nghĩa |
| 0 | Hết hiệu lực |
| 1 | Còn hiệu lực |
E.5.11. NganhDaoTao
Bảng E.5.11 - Dữ liệu danh mục ngành đào tạo
| Mã | Ý nghĩa |
| 0000000 | Chưa có thông tin |
| xxxxxxx (xxxxxxx là bảy ký tự) | xxxxxxx là bảy ký tự thể hiện mã chuyên ngành đào tạo được quy định tại Thông tư số 26/2020/TT-BLĐTBXH ngày 30 tháng 12 năm 2020 của Bộ trưởng Bộ Lao động - Thương binh và Xã hội và Thông tư số 09/2022/TT-BGDĐT ngày 06 tháng 6 năm 2022 của Bộ trưởng Bộ Giáo dục và Đào tạo. |
E.5.12. HinhThucDaoTao
Căn cứ: Luật Giáo dục đại học năm 2012, được sửa đổi, bổ sung năm 2013, 2014, 2015, 2018.
Bảng E.5.12 - Dữ liệu danh mục hình thức đào tạo
| Mã | Ý nghĩa |
| 00 | Chính quy |
| 01 | Chuyển đổi |
| 02 | Liên thông |
| 03 | Văn bằng 2 |
| BD | Bồi dưỡng |
| BT | Bổ túc văn hóa |
| CT | Chuyên tu |
| DTTX | Đào tạo từ xa |
| MR | Mở rộng |
| TC | Tại Chức |
| VHVL | Vừa học vừa làm |
| CXD | Chưa xác định |
| LK | Liên kết |
| TT | Tập trung |
| KTT | Không tập trung |
| KHAC | Khác |
E.5.13. TrinhDoDaoTao
Căn cứ: Quyết định số 06/2007/QĐ-BNV ngày 18 tháng 6 năm 2007 của Bộ trưởng Bộ Nội vụ
Bảng E.5.13 - Dữ liệu danh mục trình độ đào tạo
| Mã | Tên |
| 01 | Tiến sĩ khoa học |
| 02 | Tiến sĩ |
| 03 | Thạc sĩ |
| 04 | Cử nhân( Đại học) |
| 05 | Kỹ sư |
| 06 | Cao đẳng |
| 07 | Trung cấp |
| 08 | Sơ cấp |
| 09 | Chưa xác định |
| 10 | Cử nhân( Cao đẳng) |
| 11 | Bác sĩ chuyên khoa I |
| 12 | Bác sĩ chuyên khoa II |
| 13 | Dược sỹ chuyên khoa I |
| 14 | Dược sỹ chuyên khoa II |
| 15 | Điều dưỡng chuyên khoa I |
| 16 | Điều dưỡng chuyên khoa II |
E.5.14. NgheNghiep
Bảng E.5.14 - Dữ liệu danh mục nghề nghiệp
| Mã | Tên |
| xxxxx | Mã nghề nghiệp cấp V theo Quyết định số 34/2020/QĐ-TTg ngày 26 tháng 11 năm 2020 của Thủ tướng Chính phủ. |
E.5.15. MaCSKCB
Bảng E.5.15 - Dữ liệu danh mục cơ sở khám chữa bệnh
| Mã | Ý nghĩa |
| 00000 | Chưa có thông tin |
| xxxxx (xxxxx là 5 ký tự số) | Mã theo nguyên tắc cấp mã cơ sở khám chữa bệnh ban hành trong Quyết định số 384/QĐ-BYT ngày 01 tháng 02 năm 2019 của Bộ trưởng Bộ Y tế: a) 02 (hai) ký tự đầu: là mã tỉnh, thành phố trực thuộc Trung ương theo quy định tại Quyết định số 124/2004/QĐ-TTg ngày 08/7/2004 của Thủ tướng Chính phủ về việc ban hành bảng Danh mục và mã số các đơn vị hành chính Việt Nam. Riêng các cơ sở khám bệnh, chữa bệnh thuộc Bộ Quốc phòng sử dụng mã ký tự là 97 các cơ sở khám bệnh, chữa bệnh thuộc Bộ Công an sử dụng mã ký tự là 98 (không phụ thuộc vào địa điểm nơi đặt cơ sở khám bệnh, chữa bệnh). b) 03 (ba) ký tự tiếp theo: là thứ tự của cơ sở khám bệnh, chữa bệnh trong tỉnh, thành phố tương ứng, bắt đầu từ số 001. |
E.5.16. LoaiHinhDN
Căn cứ: Luật Doanh nghiệp số 59/2020/QH14 ngày 17 tháng 6 năm 2020 của Quốc hội, được sửa đổi, bổ sung năm 2022.
Bảng E.5.16- Dữ liệu danh mục loại hình doanh nghiệp
| Mã | Ý nghĩa |
| 1 | Công ty trách nhiệm hữu hạn |
| 2 | Công ty Cổ phần |
| 3 | Doanh nghiệp tư nhân |
| 4 | Công ty hợp danh |
E.5.17. LoaiCoPhan
Bảng E.5.17 - Dữ liệu danh mục loại cổ phần
| Mã | Ý nghĩa |
| 1 | Cổ phần phổ thông |
| 2 | Cổ phần ưu đãi |
Bạn chưa Đăng nhập thành viên.
Đây là tiện ích dành cho tài khoản thành viên. Vui lòng Đăng nhập để xem chi tiết. Nếu chưa có tài khoản, vui lòng Đăng ký tại đây!