- Tổng quan
- Nội dung
- VB gốc
- Tiếng Anh
- Hiệu lực
- VB liên quan
- Lược đồ
-
Nội dung hợp nhất
Tính năng này chỉ có tại LuatVietnam.vn. Nội dung hợp nhất tổng hợp lại tất cả các quy định còn hiệu lực của văn bản gốc và các văn bản sửa đổi, bổ sung, đính chính... trên một trang. Việc hợp nhất văn bản gốc và những văn bản, Thông tư, Nghị định hướng dẫn khác không làm thay đổi thứ tự điều khoản, nội dung.
Khách hàng chỉ cần xem Nội dung hợp nhất là có thể nắm bắt toàn bộ quy định hiện hành đang áp dụng, cho dù văn bản gốc đã qua nhiều lần chỉnh sửa, bổ sung.
- Tải về
Thông tư 24/2025/TT-BVHTTDL quy định hệ thống truyền thông cơ sở ứng dụng CNTT-VT
| Cơ quan ban hành: | Bộ Văn hóa, Thể thao và Du lịch |
Số công báo:
Số công báo là mã số ấn phẩm được đăng chính thức trên ấn phẩm thông tin của Nhà nước. Mã số này do Chính phủ thống nhất quản lý.
|
Đang cập nhật |
| Số hiệu: | 24/2025/TT-BVHTTDL | Ngày đăng công báo: | Đang cập nhật |
| Loại văn bản: | Thông tư | Người ký: | Nguyễn Văn Hùng |
| Trích yếu: | Quy định về hệ thống truyền thông cơ sở ứng dụng công nghệ thông tin - viễn thông | ||
|
Ngày ban hành:
Ngày ban hành là ngày, tháng, năm văn bản được thông qua hoặc ký ban hành.
|
30/12/2025 |
Ngày hết hiệu lực:
Ngày hết hiệu lực là ngày, tháng, năm văn bản chính thức không còn hiệu lực (áp dụng).
|
Đang cập nhật |
|
Áp dụng:
Ngày áp dụng là ngày, tháng, năm văn bản chính thức có hiệu lực (áp dụng).
|
Đã biết
|
Tình trạng hiệu lực:
Cho biết trạng thái hiệu lực của văn bản đang tra cứu: Chưa áp dụng, Còn hiệu lực, Hết hiệu lực, Hết hiệu lực 1 phần; Đã sửa đổi, Đính chính hay Không còn phù hợp,...
|
Đã biết
|
| Lĩnh vực: | Thông tin-Truyền thông | ||
TÓM TẮT THÔNG TƯ 24/2025/TT-BVHTTDL
Quy định về hệ thống truyền thông cơ sở ứng dụng công nghệ thông tin - viễn thông
Ngày 30/12/2025, Bộ Văn hóa, Thể thao và Du lịch đã ban hành Thông tư 24/2025/TT-BVHTTDL quy định về hệ thống truyền thông cơ sở ứng dụng công nghệ thông tin - viễn thông, có hiệu lực từ ngày 20/02/2026.
Thông tư này áp dụng cho các cơ quan, tổ chức liên quan đến quản lý, vận hành, kết nối và bảo đảm an toàn thông tin cho hệ thống thông tin nguồn thông tin cơ sở, hệ thống truyền thanh cấp xã và bảng tin điện tử công cộng.
- Hệ thống thông tin nguồn thông tin cơ sở
Hệ thống thông tin nguồn thông tin cơ sở bao gồm hệ thống thông tin nguồn trung ương và hệ thống thông tin nguồn cấp tỉnh. Các hệ thống này được chia thành các lớp như giao diện người dùng, xử lý nghiệp vụ, cơ sở dữ liệu, hạ tầng kỹ thuật và giám sát tập trung. Chúng có chức năng quản lý, biên tập bản tin và báo cáo hoạt động thông tin cơ sở từ trung ương đến cấp tỉnh và xã.
- Yêu cầu kết nối và chia sẻ dữ liệu
Hệ thống thông tin nguồn trung ương và cấp tỉnh phải kết nối và chia sẻ dữ liệu thông qua nền tảng tích hợp, chia sẻ dữ liệu quốc gia và cấp tỉnh. Dữ liệu phải được duy trì kết nối liên tục 24/7 và tuân thủ các quy định về an toàn thông tin.
- Hệ thống truyền thanh cấp xã và bảng tin điện tử công cộng
Hệ thống truyền thanh cấp xã bao gồm các thiết bị như cụm thu phát thanh, loa truyền thanh và các thiết bị quản lý thông tin. Bảng tin điện tử công cộng sử dụng màn hình LED và các thiết bị quản lý, lưu trữ thông tin. Cả hai hệ thống này phải đáp ứng các yêu cầu kỹ thuật cơ bản và có khả năng nâng cấp theo nhu cầu địa phương.
- An toàn thông tin
Hệ thống thông tin nguồn trung ương và cấp tỉnh phải đảm bảo an toàn thông tin theo cấp độ quy định, có phương án giám sát và khắc phục sự cố. Các phần mềm tích hợp trong hệ thống phải được kiểm tra, đánh giá và quản lý rủi ro an toàn thông tin trước khi kết nối.
Thông tư này thay thế Thông tư số 39/2020/TT-BTTTT và yêu cầu các hệ thống truyền thông cơ sở hiện có phải hoàn thiện để tuân thủ các quy định mới trong vòng 12 tháng kể từ ngày có hiệu lực.
Xem chi tiết Thông tư 24/2025/TT-BVHTTDL có hiệu lực kể từ ngày 20/02/2026
Tải Thông tư 24/2025/TT-BVHTTDL
| BỘ VĂN HÓA, THỂ THAO VÀ DU LỊCH Số: 24/2025/TT-BVHTTDL | CỘNG HÒA XÃ HỘI CHỦ NGHĨA VIỆT NAM Hà Nội, ngày 30 tháng 12 năm 2025 |
THÔNG TƯ
Quy định về hệ thống truyền thông cơ sở
ứng dụng công nghệ thông tin - viễn thông
________________
Căn cứ Luật Tổ chức Chính phủ số 63/2025/QH15;
Căn cứ Luật Tổ chức chính quyền địa phương số 72/2025/QH15;
Căn cứ Nghị định số 43/2025/NĐ-CP ngày 28 tháng 02 năm 2025 của Chính phủ quy định chức năng, nhiệm vụ, quyền hạn và cơ cấu tổ chức của Bộ Văn hóa, Thể thao và Du lịch;
Căn cứ Nghị định số 49/2024/NĐ-CP ngày 10 tháng 5 năm 2024 của Chính phủ quy định về hoạt động thông tin cơ sở;
Theo đề nghị của Cục trưởng Cục Thông tin cơ sở và Thông tin đối ngoại; Bộ trưởng Bộ Văn hóa, Thể thao và Du lịch ban hành Thông tư quy định về hệ thống truyền thông cơ sở ứng dụng công nghệ thông tin - viễn thông.
Chương I
QUY ĐỊNH CHUNG
Điều 1. Phạm vi điều chỉnh
Thông tư này quy định về hệ thống truyền thông cơ sở ứng dụng công nghệ thông tin - viễn thông bao gồm hệ thống thông tin nguồn thông tin cơ sở, hệ thống truyền thanh xã, phường, đặc khu (cấp xã) ứng dụng công nghệ thông tin - viễn thông và bảng tin điện tử công cộng.
Điều 2. Đối tượng áp dụng
Thông tư này áp dụng đối với các cơ quan, tổ chức có liên quan đến quản lý, vận hành, kết nối và bảo đảm an toàn thông tin đối với hệ thống thông tin nguồn thông tin cơ sở, hệ thống truyền thanh cấp xã ứng dụng công nghệ thông tin - viễn thông và bảng tin điện tử công cộng.
Điều 3. Giải thích từ ngữ
1. Hệ thống thông tin nguồn thông tin cơ sở bao gồm hệ thống thông tin nguồn thông tin cơ sở trung ương (sau đây gọi là hệ thống thông tin nguồn trung ương) và hệ thống thông tin nguồn thông tin cơ sở tỉnh, thành phố trực thuộc trung ương (sau đây gọi là hệ thống thông tin nguồn cấp tỉnh).
2. Hệ thống truyền thanh cấp xã ứng dụng công nghệ thông tin - viễn thông là đài truyền thanh cấp xã sử dụng phương thức truyền đưa tín hiệu âm thanh, dữ liệu trên hạ tầng viễn thông, Internet.
3. Cụm thu phát thanh ứng dụng công nghệ thông tin - viễn thông là một thành phần của hệ thống truyền thanh cấp xã ứng dụng công nghệ thông tin - viễn thông, được thiết kế để thu, phát các bản tin số thông qua hạ tầng viễn thông, Internet; kết nối với hệ thống thông tin nguồn cấp tỉnh để quản lý tập trung; được lắp đặt theo điều kiện thực tế để cung cấp thông tin thiết yếu đến người dân ở cơ sở.
4. Bảng tin điện tử công cộng là thiết bị truyền tải thông tin bằng chữ viết và hình ảnh để cung cấp, phổ biến thông tin thiết yếu đến người dân; kết nối với hệ thống thông tin nguồn cấp tỉnh để quản lý, giám sát tập trung; được cố định tại một địa điểm.
5. Mô-đun tương thích là phần mềm trung gian do nhà cung cấp thiết bị đầu cuối phát triển, được cài đặt trực tiếp trên hệ thống thông tin nguồn cấp tỉnh để kết nối, quản lý và giám sát tập trung thiết bị đầu cuối.
Chương II
QUY ĐỊNH VỀ HỆ THỐNG THÔNG TIN NGUỒN THÔNG TIN CƠ SỞ
Điều 4. Mô hình hệ thống thông tin nguồn thông tin cơ sở
1. Thành phần cơ bản của mô hình hệ thống thông tin nguồn trung ương được chia thành các lớp như sau:
a) Lớp giao diện người dùng;
b) Lớp xử lý nghiệp vụ;
c) Lớp cơ sở dữ liệu;
d) Lớp hạ tầng kỹ thuật;
đ) Lớp giám sát tập trung, bảo đảm an toàn thông tin.
2. Thành phần cơ bản của mô hình Hệ thống thông tin nguồn cấp tỉnh được chia thành các lớp như sau:
a) Lớp người dùng;
b) Lớp giao diện người dùng;
c) Lớp xử lý nghiệp vụ;
d) Lớp cơ sở dữ liệu;
đ) Lớp hạ tầng kỹ thuật;
e) Lớp giám sát tập trung, bảo đảm an toàn thông tin.
3. Yêu cầu chi tiết các thành phần cơ bản của mô hình hệ thống thông tin nguồn trung ương, hệ thống thông tin nguồn cấp tỉnh được quy định tại Phụ lục I ban hành kèm theo Thông tư này.
Điều 5. Yêu cầu chức năng, tính năng kỹ thuật cơ bản đối với hệ thống thông tin nguồn trung ương và hệ thống thông tin nguồn cấp tỉnh
1. Yêu cầu chức năng cơ bản đối với hệ thống thông tin nguồn trung ương:
a) Quản lý hệ thống truyền thanh cấp xã ứng dụng công nghệ thông tin - viễn thông, bảng tin điện tử công cộng;
b) Biên tập bản tin phát trên hệ thống truyền thanh cấp xã ứng dụng công nghệ thông tin - viễn thông;
c) Biên tập bản tin đăng tải trên bảng tin điện tử công cộng;
d) Báo cáo, thống kê hoạt động thông tin cơ sở từ trung ương đến cấp tỉnh, cấp xã;
đ) Hệ thống thông tin nguồn trung ương có khả năng sẵn sàng mở rộng kết nối, chia sẻ dữ liệu với các hệ thống thông tin khác khi có yêu cầu.
2. Yêu cầu chức năng cơ bản đối với hệ thống thông tin nguồn cấp tỉnh:
a) Quản lý hệ thống truyền thanh cấp xã ứng dụng công nghệ thông tin - viễn thông, bảng tin điện tử công cộng;
b) Biên tập bản tin phát trên hệ thống truyền thanh cấp xã ứng dụng công nghệ thông tin - viễn thông;
c) Biên tập bản tin đăng tải trên bảng tin điện tử công cộng;
d) Quản lý bản tin phát, đăng tải trên hệ thống truyền thanh cấp xã ứng dụng công nghệ thông tin - viễn thông, bảng tin điện tử công cộng;
đ) Báo cáo, thống kê hoạt động thông tin cơ sở tại địa phương;
e) Hệ thống thông tin nguồn cấp tỉnh có khả năng sẵn sàng mở rộng kết nối, chia sẻ dữ liệu với các hệ thống thông tin khác khi có yêu cầu.
3. Các quy định chi tiết về chức năng, tính năng kỹ thuật cơ bản đối với hệ thống thông tin nguồn thông tin trung ương và hệ thống thông tin nguồn cấp tỉnh quy định tại Phụ lục II ban hành kèm theo Thông tư này.
Điều 6. Yêu cầu kết nối, chia sẻ dữ liệu giữa hệ thống thông tin nguồn trung ương và hệ thống thông tin nguồn cấp tỉnh
1. Hệ thống thông tin nguồn trung ương gửi bản tin đến hệ thống thông tin nguồn cấp tỉnh để phát trên hệ thống truyền thanh cấp xã ứng dụng công nghệ thông tin - viễn thông, đăng tải trên bảng tin điện tử công cộng.
2. Hệ thống thông tin nguồn cấp tỉnh gửi nhật ký bản tin phát thanh, bản tin điện tử đến hệ thống thông tin nguồn trung ương.
3. Hệ thống thông tin nguồn cấp tỉnh gửi trạng thái hoạt động của cụm thu phát thanh ứng dụng công nghệ thông tin - viễn thông, bảng tin điện tử công cộng và báo cáo số liệu thống kê đến hệ thống thông tin nguồn trung ương.
4. Hệ thống thông tin nguồn trung ương và hệ thống thông tin nguồn cấp tỉnh kết nối, chia sẻ dữ liệu với nhau thông qua nền tảng tích hợp, chia sẻ dữ liệu quốc gia và nền tảng tích hợp, chia sẻ dữ liệu cấp tỉnh.
5. Hệ thống thông tin nguồn trung ương và hệ thống thông tin nguồn cấp tỉnh bảo đảm duy trì hoạt động kết nối, chia sẻ dữ liệu liên tục 24/7 (trừ trường hợp bất khả kháng).
6. Dữ liệu của hệ thống thông tin nguồn trung ương và hệ thống thông tin nguồn cấp tỉnh bảo đảm tuân thủ theo Khung kiến trúc dữ liệu quốc gia, Khung quản trị, quản lý dữ liệu quốc gia, Từ điển dữ liệu dùng chung.
Điều 7. Yêu cầu kết nối, chia sẻ dữ liệu giữa hệ thống thông tin nguồn cấp tỉnh với cụm thu phát thanh ứng dụng công nghệ thông tin - viễn thông, bảng tin điện tử công cộng
1. Hệ thống thông tin nguồn cấp tỉnh kết nối, chia sẻ dữ liệu hai chiều với cụm thu phát thanh ứng dụng công nghệ thông tin - viễn thông, bảng tin điện tử công cộng qua hai phương thức kết nối trực tiếp và kết nối gián tiếp qua mô-đun tương thích.
2. Yêu cầu giao tiếp, chia sẻ dữ liệu từ hệ thống thông tin nguồn cấp tỉnh đến cụm thu phát thanh ứng dụng công nghệ thông tin - viễn thông, bảng tin điện tử công cộng:
a) Cho phép đăng nhập, xác thực, kiểm tra, kết nối đến thiết bị;
b) Cho phép thiết lập cấu hình các kết nối thiết bị phục vụ quản lý, điều khiển cụm thu phát thanh ứng dụng công nghệ thông tin - viễn thông, bảng tin điện tử công cộng trên hệ thống thông tin nguồn cấp tỉnh với các tính năng thêm, sửa, xóa thiết bị;
c) Cho phép gửi các loại bản tin, phát bản tin khẩn cấp, gửi lệnh hủy lịch phát, điều chỉnh lịch phát, dừng phát bản tin.
3. Yêu cầu giao tiếp, chia sẻ dữ liệu từ cụm thu phát thanh ứng dụng công nghệ thông tin - viễn thông, bảng tin điện tử công cộng đến hệ thống thông tin nguồn cấp tỉnh:
a) Cho phép gửi dữ liệu về trạng thái hoạt động, trạng thái kết nối từ thiết bị lên hệ thống thông tin nguồn cấp tỉnh;
b) Cho phép gửi dữ liệu nhật ký phát bản tin, nhật ký lịch phát bản tin, nhật ký hủy lịch phát bản tin từ thiết bị lên hệ thống thông tin nguồn cấp tỉnh.
Chương III
QUY ĐỊNH VỀ HỆ THỐNG TRUYỀN THANH CẤP XÃ ỨNG DỤNG CÔNG NGHỆ THÔNG TIN - VIỄN THÔNG, BẢNG TIN ĐIỆN TỬ CÔNG CỘNG
Điều 8. Danh mục thành phần và yêu cầu kỹ thuật cơ bản của hệ thống truyền thanh cấp xã ứng dụng công nghệ thông tin - viễn thông
1. Thiết bị phần cứng cơ bản gồm:
a) Cụm thu phát thanh ứng dụng công nghệ thông tin - viễn thông;
b) Thiết bị quản lý, lưu trữ thông tin và sản xuất chương trình;
c) Loa truyền thanh;
d) Micro;
đ) Các thiết bị, vật tư khác.
2. Yêu cầu kỹ thuật cơ bản của thiết bị phần cứng được quy định tại Phụ lục III ban hành kèm theo Thông tư này.
3. Phần mềm tích hợp trong cụm thu phát thanh ứng dụng công nghệ thông tin - viễn thông được quy định tại Phụ lục IV ban hành kèm theo Thông tư này.
4. Trường hợp địa phương có nhu cầu nâng cấp danh mục thành phần và yêu cầu kỹ thuật cơ bản của hệ thống truyền thanh cấp xã ứng dụng công nghệ thông tin - viễn thông tại khoản 1, 2 và 3 Điều này, Ủy ban nhân dân cấp tỉnh hoặc cơ quan có thẩm quyền được phân cấp chịu trách nhiệm và bảo đảm thực hiện đúng quy định của pháp luật.
Điều 9. Danh mục thành phần và yêu cầu kỹ thuật cơ bản của bảng tin điện tử công cộng
1. Thiết bị phần cứng cơ bản gồm:
a) Màn hình điện tử;
b) Thiết bị quản lý, lưu trữ thông tin;
c) Bộ điều khiển;
d) Các thiết bị, vật tư khác.
2. Yêu cầu kỹ thuật cơ bản thiết bị phần cứng của bảng tin điện tử công cộng đáp ứng các thông số kỹ thuật quy định tại Phụ lục V ban hành kèm theo Thông tư này.
3. Phần mềm tích hợp trong bảng tin điện tử công cộng quy định tại Phụ lục VI ban hành kèm theo Thông tư này.
4. Trường hợp địa phương có nhu cầu nâng cấp danh mục thành phần và yêu cầu kỹ thuật cơ bản của bảng tin điện tử công cộng tại khoản 1, 2 và 3 Điều này, Ủy ban nhân dân cấp tỉnh hoặc cơ quan có thẩm quyền được phân cấp chịu trách nhiệm và bảo đảm thực hiện đúng quy định của pháp luật.
Điều 10. Yêu cầu cung cấp thông tin đối với hệ thống truyền thanh cấp xã ứng dụng công nghệ thông tin - viễn thông, bảng tin điện tử công cộng
1. Bản tin ký tự, bản tin văn bản, bản tin phát thanh được hệ thống thông tin nguồn trung ương, hệ thống thông tin nguồn cấp tỉnh gửi đến hệ thống truyền thanh cấp xã ứng dụng công nghệ thông tin - viễn thông để cung cấp thông tin thiết yếu.
2. Bản tin ký tự, bản tin văn bản, bản tin hình ảnh, bản tin video được hệ thống thông tin nguồn trung ương, hệ thống thông tin nguồn cấp tỉnh gửi đến bảng tin điện tử công cộng.
3. Phân loại của các bản tin:
a) Bản tin thông thường: địa phương phát, đăng tải theo lịch cố định;
b) Bản tin ưu tiên: địa phương phát, đăng tải khi có yêu cầu của cơ quan có thẩm quyền;
c) Bản tin khẩn cấp: địa phương phát, đăng tải ngay trong các tình huống khẩn cấp.
Chương IV
QUY ĐỊNH VỀ AN TOÀN THÔNG TIN ĐỐI VỚI HỆ THỐNG TRUYỀN THÔNG CƠ SỞ ỨNG DỤNG CÔNG NGHỆ THÔNG TIN - VIỄN THÔNG
Điều 11. Bảo đảm an toàn thông tin
1. Hệ thống thông tin nguồn trung ương, hệ thống thông tin nguồn cấp tỉnh bảo đảm an toàn thông tin theo cấp độ được quy định tại Nghị định số 85/2016/NĐ-CP ngày 01/7/2016 của Chính phủ về bảo đảm an toàn hệ thống thông tin theo cấp độ.
2. Phương án bảo đảm an toàn thông tin của hệ thống thông tin nguồn trung ương, hệ thống thông tin nguồn cấp tỉnh tuân thủ theo hồ sơ đề xuất cấp độ an toàn hệ thống thông tin được cấp có thẩm quyền phê duyệt.
3. Bảo đảm tuân thủ các quy định về an toàn thông tin, bảo vệ thông tin, dữ liệu cá nhân trong hoạt động thiết kế, xây dựng, vận hành, kết nối, quản lý tài khoản và xác thực theo các quy định pháp luật về an toàn thông tin mạng.
Điều 12. Giám sát và khắc phục sự cố an toàn thông tin
Hệ thống thông tin nguồn trung ương, hệ thống thông tin nguồn cấp tỉnh phải có phương án giám sát và ứng phó, khắc phục sự cố an toàn thông tin theo các quy định pháp luật về an toàn thông tin mạng.
Điều 13. Kiểm tra, đánh giá an toàn thông tin
Hệ thống thông tin nguồn trung ương và hệ thống thông tin nguồn cấp tỉnh thực hiện kiểm tra, đánh giá an toàn thông tin định kỳ, đột xuất theo các quy định pháp luật về an toàn thông tin mạng.
Điều 14. An toàn thông tin trong kết nối, chia sẻ dữ liệu
1. Hệ thống thông tin nguồn trung ương, hệ thống thông tin nguồn cấp tỉnh khi kết nối, chia sẻ dữ liệu với nhau hoặc kết nối, chia sẻ dữ liệu với các thành phần khác bảo đảm an toàn thông tin theo quy định pháp luật về an toàn thông tin mạng.
2. Phần mềm tích hợp trong cụm thu phát thanh ứng dụng công nghệ thông tin - viễn thông, bảng tin điện tử công cộng bảo đảm an toàn thông tin theo quy định pháp luật về an toàn thông tin mạng trước khi kết nối với hệ thống thông tin nguồn cấp tỉnh.
3. Kiểm tra, đánh giá và quản lý rủi ro an toàn thông tin đối với mô-đun tương thích trước khi tích hợp vào hệ thống thông tin nguồn cấp tỉnh để kết nối với cụm thu phát thanh ứng dụng công nghệ thông tin - viễn thông, bảng tin điện tử công cộng.
Chương V
TRÁCH NHIỆM CỦA CÁC CƠ QUAN, TỔ CHỨC QUẢN LÝ HỆ THỐNG TRUYỀN THÔNG CƠ SỞ ỨNG DỤNG CÔNG NGHỆ THÔNG TIN - VIỄN THÔNG
Điều 15. Trách nhiệm của Bộ Văn hóa, Thể thao và Du lịch
1. Chỉ đạo, triển khai hướng dẫn, kiểm tra việc thực hiện các quy định về hệ thống truyền thông cơ sở ứng dụng công nghệ thông tin - viễn thông.
2. Chỉ đạo cung cấp thông tin, quản lý nội dung thông tin của hệ thống truyền thông cơ sở ứng dụng công nghệ thông tin - viễn thông trên phạm vi toàn quốc.
3. Chủ trì, phối hợp với Ủy ban nhân dân cấp tỉnh thực hiện chế độ thông tin, báo cáo, thống kê về hệ thống truyền thông cơ sở ứng dụng công nghệ thông tin - viễn thông.
4. Giao Cục Thông tin cơ sở và Thông tin đối ngoại:
a) Xây dựng trình Bộ ban hành Quy chế quản lý, vận hành, kết nối và bảo đảm an toàn thông tin đối với hệ thống thông tin nguồn trung ương;
b) Hướng dẫn mô hình kết nối, dịch vụ giao tiếp và phương thức kết nối giữa hệ thống thông tin nguồn trung ương và hệ thống thông tin nguồn cấp tỉnh;
c) Hướng dẫn mô hình kết nối, dịch vụ giao tiếp và phương thức kết nối gồm kết nối trực tiếp và kết nối gián tiếp qua mô-đun tương thích giữa hệ thống thông tin nguồn cấp tỉnh với cụm thu phát thanh ứng dụng công nghệ thông tin - viễn thông, bảng tin điện tử công cộng.
Điều 16. Trách nhiệm của Ủy ban nhân dân cấp tỉnh
1. Tổ chức xây dựng, quản lý, vận hành, kết nối và bảo đảm an toàn thông tin đối với hệ thống truyền thông cơ sở ứng dụng công nghệ thông tin - viễn thông của địa phương theo quy định tại Thông tư này và hướng dẫn của Bộ Văn hóa, Thể thao và Du lịch.
2. Tổ chức cung cấp thông tin, quản lý nội dung thông tin của hệ thống truyền thông cơ sở ứng dụng công nghệ thông tin - viễn thông tại địa phương.
3. Ban hành Quy chế quản lý, vận hành, kết nối và bảo đảm an toàn thông tin đối với hệ thống thông tin nguồn cấp tỉnh.
4. Thực hiện chế độ thông tin, báo cáo, thống kê theo hướng dẫn của Bộ Văn hóa, Thể thao và Du lịch.
Điều 17. Trách nhiệm Ủy ban nhân dân cấp xã
1. Xây dựng, quản lý, vận hành hệ thống truyền thanh cấp xã ứng dụng công nghệ thông tin - viễn thông, bảng tin điện tử công cộng theo quy định tại Thông tư này và theo hướng dẫn của cơ quan quản lý nhà nước cấp trên.
2. Bảo đảm các điều kiện về cơ sở vật chất, trang thiết bị kỹ thuật của hệ thống truyền thanh cấp xã ứng dụng công nghệ thông tin - viễn thông, bảng tin điện tử công cộng đáp ứng các quy định tại Thông tư này.
3. Thực hiện chế độ báo cáo định kỳ hoặc đột xuất về hoạt động của hệ thống truyền thanh cấp xã ứng dụng công nghệ thông tin - viễn thông, bảng tin điện tử công cộng theo yêu cầu của cơ quan quản lý nhà nước cấp trên.
Chương VI
ĐIỀU KHOẢN THI HÀNH
Điều 18. Điều khoản chuyển tiếp
1. Hệ thống truyền thông cơ sở ứng dụng công nghệ thông tin - viễn thông đã được vận hành nhưng chưa tuân thủ các quy định của Thông tư này, sau thời hạn 12 tháng kể từ ngày Thông tư này có hiệu lực thi hành, các cơ quan, tổ chức có trách nhiệm hoàn thiện bảo đảm tuân thủ các quy định tại Thông tư này.
2. Trường hợp các văn bản quy phạm pháp luật được viện dẫn trong Thông tư này được sửa đổi, bổ sung hoặc thay thế bằng văn bản quy phạm pháp luật khác thì áp dụng theo văn bản quy phạm pháp luật được sửa đổi, bổ sung hoặc thay thế.
Điều 19. Hiệu lực thi hành
1. Thông tư này có hiệu lực thi hành từ ngày 20 tháng 02 năm 2026.
2. Thông tư số 39/2020/TT-BTTTT ngày 24 tháng 11 năm 2020 của Bộ trưởng Bộ Thông tin và Truyền thông quy định về quản lý đài truyền thanh cấp xã ứng dụng công nghệ thông tin - viễn thông hết hiệu lực kể từ ngày Thông tư này có hiệu lực thi hành.
Điều 20. Tổ chức thực hiện
1. Cục trưởng Cục Thông tin cơ sở và Thông tin đối ngoại, Thủ trưởng cơ quan, đơn vị thuộc Bộ Văn hóa, Thể thao và Du lịch; Giám đốc Sở Văn hóa, Thể thao và Du lịch, Sở Văn hóa và Thể thao các tỉnh, thành phố trực thuộc trung ương; Chủ tịch Ủy ban nhân dân cấp xã và các cá nhân, tổ chức có liên quan chịu trách nhiệm thi hành Thông tư này.
2. Trong quá trình thực hiện Thông tư, nếu có vấn đề vướng mắc, các cơ quan, tổ chức phản ánh kịp thời về Bộ Văn hóa, Thể thao và Du lịch (Cục Thông tin cơ sở và Thông tin đối ngoại) để xem xét, giải quyết./.
| Nơi nhận: | BỘ TRƯỞNG |
Phụ lục I
MÔ HÌNH HỆ THỐNG THÔNG TIN NGUỒN TRUNG ƯƠNG
VÀ HỆ THỐNG THÔNG TIN NGUỒN CẤP TỈNH
(Ban hành kèm theo Thông tư số 24/2025/TT-BVHTTDL ngày 30 tháng 12 năm 2025
của Bộ trưởng Bộ Văn hóa, Thể thao và Du lịch)
_________________
1. Mô hình tổng thể

Hệ thống thông tin nguồn trung ương và hệ thống thông tin nguồn cấp tỉnh kết nối đồng bộ với nhau trong việc sử dụng, chia sẻ dữ liệu và quản lý hoạt động thông tin cơ sở xuyên suốt từ trung ương, cấp tỉnh đến cơ sở, trong đó:
Hệ thống thông tin nguồn trung ương do Bộ Văn hóa, Thể thao và Du lịch quản lý bao gồm thành phần phục vụ công tác quản lý tại trung ương và thành phần phục vụ kết nối, chia sẻ dữ liệu với hệ thống thông tin nguồn cấp tỉnh.
Hệ thống thông tin nguồn trung ương có chức năng:
- Cung cấp thông tin nguồn từ trung ương cho hệ thống thông tin cơ sở trên toàn quốc.
- Xây dựng cơ sở dữ liệu số hóa, đáp ứng nhu cầu lưu trữ, cung cấp thông tin cho các loại hình thông tin cơ sở.
- Thu thập, tổng hợp, phân tích, quản lý dữ liệu và đánh giá hiệu quả hoạt động thông tin cơ sở để phục vụ công tác quản lý nhà nước.
Mỗi tỉnh, thành phố trực thuộc Trung ương xây dựng một hệ thống thông tin nguồn cấp tỉnh do Sở Văn hóa, Thể thao và Du lịch/Sở Văn hóa và Thể thao quản lý để tổ chức hoạt động thông tin cơ sở ở cả 2 cấp tỉnh và xã. Thông qua hệ thống thông tin nguồn cấp tỉnh, người làm công tác thông tin cơ sở ở cấp tỉnh, cấp xã tổ chức sản xuất, biên tập bản tin phát thanh, bản tin đăng tải trên bảng tin điện tử công cộng; tiếp nhận thông tin từ hệ thống thông tin nguồn trung ương để phát trên hệ thống truyền thanh cấp xã ứng dụng công nghệ thông tin - viễn thông, đăng tải trên bảng tin điện tử công cộng và các phương tiện thông tin cơ sở khác trên địa bàn. Quản lý, theo dõi, giám sát trạng thái hoạt động của các cụm thu phát thanh, bảng tin điện tử công cộng và tình hình hoạt động thông tin cơ sở trên địa bàn. Hệ thống thông tin nguồn cấp tỉnh phải đảm bảo việc kết nối, chia sẻ dữ liệu, báo cáo tình hình hoạt động thông tin cơ sở của tỉnh, thành phố cho hệ thống thông tin nguồn trung ương.
Hệ thống thông tin nguồn trung ương và hệ thống thông tin nguồn cấp tỉnh kết nối và chia sẻ dữ liệu với nhau thông qua nền tảng tích hợp, chia sẻ dữ liệu quốc gia (NDXP) và nền tảng tích hợp, chia sẻ dữ liệu cấp bộ, cấp tỉnh (LGSP) của tỉnh, thành phố. Trong đó, hệ thống thông tin nguồn trung ương được kết nối trực tiếp với hệ thống NDXP, hệ thống thông tin nguồn cấp tỉnh kết nối với hệ thống LGSP.
Hệ thống thông tin nguồn trung ương và hệ thống thông tin nguồn cấp tỉnh kết nối theo mô hình Kiến trúc Chính phủ điện tử của Bộ Văn hóa, Thể thao và Du lịch, Khung kiến trúc tổng thể quốc gia số.
2. Mô hình hệ thống thông tin nguồn trung ương

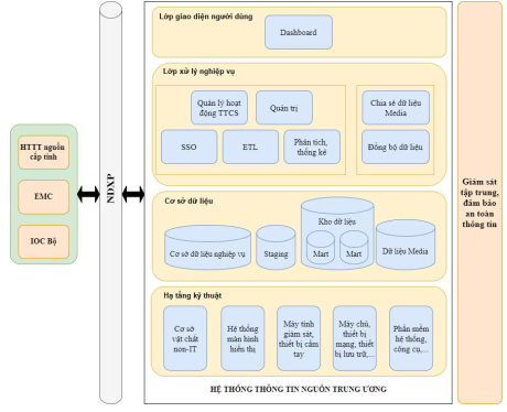
Hệ thống thông tin nguồn trung ương được chia thành các lớp như sau:
| STT | Thành phần | Mô tả | |
| 1. | Lớp giao diện người dùng (Lớp Front-end) | ||
| 1.1. | Dashboard | Hiển thị các dữ liệu tổng hợp về tình hình hoạt động thông tin cơ sở của các tỉnh, thành phố trên cả nước. | |
| 2. | Lớp xử lý nghiệp vụ (Lớp Back-end) | ||
| 2.1. | Dịch vụ đăng nhập một lần (SSO) | Quản lý truy cập, xác thực người dùng. | |
| 2.2. | Quản lý hoạt động thông tin cơ sở | - Theo dõi, giám sát hoạt động thông tin cơ sở trên địa bàn cả nước như: Tình trạng hoạt động của cụm thu phát thanh ứng dụng công nghệ thông tin - viễn thông, bảng tin điện tử công cộng; bản tin đã phát thanh trên hệ thống truyền thanh cấp xã ứng dụng công nghệ thông tin - viễn thông, bản tin đã đăng tải trên bảng tin điện tử công cộng; - Tạo lập và gửi bản tin phát thanh, bản tin đăng tải trên bảng tin điện tử công cộng cho hệ thống thông tin nguồn cấp tỉnh để phát trên hệ thống truyền thanh ứng cấp xã dụng công nghệ thông tin - viễn thông, đăng tải trên bảng tin điện tử công cộng tại địa phương; - Thu thập, quản lý các báo cáo thống kê về tình hình hoạt động thông tin cơ sở như số liệu: Hệ thống truyền thanh cấp xã ứng dụng công nghệ thông tin - viễn thông; tuyên truyền viên cơ sở; tài liệu không kinh doanh; bản tin giấy; trang thông tin điện tử cấp xã;… do hệ thống thông tin nguồn cấp tỉnh gửi đến hệ thống thông tin nguồn trung ương. | |
| 2.3. | Trích xuất, chuyển đổi, lưu trữ dữ liệu (ETL) | Trích xuất, chuyển đổi, lưu trữ để tạo ra các kho dữ liệu từ nguồn dữ liệu của hệ thống thông tin nguồn cấp tỉnh. | |
| 2.4. | Quản trị | Bao gồm các chức năng cho phép quản trị hệ thống thông tin nguồn trung ương. | |
| 2.5. | Phân tích, thống kê | Phân tích dữ liệu nhận được từ hệ thống thông tin nguồn cấp tỉnh và để đưa ra các báo cáo thống kê, đánh giá hiệu quả theo nhu cầu quản lý tại trung ương. | |
| 2.6. | Chia sẻ, đồng bộ dữ liệu | Kết nối, chia sẻ dữ liệu với hệ thống thông tin nguồn cấp tỉnh. | |
| 3. | Lớp cơ sở dữ liệu: Hệ thống thông tin nguồn trung ương là hệ thống quản lý tập trung dữ liệu kết nối, trao đổi, chia sẻ dữ liệu với hệ thống thông tin nguồn cấp tỉnh nên có nhiều loại cơ sở dữ liệu cần phải đáp ứng cụ thể như sau: | ||
| 3.1. | Cơ sở dữ liệu nghiệp vụ | Bao gồm: - Cơ sở dữ liệu có cấu trúc để lưu trữ các dữ liệu nghiệp vụ phục vụ công tác quản lý tại trung ương; - Cơ sở dữ liệu phi cấu trúc (NoSQL) để lưu trữ thông tin nhật ký truy cập người dùng, nhật ký hoạt động của hệ thống truyền thanh cấp xã ứng dụng công nghệ thông tin - viễn thông, nhật ký theo dõi trạng thái hoạt động của cụm thu thanh phát thanh ứng dụng công nghệ thông tin - viễn thông, bảng tin điện tử công cộng. | |
| 3.2. | Cơ sở dữ liệu Media | Lưu trữ các dữ liệu dạng âm thanh, hình ảnh, video, chữ viết, tài liệu văn bản để chuyển thành bản tin phát thanh… | |
| 3.3 | Vùng dữ liệu trung gian (Staging) và kho dữ liệu | Dữ liệu trích xuất, tổng hợp từ dữ liệu nghiệp vụ để đáp ứng các nhu cầu phân tích và báo cáo. Hỗ trợ trích xuất, khai thác thông tin hữu ích cho việc hoạch định chiến lược, kế hoạch, đánh giá hiệu quả hoạt động thông tin cơ sở từ trung ương đến các địa phương. | |
| 4. | Lớp hạ tầng kỹ thuật | Bao gồm các máy chủ, máy trạm, hệ thống mạng, các hệ điều hành máy chủ và máy trạm, các ứng dụng quản lý an toàn thông tin, ứng dụng giám sát hệ thống mạng, cân bằng tải,… | |
| 5. | Giám sát tập trung, bảo đảm an toàn thông tin | Hệ thống thông tin nguồn trung ương được giám sát thông qua hệ thống giám sát tự động kết hợp với hệ thống giám sát mạng tập trung (NOC), bảo đảm hoạt động ổn định của hệ thống và an toàn thông tin theo đúng quy định pháp luật, phù hợp với cấp độ an toàn hệ thống thông tin và mô hình bảo đảm an toàn thông tin cấp bộ. | |
3. Mô hình hệ thống thông tin nguồn cấp tỉnh

Hệ thống thông tin nguồn cấp tỉnh được chia thành các lớp như sau:
| STT | Thành phần | Mô tả |
| 1. | Lớp người dùng | Hệ thống thông tin nguồn cấp tỉnh là hệ thống dùng chung phục vụ hoạt động thông tin cơ sở ở cả 2 cấp tỉnh và xã. Người làm công tác thông tin cơ sở cấp tỉnh, cấp xã được cấp tài khoản để sử dụng các chức năng trên hệ thống thông tin nguồn cấp tỉnh thực hiện công tác thông tin cơ sở. |
| 1.1. | Người dùng cấp tỉnh (Sở Văn hóa, Thể thao và Du lịch/Sở Văn hóa, Thể thao) | Thông qua hệ thống thông tin nguồn cấp tỉnh, người dùng cấp tỉnh tổ chức sản xuất, cung cấp bản tin phát thanh trên hệ thống truyền thanh cấp xã ứng dụng công nghệ thông tin - viễn thông, bản tin đăng tải trên bảng tin điện tử công cộng; quản lý, theo dõi, giám sát trạng thái hoạt động của các cụm thu phát thanh thanh ứng dụng công nghệ thông tin - viễn thông, bảng tin điện tử công cộng và tình hình hoạt động thông tin cơ sở trên địa bàn cấp tỉnh. |
| 1.2. | Người dùng cấp xã (UBND xã) | Thông qua hệ thống thông tin nguồn cấp tỉnh, người dùng cấp xã biên tập bản tin phát thanh trên hệ thống truyền thanh cấp xã ứng dụng công nghệ thông tin - viễn thông, bản tin đăng tải trên bảng tin điện tử công cộng; tiếp nhận thông tin nguồn từ trung ương, cấp tỉnh để phát trên hệ thống truyền thanh cấp xã ứng dụng công nghệ thông tin - viễn thông, đăng tải trên bảng tin điện tử công cộng; quản lý, theo dõi, giám sát trạng thái hoạt động của cụm thu phát thanh ứng dụng công nghệ thông tin - viễn thông, bảng tin điện tử công cộng, tình hình hoạt động thông tin cơ sở trên địa bàn cấp xã. |
| 1.3. | Kênh giao tiếp: Người dùng có thể truy cập và sử dụng các chức năng trên hệ thống thông qua các trình duyệt như Chrome, Firefox, Safari, Microsoft, Edge…Các trình duyệt phải đang được nhà sản xuất hỗ trợ và cập nhật bảo mật. | |
| 2. | Lớp giao diện người dùng (Lớp Front-end) | |
| 2.1. | Digital Signage | - Đối với bảng tin điện tử công cộng đầu tư từ nguồn ngân sách nhà nước được kết nối với hệ thống thông tin nguồn cấp tỉnh; - Đối với bảng tin điện tử đầu tư từ nguồn kinh phí của doanh nghiệp có thể kết nối với hệ thống thông tin nguồn cấp tỉnh để phục vụ công tác thông tin, tuyên truyền trên địa bàn khi cơ quan nhà nước có thẩm quyền có yêu cầu huy động, trưng dụng. |
| 2.2. | Dashboard | Hiển thị bản tin, báo cáo tổng hợp dữ liệu về tình hình hoạt động thông tin cơ sở trên địa bàn tỉnh, thành phố. |
| 3. | Lớp xử lý nghiệp vụ (Lớp Back-end) | |
| 3.1. | SSO | Quản lý truy cập, xác thực người dùng, quản lý SSO với các hệ thống thông tin của tỉnh, thành phố. |
| 3.2. | Quản lý hoạt động thông tin cơ sở | - Quản lý, theo dõi, giám sát hoạt động thông tin cơ sở trên địa bàn tỉnh, thành phố như: Tình trạng hoạt động của cụm thu phát thanh ứng dụng công nghệ thông tin - viễn thông, bảng tin điện tử công cộng; bản tin phát thanh trên hệ thống truyền thanh cấp xã ứng dụng công nghệ thông tin - viễn thông, bản tin đăng tải trên bảng tin điện tử công cộng; - Xây dựng, quản lý nội dung phát thanh trên hệ thống truyền thanh cấp xã ứng dụng công nghệ thông tin - viễn thông; nội dung bản tin đăng tải trên bảng tin điện tử công cộng; - Gửi các báo cáo về tình hình hoạt động thông tin cơ sở trên địa bàn tỉnh, thành phố như số liệu: Hệ thống truyền thanh cấp xã ứng dụng công nghệ thông tin - viễn thông; tuyên truyền viên cơ sở; tài liệu không kinh doanh; bản tin giấy, trang thông tin điện tử cấp xã,… cho hệ thống thông tin nguồn trung ương. |
| 3.3. | Quản trị | Bao gồm các chức năng cho phép quản trị hệ thống thông tin nguồn cấp tỉnh. |
| 3.4. | Phân tích, thống kê | Thực hiện việc phân tích, thống kê các số liệu về hoạt động thông tin cơ sở nhằm đưa ra Dashboard các báo cáo tổng hợp phục vụ giám sát, đánh giá hiệu quả hoạt động thông tin cơ sở trên địa bàn. |
| 3.5. | Chia sẻ dữ liệu media, đồng bộ dữ liệu | Kết nối và chia sẻ, trao đổi, đồng bộ dữ liệu với hệ thống thông tin nguồn trung ương. |
| 4. | Lớp cơ sở dữ liệu: Dữ liệu của hệ thống thông tin nguồn cấp tỉnh được chia làm 2 loại dữ liệu chính: | |
| 4.1. | Cơ sở dữ liệu nghiệp vụ của hệ thống | Bao gồm các thông tin nghiệp vụ người dùng liên quan đến công tác quản lý hoạt động thông tin cơ sở trên địa bàn tỉnh, thành phố. |
| 4.2. | Cơ sở dữ liệu media | Các dữ liệu dạng âm thanh, hình ảnh, video, chữ viết, tài liệu văn bản để chuyển đổi thành bản tin phát trên hệ thống truyền thanh cấp xã ứng dụng công nghệ thông tin - viễn thông, bảng tin điện tử công cộng trên địa bàn tỉnh, thành phố. |
| 5. | Lớp hạ tầng kỹ thuật | Hệ thống thông tin nguồn cấp tỉnh bao gồm: Các máy chủ, máy trạm, hạ tầng mạng, các ứng dụng về hệ điều hành máy chủ và máy trạm, ứng dụng quản lý an toàn thông tin, ứng dụng giám sát hệ thống mạng, cân bằng tải… |
| 6. | Giám sát tập trung, bảo đảm an toàn thông tin | Hệ thống thông tin nguồn cấp tỉnh được giám sát thông qua hệ thống giám sát tự động kết hợp với NOC, bảo đảm hoạt động ổn định của hệ thống và an toàn thông tin theo đúng quy định pháp luật, phù hợp với cấp độ an toàn hệ thống thông tin và mô hình bảo đảm an toàn thông tin cấp tỉnh. |
NGUỒN TRUNG ƯƠNG VÀ HỆ THỐNG THÔNG TIN NGUỒN CẤP TỈNH
(Ban hành kèm theo Thông tư số 24/2025/TT-BVHTTDL ngày 30 tháng 12 năm 2025
của Bộ trưởng Bộ Văn hóa, Thể thao và Du lịch)
1. Yêu cầu chức năng, tính năng kỹ thuật của hệ thống thông tin nguồn trung ương
| STT | Yêu cầu kỹ thuật | Mô tả |
| I. Yêu cầu chức năng | ||
| 1. Quản lý hoạt động thông tin cơ sở | ||
| 1.1. | Quản lý hệ thống truyền thanh cấp xã ứng dụng công nghệ thông tin - viễn thông, bảng tin điện tử công cộng | - Hiển thị số lượng hệ thống truyền thanh cấp xã ứng dụng công nghệ thông tin - viễn thông trên cả nước; - Hiển thị trạng thái hoạt động của cụm thu phát thanh ứng dụng công nghệ thông tin - viễn thông trên cả nước; - Hiển thị trạng thái hoạt động của bảng tin điện tử công cộng trên cả nước. |
| 1.2. | Biên tập bản tin phát trên hệ thống truyền thanh cấp xã ứng dụng công nghệ thông tin - viễn thông; bản tin đăng tải trên bảng tin điện tử công cộng | Bản tin phát thanh: - Biên tập các loại bản tin (file mp3, wav); - Biên tập các bản tin âm thanh tiếp sóng dưới dạng luồng số hóa (streaming); - Tìm kiếm, tiếp nhận, cảnh báo các nội dung nguy hại, vi phạm, khai thác các nội chính thống từ các nguồn nội dung đã kết nối, chia sẻ dữ liệu để biên tập thành các bản tin phát thanh; - Chuyển văn bản thành giọng nói (Text-To- Speech); - Ghép nhiều file âm thanh rời thành bản tin theo thứ tự, tạo bản tin phát nối tiếp cho bản tin đã tạo; - Gửi bản tin cho hệ thống thông tin nguồn cấp tỉnh. Bản tin đăng tải trên bảng tin điện tử công cộng: - Biên tập nội dung bản tin dạng video, chữ viết, hình ảnh; - Biên tập các bản tin video tiếp sóng dưới dạng luồng số hóa (streaming); - Tìm kiếm, tiếp nhận, cảnh báo các nội dung nguy hại, vi phạm, khai thác các nội dung chính thống từ các nguồn nội dung đã kết nối, chia sẻ dữ liệu để biên tập thành các bản tin hình ảnh, video, chữ viết; - Cắt, ghép file video, chữ viết, hình ảnh thành bản tin mới, sắp xếp theo thứ tự, tạo bản tin phát nối tiếp cho bản tin đã tạo; - Gửi bản tin cho hệ thống thông tin nguồn cấp tỉnh để thực hiện đăng tải. |
| 1.3. | Quản lý bản tin đã phát trên hệ thống truyền thanh cấp xã ứng dụng công nghệ thông tin - viễn thông, bảng tin điện tử công cộng | - Tìm kiếm các bản tin đã phát trên hệ thống truyền thanh cấp xã ứng dụng công nghệ thông tin - viễn thông; đăng tải trên bảng tin điện tử công cộng theo từ khóa; - Nghe lại bản tin đã phát trên hệ thống truyền thanh cấp xã ứng dụng công nghệ thông tin - viễn thông; - Xem nội dung bản tin đã đăng tải trên bảng tin điện tử công cộng. |
| 1.4. | Báo cáo, thống kê | Đối với hệ thống truyền thanh cấp xã ứng dụng công nghệ thông tin - viễn thông: - Thống kê số liệu hệ thống truyền thanh xã, phường, đặc khu trên cả nước; - Thống kê số liệu tình trạng hoạt động/không hoạt động của các cụm thu phát thanh ứng dụng công nghệ thông tin - viễn thông trên cả nước; - Thống kê số liệu bản tin đã phát tại các đài truyền thanh theo nội dung, lĩnh vực. |
|
|
| Đối với bảng tin điện tử công cộng: - Thống kê số liệu, tình trạng hoạt động/không hoạt động của bảng tin điện tử công cộng trên cả nước; - Thống kê số liệu bản tin đã đăng tải trên bảng tin điện tử công cộng trên cả nước. |
| Thu thập, quản lý các báo cáo khác như báo cáo số liệu: Hệ thống truyền thanh cấp xã ứng dụng công nghệ thông tin - viễn thông; tuyên truyền viên cơ sở; tài liệu không kinh doanh; bản tin giấy; trang thông tin điện tử cấp xã… trên địa bàn cấp tỉnh. | ||
| 2. | Quản trị | |
| 2.1. | Quản trị tài khoản người dùng | Khai báo và quản lý tài khoản người sử dụng trên hệ thống: - Hiển thị danh sách tài khoản người dùng; - Thêm tài khoản người sử dụng mới; - Sửa thông tin tài khoản người sử dụng; - Gán tài khoản người sử dụng vào các nhóm người sử dụng. |
| 2.2. | Quản trị nhóm người dùng | Khai báo và quản lý các nhóm người sử dụng trên hệ thống: - Hiển thị danh sách nhóm người dùng; - Thêm nhóm người sử dụng; - Sửa thông tin nhóm người sử dụng; - Xóa nhóm người sử dụng. |
| 2.3. | Phân quyền | Cho phép phân quyền sử dụng cho người dùng và nhóm người dùng. |
| 2.4. | Nhật ký người sử dụng | Quản lý lịch sử tác động lên chức năng, dữ liệu trên hệ thống: - Người tác động; - Thời gian tác động; - IP thực hiện; - Thao tác thực hiện. |
| 2.5. | Quản trị danh mục | - Quản trị danh mục tỉnh, thành phố; danh mục thành phố thuộc tỉnh; danh mục xã, phường, đặc khu; - Quản trị nội dung bản tin phát thanh theo chủ đề, lĩnh vực. |
| II. Yêu cầu phi chức năng | ||
|
|
| - Hệ thống có khả năng đáp ứng tối thiểu 500 người dùng hoạt động đồng thời; - Thời gian phản hồi trung bình của hệ thống không quá 2,5 giây, thời gian phản hồi lớn nhất không quá 30 giây; - Hiệu suất làm việc trung bình của CPU trên máy chủ ứng dụng và máy chủ dữ liệu không quá 75%; - Toàn bộ giao diện bằng tiếng Việt; - Sử dụng trên các trình duyệt như Chrome, Firefox, Safari, Microsoft, Edge…Các trình duyệt phải đang được nhà sản xuất hỗ trợ và cập nhật bảo mật; - Tương thích với giao diện trên các thiết bị di động; - Yêu cầu xác thực 2 lớp khi thực hiện đăng nhập; - Có API để sẵn sàng tích hợp với các hệ thống khác của trung ương và các tỉnh, thành phố. |
2. Yêu cầu chức năng, tính năng kỹ thuật của hệ thống thông tin nguồn cấp tỉnh
Hệ thống thông tin nguồn cấp tỉnh được dùng chung cho người làm công tác thông tin cơ sở cấp tỉnh và cấp xã trên địa bàn tỉnh, thành phố để thực hiện các hoạt động thông tin cơ sở. Thông qua hệ thống thông tin nguồn cấp tỉnh, đội ngũ người làm công tác thông tin cơ sở thực hiện tổ chức sản xuất, biên tập bản tin phát thanh trên hệ thống truyền thanh cấp xã ứng dụng công nghệ thông tin - viễn thông, bản tin đăng tải trên bảng tin điện tử công cộng. Hệ thống thông tin nguồn cấp tỉnh còn có các chức năng quản lý các cụm thu phát thanh ứng dụng công nghệ thông tin - viễn thông, bảng tin điện tử công cộng trên địa bàn tỉnh, thành phố; thực hiện tổng hợp, thống kê để đưa ra các báo cáo phục vụ công tác quản lý nhà nước về thông tin cơ sở trên địa bàn, chia sẻ dữ liệu với hệ thống thông tin nguồn trung ương.
Cụm thu phát thanh ứng dụng công nghệ thông tin - viễn thông, bảng tin điện tử công cộng được kết nối với hệ thống thông tin nguồn cấp tỉnh thông qua Internet/Intranet, sim data 3G/4G/5G hoặc Wifi.
Hệ thống thông tin nguồn cấp tỉnh phải đáp ứng các yêu cầu chức năng, tính năng kỹ thuật cơ bản sau:
| STT | Yêu cầu kỹ thuật | Mô tả |
| I. Yêu cầu chức năng | ||
| 1. | Quản lý hệ thống truyền thanh cấp xã ứng dụng công nghệ thông tin - viễn thông | - Khai báo, sửa, xóa thông tin về hệ thống truyền thanh cấp xã ứng dụng công nghệ thông tin - viễn thông của xã, phường, đặc khu. |
| 2. | Quản lý thiết bị | Đối với thiết bị của hệ thống truyền thanh cấp xã ứng dụng công nghệ thông tin - viễn thông: - Khai báo, sửa, xóa thông tin về cụm thu phát thanh ứng dụng công nghệ thông tin - viễn thông; - Gán cụm thu phát thanh ứng dụng công nghệ thông tin - viễn thông cho hệ thống truyền thanh cấp xã ứng dụng công nghệ thông tin - viễn thông; - Hiển thị trạng thái hoạt động/không hoạt động của từng cụm thu phát thanh ứng dụng công nghệ thông tin - viễn thông trên địa bàn cấp xã, cấp tỉnh. - Phát/dừng bản tin ở từng cụm thu phát thanh ứng dụng công nghệ thông tin - viễn thông; - Cụm thu phát thanh ứng dụng công nghệ thông tin - viễn thông chỉ có thể nhận dữ liệu bản tin phát thanh từ các địa chỉ IP đã được cho phép; - Mã định danh hệ thống truyền thanh cấp xã ứng dụng công nghệ thông tin - viễn thông của xã, phường, đặc khu được đặt theo Quyết định số 20/2020/QĐ-TTg ngày 22/7/2020 của Thủ tướng Chính phủ; Quyết định số 09/2025/QĐ- TTg ngày 14/4/2025 của Thủ tướng Chính phủ. (Hxx.yyy). Đối với bảng tin điện tử công cộng: - Khai báo, sửa, xóa thông tin về bảng tin điện tử công cộng trên địa bàn cấp xã, cấp tỉnh; - Hiển thị trạng thái hoạt động/không hoạt động của từng bảng tin điện tử công cộng trên địa bàn cấp xã, cấp tỉnh; - Có thể phát/dừng bản tin điện tử ở từng bảng tin điện tử công cộng; - Bảng tin điện tử công cộng chỉ nhận dữ liệu bản tin từ các IP đã được cho phép; - Mã định danh của bảng tin điện tử công cộng được đặt theo Quyết định số 20/2020/QĐ-TTg ngày 22/7/2020 của Thủ tướng Chính phủ; Quyết định số 09/2025/QĐ-TTg ngày 14/4/2025 của Thủ tướng Chính phủ. (Hxx.yyy). |
| 3. | Biên tập bản tin phát trên hệ thống truyền thanh cấp xã ứng dụng công nghệ thông tin - viễn thông; bản tin đăng tải trên bảng tin điện tử công cộng | Đối với bản tin phát thanh: - Đảm bảo tiếp nhận và phát các bản tin nhận được từ hệ thống thông tin nguồn trung ương; - Biên tập các loại bản tin (file mp3, wav); - Biên tập các bản tin âm thanh tiếp sóng dưới dạng luồng số hóa (streaming); |
| - Tìm kiếm, tiếp nhận, cảnh báo các nội dung nguy hại, vi phạm, khai thác các nội dung chính thống từ các nguồn nội dung đã kết nối, chia sẻ dữ liệu để biên tập thành các bản tin phát thanh; - Tiếp sóng các kênh số hóa của trung ương, địa phương; - Tiếp sóng FM; - Phát trực tiếp qua micro; - Chuyển văn bản thành giọng nói (Text-To- Speech); - Ghép nhiều file âm thanh rời thành bản tin theo thứ tự, tạo bản tin phát nối tiếp cho bản tin đã tạo; - Tiếp nhận bản tin phát thanh được gửi từ hệ thống thông tin nguồn trung ương; - Người dùng cấp tỉnh, cấp xã biên tập các bản tin để phát trên hệ thống truyền thanh cấp xã ứng dụng công nghệ thông tin - viễn thông. | ||
| Đối với bản tin đăng tải trên bảng tin điện tử công cộng: - Biên tập nội dung bản tin dạng video, chữ viết, hình ảnh; - Biên tập các bản tin video tiếp sóng dưới dạng luồng số hóa (streaming); - Tìm kiếm, tiếp nhận, cảnh báo các nội dung nguy hại, vi phạm, khai thác các nội dung chính thống từ các nguồn nội dung đã kết nối, chia sẻ dữ liệu để biên tập thành các bản tin hình ảnh, video, chữ viết; - Tiếp nhận bản tin từ hệ thống thông tin nguồn trung ương để đăng tải trên bảng tin điện tử công cộng; - Đăng tải bản tin lên bảng tin điện tử công cộng. | ||
| 4. | Quản lý bản tin phát trên hệ thống truyền thanh cấp xã ứng dụng công nghệ thông tin - viễn thông; bản tin đăng tải trên bảng tin điện tử công cộng. | Đối với bản tin phát thanh: - Hiển thị danh sách bản tin đã phát theo thời gian, danh sách hệ thống truyền thanh cấp xã ứng dụng công nghệ thông tin - viễn thông trên địa bàn cấp tỉnh đã phát bản tin; - Tìm kiếm các bản tin đã phát trên hệ thống truyền thanh cấp xã ứng dụng công nghệ thông tin - viễn thông theo từ khóa; - Nghe trực tiếp bản tin đang phát trên hệ thống truyền thanh cấp xã ứng dụng công nghệ thông tin - viễn thông trên địa bàn cấp tỉnh; - Nghe lại bản tin đã phát trên hệ thống truyền thanh cấp xã ứng dụng công nghệ thông tin - viễn thông trên địa bàn cấp tỉnh; yêu cầu đường dẫn file và file đã phát sóng phải đồng nhất (Không chỉnh sửa, can thiệp vào nội dung hay đường dẫn) và lưu trữ tối thiểu 03 tháng trên hệ thống; - Hiển thị trạng thái bản tin: Tạo mới, chưa duyệt, đã duyệt, đang phát, đã phát, đã hủy; - Gửi bản tin đã phát cho hệ thống thông tin nguồn trung ương. |
| Đối với bản tin đăng tải trên bảng tin điện tử công cộng: - Hiển thị danh sách bản tin đã đăng tải trên bảng tin điện tử công cộng; - Tìm kiếm các bản tin đã đăng tải trên bảng tin điện tử công cộng theo từ khóa; - Xem lại nội dung bản tin đã đăng tải trên bảng tin điện tử công cộng, yêu cầu đường dẫn file và file đã đăng tải phải đồng nhất (không chỉnh sửa, can thiệp vào nội dung hay đường dẫn) và lưu trữ tối thiểu 03 tháng trên hệ thống; - Hiển thị trạng thái bản tin: Tạo mới, chưa duyệt, đã duyệt, đang phát, đã phát, đã hủy; - Gửi bản tin đã đăng tải trên bảng tin điện tử công cộng cho hệ thống thông tin nguồn trung ương. | ||
| 5. | Báo cáo, thống kê | Đối với hệ thống truyền thanh cấp xã ứng dụng công nghệ thông tin - viễn thông: - Thống kê số liệu hệ thống truyền thanh cấp xã ứng dụng công nghệ thông tin - viễn thông trên địa bàn cấp tỉnh; - Thống kê số liệu tình trạng hoạt động/không hoạt động của các cụm thu phát thanh ứng dụng công nghệ thông tin - viễn thông trên địa bàn cấp tỉnh; - Thống kê số liệu bản tin đã phát trên hệ thống truyền thanh cấp xã ứng dụng công nghệ thông tin - viễn thông trên địa bàn cấp tỉnh theo nội dung, lĩnh vực. |
| Đối với bảng tin điện tử công cộng: - Thống kê số liệu tình trạng hoạt động/không hoạt động của bảng tin điện tử công cộng trên địa bàn cấp tỉnh; - Thống kê số liệu bản tin đã đăng tải trên bảng tin điện tử công cộng trên địa bàn cấp tỉnh theo nội dung, lĩnh vực. | ||
| Thu thập, báo cáo về tình hình hoạt động thông tin cơ sở khác như số liệu: Hệ thống truyền thanh cấp xã ứng dụng công nghệ thông tin - viễn thông; tuyên truyền viên cơ sở; tài liệu không kinh doanh, bản tin giấy; trang thông tin điện tử cấp xã;…cho hệ thống thông tin nguồn trung ương. | ||
| 6. | Quản trị | |
| 6.1. | Quản trị tài khoản người dùng | Khai báo và quản lý tài khoản người sử dụng trên hệ thống: - Hiển thị danh sách tài khoản người dùng; - Thêm tài khoản người sử dụng mới; - Sửa thông tin tài khoản người sử dụng; - Gán tài khoản người sử dụng vào các nhóm người sử dụng. |
| 6.2. | Quản trị nhóm người dùng | Khai báo và quản lý các nhóm người sử dụng trên hệ thống: - Hiển thị danh sách nhóm người dùng; - Thêm nhóm người sử dụng; - Sửa thông tin nhóm người sử dụng; - Xóa nhóm người sử dụng. |
| 6.3. | Phân quyền | Cho phép phân quyền sử dụng cho người dùng và nhóm người dùng. |
| 6.4. | Nhật ký người sử dụng | Quản lý lịch sử tác động lên chức năng, dữ liệu trên hệ thống: - Người tác động; - Thời gian tác động; - IP thực hiện; - Thao tác thực hiện. |
| 6.5. | Quản trị danh mục | - Quản trị danh mục tỉnh, thành phố; danh mục thành phố thuộc tỉnh; danh mục xã, phường, đặc khu; - Quản trị nội dung bản tin phát thanh theo chủ đề, lĩnh vực. |
| II | Yêu cầu phi chức năng | |
|
|
| - Hệ thống có khả năng đáp ứng tối thiểu 500 người dùng hoạt động đồng thời; - Thời gian phản hồi trung bình của hệ thống không quá 2,5 giây, thời gian phản hồi lớn nhất không quá 30 giây; - Hiệu suất làm việc trung bình của CPU trên máy chủ ứng dụng và máy chủ dữ liệu không quá 75%; - Toàn bộ giao diện bằng tiếng Việt; - Sử dụng trên các trình duyệt như Chrome, Firefox, Safari, Microsoft, Edge…Các trình duyệt phải đang được nhà sản xuất hỗ trợ và cập nhật bảo mật; - Tương thích với giao diện trên các thiết bị di động; - Yêu cầu xác thực 2 lớp khi thực hiện đăng nhập; - Có API để sẵn sàng tích hợp với các hệ thống khác của Trung ương và các tỉnh, thành phố. |
TRUYỀN THANH CẤP XÃ ỨNG DỤNG CÔNG NGHỆ
THÔNG TIN - VIỄN THÔNG
(Ban hành kèm theo Thông tư số 24/2025/TT-BVHTTDL ngày 30 tháng 12 năm 2025
của Bộ trưởng Bộ Văn hóa, Thể thao và Du lịch)
| STT | Tên gọi | Yêu cầu kỹ thuật | Ghi chú |
| 1 | Cụm thu phát thanh ứng dụng công nghệ thông tin - viễn thông | - Kết nối mạng Internet. - Nguồn điện cung cấp: +Nguồn điện xoay chiều có hiệu điện thế: U= 90V - 240V/50HZ; + Có đầu chờ để lắp nguồn điện một chiều (khi mất điện) có hiệu điện thế: U-12V - 24V; - Rơle bảo vệ thiết bị điện khi hiệu điện thế U< 90V hoặc U >240V; mất pha, đứt dây trung tính… - Tổng công suất ra loa: Từ 50W - 120W. - Thu được nội dung phát của đài phát thanh, truyền thanh 02 cấp (trung ương, cấp tỉnh). | Trường hợp các thiết bị thuộc danh mục sản phẩm, hàng hóa có khả năng gây mất an toàn thuộc trách nhiệm quản lý của cơ quan có thẩm quyền thực hiện quản lý chất lượng theo quy định tại Thông tư số 29/2025/TT-BKHCN ngày 13/11/2025 của Bộ Khoa học và Công nghệ. |
| 2 | Thiết bị quản lý, lưu trữ thông tin và sản xuất chương trình | Máy tính để bàn hoặc máy tính xách tay gồm: - Ổ cứng SSD: tối thiểu 500G; - Ram: tối thiểu 8G; - Chip: tối thiểu Core i5 hoặc tương đương; - Cổng kết nối Internet và các thiết bị liên quan kèm theo. | |
| 3 | Micro | Chất lượng âm thanh rõ ràng | |
| 4 | Loa truyền thanh | Công suất tối thiểu từ: Từ 25 - 30W/loa. | |
| 5 | Các thiết bị, vật tư khác | - Cột treo loa. - Dây chống sét ở cột treo loa thiết bị chống sét. - Bộ lưu điện (UPS) hoặc pin năng lượng mặt trời dự phòng (nếu có). - Đảm bảo quy định chuyên ngành về an toàn điện, an toàn xây dựng; quy định về tiếp đất, chống sét… |
TRONG CỤM THU PHÁT THANH ỨNG DỤNG CÔNG NGHỆ
THÔNG TIN - VIỄN THÔNG
(Ban hành kèm theo Thông tư số 24/2025/TT-BVHTTDL ngày 30 tháng 12 năm 2025
của Bộ trưởng Bộ Văn hóa, Thể thao và Du lịch)
| STT | Tiêu chí kỹ thuật | Yêu cầu mức độ đáp ứng |
| 1 | Chức năng xác thực | - Cho phép thiết lập thông tin xác thực trên thiết bị thông qua giao diện; - Thông tin xác thực phải được lưu trữ có mã hóa trên thiết bị; - Cho phép xác thực hệ thống thông tin nguồn cấp tỉnh, khi thiết bị được kết nối quản trị từ xa; - Cho phép hệ thống thông tin nguồn cấp tỉnh xác thực thiết bị khi được kết nối vào hệ thống; - Cho phép mã hóa thông tin xác thực trước khi gửi qua môi trường mạng; - Cho phép khóa truy cập trong một khoảng thời gian được thiết lập nếu thông tin xác thực từ hệ thống thông tin nguồn cấp tỉnh sai vượt quá số lần được thiết lập trước trên thiết bị. |
| 2 | Chức năng kiểm soát truy cập | - Cho phép thiết lập cấu hình để chỉ cho phép địa chỉ mạng của hệ thống thông tin nguồn cấp tỉnh được kết nối, quản trị thiết bị; - Cho phép hệ thống thông tin nguồn cấp tỉnh quản lý thiết bị thông qua địa chỉ mạng và địa chỉ vật lý. |
| 3 | Chức năng nhật ký hệ thống | - Cho phép ghi nhật ký hoạt động của thiết bị, tối thiểu bao gồm: trạng thái hoạt động, hiệu năng, thông tin thay đổi cấu hình thiết bị; - Cho phép lưu trữ nhật ký hệ thống trong khoảng thời gian tối thiểu là 03 tháng. |
| 4 | Chức năng bảo mật thông tin liên lạc | - Cho phép thiết lập kênh truyền có mã hóa giữa thiết bị và hệ thống quản lý tập trung. - Cho phép mã hóa thông tin, dữ liệu trước khi truyền đưa, trao đổi qua kênh truyền. |
| 5 | Đảm bảo an toàn thông tin cho các giao tiếp của thiết bị | - Có chức năng quản lý (bật/tắt) các giao diện, giao thức mạng của thiết bị (nếu có). - Thiết lập cấu hình mặc định để tắt tất cả các giao diện mạng và dịch vụ, giao diện vật lý và các giao diện khác (nếu có) không sử dụng thường xuyên. |
| 6 | Khả năng xử lý các sự cố | Cho phép khôi phục cấu hình trong trường hợp gặp sự cố (ví dụ: mất điện, mất kết nối mạng). |
| 7 | Yêu cầu đối với việc quản lý bản vá, cập nhật | - Có chức năng quản lý thông tin về phiên bản hệ điều hành/phần mềm trên thiết bị và có cơ chế cập nhật phiên bản phần mềm tích hợp thiết bị từ xa. - Có chức năng cho phép cập nhật các bản vá bảo mật. - Hệ thống, phần mềm hỗ trợ cập nhật phiên bản, bản vá bảo mật cho phần mềm tích hợp trong cụm thu phát thanh thực hiện từ xa cần phải được kiểm tra, đánh giá và quản lý rủi ro an toàn thông tin, có mã hóa đường truyền; không được phép can thiệp vào nội dung, hoạt động của cụm thu phát thanh. Việc cập nhật phiên bản, bản vá bảo mật phần mềm tích hợp trong cụm thu phát thanh phải được sự đồng ý của cơ quan, đơn vị quản lý trực tiếp thiết bị. |
BẢNG TIN ĐIỆN TỬ CÔNG CỘNG
(Ban hành kèm theo Thông tư số 24/2025/TT-BVHTTDL ngày 30 tháng 12 năm 2025
của Bộ trưởng Bộ Văn hóa, Thể thao và Du lịch)
| STT | Thành phần | Yêu cầu kỹ thuật | Ghi chú |
| 1 | Màn hình điện tử | - Chủng loại: LED; - Khoảng cách điểm ảnh: Tối thiểu 5mm (P5) trở lên; - Diện tích màn hình điện tử được xác định tùy theo yêu cầu, phù hợp với vị trí lắp đặt và hiệu quả thông tin, tuyên truyền; - Địa điểm thiết lập phải có đủ điều kiện về không gian vị trí xây dựng, lắp đặt, phát huy được hiệu quả thông tin, tuyên truyền; - Có khả năng chống nước, chống bụi theo tiêu chuẩn tối thiểu IP65 trở lên. | Tiêu chuẩn IP65 được áp dụng theo Tiêu chuẩn Quốc gia TCVN 4255:2025 (IEC 60529:2013) cấp bảo vệ vỏ ngoài (mã IP) |
| 2 | Thiết bị quản lý, lưu trữ thông tin | - Loại máy tính thông dụng, có cấu hình tối thiểu cài đặt được các hệ điều hành, lưu trữ các văn bản, hình ảnh, video và cài đặt phần mềm điều khiển bảng tin điện tử công cộng; - Máy tính có các cổng kết nối tối thiểu: DVI/DisplayPort/HDMI và USB, LAN, Wifi và Bluetooth. | Căn cứ điều kiện thực tế, địa phương có thể trang cấp thiết bị quản lý, lưu trữ thông tin (máy tính) để phù hợp với nhu cầu của địa phương. |
| 3 | Bộ điều khiển | - Có cấu hình tối thiểu lưu trữ được các thông tin, có bộ xử lý hình ảnh và bộ xử lý nội dung; - Có các cổng kết nối tối thiểu: HDMI, USB, LAN, Wifi và Bluetooth. | Trường hợp các thiết bị thuộc danh mục sản phẩm, hàng hóa có khả năng gây mất an toàn thuộc trách nhiệm quản lý của cơ quan có thẩm quyền thực hiện quản lý chất lượng theo quy định tại Thông tư số 29/2025/TT-BKHCN ngày 13/11/2025 của Bộ Khoa học và Công nghệ. |
| 4 | Các thiết bị, vật tư khác | - Trụ đỡ/khung giàn treo màn hình điện tử. - Cabin/tủ điện bảo quản ngoài trời chuẩn tối thiểu IP55 trở lên (đối với bảng tin đặt ngoài trời): Kích thước phù hợp với thực tế; có hệ thống làm mát, quạt thông gió; khóa chống trộm. - Hệ thống tiếp đất, chống sét (đối với bảng tin đặt ngoài trời). - Các thiết bị, vật tư cần thiết khác phù hợp với nhu cầu của địa phương. | Hệ thống chống sét được áp dụng theo Tiêu chuẩn Quốc gia TCVN 9385:2012 (BS 6651:1999) chống sét cho công trình xây dựng - Hướng dẫn thiết kế, kiểm tra và bảo trì hệ thống. |
TRONG BẢNG TIN ĐIỆN TỬ CÔNG CỘNG
(Ban hành kèm theo Thông tư số /2025/TT-BVHTTDL ngày tháng năm 2025
của Bộ trưởng Bộ Văn hóa, Thể thao và Du lịch)
| STT | Tiêu chí kỹ thuật | Yêu cầu mức độ đáp ứng |
| 1 | Chức năng xác thực | - Cho phép thiết lập thông tin xác thực trên thiết bị thông qua giao diện; - Thông tin xác thực phải được lưu trữ có mã hóa trên thiết bị; - Cho phép xác thực hệ thống thông tin nguồn cấp tỉnh, khi thiết bị được kết nối quản trị từ xa; - Cho phép hệ thống thông tin nguồn cấp tỉnh xác thực thiết bị khi được kết nối vào hệ thống; - Cho phép mã hóa thông tin xác thực trước khi gửi qua môi trường mạng; - Cho phép khóa truy cập trong một khoảng thời gian được thiết lập nếu thông tin xác thực từ hệ thống thông tin nguồn cấp tỉnh sai vượt quá số lần được thiết lập trước trên thiết bị. |
| 2 | Chức năng kiểm soát truy cập | - Cho phép thiết lập cấu hình để chỉ cho phép địa chỉ mạng của hệ thống thông tin nguồn cấp tỉnh được kết nối, quản trị thiết bị. - Cho phép hệ thống thông tin nguồn cấp tỉnh quản lý thiết bị thông qua địa chỉ mạng và địa chỉ vật lý. |
| 3 | Chức năng nhật ký hệ thống | - Cho phép ghi nhật ký hoạt động của thiết bị, tối thiểu bao gồm: trạng thái hoạt động, hiệu năng, thông tin thay đổi cấu hình thiết bị. - Cho phép lưu trữ nhật ký hệ thống trong khoảng thời gian tối thiểu là 03 tháng. |
| 4 | Chức năng bảo mật thông tin liên lạc | - Cho phép thiết lập kênh truyền có mã hóa giữa thiết bị và hệ thống quản lý tập trung. - Cho phép mã hóa thông tin, dữ liệu trước khi truyền đưa, trao đổi qua kênh truyền. |
| 5 | Đảm bảo an toàn thông tin cho các giao tiếp của thiết bị | - Có chức năng quản lý (bật/tắt) các giao diện, giao thức mạng của thiết bị (nếu có). - Thiết lập cấu hình mặc định để tắt tất cả các giao diện mạng và dịch vụ, giao diện vật lý và các giao diện khác (nếu có) không sử dụng thường xuyên. |
| 6 | Khả năng xử lý các sự cố | Cho phép khôi phục cấu hình trong trường hợp gặp sự cố (ví dụ: mất điện, mất kết nối mạng...). |
| 7 | Yêu cầu đối với việc quản lý bản vá, cập nhật | - Có chức năng quản lý thông tin về phiên bản hệ điều hành/phần mềm trên thiết bị và có cơ chế cập nhật phiên bản phần mềm tích hợp thiết bị từ xa. - Có chức năng cho phép cập nhật các bản vá bảo mật. - Hệ thống, phần mềm hỗ trợ cập nhật phiên bản, bản vá bảo mật cho phần mềm tích hợp trong bảng tin điện tử công cộng thực hiện từ xa cần phải được kiểm tra, đánh giá và quản lý rủi ro an toàn thông tin, có mã hóa đường truyền; không được phép can thiệp vào nội dung, hoạt động của bảng tin điện tử công cộng. Việc cập nhật phiên bản, bản vá bảo mật phần mềm tích hợp trong bảng tin điện tử công cộng phải được sự đồng ý của cơ quan, đơn vị quản lý trực tiếp thiết bị. |
Bạn chưa Đăng nhập thành viên.
Đây là tiện ích dành cho tài khoản thành viên. Vui lòng Đăng nhập để xem chi tiết. Nếu chưa có tài khoản, vui lòng Đăng ký tại đây!
Bạn chưa Đăng nhập thành viên.
Đây là tiện ích dành cho tài khoản thành viên. Vui lòng Đăng nhập để xem chi tiết. Nếu chưa có tài khoản, vui lòng Đăng ký tại đây!